A Comprehensive Survey of 6G Simulators: Comparison, Integration, and Future Directions
Abstract
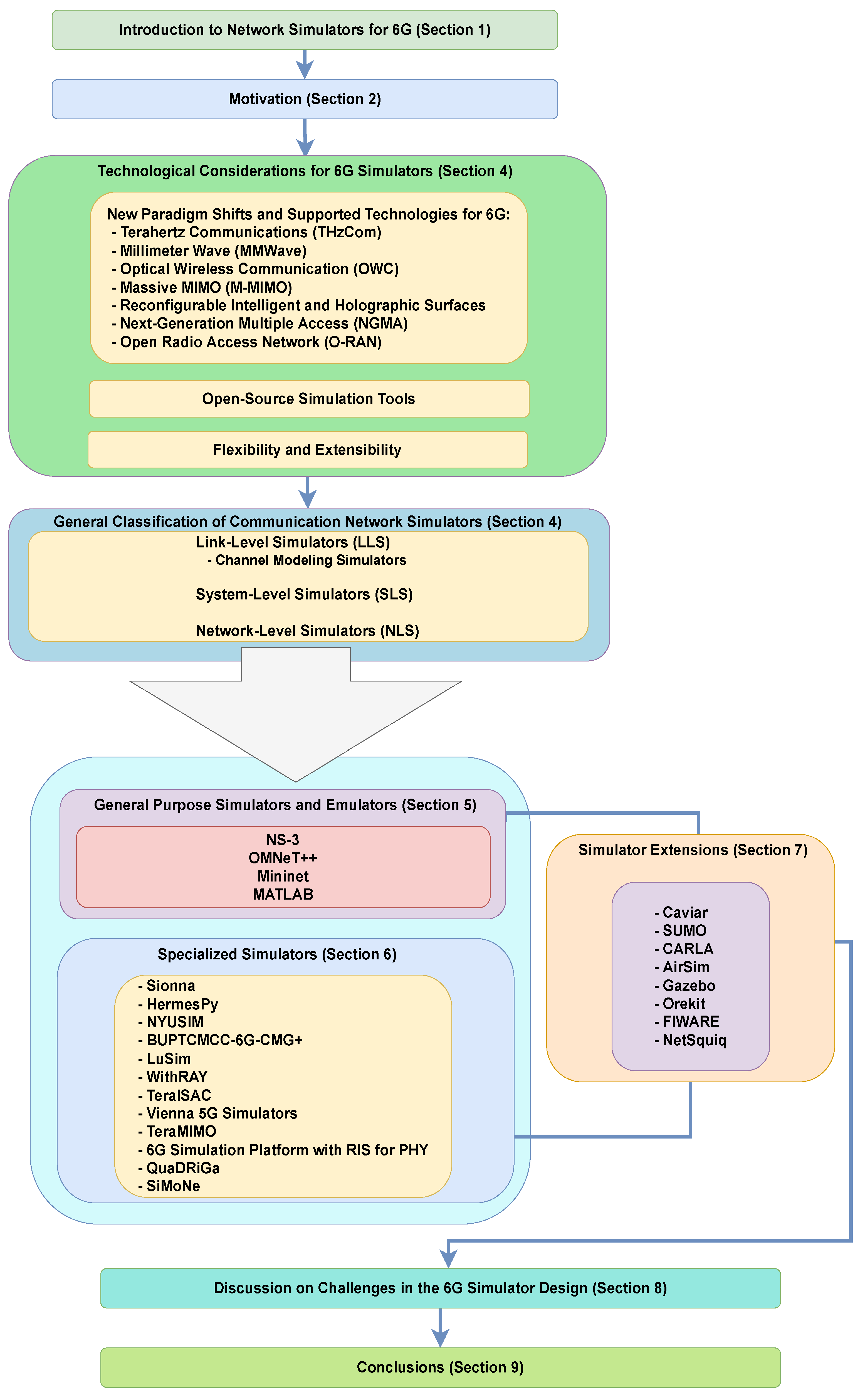
1. Introduction
1.1. Role of Network Simulators in the Development of 6G
1.2. Literature Search and Selection Methodology
1.3. Contributions
- A comprehensive review of simulators relevant for 6G research, categorizing them into general purpose and specialized, according to their type (LLS, SLS, and NLS).
- Comparison of simulators based on key features such as scalability and computational efficiency, along with the technological considerations for 6G, their strengths and limitations, as well as the use cases in which they are applied. Specific emphasis is put on the advantages of open-source simulators.
- Based on the review, the relevant challenges and future directions for the 6G simulators’ development are described.
1.4. Structure of the Paper
2. Motivation
3. Technological Considerations for 6G Simulators
3.1. New Paradigm Shifts and Supported Technologies for 6G
3.1.1. Terahertz Communications (THzCom)
3.1.2. MMWave Frequency Bands
3.1.3. Optical Wireless Communication (OWC)
3.1.4. Massive MIMO (M-MIMO)
3.1.5. Reconfigurable Intelligent and Holographic Surfaces
3.1.6. Next-Generation Multiple Access (NGMA)
3.1.7. Open Radio Access Network (O-RAN)
3.1.8. Higher Mid-Band Spectrum in Upcoming Communications
3.2. Open-Source Simulation Tools
3.3. Flexibility and Extensibility
4. General Classification of Communication Network Simulators
4.1. Link-Level Simulators (LLSs)
Channel Modeling Simulators
4.2. System-Level Simulators (SLSs)
4.3. Network-Level Simulators (NLSs)
5. General Purpose Simulators and Emulators
5.1. NS-3 Simulator
5.2. OMNeT++
5.3. Mininet
5.4. MATLAB
6. Specialized Simulators
6.1. Sionna
6.2. NYUSIM
6.3. BUPTCMG-6G
6.4. LuSim
6.5. HermesPy
6.6. WithRAY
6.7. TeraISAC
6.8. Vienna 5G Simulators
6.9. TeraMIMO
6.10. Sixth-Generation Simulation Platform with RIS Support for PHY (6G-Sim-RIS)
6.11. QuaDRiGa
6.12. SiMoNe
7. Simulator Extensions
7.1. CAVIAR
7.2. Gazebo
7.3. SUMO
7.4. CARLA
7.5. AirSim
7.6. Orekit
7.7. FIWARE
7.8. NetSquid
8. Discussion on Challenges in the 6G Simulator Design
- Technological coverage—One of the primary limitations of current 6G simulators lies in their narrow technology coverage. Most of these simulators support only one to three 6G technologies, and this limitation highlights the potential value of collaboration between simulators operating at the same or different levels (e.g., LLS, SLS) to achieve more complete and realistic simulations. A serious advantage of modern simulators is the open-source distribution of most of them. Because of this, developers and researchers have a solid basis for the integration of multiple tools into unified packages that can simulate the 6G network’s subsystems. With the proliferation of simulators and emulators for various 6G technologies, as described in this survey, there is the question of which are the most adequate for a specific research task. Often in scientific investigation, the objective is improving on the state-of-the-art in a narrow topic, such as channel estimation, user localization, or frequency allocation. Then, simple open-source tools may be used without the need for substantial modifications. On the other hand, in industrial research and commercial deployment, these simulators and emulators would increase efficiency and reduce costs. Nevertheless, due to their independent development, they lack unified interoperability, which will lead to added complexity to the goal of designing reliable systems and devices [91]. Furthermore, designing dense terrestrial networks and ISTNs significantly increases the computational cost of the design process [92].
- Realistic design—In communication system design, there are considerations of agility and reliability with regard to the real-world impairments and limitations. Describing these analytically is both difficult and often computationally nonviable for implementation. In reality, assumptions for the devices’ appropriate operational conditions are made, so the design only approximates the environment. Thus, determining whether its physical influences are realistic enough is an open question, largely depending on the design’s viability for a particular application. One way of determining the simulation/emulation’s effectiveness is by comparing its output with real-world measurements through specialized equipment such as software-defined radios and spectrum analyzers [17,55]). Such experiments, however, involve expensive equipment that may not be easy to obtain, and in this case, reasonable assumptions may be taken from the literature and relevant specialized LLS and SLS based on RT, as it obtains the closes approximations. Some, such as Sionna [10] perform the RT computations on GPUs, significantly increasing the simulation’s speed.
- Computational complexity—as mentioned above, designing algorithms and networks for the 6G requirements is likely to be very computationally intensive. Even the availability of GPUs may not be viable, as the necessary power to simulate large-scale dense networks may be prohibitive. Alternatives may be found in analog signal processing [93] or quantum computing [89,90], with the former allowing for a significant increase the both the simulations’ speed and their energy efficiency, while the latter provides faster transmission and better security. However, modeling algorithms and systems for wireless communications using these two technologies are still open research areas with limited contributions. Despite the considerable potential of analog processing, a fundamental challenge is its inherent inaccuracy caused by noise, component-based variations, and temporal drift [94]. When traditional algorithms designed for digital arithmetic are run on analog hardware, their numerical precision can decrease substantially, which would lead to a critical performance degradation in simulating dense networks, and some applications, such as adaptive channel estimation, are difficult to achieve in real-world implementations [95]. In the case of quantum computing, specialized simulators are now applied for the design and modeling of wireless systems with the goal to improve their resilience to eavesdropping and state of polarization distortion in use cases such as smart factories and UAV-assisted communications [91].
- Limited technological support—Of the currently supported 6G concepts, there is a lack of maturity, as these use cases and environments are only partially implemented in modern simulation tools. Emerging technologies such as ISTN often appear as separate link simulations for satellite and terrestrial communications rather than as a fully implemented SLS. Similarly, OWC, despite its potential to support satellite and remote communication for 6G, is among the rarest technologies to be implemented in the current simulators. One example of a specialized simulator, OptiSystem, offers the opportunity to not only enhance OWC testing but also better support ISTN scenarios. Simulators are generally limited to frequency ranges below 100 GHz, which does not comprehensively capture the whole potential of the THz bands. Additionally, some technologies, such as M-MIMO, do not yet support the “massive” scale expected for 6G deployment, leading to less realistic simulations. AI and ML support in simulators can enable intelligent network management and optimization, yet currently, this capability is only partially implemented in some of them. While there is ML-based customization for scenario testing, few simulators provide a fully integrated solution. This gap indicates another area where future development or targeted extensions could enhance 6G research capabilities. The integration of multiple technologies for simulation of holistic 6G use cases via Network DTs is currently under investigation [91]. This concept builds on individual simulation tools to create virtual models of the interoperability of the RAN, core, and transport networks for large-scale deployments.
9. Conclusions
Author Contributions
Funding
Institutional Review Board Statement
Data Availability Statement
Acknowledgments
Conflicts of Interest
Abbreviations
| 3D | Three-dimensional |
| 3GPP | Thrid-Generation Partnership Project |
| 4G | Fourth Generation |
| 5G | Fifth Generation |
| 6G | Sixth-generation |
| AI | Artificial Intelligence |
| AI/ML | Artificial Intelligence/Machine Learning |
| API | Application Programming Interface |
| AirSim | AirSim |
| AVs | Autonomous Vehicles |
| BER | Bit Error Rate |
| CF | Cell-Free |
| Colab | Colaboratory |
| D-MIMO | Distributed Massive Multiple-Input Multiple-Output |
| DL | Deep Learning |
| DTs | Digital Twins |
| E2E | End-to-End |
| EM | Electromagnetic |
| GBSM | Geometry-Based Stochastic Model |
| GPU | Graphical Processing Unit |
| IOS | Intelligent Omni-Surfaces |
| ISAC | Integrated Sensing and Communication |
| ISTN | Integrated Space–Terrestrial Networks |
| ISTNs | Integrated Space–Terrestrial Networks |
| ITU | International Telecommunication Union |
| Li-Fi | Light Fidelity |
| LLS | Link-Level Simulator |
| LoS | Line-of-Sight |
| LuSim | LuSim |
| M-MIMO | Massive MIMO |
| MIMO | Multiple-Input Multiple-Output |
| ML | Machine Learning |
| Microsoft Research | Microsoft Research |
| mmwave | Millimeter-Wave |
| NFV | Network Function Virtualization |
| NGMA | Next-Generation Multiple Access |
| NLoS | Non-Line-of-Sight |
| NLS | Network-Level Simulator |
| NOMA | Non-Orthogonal Multiple Access |
| NS-3 | Network Simulator 3 |
| NTNs | Non-Terrestrial Networks |
| NVIDIA | NVIDIA |
| NYU | New York University |
| O-RAN | Open Radio Access Network |
| OFDM | Orthogonal Frequency Division Multiplexing |
| OFDMA | Orthogonal Frequency Division Multiple Access |
| OMNeT++ | OMNeT++ |
| OSM | Open Street Maps |
| OWC | Optical Wireless Communication |
| PHY | Physical Layer |
| QKD | Quantum Key Distribution |
| QoS | Quality of Service |
| RAN | Radio Access Network |
| RF | Radio Frequency |
| RHS | Reconfigurable Holographic Surfaces |
| RIS | Reconfigurable Intelligent Surfaces |
| RL | Reinforcement Learning |
| RT | Ray Tracing |
| SDR | Software-defined Radio |
| SDRs | Software-defined Radios |
| SDN | Software-Defined Networking |
| SIC | Successive Interference Cancellation |
| SINR | Signal-to-Interference-plus-Noise Ratio |
| SLS | System-Level Simulator |
| TCP | Transmission Control Protocol |
| THz | Terahertz |
| THzCom | Terahertz Communications |
| TR | Technical Report |
| TV | Time-Variant |
| UAV | Unmanned Aerial Vehicle |
| UDP | User Datagram Protocol |
| UFMC | Universal Filtered Multi Carrier |
| Unreal Engine | Unreal Engine |
| URLLC | Ultra-Reliable Low Latency Communication |
| V2X | Vehicle-to-Everything |
| VANET | Vehicular Ad-hoc Network |
| VLC | Visible Light Communication |
| Wi-Fi | Wireless Fidelity |
| WSN | Wireless Sensor Network |
| XR | Extended Reality |
References
- Chowdhury, M.Z.; Shahjalal, M.; Ahmed, S.; Jang, Y.M. 6G Wireless Communication Systems: Applications, Requirements, Technologies, Challenges, and Research Directions. IEEE Open J. Commun. Soc. 2020, 1, 957–975. [Google Scholar] [CrossRef]
- Jiang, W.; Luo, F.L. 6G Key Technologies: A Comprehensive Guide; Wiley-IEEE Press: Hoboken, NJ, USA, 2022. [Google Scholar] [CrossRef]
- ITU-R Working Party 5D. Framework and overall objectives of the future development of IMT for 2030 and beyond, 2023. Presented at the ITU-D SG2 Q3/2 Workshop on 5G Cybersecurity, Geneva, Switzerland, 26 September 2023.
- 3GPP. Summary for RAN Rel-18 package. Technical Report RP-213468, 3GPP. Presented at 3GPP RAN#94-e, December 2021. 2021. Available online: https://www.3gpp.org/ftp/tsg_ran/TSG_RAN/TSGR_94e/Docs/RP-213469.zip (accessed on 30 July 2025).
- Huo, Y.; Lin, X.; Di, B.; Zhang, H.; Hernando, F.J.L.; Tan, A.S.; Mumtaz, S.; Demir, Ö.T.; Chen-Hu, K. Technology Trends for Massive MIMO towards 6G. Sensors 2023, 23, 6062. [Google Scholar] [CrossRef] [PubMed]
- Zhao, J. A survey of intelligent reflecting surfaces (IRSs): Towards 6G wireless communication networks. arXiv 2019, arXiv:1907.04789. [Google Scholar] [CrossRef]
- Liu, Y.; Zhang, S.; Mu, X.; Ding, Z.; Schober, R.; Al-Dhahir, N.; Hossain, E.; Shen, X. Evolution of NOMA toward next generation multiple access (NGMA) for 6G. IEEE J. Sel. Areas Commun. 2022, 40, 1037–1071. [Google Scholar] [CrossRef]
- Manalastas, M.; bin Farooq, M.U.; Zaidi, S.M.A.; Imran, A. Toward the development of 6g system level simulators: Addressing the computational complexity challenge. IEEE Wirel. Commun. 2023, 30, 160–168. [Google Scholar] [CrossRef]
- Ammar, S.; Lau, C.P.; Shihada, B. An in-depth survey on virtualization technologies in 6g integrated terrestrial and non-terrestrial networks. IEEE Open J. Commun. Soc. 2024, 5, 3690–3734. [Google Scholar] [CrossRef]
- Hoydis, J.; Aït Aoudia, F.; Cammerer, S.; Nimier-David, M.; Binder, N.; Marcus, G.; Keller, A. Sionna RT: Differentiable ray tracing for radio propagation modeling. In Proceedings of the 2023 IEEE Globecom Workshops (GC Wkshps), Kuala Lumpur, Malaysia, 4–8 December 2023; pp. 317–321. [Google Scholar]
- Campanile, L.; Gribaudo, M.; Iacono, M.; Marulli, F.; Mastroianni, M. Computer network simulation with ns-3: A systematic literature review. Electronics 2020, 9, 272. [Google Scholar] [CrossRef]
- Tarboush, S.; Sarieddeen, H.; Chen, H.; Loukil, M.H.; Jemaa, H.; Alouini, M.S.; Al-Naffouri, T.Y. TeraMIMO: A channel simulator for wideband ultra-massive MIMO terahertz communications. IEEE Trans. Veh. Technol. 2021, 70, 12325–12341. [Google Scholar] [CrossRef]
- Choi, H.; Oh, J.; Chung, J.; Alexandropoulos, G.C.; Choi, J. WiThRay: A versatile ray-tracing simulator for smart wireless environments. IEEE Access 2023, 11, 56822–56845. [Google Scholar] [CrossRef]
- Page, M.J.; McKenzie, J.E.; Bossuyt, P.M.; Boutron, I.; Hoffmann, T.C.; Mulrow, C.D.; Shamseer, L.; Tetzlaff, J.M.; Akl, E.A.; Brennan, S.E.; et al. The PRISMA 2020 statement: An updated guideline for reporting systematic reviews. BMJ 2021, 372. [Google Scholar] [CrossRef]
- Bouras, C.; Gkamas, A.; Diles, G.; Andreas, Z. A comparative study of 4G and 5G network simulators. Int. J. Adv. Netw. Serv. 2020, 13, 11–20. [Google Scholar]
- Gkonis, P.K.; Trakadas, P.T.; Kaklamani, D.I. A comprehensive study on simulation techniques for 5g networks: State of the art results, analysis, and future challenges. Electronics 2020, 9, 468. [Google Scholar] [CrossRef]
- Zhang, J.; Lin, J.; Tang, P.; Zhang, Y.; Xu, H.; Gao, T.; Miao, H.; Chai, Z.; Zhou, Z.; Li, Y.; et al. Channel measurement, modeling, and simulation for 6G: A survey and tutorial. arXiv 2023, arXiv:2305.16616. [Google Scholar]
- Boeira, C.; Hasan, A.; Papry, K.; Ju, Y.; Zhu, Z.; Haque, I. A calibrated and automated simulator for innovations in 5g. arXiv 2024, arXiv:2404.10643. [Google Scholar] [CrossRef]
- Shafie, A.; Yang, N.; Han, C.; Jornet, J.M.; Juntti, M.; Kürner, T. Terahertz Communications for 6G and Beyond Wireless Networks: Challenges, Key Advancements, and Opportunities. IEEE Netw. 2022, 36, 94–101. [Google Scholar] [CrossRef]
- Arai, S.; Kinoshita, M.; Yamazato, T. Optical wireless communication: A candidate 6G technology? IEICE Trans. Fundam. Electron. Commun. Comput. Sci. 2021, 104, 227–234. [Google Scholar] [CrossRef]
- Zhang, R.; Cui, Y.; Claussen, H.; Haas, H.; Hanzo, L. Anticipatory association for indoor visible light communications: Light, follow me! IEEE Trans. Wirel. Commun. 2018, 17, 2499–2510. [Google Scholar] [CrossRef]
- Cui, M.; Wu, Z.; Lu, Y.; Wei, X.; Dai, L. Near-field MIMO communications for 6G: Fundamentals, challenges, potentials, and future directions. IEEE Commun. Mag. 2022, 61, 40–46. [Google Scholar] [CrossRef]
- Deng, R.; Zhang, Y.; Zhang, H.; Di, B.; Zhang, H.; Song, L. Reconfigurable holographic surface: A new paradigm to implement holographic radio. IEEE Veh. Technol. Mag. 2023, 18, 20–28. [Google Scholar] [CrossRef]
- Zhu, J.; Gu, Z.; Ma, Q.; Dai, L.; Cui, T.J. Holography inspired self-controlled reconfigurable intelligent surface. arXiv 2024, arXiv:2403.16062. [Google Scholar] [CrossRef]
- Aboumahmoud, I.; Hossain, E.; Mezghani, A. Resource Management in RIS-Assisted Rate Splitting Multiple Access for Next Generation (xG) Wireless Communications: Models, State-of-the-Art, and Future Directions. IEEE Commun. Surv. Tutor. 2024, 27, 1618–1655. [Google Scholar] [CrossRef]
- Polese, M.; Bonati, L.; D’oro, S.; Basagni, S.; Melodia, T. Understanding O-RAN: Architecture, interfaces, algorithms, security, and research challenges. IEEE Commun. Surv. Tutor. 2023, 25, 1376–1411. [Google Scholar] [CrossRef]
- 3GPP. Summary for RAN Rel-19 Package: RAN1/2/3-led; Technical Report RP-232745; 3GPP: Sophia Antipolis, France, 2023. [Google Scholar]
- 3GPP. RAN Chair’s Summary of Rel-19 Workshop; Technical Report RWS230488; 3GPP: Sophia Antipolis, France, 2023. [Google Scholar]
- 3GPP. Study Report on 7–24 GHz Channel Model for NR. Technical Report RP-234018, 3GPP. Draft Document from TSG-RAN Working Group 1 (RAN1) 117th Meeting Inbox. 2024. Available online: https://www.3gpp.org/ftp/tsg_ran/WG1_RL1/TSGR1_117/Inbox/drafts/9.8(FS_NR_7_24GHz_CHmod)/RP-240xxx%20SR%207-24%20channel%20model.docx (accessed on 30 July 2025).
- Pagin, M.; Lagén, S.; Bojovic, B.; Polese, M.; Zorzi, M. Improving the Efficiency of MIMO Simulations in ns-3. In Proceedings of the 2023 Workshop on ns-3, Washington, DC, USA, 28–29 June 2023; pp. 1–9. [Google Scholar]
- Varga, A. A practical introduction to the OMNeT++ simulation framework. In Recent Advances in Network Simulation: The OMNeT++ Environment and Its Ecosystem; Springer: Berlin/Heidelberg, Germany, 2019; pp. 3–51. [Google Scholar]
- Hossain, Z.; Xia, Q.; Jornet, J.M. TeraSim: An ns-3 extension to simulate terahertz-band communication networks. Softw. Impacts 2019, 1, 100004. [Google Scholar] [CrossRef]
- Lacava, A.; Bordin, M.; Polese, M.; Sivaraj, R.; Zugno, T.; Cuomo, F.; Melodia, T. ns-o-ran: Simulating o-ran 5g systems in ns-3. In Proceedings of the 2023 Workshop on ns-3, Washington, DC, USA, 28–29 June 2023; pp. 35–44. [Google Scholar]
- Drago, M.; Zugno, T.; Mason, F.; Giordani, M.; Boban, M.; Zorzi, M. Artificial intelligence in vehicular wireless networks: A case study using ns-3. In Proceedings of the 2022 Workshop on ns-3, Virtual Event, 20–23 June 2022; pp. 112–119. [Google Scholar]
- Sandri, M.; Pagin, M.; Giordani, M.; Zorzi, M. Implementation of a channel model for non-terrestrial networks in ns-3. In Proceedings of the 2023 Workshop on ns-3, Washington, DC, USA, 28–29 June 2023; pp. 28–34. [Google Scholar]
- Pratschner, S.; Tahir, B.; Marijanovic, L.; Mussbah, M.; Kirev, K.; Nissel, R.; Schwarz, S.; Rupp, M. Versatile Mobile Communications Simulation: The Vienna 5G Link Level Simulator. EURASIP J. Wirel. Commun. Netw. 2018, 2018, 226. [Google Scholar] [CrossRef]
- Jia, X.; Liu, P.; Qi, W.; Liu, S.; Huang, Y.; Zheng, W.; Pan, M.; You, X. Link-level simulator for 5G localization. IEEE Trans. Wirel. Commun. 2023, 22, 5198–5213. [Google Scholar] [CrossRef]
- Ghosh, S.; Busari, S.A.; Dagiuklas, T.; Iqbal, M.; Mumtaz, R.; González, J.; Stavrou, S.; Kanaris, L. SDN-Sim: Integrating a system-level simulator with a software defined network. IEEE Commun. Stand. Mag. 2020, 4, 18–25. [Google Scholar] [CrossRef]
- Hu, W.; Ohsita, Y.; Shimonishi, H. Digital Twin-Enhanced Framework for TCP Throughput Map Construction in Dynamic IoV. In Proceedings of the 2025 28th Conference on Innovation in Clouds, Internet and Networks (ICIN), Paris, France, 11–14 March 2025; pp. 156–160. [Google Scholar]
- Shamim Akhter, M.; Ahsan, N.; Quaderi, S.; Al Forhad, M.; Sumit, S.; Rahman, M. A SUMO based simulation framework for intelligent traffic management system. J. Traffic Logist. Eng. 2020, 8, 1–5. [Google Scholar] [CrossRef]
- Cislaghi, V.; Quadri, C.; Mancuso, V.; Marsan, M.A. Simulation of tele-operated driving over 5g using carla and omnet++. In Proceedings of the 2023 IEEE Vehicular Networking Conference (VNC), Istanbul, Türkiye, 26–28 April 2023; pp. 81–88. [Google Scholar]
- Malik, S.; Khan, M.A.; El-Sayed, H. Carla: Car learning to act—An inside out. Procedia Comput. Sci. 2022, 198, 742–749. [Google Scholar] [CrossRef]
- Hasan, M.; Dahshan, H.; Abdelwanees, E.; Elmoghazy, A. SDN mininet emulator benchmarking and result analysis. In Proceedings of the 2020 2nd Novel Intelligent and Leading Emerging Sciences Conference (NILES), Giza, Egypt, 24–26 October 2020; pp. 355–360. [Google Scholar]
- Joseph, K.; Eyobu, O.S.; Kasyoka, P.; Oyana, T.J. A link fabrication attack mitigation approach (LiFAMA) for software defined networks. Electronics 2022, 11, 1581. [Google Scholar] [CrossRef]
- Fawaz, H.; Houidi, O.; Zeghlache, D.; Lesca, J.; Quang, P.T.A.; Leguay, J.; Medagliani, P. Graph convolutional reinforcement learning for load balancing and smart queuing. In Proceedings of the 2023 IFIP Networking Conference (IFIP Networking), Barcelona, Spain, 12–15 June 2023; pp. 1–9. [Google Scholar]
- Singh, R.; Soler, J.; Sylla, T.; Mendiboure, L.; Berbineau, M. Coexistence of railway and road services by sharing telecommunication infrastructure using sdn-based slicing: A tutorial. Network 2022, 2, 670–706. [Google Scholar] [CrossRef]
- Su, R.; Dai, L.; Ng, D.W.K. Wideband precoding for RIS-aided THz communications. IEEE Trans. Commun. 2023, 71, 3592–3604. [Google Scholar] [CrossRef]
- Kosasih, A.; Demir, Ö.T.; Kolomvakis, N.; Björnson, E. Spatial Frequencies and Degrees of Freedom: Their roles in near-field communications. IEEE Signal Process. Mag. 2025, 42, 33–44. [Google Scholar] [CrossRef]
- 3GPP. Study on Channel Model for Frequencies from 0.5 to 100 GHz V16.1.0. Technical Report TR 38.901, 3GPP. 2020. Available online: https://www.3gpp.org/ftp/Specs/archive/38_series/38.901/ (accessed on 30 July 2025).
- 3GPP. Solutions for NR to Support Non-Terrestrial Networks (NTN). Technical Report TR 38.821, 3GPP Technical Specification Group Radio Access Network. 2019. Available online: https://www.3gpp.org/ftp/Specs/archive/38_series/38.821/ (accessed on 30 July 2025).
- MathWorks. 6G Exploration Library. 2024. Available online: https://www.mathworks.com/help/5g/6g-exploration-library.html (accessed on 21 May 2025).
- Cao, G.; Gradoni, G.; Peng, Z. Photon Splatting: A Physics-Guided Neural Surrogate for Real-Time Wireless Channel Prediction. arXiv 2025, arXiv:2507.04595. [Google Scholar]
- Ltaief, F.; Lozenguez, G.; Savard, A.; Fabresse, L. Toward Robot-based Validation of Simulated 5G Coverage Maps in an Industrial Context. HAL 2025, preprint. [Google Scholar]
- Beyraghi, S.; Interdonato, G.; Geraci, G.; Buzzi, S.; Lozano, A. Evaluating the Performance of Reconfigurable Intelligent Base Stations through Ray Tracing. arXiv 2025, arXiv:2507.08611. [Google Scholar] [CrossRef]
- Poddar, H.; Ju, S.; Shakya, D.; Rappaport, T.S. A tutorial on NYUSIM: Sub-terahertz and millimeter-wave channel simulator for 5G, 6G, and beyond. IEEE Commun. Surv. Tutor. 2023, 26, 824–857. [Google Scholar] [CrossRef]
- Zhao, C.; Zhang, J.; Zhang, Y.; Tian, L.; Wang, H.; Jiang, H.; Liu, Y.; Chen, W.; Jiang, T.; Liu, G. BUPTCMCC-6G-CMG+: A GBSM-based ISAC standard channel model generator. Sci. China Inf. Sci. 2025, 68, 1–15. [Google Scholar] [CrossRef]
- Huang, Y.; Yang, J.; Xia, S.; Wen, C.K.; Jin, S. Learned Off-Grid Imager for Low-Altitude Economy with Cooperative ISAC Network. arXiv 2025, arXiv:2506.07799. [Google Scholar]
- Tärneberg, W.; Fedorov, A.; Callebaut, G.; Van der Perre, L.; Fitzgerald, E. Towards Practical Cell-Free 6G Network Deployments: An Open-Source End-to-End Ray Tracing Simulator. In Proceedings of the 2023 57th Asilomar Conference on Signals Systems, and Computers, Pacific Grove, CA, USA, 29 October–1 November 2023; pp. 1000–1005. [Google Scholar]
- Adler, J.; Kronauer, T.; Barreto, A.N. Hermespy: An open-source link-level evaluator for 6g. IEEE Access 2022, 10, 120256–120273. [Google Scholar] [CrossRef]
- Ramzan, M.; Adler, J.; Kamal, S.; Matthe, M.; Sen, P. Indoor ISAC Demonstrator with Aperture Coupled Antennas (ACA) at Wi-Fi Band for 6G Applications. In Proceedings of the 2025 Joint European Conference on Networks and Communications & 6G Summit (EuCNC/6G Summit), Poznan, Poland, 3–6 June 2025; pp. 247–251. [Google Scholar]
- George, S.; Sen, P.; Umar, M.; Matthé, M.; Adler, J.; Ramzan, M.; Carta, C. Over-the-air 26GHz Receiver Hardware-Software Evaluation towards Joint Communication and Radar Sensing. In Proceedings of the 2024 54th European Microwave Conference (EuMC), Paris, France, 23–27 September 2024; pp. 509–512. [Google Scholar]
- Kim, Y.; Seo, S.; Park, J.; Bennis, M.; Kim, S.L.; Choi, J. Knowledge distillation from language-oriented to emergent communication for multi-agent remote control. In Proceedings of the ICC 2024-IEEE International Conference on Communications, Denver, CO, USA, 9–13 June 2024; pp. 2962–2967. [Google Scholar]
- Han, C.; Wu, Y.; Chen, Z.; Chen, Y.; Wang, G. THz ISAC: A physical-layer perspective of terahertz integrated sensing and communication. IEEE Commun. Mag. 2024, 62, 102–108. [Google Scholar] [CrossRef]
- M¨uller, M.K.; Ademaj, F.; Dittrich, T.; Fastenbauer, A.; Elbal, B.R.; Nabavi, A.; Nagel, L.; Schwarz, S.; Rupp, M. Flexible multi-node simulation of cellular mobile communications: The Vienna 5G System Level Simulator. Eurasip J. Wirel. Commun. Netw. 2018, 2018, 227. [Google Scholar] [CrossRef]
- Papadopoulos, A.; Lalas, A.; Votis, K.; Tyrovolas, D.; Karagiannidis, G.; Ioannidis, S.; Liaskos, C. An open platform for simulating the physical layer of 6g communication systems with multiple intelligent surfaces. In Proceedings of the 2022 18th International Conference on Network and Service Management (CNSM), Thessaloniki, Greece, 31 October–1 November 2022; pp. 359–363. [Google Scholar]
- Jaeckel, S.; Turay, N.; Raschkowski, L.; Thiele, L.; Vuohtoniemi, R.; Sonkki, M.; Hovinen, V.; Burkhardt, F.; Karunakaran, P.; Heyn, T. Industrial indoor measurements from 2 to 6 GHz for the 3GPP-NR and QuaDRiGa channel model. In Proceedings of the 2019 IEEE 90th Vehicular Technology Conference (VTC2019-Fall), Honolulu, HI, USA, 22–25 September 2019; pp. 1–7. [Google Scholar]
- Eckhardt, J.M.; Herold, C.; Jung, B.K.; Dreyer, N.; Kürner, T. Modular link level simulator for the physical layer of beyond 5G wireless communication systems. Radio Sci. 2022, 57, 1–15. [Google Scholar] [CrossRef]
- Amatare, S.; Singh, G.; Kharel, A.; Roy, D. Real-time localization of objects using radio frequency propagation in digital twin. In Proceedings of the MILCOM 2024-2024 IEEE Military Communications Conference (MILCOM), Washington, DC, USA, 28 October–1 November 2024; pp. 653–654. [Google Scholar]
- Yu, L.; Zhang, J.; Fu, M.; Wang, Q. BUPTCMCC-6G-DataAI+: A generative channel dataset for 6G AI air interface research. arXiv 2024, arXiv:2410.10839. [Google Scholar] [CrossRef]
- Huangfu, Y.; Wang, J.; Dai, S.; Li, R.; Wang, J.; Huang, C.; Zhang, Z. Wair-d: Wireless ai research dataset. arXiv 2022, arXiv:2212.02159. [Google Scholar] [CrossRef]
- Alkhateeb, A.; Charan, G.; Osman, T.; Hredzak, A.; Morais, J.; Demirhan, U.; Srinivas, N. DeepSense 6G: A large-scale real-world multi-modal sensing and communication dataset. IEEE Commun. Mag. 2023, 61, 122–128. [Google Scholar] [CrossRef]
- Demirhan, U.; Taha, A.; Alkhateeb, A. DeepVerse 6G. IEEE Dataport 2022. [Google Scholar] [CrossRef]
- Alkhateeb, A.; Jiang, S.; Charan, G. Real-time digital twins: Vision and research directions for 6G and beyond. IEEE Commun. Mag. 2023, 61, 128–134. [Google Scholar] [CrossRef]
- Borges, J.; Bastos, F.; Correa, I.; Batista, P.; Klautau, A. CAVIAR: Co-simulation of 6G Communications, 3D Scenarios and AI for Digital Twins. IEEE Internet Things J. 2024, 11, 31287–31300. [Google Scholar] [CrossRef]
- Borges, J.P.T.; De Oliveira, A.P.; Bastos, F.H.B.E.; Suzuki, D.T.N.D.N.; Junior, E.S.D.O.; Bezerra, L.M.; Nahum, C.V.; dos Santos Batista, P.; Júnior, A.B.D.R.K. Reinforcement learning for scheduling and MIMO beam selection using Caviar simulations. In Proceedings of the 2021 ITU Kaleidoscope: Connecting Physical and Virtual Worlds (ITU K), Virtual Event, 6–10 December 2021; pp. 1–7. [Google Scholar]
- Gillgallon, R.; Almutairi, R.; Bergami, G.; Morgan, G. SimulatorOrchestrator: A 6G-Ready Simulator for the Cell-Free/Osmotic Infrastructure. Sensors 2025, 25, 1591. [Google Scholar] [CrossRef]
- Lopez, P.A.; Behrisch, M.; Bieker-Walz, L.; Erdmann, J.; Flötteröd, Y.P.; Hilbrich, R.; Lücken, L.; Rummel, J.; Wagner, P.; Wießner, E. Microscopic traffic simulation using sumo. In Proceedings of the 2018 21st International Conference on Intelligent Transportation Systems (ITSC), Maui, HI, USA, 4–7 November 2018; pp. 2575–2582. [Google Scholar]
- Xu, R.; Guo, Y.; Han, X.; Xia, X.; Xiang, H.; Ma, J. OpenCDA:An Open Cooperative Driving Automation Framework Integrated with Co-Simulation. arXiv 2021, arXiv:2107.06260. [Google Scholar]
- Yang, Z.; Gao, S.; Cheng, X.; Yang, L. Synesthesia of Machines (SoM)-Enhanced Sub-THz ISAC Transmission for Air-Ground Network. arXiv 2025, arXiv:2506.12831. [Google Scholar]
- Khan, A.U.; Mint, S.J.; Shah, S.N.H.; Schneider, C.; Robert, J. Exploring the Impact of Bistatic Target Reflectivity in ISAC-Enabled V2V Setup Across Diverse Geometrical Road Layouts. IEEE Open J. Veh. Technol. 2025, 6, 948–968. [Google Scholar] [CrossRef]
- Gharsallah, G.; Kaddoum, G. MVX-ViT: Multimodal collaborative perception for 6G V2X network management decisions using vision transformer. IEEE Open J. Commun. Soc. 2024, 5, 5619–5634. [Google Scholar] [CrossRef]
- Turco, L.; Zhao, J.; Xu, Y.; Tsourdos, A. A study on co-simulation digital twin with MATLAB and AirSim for future advanced air mobility. In Proceedings of the 2024 IEEE Aerospace Conference, Big Sky, MT, USA, 2–9 March 2024; pp. 1–18. [Google Scholar]
- Wang, W. Robot Autonomous Avoidance System Based on Reinforcement Learning in 6G Network Scenarios. Wirel. Pers. Commun. 2024, 2024, 1–15. [Google Scholar] [CrossRef]
- Zhou, L.; Leng, S.; Wang, Q. A federated digital twin framework for uavs-based mobile scenarios. IEEE Trans. Mob. Comput. 2023, 23, 7377–7393. [Google Scholar] [CrossRef]
- Nithya, M.; Rashmi, M. Gazebo-ROS-Simulink framework for hover control and trajectory tracking of crazyflie 2.0. In Proceedings of the TENCON 2019-2019 IEEE Region 10 Conference (TENCON), Kochi, India, 17–20 October 2019; pp. 649–653. [Google Scholar]
- Criscola, F.; Singla, A.; Ponce, E.; Calveras, A.; Ruiz-De-Azua, J.A.; Canales, D. Development of a Simulator for Coverage Planning of a 6G/IOT Constellation. In Proceedings of the 33rd AAS/AIAA Conference Pend, Charlotte, NC, USA, 7–11 August 2022; pp. 1–19. [Google Scholar]
- Kolehmainen, K.; Pirazzi, M.; Soininen, J.P.; Backman, J. Simulation Based Performance Evaluation of FIWARE IoT Platform for Smart Agriculture. In Proceedings of the IoTBDS, Prague, Czech Republic, 21–23 April 2023; pp. 73–81. [Google Scholar]
- Muñoz, M.; Guzmán, J.L.; Sánchez-Molina, J.A.; Rodríguez, F.; Torres, M.; Berenguel, M. A new IoT-based platform for greenhouse crop production. IEEE Internet Things J. 2020, 9, 6325–6334. [Google Scholar] [CrossRef]
- Coopmans, T.; Knegjens, R.; Dahlberg, A.; Maier, D.; Nijsten, L.; de Oliveira Filho, J.; Papendrecht, M.; Rabbie, J.; Rozpędek, F.; Skrzypczyk, M.; et al. Netsquid, a network simulator for quantum information using discrete events. Commun. Phys. 2021, 4, 164. [Google Scholar] [CrossRef]
- Avis, G.; Ferreira da Silva, F.; Coopmans, T.; Dahlberg, A.; Jirovská, H.; Maier, D.; Rabbie, J.; Torres-Knoop, A.; Wehner, S. Requirements for a processing-node quantum repeater on a real-world fiber grid. Npj Quantum Inf. 2023, 9, 100. [Google Scholar] [CrossRef]
- Tran, D.H.; Waheed, N.; Saputra, Y.M.; Lin, X.; Nguyen, C.T.; Abdu, T.S.; Vo, V.N.; Pham, V.Q.; Alsenwi, M.; Adam, A.B.M.; et al. Network Digital Twin for 6G and Beyond: An End-to-End View Across Multi-Domain Network Ecosystems. arXiv 2025, arXiv:2506.01609. [Google Scholar] [CrossRef]
- Pegurri, R.; Linsalata, F.; Moro, E.; Hoydis, J.; Spagnolini, U. Toward digital network twins: Integrating sionna RT in ns-3 for 6G Multi-RAT networks simulations. arXiv 2024, arXiv:2501.00372. [Google Scholar]
- Dakic, K.; Al Homssi, B.; Al-Hourani, A. Spiking-unet: Spiking neural networks for spectrum occupancy monitoring. In Proceedings of the 2024 IEEE Wireless Communications and Networking Conference (WCNC), Dubai, United Arab Emirates, 21–24 April 2024; pp. 1–6. [Google Scholar]
- Nandakumar, S.; Le Gallo, M.; Boybat, I.; Rajendran, B.; Sebastian, A.; Eleftheriou, E. A phase-change memory model for neuromorphic computing. J. Appl. Phys. 2018, 124, 152135. [Google Scholar] [CrossRef]
- Gupta, A.; Dizdar, O.; Chen, Y.; Wang, S. SpikingRx: From neural to spiking receiver. arXiv 2024, arXiv:2409.05610. [Google Scholar] [CrossRef]
- Melodia, T.; Basagni, S.; Chowdhury, K.R.; Gosain, A.; Polese, M.; Johari, P.; Bonati, L. Colosseum, the world’s largest wireless network emulator. In Proceedings of the 27th Annual International Conference on Mobile Computing and Networking, New Orleans, LA, USA, 25–29 October 2021; pp. 860–861. [Google Scholar]


| Survey Paper | Main Topic | Main Contributions | Limitations, Relevant to This Work |
|---|---|---|---|
| Bouras et al. (2020) [15] | Simulators for 4G and 5G cellular networks | Survey and comparison of the features of several general purpose simulators for 4G and 5G. | Limited to use cases for 4G, 5G and IoT. |
| Gkonis et al. (2020) [16] | Simulators for 5G heterogeneous networks | Survey of LLS and SLS supporting M-MIMO, MMwave and NGMA; Overview of network simulation types; Summary of 5G-compatible simulators. | Limited discussion of 5G simulators. |
| Zhang et al. (2023) [17] | Channel modeling for 6G | Survey of wireless channel measurement campaigns for RIS, ISAC, MIMO, ISTN; Guidelines for applying the BUPTCMCCCMG-IMT2023 simulator in these scenarios, and practical examples. | Discussion limited to channel simulation. |
| Manalastas et al. (2023) [8] | Cellular SLS for 6G | Guidelines for development of 6G SLS that support AI; Introducing AI-enabled simulation methodology; Comparing its computational complexity to other simulators. | Discussion limited to 6G simulators for cellular scenarios. |
| Boeira et al. (2024) [18] | Cellular E2E simulation for 5G | Comparison of the features of 5G-compatible SLS; Calibrating the OMNeT++ simulator using 3GPP standards. | Discussion limited to 5G simulators for cellular scenarios. |
| This paper | Simulators for 6G | Comprehensive survey and categorization of the various types of the simulators that support 6G technologies and use cases (RIS, ISAC, ISTN, NGMA, M-MIMO, MMwave, THz, OWC, O-RAN); Focus on open-source options; Challenges and perspectives on 6G simulators’ future development. | - |
| Simulator | Features | Strengths | Weaknesses | Use Cases and References |
|---|---|---|---|---|
| NS-3 | TeraSim—nanoscale and macroscale THz scenarios, THz directional antenna models; SNS; M-MIMO for THz and MMwave; Dense networks with AI/ML algorithms; Modulation schemes for OWC and VLC; | Open-source; Distributed computing; C++ based emulation; Fast matrix computations and a modular code structure; Comprehensive documentation with a large, active community. | Lack of dedicated support. | ISTN with satellite positioning; VANETs with AI; Predictive QoS; Compatible with O-RAN [11,32,33,34,35]. |
| OMNeT++ | Routing protocol validation and system performance evaluation; Supports vehicular and wireless body area networks, WSNs and SDNs; Large-scale network simulations. | Open-source; Modular architecture for creating reusable components; Active developer community. | Considerable effort required to learn the custom NED language; Difficult to navigate documentation; Lack of dedicated support. | P2P live streaming; OWC; ISTN; Scalable location-aware content management in VANETs [31,39,40,41,42]. |
| Mininet | Network slicing; NFV; Traffic engineering; Network adjustments through AI/ML; Centralized control plane. | Open-source; Supports real-time optimization and orchestration of network resources; Quick and cost-effective deployment through software-based emulation. | Limited hardware emulation; Only partial support for THz, M-MIMO and RIS. | Cellular and vehicular SDNs [40,43,44,45,46]. |
| MATLAB | Support for AI models; Adaptive channel estimation; Various modulation techniques. | Native support for software-defined radios (SDRs), ISAC, NTNs, and RIS; 6G exploration library; Active customer support. | Expensive license. | Beamforming; Emergency communications [47,48]. |
| Simulator | Features | Strengths | Weaknesses | Use Cases and References |
|---|---|---|---|---|
| Sionna | Support for GPUs, M-MIMO, RIS, AI/ML; O-RAN, MMwave and THz; | Open-source; High-level APIs for faster development; RT, scene management, and radio materials information for accurate channel modeling; Support for panel arrays, directional antennas, and phased arrays; Extensive documentation. | Partial support for OWC; Limited efficiency on systems without NVIDIA GPUs. | Channel prediction; Synchronization in IoT; DTs; RIS [52,53,54]. |
| NYUSIM | Support for THz, M-MIMO, MMwave, RIS, beamforming and various waveforms; Geometry-based channel modeling. | Open-source; Modular and scalable architecture; Dynamic human blockage and shadowing loss model; Outdoor-to-indoor penetration loss model | Difficult to learn and master. | Urban and rural cellular and MMwave networks [55]. |
| BUPTCMG-6G | Support for THz, M-MIMO, MMwave, RIS, ISAC; GBSM. | Free to access; Graphical interface; Antenna measurements; RT and stochastic techniques for accurate channel modeling; Simulates both near-field and far-field effects, and integrates spatially non-stationary channel characteristics; Highly customizable. | Limited documentation; Not open-source. | Urban and rural/indoor and outdoor cellular and MMwave networks; ISTN; satellite-to-ground, air-to-ground, and air-to-air communications [17,56,57]. |
| LuSim | Support for AI/ML, M-MIMO; Geometry-based channel modeling. | Open-source; RT and stochastic techniques for accurate channel modeling. | Not accessible at present; Limited documentation. | Indoor and outdoor cellular networks; wireless power transfer [58]. |
| HermesPy | Support for ISAC, M-MIMO, MMwave; Simulation of waveform generation, forward error correction codes, channel modeling. | Open-source; Active community; Support for SDRs. | Support for AI/ML is not currently documented; Not appropriate for real-time simulations. | Smart cities; Dense cellular networks; antenna evaluation [59,60,61]. |
| WiThRay | Modeling of Electromagnetic (EM) propagation capturing reflection, diffraction, and scattering; Support for RIS, MIMO, beamforming; Simulation of fast-fading, high-mobility environments with Doppler shifts. | Open-source; Time-domain and frequency-domain analyses; Decreased computational complexity. | Limited documentation. | Indoor and outdoor cellular networks [13,62,62]. |
| TeraISAC | Support for ISAC, M-MIMO, MMwave; Simulation of waveform generation for 5G and beyond. | Free to access; Support for ultra-high bandwidth and advanced waveforms and the configuration of waveform numerologies such as subcarrier spacing. | Lack of duplex communications, angle estimation capabilities and wideband effects in THz; Supports only MATLAB. | THz Backhaul; High-resolution sensing [63]. |
| Vienna 5G | Includes SLS and LLS; Traffic engineering; Zero Forcing equalization; Support for MIMO, NOMA, both uplink and downlink, channel estimation, user scheduling and association; Simulation of waveform generation for 5G and beyond. | Support for doubly fading, time and frequency selective, tap-delay, and spatial channel models; RT; High flexibility and customization; Mobility modeling. | Limited free academic license; Requires MATLAB; High computational cost. | Urban, rural, indoor cellular networks; V2X [36,64]. |
| TeraMIMO | Support for MIMO, THz, beamforming; Simulation of waveform generation for THz. | Open-source; Support for various time, frequency and space related wireless channel parameters; Molecular absorption models and spherical wave propagation models; GUI. | Support for only PHY; Requires MATLAB. | Urban outdoor, indoor cellular and AV networks [12]. |
| 6G-Sim-RIS | Modeling of EM propagation for large RIS arrays, capturing reflection, diffraction, and scattering. | Open-source; Flexibility for modeling various RIS setups. | Limited documentation and community support. | RSI for V2X and PHY security [65]. |
| QuaDRiGa | Geometry-based channel modeling for RIS, M-MIMO, MMwave; Clustered-delay-line model; Rayleigh fading; Large-scale path loss. | Free to access; 3D stochastic channel model; Large range of supported frequencies; Support for GNU Octave and GPUs. | Substantial effort to learn. | Indoor/outdoor RIS-aided networks [66]. |
| SiMoNe | Includes SLS and LLS for cellular networks planning. Support for THz; PHY implementations | Realistic 3D channel model with fading and Phase Noise; Large-scale simulations; Modular architecture. | Closed-source; Limited Availability. | Urban, rural, and high-speed mobility scenarios; V2X; User localization [67]. |
| Simulator Extension | Features | Compatible Simulators | Strengths | Weaknesses | Use Cases and References |
|---|---|---|---|---|---|
| Caviar | Design of 3D terrestrial and aerial networks; Ray tracing; DT. | NS-3; Sionna; AirSim; SUMO. | Open source; modular architecture; simulation of environment. | Limited documentation; computationally intensive. | UAV and V2X [74,75]. |
| SUMO | Simulation of traffic management; vehicular route optimization. | OMNeT++; Caviar; CARLA. | Open source; realistic urban environment modeling. | Non-trivial to learn; limited documentation. | V2X; ISAC [40,76,77,78,79,80]. |
| CARLA | Simulation of autonomous vehicles; support for various sensors. | SUMO; Sionna. | Open source; modular architecture; realistic urban environment modeling. | Computationally intensive. | V2X; vehicle platoons [42,78,81]. |
| AirSim | Design of 3D terrestrial and aerial networks; RL and DL support. | MATLAB; Caviar. | Open source; extensive documentation; realistic urban environment modeling. | Limited number of nodes; simplistic models; computationally intensive. | High-speed V2X and UAV; ISAC [79,82]. |
| Gazebo | Design of 3D autonomous robotic systems; support for various sensors. | NS-3; MATLAB. | Open source; extensive documentation. | Requires effort to learn the simulation description format; computationally intensive. | IoT in indoor and outdoor; ISAC; SLAM [83,84,85]. |
| Orekit | High-precision modeling of space flight dynamics and space events detection. | - | Open source; extensive documentation; active community; supports both Java and Python. | Non-standalone; setup and usage are non-intuitive for novice users. | Satellite communications [86]. |
| FIWARE | Design of scalable DTs; supports integration of AI methods. | MATLAB. | Open source; extensive documentation; not vendor-locked. | High computational requirements. | IoT for smart cities and agriculture [87,88]. |
| NetSquid | Modeling of physical devices for quantum computations; supports control plane protocols. | - | Scalable; free; written in Python; modular architecture. | Limited documentation. | Quantum communication via optical fiber [89,90]. |
Disclaimer/Publisher’s Note: The statements, opinions and data contained in all publications are solely those of the individual author(s) and contributor(s) and not of MDPI and/or the editor(s). MDPI and/or the editor(s) disclaim responsibility for any injury to people or property resulting from any ideas, methods, instructions or products referred to in the content. |
© 2025 by the authors. Licensee MDPI, Basel, Switzerland. This article is an open access article distributed under the terms and conditions of the Creative Commons Attribution (CC BY) license (https://creativecommons.org/licenses/by/4.0/).
Share and Cite
Evgenieva, E.; Vlahov, A.; Ivanov, A.; Poulkov, V.; Manolova, A. A Comprehensive Survey of 6G Simulators: Comparison, Integration, and Future Directions. Electronics 2025, 14, 3313. https://doi.org/10.3390/electronics14163313
Evgenieva E, Vlahov A, Ivanov A, Poulkov V, Manolova A. A Comprehensive Survey of 6G Simulators: Comparison, Integration, and Future Directions. Electronics. 2025; 14(16):3313. https://doi.org/10.3390/electronics14163313
Chicago/Turabian StyleEvgenieva, Evgeniya, Atanas Vlahov, Antoni Ivanov, Vladimir Poulkov, and Agata Manolova. 2025. "A Comprehensive Survey of 6G Simulators: Comparison, Integration, and Future Directions" Electronics 14, no. 16: 3313. https://doi.org/10.3390/electronics14163313
APA StyleEvgenieva, E., Vlahov, A., Ivanov, A., Poulkov, V., & Manolova, A. (2025). A Comprehensive Survey of 6G Simulators: Comparison, Integration, and Future Directions. Electronics, 14(16), 3313. https://doi.org/10.3390/electronics14163313

