An Underwater Object Recognition System Based on Improved YOLOv11
Abstract
1. Introduction
2. Underwater Embedded System Design
2.1. System Overall Design
2.2. Design of Hardware Circuitry
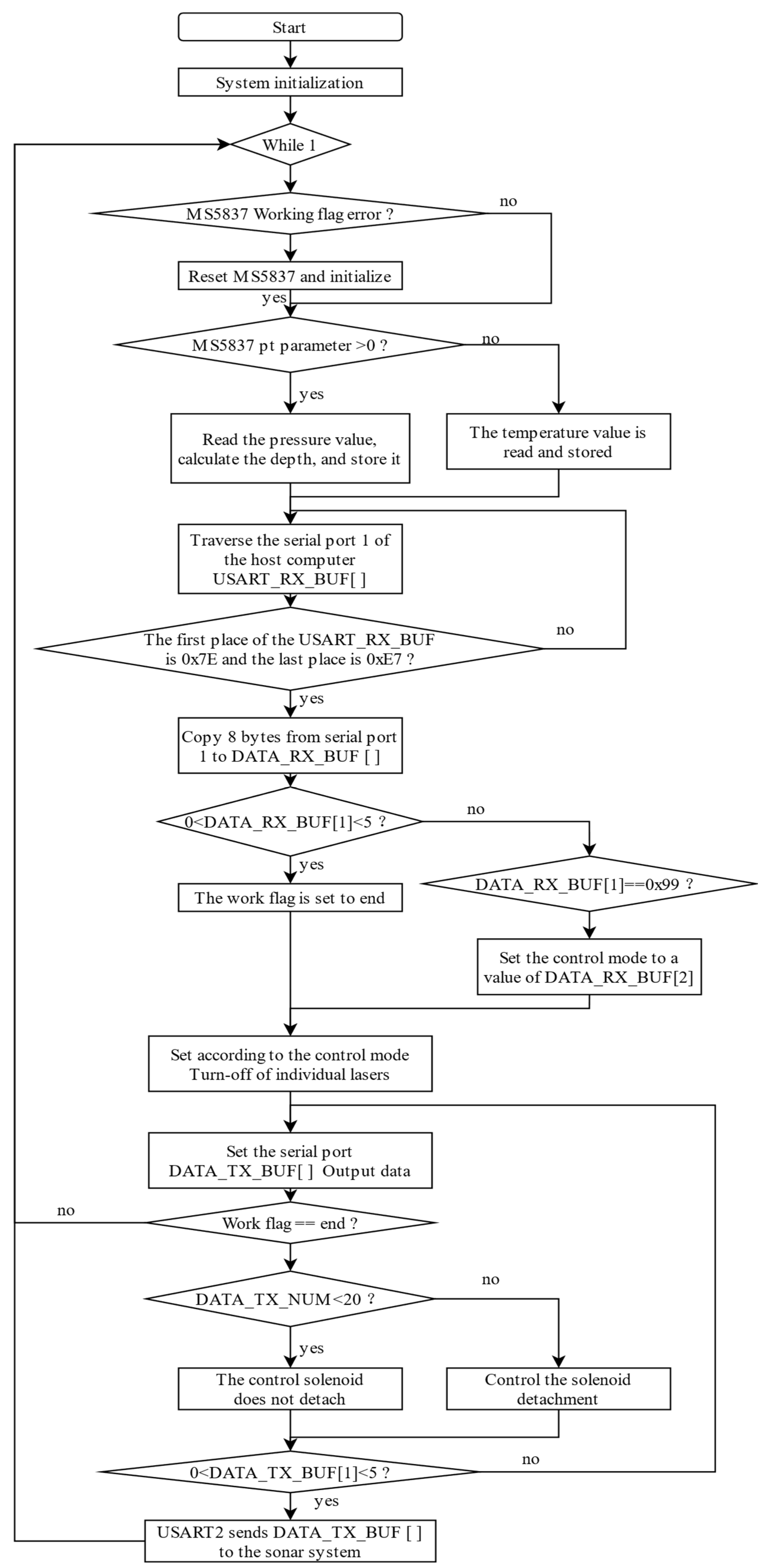
2.3. Software Design of STM32 Control System
2.4. Jetson Edge PC Software Design
3. Improved YOLOv11 Model
3.1. Introduction to YOLOv11
3.2. Improve YOLOv11
3.2.1. Improved Upsampler
3.2.2. Improved Detection Head
4. Results
4.1. Dataset Creation
4.2. Experimental Parameters and Evaluation Metrics
4.3. Comparative Experiment
4.4. Ablation Experiment
4.5. Convergence Analysis
4.6. Verification Experiment
5. Conclusions
Author Contributions
Funding
Data Availability Statement
Acknowledgments
Conflicts of Interest
References
- Zong, K. Marine Resource Exploration Streamer Control Model Based on Artificial Neural Network. J. Coast. Res. 2020, 103, 855–859. [Google Scholar] [CrossRef]
- Kong, M.W.; Guo, Y.J.; Sait, M.; Alkhazragi, O.; Kang, C.H.; Ng, T.K.; Ooi, B.S. Underwater optical wireless sensor network for real-time underwater environmental monitoring. In Proceedings of the Conference on Next-Generation Optical Communication—Components, Sub-Systems, and Systems XI, San Francisco, CA, USA, 22–27 January 2022. [Google Scholar]
- Hwang, A.; Seong, W. Simultaneous Mapping and Localisation for Small Military Unmanned Underwater Vehicle. Def. Sci. J. 2012, 62, 223–227. [Google Scholar] [CrossRef][Green Version]
- Wang, Y.Y.; Zhou, W.X.; Fei, M.R.; Yan, H.C. An Unmanned Surface Vehicle for the Launch and Recovery of Autonomous Underwater Vehicles: A Novel Design. IEEE Robot. Autom. Mag. 2024, 31, 53–61. [Google Scholar] [CrossRef]
- Zhao, J.; Li, Y.H.; Zhang, F.D.; Zhu, S.M.; Liu, Y.; Lu, H.D.; Ye, Z.Y. Semi-Supervised Learning-Based Live Fish Identification in Aquaculture Using Modified Deep Convolutional Generative Adversarial Networks. Trans. Asabe 2018, 61, 699–710. [Google Scholar] [CrossRef]
- Tian, Y.Y.; Lan, L.Y.; Guo, H.T. A review on the wavelet methods for sonar image segmentation. Int. J. Adv. Robot. Syst. 2020, 17, 4. [Google Scholar] [CrossRef]
- Zhang, X.; Luo, L. Recent development of passive sonar signal detection. Tech. Acoust. 2014, 33, 559–563. [Google Scholar]
- Yu, Z.; Wang, D.; Xu, S.; Chi, C. Adaptive Wavelet Enhancement Method of Underwater Target Aeromagnetic Anomaly Signal. J. Detect. Control 2020, 42, 35–38. [Google Scholar]
- Chen, C.; Yang, H.; Wu, L.; Li, G. Underwater target detection with electro-optical system. J. Appl. Opt. 2011, 32, 1059–1066. [Google Scholar]
- Panda, J.P.; Mitra, A.; Warrior, H.V. A review on the hydrodynamic characteristics of autonomous underwater vehicles. Proc. Inst. Mech. Eng. Part M-J. Eng. Marit. Environ. 2021, 235, 15–29. [Google Scholar] [CrossRef]
- Zhao, J.; Zhou, G.; Huang, L.; Lu, C.; Tao, X.; Feng, Y. High-performance electricity load forecasting under CPU-GPU heterogeneous computing framework. Electr. Power Autom. Equip. 2021, 41, 140. [Google Scholar]
- Jeong, S.; Kwon, Y. Energy Efficient Text Spotting Technique for Mobile Edge Computing. In Proceedings of the IEEE International Conference on Artificial Intelligence Circuits and Systems (AICAS)—Intelligent Technology in the Post-Pandemic Era, Incheon, Republic of Korea, 13–15 June 2022; pp. 106–109. [Google Scholar]
- Suresh, P.; Saravanakumar, U.; Iwendi, C.; Mohan, S.; Srivastava, G. Field-programmable gate arrays in a low power vision system. Comput. Electr. Eng. 2021, 90, 106996. [Google Scholar] [CrossRef]
- Luo, W.; Li, Y.; Urtasun, R.; Zemel, R.S. Understanding the Effective Receptive Field in Deep Convolutional Neural Networks. arXiv 2016, arXiv:1701.04128. [Google Scholar]
- Biglari, A.; Tang, W. A Review of Embedded Machine Learning Based on Hardware, Application, and Sensing Scheme. Sensors 2023, 23, 2131. [Google Scholar] [CrossRef] [PubMed]
- Zhuang, F.Z.; Qi, Z.Y.; Duan, K.Y.; Xi, D.B.; Zhu, Y.C.; Zhu, H.S.; Xiong, H.; He, Q. A Comprehensive Survey on Transfer Learning. Proc. IEEE 2021, 109, 43–76. [Google Scholar] [CrossRef]
- Shorten, C.; Khoshgoftaar, T.M. A survey on Image Data Augmentation for Deep Learning. J. Big Data 2019, 6, 60. [Google Scholar] [CrossRef]
- Han, S.; Pool, J.; Tran, J.; Dally, W.J. Learning both Weights and Connections for Efficient Neural Networks. In Proceedings of the 29th Annual Conference on Neural Information Processing Systems (NIPS), Montreal, QC, Canada, 7–12 December 2015. [Google Scholar]
- Hinton, G.E.; Vinyals, O.; Dean, J. Distilling the Knowledge in a Neural Network. arXiv 2015, arXiv:1503.02531. [Google Scholar]
- Ma, J.; Zhang, Y.; Ma, Z.; Mao, K. Research Progress of Lightweight Neural Network Convolution Design. J. Front. Comput. Sci. Technol. 2022, 16, 512–528. [Google Scholar]
- Kavita; Walia, G.S.; Rohilla, R. A Contemporary Survey of Multimodal Presentation Attack Detection Techniques: Challenges and Opportunities. SN Comput. Sci. 2021, 2, 49. [Google Scholar] [CrossRef]
- Suo, F.Y.; Huang, K.W.; Ling, G.; Li, Y.J.; Xiang, J. Fish Keypoints Detection for Ecology Monitoring Based on Underwater Visual Intelligence. In Proceedings of the 16th IEEE International Conference on Control, Automation, Robotics and Vision (ICARCV), Shenzhen, China, 3–15 December 2020; pp. 542–547. [Google Scholar]
- Chen, G.; Xu, Y.D.; Tu, J.J.; Yang, X.; Hu, H.S.; Dong, F.; Zhang, J.J.; Shi, J.W. A novel bionic mantis shrimp robot for tracking underwater moving objects. Ships Offshore Struct. 2024, 20, 1–15. [Google Scholar] [CrossRef]
- Zhang, Z.K.; Li, W.H.; Seet, B.C. A lightweight underwater fish image semantic segmentation model based on U-Net. Iet Image Process. 2024, 18, 3143–3155. [Google Scholar] [CrossRef]
- Li, K.Q.; Fan, H.T.; Qi, Q.; Yan, C.; Sun, K.; Wu, Q.M.J. TCTL-Net: Template-Free Color Transfer Learning for Self-Attention Driven Underwater Image Enhancement. IEEE Trans. Circuits Syst. Video Technol. 2024, 34, 4682–4697. [Google Scholar] [CrossRef]
- Ummar, M.; Dharejo, F.A.; Alawode, B.; Mahbub, T.; Piran, M.J.; Javed, S. Window-based transformer generative adversarial network for autonomous underwater image enhancement. Eng. Appl. Artif. Intell. 2023, 126, 107069. [Google Scholar] [CrossRef]
- Yang, C.; Xiang, J.; Li, X.Y.; Xie, Y.J. FishDet-YOLO: Enhanced Underwater Fish Detection with Richer Gradient Flow and Long-Range Dependency Capture through Mamba-C2f. Electronics 2024, 13, 3780. [Google Scholar] [CrossRef]
- Yuan, G.J.; Song, J.T.; Li, J.J. IF-USOD: Multimodal information fusion interactive feature enhancement architecture for underwater salient object detection. Inf. Fusion 2025, 117, 102806. [Google Scholar] [CrossRef]
- Wang, S.J.; Wang, Z.H.; Li, H.J.; Chang, J.L.; Ouyang, W.L.; Tian, Q. Accurate Fine-Grained Object Recognition with Structure-Driven Relation Graph Networks. Int. J. Comput. Vis. 2024, 132, 137–160. [Google Scholar] [CrossRef]
- Kong, C.Q.; Chen, B.L.; Li, H.L.; Wang, S.Q.; Rocha, A.; Kwong, S. Detect and Locate: Exposing Face Manipulation by Semantic- and Noise-Level Telltales. IEEE Trans. Inf. Forensics Secur. 2022, 17, 1741–1756. [Google Scholar] [CrossRef]
- Khanam, R.; Hussain, M. YOLOv11: An Overview of the Key Architectural Enhancements. arXiv 2024, arXiv:2410.17725. [Google Scholar]
- Wang, J.; Chen, K.; Xu, R.; Liu, Z.; Loy, C.C.; Lin, D. CARAFE: Content-Aware ReAssembly of FEatures. In Proceedings of the 2019 IEEE/CVF International Conference on Computer Vision (ICCV), Seoul, Republic of Korea, 27 October–2 November 2019; pp. 3007–3016. [Google Scholar]
- Liu, W.; Lu, H.; Fu, H.; Cao, Z. Learning to Upsample by Learning to Sample. In Proceedings of the 2023 IEEE/CVF International Conference on Computer Vision (ICCV), Paris, France, 1–6 October 2023; pp. 6004–6014. [Google Scholar]
- Dai, X.; Chen, Y.; Xiao, B.; Chen, D.; Liu, M.; Yuan, L.; Zhang, L. Dynamic Head: Unifying Object Detection Heads with Attentions. In Proceedings of the 2021 IEEE/CVF Conference on Computer Vision and Pattern Recognition (CVPR), Nashville, TN, USA, 20–25 June 2021; pp. 7369–7378. [Google Scholar]
- Fu, C.; Liu, R.; Fan, X.; Chen, P.; Fu, H.; Yuan, W.; Zhu, M.; Luo, Z. Rethinking general underwater object detection: Datasets, challenges, and solutions. Neurocomputing 2023, 517, 243–256. [Google Scholar] [CrossRef]
- Lv, W.; Xu, S.; Zhao, Y.; Wang, G.; Wei, J.; Cui, C.; Du, Y.; Dang, Q.; Liu, Y. DETRs Beat YOLOs on Real-time Object Detection. In Proceedings of the 2024 IEEE/CVF Conference on Computer Vision and Pattern Recognition (CVPR), Seattle, WA, USA, 16–22 June 2024; pp. 16965–16974. [Google Scholar]
- Wang, A.; Chen, H.; Liu, L.; Chen, K.; Lin, Z.; Han, J.; Ding, G. YOLOv10: Real-Time End-to-End Object Detection. arXiv 2024, arXiv:2405.14458. [Google Scholar]















| Name | Parameters |
|---|---|
| CPU | Core(TM) i5-12490F |
| GPU | RTX 3070Ti (8 GB) |
| Torch | 2.0.1 |
| Python | 3.10 |
| CUDA | 11.8 |
| Optimizer | SGD |
| Learning rates | 0.01 |
| Epochs | 150 |
| Batch | 4 |
| Jetson Xavier Nx (GPU) | 16 GB |
| Imgsz | 640 × 640 |
| Model | Precision | Recall | mAP50 (%) | Parameters (M) | Model Size (MB) | FLOPs (G) |
|---|---|---|---|---|---|---|
| Faster-RCNN | 81.4 | 82.0 | 81.7 | 13.72 | 27.8 | 18.12 |
| YOLOv3-tiny | 87.6 | 76.8 | 83.5 | 8.6 | 17.5 | 12.9 |
| YOLOv5n | 87.3 | 79.6 | 86.4 | 1.7 | 3.9 | 4.2 |
| YOLOv6 | 82.9 | 71.0 | 78.7 | 4.23 | 8.7 | 11.8 |
| YOLOv7-tiny | 86.7 | 79.7 | 86.2 | 6.03 | 12.3 | 13.3 |
| YOLOv8n | 88.0 | 79.1 | 86.6 | 3.00 | 6.2 | 8.1 |
| YOLOv9 | 89.0 | 83.0 | 89.0 | 5.72 | 11.8 | 16.7 |
| RT-DETR [36] | 89.1 | 83.8 | 88.3 | 15.5 | 31.5 | 37.6 |
| YOLOv10 [37] | 86.2 | 80.2 | 86.4 | 2.69 | 5.8 | 8.2 |
| YOLOv11n | 87.7 | 80.5 | 87.5 | 2.58 | 5.5 | 6.3 |
| DD-YOLOv11 | 89.2 | 80.4 | 87.8 | 2.55 | 5.4 | 7.5 |
| Model | Precision | Recall | mAP50 (%) | Parameters (M) | Model Size (MB) | FLOPs (G) |
|---|---|---|---|---|---|---|
| YOLOv3-tiny | 79.3 | 66.7 | 74.0 | 9.52 | 19.2 | 14.3 |
| YOLOv5n | 79.2 | 67.9 | 75.1 | 2.18 | 4.7 | 5.8 |
| YOLOv6 | 77.5 | 66.9 | 74.1 | 4.15 | 8.6 | 11.5 |
| YOLOv7-tiny | 73.3 | 71.1 | 74.9 | 6.02 | 12.3 | 13.2 |
| YOLOv8n | 80.2 | 69.3 | 76.7 | 3.00 | 6.3 | 8.1 |
| YOLOv9 | 79.5 | 68.9 | 76.8 | 5.72 | 11.8 | 16.7 |
| RT-DETR | 77.8 | 61.2 | 64.5 | 15.5 | 31.5 | 37.6 |
| YOLOv10n | 76.3 | 68.8 | 74.9 | 2.69 | 5.8 | 8.2 |
| YOLOv11n | 78.2 | 68.8 | 75.7 | 2.58 | 5.5 | 6.3 |
| DD-YOLOv11 | 79.2 | 69.5 | 76.7 | 2.55 | 5.4 | 7.5 |
| Model | Method | DySample | DyHead | Precision | Recall | mAP50 (%) | mAP75 (%) | mAP85 (%) | mAP50–95 (%) | Parameters (M) | Model Size (MB) | GFLOPs |
|---|---|---|---|---|---|---|---|---|---|---|---|---|
| Baseline | a | 87.7 | 80.5 | 87.5 | 71.5 | 61.0 | 63.8 | 2.58 | 5.5 | 6.3 | ||
| b | √ | 87.5 | 80.5 | 87.5 | 71.3 | 60.2 | 64.4 | 2.59 | 5.5 | 6.3 | ||
| c | √ | 88.1 | 81.4 | 87.7 | 72.9 | 61.3 | 64.5 | 2.53 | 5.4 | 7.5 | ||
| d | √ | √ | 89.2 | 80.4 | 87.8 | 72.2 | 61.9 | 64.5 | 2.55 | 5.4 | 7.5 |
Disclaimer/Publisher’s Note: The statements, opinions and data contained in all publications are solely those of the individual author(s) and contributor(s) and not of MDPI and/or the editor(s). MDPI and/or the editor(s) disclaim responsibility for any injury to people or property resulting from any ideas, methods, instructions or products referred to in the content. |
© 2025 by the authors. Licensee MDPI, Basel, Switzerland. This article is an open access article distributed under the terms and conditions of the Creative Commons Attribution (CC BY) license (https://creativecommons.org/licenses/by/4.0/).
Share and Cite
Cheng, S.; Han, Y.; Wang, Z.; Liu, S.; Yang, B.; Li, J. An Underwater Object Recognition System Based on Improved YOLOv11. Electronics 2025, 14, 201. https://doi.org/10.3390/electronics14010201
Cheng S, Han Y, Wang Z, Liu S, Yang B, Li J. An Underwater Object Recognition System Based on Improved YOLOv11. Electronics. 2025; 14(1):201. https://doi.org/10.3390/electronics14010201
Chicago/Turabian StyleCheng, Shun, Yan Han, Zhiqian Wang, Shaojin Liu, Bo Yang, and Jianrong Li. 2025. "An Underwater Object Recognition System Based on Improved YOLOv11" Electronics 14, no. 1: 201. https://doi.org/10.3390/electronics14010201
APA StyleCheng, S., Han, Y., Wang, Z., Liu, S., Yang, B., & Li, J. (2025). An Underwater Object Recognition System Based on Improved YOLOv11. Electronics, 14(1), 201. https://doi.org/10.3390/electronics14010201

