Global Maximum Power Point Tracking of Photovoltaic Module Arrays Based on an Improved Intelligent Bat Algorithm
Abstract
1. Introduction
2. Characteristics of a PVMA
3. MPPT Architecture of a PVMA
3.1. Work Principles for Boost Converter
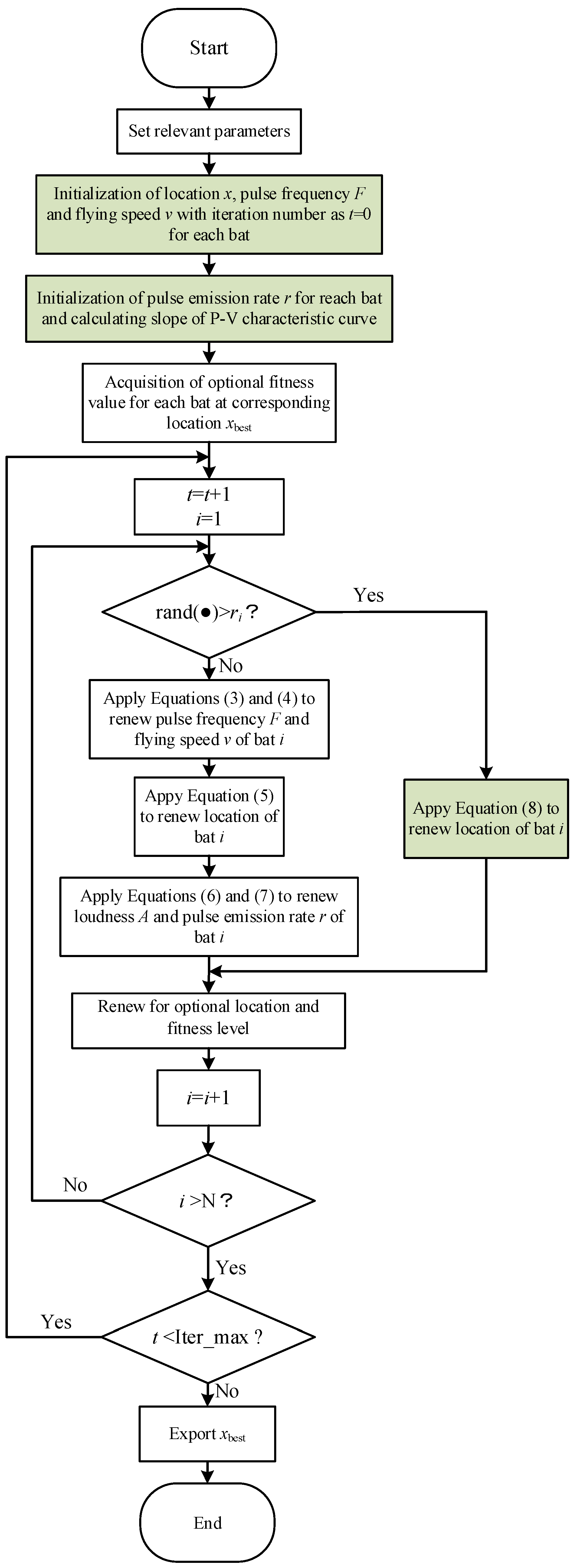
3.2. BA
- Step 1: Setting of the relevant parameters including the bat quantity (N), maximum iteration number (Iter_max), range of pulse frequency [Fmin, Fmax] and maximum pulse rate rm.
- Step 2: Initialization of the parameters for each bat including the location x, pulse frequency F and flying speed v, while the iteration number was set as t = 0.
- Step 3: Initialization of the values for each bat with the pulse emission rate r at 0 and loudness A between [0.5 and 1].
- Step 4: Acquisition of the fitness value and recording of the optimal location xbest for each bat.
- Step 5: Renewal of the iteration number t = t + 1 and generation of a random number “rand(●)”.
- Step 6: Use of Equations (6) and (7) to renew loudness A and pulse emission rate r for each bat.where was the constant of normal distribution within [0, 1] and was the constant greater than zero.
- Step 7: Renewal for optimal location and fitness value.
- Step 8: Should the iteration number reach the preset maximum iteration number, the iteration was stopped and the optimal location xbest at present was produced. Conversely, should the iteration number failed to reach the maximum iteration number set, the process returned to Step 5.
4. IIBA Proposed for MPPT
4.1. BA Pacing Adjustment with Gradient in P-V Curve
4.2. Pacing Adjustment and Fixed Initial Tracking Voltage with Gradient of P-V Curve
5. Simulation Results
- (1)
- Test Results of Case 1
- (2)
- Test Results of Case 2
- (3)
- Test Results of Case 3
- (4)
- Test Results of Case 4
- (5)
- Test Results of Case 5
- (6)
- Test Results of Case 6
6. Conclusions
Author Contributions
Funding
Institutional Review Board Statement
Informed Consent Statement
Data Availability Statement
Conflicts of Interest
Nomenclature
| Acronyms | |
| IIBA | improved intelligent bat algorithm |
| MPPT | maximum power point tracking |
| PVMA | photovoltaic module array |
| P-V | power–voltage |
| I-V | current–voltage |
| MPP | maximum power point |
| LMPP | local maximum power point |
| GMPP | global maximum power point |
| BA | bat algorithm |
| STCs | standard test conditions |
| P&O | perturbation and observation |
| INC | incremental conductance |
| CSA | cuckoo search algorithm |
| CSO | cat swarm optimization |
| GA | genetic algorithm |
| TLBO | teaching–learning-based optimization |
| AM | air mass |
| DSP | digital signal processor |
| PWM | pulse width modulation |
| Symbols | |
| Voc | voltage of open circuit for photovoltaic |
| Isc | current of short circuit for photovoltaic |
| Vmp | voltage of maximum power point for photovoltaic |
| Imp | current of maximum power point for photovoltaic |
| Pmp | power at maximum power point for photovoltaic |
| T | the switching period of converter |
| D | duty cycle between [0 and 1] |
| Vo | the output voltage of boost converter |
| Vs | the input voltage of boost converter |
| ton | the switch conduction time within one cycle |
| N | the population size |
| Iter_max | maximum iteration number |
| Fmin | minimum of pulse frequency |
| Fmax | maximum of pulse frequency |
| rm | maximum pulse rate |
| xbest | optimal location at present |
| Pi | fitness value of bat i |
| t | the iteration number at present (t = 0 … Iter_max) |
| location of bat i of iteration t | |
| flying speed of bat i of iteration t | |
| Fi | pulse frequency of bat i |
| random number between [−1 and 1] in BA; between [−0.25 and 0] in IIBA | |
| random number between [0 and 1] | |
| average loudness of the swarm | |
| loudness of bat i of iteration t | |
| pulse emission rate of bat i at iteration t + 1 | |
| constant greater than zero | |
| constant of normal distribution within [0, 1] | |
| the gradient of P-V curve at present | |
| power of photovoltaic at present | |
| voltage of photovoltaic at present | |
| initial tracking voltage | |
| the output power of a PVMA | |
| the output voltage of a PVMA | |
| the output current of a PVMA |
References
- Ghosh, S.; Alhatlani, A.; Safayatullah, M.; Batarseh, I. Review of MPPT Methods for LLC Converters in Photovoltaic Applications. In Proceedings of the 2022 IEEE Energy Conversion Congress and Exposition (ECCE), Detroit, MI, USA, 9–13 October 2022; pp. 1–6. [Google Scholar]
- Routray, D.; Rout, P.K.; Sahu, B.K. A brief review and comparative analysis of two classical MPPT techniques. In Proceedings of the 2021 International Conference in Advances in Power, Signal, and Information Technology (APSIT), Bhubaneswar, India, 8–10 October 2021; pp. 1–6. [Google Scholar]
- Ostadrahimi, A.; Mahmoud, Y. Curve Computation MPPT Method Based on Simple Modeling of the Photovoltaic Modules. In Proceedings of the 2020 International Conference on Smart Grids and Energy Systems (SGES), Perth, Australia, 23–26 November 2020; pp. 819–825. [Google Scholar]
- Pawar, A.S.; Kolte, M.T.; Mehta, H. Review of PV MPPT Based Battery Charging Techniques under Partial Shading Conditions. In Proceedings of the 2022 Second International Conference on Power, Control and Computing Technologies (ICPC2T), Raipur, India, 1–3 March 2022; pp. 1–6. [Google Scholar]
- Masoum, M.A.S.; Dehbonei, H.; Fuchs, E.F. Theoretical and experimental analyses of photovoltaic systems with voltage and current-based maximum power point tracking. IEEE Tran. Energy Conv. 2004, 19, 652–653. [Google Scholar] [CrossRef]
- Yusong, Y.; Solomin, E.; Lei, W. Horizontal Axis Wind Turbine MPPT Control Research. In Proceedings of the 2020 International Conference on Industrial Engineering, Applications and Manufacturing (ICIEAM), Sochi, Russia, 18–22 May 2020; pp. 1–6. [Google Scholar]
- Salem, M.H.; Bensalem, Y.; Abdelkrim, M.N. MPPT based on P&O control and FLC-Hill Climbing technique for a Photovoltaic Generator. In Proceedings of the 2021 18th International Multi-Conference on Systems, Signals & Devices (SSD), Monastir, Tunisia, 22–25 March 2021; pp. 589–594. [Google Scholar]
- Goswami, Y.; Rana, K.P.S.; Kumar, V. Performance Analysis of an Improved Variable Step-Size IC MPPT Technique for SPV System. In Proceedings of the 2021 International Conference on Computing, Communication, and Intelligent Systems (ICCCIS), Greater Noida, India, 19–20 February 2021; pp. 822–827. [Google Scholar]
- Anand, R.; Swaroop, D.; Kumar, B. Global Maximum Power Point Tracking for PV Array under Partial Shading using Cuckoo Search. In Proceedings of the 2020 IEEE 9th Power India International Conference (PIICON), Sonepat, India, 28 February–1 March 2020; pp. 1–6. [Google Scholar]
- Li, M.; Liu, D.; Wang, C. Analysis of Photovoltaic Cell Power Characteristics Based on Cuckoo Search Algorithm. In Proceedings of the 2023 IEEE 5th International Conference on Power, Intelligent Computing and Systems (ICPICS), Shenyang, China, 14–16 July 2023; pp. 114–118. [Google Scholar]
- Brindha, R.; Christy, A.A.; Anjaneya; Kumar, P.; Sarkar, A. Photovoltaic based Brushless DC Motor Using Cuckoo Algorithm as a Maximum Power Point Tracking. In Proceedings of the 2020 International Conference on Computational Intelligence for Smart Power System and Sustainable Energy (CISPSSE), Keonjhar, India, 29–31 July 2020; pp. 1–6. [Google Scholar]
- Thangam, T.; Mythuvel, K. Hybrid Algorithm based PFoPID Control Design of a Grid-connected PV Inverter for MPPT. In Proceedings of the 2020 Second International Conference on Inventive Research in Computing Applications (ICIRCA), Coimbatore, India, 15–17 July 2020; pp. 992–998. [Google Scholar]
- Xiu-cai, G.; Dan, X. Application of Improved Cat Swarm Optimization in MPPT Control of Photovoltaic Arrays. IOP Conf. Ser. Earth Environ. Sci. 2018, 153, 032024. [Google Scholar] [CrossRef]
- Zhao, M.; Pan, J.S.; Chen, S.T. Compact Cat Swarm Optimization Algorithm; Springer: Cham, Switzerland, 2018; Volume 733, pp. 33–43. [Google Scholar]
- Wu, Z.; Meng, R.; Cao, R. Research on Multi-peak MPPT of Photovoltaic Array Based on Quantum Genetic Algorithm. In Proceedings of the 2021 IEEE 5th Conference on Energy Internet and Energy System Integration (EI2), Taiyuan, China, 22–24 October 2021; pp. 392–396. [Google Scholar]
- Mallat, M.; Kechiche, O.B.H.B.; Ezzeddine, K.; Hamouda, M. AN Optimized Genetic Algorithm (GA)-Based MPPT for Off-Grid Solar Photovoltaic System. In Proceedings of the 2023 IEEE International Conference on Artificial Intelligence & Green Energy (ICAIGE), Sousse, Tunisia, 12–14 October 2023; pp. 1–5. [Google Scholar]
- Debbabi, F.; Mehazzem, F.; Soubdhan, T. Genetic Algorithm-based MPPT for Wind Power Conversion System: Study and Comparison with Conventional Method in Tropical Climate. In Proceedings of the 2023 5th Global Power, Energy and Communication Conference (GPECOM), Nevsehir, Turkiye, 14–16 June 2023; pp. 218–224. [Google Scholar]
- Tehrani, V.M.; Rajaei, A.; Loghavi, M.A. MPPT Controller Design Using TLBO Algorithm for Photovoltaic Systems under Partial Shading Conditions. In Proceedings of the 2021 12th Power Electronics, Drive Systems, and Technologies Conference (PEDSTC), Drive Systems, Tabriz, Iran, 2–4 February 2021; pp. 1–5. [Google Scholar]
- Millah, I.S.; Chang, P.C.; Teshome, D.F.; Subroto, R.K.; Lian, K.L.; Lin, J. An Enhanced Grey Wolf Optimization Algorithm for Photovoltaic Maximum Power Point Tracking Control under Partial Shading Conditions. IEEE J. Ind. Electron. Soc. 2022, 3, 392–408. [Google Scholar] [CrossRef]
- Huang, K.-H.; Chao, K.-H.; Kuo, Y.-P.; Chen, H.-H. Maximum Power Point Tracking of Photovoltaic Module Arrays Based on a Modified Gray Wolf Optimization Algorithm. Energies 2023, 16, 4329. [Google Scholar] [CrossRef]
- Eltamaly, A.M.; AI-Saud, M.S.; Abokhalil, A.G. A Novel Bat Algorithm Strategy for Maximum Power Point Tracker of Photovoltaic Energy Systems under Dynamic Partial Shading. IEEE Access 2020, 8, 10048–10060. [Google Scholar] [CrossRef]
- Amalo, K.A.; Birninkudu, S.I.; Bukata, B.B.; Salawudeen, A.T.; Ahmad, A.A. Cultured Bat Algorithm for Optimized MPPT Tracking Under Different Shading Conditions. In Proceedings of the 2020 International Conference in Mathematics, Computer Engineering and Computer Science (ICMCECS), Ayobo, Nigeria, 18–21 March 2020; pp. 1–8. [Google Scholar]
- Pervez, I.; Antoniadis, C.; Ghazzai, H.; Massoud, Y. A Modified Bat Algorithm with Reduced Search Space Exploration for MPPT under Dynamic Partial Shading Conditions. In Proceedings of the 2023 IEEE International Symposium on Circuits and Systems (ISCAS), Monterey, CA, USA, 21–25 May 2023; pp. 1–6. [Google Scholar]
- Chao, K.-H.; Li, J.-Y. Global Maximum Power Point Tracking of Photovoltaic Module Arrays Based on Improved Artificial Bee Colony Algorithm. Electronics 2022, 11, 1572. [Google Scholar] [CrossRef]
- Chao, K.-H.; Zhang, S.-W. An Maximum Power Point Tracker of Photovoltaic Module Arrays Based on Improved Firefly Algorithm. Sustainability 2023, 15, 8550. [Google Scholar] [CrossRef]
- Szemes, P.T.; Melhem, M. Analyzing and modeling PV with “P&O” MPPT Algorithm by MATLAB/SIMULINK. In Proceedings of the 2020 3rd International Symposium on Small-Scale Intelligent Manufacturing Systems (SIMS), Gjovik, Norway, 10–12 June 2020; pp. 1–6. [Google Scholar]
- Soumana, R.A.; Saulo, M.J.; Muriithi, C.M. Comparison of MPPT Techniques on THD Current in a Grid-Connected Photovoltaic System. In Proceedings of the 2022 4th Global Power, Energy and Communication Conference (GPECOM), Nevsehir, Turkey, 14–17 June 2022; pp. 95–100. [Google Scholar]
- SunWorld Datasheet. Available online: http://www.ecosolarpanel.com/ecosovhu/products/18569387_0_0_1.html (accessed on 1 September 2022).
- Hart, D.W. Introduction to Power Electronics, 2nd ed.; Pearson Education Taiwan Ltd.: Taipei, Taiwan, 2002; pp. 211–220. [Google Scholar]

















| Electric Parameter | Specifications |
|---|---|
| Voltage of open circuit (Voc) | 22.32 V |
| Current of short circuit (Isc) | 1.15 A |
| Voltage of maximum power point (Vmp) | 18.18 V |
| Current of maximum power point (Imp) | 1.10 A |
| Power at maximum power point (Pmp) | 20.00 W |
| Component | Specifications |
|---|---|
| Filter capacitor C1 | F/400 V |
| Filter capacitor C2 | F/500 V |
| Storage inductor L | 1.66 mH/7.5 A |
| Fast diode D Diode IQBE60E60A1 | 600 V/60 A |
| Switch S MOSFET IRF460 | 500 V/20 A |
| Case | Peak Number in P-V Curve | 4-Series-3-Parallel Shade % |
|---|---|---|
| 1 | 1 peak | (0% shade +0% shade +0% shade +0% shade)// (0% shade +0% shade +0% shade +0% shade)// (0% shade +0% shade +0% shade +0% shade) |
| 2 | 2 peaks (MPP on right) | (0% shade +40% shade +0% shade +0% shade)// (0% shade +0% shade +0% shade +0% shade)// (0% shade +0% shade +0% shade +0% shade) |
| 3 | 3 peaks (MPP on left) | (0% shade +70% shade +50% shade +0% shade)// (0% shade +70% shade +50% shade +0% shade)// (0% shade +70% shade +50% shade +0% shade) |
| 4 | 3 peaks (MPP at middle) | (90% shade +0% shade +0% shade +30% shade)// (0% shade +0% shade +0% shade +0% shade)// (0% shade +0% shade +0% shade +0% shade) |
| 5 | 4 peaks (MPP at second peak) | (0% shade +80% shade +50% shade +10% shade)// (0% shade +80% shade +50% shade +10% shade)// (0% shade +80% shade +50% shade +10% shade) |
| 6 | 4 peaks (MPP on far right) | (0% shade +80% shade +50% shade +20% shade)// (0% shade +0% shade +0% shade +0% shade)// (0% shade +0% shade +0% shade +0% shade) |
| Name of Parameter | Conventional BA | Improved BA |
|---|---|---|
| Maximum iteration number (Iter_max) | 100 | 100 |
| The population size (N) | 4 | 4 |
| Range of pulse frequency [Fmin, Fmax] | [0.2, 0.8] | [0.2, 0.8] |
| Maximum pulse rate rm | 0.9 | 0.9 |
| Initial pulse rate r | 0 | 0 |
| Initial loudness A | (0.5, 1] | A not used |
| range | [−1, 1] | [−0.25, 0] |
| range | [−1, 1] | [−1, 1] |
| 0.8 | 0.8 | |
| 0.9 | 0.9 |
| Case | Number of Peak(s) of the P-V Curve | Conventional BA | IIBA under Pacing Adjustment with Gradient of P-V Curve | IIBA under Simultaneous Pacing Adjustment with Gradient of P-V Curve and Fixed Initial Tracking Voltage at 0.8 Vmp | |||
|---|---|---|---|---|---|---|---|
| Average Tracking Time | Average Maximum Power | Average Tracking Time | Average Maximum Power | Average Tracking Time | Average Maximum Power | ||
| 1 | 1 | 0.22 s | 239.51 W | 0.13 s | 238.72 W | 0.04 s | 238.92 W |
| 2 | 2 | 0.25 s | 209.84 W | 0.12 s | 210.08 W | 0.04 s | 209.95 W |
| 3 | 3 | 0.21 s | 114.09 W | 0.06 s | 114.02 W | 0.02 s | 114.14 W |
| 4 | 3 | 0.22 s | 177.94 W | 0.11 s | 178.50 W | 0.03 s | 178.52 W |
| 5 | 4 | 0.21 s | 106.57 W | 0.07 s | 106.39 W | 0.02 s | 106.58 W |
| 6 | 4 | 0.23 s | 175.69 W | 0.13 s | 175.60 W | 0.04 s | 176.11 W |
| Case | Number of Peak(s) of the P-V Curve | Method Proposed in [25] | Method proposed in [20] | IIBA under Pacing Adjustment with Gradient of P-V Curve | IIBA under Simultaneous Pacing Adjustment with Gradient of P-V Curve and Fixed Initial Tracking Voltage at 0.8 Vmp | ||||
|---|---|---|---|---|---|---|---|---|---|
| Average Tracking Time | Average Maximum Power | Average Tracking Time | Average Maximum Power | Average Tracking Time | Average Maximum Power | Average Tracking Time | Average Maximum Power | ||
| 1 | 1 | 0.7 s | 244.5 W | 0.5 s | 244.5 W | 0.13 s | 238.72 W | 0.04 s | 238.92 W |
| 2 | 2 | 1.0 s | 211.2 W | 0.9 s | 211.2 W | 0.12 s | 210.08 W | 0.04 s | 209.95 W |
| 3 | 3 | 1.4 s | 124.9 W | 1.5 s | 124.9 W | 0.06 s | 114.02 W | 0.02 s | 114.14 W |
| 4 | 3 | 1.3 s | 183.9 W | 0.9 s | 183.9 W | 0.11 s | 178.50 W | 0.03 s | 178.52 W |
| 5 | 4 | 2.0 s | 114.0 W | 2.4 s | 114.0 W | 0.07 s | 106.39 W | 0.02 s | 106.58 W |
| 6 | 4 | 1.7 s | 192.0 W | 2.2 s | 192.0 W | 0.13 s | 175.60 W | 0.04 s | 176.11 W |
Disclaimer/Publisher’s Note: The statements, opinions and data contained in all publications are solely those of the individual author(s) and contributor(s) and not of MDPI and/or the editor(s). MDPI and/or the editor(s) disclaim responsibility for any injury to people or property resulting from any ideas, methods, instructions or products referred to in the content. |
© 2024 by the authors. Licensee MDPI, Basel, Switzerland. This article is an open access article distributed under the terms and conditions of the Creative Commons Attribution (CC BY) license (https://creativecommons.org/licenses/by/4.0/).
Share and Cite
Chao, K.-H.; Bau, T.T.T. Global Maximum Power Point Tracking of Photovoltaic Module Arrays Based on an Improved Intelligent Bat Algorithm. Electronics 2024, 13, 1207. https://doi.org/10.3390/electronics13071207
Chao K-H, Bau TTT. Global Maximum Power Point Tracking of Photovoltaic Module Arrays Based on an Improved Intelligent Bat Algorithm. Electronics. 2024; 13(7):1207. https://doi.org/10.3390/electronics13071207
Chicago/Turabian StyleChao, Kuei-Hsiang, and Thi Thanh Truc Bau. 2024. "Global Maximum Power Point Tracking of Photovoltaic Module Arrays Based on an Improved Intelligent Bat Algorithm" Electronics 13, no. 7: 1207. https://doi.org/10.3390/electronics13071207
APA StyleChao, K.-H., & Bau, T. T. T. (2024). Global Maximum Power Point Tracking of Photovoltaic Module Arrays Based on an Improved Intelligent Bat Algorithm. Electronics, 13(7), 1207. https://doi.org/10.3390/electronics13071207

