Next Article in Journal
FPGA-Based High-Performance Network Impairment Emulator
Next Article in Special Issue
Black-Start Strategy for Offshore Wind Power Delivery System Based on Series-Connected DRU-MMC Hybrid Converter
Previous Article in Journal
Joint Optimization of Renewable Energy Utilization and Multi-Energy Sharing for Interconnected Microgrids with Carbon Trading
 
 
Font Type:
Arial Georgia Verdana
Font Size:
Aa Aa Aa
Line Spacing:
Column Width:
Background:
Article

Research on the Collaborative Operation of Diversified Energy Storage and Park Clusters: A Method Combining Data Generation and a Distributionally Robust Chance-Constrained Operational Model

1
Zhejiang Key Laboratory of Electrical Technology and System on Renewable Energy, ZJU-UIUC Institute, Zhejiang University, Haining 314400, China
2
School of Economics and Management, Yanshan University, Qinhuangdao 066000, China
*
Author to whom correspondence should be addressed.
Electronics 2024, 13(24), 4997; https://doi.org/10.3390/electronics13244997
Submission received: 21 October 2024 / Revised: 28 November 2024 / Accepted: 10 December 2024 / Published: 19 December 2024

Abstract

Energy storage is crucial for enhancing the economic efficiency of integrated energy systems. This paper addresses the need for flexible resources due to high renewable energy integration and the complexity of managing multiple resources. We propose a decentralized collaborative multi-stage distributionally robust scheduling method for electric-thermal systems, incorporating energy storage to mitigate renewable energy fluctuations. Firstly, we model the electric-thermal system with multiple flexible resources. Uncertain parameters of renewables are estimated using conditional generative adversarial networks (CGANs), assuming empirical probability distributions. Secondly, given the distinct operators of electric and thermal systems and information barriers, we develop a data-driven distributionally robust chance-constrained optimization model (DRCCO). This model ensures decentralized collaboration without compromising information security or fairness. Then, we introduce an Alternating Direction Method of Multipliers (ADMM) algorithm with parallel regularization to decouple the model. This approach facilitates rapid solution finding with minimal information exchange. Finally, numerical examples confirm the model’s effectiveness in enhancing system flexibility and ensuring wind power consumption.

1. Introduction

The Park Multi-Energy System (PMES), distinguished by its multi-energy synergy and energy gradient utilization, is recognized as a viable approach to enhance energy efficiency and achieve the nation’s “dual-carbon” objectives [1]. As large-scale renewable energy sources are connected to the grid and unplanned events bring strong uncertainty, the grid is required to have a certain degree of rapid response capability, and the energy resources between PMES have spatial and temporal complementary characteristics, so synergistic optimization of the PMES in the same regional system and the energy mutual aid between PMES to achieve the balance of interests and optimization among PMES will provide more economic benefits than the independent participation of PMES in the electric power market [2,3], as well as providing more economic benefits than each IES participating in the electricity market independently [4,5].
In a large number of distributionally control studies, only electrochemical energy storage (EES) has been considered to constitute distributionally energy storage. In recent years, the park-level multi-energy system industry has been developing rapidly, and based on electricity-to-heat technology, multiple types of energy storage resources, such as Thermal Energy Storage (TES) on the user side, can also be integrated into a distributionally energy storage system [6,7], forming a distributionally Multi-Energy Storage System (MESS), which necessitates regulation ensuring that the potential of user-side resources is fully utilized to accommodate more new energy access [8], reduce economic costs [9], and improve network operation flexibility [10].
In the optimized operation of the PMES and MESS, it is necessary to consider its more complex equipment model, the impact of renewable energy, and load uncertainty, and to consider the complex energy interaction mechanism between the interested parties. The optimized operation of PMES and MESS is divided into two perspectives: single-benefit operation and cooperative operation of energy storage and PMES. In terms of single-beneficiary operation, Khan, M.A et al. (2023) proposed an optimal operation model for EES clusters in micro-grids and solved it using an algorithm that combines binary particle swarm optimization and quadratic programming [11]. Ruan Y et al. (2023) constructed a deep reinforcement learning-based optimization model of the operation strategy to minimize the energy consumption of a cluster consisting of CCHP, PV power generation, and an energy storage system to minimize the operating cost of the energy system [12]. Fiorentini M et al. (2023) investigated the effect of seasonal temperatures on the capacity, losses, heat transfer rate, and efficiency of connected heat pumps or chillers for thermal energy storage [13]. Wu F et al. (2023) proposed an integrated Wind-PV-EES, using hydrogen as an energy dispatch carrier through an electrolysis plant for water and a fuel cell for energy conversion, and optimized the system using an improved particle swarm optimization algorithm [14]. Abedi S et al. (2023) combined an optimized operation model with recursive neural network prediction to construct a rolling time-domain optimization model, resulting in an EES operation model that iteratively combines prediction and operation optimization [15]. In order to achieve flexible operation of energy hubs under the joint system joining of renewable energy and CHP, Dini A et al. (2022) introduced EES and demand response to improve its flexibility and reliability, which significantly reduced the system operation cost [16]. Liu Z et al. (2022) combined new solar power generation technology with hybrid energy storage (i.e., thermal, electrochemical storage) to construct a net zero-emission energy community and proposed corresponding operation strategies [17]. In terms of multi-agent cooperative operation of energy storage and park clusters, in order to improve the capacity and system efficiency of renewable energy, Ji S et al. (2023) proposed a Bi-level day-ahead scheduling model in which a cloud energy storage agent participates in a cooperative game and analyzes the benefits of various stakeholders [18]. Zhang T et al. (2023) designed a shared energy storage-assisted virtual power plant real-time operation strategy in the combined energy and FM ancillary service market to maximize the expected daily profit [19]. Lin H et al. (2023) established a stable and clean energy supply model for multi-agent vehicle charging and constructed a three-stage optimization and benefit distribution model [20]. Zheng B et al. (2022) proposed an equilibrium model for a shared-storage P2P energy trading market and investigated energy buyers’ and sellers’ conflicts of interest [21]. Chen C et al. (2022) proposed a cooperative game-based day-ahead scheduling model for an integrated energy system with shared energy storage and used the alternating direction multiplier method to solve it in a distributionally manner [22]. Wang Y et al. (2022) proposed a cooperative game-based optimization method for the operation of an integrated energy system, which can effectively reduce the carbon emission and energy cost of the system and encourage various entities to participate in the optimized operation of the system [23].
The above optimizations are all based on the optimization ideas of centralized modeling and unified solutions without highlighting the multi-level ideas that match the PMES structure [24,25]. Moreover, for more VPP aggregation and massive heterogeneous information scenarios, the use of centralized modeling and unified solution methods increases the difficulty of solving [26,27], and the privacy is inferior [28,29]. In response to the above issues, based on a multi-agent architecture, the PMES problem is transformed into a two-layer coordinated optimization model [30,31], with the upper layer being the optimization between PMES [32] and the lower layer being the internal optimization problem of PMES [33]. However, when the upper layer optimization interacts with the lower layer optimization, all PMES bidding information needs to be sent in bulk, which is not conducive to privacy protection for all parties. Essentially, it is still a centralized optimization approach. Therefore, how to achieve distributionally collaboration and overall optimization of multiple PMES based solely on their own operational information while ensuring the privacy of each PMES is an important research direction for MES optimization.
The existing literature emphasizes the design of synergistic mechanisms among multiple stakeholders, considering both economic and environmental impacts of system operations. However, current methods for managing the stochastic fluctuations in renewable energy production and thermal power demand—such as stochastic, robust, and distributionally robust optimizations—have limitations. Stochastic optimization risks dimensionality issues, robust optimization tends to be overly conservative, and distributionally robust optimizations, relying on moment information or probability densities, fail to fully capture variable distributions and become excessively conservative with limited historical data. Current research predominantly employs centralized optimization for Multi-Energy System and Park Multi-Energy System models, treating them as a unified entity to streamline modeling and solution processes. However, this approach overlooks practical considerations: energy storage systems are typically developed by separate investors. Centralized optimization can compromise privacy by exposing sensitive information to competitors and fails to account for the divergent interests and competitive dynamics among stakeholders.
This paper integrates a decentralized cooperative strategy with a Distribution-Robust Chance-Constrained Operational Model to address information barriers and privacy concerns in Multi-Energy System and Park Cluster interactions. It mitigates supply–demand uncertainties and introduces a novel MESS and Park Cluster operation model. The main innovations of this paper are summarized as follows:
(1)
Decentralized Framework: It examines the interplay between diversified energy storage and park clusters, addressing challenges in their decentralized cooperation due to information barriers and operational uncertainties. It proposes a strategy grounded in “decentralized autonomy” and “interactive collaboration” to optimize the joint scheduling of diversified energy storage and park clusters.
(2)
Uncertainty Mitigation: An ADMM algorithm with parallel regularization is proposed to efficiently resolve model uncertainties while ensuring information security and fairness.
(3)
Data Generation Integration: Incorporating CGAN into the distributionally robust model expands the uncertainty scenario set, enhances the accuracy of uncertainty representation, and reduces model conservatism.
The remainder of the paper is organized as follows: Section 2 describes the system structure of the park’s integrated energy system and various component models. Section 3 and Section 4 establish the feasibility analysis and solution method of the distributionally robust random operation model and decentralized cooperative solution between MESS and PMESs. In Section 5, case studies are conducted via simulations that verify the effectiveness of the proposed method. Finally, the conclusion is given in Section 6.

2. The Architecture and Concept of PMES with MESS

2.1. Basic Components of PMES with MESS

The PMES realizes multi-energy conversion and gradient utilization by integrating distributionally generating units with natural gas, electricity, and thermal energy. As illustrated in Figure 1, PMES includes electric energy storage (EES), thermal energy storage (TES), cold energy storage (CES), and hydrogen energy storage (HES). MESS is a system that realizes the transfer of cold, thermal, and electric energy in time and space by charging and discharging energy to improve the operation efficiency and reduce the operation cost of the PMES. The park also includes independent and coupled equipment, such as micro-gas turbine (MT), waste heat boiler (WB), gas boiler (GB), absorption chiller (AC), electric chiller (EC), wind turbine (WT), and photovoltaic (PV).

2.2. PMES with MESS Control Architecture

In this section, a decentralized cooperative strategy is introduced to control the PMES with MESS. The principles of “decentralized autonomy” and “interactive cooperation” are observed in decentralized cooperative scheduling. Decentralized autonomy refers to the fact that the MESS and the PMES only make decisions on the operation plan of the equipment within their respective systems and announce the scheduling plan externally; interactive collaboration refers to the fact that in order to realize the overall control of the joint operation system of the MESS and the PMES, the MESS and the PMES are required to make decisions on the operation plan of the equipment within their respective systems and announce the scheduling plan externally. Interactive collaboration refers to the optimization of the overall efficiency of the MESS and the PMES in order to achieve the overall efficiency of the joint operation of the cluster system. Although the subsystems are not required to upload all the confidential information, they still need to interact with the necessary boundary coupling information in order to promote the synergy between the systems. The basic control framework for decentralized and coordinated operation of multi-subject decomposition is shown in Figure 2.
As illustrated in Figure 2, prior to the multi-subject decomposition, the PMES with MESS are integrated, with the independent system operator gathering data from both and optimizing the decision variables. Following the multi-subject decomposition, the decoupling of the MES and campus cluster is achieved. At this juncture, each subsystem is tasked with optimizing its internal variables and boundary variables, subject to the constraints (including internal constraints ΦI and newly added boundary constraints) and optimizing the internal variable xI and the boundary variable xB. At this stage, the boundary variables are solely related to the coupling constraints between subject interactions; this allows for interaction and synergy between multiple subjects and global convergence. In this instance, the number of variables associated with coupling constraints is reduced, indicating that only a limited number of boundary variables require interaction. This ensures the autonomy and privacy of PMES and MESS.

2.3. MESS and Park Cluster Operation Modeling

(1)
Objective function
In this section, the operating cost and carbon emission of the multi-energy system are considered, and the efficiency is further considered to ensure the high quality of energy operation in the cluster. Based on this, this section constructs an objective function that minimizes the economic operation cost, minimizes the carbon emission cost, and maximizes the energy efficiency of the park cluster system, as shown in Equations (A1)–(A7) in Appendix A.
(2)
Constraints
The operation of each device within the PMESS needs to satisfy its corresponding constraints and the cooling, heating, and power balance constraints within the system, including the constraints on the operation of energy storage devices, the constraints on the operation of the units in the park multi-energy system, the constraints on the distribution of robust opportunities, and the expansion of the operation constraints, as shown in references [30,31].

3. Feasibility Analysis and Solution Method for DRCCO Models

DRCCO has the following advantages: first, it provides a guarantee for the overall park cluster safety by forcing the constraints to be satisfied at the same time; second, compared with the robust optimization, it is able to make a systematic trade-off between the economic benefits and the level of risk of violating the constraints. In addition, compared to the conventional chance constraints, it is a good hedge against distributional ambiguities, thus making up for the lack of data. The scheduling problem for park clusters is constructed as indicated by the above distributionally robust chance constraint form. It is worth noting that since the probability distribution is partially known with a limited amount of data, this distributionally robust form of chance-constrained optimization is used to smooth out the effects of uncertainty. The flowchart for solving a DRCCO model for a park cluster based on CGAN is shown in Figure 3 and the algorithm solution flowchart is shown in Figure 4.

3.1. A Data-Driven DRCCO Model Based on CGAN

(1)
DRCCO Model [34]
In traditional chance-constrained optimization, the objective is to find the minimum cost or maximum benefits while certain constraints are satisfied, a.k.a., chance constraints, which assumes that the probability distribution of uncertain parameters are known a priori. However, in reality, the exact probability distribution of such parameters is difficult to obtain, affecting the performance of optimization solvers. Therefore, DRCCO is proposed in this paper to address these issues. Unlike conventional methods that only consider one probability distribution, DRCCO seeks to consider a set of possible probability distributions by forming a ambiguity set. The chance constraints should be satisfied at least by predefined probabilities in the case of the worst probability distribution. The DRCCO problem is denoted in Equation (1), shown as P 0 .
P 0 : m i n   f ( x )
s.t.
inf P A ς : P P C x , ζ 0 1 ω
x X
where f(x) denotes the objective function of the optimization problem and x denotes the decision variable in the bounded convex set. Equation (2) represents the distributionally robust chance constraint, where A denotes the ambiguity set. P denotes the probability distribution of the uncertain parameters. The ambiguity set A usually contains the true probability distribution. Equation (2) represents the probability distribution of an uncertain parameter ζ in any of the ambiguity sets A . The probability of satisfying the constraints C x , ζ 0 is not less than the 1 α confidence level, or else adjustments need to be made to satisfy the constraints.
(2)
Ambiguity set construction
In order to construct a ambiguity set A in a distributionally robust chance-constrained optimization problem ( P 0 ) , the concept of distance is introduced in this section. The distance between two vectors defines their distance in the vector space. Similarly, one can seek to quantify the distance between probability distributions over the set of all probability distributions. ϕ -Scatter is a commonly used method to define the distance between two probability distributions, as shown in Equation (4).
ϕ f , f 0 = g f ( ζ ) f 0 ( ζ ) f 0 ( ζ ) d ζ
where f and f 0 denote the true density function and its estimated function, respectively. g ( · ) is a convex function on the space of R + by satisfying the constraints in Equations (5)–(8).
g 1 = 0
g ( x / 0 ) = x lim p + g p / p , x > 0
g x / 0 = 0 , x = 0
g x = + , x < 0
A typical function that satisfies the above constraints is shown in the following equation:
g x = x 1 , x 0
In addition to Equation (9), other functions exist that can also satisfy the properties described in Equations (5)–(8). However, Equation (9) can provide a closed-form solution in the form of a modified risk level, as will be shown in the next section.
Based on the ϕ -dispersion defining the distance between probability distributions, a ambiguity set A of the following form can be constructed.
A = { P M : ϕ f , f 0 d , f = d P / d ζ }
where M denotes the set of all probability distributions and P denotes the probability distribution. Therefore, for any P in the set A , the distance between the empirical probability distribution and the probability distribution of the uncertainty parameter should be no more than the predefined value d, which reflects the range of the ambiguity set and indicate the level of risk aversion. In order to avoid risk, a larger value of d can be chosen, thus obtaining a larger ambiguity set.
(3)
Distributionally Robust Chance Constraint Equivalence Transformation
In general, the distributionally robust chance-constrained optimization problem ( P 0 ) is a difficult problem to solve directly. Only the distributionally robust chance-constrained optimization problem with a specific structure can be reformulated into a solvable structure and then solved. Based on the ambiguity sets constructed above, the problem ( P 0 ) will be further transformed so that it can be turned into a directly solvable form. It has been shown that if the ambiguity set is constructed based on ϕ -dispersion, Equation (1) can be equated to the conventional chance constraint on the level of modified risk ω as follows:
inf P A ς : P P C x , ζ 0 1 ω P ς ~ P 0 C x , ζ 0 1 m a x { 0 , ω }
A = { P Ξ : ϕ f , f 0 d , f = d P / d ζ }
ω = 1 inf z , z 0 H g * z 0 + z z 0 z ω + d g * z 0 + z g * z 0
H = z , z 0 : z > 0 , z 0 + π z l g , m _ z 0 + z m ¯
where ω denotes the correction coefficient for the risk level as a function of z , z 0 , ω , and d , P 0 denotes the empirical probability distribution, and g * ( · ) denotes the covariance function of g · . H is the feasible domain of z and z 0 . l g = lim x + ϕ x / x and π denotes the function under the distribution measure, while m _ and m ¯ denote the lower and upper values, respectively. A denotes the ambiguity set.
Equations (11)–(14) are more complex and, therefore, still not directly usable in solving distributionally robust chance-constrained planning problems. In the special case of ϕ -dispersion, the modified risk level can be obtained in the form of a closed-form solution. When using Equation (9) as a function of g · , the modified risk level ω can be shown in Equation (15).
ω = ω d 2 , g x = x 1
Thus, the distributionally robust chance-constrained planning problem ( P 0 ) can be equivalently transformed into a traditional chance-constrained optimization problem ( P 1 ) .
P 1 : m i n   f ( x )
s.t.
P ς ~ P 0 C x , ζ 0 1 ω
x X
where P is replaced by an empirical probability distribution P 0 that can be estimated from known data.
(4)
Estimation of an empirical probability distribution based on CGAN
The above problem ( P 0 ) has been equivalently transformed into a traditional chance-constrained planning problem ( P 1 ) , and from Equation (17), it can be seen that the empirical probability distribution P 0 needs to be further estimated efficiently based on the known available data. CGAN can be used to estimate the data efficiently using a black-box model instead of a statistical model, thus avoiding the complex modeling of the correlation features. Therefore, in this section, the CGAN method is used to estimate the empirical probability distributions of the uncertainty parameters. The logic of training CGAN is as follows:
(1)
For a generator G with P G distribution, the best discriminator D is given as follows:
D G * x = P d a t a ( x ) P d a t a x + P G ( x )
(2)
Global optimization of the very small very large game for training CGAN can be achieved if P d a t a = P G and optimal D * = 1 / 2 .
(3)
When the generator G and discriminator D data have sufficient capacity, P G will converge to P d a t a , and at each step of training, the discriminator D reaches the optimal value of a given G, which will also be updated based on the training objective.
From these three illustrations, theoretically, if the generator G and discriminator D data have enough capacity, then the generator distribution P G will eventually converge to the actual data distribution P d a t a , and at each step of training, the discriminator D reaches the optimal value of a given G, and P G is updated based on the training objective. The generator of CGAN can generate data samples with the same distribution as the original data. In other words, the probability distribution learned by CGAN is a good estimate of the empirical probability distribution P 0 . Therefore, the quality of the data-driven distributionally robust chance-constrained optimization solution set based on CGAN can be guaranteed.

3.2. Feasibility Analysis of DRCCO Modeling

(1)
Decentralized cooperative operation framework analysis of MESS and park cluster system
In system optimization scheduling, it is necessary to consider private information such as the unit operating cost of various types of equipment within the system. However, the MESS system and the park cluster system belong to different entities, so it is difficult to share private information within each entity. When a centralized operation is carried out, it is easy for each entity to lose its independent operation rights. Before the decomposition of the main body, each park multi-energy system or other forms of energy systems (can be called sub-systems) are coupled with each other, and the independent system operator (ISO) needs to collect all the information required for the next day’s scheduling and optimize all the variables. After its decomposition, each campus multi-energy system is decoupled from the MESS system, and each subsystem only needs to optimize its internal variables and boundary boundaries, and its constraints are also internal and boundary constraints. Each subsystem exchanges and updates the iterative boundary variables to make the subsystems coordinate with each other and finally realize global convergence. Boundary variables are only related to the coupling constraints between the subsystems, so they involve relatively few variables, and therefore fewer boundary variables need to be updated and iterated between the subsystems, which is conducive to realizing the decentralized autonomy of the subsystems under the premise of protecting the private information of the subsystems. The operation objective function and corresponding constraints of the MESS and the main body of the park cluster are shown in Appendix A.
(2)
Consistency constraints of synergistic operation of each subject
The coupling variables between the subject of MESS and the subject of the park cluster are EES, CES, TES, and the charging and discharging energy of HES, and the consistency constraints between the subjects are as follows:
E t d i s = E ̿ t d i s ,   t E t c h = E ̿ t c h ,   t H t d i s = H ̿ t d i s ,   t H t c h = H ̿ t c h ,   t N t d i s = N ̿ t d i s ,   t N t c h = N ̿ t c h ,   t P t E T = P ̿ t E T ,   t P t F C = P ̿ t F C ,   t Q t F C = Q ̿ t F C ,   t
In the formula, E t d i s and E t c h denote the amount of discharging and charging that the subject of MESS expects to discharge and charge to the park cluster; E ̿ t d i s and E ̿ t c h denote the amount of charging and discharging that the subject of the park cluster expects to charge and discharge from the interaction with MESS, respectively. When E t d i s = E ̿ t d i s and E t c h = E ̿ t c h , it means that there is an agreement between the MESS and the park cluster on electricity trading, i.e., it reaches an agreement. The meanings of the corresponding variables of HS, TS, and CS are the same as those of ES, so they are not repeated.

3.3. DRCCO Model Based on CGAN

Before solving the Distributionally robust model, it is necessary to establish the ambiguity set of uncertain variables, then the constructed DRCCO model of the park cluster system is equivalently transformed, and finally the independent and homogeneous distribution scenarios of uncertain variables are generated based on CGAN and the transformed problem is solved.
(1)
Ambiguity set construction
There may be some deviation between the empirical probability distribution P 0 formed through the available data and the true distribution P . Based on this, the ϕ -scatter measure is used for the distance between P 0 and P :
D ϕ f f 0 = Ω . ϕ f ( ξ ~ ) f 0 ( ξ ~ ) f 0 ( ξ ~ ) d ξ ~
where f and f 0 denote the probability density function corresponding to the true distribution P and the empirical probability distribution P 0 of the prediction error ξ ~ , respectively, and D ϕ f f 0 denotes the distance between the true distribution P and the empirical probability distribution P 0 . Ω denotes the integral space of the prediction error ξ ~ , and ϕ ( · ) denotes a convex function on the set of real numbers R . Moreover, the convex function needs to satisfy the following:
constraints : ϕ 1 = 0 ϕ ( x / 0 ) x lim p + ϕ p p   x > 0 0   x = 0 ϕ x = +   x < 0
Constructing a ambiguity set of probability distribution on prediction error based on ϕ -scattering:
K ϕ = P D ϕ f f 0 d , f = d P d ξ ~
Equation (23) represents any probability distribution P in the ambiguity set K ϕ regarding the prediction error ξ ~ , and the distance between its probability density function f and f 0 should be less than or equal to d. d mainly represents the range of the ambiguity set K ϕ and the risk aversion level of the park cluster operation strategy maker.
(2)
Equivalent transformation of distributionally robust chance constraints
Ref. [35] contain distributionally robust chance constraints, so it is difficult to solve them directly. When ϕ -dispersion is used to construct the ambiguity set K ϕ with respect to the prediction error ξ ~ , The transforming form of chance constraints with the corrected risk level is shown in Ref. [35]. Equation (24) will be used as an example to save space.
Pr ξ ~ P 0 Q ~ t , j M T = P ~ t , j M T 1 η M T η M T , l η M T s M T , t , j P t , m i n , j M T P ~ t , j M T s M T , t , j P t , m a x , j M T r M T , j P ~ t , j M T P ~ t 1 , j M T r M T , j V ~ M T , j = t = 1 T P ~ t , j M T t η M T L n g 1 m a x { 0 , ω }
In the formula, ω represents the coefficient of the modified risk level. This coefficient can be calculated and determined by Equations (10)–(12).
At this point, the robust chance-constrained optimization model of park cluster distribution constructed in the previous section is completely transformed into a conventional chance-constrained optimization problem.
(3)
Problem-solving algorithm based on sampling average approximation
The conventional use of Sample Average Approximation (SAA) is based on the empirical probability distribution of the prediction error, and Monte Carlo simulation is used to obtain the prediction error scenarios in order to approximate the probability distribution of the prediction error. In this chapter, CGAN is used to generate the prediction error scenarios directly, thus avoiding the modeling of its probability distribution. However, when the sample data size of the scenarios generated by CGAN is too large, it is easy to cause problems such as slow solving speed and low efficiency. Therefore, the K-Means clustering method is further introduced to downsize the scenarios, which reduces the problem size to a certain extent.
If independently and identically distributionally random noise is input into the generative network, the scene sample data generated by CGAN is also independently and identically distributionally. For N independent and homogeneously distributionally scene samples with prediction errors generated by CGAN, the chance constraint Equation (24) can be transformed into an equivalent SAA problem (other distributionally robust chance constraints need to be transformed into equivalent SAA problems after being transformed into regular chance constraints, which will not be repeated here):
z n ξ ~ j , n Q ~ t , j M T P ~ t , j M T 1 η M T η M T , l η M T z n ξ ~ j , n P ~ t , j M T z n ξ ~ j , n s M T , t , j P t , m a x , j M T P ~ t , j M T + z n ξ ~ j , n s M T , t , j P t , m i n , j M T P ~ t , j M T P ~ t 1 , j M T z n ξ ~ j , n r M T , j P ~ t , j M T P ~ t 1 , j M T + z n ξ ~ j , n r M T , j z n ξ ~ j , n V ~ M T , j t = 1 T P ~ t , j M T t η M T L n g z n ξ ~ j , n
1 N n = 1 N z n ω z n { 0,1 }
Equations (25) and (26) are sample-averaged estimates of the chance constraints in Equation (24). ξ ~ j , n is an independent identically distributionally sample value of the uncertainty variable ξ ~ j .
Therefore, the original chance-constrained optimization problem can be transformed into a mixed-integer linear programming problem based on the sample-averaged approximation. The scenarios of the uncertainty variable ξ ~ j generated by CGAN are applied to solve the optimization problem by the sampling average approximation. The verification of the optimal solution based on the optimal solution in the sampling average approximation method and the computation of its upper and lower bounds are shown below:
Solve the transformed SAA problem S times, and let the optimal solution and the optimal value of the SAA problem at the sth time be x ^ s and v ^ s , respectively, then:
(1)
Upper bound: If q ( x ) denotes the probability that Equation (24) is violated, then q ^ N x ^ is the estimated value of q ( x ) in N new scenarios generated by using CGAN, at this time, let:
U β , N x ^ s = q ^ N x ^ s + z ϕ q ^ N x ^ s ( 1 q ^ N x ^ s ) / N
where z β = Λ 1 ( 1 ϕ ) , where Λ denotes the cumulative probability distribution function of the standard normal distribution and ϕ denotes a predetermined probability value.
If U β , N x ^ s ω , then x ^ s and v ^ s are upper bound values for the optimal solution of the SAA problem, at least under the probability of 1 ϕ , and the optimal value can be noted as w ^ s .
(2)
Lower bound: sort v ^ s as v ^ 1 v ^ 2 v ^ S , then the Lth value v ^ L is the lower bound of the optimal value at least with probability 1 ϕ .
(3)
Optimization gap estimation: the upper bound of the optimal solution of the SAA problem is taken as w ^ = m i n { w ^ s } , and the lower bound is taken as v ^ = v ^ L , then the optimization gap is estimated as follows:
G a p = w ^ v ^ v ^

4. Decentralized Collaborative Solution Between MESS and Park Cluster

The ADMM decomposition contains the original parts of multiple core variables, which leads to the unequal information received by each component in each iteration, and thus, the fairness of using ADMM cannot be guaranteed. Although the extended ADMM is used to solve multiple separable operators directly in the existing literature, and the convergence effect is good, with the increase in the number of multi-energy systems in the park, the size of the problem will gradually increase, and the solution time in each iteration will also gradually increase.
Based on this, in order to guarantee the fairness of the ADMM algorithm while improving its solving efficiency, this section combines the parallel splitting and generalization Lagrange multiplier method, which has good applicability to the decentralized optimization problem with multiple separable operators, and proposes the ADMM algorithm based on the improvement of parallel regularization, which is shown in reference [36]. The idea is that among the problems with multiple separable operators, a certain sub-problem f 1 x 1 is taken as the first problem, while the rest are parallel sub-problems. In the iterative computation, the first problem is solved first and new χ 1 k + 1 are obtained, and then χ 1 k + 1 are passed to the rest of the parallel sub-problems based on the alternating nature of ADMM so that the iterative information received by each parallel sub-problem is the same, which also better guarantees the fairness of its solution. At the same time, in order to avoid the problem of the parallel sub-problems being too free and thus difficult to converge, a regularization parameter is introduced to constrain them. Therefore, all the parallel sub-problems can be solved at the same time, which saves the solution time effectively. The steps of the ADMM algorithm based on the improved parallel regularization are as follows:
Step 1: Number of iterations k = 0 , decision variables are defined as χ j 0 , Y 0 = 0 , Lagrange multipliers λ 0 = 0 , ρ = 10 4 , convergence error ϵ P = ϵ D = 10 4 .
Step 2: The park multi-energy system j = 1 is used as the first problem, and it is solved with the following results:
χ 1 k + 1 = a r g m i n L ( Y k , χ 1 , , χ j k , λ k )
Step 3: Solve the rest of the parallel problems and introduce the regularization parameter in each parallel problem as shown below:
χ j k + 1 = argmin L Y k , χ 1 k + 1 , , χ j , λ k + ρ ϱ 2 O j χ j χ j k 2 2 Y k = argmin L Y , χ 1 k + 1 , , χ j k , λ k + ρ ϱ 2 O j Y Y k 2 2
where ϱ denotes the introduced regular term penalty factor.
Step 4: Calculate its original residuals r k and pairwise residuals s k
r k + 1 = m a x E t , k d i s E ̿ t , k d i s , E t , k c h E ̿ t , k c h , H t , k d i s H ̿ t , k d i s , H t , k c h H ̿ t , k c h , N t , k d i s N ̿ t , k d i s , N t , k c h N ̿ t , k c h , P t , k E T P ̿ t , k E T , P t , k F C P ̿ t , k F C , Q t , k F C Q ̿ t , k F C ϵ P
s k + 1 = m a x E t , k + 1 d i s E ̿ t , k d i s , E t , k + 1 c h E ̿ t , k c h , H t , k + 1 d i s H ̿ t , k d i s , H t , k + 1 c h H ̿ t , k c h , N t , k + 1 d i s N ̿ t , k d i s , N t , k + 1 c h N ̿ t , k c h , P t , k + 1 E T P ̿ t , k E T , P t , k + 1 F C P ̿ t , k F C , Q t , k + 1 F C Q ̿ t , k F C ϵ D
When Equations (31) and (32) are satisfied, it means that the convergence condition is reached, and the iteration is terminated. If the condition is not satisfied, it is necessary to further compute according to Step 5 to update the Lagrange multipliers.
Step 5: The update rule of Lagrange multiplier is as follows:
λ k + 1 = λ k + ρ ( U · Y k + 1 + j J O j · χ j k + 1 s )
At this point, the number of iterations is increased by one, i.e., k = k + 1 , and return to step 2 to recalculate.

5. System Simulation

The relevant parameters of PMES and MESS are shown in refs. [30,31] and are measured according to the fall load and wind power curve. In addition, for the CGAN model, this chapter uses Python 3.8 to train the CGAN model on the PyCharm platform; for the decentralized cooperative operation model of the MESS and PMES, MATLAB R2020 and the YALMIP toolkit are used for programming and the CPLEX 12.8.1 is called. The CPLEX 12.8.0 solver was invoked. The computer parameters were Quad-Core Intel Core i7 3.4 GHz, 16 GB 2133 MHz memory.
The trading prices of cold energy and natural gas between MESS and PMES are shown in Figure 5, and the interactive time-sharing prices between parks are shown in Table 1.
The price of electricity in the regular segment is higher than the price of electricity purchased from neighboring parks. The parks sell electricity to neighboring parks and to the external market at the same price, and at the same price as the parks purchase electricity from neighboring parks. When the generation power in a park is too low to meet the load demand, the park can purchase low-priced electricity from neighboring parks first and then purchase the insufficient amount from the external market. On the contrary, when the generation power is too high, the park will give priority to the neighboring parks to sell electricity to the external grid for the sake of overall revenue (the park will sell electricity to the neighboring parks at the same price as to the external market).

5.1. Uncertainty Parameter Scenario Generation Based on CGAN

In this section, the network structure as well as the key parameters in CGAN are set according to reference [35]. However, the supply and demand energy data have obvious seasonal differences, so the month information is set as the sample label so that the training of the CGAN model can take into account the data samples along with the corresponding data labels.
To verify the validity of the prediction error scenarios generated by the CGAN model, i.e., to capture the spatial and temporal correlation, the correlation between the real prediction error scenarios and the generated scenarios is calculated. Since historical training data and generated samples have high-dimensional characteristics, this paper adopts the t-distributionally random neighborhood embedding (t-SNE) method and principal component analysis (PCA) method, aiming at dimensionality reduction and correlation visualization processing of real prediction error data and generated data. Specific results are shown in Figure 6.
In Figure 6, the blue clusters represent the prediction error samples generated by the CGAN model, and the red clusters represent the historical training data associated with them. When evaluating the fitting performance, the generated clusters closely match the clusters from the historical training data. The external boundaries are well-defined, and the internal data points are uniformly distributionally with minimal outliers. Moreover, the resemblance between real and generated data is easier to distinguish. As a result, CGAN can produce high-quality virtual samples that effectively mimic the distribution of real data, allowing for the extension of the limited error samples in the prediction process.
Figure 7 illustrates the cumulative probability distributions of both the real data and the data generated using CGAN. These are compared against the cumulative probability distributions of Beta, Gaussian, and Gamma distributions derived from the historical prediction error data. As shown in Figure 6, the virtual data generated based on Beta and Gamma distributions exhibit significant differences compared to the real data, while the data generated using the Gaussian distribution shows only minor discrepancies from the real data but still deviates notably from the data generated by CGAN. Consequently, CGAN-generated data more closely align with the probability distribution of the real sample data. However, the model fit based on the real data struggles to accurately reflect the probability distribution of prediction errors. The CGAN-generated scenarios also offer more reliable foundational data for optimizing the multi-objective decentralized operations of MESSs (MES) and park clusters.

5.2. Analysis of the Operation Results of MESS and Park Clusters

(1)
Analysis of MESS operation results
Figure 7 presents the findings related to the operation of electrochemical energy storage.
EES operations primarily adapt to fluctuations in electricity market prices, optimizing for arbitrage opportunities. EES engages in charging during off-peak hours, such as 2:00–3:00, 4:00, and 2:00–3:00 P.M., times when power prices are low, often coinciding with peaks in wind and solar power generation, as indicated in Figure 4. Conversely, the EES discharges during peak price times like 10:00–11:00, 6:00, and 8:00 to capitalize on higher market rates, thus facilitating a strategy of purchasing at low prices and selling at high prices, which in turn reduces overall system costs. Notably, during these discharge times, the energy demand within park clusters is elevated.
TES activities are closely aligned with the thermal energy requirements within these park clusters. As shown in Figure 8, TES predominantly charges with heat during early mornings (7:00–9:00) and early afternoons (1:00–3:00), discharging later at 11:00 and between 9:00–11:00. This charging schedule corresponds with periods of lower thermal demand but higher availability of renewable energy, allowing excess electricity to be converted into heat through mechanisms like hydrogen storage and solar heaters. This heat is then stored and later deployed during peak thermal demand periods. Additionally, the operational characteristics of micro-gas turbines, which inherently produce waste heat during power generation process, can lead to imbalances between heat supply and demand, potentially leading to energy loss. TES addresses this by managing the heat storage to optimize the use of waste heat, thereby ensuring energy efficiency. For instance, a failure to charge TES at 3:00 could result in the loss of 86 kW of heat energy.
CES predominantly charges during early morning hours from 3:00 to 4:00 and late at night from 9:00 to midnight, leveraging periods when renewable energy production, particularly wind and solar, is high. The stored low-cost electrical energy is converted into cold energy using refrigeration systems and stored in CES. This stored cold energy is crucially deployed during periods of high demand for cooling, such as from 10:00 A.M. to 1:00 and at 4:00, ensuring effective management of energy resources and cost efficiency.
In HES, the fuel cell can produce electricity and heat by consuming hydrogen, and the hydrogen consumed is produced by consuming electricity in an electrolyzer. Combined with the photovoltaic and wind power forecast output and power market prices, it can be seen that when the photovoltaic and wind power output is large (1–5 points, 14–16 points, 22–24 points, etc.), especially at night, the electrolyzer in the HES system consumes more electricity. The main reason is that at this time, the load is relatively small and the wind power output is large, meaning that the supply and demand are seriously imbalanced, and the addition of hydrogen storage system can use excess wind power through the electrolyzer to produce hydrogen and the use of fuel cells to generate electricity, storing the excess hydrogen using hydrogen storage tank storage, which will be conducive to renewable energy consumption by reducing the amount of wasted wind and ensuring a clean energy supply for the whole system.
(2)
Analysis of the PMES operation results
This chapter builds the MESS and PMES between the decentralized cooperative optimization model for solving, with Park 1 as an example; scheduling results as shown in Figure 9 and Figure 10.
As can be seen from the figure, the main sources of electricity in Park 1 are the external electricity market and the micro gas turbine. Combined with the electricity price in the external market in Figure 3 and the system parameters, it can be seen that the main reason for this is that the price of electricity in the electricity market is at some moments lower than the cost of gas used by the micro gas turbine. Therefore, in order to achieve the minimization of the operating costs of the system, electricity is purchased from the market at the moments when the market price of electricity is lower, while the part that cannot be met and the part where the price of electricity is higher is provided by the micro gas turbine. Energy sharing between the parks from 07:00 to 12:00 and 17:00 reduces the amount of electricity purchased from the external market and generated within the parks.
Observations from the operation of the EES system in Park 1 reveal that its primary function is to manage electricity costs through strategic charging and discharging in response to market price fluctuations, thereby enabling energy arbitrage. The EES charging and discharging patterns mirror those of shared systems, charging during periods of low electricity prices or high renewable output and discharging during peak demand periods. This strategy effectively implements a “buy low, sell high” approach, contributing to reduced overall system costs. Additionally, the deployment of a robust optimization model ensures efficient scheduling within Park 1’s operations, nearly eliminating the wastage of wind and solar resources, thereby optimizing energy utilization and cost-effectiveness.
In Park 1, the primary sources for meeting heat demand are waste heat boilers and gas boilers. The system prioritizes the utilization of waste heat recovered from the gas turbine to satisfy the thermal load, with any shortfall addressed by activating gas boiler units. This approach leverages the waste heat recovery device and heat exchangers to transform waste heat from the gas turbine into usable energy, which is both cost-effective and enhances overall energy efficiency. As illustrated in Figure 4, during the hours of 21:00 to 24:00, there is a peak in thermal load demand within the system, whereas the electrical load is comparatively lower. Consequently, the micro-gas turbine operates predominantly in a mode that prioritizes heat production over electricity, resulting in surplus electric power. Observations from Figure 8 and Figure 10 reveal heightened activity in EES charging and discharging during these periods.
The implementation of TES systems plays an important role in effectively managing peak thermal demands by releasing stored heat. For instance, if the TES is not adequately charged, as observed at 10:00, approximately 20.5 kW of heat energy might be wasted. The system’s adaptability is further highlighted during midday periods, particularly from 14:00 to 16:00, when there is a surge in solar energy, increasing the output from solar thermal units. However, given the lower thermal demand during these hours, a portion of this energy is stored in TES to be later discharged during peak periods (from midnight to 2:00), ensuring optimal use of generated thermal energy. This strategy underscores the value of TES in maximizing the utilization of waste heat. In contrast, the cooling load requirements within the system are primarily met through electric chillers rather than absorption chillers, which is dictated by cost considerations in our analysis, showing that electric chillers are more economically viable.

5.3. Model Superiority Test

(1)
Comparative analysis of different scheduling methods
In order to verify the effectiveness and superiority of the CGAN-based distributionally robust optimization scheduling model under the decentralized cooperative framework proposed in this chapter, different scheduling modes will be designed for simulation analysis, as follows:
Case 1: Multi-objective decentralized cooperative scheduling between MESS and park cluster, but the uncertainty of prediction error in the system is not considered in the park cluster;
Case 2: Multi-objective decentralized cooperative scheduling between MESS and park clusters, considering the uncertainty of prediction error in the system, and constructing a robust optimal scheduling model for park clusters;
Case 3: Multi-objective decentralized cooperative scheduling between MESS and park clusters, considering the uncertainty of prediction error in the system and constructing a robust optimal scheduling model for park cluster distribution based on Wasserstein’s measure;
Case 4: MESS and park clusters carry out multi-objective decentralized cooperative scheduling, consider the uncertainty of the system prediction error, and construct a park cluster distributionally robust optimization scheduling model based on CGAN, i.e., the model in this paper.
In the above four scheduling approaches, only the prediction error in the baseline scenario is considered in Case 1, which is a deterministic decentralized cooperative scheduling model; Case 2 and Case 3 consider the uncertainty of prediction error and model the park cluster optimization scheduling sub-problem by using the traditional robust optimization and the distributionally robust optimization based on the Wasserstein measure, respectively. In Case 2, the uncertainty set of prediction error can be expressed as follows, while in Case 3, the ambiguity set of prediction error is constructed using the Wasserstein measure and linearized and solved according to the method proposed in reference [36]. Approach 4 is the base model of this paper, which is solved using the method proposed in Section 4.
In the four different scheduling approaches above, the improved ADMM algorithm used in this paper is used to solve the decentralized cooperative operation problem between MESS and PMES, and then the operation costs of the multi-energy systems in different parks are shown in Figure 11.
As shown in Figure 11, the operation cost of each park multi-energy system is minimized by using Case 1 to schedule the park system without considering the uncertainty of the prediction error in the system. Unlike Case 1, the operation of Case 2 takes into account the uncertainty that exists in the prediction error and uses robust optimization to deal with this uncertainty. From the comparison of the operating costs, it can be seen that in the operation Case 2 for scheduling the park clusters, the cost of each park has a high degree of increase, which is about 20%. The uncertainty of prediction error is also considered in operating Cases 3 and 4, and different distributionally robust optimization methods are used to deal with this uncertainty. Overall, the overall operating cost of the park cluster is reduced by 20,218.9 and 37,939.0 under Case 3 and Case 4, respectively, compared with Case 2. Further comparison between Case 3 and Case 4 shows that the operation cost is lower when using Case 4 (the method in this paper) for scheduling the park cluster. In addition, the model solution time under each operation mode is shown in Table 2.
Referring to Figure 12 and Table 2, the distributionally robust optimization scheduling method based on CGAN, applied to the park cluster subproblem with uncertain prediction errors, generates independent sample data that share the same distribution, without requiring knowledge of the actual distribution of the prediction error. This approach constructs ambiguity sets, significantly reducing the conservatism typically associated with robust optimization. Regarding solution time, although the method requires a relatively long duration (681.3 s), it remains efficient, maintaining a low level of computational cost, which demonstrates its high solution efficiency. This approach offers a multi-objective decentralized cooperative schedule between MESS and park cluster.
(2)
Performance Analysis of Improved ADMM Algorithm
The convergence process of the original residuals and pairwise residuals of the improved ADMM algorithm during the iterative solving process is shown in Figure 12. From the figure, it can be seen that at about the 20th iteration, the values of the original residuals and the pairwise residuals converge, which also indicates that the convergence effect is better.
To further verify the superiority of the improved ADMM algorithm used in this chapter, the traditional ADMM algorithm and the improved ADMM algorithm are used to solve the algorithm based on the four operation modes mentioned above, and the results are compared as shown in Table 3.
In Table 3, when scheduling in Case 1, the number of iterations required when using the traditional ADMM algorithm is much smaller than that required when using the improved ADMM algorithm, while the difference in the number of iterations between the two methods is smaller when using Case 2–Case 4. However, in general, the solution time of using the improved ADMM is smaller than that of the traditional ADMM algorithm in different operation modes. Specifically, in Case1, the uncertainty in the system is not taken into account, i.e., it is a deterministic optimization problem, and the corresponding computation time is also the shortest. In Case 2, a robust optimization model is introduced, which is a typical two-layer model that needs to find the worst scenario first and then optimize the scheduling under the scenario, and the corresponding solution time will be higher than that required in Case 1. Case 3 and Case 4 use different DRO models, which need to consider the statistical information of uncertain variables in the model construction, thus requiring a longer solution time.
As the model construction difficulty and solution complexity increase, the superiority of the improved ADMM in solving becomes more and more obvious. The main reason is that the traditional ADMM needs to solve all the sub-problems sequentially in each iteration, but the improved ADMM solves the selected first problem in each iteration, and the remaining sub-problems can be solved in parallel, which greatly reduces the solving time in each iteration. In addition, the median differences in the operating costs of the campus clusters obtained from the conventional ADMM and the improved ADMM for the above four operation modes are 0.25%, 0.54%, 0.24%, and 0.19%, respectively. Therefore, compared with the traditional ADMM, using the improved ADMM to solve the problems in this chapter not only improves the efficiency but also ensures the accuracy of the solution, i.e., the method is highly practical.

6. Conclusions

This article presents a decentralized cooperative scheduling strategy along with a distributionally robust chance-constrained model leveraging CGAN technology, culminating in a sophisticated optimization and operation framework for MESS and PMES systems. Specifically, the construction process unfolds as follows: Initially, building on the results from the fourth section on MESS planning, a robust cooperative optimization model for MESS and park clusters is developed using CGAN. This model is designed to optimize the benefits of the MESS while adhering to operational constraints related to electricity, cooling, heating, and hydrogen storage. Simultaneously, the park cluster system aims to minimize total economic operating costs and carbon emissions and enhance overall efficiency. It incorporates CGAN-based data generation and distributionally robust optimization techniques, enriching standard constraints with robust chance constraints and introducing flexibility through various linear affine adjustment strategies. This results in a comprehensive, distributionally, robust chance-constrained optimization framework for the park cluster system. This framework is then integrated into the operational models for both MESS and the park cluster, completing the development of a robust, decentralized cooperative optimization model for both entities. Secondly, specific solution methodologies are proposed for both the distributionally robust chance-constrained optimization model and the decentralized cooperative operational model. In the robust optimization framework, CGAN is employed to train on historical prediction error data and to generate new datasets, thereby forming a ambiguity set of prediction errors utilizing the discrepancy measure. The chance constraints within the DRCCO model, typically challenging to resolve directly, are transformed and approached using the Sampling Average Approximation (SAA) method. For the decentralized cooperative model involving MESS and MPES, an enhanced Alternating Direction Multiplier Method (ADMM) is utilized, ensuring effective protection for each entity against prediction errors through the constructed ambiguity set.

Author Contributions

Z.S.: Conceptualization, writing—original draft. T.Q.: project administration, writing—review and editing. R.D.: methodology, writing—review and editing. X.W. and G.X.: project administration, writing—review and editing. All authors have read and agreed to the published version of the manuscript.

Funding

This paper is supported by the Fundamental Research Funds for the Central Universities (226-2024-00244).

Data Availability Statement

Data will be made available on request.

Conflicts of Interest

The authors declare that they have no known competing financial interests or personal relationships that could have appeared to influence the work reported in this paper.

Appendix A

Objective function 1: Minimization of economic operation costs:
min F E C = j = 1 J F j , 1 + F j , 2 + F j , 3 + F j , 4 F j , 1 = t = 1 T p s h , t ( S H j , t i n S H j , t o u t ) F j , 2 = t = 1 T p E M P t , j E M F j , 3 = t = 1 T Q t , j G B η G B L N G c g a s + P t , j M T η M T L N G c g a s F j , 4 = t = 1 T ξ s R s t , j
where F E C represents the economic operating costs of the park cluster, F j , 1 represents the interaction cost between various parks within the park cluster, F j , 2 represents the electricity procurement cost from the external power grid for park j , F j , 3 refers to the cost of gas purchased from the natural gas market for park j , and F j , 4 represents the energy purchasing cost of the park j from the MESS.
Objective function 2: Minimization of carbon emission costs:
m i n F c = c c o 2 j = 1 J t = 1 T Q Q t , j G B η G B L N G + P t , j M T η M T L N G + P P t , j E M
Objective function 3: Maximizing exergy efficiency:
m a x F E X = t = 1 T ψ e P t , j L + ψ q Q t , j L + ψ c C t , j L P t , j E M + Q t , j g a s + P t , j w t + P t , j p v
where ψ e , ψ q , and ψ c are the coefficients of energy quality for electrical energy, thermal energy, and cold energy, respectively, and ψ e = 1 , The energy quality coefficients for thermal energy and cold energy are as shown in the following formula:
ψ q = 1 T 0 T q ψ c = T 0 T c 1
where T 0 , T q , and T c represent the temperatures for environmental, heat load, and cold load temperatures.
The Exergy efficiency objective function constructed by Equation (A4) is a nonlinear problem and is not easy to solve. Therefore, this section will transform it into a linear programming problem using the Charnes–Cooper transformation. The general form of the nonlinear problem is as follows:
F x = p x Τ + u q x Τ + v x = [ x 1 , δ , φ ]
where p represents the coefficients of decision variables in the numerator term. q is the decision variable coefficient in the denominator term. u and v represents the constant term in the decision function. x represents the decision variables in the function. x 1 represents the operational variable. δ represents interval variables, and φ represents a 0–1 variable.
Introduce an auxiliary variable ϖ and let y = x 1 ϖ , based on which the decision variables can be transformed into z = [ y , δ , φ ] , then Equation (A5) can be transformed into the following:
F x = p z Τ + u ϖ
This needs to meet the following constraints:
q z Τ + v ϖ = 1 ϖ m i n ϖ ϖ m a x 0 δ 1 0 φ 1
where ϖ m a x and ϖ m i n represents the maximum and minimum values of the auxiliary variable ϖ , respectively.
At every moment, since the demand for electricity, heat, and cooling is transmitted through each link in the park’s multi-energy system, it is necessary to consider the operational status of each component in the park’s energy system. This allows for the flow of various energies such as cold, heat, and electricity to reach an optimal state, ultimately improving the energy efficiency of the park’s multi-energy system.

References

  1. Aghdam, F.H.; Mudiyanselage, M.W.; Mohammadi-Ivatloo, B.; Marzband, M. Optimal scheduling of multi-energy type virtual energy storage system in reconfigurable distribution networks for congestion management. Appl. Energy 2023, 333, 120569. [Google Scholar] [CrossRef]
  2. Shao, Z.; Cao, X.; Zhai, Q.; Guan, H. Risk-constrained planning of rural-area hydrogen-based microgrid considering multiscale and MESSs. Appl. Energy 2023, 334, 120682. [Google Scholar] [CrossRef]
  3. Wu, S.; Li, H.; Liu, Y.; Wang, Z.; Liu, Y. A two-stage rolling optimization strategy for park-level integrated energy system considering multi-energy flexibility. Int. J. Electr. Power Energy Syst. 2023, 145, 108600. [Google Scholar] [CrossRef]
  4. Hui, H.; Bao, M.; Ding, Y.; Yan, J.; Song, Y. Probabilistic integrated flexible regions of multi-energy industrial parks: Conceptualization and characterization. Appl. Energy 2023, 349, 121521. [Google Scholar] [CrossRef]
  5. Ouyang, T.; Zhang, M.; Wu, W.; Zhao, J.; Xu, H. A day-ahead planning for multi-energy system in building community. Energy 2023, 267, 126399. [Google Scholar] [CrossRef]
  6. Lin, X.; Lin, X.; Zhong, W.; Zhou, Y. Multi-time scale dynamic operation optimization method for industrial park electricity-heat-gas integrated energy system considering demand elasticity. Energy 2024, 293, 130691. [Google Scholar] [CrossRef]
  7. Hu, Y.; Yang, B.; Wu, P.; Wang, X.; Li, J.; Huang, Y.; Su, R.; He, G.; Yang, J.; Su, S.; et al. Optimal planning of electric-heating integrated energy system in low-carbon park with energy storage system. J. Energy Storage 2024, 99, 113327. [Google Scholar] [CrossRef]
  8. Wu, D.; Han, S.; Wang, L.; Li, G.; Guo, J. Multi-parameter optimization design method for energy system in low-carbon park with integrated hybrid energy storage. Energy Convers. Manag. 2023, 291, 117265. [Google Scholar] [CrossRef]
  9. Shi, L.; Duanmu, C.; Wu, F.; He, S.; Lee, K.Y. Optimal allocation of energy storage capacity for hydro-wind-solar multi-energy renewable energy system with nested multiple time scales. J. Clean. Prod. 2024, 446, 141357. [Google Scholar] [CrossRef]
  10. Rowe, K.; Mokryani, G.; Cooke, K.; Campean, F.; Chambers, T. Bi-level optimal sizing, siting and operation of utility-scale MESS to reduce power losses with peer-to-peer trading in an electricity/heat/gas integrated network. J. Energy Storage 2024, 83, 110738. [Google Scholar] [CrossRef]
  11. Khan, M.A.; Rehman, T.; Hussain, A.; Kim, H.-M. Day-ahead operation of a multi-energy microgrid community with shared hybrid energy storage and EV integration. J. Energy Storage 2024, 97, 112855. [Google Scholar] [CrossRef]
  12. Ren, H.; Gao, D.; Ma, Z.; Zhang, S.; Sun, Y. Data-driven surrogate optimization for deploying heterogeneous multi-energy storage to improve demand response performance at building cluster level. Appl. Energy 2024, 356, 122312. [Google Scholar] [CrossRef]
  13. Fiorentini, M.; Heer, P.; Baldini, L. Design optimization of a district heating and cooling system with a borehole seasonal thermal energy storage. Energy 2023, 262, 125464. [Google Scholar] [CrossRef]
  14. Wu, F.; Gao, R.; Li, C.; Liu, J. A comprehensive evaluation of wind-PV-salt cavern-hydrogen energy storage and utilization system: A case study in Qianjiang salt cavern, China. Energy Convers. Manag. 2023, 277, 116633. [Google Scholar] [CrossRef]
  15. Abedi, S.; Kwon, S. Rolling-horizon optimization integrated with recurrent neural network-driven forecasting for residential battery energy storage operations. Int. J. Electr. Power Energy Syst. 2023, 145, 108589. [Google Scholar] [CrossRef]
  16. Dini, A.; Hassankashi, A.; Pirouzi, S.; Lehtonen, M.; Arandian, B.; Baziar, A.A. A flexible-reliable operation optimization model of the networked energy hubs with distributionally generations, energy storage systems and demand response. Energy 2022, 239, 121923. [Google Scholar] [CrossRef]
  17. Liu, Z.; Fan, G.; Sun, D.; Wu, D.; Guo, J.; Zhang, S.; Yang, X.; Lin, X.; Ai, L. A novel distributionally energy system combining hybrid energy storage and a multi-objective optimization method for nearly zero-energy communities and buildings. Energy 2022, 239, 122577. [Google Scholar] [CrossRef]
  18. Ji, S.; Zheng, W.; Wang, Z.; Yang, K. Day-Ahead Dispatching Based on Cooperation Game with Cloud Energy Storage. In Proceedings of the 3rd International Symposium on New Energy and Electrical Technology, Anyang, China, 25–27 August 2022; Springer Nature: Singapore, 2023; pp. 374–384. [Google Scholar]
  19. Zhang, T.; Qiu, W.; Zhang, Z.; Lin, Z.; Ding, Y.; Wang, Y.; Wang, L.; Yang, L. Optimal bidding strategy and profit allocation method for shared energy storage-assisted VPP in joint energy and regulation markets. Appl. Energy 2023, 329, 120158. [Google Scholar] [CrossRef]
  20. Lin, H.; Han, X.; Yu, P.; Yan, Q.; Yang, S.; Shi, M.; Anvari-Moghaddam, A.; Liang, D. Multi-participant operation optimization for charging systems with orderly charging and cooperative game strategies considering carbon capture and uncertainties. J. Energy Storage 2023, 59, 106471. [Google Scholar] [CrossRef]
  21. Zheng, B.; Wei, W.; Chen, Y.; Wu, Q.; Mei, S. A peer-to-peer energy trading market embedded with residential shared energy storage units. Appl. Energy 2022, 308, 118400. [Google Scholar] [CrossRef]
  22. Chen, C.; Li, Y.; Qiu, W.; Liu, C.; Zhang, Q.; Li, Z. Cooperative-Game-Based Day-Ahead Scheduling of Local Integrated Energy Systems with Shared Energy Storage. IEEE Trans. Sustain. Energy 2022, 13, 1994–2011. [Google Scholar] [CrossRef]
  23. Wang, Y.; Liu, Z.; Cai, C.; Xue, L.; Ma, Y.; Shen, H.; Chen, X.; Liu, L. Research on the optimization method of integrated energy system operation with multi-subject game. Energy 2022, 245, 123305. [Google Scholar] [CrossRef]
  24. Yao, L.; Liu, Z.; Chang, W.; Yang, Q. Multi-level model predictive control based multi-objective optimal energy management of integrated energy systems considering uncertainty. Renew. Energy 2023, 212, 523–537. [Google Scholar] [CrossRef]
  25. Zheng, J.H.; Guo, J.C.; Li, Z.; Wu, Q.H.; Zhou, X.X. Optimal design for a multi-level energy exploitation unit based on hydrogen storage combining methane reactor and carbon capture, utilization and storage. J. Energy Storage 2023, 62, 106929. [Google Scholar] [CrossRef]
  26. Zhang, L.; Sun, B.; Li, F. Triple-layer joint optimization of capacity and operation for integrated energy systems by coordination on multiple timescales. Energy 2024, 302, 131775. [Google Scholar] [CrossRef]
  27. Xu, Y.; Ye, S.; Qin, Z.; Lin, X.; Huangfu, J.; Zhou, W. A coordinated optimal scheduling model with Nash bargaining for shared energy storage and Multi-microgrids based on Two-layer ADMM. Sustain. Energy Technol. Assess. 2023, 56, 102996. [Google Scholar] [CrossRef]
  28. Li, C.; Zhang, H.; Zhou, H.; Sun, D.; Dong, Z.; Li, J. Double-layer optimized configuration of distributionally energy storage and transformer capacity in distribution network. Int. J. Electr. Power Energy Syst. 2023, 147, 108834. [Google Scholar] [CrossRef]
  29. Han, F.; Zeng, J.; Lin, J.; Gao, C.; Ma, Z. A novel two-layer nested optimization method for a zero-carbon island integrated energy system, incorporating tidal current power generation. Renew. Energy 2023, 218, 119381. [Google Scholar] [CrossRef]
  30. Tian, F.; Zhang, X.; Wang, X.; Gong, Y.-J. Two-Layer Optimization with Utility Game and Resource Control for Federated Learning in Edge Networks. IEEE Trans. Mob. Comput. 2024, 23, 13834–13850. [Google Scholar] [CrossRef]
  31. Siqin, Z.; Niu, D.; Li, M.; Lu, Y.; Xu, X. Distributionally robust dispatching of multi-community integrated energy system considering energy sharing and profit allocation. Appl. Energy 2022, 321, 119202. [Google Scholar] [CrossRef]
  32. Siqin, Z.; Niu, D.; Wang, X.; Zhen, H.; Li, M.; Wang, J. A two-stage distributionally robust optimization model for P2G-CCHP microgrid considering uncertainty and carbon emission. Energy 2022, 260, 124796. [Google Scholar] [CrossRef]
  33. Han, D.; Yuan, X. A note on the alternating direction method of multipliers. J. Optim. Theory Appl. 2012, 155, 227–238. [Google Scholar] [CrossRef]
  34. Wang, Y.; Yang, Y.; Fei, H.; Song, M.; Jia, M. Wasserstein and multivariate linear affine based distributionally robust optimization for CCHP-P2G scheduling considering multiple uncertainties. Appl. Energy 2022, 306, 118034. [Google Scholar] [CrossRef]
  35. Zhao, S.; You, F. Distributionally robust chance constrained programming with generative adversarial networks (GANs). AIChE J. 2020, 66, e16963. [Google Scholar] [CrossRef]
  36. Wei, W.; Wang, Y.; Huang, X.; Guoqiang, Z.; Wenwen, J.; Pan, H.; Qi, D. Data-driven distributionally robust day-ahead dispatch for active distribution networks based on improved conditional generative adversarial network. Sustain. Energy Grids Netw. 2024, 38, 101402. [Google Scholar] [CrossRef]
Figure 1. Energy supply framework of the PMES.
Figure 1. Energy supply framework of the PMES.
Electronics 13 04997 g001
Figure 2. Basic framework of multi-agent decentralized collaboration.
Figure 2. Basic framework of multi-agent decentralized collaboration.
Electronics 13 04997 g002
Figure 3. Flow chart for solving a DRCCO model for a park cluster based on CGAN.
Figure 3. Flow chart for solving a DRCCO model for a park cluster based on CGAN.
Electronics 13 04997 g003
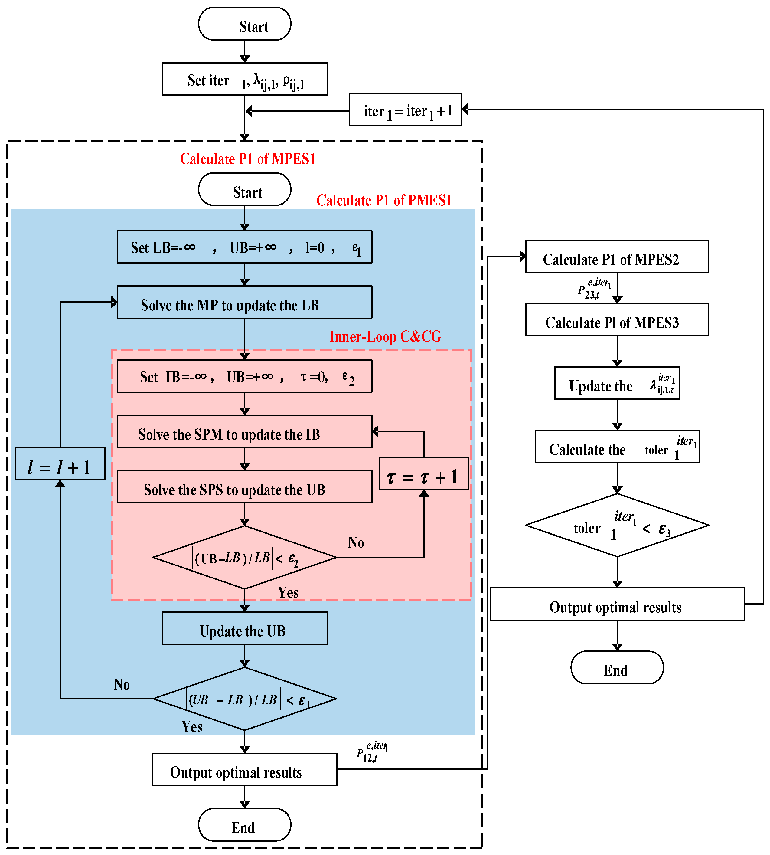
Figure 4. Algorithm solution flowchart.
Figure 4. Algorithm solution flowchart.
Electronics 13 04997 g004
Figure 5. Trading price of energy and various typical loads.
Figure 5. Trading price of energy and various typical loads.
Electronics 13 04997 g005
Figure 6. Correlation comparison between real data and generated data.
Figure 6. Correlation comparison between real data and generated data.
Electronics 13 04997 g006
Figure 7. Comparison of cumulative probability distribution between real data and generated data.
Figure 7. Comparison of cumulative probability distribution between real data and generated data.
Electronics 13 04997 g007
Figure 8. Charging and discharging scheduling results of multi-energy storage.
Figure 8. Charging and discharging scheduling results of multi-energy storage.
Electronics 13 04997 g008
Figure 9. Power dispatching results in Parks 1–4.
Figure 9. Power dispatching results in Parks 1–4.
Electronics 13 04997 g009
Figure 10. Thermal and cold energy dispatch results in Parks 1–4.
Figure 10. Thermal and cold energy dispatch results in Parks 1–4.
Electronics 13 04997 g010
Figure 11. Operating costs of park systems under different dispatching modes.
Figure 11. Operating costs of park systems under different dispatching modes.
Electronics 13 04997 g011
Figure 12. Convergence process of improving ADMM.
Figure 12. Convergence process of improving ADMM.
Electronics 13 04997 g012
Table 1. Time of use tariff for power purchase.
Table 1. Time of use tariff for power purchase.
ClassificationMarket Price of Electricity (YCN/kWh)Electricity Selling Price of the Park to the Grid and Neighboring Parks (YCN/kWh)
Peak Period0.72960.6413
Flat Period0.45260.3605
ValleyPeriod0.39690.2841
Table 2. Model solving time under different operation case.
Table 2. Model solving time under different operation case.
Case 1Case 2Case 3Case 4
Solve times46.7 s689.9 s606.2 s681.3 s
Table 3. Performance comparison of different ADMM solving methods.
Table 3. Performance comparison of different ADMM solving methods.
CaseIterationsSolve Time (s)Cost (CNY)
ADMMImproved ADMMADMMImproved ADMMADMMImproved ADMM
Case 1253861.646.7281,228.1280,517.3
Case 23127807.8689.9342,772.4340,919.6
Case 32929976.905606.2321,455.2320,700.7
Case 42524860.56681.3303,561.4302,980.6
Disclaimer/Publisher’s Note: The statements, opinions and data contained in all publications are solely those of the individual author(s) and contributor(s) and not of MDPI and/or the editor(s). MDPI and/or the editor(s) disclaim responsibility for any injury to people or property resulting from any ideas, methods, instructions or products referred to in the content.

Share and Cite

MDPI and ACS Style

Siqin, Z.; Qiao, T.; Diao, R.; Wang, X.; Xu, G. Research on the Collaborative Operation of Diversified Energy Storage and Park Clusters: A Method Combining Data Generation and a Distributionally Robust Chance-Constrained Operational Model. Electronics 2024, 13, 4997. https://doi.org/10.3390/electronics13244997

AMA Style

Siqin Z, Qiao T, Diao R, Wang X, Xu G. Research on the Collaborative Operation of Diversified Energy Storage and Park Clusters: A Method Combining Data Generation and a Distributionally Robust Chance-Constrained Operational Model. Electronics. 2024; 13(24):4997. https://doi.org/10.3390/electronics13244997

Chicago/Turabian Style

Siqin, Zhuoya, Tiantong Qiao, Ruisheng Diao, Xuejie Wang, and Guangjun Xu. 2024. "Research on the Collaborative Operation of Diversified Energy Storage and Park Clusters: A Method Combining Data Generation and a Distributionally Robust Chance-Constrained Operational Model" Electronics 13, no. 24: 4997. https://doi.org/10.3390/electronics13244997

APA Style

Siqin, Z., Qiao, T., Diao, R., Wang, X., & Xu, G. (2024). Research on the Collaborative Operation of Diversified Energy Storage and Park Clusters: A Method Combining Data Generation and a Distributionally Robust Chance-Constrained Operational Model. Electronics, 13(24), 4997. https://doi.org/10.3390/electronics13244997

Note that from the first issue of 2016, this journal uses article numbers instead of page numbers. See further details here.

Article Metrics

Back to TopTop