Lightweight Detection Counting Method for Pill Boxes Based on Improved YOLOv8n
Abstract
1. Introduction
2. Pill Box Dataset Construction
2.1. Pill Box Images Data Acquisition
2.2. Data Labeling
2.3. Data Enhancement
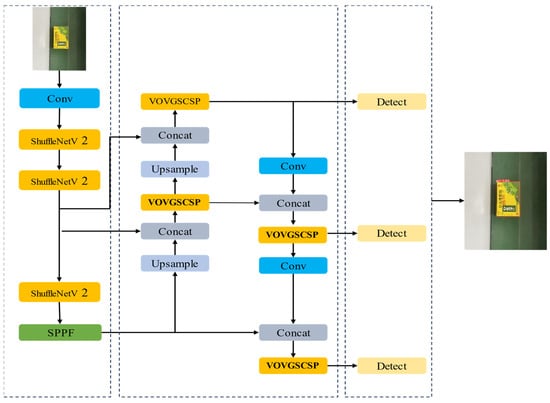
3. Improved YOLOv8n Model
3.1. YOLOv8n Model Principle
3.2. Lightweight Optimization of YOLOv8n Model
3.2.1. ShuffleNetv2 Network
3.2.2. VoVGSCSP Module
3.2.3. Improvement of the Loss Function
3.3. Model Pruning Optimization Based on SFP and LAMP
3.4. Model Comparison Experiment
3.4.1. Training Environment
3.4.2. Assessment Indicators
3.4.3. Analysis of Results
- (1)
- ablation experiments
- (2)
- comparison experiments
- (3)
- pruning experiments
4. Pill Box Inspection Model Testing
4.1. Model Workflow
4.2. Test Results and Analysis
5. Conclusions
- (1)
- A dataset of pill box images was created, expanding to 4080 images through data augmentation techniques applied to 408 original images captured during the study. These techniques included random rotation, panning, mirror flipping, brightness adjustment, and the addition of Gaussian noise. The dataset was partitioned into training and validation sets in an 8:2 ratio, providing essential data support for model training and evaluation;
- (2)
- An enhanced lightweight YOLOv8n model is proposed for the counting of pill box detection. This model improves upon the original YOLOv8n by substituting its feature extraction network with a lightweight ShuffleNetv2 network, thereby reducing the number of algorithmic parameters and computational load. The integration of the VoVGSCSP module into the network architecture enhances the algorithm’s feature extraction capabilities. Additionally, the Wise-IoU v3 loss function is employed to replace the original CIoU loss function of YOLOv8n, optimizing the bounding box regression process. Furthermore, optimization strategies such as SFP and LAMP are introduced to further decrease the model’s parameter count;
- (3)
- When compared to YOLOv8n, YOLOv8n-MobileNetV3, and YOLOv8n-GhostNetv1, the improved model demonstrates significant advancements in three critical areas: accuracy, model complexity, and inference speed. Experimental results indicate that the detection time for the enhanced model has decreased from 1.97 s to 1.22 s, with detection accuracy (mAP_0.5) reaching 95.6%, and a reduction in parameter count by 11.2%. Moreover, by applying SFP and LAMP pruning strategies, the model maintains a mean Average Precision (mAP) of 95.1% at a 0.8 pruning rate, with the model size reduced to 6.0 MB and the inference time shortened to 0.34 s.
Author Contributions
Funding
Data Availability Statement
Conflicts of Interest
References
- Dhonde, A.; Guntur, P.; Palani, V. Adaptive ROI with Pretrained Models for Automated Retail Checkout. In Proceedings of the 2023 IEEE/CVF Conference on Computer Vision and Pattern Recognition Workshops (CVPRW), Vancouver, BC, Canada, 17–24 June 2023; pp. 5507–5510. [Google Scholar]
- Zhang, H.; Ouyang, C.; Zuo, D.; Zhou, H.; Li, G.; Huang, Z.; Yang, K. UVM++: A Large-Scale Benchmark for Beverage Recognition in Intelligent Vending Machine. IEEE Trans. Consum. Electron. 2024, 70, 249–262. [Google Scholar] [CrossRef]
- Wang, W.; Zhang, P.; Sun, C.X.; Feng, D. Smart Customer Service in Unmanned Retail Store Enhanced by Large Language Model. Sci. Rep. 2024, 14, 19838. [Google Scholar] [CrossRef] [PubMed]
- Leng, J.X.; Liu, Y. An Enhanced SSD with Feature Fusion and Visual Reasoning for Object Detection. Neural Comput. Appl. 2019, 31, 6549–6558. [Google Scholar] [CrossRef]
- Rodriguez-Conde, I.; Campos, C.; Fdez-Riverola, F. Optimized Convolutional Neural Network Architectures for Efficient on-device Vision Based Object Detection. Neural Comput. Appl. 2022, 34, 10469–10501. [Google Scholar] [CrossRef]
- Dong, L.; Zhang, H.J.; Yang, K.; Zhou, D.; Shi, J.; Ma, J. Crowd Counting by Using Top-k Relations: A Mixed Ground-Truth CNN Framework. IEEE Trans. Consum. Electron. 2022, 68, 307–3160. [Google Scholar] [CrossRef]
- Cao, S.S. Research on Pills Counting Algorithm Based on Image Processing; Huazhong University of Science and Technology: Wuhan, China, 2010. [Google Scholar] [CrossRef]
- Sun, Y.Z.; Xie, Y.; Li, S.J.; Yuan, P.; Gong, H. Counting Supervision System of Straw Baler Based on Multi-sensor. J. Agric. Mech. Res. 2020, 42, 197–201. [Google Scholar]
- Umar, S.; Twaibu, S.; Ocen, G.G.; Badru, L.; Andrew, A.; Davis, M. RFID-Based Automated Supermarket Self-Billing System. East Afr. J. Inf. Technol. 2021, 4, 7–15. [Google Scholar] [CrossRef]
- Grossi, M.; Parolin, C.; Vitali, B.; Riccò, B. Computer Vision Approach for the Determination of Microbial Concentration and Growth Kinetics Using a Low Cost Sensor System. Sensors 2019, 19, 5367. [Google Scholar] [CrossRef] [PubMed]
- Mosleh, M.A.A.; AL-Yamni, A.A.; Gumaei, A. An Automatic Nuclei Cells Counting Approach Using Effective Image Processing Methods. In Proceedings of the 2019 IEEE 4th International Conference on Signal and Image Processing (ICSIP), Wuxi, China, 19–21 July 2019; pp. 865–869. [Google Scholar]
- Panigrahy, C.; Seal, A.; Mahato, N.K.; Bhattacharjee, D. Differential Box Counting Methods for Estimating Fractal Dimension of Gray-scale Images: A Survey. Chaos Solitons Fractals 2019, 126, 178–202. [Google Scholar] [CrossRef]
- Zhao, N. Research on Intelligent Counting Algorithm and System Design of Medicine Plates Based on Machine Vision; Beijing Institute of Graphic Communication: Beijing, China, 2022. [Google Scholar] [CrossRef]
- Girshick, R.; Donahue, J.; Darrell, T.; Malik, J. Rich Feature Hierarchies for Accurate Object Detection and Semantic Segmentation. In Proceedings of the 2014 IEEE Conference on Computer Vision and Pattern Recognition, Columbus, OH, USA, 23–28 June 2014; pp. 580–587. [Google Scholar]
- Girshick, R. Fast R-CNN. In Proceedings of the 2015 IEEE International Conference on Computer Vision (ICCV), Santiago, Chile, 7–13 December 2015; pp. 1440–1448. [Google Scholar]
- Ren, S.; He, K.; Girshick, R.; Sun, J. Faster R-CNN: Towards Real-Time Object Detection with Region Proposal Networks. IEEE Trans. Pattern Anal. Mach. Intell. 2017, 39, 1137–1149. [Google Scholar] [CrossRef] [PubMed]
- Liu, W.; Anguelov, D.; Erhan, D.; Szegedy, C.; Reed, S.; Fu, C.-Y.; Berg, A.C. SSD: Single Shot Multibox Detector. In European Conference on Computer Vision; Springer: Cham, Switzerland, 2016; pp. 21–37. [Google Scholar]
- Redmon, J.; Divvala, S.; Girshick, R.; Farhadi, A. You Only Look Once: Unified, Real-Time Object Detection. In Proceedings of the 2016 IEEE Conference on Computer Vision and Pattern Recognition (CVPR), Las Vegas, NV, USA, 27–30 June 2016; pp. 779–788. [Google Scholar]
- Redmon, J.; Farhadi, A. YOLO9000: Better, Faster, Stronger. In Proceedings of the 2017 IEEE Conference on Computer Vision and Pattern Recognition, Honolulu, HI, USA, 21–26 July 2017; pp. 7263–7271. [Google Scholar]
- Redmon, J.; Farhadi, A. Yolov3: An Incremental Improvement. arXiv 2018, arXiv:1804.02767. [Google Scholar]
- Bochkovskiy, A.; Wang, C.Y.; Liao, H.Y.M. Yolov4: Optimal Speed and Accuracy of Object Detection. arXiv 2020, arXiv:2004.10934. [Google Scholar]
- Zhu, X.; Lyu, S.; Wang, X.; Zhao, Q. TPH-YOLOv5: Improved YOLOv5 Based on Transformer Prediction Head for Object Detection on Drone-Captured Scenarios. In Proceedings of the 2021 IEEE International Conference on Computer Vision, Montreal, BC, Canada, 11–17 October 2021; pp. 2778–2788. [Google Scholar]
- Li, C.; Li, L.; Jiang, H.; Weng, K.; Geng, Y.; Li, L.; Ke, Z.; Li, Q.; Cheng, M.; Nie, W.; et al. YOLOv6: A Single-Stage Object Detection Framework for Industrial Applications. arXiv 2022, arXiv:2209.02976v1. [Google Scholar]
- Wang, C.Y.; Bochkovskiy, A.; Liao, H.Y.M. YOLOv7: Trainable Bag of Freebies Sets New State of The Art for Real-Time Object Detectors. arXiv 2022, arXiv:2207.02696v1. [Google Scholar]
- Reis, D.; Kupec, J.; Hong, J.; Daoudi, A. Real-Time Flying Object Detection with YOLOv8. arXiv 2024, arXiv:2305.09972v2. [Google Scholar]
- Wang, C.Y.; Yeh, I.H.; Mark Liao, H.Y. YOLOv9: Learning What You Want to Learn Using Programmable Gradient Information. arXiv 2024, arXiv:2402.13616v2. [Google Scholar]
- Wang, A.; Chen, H.; Liu, L.; Chen, K.; Lin, Z.; Han, J.; Ding, G. YOLOv10: Real-Time End-to-End Object Detection. arXiv 2024, arXiv:2405.14458v2. [Google Scholar]
- Ge, Y.; Lin, S.; Zhang, Y.; Li, Z.; Cheng, H.; Dong, J.; Shao, S.; Zhang, J.; Qi, X.; Wu, Z. Tracking and Counting of Tomato at Different Growth Period Using an Improving YOLOdeepsort Network for Inspection Robot. Machines 2022, 10, 489–509. [Google Scholar] [CrossRef]
- Jiang, K.; Xie, T.; Yan, R.; Wen, X.; Li, D.; Jiang, H.; Jiang, N.; Feng, L.; Duan, X.; Wang, J. An Attention Mechanism-Improved YOLO v7 Object Detection Algorithm for Hemp Duck Count Estimation. Agriculture 2022, 12, 1659. [Google Scholar] [CrossRef]
- Xavier, R.J.; Viegas, C.F.O.; Costa, B.C.; Ishii, R.P. A Deep Learning Approach for Automatic Counting of Bales and Product Boxes in Industrial Production Lines. In Proceedings of the 22nd International Conference, Malaga, Spain, 4–7 July 2022; pp. 619–633. [Google Scholar]
- Meng, X.; Li, C.; Li, J.; Li, X.; Guo, F.; Xiao, Z. YOLOv7-MA: Improved YOLOv7-Based Wheat Head Detection and Counting. Remote Sens. 2023, 15, 3770. [Google Scholar] [CrossRef]
- Liu, Q.; Zhang, Y.; Yang, G. Small Unopened Cotton Boll Counting by Detection With MRF-YOLO In the Wild. Comput. Electron. Agric. 2023, 204, 107576. [Google Scholar] [CrossRef]
- Liu, Y.; Xiao, D.; Zhou, J.; Zhao, S. AFF-YOLOX: An Improved Lightweight YOLOX Network to Detect Early Hatching Information of Duck Eggs. Comput. Electron. Agric. 2023, 210, 107893. [Google Scholar] [CrossRef]
- Lu, Z.; Han, B.; Dong, L.; Zhang, J. COTTON-YOLO: Enhancing Cotton Boll Detection and Counting in Complex Environmental Conditions Using an Advanced YOLO Model. Appl. Sci. 2024, 14, 6650. [Google Scholar] [CrossRef]
- Li, H.S.; Chen, B.; Qian, J.L.; Zeng, K. Improved YOLOv5 algorithm to detect and count medicine boxes in vending machine. Comput. Eng. Des. 2024, 45, 1572–1579. [Google Scholar]
- Chen, J.; Ran, X. Deep Learning with Edge Computing: A Review. Proc. IEEE 2019, 99, 1655–1674. [Google Scholar] [CrossRef]
- Li, H.P.; Li, C.Y.; Li, G.B.; Chen, L.X. A Real-Time Table Grape Detection Method Based on Improved YOLO v4-tiny Network in Complex Background. Biosyst. Eng. 2021, 212, 347–359. [Google Scholar] [CrossRef]
- Prasetyo, E.; Suciati, N.; Fatichah, C. YOLO v4-tiny with Wing Convolution Layer for Detecting Fish Body Part. Comput. Electron. Agric. 2022, 198, 107023. [Google Scholar] [CrossRef]
- Li, T. Research on Unmanned Retail Commodity Recognition Improved YOLO. Master’s Degree, Xi’an University of Science and Technology, Xi’an, China, 2024. [Google Scholar]
- Gao, L.; Zhao, X.; Yue, X.; Yue, Y.; Wang, X.; Wu, H.; Zhang, X. A Lightweight YOLOv8 Model for Apple Leaf Disease Detection. Appl. Sci. 2024, 14, 6710. [Google Scholar] [CrossRef]
- Liu, H.; Cheng, W.; Li, C.; Xu, Y.; Fan, S. Lightweight Detection Model RM-LFPN-YOLO for Rebar Counting. IEEE Access 2024, 12, 3936–3947. [Google Scholar] [CrossRef]
- Ma, N.N.; Zhang, X.Y.; Zheng, H.T.; Sun, J. Shufflenet V2: Practical Guidelines for Efficient CNN Architecture Design. In Proceedings of the European Conference on Computer Vision (ECCV), Munich, Germany, 8–14 September 2018; pp. 116–131. [Google Scholar]
- Zhang, X.Y.; Zhou, X.Y.; Lin, M.X.; Sun, J. ShuffleNet: An Extremely Efficient Convolutional Neural Network for Mobile Devices. In Proceedings of the 2018 IEEE/CVF Conference on Computer Vision and Pattern Recognition, Salt Lake City, UT, USA, 18–23 June 2018; pp. 6848–6856. [Google Scholar]
- Li, H.L.; Li, J.; Wei, H.B.; Liu, Z.; Zhan, Z.; Ren, Q. Slim-Neck by GSConv: A Lightweight-Design for Real-Time Detector Architectures. J. Real-Time Image Process. 2024, 21, 62. [Google Scholar] [CrossRef]
- Tong, Z.; Chen, Y.; Xu, Z.; Yu, R. Wise-IoU: Bounding Box Regression Loss with Dynamic Focusing Mechanism. arXiv 2024, arXiv:2301.10051v3. [Google Scholar]
- Sandler, M.; Howard, A.; Zhu, M.L.; Zhmoginov, A.; Chen, L.-C. MobileNetV2: Inverted Residuals and Linear Bottlenecks. In Proceedings of the 2018 IEEE/CVF Conference on Computer Vision and Pattern Recognition, Salt Lake City, UT, USA, 18–23 June 2018; pp. 4510–4520. [Google Scholar]
- Han, K.; Wang, Y.; Tian, Q.; Guo, J.; Xu, C.; Xu, C. GhostNet: More Features from Cheap Operations. In Proceedings of the 2020 IEEE/CVF Conference on Computer Vision and Pattern Recognition (CVPR), Seattle, WA, USA, 13–19 June 2020; pp. 1577–1586. [Google Scholar]











| Name | ShuffleNetV2 | VoVGSCSP | Wise-IoU v3 | mAP_0.5(%) | P(M) | S(MB) | IT(s) |
|---|---|---|---|---|---|---|---|
| Benchmark | 94.5 | 3.01 | 11.1 | 1.97 | |||
| Experiment 1 | √ | 94.7 | 2.81 | 9.85 | 1.25 | ||
| Experiment 2 | √ | √ | 95.3 | 2.79 | 9.73 | 1.22 | |
| Experiment 3 | √ | √ | √ | 95.6 | 2.79 | 9.73 | 1.22 |
| Model Name | P(%)↑ | R(%)↑ | mAP_0.5(%)↑ | P(M)↓ | S(MB)↓ | IT(s)↓ |
|---|---|---|---|---|---|---|
| YOLOv8n | 95.6 | 94.3 | 94.5 | 3.01 | 11.1 | 1.97 |
| YOLOv8n-MobileNetV3 | 95.8 | 94.5 | 94.6 | 5.66 | 21.7 | 2.11 |
| YOLOv8n-GhostNetv1 | 95.7 | 94.4 | 94.5 | 5.36 | 20.6 | 2.09 |
| Improved YOLOv8n | 96.8 | 95.4 | 95.6 | 2.79 | 9.73 | 1.22 |
| Pruning Rate | P(%)↑ | R(%)↑ | mAP_0.5(%)↑ | P(M)↓ | S(MB)↓ | IT(s)↓ |
|---|---|---|---|---|---|---|
| 0 | 96.8 | 95.4 | 95.6 | 2.79 | 9.73 | 1.22 |
| 0.4 | 96.4 | 95.2 | 95.4 | 2.60 | 6.5 | 0.43 |
| 0.6 | 96.3 | 95.2 | 95.3 | 2.55 | 6.1 | 0.34 |
| 0.8 | 96.1 | 95.0 | 95.1 | 2.42 | 6.0 | 0.34 |
| Actual Number | Number of Tests | Correct Number of Times | Accuracy Rate | Average Detection Time(s) |
|---|---|---|---|---|
| 1 | 40 | 40 | 100% | 0.325 |
| 2 | 40 | 40 | 100% | 0.338 |
| 3 | 40 | 40 | 100% | 0.342 |
| 4 | 40 | 40 | 100% | 0.333 |
Disclaimer/Publisher’s Note: The statements, opinions and data contained in all publications are solely those of the individual author(s) and contributor(s) and not of MDPI and/or the editor(s). MDPI and/or the editor(s) disclaim responsibility for any injury to people or property resulting from any ideas, methods, instructions or products referred to in the content. |
© 2024 by the authors. Licensee MDPI, Basel, Switzerland. This article is an open access article distributed under the terms and conditions of the Creative Commons Attribution (CC BY) license (https://creativecommons.org/licenses/by/4.0/).
Share and Cite
Sun, W.; Niu, X.; Wu, Z.; Guo, Z. Lightweight Detection Counting Method for Pill Boxes Based on Improved YOLOv8n. Electronics 2024, 13, 4953. https://doi.org/10.3390/electronics13244953
Sun W, Niu X, Wu Z, Guo Z. Lightweight Detection Counting Method for Pill Boxes Based on Improved YOLOv8n. Electronics. 2024; 13(24):4953. https://doi.org/10.3390/electronics13244953
Chicago/Turabian StyleSun, Weiwei, Xinbin Niu, Zedong Wu, and Zhongyuan Guo. 2024. "Lightweight Detection Counting Method for Pill Boxes Based on Improved YOLOv8n" Electronics 13, no. 24: 4953. https://doi.org/10.3390/electronics13244953
APA StyleSun, W., Niu, X., Wu, Z., & Guo, Z. (2024). Lightweight Detection Counting Method for Pill Boxes Based on Improved YOLOv8n. Electronics, 13(24), 4953. https://doi.org/10.3390/electronics13244953

