Security Analysis of Low-Budget IoT Smart Home Appliances Embedded Software and Connectivity
Abstract
1. Introduction
- The design and implementation of a laboratory environment for research on the cybersecurity of IoT systems, which integrates research capabilities in the layers of firmware, wired, and wireless communication. The main contribution of this part is the reference design of such a laboratory and guidance for building it using low-cost components.
- The development of a preliminary methodology for testing the firmware, wired, and wireless communication of selected representatives of IoT devices for testing. The main contribution of this part is the reference methodology and guidance for security analysis of IoT devices. This can be used by other teams and security researchers.
- Carrying out theoretical analyses and practical tests on the security of the indicated IoT devices. The main contribution of this part is the quantitative results of the security evaluation of the similarities among the broad scope of IoT devices. Then, it summarizes the IoT cyber threat model and provides recommendations for IoT vendors.
- Standalone smart home systems with built-in Wi-Fi modules that work directly with a control application or the manufacturer’s cloud. The following solutions were selected as representative of this category:
- –
- Gosund SP111 smart plug,
- –
- IG019 smart plug,
- –
- Neo SmartBulb Wi-Fi RGB.
- Infrastructure class of smart home systems, with the selected endpoints performing the role of broker in the control of IoT devices. The classic implementations of this approach are IoT solutions using ZigBee based on 802.15.4 standard [21], Z-Wave [22], or the Bluetooth [23] communication standard, where the relevant bridge transmits control signals to devices and in return receives data, measurements, and their status. This approach also implements more extended and advanced scenarios for smart rooms and even entire buildings. The following solutions were selected for the security testing of such systems:
- –
- Phillips Hue,
- –
- Aqara,
- –
- ConBee II,
- –
- Modemix,
- –
- Ikea Dirigera,
- –
- Sonoff.
2. Related Work
- weak, guessable, or hard-coded passwords;
- unsafe network services;
- dangerous ecosystem interfaces;
- no secure update mechanism;
- using insecure or outdated components;
- insufficient privacy protection;
- unsecured data transfer and storage;
- no device management;
- unsafe defaults;
- no physical reinforcement.
- Attack vector—the main category of security aspects taken into consideration during security evaluation.
- Mitigations—this shows how security problems can be resolved.
- Stakeholders—this presents who is responsible for mitigating the encountered security problems.
- Emphasizing the low-level security aspects related to electronic parts of a device and its firmware;
- Deeply understanding the level of security of wired and wireless communication interfaces from different perspectives, not only considering man-in-the-middle attacks;
- Providing a practical insight into how to conduct security evaluation procedures and what tools should be be used for that purpose.
- Design and implementation of a laboratory environment low-cost environments, which integrates research capabilities in the layers of firmware, wired, and wireless communication for research on the cybersecurity of IoT systems.
- Development of a preliminary methodology for testing the firmware, wired, and wireless communication of selected representatives of IoT devices for testing.
- Theoretical analyses and practical tests on the security of the indicated IoT devices were conducted to obtain quantitative results, with a security evaluation of the similarities with the broad scope of IoT devices.
3. A Security Model for IoT Systems in Smart Home Applications
3.1. Introduction to Smart Home IoT Systems
3.2. Threat Model for IoT Systems and Supply Chain Context

- security errors in protocol standards—the protocols used may have security gaps;
- security bypass—the attacker may be able to bypass the implemented security mechanisms;
- denial of service—IoT devices are characterized by low computing power and bandwidth, so it is easy to use these limited resources to saturate such a device and thus make it unavailable;
- weak cryptography—energy limitations may require the use of simpler, but, at the same time, weaker and less resistant to cryptographic attack, data protection algorithms;
- incorrect implementation of the system and protocols—at the stage of creating software for an IoT device, common implementation errors may appear, which may constitute security gaps;
- lack of access control—allowing access to unauthorized resources for users and third parties;
- incorrect configuration—this may allow unauthorized access to various parts of the system, uses contrary to its intended purpose, or open access to other systems;
- vulnerabilities in software and hardware—these may allow the execution of unauthorized actions and code within the various parts of the system, as well as uses contrary to its intended purpose or open access to other systems.
4. Design of Lab and Methodology for IoT Smart Device Security Research
4.1. Lab Environment Design
- PL2303,
- BusPirate,
- Flipper Zero.
- HackRF One,
- Flipper Zero.
- Mikrotik hAP AC3 LTE6,
- ConBee II,
- Philips Hue Bridge 2.0,
- Aqara M2,
- Modemix W-WG001.
4.2. Proposed Security Assessment Methodology
- device physical analysis and firmware dumping,
- firmware analysis,
- network communications analysis including different contexts, such as packet-based communication patterns, wired and wireless interfaces, and local and external connections.
4.2.1. Device Physical Analysis and Firmware Dumping
- connecting the device being tested via an adapter to the computer;
- preparing a script or software on a computer, optionally your own malicious firmware;
- executing proper script or software on the computer;
- dumping, flashing, or controlling the firmware;
- impact analysis.
4.2.2. Network Communications Analysis
- connecting the IoT device to the access point or bridge;
- connecting the device via an adapter to the computer;
- connecting the computer with the access point;
- setting up port mirroring on the access point to copy any traffic into the computer interface;
- powering up the device under test and executing common actions;
- monitoring and saving both wired and wireless channels;
- analysis of saved traffic for cyber security purposes.
- executing the program for radio sniffing;
- setting transceiver parameters to adjust to specific frequency ranges, modulation, and communication protocol;
- sniffing communication between devices;
- signal processing to form protocol messages;
- decoding the data section of the formed messages.
4.2.3. Summary of Security Analysis Methodology Procedures
5. Experiments and Security Analysis of IoT Smart Home Scenarios
- device physical analysis and firmware dumping;
- firmware analysis;
- network communications analysis including different contexts, such as packet-based communication patterns, wire and wireless interfaces, and local and external connections.
- IoT end devices: Neo SmartBulb Wi-Fi RGB,
- IoT bridges: Phillips Hue, Aqara M2, Modemix W-WG001, Ikea Dirigera and Sonoff ZigBee.
5.1. Security Analysis from View of IoT Smart Home Device
5.1.1. Dumping Firmware from Gosund SP111 Smart Plug
- extracting the first version of the firmware in an offline setup, before connecting the plug to the Internet;
- extracting the second version firmware in an online setup, after connecting the plug to the Internet and performing the update of the firmware.
5.1.2. Flashing Malicious Firmware to Gosund SP111 Smart Plug
5.2. Security Analysis on Communication Interfaces of IoT Smart Home Devices
5.2.1. Analysis of Wired and Wireless Communication of Gosund SP111
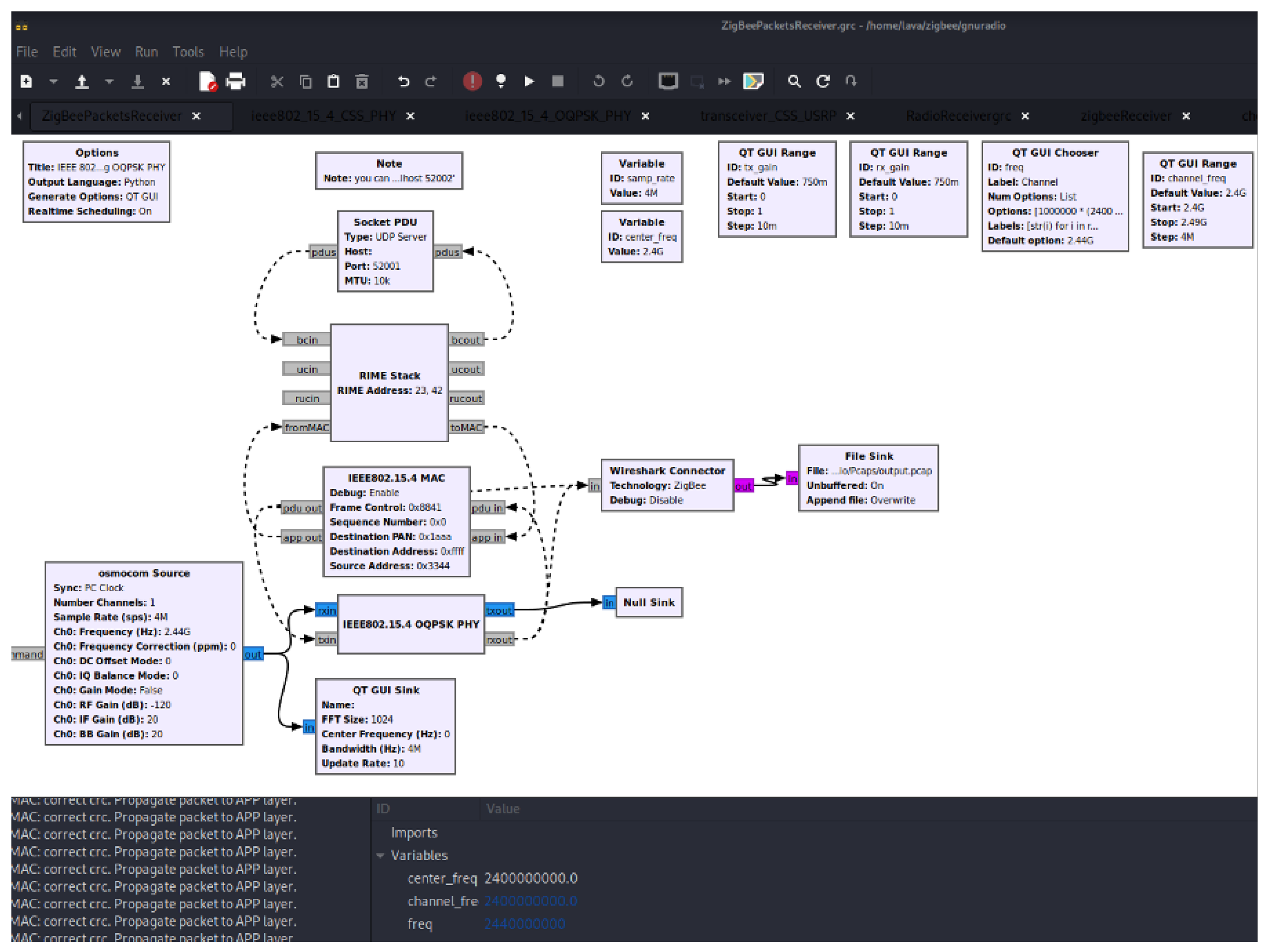
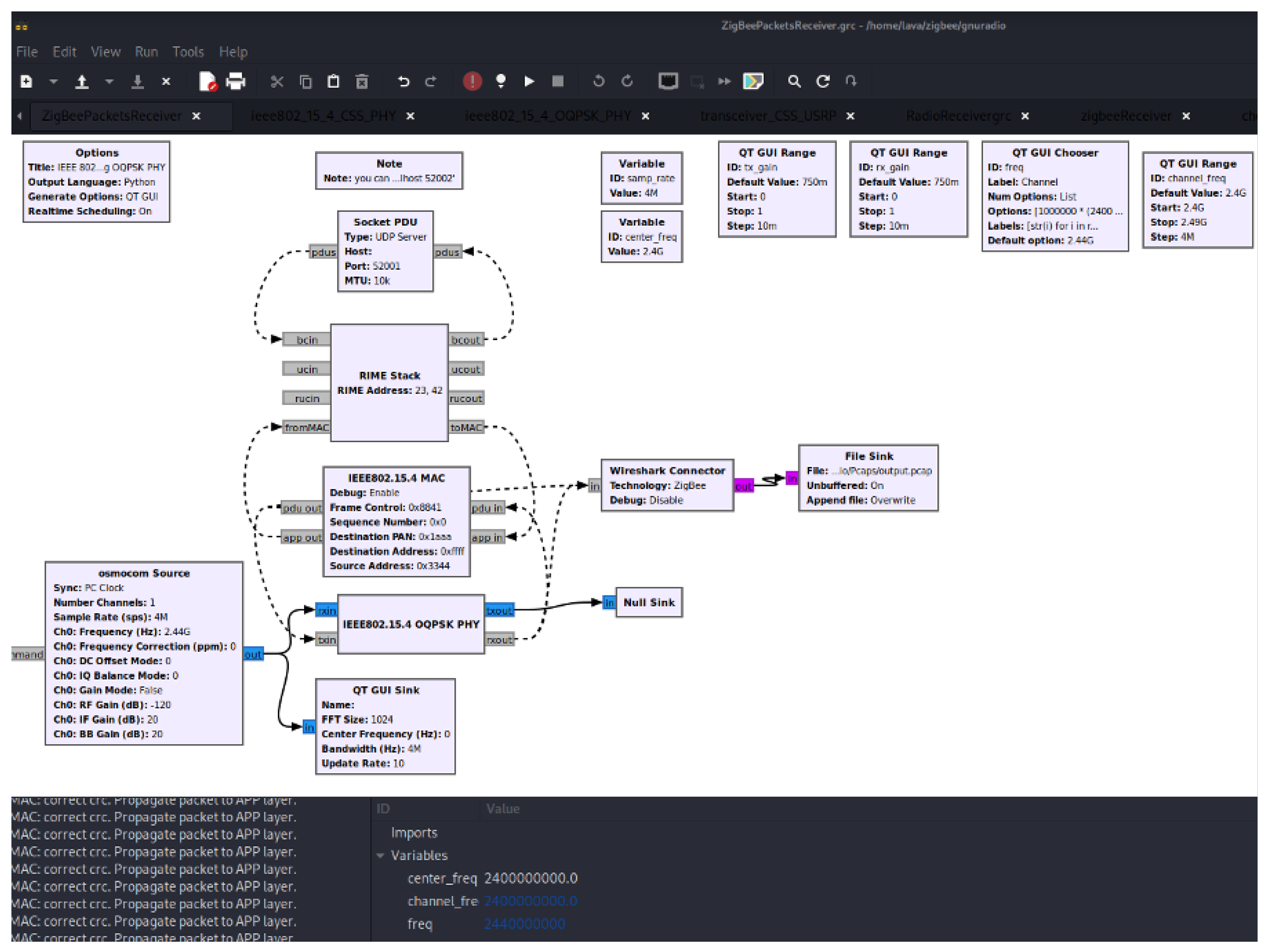
5.2.2. Analysis of Zigbee Communications of ConBee II Gosund IG019 Smart Plug
- by manual entry of the key by the administrator;
- assigned to the device at the production stage;
- provided by the network coordinator using a transport key;
- otherwise specified by the network administrator.
- without protection;
- with standard security based on a trusted network key;
- with standard security based on a user-defined network key;
- with higher security involving the use of a trusted key for a given connection and without a slave–master relationship.
- selection of cryptographic suite to AES-128 with 32-bit Integrity Protection,
- change of the value of the defined keys (Pre-configured Keys) with adding the key ZigBeeAlliance09 in the byte representation: 39:30:65:63:6E:61:69:6C:6C:41:65:65:42:67:69:5A,
- selection of Byte Order field as Reverse.
5.3. IoT Security Analysis Methodology Applied
- IoT end devices: Neo SmartBulb Wi-Fi RGB,
- IoT bridges: Phillips Hue, Aqara M2, Modemix W-WG001, Ikea Dirigera, and Sonoff ZigBee.
6. Conclusions and Future Work
- by testing of an even wider range of devices, optimization of the testing environment, and the development of additional testing procedures within the proposed methodology for smart home devices. This would broaden the results available for different IoT systems and in different settings.
- by applying other methodologies for security analysis of IoT devices to compare the results between them and the proposed methodology. This would offer a deeper understanding of the findings’ robustness and applicability.
Author Contributions
Funding
Data Availability Statement
Conflicts of Interest
References
- Hanes, D.; Salgueiro, G.; Grossetete, P.; Barton, R.; Henry, J. IoT Fundamentals: Networking Technologies, Protocols, and Use Cases for the Internet of Things; Cisco Press: Indianapolis, IN, USA, 2017. [Google Scholar]
- Ukil, A.; Bandyoapdhyay, S.; Puri, C.; Pal, A. IoT healthcare analytics: The importance of anomaly detection. In Proceedings of the 2016 IEEE 30th International Conference on Advanced Information Networking and Applications (AINA), Crans-Montana, Switzerland, 23–25 March 2016; pp. 994–997. [Google Scholar] [CrossRef]
- De Michele, R.; Furini, M. IoT Healthcare: Benefits, issues and challenges. In ACM International Conference Proceedings Series; Association for Computing Machinery: New York, NY, USA, 2019; pp. 160–164. [Google Scholar] [CrossRef]
- Syafrudin, M.; Alfian, G.; Fitriyani, N.L.; Rhee, J. Performance analysis of IoT-based sensor, big data processing, and machine learning model for real-time monitoring system in automotive manufacturing. Sensors 2018, 18, 2946. [Google Scholar] [CrossRef]
- Use of IoT Technology to Drive the Automotive Industry from Connected to Full Autonomous Vehicles. IFAC-PapersOnLine 2016, 49, 269–274. [CrossRef]
- Risteska Stojkoska, B.L.; Trivodaliev, K.V. A review of Internet of Things for smart home: Challenges and solutions. J. Clean. Prod. 2017, 140, 1454–1464. [Google Scholar] [CrossRef]
- Raza, A.; Ikram, A.A.; Amin, A.; Ikram, A.J. A review of low cost and power efficient development boards for IoT applications. In Proceedings of the 2016 Future Technologies Conference (FTC), San Francisco, CA, USA, 6–7 December 2016; pp. 786–790. [Google Scholar] [CrossRef]
- Ojo, M.O.; Giordano, S.; Procissi, G.; Seitanidis, I.N. A Review of Low-End, Middle-End, and High-End Iot Devices. IEEE Access 2018, 6, 70528–70554. [Google Scholar] [CrossRef]
- Griffor, E.R.; Greer, C.; Wollman, D.A.; Burns, M.J. Framework for Cyber-Physical Systems: Volume 1, Overview; National Institute of Standards and Technology: Gaithersburg, MD, USA, 2017. [Google Scholar]
- Xenofontos, C.; Zografopoulos, I.; Konstantinou, C.; Jolfaei, A.; Khan, M.K.; Choo, K.K.R. Consumer, commercial, and industrial iot (in) security: Attack taxonomy and case studies. IEEE Internet Things J. 2021, 9, 199–221. [Google Scholar] [CrossRef]
- Ukwandu, E.; Ben-Farah, M.A.; Hindy, H.; Bures, M.; Atkinson, R.; Tachtatzis, C.; Andonovic, I.; Bellekens, X. Cyber-security challenges in aviation industry: A review of current and future trends. Information 2022, 13, 146. [Google Scholar] [CrossRef]
- Lykou, G.; Moustakas, D.; Gritzalis, D. Defending airports from UAS: A survey on cyber-attacks and counter-drone sensing technologies. Sensors 2020, 20, 3537. [Google Scholar] [CrossRef]
- Argaw, S.T.; Bempong, N.E.; Eshaya-Chauvin, B.; Flahault, A. The state of research on cyberattacks against hospitals and available best practice recommendations: A scoping review. BMC Med. Inform. Decis. Mak. 2019, 19, 10. [Google Scholar] [CrossRef]
- Mocrii, D.; Chen, Y.; Musilek, P. IoT-based smart homes: A review of system architecture, software, communications, privacy and security. Internet Things 2018, 1–2, 81–98. [Google Scholar] [CrossRef]
- Andrade, R.O.; Ortiz-Garcés, I.; Cazares, M. Cybersecurity attacks on Smart Home during COVID-19 pandemic. In Proceedings of the 2020 Fourth World Conference on Smart Trends in Systems, Security and Sustainability (WorldS4), London, UK, 27–28 July 2020; pp. 398–404. [Google Scholar]
- Sapalo Sicato, J.C.; Sharma, P.K.; Loia, V.; Park, J.H. VPNFilter malware analysis on cyber threat in smart home network. Appl. Sci. 2019, 9, 2763. [Google Scholar] [CrossRef]
- Edu, J.S.; Such, J.M.; Suarez-Tangil, G. Smart home personal assistants: A security and privacy review. ACM Comput. Surv. 2020, 53, 116. [Google Scholar] [CrossRef]
- Ding, W.; Hu, H. On the Safety of IoT Device Physical Interaction Control. In Proceedings of the 2018 ACM SIGSAC Conference on Computer and Communications Security, CCS ’18, Toronto, ON, Canada, 15–19 October 2018; Association for Computing Machinery: New York, NY, USA, 2018; pp. 832–846. [Google Scholar] [CrossRef]
- Hsu, K.H.; Chiang, Y.H.; Hsiao, H.C. SafeChain: Securing Trigger-Action Programming From Attack Chains. IEEE Trans. Inf. Forensics Secur. 2019, 14, 2607–2622. [Google Scholar] [CrossRef]
- Breve, B.; Cimino, G.; Deufemia, V. Identifying Security and Privacy Violation Rules in Trigger-Action IoT Platforms with NLP Models. IEEE Internet Things J. 2023, 10, 5607–5622. [Google Scholar] [CrossRef]
- IEEE Std 802.15.4-2020 (Revised IEEE Std 802.15.4-2015); IEEE Standard for Low-Rate Wireless Networks. IEEE: New York, NY, USA, 2020; pp. 1–800. [CrossRef]
- Z-Wave Alliance: Z-Wave Specifications. Available online: https://z-wavealliance.org/development-resources-overview/specification-for-developers/ (accessed on 26 September 2023).
- Bluetooth SIG: Bluetooth Specifications and Documents. Available online: https://www.bluetooth.com/specifications/specs/ (accessed on 26 September 2023).
- Fagan, M.; Megas, K.N.; Scarfone, K.; Smith, M. Foundational Cybersecurity Activities for IoT Device Manufacturers; US Department of Commerce, National Institute of Standards and Technology: Gaithersburg, MD, USA, 2020. [CrossRef]
- Fagan, M.; Megas, K.N.; Scarfone, K.; Smith, M. IoT Device Cybersecurity Capability Core Baseline; National Institute of Standards and Technology: Gaithersburg, MD, USA, 2020. [CrossRef]
- European Union Agency for Network and Information Security. Baseline Security Recommendations for IoT in the Context of Critical Information Infrastructures. Available online: https://op.europa.eu/en/publication-detail/-/publication/c37f8196-d96f-11e7-a506-01aa75ed71a1/language-en (accessed on 26 September 2023).
- Guidelines for Securing the Internet of Things—ENISA. Available online: https://www.enisa.europa.eu/publications/guidelines-for-securing-the-internet-of-things (accessed on 30 January 2023).
- ISO/IEC 27400:2022 Cybersecurity—IoT security and privacy—Guideline. Available online: https://www.iso.org/standard/44373.html (accessed on 26 September 2023).
- Chmiel, M.; Korona, M.; Kozioł, F.; Szczypiorski, K.; Rawski, M. Discussion on IoT Security Recommendations against the State-of-the-Art Solutions. Electronics 2021, 10, 1814. [Google Scholar] [CrossRef]
- OWASP Internet of Things Project—Top 10 Threats 2018. Available online: https://wiki.owasp.org/index.php/OWASP_Internet_of_Things_Project#tab=IoT_Top_10 (accessed on 26 September 2023).
- Alrawi, O.; Lever, C.; Antonakakis, M.; Monrose, F. SoK: Security Evaluation of Home-Based IoT Deployments. In Proceedings of the 2019 IEEE Symposium on Security and Privacy (SP), San Francisco, CA, USA, 19–23 May 2019; pp. 1362–1380. [Google Scholar] [CrossRef]
- YourThings Scorecard: Evaluating and Scoring Smart-Home Devices to Improve Security! Available online: https://yourthings.info (accessed on 4 December 2023).
- Yang, J.; Sun, L. A Comprehensive Survey of Security Issues of Smart Home System: “Spear” and “Shields”, Theory and Practice. IEEE Access 2022, 10, 124167–124192. [Google Scholar] [CrossRef]
- Aldahmani, A.; Ouni, B.; Lestable, T.; Debbah, M. Cyber-Security of Embedded IoTs in Smart Homes: Challenges, Requirements, Countermeasures, and Trends. IEEE Open J. Veh. Technol. 2023, 4, 281–292. [Google Scholar] [CrossRef]
- Carney, M. Pentesting Hardware—A Practical Handbook. Available online: https://github.com/unprovable/PentestHardware (accessed on 26 September 2023).
- Nozomi Networks. DJI Mavic 3 Drone Research Part 1: Firmware Analysis. Available online: https://www.nozominetworks.com/blog/dji-mavic-3-drone-research-part-1-firmware-analysis (accessed on 26 September 2023).
- Bonaventura, D.; Esposito, S.; Bella, G. Smart Bulbs Can Be Hacked to Hack into Your Household. In Proceedings of the 20th International Conference on Security and Cryptography—SECRYPT, INSTICC, Rome, Italy, 10–12 July 2023; SciTePress: Setúbal, Portugal, 2023; pp. 218–229. [Google Scholar] [CrossRef]
- Amit Serper, R.Y. ‘FriendlyName’ Buffer Overflow Vulnerability in Wemo Smart Plug V2. Available online: https://sternumiot.com/iot-blog/mini-smart-plug-v2-vulnerability-buffer-overflow/ (accessed on 26 September 2023).
- NVD-CVE-2023-27217. Available from MITRE, CVE-2023-27217. 2023.
- US Cybersecurity and Infrastructure Security Agency. Alert ICSA-23-236-01: KNX Protocol. Available online: https://www.cisa.gov/news-events/ics-advisories/icsa-23-236-01 (accessed on 26 September 2023).
- Vimal Jerald, A.; Rabara, S.; Bai, T. Internet of things (IoT) based smart environment integrating various business applications. Int. J. Comput. Appl. 2015, 128, 32–37. [Google Scholar]
- Daş, R.; Ababaker, T. Design and Application of a Smart Home System Based on Internet of Things. Eur. J. Tech. (EJT) 2021, 11, 34–42. [Google Scholar] [CrossRef]
- Özdoğan, E.; Daş, R. IoT based a Smart Home Automation System Design: Simulation Case. Balk. J. Electr. Comput. Eng. 2021, 9, 297–303. [Google Scholar] [CrossRef]
- Das, R.; Tuna, G. Machine-to-Machine Communications for Smart Homes. Int. J. Comput. Netw. Appl. 2015, 2, 196–202. [Google Scholar]
- Shelby, Z.; Hartke, K.; Bormann, C. The Constrained Application Protocol (CoAP); RFC 7252; RFC Editor: Fremont, CA, USA, 2014. [Google Scholar] [CrossRef]
- OASIS. MQTT Version 5.0. 2019. Available online: https://docs.oasis-open.org/mqtt/mqtt/v5.0/mqtt-v5.0.html (accessed on 26 September 2023).
- Nielsen, H.; Mogul, J.; Masinter, L.M.; Fielding, R.T.; Gettys, J.; Leach, P.J.; Berners-Lee, T. Hypertext Transfer Protocol—HTTP/1.1; RFC 2616; RFC Editor: Fremont, CA, USA, 1999. [Google Scholar] [CrossRef]
- Eddy, W. Transmission Control Protocol (TCP); RFC 9293; RFC Editor: Fremont, CA, USA, 2022. [Google Scholar] [CrossRef]
- Rescorla, E. The Transport Layer Security (TLS) Protocol Version 1.3; RFC 8446; RFC Editor: Fremont, CA, USA, 2018. [Google Scholar] [CrossRef]
- Akestoridis, D.G.; Harishankar, M.; Weber, M.; Tague, P. Zigator: Analyzing the security of zigbee-enabled smart homes. In Proceedings of the 13th ACM Conference on Security and Privacy in Wireless and Mobile Networks, Linz, Austria, 8–10 July 2020; pp. 77–88. [Google Scholar]
- Touqeer, H.; Zaman, S.; Amin, R.; Hussain, M.; Al-Turjman, F.; Bilal, M. Smart home security: Challenges, issues and solutions at different IoT layers. J. Supercomput. 2021, 77, 14053–14089. [Google Scholar] [CrossRef]
- Makhdoom, I.; Abolhasan, M.; Lipman, J.; Liu, R.P.; Ni, W. Anatomy of Threats to the Internet of Things. IEEE Commun. Surv. & Tutor. 2019, 21, 1636–1675. [Google Scholar] [CrossRef]
- Abdulla, A.I.; Abdulraheem, A.S.; Salih, A.A.; Sadeeq, M.; Ahmed, A.J.; Ferzor, B.M.; Sardar, O.S.; Mohammed, S.I. Internet of things and smart home security. Technol. Rep. Kansai Univ. 2020, 62, 2465–2476. [Google Scholar]
- Claasen, T.A. An industry perspective on current and future state of the art in system-on-chip (SoC) technology. Proc. IEEE 2006, 94, 1121–1137. [Google Scholar] [CrossRef]
- Wireshark, a Network Protocol Analyzer. Available online: https://www.wireshark.org (accessed on 30 April 2023).
- ESP8266 Pinout Reference and How to Use GPIO Pins. Available online: https://microcontrollerslab.com/esp8266-pinout-reference-gpio-pins (accessed on 30 January 2023).
- GitHub—Espressif/Esptool: Espressif SoC Serial Bootloader Utility. Available online: https://github.com/espressif/esptool (accessed on 30 January 2023).
- GitHub—arendst/Tasmota: Alternative Firmware for ESP8266 with Easy Configuration Using webUI, OTA Updates, Automation Using Timers or Rules, Expandability and Entirely Local Control over MQTT, HTTP, Serial or KNX. Full Documentation at. Available online: https://github.com/arendst/Tasmota (accessed on 30 January 2023).
- Dierks, T.; Rescorla, E. The Transport Layer Security (TLS) Protocol Version 1.2; RFC 5246; RFC Editor: Fremont, CA, USA, 2008; Available online: http://www.rfc-editor.org/rfc/rfc5246.txt (accessed on 26 September 2023).
- NVD-CVE-2014-3566. Available from MITRE, CVE-2014-3566. 2014.
- NVD-CVE-2020-1968. Available from MITRE, CVE-2020-1968. 2020.
- Gutierrez, J.A.; Callaway, E.H.; Barrett, R.L. Low-Rate Wireless Personal Area Networks: Enabling Wireless Sensors with IEEE 802.15.4; IEEE Standards Association: New York, NY, USA, 2004. [Google Scholar]
- Bloessl, B.; Leitner, C.; Dressler, F.; Sommer, C. A GNU radio-based IEEE 802.15.4 testbed. In 12. Gi/Itg Kuvs FachgesprÄch Drahtlose Sensornetze (FGSN 2013); IEEE: New York, NY, USA, 2013; pp. 37–40. [Google Scholar]
- Blank, R.M.; Gallagher, P.D. Guide for Conducting Risk Assessments; National Institute of Standards and Technology: Gaithersburg, MD, USA, 2012. [CrossRef]
- Zhang, X.; Upton, O.; Beebe, N.L.; Choo, K.K.R. IoT Botnet Forensics: A Comprehensive Digital Forensic Case Study on Mirai Botnet Servers. Forensic Sci. Int. Digit. Investig. 2020, 32, 300926. [Google Scholar] [CrossRef]




















| Reference | Year | Comment on Purpose and Limitations | Position of This Paper |
|---|---|---|---|
| [24,25] | 2020 | Provides security requirements for IoT devices only, without details of how to assess or enssure them. | This paper provides practical procedures to practically assess several aspects of IoT smart device security. |
| [26,27] | 2017, 2020 | Provides guidelines for securing IoT devices, but details of how to provide or ensure security is outside its scope. | This paper provides a methodology to assess several aspects of IoT smart device security, which could fulfill the provided guidelines. |
| [28] | 2022 | Official ISO standard with requirements for the security of IoT devices. Guideline to practically verify them are not included. | Using the approach from this paper such security requirements can be verified practically. |
| [29] | 2021 | Summarizes 17 security standards for IoT devices and their requirements. | This paper complements this with a practical security assessment methodology, and the proposition of tooling to conduct them. |
| [30] | 2018 | Security assessment methodology based on the most common IoT cyber threat scenarios provided by OWASP (Top 10). It does not provide details of how to test and verify them. It is also an older methodology. | The methodology from this paper provides the low-level procedures that are needed to conduct any of the scenarios. |
| [31,32] | 2019 | A good example of the community’s effort to find a common language for sharing security concerns in the IoT domain, however, as with every methodology or framework, it cannot deepen all parts. | This paper addresses these challenges by proposing the unique benefit of combining together an evaluation methodology, recommended tools, and presenting them in action through a set of experiments. |
| [35] | 2018 | A comprehensive and complex guide on conducting security assessments of hardware-based systems with the proposition of tooling. | This paper concentrates on a practical and easy-to-follow methodology, with the proposition of supporting tooling. This should enable the community to easily start their own experiments based on this paper. |
| [36] | 2023 | Shows how to use firmware analysis for vulnerability research with the example of DJI Drone firmware. | This paper recognizes firmware analysis as one of the key steps of IoT security assessments and also goes beyond this. |
| [37] | 2023 | Shows the PETIoT kill chain approach for conducting vulnerability assessment and penetration testing of a smart bulb at networking level. The paper supports a similar case of recognizing how IoT devices can be dangerous in terms of being unsecured gateways to our networks. | Networking level analysis is one of the steps of the methodology proposed within this paper. Then, this is expanded, to offer a comprehensive approach for assessing IoT systems on different surfaces. |
| [38] | 2023 | The article discusses how to find important security vulnerabilities through IoT firmware analysis. | Firmware level analysis is one of the steps of the methodology proposed within this paper. Then, it this expanded to offer a comprehensive approach for assessing IoT systems on different surfaces. |
| Type of Analysis | Procedure/Step | Tools |
|---|---|---|
| Physical analysis and firmware dumping | Opening the device’s case | Screwdrivers, plastic prying and opening tools |
| Identification of I/O interfaces | Eye analysis | |
| Identification of components | Microscope | |
| Identification of debug and service interfaces | Oscilloscope, multimeter | |
| Connecting to debug interface | Soldering iron, cables | |
| Firmware extraction | Soldering iron, cables, manufacturer’s software tools | |
| Firmware analysis | Identification of system’s version | Terminal—uname, cat |
| Identification of running services | Terminal—ps | |
| Identification of installed packages | Terminal—ls, package manager (e.g., pacman, opkg, apt) | |
| Reverse engineering of applications | Terminal—grep, find, vim; applications—Ghidra, IDA Pro | |
| Finding the well-known vulnerabilities | Metasploit, searchsploit, exploitdb | |
| Communication analysis | Port scanning | nmap |
| Identification of assets based on services | e.g., web browser or Terminal with wget and curl for HTTP communications | |
| Identification of services’ versions | nmap, metasploit | |
| Identification of network communication patterns e.g., with manufacturer’s cloud | Wireshark | |
| Finding the well-known vulnerabilities | Metasploit, searchsploit, exploitdb | |
| Radio sniffing and decoding | HackRF, GNU Radio, Wireshark |
| Device | Type | Scenario | |||
|---|---|---|---|---|---|
| Dumping Firmware | Flashing Firmware | Communication Channels Sniffing | RF Sniffing | ||
| Gosund SP111 | Smart Plug | - | - | - | N/A |
| IG019 | Smart Plug | - | - | - | - |
| Neo SmartBulb Wi-Fi RGB | Smart Bulb | - | - | + | N/A |
| Philips Hue | Bridge | - | N/A | N/A | - |
| ConBee II | Bridge | N/A | N/A | N/A | - |
| Aqara M2 | Bridge | N/A | N/A | + | - |
| Modemix W-WG001 | Bridge | N/A | N/A | + | - |
| Ikea Dirigera | Bridge | N/A | N/A | + | - |
| Sonoff ZigBee | Bridge | N/A | N/A | N/A | - |
Disclaimer/Publisher’s Note: The statements, opinions and data contained in all publications are solely those of the individual author(s) and contributor(s) and not of MDPI and/or the editor(s). MDPI and/or the editor(s) disclaim responsibility for any injury to people or property resulting from any ideas, methods, instructions or products referred to in the content. |
© 2024 by the authors. Licensee MDPI, Basel, Switzerland. This article is an open access article distributed under the terms and conditions of the Creative Commons Attribution (CC BY) license (https://creativecommons.org/licenses/by/4.0/).
Share and Cite
Murat, K.; Topyła, D.; Zdulski, K.; Marzęcki, M.; Bieniasz, J.; Paczesny, D.; Szczypiorski, K. Security Analysis of Low-Budget IoT Smart Home Appliances Embedded Software and Connectivity. Electronics 2024, 13, 2371. https://doi.org/10.3390/electronics13122371
Murat K, Topyła D, Zdulski K, Marzęcki M, Bieniasz J, Paczesny D, Szczypiorski K. Security Analysis of Low-Budget IoT Smart Home Appliances Embedded Software and Connectivity. Electronics. 2024; 13(12):2371. https://doi.org/10.3390/electronics13122371
Chicago/Turabian StyleMurat, Kacper, Dominik Topyła, Krzysztof Zdulski, Michał Marzęcki, Jędrzej Bieniasz, Daniel Paczesny, and Krzysztof Szczypiorski. 2024. "Security Analysis of Low-Budget IoT Smart Home Appliances Embedded Software and Connectivity" Electronics 13, no. 12: 2371. https://doi.org/10.3390/electronics13122371
APA StyleMurat, K., Topyła, D., Zdulski, K., Marzęcki, M., Bieniasz, J., Paczesny, D., & Szczypiorski, K. (2024). Security Analysis of Low-Budget IoT Smart Home Appliances Embedded Software and Connectivity. Electronics, 13(12), 2371. https://doi.org/10.3390/electronics13122371

