Outsourcing Authentication, Authorization and Accounting, and Charging and Billing Services to Trusted Third Parties for Future Consumer-Oriented Wireless Communications
Abstract
:1. Introduction
2. Third-Party Authentication, Authorization and Accounting (3P-AAA)
2.1. 3P-AAA Framework Architecture
2.2. 3P-AAA Functional Model
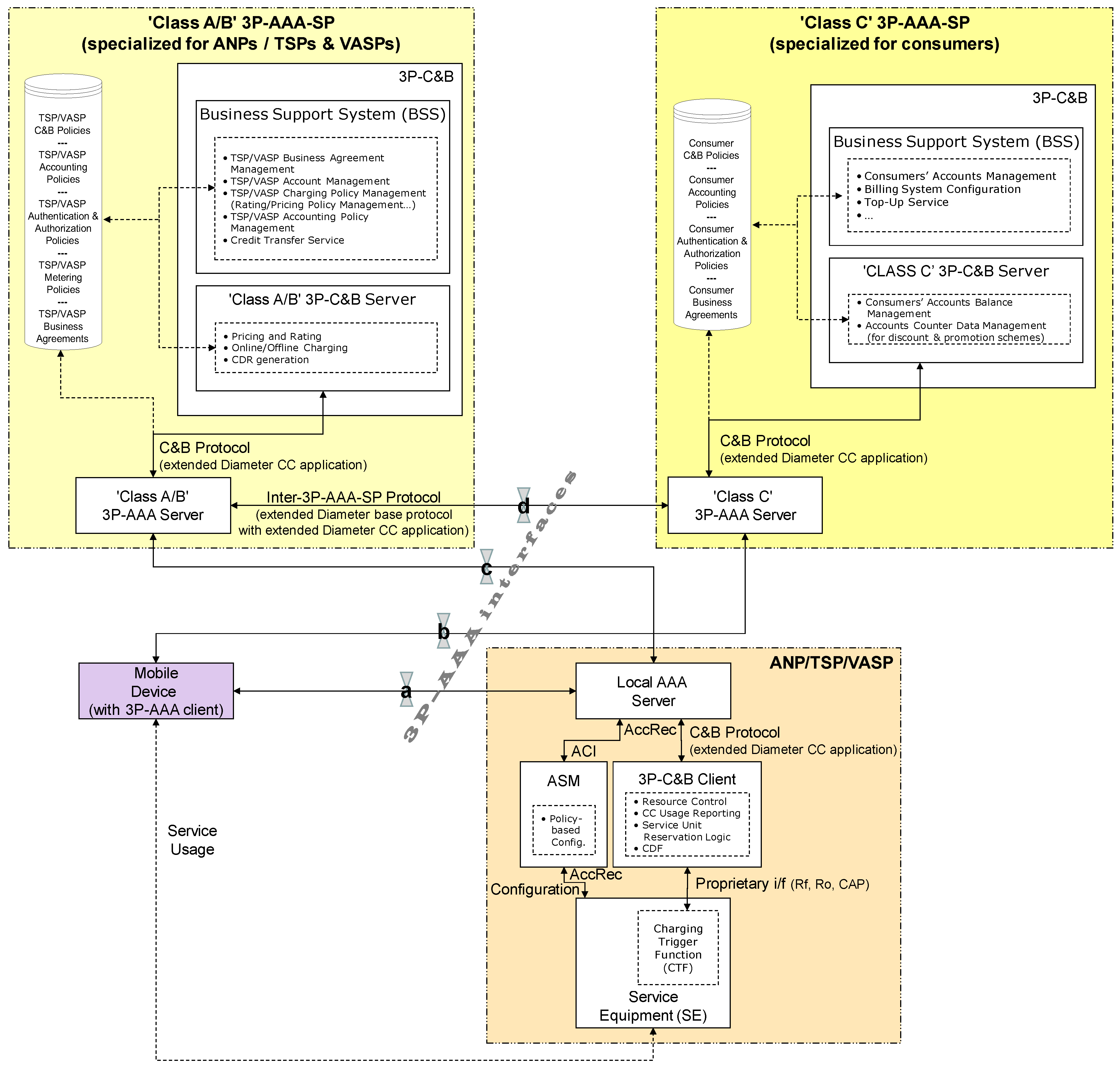
2.2.1. 3P-AAA Interfaces
- (a)
- 3P-AAA interface a (consumer ↔ ANP/TSP/VASP)This interface carries signaling information between a 3P-AAA client, installed on a consumer mobile device, and the local AAA server of an ANP/TSP/VASP whose services are used by this consumer. It is over this interface that a 3P-AAA session, associated with the forthcoming service usage by the consumer, is established and maintained. The aliveness of this session is monitored by the exchange of signaling messages. In case of events that might cause a change in the 3P-AAA session state, an informative update message is exchanged between the communicating parties. When the consumer has finished using the service, a 3P-AAA session termination procedure would take place.
- (b)
- 3P-AAA interface b (consumer ↔ 3P-AAA-SP)This interface carries signaling information between a 3P-AAA client, installed on a consumer mobile device, and a corresponding ‘Class C’ 3P-AAA server of a 3P-AAA-SP who serves this consumer. It should be noted that the consumer may have an arrangement with more than one ‘Class C’ 3P-AAA-SP, with various policies for the selection of the 3P-AAA-SP for any specific teleservice.A number of diverse tasks are attributed to this b interface. By making use of it, the consumer would be able to interact with his/her 3P-AAA account for purposes like checking the account balance, topping up the account, and adjusting possible profile settings.
- (c)
- (3P-AAA interface c (ANP/TSP/VASP ↔ 3P-AAA-SP)This interface carries signaling information between the local AAA server of an ANP/TSP/VASP and a corresponding 3P-AAA server of a ‘Class A/B’ 3P-AAA-SP who serves this ANP/TSP/VASP. Each ANP/TSP/VASP creates its own accounting (and credit-control) streams, corresponding to the usage of its services by consumers, which are forwarded to the corresponding ‘Class A/B’ 3P-AAA-SP. Consumers may use more than one (value-added) teleservice in parallel, of course, represented as a multiplication of the single (value-added) teleservice usage case, and, in addition, may avail simultaneously of the network access services of multiple ANPs. In such cases, each involved ANP/TSP/VASP generates separate accounting (and credit-control) streams related to each individual service usage, respectively. As accounting (and credit-control) messages related to the service session are exchanged over this interface, its resilience is of paramount importance. Thus, it should be able to handle failover scenarios. In some scenarios during which connection to the 3P-AAA server might be lost during an on-going session, it would be appropriate for the network/service provider to store accounting data locally without service interruption and later forward updated data to the 3P-AAA-SP. This interface also supports flexible charging through the adoption of online and offline charging capabilities, as described in detail in the next section. Online charging is analogous to the idea of prepaid services, where, in order to access services, a credit check is first performed on the consumer account and a certain amount is debited or reserved. However, online charging is performed in real-time and can thus influence the session state. Offline charging is less stringent and does not require credit-control facilities. When offline charging is used, the service usage is reported, and charges are applied based on the consumed amount. Generally, this type of charging is less flexible and is typically used for the postpaid services.
- (d)
- 3P-AAA interface d (3P-AAA-SPA/B/C↔3P-AAA-SPB/C/A)This interface carries signaling information between 3P-AAA servers belonging to different classes of 3P-AAA-SPs. When using the services of multiple ANPs/TSPs/VASPs, the consumer must be ensured that the charges applied by these diverse entities are indeed accurate. Thus, after each service session termination, each involved ‘Class A/B’ 3P-AAA-SP will furnish the relevant charging detail record (CDR) for the recently terminated session to the corresponding ‘Class C’ 3P-AAA-SP, so the latter can aggregate the appropriate CDR information and check whether the charges applied have been accurate or not. This is followed by a corresponding request to debit or credit the consumer’s account. As the corresponding messages, along with other accounting and credit-control messages related to the service session, are exchanged over this interface, it must handle various failover scenarios for improved resilience.
2.2.2. 3P-AAA Messages
2.2.3. 3P-AAA Protocol Stack
2.2.4. 3P-AAA Policy-Based Accounting
2.3. Authorization Models
2.3.1. Agent Model
2.3.2. Pull Model
2.3.3. Push Model
2.4. Using Pull Authorization Model for 3P-AAA
- (1)
- 3P-AAA start-up procedure:
- The consumer’s mobile device sends a 3P-AAA-Start-Request message to the SE, which triggers the establishment of a session between the SE and the 3P-AAA server of the corresponding ‘Class C’ 3P-AAA-SP serving this consumer. As a 3P-AAA-service-specific message, supported by the newly proposed 3P-AAA Diameter application, the 3P-AAA-Start-Request message contains a Session Id AVP, as per directions given in Reference [13]. The Session Id AVP is also used in all subsequent messages, e.g., for authorization, accounting, etc., relating to this session, as a means for all involved parties to correlate a particular exchanged message with this session).
- SE forwards the received 3P-AAA-Start-Request message to the ‘Class C’ 3P-AAA server via the local AAA server of the corresponding network/service provider and the 3P-AAA server of the corresponding ‘Class A/B’ 3P-AAA-SP serving this provider. Both servers identify that this request cannot be locally processed (based on information found in the message, e.g., the value of the Destination–Realm AVP) and thus forward it to the next hop.
- The ‘Class C’ 3P-AAA server checks the consumer’s profile, performs general consumer authorization, e.g., to apply a certain payment discount at the end of the service session because the consumer reached a certain credit threshold (the extra service cost in this case is covered by the corresponding ‘Class C’ 3P-AAA-SP), and confirms its readiness to start a third-party accounting for the upcoming service session by returning a 3P-AAA-Start-Answer message. The identified type (prepaid or post-paid) of consumer is also included in this message, e.g., as part of the Consumer-3P-AAA-Data AVP; this information is intended for the SE as means to figure out whether credit control must be subsequently performed. (In the case of a prepaid consumer, the local AAA server or ‘Class A/B’ 3P-AAA server may additionally send a 3P-AAA-Account-Balance-Check-Request message to the ‘Class C’ 3P-AAA server, asking the latter to confirm whether the minimum amount of funds is available [or not] in the consumer’s account.)
- The ‘Class A/B’ 3P-AAA server performs its own service-specific authorization (i.e., the service usage is allowed based on the consumer’s subscription to a service or a group of services, leading to a possible payment discount), and acknowledges its readiness to start a third-party accounting for the upcoming service session by returning a 3P-AAA-Start-Answer message to the local AAA server.
- Acting as a ‘Diameter 3P-AAA proxy’, the local AAA server is responsible for making ‘local accounting policy’ decisions related to service usage and provisioning, and corresponding maintenance of the SE in order to enforce the proper service usage and provide adequate admission control and provisioning. The local AAA server understands the semantics of all messages passing through it and can modify some of these so as to implement policy enforcement or reject others when a local policy is violated [13]. After receiving the 3P-AAA-Start-Answer message from the ‘Class A/B’ 3P-AAA server, the local AAA server performs its own service-specific authorization (i.e., the service usage could be allowed based on a certain QoS level as requested by the consumer or downgraded to another QoS level due to lack of sufficient network/service resources at the moment or lack of sufficient funds in the consumer’s account being signaled by the ‘Class C’ 3P-AAA server), and acknowledges its readiness to start the accounting process for the upcoming service session by returning a 3P-AAA-Start-Answer message to the corresponding SE.
- The SE prepares the service delivery accordingly (as per the QoS level authorized by the local AAA server for the subsequent service provision) and acknowledges this back to the consumer’s mobile device by sending a 3P-AAA-Start-Answer message. This way the 3P-AAA start-up procedure is completed.
- (2)
- Accounting procedure:
- The SE grants access to the consumer’s device to use the service and starts collecting accounting information for this new service session.
- Using the instructions of the ‘Class C’ 3P-AAA server defining the method of forwarding the accounting data (based on the server’s knowledge of the consumer) along with the accounting record timeliness requirements, the SE (periodically) sends the collected accounting records to the server, which provide a snapshot of the current service usage. The periodically sent interim account records are useful in the case of a device reboot or other network problems preventing the delivery of a session record at the end of the service session. The standard Accounting-Request (ACR) messages of the Diameter base protocol are used to send the accounting records to the ‘Class C’ 3P-AAA server, which replies with an Accounting-Answer (ACA) message for each of these to acknowledge or not its reception.
- After obtaining the accounting record(s), a 3P-AAA server may perform additional tasks, such as checking, ordering, correlation, fraud detection, etc. (either immediately after reception of the record or in a post-processing manner), by inspecting the relevant AVPs, as recommended in Reference [13]. In order to limit the financial risk, real-time accounting with time constraints could also be used, as defined in Reference [20], imposing the processing of information on service usage within a finite time window by using the Accounting-Realtime-Required AVP to control the SE behavior when the transfer of accounting records is delayed or unsuccessful.
- A final accounting record (STOP_RECORD), sent in the same fashion, completes the accounting procedure at the end of the service session.
- (3)
- 3P-AAA end procedure:
- The ending of the service session can be initiated either by an AAA server or the SE (e.g., due to lack of remaining credit in the consumer’s account or expiration of the authorized service time, specified in the Session-Timeout AVP), or by the mobile device as per the consumer’s desire/action.
- ○
- In the former case, the entity wishing to end the session sends a 3P-AAA-Termination-Request message backward to the consumer’s mobile device (via the other intermediate entities involved), which replies with a 3P-AAA-Termination-Answer message.
- ○
- In the latter case, the 3P-AAA-Termination-Request message is sent by the consumer’s mobile device to the SE, which replies with a 3P-AAA-Termination-Answer message.
- Subsequently, the SE sends a Diameter base protocol Session-Termination-Request (STR) message to the ‘Class C’ 3P-AAA server (via the local AAA server and ‘Class A/B’ 3P-AAA server) so as to free up resources associated with the provision of the terminated session, and the ‘Class C’ 3P-AAA server replies with a Session-Termination-Answer (STA) message.
- Afterward, the 3P-AAA end procedure continues with relevant balance settings between the ‘Class C’ 3P-AAA server and the ‘Class A/B’ 3P-AAA server with respect to crediting (or debiting) the consumer’s account with any funds which were incorrectly/inappropriately (not) taken by the ‘Class A/B’ 3P-AAA-SP, through the exchange of 3P-AAA-Account-Credit-Request/Answer (or 3P-AAA-Account-Debit-Request/Answer) messages.
3. Third-Party Charging and Billing (3P-C&B)
3.1. 3P-C&B with Credit Control
3.2. 3P-C&B Service Provision Example
3.3. 3P-C&B Scenarios
3.3.1. Scenario 1: Network Access Service Usage without HAC
- (1)
- Start of service session
- Typically, after the mobile device sends an initiation message containing the consumer’s request for usage of a particular service, then the 3P-AAA procedure starts (c.f., Figure 6). After successful completion of this procedure, in the case of a post-paid consumer, session-based credit control (CC) is not required (the 3P-C&B client gets information about that from the ‘Class C’ 3P-AAA server based on the server’s knowledge of the consumer’s payment type), and the service delivery may start immediately.
- If CC is required, then the first CC interrogation is made by the 3P-C&B client (e.g., embedded in SE as shown in Figure 8), before the corresponding SE starts providing the service to the consumer. (The accounting protocol and the CC protocol can be used in parallel, as per the directions given in Reference [20], and as shown in Figure 8.) In the initial Credit Control Request (CCR) message, CCR_Initial, sent by the 3P-C&B client to the ‘Class C’ 3P-C&B server (via the ‘Class A’ 3P-C&B server), the CC-Request-Type AVP is set to the value INITIAL_REQUEST. If the 3P-C&B client knows the cost of the service usage, then the monetary amount to be charged is included in the Requested-Service-Unit AVP; otherwise, the Requested-Service-Unit AVP contains the number of requested service events of type “time”, “volume”, or another service-specific type, as per Reference [20].
- After receiving the CCR_Initial message, the ‘Class A’ 3P-C&B server rates the service event (i.e., converts the requested service units into corresponding monetary units), populates the CCR_Initial message with the amount of requested monetary units, and forwards this message to the corresponding ‘Class C’ 3P-C&B server, belonging to the 3P-AAA-SP serving that particular consumer, in order to make a credit reservation (i.e., reserve the corresponding monetary amount from the consumer’s account) for covering the cost of the requested service event. The type of Requested-Service-Unit AVP in this populated CCR_Initial message is “money”.
- If the ‘Class C’ 3P-C&B server approves the requested credit authorization, then it reserves the relevant monetary amount (e.g., 5 Euro) from the consumer’s account and returns a Credit Control Answer (CCA) message with a Granted-Service-Unit AVP containing this amount to the ‘Class A’ 3P-C&B server, which in turn converts it into the corresponding service units (e.g., one hour of broadband Internet access) and sends a CCA message, containing these units (in the Granted-Service-Unit AVP(s) and other CC-specific AVPs) to the 3P-C&B client. Additionally, the ‘Class A’ 3P-C&B server may set a validity time and may include a Credit-Control-Failure-Handling AVP and a Direct-Debiting-Failure-Handling AVP so as to direct to the client on what to do should the sending of CC messages to it be temporarily prevented, as part of the failure procedure described in Reference [20].
- If the ‘Class A’ 3P-C&B server determines that no further control is needed for the requested service, then it may include a result code indicating that no credit control is applicable (at the command level, this code implies that the credit-control session must be terminated [20]). This may happen when the service is provided free of charge either to all consumers or just to this particular qualifying consumer (e.g., a retired person who is granted limited free-of-charge Internet access). In both cases, this decision is made by the ‘Class A’ 3P-C&B server, but in the latter case (i.e., an individual consumer), this is done after a consultation with the ‘Class C’ 3P-C&B server.
- Upon receiving a CCA message (from the ‘Class A’ 3P-C&B server) with the Granted-Service-Unit AVP(s), the 3P-C&B client grants usage of the service to the consumer (until there is a need to send a new CCR message to the ‘Class C’ 3P-C&B server), and the service session starts.
- (2)
- During service session
- The 3P-C&B client may generate CCR_Update message(s) when needed during the service session by using the respective CC commands. Regarding the accounting, SE starts sending accounting records (AccRec) to the corresponding ‘Class C’ 3P-AAA server when the service delivery starts and continues to do so whenever needed until the end of the service session, following the recommendations in Reference [20].
- For instance, the 3P-C&B client sends a new intermediate request message (CCR_Update) to the ‘Class C’ 3P-C&B server (via the ‘Class A’ 3P-C&B server) each time all of the granted service units for a particular unit type are (about to be) spent by the consumer or the validity time has expired (this should be done well in advance of the expiration of the previous request so as to avoid interruption of the provision of service). Even if the granted service units reserved by the 3P-C&B server have not been spent upon expiration of the validity time, the 3P-C&B client must send a new CCR_Update request to the server.
- There could also be events occurring in the middle of the service session (e.g., a 3P-AAA update or HAC execution) which might affect the charging of the current service events. In such cases, a new CCR_Update is sent by the 3P-C&B client, including information related to the service event, even if all of the granted service units have not been spent or the validity time has not expired.
- After receiving a new CCR_Update message, the ‘Class A’ 3P-C&B server rates the service event (i.e., converts the requested/used service units into the corresponding monetary units), populates the CCR_Update message with the amount of the requested/used monetary units, and forwards this message to the corresponding ‘Class C’ 3P-C&B server, which deducts/adds the used/unused amount of monetary units from/to the consumer’s account, allocates a new quota as per the newly requested service event, and confirms this by returning a CCA message as a response to the 3P-C&B client.
- There can be several such intermediate interrogations (i.e., several exchanges of CCR_Update/CCA messages) during the service session. A CCA message may include a Final-Unit-Indication AVP or a QoS-Final-Unit-Indication AVP to indicate that it contains the final units for the service, as described in Reference [20].
- (3)
- End of service session
- With the end of the service delivery, a CCR_Termination message is sent by the 3P-C&B client to the ‘Class C’ 3P-C&B server (via the ‘Class A’ 3P-C&B server) in order to credit the unused units to the consumer’s account and finish the credit-control session.
- On receipt of the CCR_Termination message, the ‘Class A’ 3P-C&B server converts the used service units into corresponding monetary units and forwards the populated CCR_Termination message to the corresponding ‘Class C’ 3P-C&B server to refund the consumer’s account with the unused reserved credit amount.
- When this is accomplished by the ‘Class C’ 3P-C&B server, it acknowledges the session termination by sending back a CCA message as a response to the 3P-C&B client.
- This is followed by sending the final accounting records and a STR/STA message exchange between the SE and the ‘Class C’ 3P-AAA server (via the local AAA server and the ‘Class A’ 3P-AAA server).
- If, during an ongoing service session, the consumer logs off (e.g., a ‘final-unit indication’ causes a consumer’s logoff upon consumption of the final granted units as per the local policy) or becomes inactive for a long period of time, according to application-specific policy, the SE sends a STR message to the corresponding ‘Class C’ 3P-AAA server, which confirms the session termination with a STA message.
3.3.2. Scenario 2: (Value-Added) Teleservice Usage without HAC
3.3.3. Scenario 3: (Value-Added) Teleservice Usage with a VASP/TSP-Initiated HAC
3.3.4. Scenario 4: (Value-Added) Teleservice Usage with a Consumer-Initiated HAC
3.3.5. One-Time Event Scenarios
- (1)
- (2)
- Verifying that a prepaid consumer’s account balance covers the cost of the requested service (c.f., the observations noted above on prepaid schemes)—performed (without making any credit reservations at the time of the inquiry) either by a C&B client, as in Reference [20], or directly by a consumer through exchanging the newly defined 3P-AAA-Account-Balance-Check-Request/Answer messages (c.f., Table 1) with the corresponding ‘Class C’ 3P-C&B server.
- (3)
- (4)
- (5)
- Account top-up—initiated either by a C&B client during a graceful service termination as in Reference [20] or by a (prepaid) consumer (at any time) by exchanging the newly defined 3P-AAA-Account-Top-Up-Request/Answer messages (c.f., Table 1) with the corresponding ‘Class C’ 3P-C&B server (or other entity; c.f., observations on prepaid credit above).
- (6)
- Combined one-time event scenarios—these may include, for instance, checking the account balance followed immediately by direct debiting (without establishing a credit-control session), similarly to what is described in Reference [20] for sending multimedia messaging service (MMS) messages. However, an even more sophisticated use of this is envisaged here for 3P-C&B. For instance, if the account balance check shows that there are insufficient funds remaining in the (prepaid) consumer’s account to send a MMS message, but that the account can cover sending a short messaging service (SMS) message, then the TSP may suggest to the consumer that he/she send only the textual part of his/her MMS message in the form of an SMS message, and, if he/she agrees, then the TSP proceeds with this and instructs its ‘Class B’ 3P-AAA server to request (from the corresponding ‘Class C’ 3P-AAA server) a direct debit from the consumer’s account for that service event. Otherwise, the TSP may inform the consumer of the insufficient credit in his/her account, so that he/she could initiate an account top-up by means of the newly defined 3P-AAA-Account-Top-Up-Request/Answer messages (c.f., Table 1), after which the MMS message could be successfully sent.
3.4. Inter-3P-AAA-SP Protocol
3.5. 3P-C&B for Composite Teleservices
4. Conclusions
Author Contributions
Funding
Data Availability Statement
Acknowledgments
Conflicts of Interest
Appendix A
| Abbreviation | Full Name |
|---|---|
| AAA | Authentication, Authorization and Accounting |
| ABC&S | Always Best Connected and best Served |
| AccRec | Accounting Record |
| ADA | Advertisement, Discovery and Association |
| ANP | Access Network Provider |
| ASI | Application-Specific Information |
| ASM | Application-Specific Module |
| AVP | Attribute Value Pair |
| CBM | Consumer-Based techno-business Model |
| C&B | Charging and Billing |
| CC | Credit Control |
| CCA | Credit Control Answer |
| CCR | Credit Control Request |
| CDR | Charging Detail Record |
| CIM | Consumer Identity Module |
| HAC | Hot Access network Change |
| IHN | Integrated Heterogeneous Networking |
| QoS | Quality of Service |
| SBM | Subscriber-Based techno-business Model |
| SE | Service Equipment |
| SLA | Service Level Agreement |
| STA | Session Termination Answer |
| STR | Session Termination Request |
| TSP | Teleservice Provider |
| TTP | Trusted Third Party |
| UCWW | Ubiquitous Consumer Wireless World |
| VASP | Value-Added Service Provider |
| WBC | Wireless Billboard Channel |
| 3P-AAA | Third-Party AAA |
| 3P-AAA-SP | Third-Party AAA Service Provider |
| 3P-C&B | Third-Party Charging and Billing |
References
- O’Droma, M.; Ganchev, I. Toward a ubiquitous consumer wireless world. IEEE Wirel. Commun. 2007, 14, 52–63. [Google Scholar] [CrossRef]
- O’Droma, M.; Ganchev, I. The Creation of a ubiquitous consumer wireless world through strategic ITU-T standardization. IEEE Commun. Mag. 2010, 48, 158–165. [Google Scholar] [CrossRef]
- Ganchev, I.; Ji, Z.; O’Droma, M. UCWW Cloud-based ABC&S Mobile App. In Proceedings of the1st URSI Atlantic Radio Science Conference (URSI AT-RASC 2015), Gran Canaria, Canary Islands, Spain, 18–25 May 2015. [Google Scholar] [CrossRef]
- Noll, J.; Wagner, M.; Paolucci, M.; Lillevold, E.; Zhdanova, A.V.; Chowdhury, M.M.R.; Iqbal, K.; Roman, D. Semantic Services (WWRF WG2 White Paper WG2-WPxx Version 0.90). 2007. Available online: https://www.researchgate.net/publication/330011041_Semantic_Services_WWRF_WG2_White_Paper_WG2-WPxx_Version_090 (accessed on 13 January 2023).
- Andersson, C.; Freeman, D.; James, I.; Johnston, A.; Ljung, S. Mobile Media and Applications—From Concept to Cash; John Wiley & Sons, Ltd.: Chichester, UK, 2006. [Google Scholar]
- Murata, Y.; Hasegawa, M.; Murakami, H.; Harada, H.; Kato, S. The architecture and a business model for the open heterogeneous mobile network. IEEE Commun. Mag. 2009, 47, 95–101. [Google Scholar] [CrossRef]
- GSMA. GSMA Pay-Buy-Mobile Business Opportunity Analysis; Public White Paper; GSMA: London, UK, 2007. [Google Scholar]
- Tairov, D.; Ganchev, I.; O’Droma, M. Signaling messages and AVPs for 3P-AAA framework. In Proceedings of the 5th International Conference on Next Generation Mobile Applications, Services, and Technologies (NGMAST 2011), Cardiff, Wales, UK, 14–16 September 2011. [Google Scholar] [CrossRef]
- Ganchev, I. A cohesive techno-business vision for future wireless networking. Int. J. Inf. Technol. Knowl. 2016, 10, 111–136. [Google Scholar]
- Oracle. Specifications for the Java Card 3 Platform Version 3.0.5, Classic edition; Oracle: Austin, TX, USA, 2015. [Google Scholar]
- Zhanlin, J.; Ganchev, I.; O’Droma, M. On WBC Service Layer for UCWW. In Proceedings of the 9th IFIP International Conference on Mobile Wireless Communications Networks (IFIP MWCN’07), Cork, Ireland, 19–21 September 2007. [Google Scholar] [CrossRef]
- Ganchev, I.; O’Droma, M.S.; Jakab, J.; Ji, Z.; Tairov, D. A new global ubiquitous consumer environment for 4G wireless communications. In Fourth-Generation Wireless Networks: Applications and Innovations; Adibi, S., Mobasher, A., Tofigh, T., Eds.; IGI Global Academic Book Publishers: Hershey, PA, USA, 2010; pp. 20–45. [Google Scholar] [CrossRef]
- IETF. RFC 6733: Diameter Base Protocol; IETF: Reston, VA, USA, 2012. [Google Scholar]
- Tairov, D.; Ganchev, I.; O’Droma, M. Third-Party AAA Framework and Signaling in UCWW. In Proceedings of the 7th International Conference on Wireless Communications, Networking and Mobile Computing (WiCOM 2011), Wuhan, China, 23–25 September 2011. [Google Scholar] [CrossRef]
- Jakab, J.; Ganchev, I.; O’Droma, M. Third-party charging and billing for the ubiquitous consumer wireless world. Int. J. Commun. Antenna Propag. 2011, 1, 136–144. [Google Scholar]
- IETF. RFC 2903: Generic AAA Architecture; IETF: Reston, VA, USA, 2000. [Google Scholar]
- IETF. RFC 3334: Policy-Based Accounting; IETF: Reston, VA, USA, 2002. [Google Scholar]
- Siebert, M.; Chaouchi, H.; Armuelles, I.; Passas, N.; Ganchev, I.; O’Droma, M. System and Service Integration in Heterogeneous Networks by a Policy Based Network Architecture. In Proceedings of the 5th European Wireless Conference on Mobile and Wireless Systems beyond 3G (EW04), Barcelona, Spain, 24–27 February 2004. [Google Scholar]
- IETF. RFC 2904: AAA Authorization Framework; IETF: Reston, VA, USA, 2000. [Google Scholar]
- IETF. RFC 8506: Diameter Credit-Control Application; IETF: Reston, VA, USA, 2019. [Google Scholar]
- Jakab, J.; Ganchev, I.; O’Droma, M. Third-party AAA and corresponding Charging and Billing of Services. In Proceedings of the COST ACROSS 3rd MC & WG3 Meeting on “Autonomous Control for a Reliable Internet of Services”, Larnaca, Cyprus, 23–24 October 2014. [Google Scholar]
- IETF. RFC 2975: Introduction to Accounting Management; IETF: Reston, VA, USA, 2000. [Google Scholar]
- Jakab, J. Authorization Framework, Policy Based Accounting, AA Models, 3P-AAA & 3P-C&B Architecture; TRC Interim Ph.D. Project Report; Telecommunication Research Center (TRC), University of Limerick: Limerick, Ireland, 2007. [Google Scholar]
- Jakab, J.; Ganchev, I.; O’Droma, M. A New Charging and Billing Model and Architecture for the Ubiquitous Consumer Wireless World. In Proceedings of the Anniversary International Conference on Research and Education in Mathematics, Informatics and Their Applications (REMIA 2010), Plovdiv, Bulgaria, 10–12 December 2010. [Google Scholar]
- IETF. RFC 6929: Remote Authentication Dial In User Service (RADIUS) Protocol Extensions; IETF: Reston, VA, USA, 2013. [Google Scholar]








| Message | 3P-AAA Interface a | 3P-AAA Interface b | 3P-AAA Interface c | 3P-AAA Interface d |
|---|---|---|---|---|
| 3P-AAA-Start-Request/Answer | √ | √ | √ | |
| 3P-AAA-Update-Request/Answer | √ | √ | √ | |
| 3P-AAA-Service-Cost-Enquiry- Request/Answer | √ | √ | ||
| 3P-AAA-Account-Balance-Check- Request/Answer | √ | √ | √ | |
| 3P-AAA-Account-Top-Up- Request/Answer | √ | √ | ||
| 3P-AAA-Termination-Request/ Answer | √ | √ | √ | |
| 3P-AAA-Account-Debit-Request/ Answer | √ | |||
| 3P-AAA-Account-Credit-Request/ Answer | √ | |||
| 3P-AAA-Furnish-CDR-Request/ Answer | √ |
| No. | Name | Description |
|---|---|---|
| 1 | Authentication and authorization request | This message is sent by the consumer’s mobile device (on behalf of the consumer who needs a particular service) to the local AAA server of the corresponding ANP/TSP/VASP (providing that service). |
| 2 | Authentication and authorization request | This message is forwarded by the local AAA server to the corresponding 3P-AAA-SP’s server for the authentication and authorization of the consumer. |
| 3 | Authentication and authorization reply | This is the reply of the 3P-AAA-SP’s server sent back to the local AAA server. The 3P-AAA-SP’s server first applies policy fitting to the authentication and authorization request in order to make a decision (i.e., approving or denying it). If an approval is granted, then this is communicated back to the local AAA server along with the corresponding extra-domain 3P-AAA accounting policy (stored on the 3P-AAA-SP side) piggybacked onto this message. |
| 4 | Service setup request | This message is sent by the local AAA server to the relevant SE asking it to set up the requested service. The local AAA server first evaluates the retrieved extra-domain 3P-AAA accounting policy, then combines it with the local accounting policy and enforces the result on the corresponding SE (in addition to sending accounting configuration information). For instance, a NAS may enforce destination IP address limits via filters, or a QoS router may enforce QoS restrictions on passing IP packets, as per Reference [19]. |
| 5 | Service setup reply | After setting up the requested service, SE acknowledging this to the local AAA server. |
| 6 | Authentication and authorization reply | This is the reply of the local AAA server sent back to the consumer’s mobile device, telling it that the authentication and authorization process has been completed and that the service has been set up with the specified parameters. An indication of the SE location could also be sent along with this message. |
| 7 | Service request | With this message, if the consumer’s mobile device accepts the service setup with the specified parameters, it requests the provision of the service from the respective SE. |
| 8 | Service reply | This is the reply of SE sent back to the consumer’s mobile device to confirm the service provision. After that, the SE immediately starts providing the requested service. |
| 9 | Accounting indication | These are interim accounting indication messages that are sent regularly by the SE (through the local AAA server towards the 3P-AAA-SP’s server), as per Reference [22], e.g., due to using a tariff with variable price, i.e., higher price during peak hours compared to off-peak hours, or change in the tariff during an ongoing service session as a result of ANP-driven roaming (usually consumer-transparent in operation, but perhaps not so in cost/accounting), or re-authorization of a service session with improved QoS. The latter could happen, for instance, along with a consumer-driven hot access network change (HAC). The HAC is analogous to the vertical handover concept in the existing SBM-based wireless access networks, but its structure, as a consumer-driven integrated heterogeneous network (IHN), the reasons for it, and its consequences are quite different, so a different term is coined for the CBM model. A typical ABC&S reason for HAC would be the availability of a better access option and offer from another access network for an ongoing teleservice. The HAC execution, which could be automated on the back of a consumer QoS policy, results in the production of accounting records for each part, i.e., in relation to the network access service consumed before and after the HAC execution, usually from two different ANPs, i.e., when an HAC occurs, the first ANP service transaction is closed just as though the service terminated, and the second one is independently commenced with the ANP, and all this while the service perception for both the consumer and the TSP/VASP is of a single teleservice and transaction. Additional summarization of the interim accounting data and the elimination of duplicate data [22] may be performed by the local AAA server before forwarding the data to the 3P-AAA-SP’s server. At the end of the service session, a similar end-of-session accounting indication message is delivered to the 3P-AAA-SP’s server, which translates all accounting data received into a session record. |
| No. | Name | Description |
|---|---|---|
| 1 | Service request | This message is sent by the consumer’s mobile device on behalf of the consumer to request a particular service directly from the respective SE providing it. This message may also contain a consumer’s accounting policy indication. |
| 2 | Authentication and authorization request | This message is sent by the SE to the local AAA server of the ANP/TSP/VASP with a request to authenticate the consumer and authorize him/her to use the requested service. |
| 3 | Authentication and authorization request | This message is forwarded by the local AAA server to the 3P-AAA-SP’s server for authentication and authorization of the consumer. |
| 4 | Authentication and authorization reply | This is the reply of the 3P-AAA-SP’s server sent back to the local AAA server. The 3P-AAA-SP’s server first applies policy fitting to the authentication and authorization request in order to make a decision (i.e., approving or denying it). If an approval is granted, then this is communicated back to the local AAA server along with the corresponding extra-domain 3P-AAA accounting policy (stored on the 3P-AAA-SP side) piggybacked onto this message. |
| 5 | Authentication and authorization reply & Service setup request | This message is sent back by the local AAA server to the SE. The local AAA server first evaluates the retrieved extra-domain 3P-AAA accounting policy, then combines it with the local accounting policy and enforces the result on the corresponding SE (in addition to sending accounting configuration details). |
| 6 | Service reply | This is the SE’s reply sent back to the consumer’s mobile device telling it that the authentication and authorization process has been completed and that the requested service has been set up with the specified parameters. After that, the SE immediately starts providing the service. |
| 7 | Accounting indication | During (and at the end of) the service session, such interim (and end-of-session) accounting indication messages are sent by the SE through the local AAA server to the 3P-AAA-SP’s server. |
| No. | Name | Description |
|---|---|---|
| 1 | Ticket request | This message is used by the consumer’s mobile device (before requesting the actual ANP’s/TSP’s/VASP’s service) to ask the corresponding 3P-AAA-SP’s server for a ticket (with some time limit imposed upon it) to be used subsequently with the chosen ANP/TSP/VASP. |
| 2 | Ticket reply | This message contains the ticket, issued by the 3P-AAA-SP’s server, verifying that the consumer has an up-to-date account with the corresponding 3P-AAA-SP. The ticket is digitally signed using the 3P-AAA-SP’s private key. |
| 3 | Authentication and authorization request | This message is sent by the consumer’s mobile device (on behalf of the consumer who needs a particular service) to the local AAA server of the corresponding ANP/TSP/VASP (providing that service). The message contains the obtained 3P-AAA-SP’s ticket (along with the consumer‘s accounting policy indication, if any) for checking (using the 3P-AAA-SP’s public key) and validation (based on the established trust relationship between the ANP/TSP/VASP and the 3P-AAA-SP) by the local AAA server. |
| 4 | Accounting policy request | This message is forwarded by the local AAA server to the corresponding 3P-AAA-SP’s server in order to request the extra-domain 3P-AAA accounting policy. |
| 5 | Accounting policy reply | This is the reply of the 3P-AAA-SP’s server to the local AAA server, containing the requested extra-domain 3P-AAA accounting policy. |
| 6 | Service setup request | This message is sent by the local AAA server to the relevant SE, asking it to set up the requested service. The local AAA server first evaluates the retrieved extra-domain 3P-AAA accounting policy, then combines it with the local accounting policy and enforces the result on the SE (along with also sending accounting configuration information). |
| 7 | Service setup reply | After setting up the requested service, SE acknowledges this to the local AAA server. |
| 8 | Authentication and authorization reply | This is the reply of the local AAA server sent back to the consumer’s mobile device, telling it that the authentication and authorization process has been completed and that the service has been set up with specified parameters. This message contains another ticket, which is digitally signed by the local AAA server using the private key of the corresponding ANP/TSP/VASP. An indication of the SE location could also be sent along with this message. |
| 9 | Service request | With this message, if the consumer’s mobile device accepts the service setup with the specified parameters, it requests the provision of the service from the respective SE, by also including the ticket issued by the corresponding ANP/TSP/VASP. SE uses the ticket to verify that the request was approved by the local AAA server. |
| 10 | Service reply | This is the reply of the SE sent back to the consumer’s mobile device to confirm the service provision. After that, the SE immediately starts providing the requested service. |
| 11 | Accounting indication | During (and at the end of) the service session, such interim (and end-of-session) accounting indication messages are sent by the SE through the local AAA server and towards the 3P-AAA-SP’s server. |
Disclaimer/Publisher’s Note: The statements, opinions and data contained in all publications are solely those of the individual author(s) and contributor(s) and not of MDPI and/or the editor(s). MDPI and/or the editor(s) disclaim responsibility for any injury to people or property resulting from any ideas, methods, instructions or products referred to in the content. |
© 2023 by the authors. Licensee MDPI, Basel, Switzerland. This article is an open access article distributed under the terms and conditions of the Creative Commons Attribution (CC BY) license (https://creativecommons.org/licenses/by/4.0/).
Share and Cite
Ganchev, I.; O’Droma, M. Outsourcing Authentication, Authorization and Accounting, and Charging and Billing Services to Trusted Third Parties for Future Consumer-Oriented Wireless Communications. Electronics 2023, 12, 558. https://doi.org/10.3390/electronics12030558
Ganchev I, O’Droma M. Outsourcing Authentication, Authorization and Accounting, and Charging and Billing Services to Trusted Third Parties for Future Consumer-Oriented Wireless Communications. Electronics. 2023; 12(3):558. https://doi.org/10.3390/electronics12030558
Chicago/Turabian StyleGanchev, Ivan, and Máirtín O’Droma. 2023. "Outsourcing Authentication, Authorization and Accounting, and Charging and Billing Services to Trusted Third Parties for Future Consumer-Oriented Wireless Communications" Electronics 12, no. 3: 558. https://doi.org/10.3390/electronics12030558
APA StyleGanchev, I., & O’Droma, M. (2023). Outsourcing Authentication, Authorization and Accounting, and Charging and Billing Services to Trusted Third Parties for Future Consumer-Oriented Wireless Communications. Electronics, 12(3), 558. https://doi.org/10.3390/electronics12030558
