Next Article in Journal
A Multilayered Preprocessing Approach for Recognition and Classification of Malicious Social Network Messages
Previous Article in Journal
Efficient Layered Parallel Architecture and Application for Large Matrix LDPC Decoder
error_outline You can access the new MDPI.com website here. Explore and share your feedback with us.
 
 
Font Type:
Arial Georgia Verdana
Font Size:
Aa Aa Aa
Line Spacing:
Column Width:
Background:
Article

vim: Research on OWL-Based Vocabulary Ontology Construction Method for Units of Measurement

1
The School of Optics and Electronic Technology, China Jiliang University, Hangzhou 310018, China
2
Chinese Institute of Metrology Science, Beijing 100029, China
*
Author to whom correspondence should be addressed.
Electronics 2023, 12(18), 3783; https://doi.org/10.3390/electronics12183783
Submission received: 11 August 2023 / Revised: 4 September 2023 / Accepted: 5 September 2023 / Published: 7 September 2023
(This article belongs to the Section Computer Science & Engineering)

Abstract

:
The advent of the digital era has put forward an urgent demand for the digitization of units of measurement, and the construction of unit ontology is an important method to realize the digitization of units of measurement. However, the existing unit ontology is at the preliminary research stage, especially the bilingual unit of measurement suitable for the construction of Digital China. Based on the Web Ontology Language (OWL), a bilingual unit of measurement ontology, vim, is designed and constructed using the Seven Steps to Ontology Development approach. vim provides a standardized, interoperable, and unified architecture to realize the bilingual digital representation of units in the International Vocabulary of Metrology—Basic and general concepts (VIM) and from the Chinese metrological technical specification JJF 1001-2011 General Terms in Metrology and Their Definitions. The ontology was verified for machine readability, knowledge reasoning capability, and semantic retrieval and applied. The experimental results show that the vim ontology can achieve machine readability with correct syntax, logical consistency, and validity, and can facilitate data communication and sharing. Furthermore, a comparison between vim, OM, and QUDT was conducted. OM and QUDT serve as representative instances in the field of ontology for units. The construction of this ontology lays the foundation for realizing the digitization and standardization of China’s unit of measurement, as well as the machine-readability, interoperability, and sharing of domestic and foreign metrology test data and metrology certificates.

1. Introduction

The digital transformation of metrology is one of the strategic challenges clearly identified by the International Committee for Weights and Measures (CIPM) towards the 2030+ strategy [1]. In November 2022, the 27th World Conference on Metrology formed a resolution on “Global Digitalization and the International System of Units” [2], which not only indicates that the digital transformation of metrology is the consensus of the world metrology community, but also signifies that the digitalization of metrology is based on the International System of Units (SI) as the core of the digital framework. The digitization of units of measurement requires the development of a machine-readable SI format for measurement data in digital communications [3].
Scientific research relies heavily on measurements, and units are a central concept in measuring the physical world [4]; quantitative measurements are meaningless without a clear description of the units being measured [5] and can be even more problematic when it comes to using machines for large-scale analysis of data [6]. In order for units of measurement to continue to serve society in an increasingly digital world, the CIPM established the CIPM Task Group on the Digital SI (TG-DSI) to study the digitization of units of measurement [7].
An ontology is a formal knowledge representation used to describe concepts and relationships in a domain. Due to its benefits of knowledge sharing, semantic interpretation, and extensibility, it has become a solution to digitize the vocabulary of units [8,9]. The importance of unit ontologies has also been recognized by the W3C Semantic Web Best Practices and Development (SWBPD) working group [10].
Within the unit domain, several different ontologies exist [11,12,13]: Quantities, Units, Dimensions, and Data Types Ontologies (QUDT) [14], which were developed under the NASA Exploration Initiatives Ontology Models (NEXIOM) project; Ontologies Quantities, Units, Dimensions, Values (QUDV) [15], a joint collaboration between the SysML 1.2 Revision Task Force and the OMG MARTE Specification Group, aims to define the system model using of unit systems; Ontology of units of Measure (OM), created by Hajo Rijgersberg [16] and others, is an ontology developed in the context of food research, with a focus on units, quantities, measures, and dimensions.
For the field of Chinese units of measurement, most of the current unit ontologies, such as QUDT, QUDV, OM, etc. [17], are presented in English, which may make it difficult for Chinese users to understand and use the content of the ontologies, and cannot meet the requirements of the Chinese measurement field for measurement traceability. Furthermore, the expressions about units in Chinese metrology vocabulary are also partially different from the ontologies developed abroad, which does not facilitate unit conversion and calculation. Thirdly, most of the institutions that develop unit ontologies are not metrology institutions, which may lead to irregular and inaccurate unit descriptions. In order to solve the above problems, it is necessary to construct a set of unit vocabulary ontologies that conform to the Chinese metrology domain and ensure consistency and interoperability with international unit standards to provide a unified framework for standardized metrology. This paper’s main contributions are the following:
(1)
Addressing the issues of standardization and contextual differences in the ontology descriptions of measurement unit vocabulary, this paper constructs an ontology suitable for the field of measurement unit vocabulary, named “vim”, based on Chinese national standards, metrology technical specifications, and international standards such as the International System of Units and its applications [18], the SI manual published by the International Bureau of Weights and Measures (BIPM) [19], etc.
(2)
By adopting the provisions concerning quantity and units found in the International vocabulary of metrology—Basic and general concepts (VIM) [20] and the provisions of the chapter on quantities and units in JJF 1001-2011 [21], this paper provides a unified unit standard and reference framework for the digitization system to facilitate the digital expression and sharing of units, and to provide a basis and reference for the digitization application of units.
The following sections of this paper are organized as follows: Section 2 will detail the construction of the ontology. Section 3 will focus on verifying the ontology’s grammatical accuracy, logical consistency, and knowledge inference capabilities. This will involve the use of the Ontology Pitfall Scanner (OOPS!) [22], the application of the RDFlib library, the creation of Semantic Web Rule Language (SWRL) rules [23], as well as the utilization of the Pellet reasoner within Protégé [24] and the writing of SPARQL protocol and the RDF query language (SPARQL) [25] queries. Subsequently, in Section 4, the practical application of the ontology on publicly available datasets will be discussed. Section 5 will compare with OM and QUDT, demonstrating the ontology’s advantages in terms of ontology model selection, application domains, and multilingual support. Finally, Section 6 provides conclusions and future work.

2. Materials and Methods

2.1. Ontology Construction Method and Tool

To achieve the construction of unit vocabulary ontologies, this paper compares the more mature ontology construction methods, including the TOVE method [26], IDEF5 method [27], skeleton method [28], METHONTOLOGY method [29], and Seven Steps to Ontology Development method [30]. In Table 1, we summarize the advantages and disadvantages of these ontology construction methods.
While most of the first four approaches are applicable to enterprise modeling, in contrast, the Seven-Step method provides us with a structured and systematic approach that helps to ensure clarity and consistency in the classes, properties, and relationships defined in the ontology. Furthermore, the Seven-Step method emphasizes the extensibility of ontologies and their suitability for constructing domain-specific knowledge ontologies. Currently, the main tools used for ontology construction are Protégé and WebOnto [31]. Among them, Protégé is a tool developed by the Center for Bioinformatics Research at Stanford University School of Medicine based on JAVA language. Due to its support for the Chinese language and its compatibility with the Seven-Step method, as well as its various advantages such as the integration of the open-source OWL 2 reasoner Pellet [32] developed by the MindSwap Laboratory at the University of Maryland, College Park, it has become the preferred tool for ontology construction. Therefore, this paper follows the Seven-Step method as a guiding approach and utilizes the Protégé 5.5.0 tool to construct the ontology in the field of units, referred to as “vim”.
The vim ontology building process is shown in Figure 1, which is divided into two parts: unit of measure related concepts and ontology building process. The concept of units of measurement related concepts refers to the collection and collation of information related to units of measurement, including our national standards, technical specifications of measurement and international standards, etc. The ontology construction process of unit of measurement vocabulary is based on the extraction of the above information and is divided into two main parts as follows:
(1)
vim ontology construction: Formal representation of knowledge in the domain of units using tools and ontology languages, which includes first extracting the core information required for ontology construction, and then defining classes, hierarchies, and attributes using a combination of top-down and bottom-up approaches. Moreover, in order to improve efficiency and ensure the reliability and wide applicability of ontology construction, this paper applies the rich knowledge of QUDT (v2.1.24) to vim to reduce blind exploration in the construction process and to improve the quality and applicability of vim. The brief description of each step is as follows:
(1)
Determining Knowledge of Measurement Unit: First, the domain and scope of the unit ontology needs to be defined. vim ontology primarily focuses on the vocabulary of measurement units, and we plan to apply this ontology in fields such as metrology, science, and engineering practice. Secondly, it is essential to enumerate what the important terms in the ontology are, such as which system of units the unit comes from, what quantities a unit can be used to describe, etc. Terms related to quantities also encompass specifying the source system of quantities of a quantity and identifying the applicable units for that quantity. These details are critical to the accurate definition of the ontology.
(2)
Defining Hierarchy Relationships between Classes: Based on the terms listed in the first step and the collected standards, we organize the information to determine which concepts should be defined as classes. Additionally, it is also necessary to establish the hierarchical structure among these classes. This process begins with the most fundamental concepts in the domain of units and progressively refines them, for instance, starting from the concept of “unit”, refinement of SI units and non-SI units, which in turn can be further subdivided.
(3)
Defining Object Properties of Classes: After completing the definition of classes and the division of hierarchical structure, it is essential to further define the relationship between classes, including the affiliation between units and system of units, among others. At the same time, based on the sorting out of the relationship between classes, it is vital to restrict the attributes of classes, including the type of attributes, the domain, and the range. To illustrate, an object property “hasQuantity” is used to represent the relationship between units and quantities. The domain constraints specify that the property can only be associated with the class “Unit” and the value domain constraints determine that it can only be linked to instances of the class “Quantity”, e.g., kilogram (kg) → hasQuantity → Mass. These steps are instrumental in ensuring that the definitions of classes and properties in the unit ontology possess clear semantics and that their proper usage is guaranteed. This further enhances the accuracy and consistency of the ontology.
(4)
Defining Data Properties of Classes: When defining the data properties of a class, as with object properties, specific restrictions need to be placed on the attributes. Namely, for the data property “unitSymbol”, it is used to represent the unit symbol. The definition domain of this property should be restricted to the unit class in the ontology and the value domain should be xsd:string, e.g., meter (m) → unitSymbol → “m”.
(5)
Creating Instances: The specifics can be instantiated after confirming the ontology. To define an instance of a class, the following three steps need to be performed: firstly, the class to be instantiated is selected; next, a single individual of the class is created; and finally, choose the relevant object properties and data properties to describe that individual. During the creation process, the description of the content of the instance is subject to the definitions of the standard reference document.
(2)
vim ontology verification: Constructing an ontology is not a task that can be accomplished quickly. During the construction process, a certain degree of error and redundancy may occur due to the limitations of the constructor’s own perceptions. Therefore, assessment and revision of the ontology is necessary. Machine readability, knowledge reasoning ability, and semantic retrieval verification of ontologies to ensure the syntactic correctness and logical consistency of ontologies are necessary, so that they can be correctly understood and processed by machines, and effectively improve the trustworthiness and applicability of ontologies. The vim ontology is built to be continuously extended and iteratively updated as vocabularies or official national documents change to ensure that it meets the needs of the metrology domain, keeps pace with the times, and achieves high performance and availability.

2.2. Ontology Construction

Resource Description Framework (RDF) [33], Resource Description Framework Schema (RDFS) [34], and Web Ontology Language (OWL) [35] are the W3C-recommended ontology description languages, which are based on Extensible Markup Language (XML), to write metadata (data that describe data), i.e., to address semantic issues so that machines can understand the data and process them. vim was built using OWL2 [36]. OWL was chosen because it is more interoperable and more suitable for web information representation and sharing than XML and RDF(S). Table 2 lists the common vocabulary and examples of OWL2. The structure of the vim-Ontology is shown as follows:
vim-Ontology ⊃ {C,P,R}
where C refers to concepts related to the unit of measure domain, P refers to attributes including object attributes and data attributes, and R refers to rules of inference (optional).
In order to standardize the information description in the ontology and enhance interoperability, the vim ontology introduces the Simple Knowledge Organization System (SKOS) core vocabulary [37]. Meanwhile, to address the usability of the ontology in a multilingual environment, vim adopts bilingual descriptions, including rdfs:label for English and rdfs:alternative label for Chinese, which enable users to understand the concepts and terms in the ontology more deeply and thus apply the knowledge in the ontology more accurately.

2.2.1. Determination of Knowledge of Unit of Measurement

The use of accurate and standardized units of measurement helps to improve the accuracy and standardization of data. In this paper, manual knowledge extraction is based on our national mandatory/recommended standards, metrological technical specifications, international standards, and the content needed to actually describe the units, which include 13 national standards, 2 metrological technical specifications, 15 international standards, and more than 20 academic studies, such as JJF 1001-2011, GB 3100-1993 International System of Units and its application, SI Brochure (9th edition), etc. The specific contents are listed in Table A1.
By extracting the above knowledge, the vim ontology is organized as a collection of different concepts, the core of which is shown in Figure 2. A quantity is a characteristic of a phenomenon or object that is accurately expressed using a combination of numerical values and units. Kinds of quantities are aspects common to mutually comparable quantities, such as diameter, perimeter, and wavelength, which belong to a kind of quantity called lengths, each of which has a corresponding dimension and unit. A dimension is the expression of a quantity in terms of its basic physical units, such as L for length and T for time, and a measure is a specific numerical expression of a quantity. The measurement scale is a set of values of a given kind of quantity arranged in an orderly manner by size. In order to describe the quantity values, it is necessary to use units, such as meters, kilograms, seconds, etc. A prefix can be combined with units to form multiplicative units. A system of units is a standardized collection of units, such as SI being a common system of units. A system of quantities an organic combination of elements such as quantity, kind of quantity, quantity value, and measurement scale, which specifies the method and form of measurement. Together, these concepts form the framework of the measurement world.

2.2.2. Construction of Classes

Classes are used to describe concepts in the domain. By dividing concepts into classes, we can divide the ontology into different modules, thus making the ontology easier to understand and maintain. In the design of classes, it is crucial to clearly represent the hierarchy between concepts, which helps to determine which concepts are more generic and which are more specific. Based on the knowledge of the unit of measure vocabulary, the vim ontology consists of 45 classes, of which the core classes and their first and second level subclasses are shown in Table 3. The “unit” class, for example, can be divided into two first-level subclasses: SI units and non-SI units, and the first-level subclass “SI units” can be subdivided into two second-level subclasses: SI base units and SI derived units. For quantities that can be expressed in units, they can be subdivided into base and derived quantities. Base quantities are quantities that cannot be expressed in terms of other quantities in a given system of quantities, such as length, mass, time, etc. Derived quantities are quantities that result from operations, combinations, or derivations of base or derived quantities. For quantities that do not have units but are simply a set of sequential values with no specific physical quantity or measure associated with them in most cases, we call them ordinal quantities, e.g., Rockwell Hardness HRC Scale and petroleum fuel octane rating. Dimensionless quantities, because of their wide use, will be set up as a separate subcategory in this paper, referring to quantity for which all the exponents of the factors corresponding to the base quantities in its quantity dimension are zero, such as pi (π), the natural constants (e), radian (rad), the golden section ratio (φ), etc.
These classes are created under owl:thing, using skos:definition, rdfs:comment, skos:note, etc. to describe the relevant information of the classes. Moreover, matches for the same concepts but with different language expressions are established using skos:exactMatch and combined with Language@en/@zh for multilingual annotation to ensure consistency of ontologies in different contexts.

2.2.3. Definition of Object Properties

With only a hierarchical structure between classes, the ontology cannot fully express the knowledge of the unit of measurement vocabulary. To comprehensively convey the semantic knowledge within the ontology, it is also necessary to describe the relationships between classes and the values of the properties using object properties and data properties.
The OWL description of a resource is called a statement and is generally represented by the Subject-Predicate-Object (SPO) triad, i.e., object properties are used as predicates, and both the definition domain and the value range are defined as a well-defined class or instance of the class. To enhance readability, the object properties are named in camel nomenclature, i.e., the first word starts with a lowercase initial letter (e.g., “has”, “is”) and the rest of the words are capitalized. At the same time, multilingual descriptions are provided for the properties to explain the usage, scope, or constraints of the properties so that users of different languages can understand the meaning and usage of the attributes correctly.
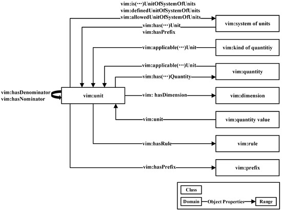
In this paper, object properties are constructed with various classes in mind. Figure 3 illustrates the main object property design centered on units, with arrows indicating object properties, the starting point of the arrows being the domain and the ending point being the range. The relationship between units and system of units is described by a set of mutually inverting attributes: “is (…) UnitOfSystemOfUnits” and “allowed/definedUnitOfSystemOfUnits”, for the property “allowedUnitOfSystemOfUnits” means that the system of units does not define the unit but can use it. Since a quantity is a collection of mutually comparable quantities, the relationship between a unit and a quantity is described by the property “applicable (…) Unit”, which refers to the Chinese legal, imperial, metric, SI, and US common units applicable to the quantity. The reciprocal property groups “has (…) Quantity” and “applicable (…) Unit” describe the relationship between units and quantities. By using reciprocal properties, on the one hand, the connection between the two can be described more accurately, and on the other hand, when entering a property such as “hasBaseQuantity”, the inverse property “applicableSIUnit” can be inferred. The properties “hasDenominator” and “hasNominator” describe units that have a denominator or numerator, and where the denominator or numerator is also a unit, e.g., if the unit of speed has meters per second (m/s), then the unit exists with denominator in seconds (s) and has a numerator in meters (m). The dimension consists of a combination of the base quantities of the unit, described by the property “hasDemension”. The property “unit” is used to describe the units required for the value of the quantity. The relationship between units and rules is described by “hasRule”, such as the rules for writing unit symbols. The combination of a prefix and a unit is called a multiple of a unit or a fractional unit, and this relationship is described by the property “hasPrefix”.
Taking “metre is a unit in the International System of Units” as an example, the above object property design can be described as four triples. Among them, “metre” is an instance of “SI unit” and “SI base unit” class, and “SI” is an instance under the class “system of unit”, and the specific description is listed in Table 4.

2.2.4. Definition of Data Properties

Unlike object properties, data properties describe the properties of the class itself, and it is worth noting that data properties must point to a value from an instance. For data properties, the definition domain is the class and the value domain is the data type of the property value.
Take the unit class as an example, its main data properties are shown in Table 5. Add data properties “common code”, “IEC 61360 code”, “UCUM code” [38], and other codes for units of measurement to unit classes. Clarify the domestic and international representation of the current codes for the same units to ensure consistency and accuracy of terminology expression. In the design of unit classes, not only SI units but also the relationship between non-SI units and SI units, i.e., the properties “conversion factor between units”, “conversion multiplier” and “unit equation” solve this problem, such as “conversion factor between units” referring to the ratio of the units of measurement of two similar quantities. The units can belong to different systems of units. For example, 1 h = 3600 s. “conversion multiplier” describes that each unit has a corresponding conversion multiplier, which can be multiplied to convert from the current unit to the corresponding SI unit. In order to provide users with a more comprehensive understanding and appreciation of the terminology in different contexts, the properties “dbpediaMatch” and “definedByGBorGB/T” are used in association with other existing internationally or nationally recognized specifications and organizations. The terms “level” and “status identification” expresses the relevant provisions of China’s national standard GB/T 17295-2008 [39] for units of measurement, which refers to the description of the standard level or information level of the unit of measurement identification and the maintenance status of the unit of measurement. Since some reference materials may be needed when describing examples, it is necessary to add “normative reference” and so on. In addition, “reference level” is used to assess the quality and reliability level of reference materials.

3. Results

3.1. Individuals

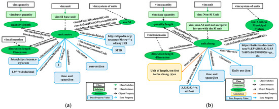
Protégé 5.5.0 was used to run vim, and the international unit “metre” and the Chinese characteristic unit “zhang” were used as an example for entry. Figure 4 shows some of the visual descriptions of “metre” and “zhang” using vim. In addition to the basic information such as definition and unit symbol, vim’s description of the unit also involves information about the quantity, system of units, and dimension associated with it, and relates them through properties. By using the vim ontology, a more detailed and comprehensive bilingual description of the example can be achieved, thus improving the accuracy of the description and the completeness of the information.

3.2. vim Consistency Verification

During ontology creation, the Ontology Pitfall Scanner (OOPS!) provides a semi-automated evaluation method. The tool contains a total of 41 detection pitfalls designed to find potential problems such as checking the ontology content for ambiguity, redundancy and errors. These evaluation pitfalls are categorized as minor, important, and critical. In particular, the assessment of ontology consistency has been dedicated to the following assessment components: P05, P06, P07, P19, and P24 (more detailed defects can be found on the official OOPS! website) [42]. Figure 5 illustrates the results of OOPS!’s conformance assessment of the vim ontology. The evaluation outcome unambiguously indicates that the vim ontology exhibits no issues concerning consistency. This underscores that the vim ontology adheres to consistency principles during its construction process.

3.3. vim Machine-Readable Verification

The machine-readability of an ontology depends not only on machine-readable formats, such as RDF/XML, turtle, etc., but also on the quality of the ontology and its semantic regularity. When building a vim ontology, the use of the Protégé tool already ensures that the ontology is initially syntactically correct, which is one of the prerequisites for machine readability. However, the verification of machine readability goes beyond this. In order to further verify the machine readability of vim, this paper uses the RDFLib library in Python to read and parse the vim ontology file, and uses SPARQL to retrieve the descriptive properties of the unit class in the ontology, the result of which is presented in the form of a DataFrame containing three columns: “Unit” (for entity), “Property” (for descriptive properties), and “Value” (for values corresponding to properties), which are shown in Figure 6a. In order to present the query results more intuitively, a bar chart is created using the Matplotlib library, as illustrated in Figure 6b. The graph displays the distribution of the number of different properties, where the x-axis represents properties and the y-axis represents the count of properties. As an example, querying the descriptive properties of the unit class in the vim ontology, the experimental results show that the classes and properties constructed by vim can be read and displayed correctly, which meets the expected semantic requirements. In summary, the information in the vim ontology can be accessed and manipulated programmatically, which further verifies that vim has good potential for machine readability.

3.4. vim Knowledge Reasoning Ability Validation

In scientific research, the equivalence between units can improve the standardization and precision of unit use and ensure the consistency and reliability of measurement results. The specific inference rules can be described as follows, and the specific inference rules written based on SWRL are shown in Table 6.
Equivalence relationship inference rule: if there are 2 units (x and y) and they are defined as equivalent units (isEquivalentTo), it can be inferred that y is also equivalent to x.
The unit meter is used as an example to verify the vim knowledge inference capability using the Pellet inference engine. Figure 7 shows the results of knowledge inference. The inference results for the equivalence rule show that the two units “metre” and “meter” are equivalent. The above inference results confirm that the vim ontology has knowledge inference capability, which ensures the reliability and accuracy of the ontology in practical applications and verifies the possibility of machine understandability of the ontology.

3.5. vim Semantic Search Validation

The SPARQL Query module of Basic Protégé verifies the semantic retrieval functionality of the vim ontology. Taking the retrieval of SI base units as an example, Figure 8 shows the results of retrieving SI basic units using the SPARQL query language. The query shows that all seven basic units are retrieved completely, indicating that the ontology successfully contains the expected basic units, thus enhancing the reliability and usability of the ontology.

4. Applications of the vim Ontology

4.1. Use Case1: Unit Conversion

Due to potential unit inconsistencies in datasets from various sources, it is necessary to perform unit conversions during comprehensive analysis to ensure uniformity in the dataset’s units. Taking a public dataset containing 25,000 height (inches) and weight (pounds) as an example [43], which was published in 2021, the vim ontology provides precise definitions of the units such as inches, meters, pounds, and kilograms, as well as conversion factors corresponding to each unit. For instance, the conversion factor for inches is 0.0254, and for meters, it is 1.0., and, most importantly, the vim ontology supplies SWRL conversion rules applicable to these units. Consider the SWRL conversion rule for inches to meters as follows:
unit(?x) ^ ‘convert to meters’(?x, ?y) ^ ‘has value’(?x, ?inchValue) ^ swrlb:equal(?y, ?meterValue) -> ‘has value’(?y, ?meterValue)
This rule states that if a unit (?x) has the attribute “convert to meters” and the units of the quantity are inches, the swrlb:equal rule converts the value in inches to the equivalent in meters and updates the units of the quantity to meters. Each unit is associated with its respective conversion factor and conversion rules, ensuring the reliability of unit conversions. The code queries vim to obtain the conversion rules and conversion factors and performs the appropriate unit conversion calculations to ensure that the units of the data are consistent, so that all data are expressed in SI units.
The conversion results are shown in Figure 9, the vim ontology converts from inches to meters and from pounds to kilograms in the dataset. Figure 9a shows the output of traversing the dataset itself, and Figure 9b shows the conversion results after processing by vim and conversion rules. vim ontology provides strictly defined conversion rules and conversion factors for the data conversion functions, which are based on the international standards, ensuring the accuracy and consistency of the conversion. Additionally, vim also offers a clear definition of units, avoiding possible conceptual confusion and data inconsistencies in different systems or applications. This robust foundation further facilitates subsequent data analysis and applications, bolstering the digital transformation of the metrology domain.
There are some specific units of measurement in China, such as “zhang”, “shi jin”, “jin”, etc., which may not be clearly defined or used in international standards. However, most ontologies, such as the QUDT ontology, focus on international common units of measurement, and therefore cannot fully support these Chinese specific units of measurement. In order to meet the practical needs of the Chinese metrology domain, the vim ontology designed in this paper provides support and processing capabilities for these Chinese specific units of measurement by defining and describing them. Taking the Chinese unit of length “zhang” as an example, Figure 10a shows the conversion factor of querying the unit “zhang” to the international unit “meter” in the vim ontology, and according to the query statement provided, the result is “3.333333”^^http://www.w3.org/2001/XMLSchema#float, indicating the existence of a Chinese unit of measurement named “zhang” in vim. By using this conversion factor, Figure 10b shows the calculation result of converting 2 “zhang” to “metre” using vim ontology. By supporting Chinese specific units of measurement, the vim ontology has the ability to meet the practical needs of the Chinese metrology domain and to convert Chinese specific units of measurement to international units of measurement.

4.2. Use Case2: Annotate Data

By using an ontology, we can add annotations to the data to ensure the consistency and standardization of the data so that data from different sources can be compared and integrated. Taking the open dataset of temperatures in major cities around the world as an example [44], which primarily describes global temperatures for major cities, originates from the University of Dayton, and was released approximately one year ago. We traversed each temperature data point in the dataset and annotated it using vim to generate a unique individual name for each piece of data according to the naming convention “Temp_Year_Month_Date”. The temperature value and unit (in this dataset, Fahrenheit) were associated with the individual using the properties “hasValue” and “applicableUnit”, respectively. Meanwhile, attributes such as “hasRegion” and “hasMonth” were used to describe the geographic location and time information related to the dataset. The results of the experiment are shown in the red box in Figure 11a, which demonstrates the results of semantic annotation of the dataset by using ontology concepts, and the output is a combination of individual names, temperature values, and units.
To further enhance the practicality of vim in applications, this experiment defines a function called “query_data_by_country”, which allows the user to query temperature data related to a country based on the country name entered. For instance, if the user enters the country “Algeria”, the query results, as depicted in the red box in Figure 11b, show the temperature data associated with the country Algeria (note that only the first 32 data items of the temperature dataset were entered for this set of experiments). This result is queried by iterating through the Quantity instances (temperature) in the vim ontology, and for each instance, checking whether its associated country matches the one entered by the user, and if the match is successful, adding the instance to the result list and printing it out. The experimental results affirm that data annotated using the vim ontology can undergo semantic queries, enabling users to retrieve specific types of data through ontology-based queries.
In conclusion, ontology annotation improves the semantic quality of data, making it more useful and easier to understand and apply. This helps promote the intelligent use of data and brings more possibilities to areas such as data analysis and decision support.

5. Comparing vim with OM and QUDT

In this section, we compare vim with OM v2.0 and QUDT v2.1.24, focusing on three main areas: choice of ontology construction model, application areas, and language support.

5.1. Choice of Ontology Construction Model

Units in QUDT and OM, like in vim, are instances of Units. However, there are differences in the categorization of unit classes. QUDT categorizes Units into Derived Units and Dimensionless Units, while OM focuses more on the description of Unit Multiple or Submultiple subclasses, e.g., “nanometer” is a unit of length that should be explicitly related to the prefix “nano” and the unit “meter”. In contrast, vim’s unit classifications tend to be considered from the perspective of both SI units, which are generic and standardized units suitable for a wide range of applications, and non-SI units, which are more suitable for specific domains or practical applications. In addition, countries may have units that they are accustomed to using. However, it is common practice to convert these units to SI units for data exchange and sharing purposes. For the relationship between units and quantities, all three ontologies are related through object properties such as “hasQuantity”. It is worth noting that OM and QUDT do not include certain traditional Chinese units such as “zhang” and “jin”. The absence of these units may cause some inconvenience to Chinese users.
In handling kinds of quantities and quantity classes, OM adopts the approach of using “quantity” as a class and provides common units for each quantity. QUDT, on the other hand, employs “kind of quantity” as a class and “quantity” as an instance of “kind of quantity”. In contrast, for the sake of expressing the correspondence between a quantity and its kind of quantity more clearly, vim adopts the approach of considering both “quantity” and “kind of quantity” as classes. This association is established through object properties such as “vim: hasKindOfQuantity”. For example, in the case of “Depth”, it corresponds to the kind of quantity “Length”. Additionally, vim also provides clear definitions of the applicable units for each quantity or kind of quantity.
Most of the descriptions of classes, properties, individuals, etc. constructed within the ontology by OM are limited to rdfs:label, which lacks sufficiently detailed definitions and descriptions, e.g., the unit “metre” only provides “metre” as a label. In comparison, QUDT offers more comprehensive descriptions, including rdfs:label (@en), rdfs:comment (@en), dcterms:description (@en), qudt:ucumCode, and other information. For example, also for the unit “metre”, QUDT provides not only the label but also specifies its symbol as “m” and its ucumCode as “m”. vim goes even further in this regard, as each concept includes not only vim:alsoKnownAs (@en/@zh), skos:definition (@en/@zh), skos:note (@en/@zh), and so on, but also information from official documents such as the SI Brochure, 9th Edition, etc. It is worth mentioning that vim also adds information from Chinese official documents, such as the Chinese national standard GB/T 17295-2008, in which the standard code for the recommended unit “inch” is “INH”. These improvements make the concepts in vim more accurate and enriching, and provide users with more comprehensive information.

5.2. Application Areas

OM constructs classes of application areas, including subclasses such as typography, shipping, information technology, food engineering, etc., and describes the units and quantities that can be used for each area. However, unlike OM, QUDT does not specify which units or quantities can be used in a domain. Vim takes a different approach by using the annotation attribute “vim:domain” to indicate to which domains each unit or quantity applies. Furthermore, vim’s division of areas into disciplines, unlike OM, is better suited to meet the needs of specific disciplines, e.g., the unit “second” is applicable to the domains of acoustics, atomic and nuclear reactions, ionizing, solid state physics, and space and time.

5.3. Language Support

In contrast to the OM and QUDT ontologies, which are only available in English, vim not only offers English descriptions, but also adds Chinese descriptions, which helps users in the Chinese market who are not proficient in English to use the ontology more easily.

6. Conclusions and Future Work

In this paper, the complex problem of defining classes, class hierarchies, and properties is successfully solved by using the ontology construction method based on Seven Steps to Ontology Development. The bilingual construction of a unit of measure vocabulary ontology (vim) was accomplished using the ontology construction tool Protégé with OWL and RDF. The ontology includes 45 classes, 53 object attributes, and 71 data attributes. Vim achieves the description including but not limited to Chinese specific units of measurement, and the description of units under different systems and the conversion between each unit can be expressed effectively. Moreover, by leveraging the ontology pitfall detection tool OOPS!, employing the RDFLib library, crafting SWRL inference rules, and executing SPARQL queries, it is verified that vim can be syntactically correct and logically consistent.
To comprehensively assess the quality of the ontology, we conducted two sets of experiments. The first one is the unit conversion, which applies vim to the height and weight dataset containing 25,000 data items and the unit conversion calculation of “zhang” to “metre”. The experimental results show that vim successfully realizes the unit conversion of the dataset and can correctly answer the calculation of 2 “zhang” = 6.666666 “metres”. The second set of experiments is semantic annotation, taking the publicly available temperature data as an example, and the experimental results show that the vim ontology can annotate the temperature data and perform semantic query according to the users’ needs. The experimental results have been certificated by the National Institute of Metrology (NIM), China. The corresponding certification NO is SJsj2023-00012, which is also provided by the National Metrology Data Center (NMDC), China. And for information on how to access the vim ontology constructed in this paper and the experimental code for each experiment, please refer to Appendix B.
At the same time, vim is compared with OM and QUDT in three aspects: ontology model building choice, application domain, and language support. The comparison results illustrate that vim has several advantages, including more comprehensive descriptions, description of units and quantities in a discipline-oriented categorization, and bilingual language support, which improves its usability and accuracy for a wider user base.
In summary, vim provides a unified architecture for the representation of concepts in the vocabulary of measurement units that are central to the scientific community and engineering applications, facilitates the exchange and sharing of measurement test data, and addresses ontological contextual differences.
The construction of an ontology is a dynamic and iterative process that needs to be continuously updated and improved based on domain knowledge and application requirements so that it can better support tasks such as domain modeling, knowledge sharing, and application reasoning. In the research process of this paper, we adopted manual knowledge extraction. However, this approach is time-consuming and labor-intensive, and although vim is capable of describing the relationship between units and quantities, systems of units, etc., it needs to be extended more to cover metrology-related content more comprehensively, e.g., descriptions of measurement aspects and experimental processes, which in the future will be crucial for experimental processes to be handled in a machine-readable, understandable, and automatable way and for achieving metrological traceability. On top of that, multilingual support and integration with other ontologies need to be further improved. It is important to note that our descriptions of the ontology vocabulary are taken from official documents and do not correlate the daily customary user usage (unofficial usage) with the official descriptions.
Looking ahead, the development direction of vim should focus on solving these problems. Specifically, methods such as Natural Language Processing (NLP) can be used to automatically extract the relationships between vocabularies and improve the efficiency of ontology construction. Furthermore, the integration of domain expertise should be strengthened to cover more expertise in the field of metrology, for example, focusing on the description of measurement uncertainty to improve the assessment of the credibility of measurement results. Third, the detailed description of the experimental process, including steps, conditions, and instrument settings, must be supported to facilitate the automation and traceability of the experimental process. Simultaneously, multi-language and cross-cultural needs are considered to improve the internationalization and applicability of vim. Moreover, integration with other related ontologies is needed to extend the application scope and interoperability of vim. It is worth noting that the X.Y.Z versioning model [45] needs to be used to record each version of the vim ontology, and to make each version of the ontology comply with the FAIR principle [46].
In summary, the future direction of vim aims to enhance its expressiveness, broaden its application domain, improve multilingual support, and promote integration with other ontologies to better meet the changing needs of metrology and science, and thus promote the development of metrology in scientific research and engineering applications.

Author Contributions

Conceptualization, Y.L. and X.X.; methodology, Y.L. and X.X.; writing—original draft preparation, Y.L.; writing—review and editing, X.X., S.J., and Z.L.; funding acquisition, X.X. All authors have read and agreed to the published version of the manuscript.

Funding

We gratefully acknowledge the financial support provided by the China National Key R&D Program (2021YFF0600100) for our research.

Data Availability Statement

The data supporting the reported results are available from the corresponding author upon reasonable request.

Conflicts of Interest

The authors declare no conflict of interest.

Appendix A

For Section 2.2.1, specific descriptions regarding the reference to Chinese standards and international standards for vim ontology construction can be found in Table A1.
Table A1. The standard documents referenced in the construction of the vim ontology.
Table A1. The standard documents referenced in the construction of the vim ontology.
File SourceFile Name
ChinaGB/T 3102.9-1993 Quantities and units of atomic and nuclear
ChinaGB/T 3102.8-1993 Quantities and units of physical chemistry and molecular physics
ChinaGB/T 3102.7-1993 Quantities and units of acoustics
ChinaGB/T 3102.6-1993 Quantities and units of light and related electromagnetic radiations
ChinaGB/T 3102.5-1993 Quantities and units of electricity and magnetism
ChinaGB/T 3102.4-1993 Quantities and units of heat
ChinaGB/T 3102.3-1993 Quantities and units of mechanics
ChinaGB/T 3101-1993 General principles concerning quantities, units and symbols
ChinaGB 3100-1993 SI units and recommendations for the use of their multiples and of certain other units
ChinaGB/T 14559-1993 Symbols and units of variant quantities
ChinaGB/T 17295-2008 Codes for units of measure used in international trade
ChinaGB/T 3102.2-1993 Quantities and units of periodic and related phenomena
ChinaGB/T 3102.1-1993 Quantities and units of space and time
China JJF 1001-2011 General Terms in Metrology and Their Definitions
ChinaJJF 1001-1998 General Terms in Metrology and Their Definitions
InternationalInternational vocabulary of metrology—basic and general concepts (VIM) Version 3
InternationalISO/IEC 80000:2006 Quantities and units
InternationalSI Brochure: The International System of Units (SI) 9th edition (2019)
InternationalISO 31-0:1992 Quantities and units—Part 0: General principles
InternationalISO 31-1:1992—Quantities and units—Part 1: Space and time
InternationalISO 31-2:1992—Quantities and units—Part 2: Periodic and related phenomena
InternationalISO 31-3:1992—Quantities and units—Part 3: Mechanics
InternationalISO 31-4:1992—Quantities and units—Part 4: Heat
InternationalISO 31-5:1992 Quantities and units—Part 5: Electricity and magnetism
InternationalISO 31-6:1992 Quantities and units—Part 6: Light and related electromagnetic radiations
InternationalISO 31-7:1992 Quantities and units—Part 7: Acoustics
InternationalISO 31-8:1992 Quantities and units—Part 8: Physical chemistry and molecular physics
InternationalISO 31-9:1992 Quantities and units—Part 9: Atomic and nuclear physics
InternationalISO 31-10:1992 Quantities and units—Part 10: Nuclear reactions and ionizing radiations
InternationalISO 1000:1992 SI units and recommendations for the use of their multiples and of certain other units

Appendix B

To facilitate communication and sharing, we have published the vim v1.0.0 and the relevant Python code on Zenodo, which is published in: https://doi.org/10.5281/zenodo.8312873 (accessed on 4 September 2023).

References

  1. BIPM. Report on the Actions Taken by the CIPM towards a “CIPM Strategy 2030+”. Available online: https://www.bipm.org/documents/20126/17315032/CIPM-Strategy-2030.pdf (accessed on 10 May 2023).
  2. BIPM. Resolution 2 of the 27th CGPM (2022). Available online: https://www.bipm.org/en/cgpm-2022/resolution-2 (accessed on 10 May 2023).
  3. Barbosa, C.R.H.; Sousa, M.C.; Almeida, M.F.L.; Calili, R.F. Smart Manufacturing and Digitalization of Metrology: A Systematic Literature Review and a Research Agenda. Sensors 2022, 22, 6114. [Google Scholar] [CrossRef]
  4. Foster, M.P. Quantities, units and computing. Comput. Stand. Interfaces 2013, 35, 529–535. [Google Scholar] [CrossRef]
  5. Hanisch, R.; Chalk, S.; Coulon, R.; Cox, S.; Emmerson, S.; Flamenco Sandoval, F.J.; Forbes, A.; Frey, J.; Hall, B.; Hartshorn, R.; et al. Stop squandering data: Make units of measurement machine-readable. Nature 2022, 605, 222–224. [Google Scholar] [CrossRef] [PubMed]
  6. CODATA Task Group on Digital Representation of Units of Measure; Hanisch, R.; Chalk, S.; Frey, J.; Hodson, S.; Boulton, G.; Cox, S.; Hartshorn, R.; Mons, B.; Pergl, H.; et al. Units of Measure for Humans and Machines: Making Units Clear for Machine Learning and Beyond. Available online: https://zenodo.org/record/4081656 (accessed on 10 May 2023).
  7. BIPM. CIPM Task Group on the Digital SI (CIPM-TG-DSI). Available online: https://www.bipm.org/en/committees/ci/cipm/wg/cipm-tg-dsi (accessed on 10 May 2023).
  8. Dybkaer, R. An ontology on property for physical, chemical, and biological systems. APMIS Suppl. 2004, 117, 1–210. [Google Scholar]
  9. McGuinness, D.L. Ontologies Come of Age. In Spinning the Semantic Web: Bringing the World Wide Web to Its Full Potential; MIT Press: Cambridge, MA, USA, 2002; pp. 171–194. [Google Scholar]
  10. Rijgersberg, H.; Top, J.; Wigham, M. Ontology of Units of Measure. Available online: http://ontolog-archives.cim3.net/file/work/UoM/Reference/available-UoM-references/Ontology-of-units-of-measure--HajoRijgersberg-JanTop-MariWigham_20090716a.pdf (accessed on 2 September 2023).
  11. Raskin, R.G.; Pan, M.J. Knowledge representation in the semantic web for Earth and environmental terminology (SWEET). Comput. Geosci. 2005, 31, 1119–1125. [Google Scholar] [CrossRef]
  12. Gkoutos, G.V.; Schofield, P.N.; Robert, H. The Units Ontology: A tool for integrating units of measurement in science. Database 2012, 2012, bas033. [Google Scholar] [CrossRef] [PubMed]
  13. Vrandecic, D.; Krtoetzsch, M. Wikidata: A free collaborative knowledgebase. Commun. ACM 2014, 57, 78–85. [Google Scholar] [CrossRef]
  14. QUDT.org. QUDT. Available online: https://www.qudt.org/ (accessed on 10 May 2023).
  15. OMG SysML Portal. Quantities, Units, Dimensions, Values (QUDV). Available online: https://www.omgwiki.org/OMGSysML/doku.php?id=sysml-qudv:quantities_units_dimensions_values_qudv (accessed on 10 May 2023).
  16. Rijgersberg, H.; Assem, M.V.; Top, J. Ontology of units of measure and related concepts. Semant. Web. 2013, 4, 3–13. [Google Scholar] [CrossRef]
  17. Keil, J.M.; Schindler, S. Comparison and evaluation of ontologies for units of measurement. Semant. Web. 2019, 10, 33–51. [Google Scholar] [CrossRef]
  18. SI Units and Recommendations for the Use of Their Multiples and of Certain Other Units. Available online: https://openstd.samr.gov.cn/bzgk/gb/newGbInfo?hcno=ADAA308A0BE559EC29E773B71591F463 (accessed on 10 May 2023).
  19. BIPM.SI Brochure: The International System of Units (SI). Available online: https://www.bipm.org/en/publications/si-brochure (accessed on 10 May 2023).
  20. BIPM. International Vocabulary of Metrology—Basic and General Concepts and Associated Terms (VIM) 3rd Edition. Available online: https://www.bipm.org/documents/20126/2071204/JCGM_200_2012.pdf/f0e1ad45-d337-bbeb-53a6-15fe649d0ff1 (accessed on 10 May 2023).
  21. JJF 1001-2011; General Terms in Metrology and Their Definitions. General Administration of Quality Supervision, Inspection and Quarantine of the People’s Republic of China: Beijing, China. Available online: http://www.cesi.cn/jlbz/201712/3430.html (accessed on 10 May 2023).
  22. Poveda-Villalón, M.; Gómez-Pérez, A.; Suárez-Figueroa, M.C. OOPS! (Ontology Pitfall Scanner!): An on-line tool for ontology evaluation. Int. J. Semant. Web Inf. Syst. 2014, 10, 7–34. [Google Scholar] [CrossRef]
  23. W3C. SWRL: A Semantic Web Rule Language Combining OWL and RuleML. Available online: https://www.w3.org/Submission/SWRL/ (accessed on 2 September 2023).
  24. Musen, M.A. The Protégé project: A look back and a look forward. AI Matters. Assoc. Comput. Mach. Specif. Interest Group Artif. Intell. 2015, 1, 4–12. [Google Scholar]
  25. W3C. SPARQL 1.1 Query Language. Available online: https://www.w3.org/TR/sparql11-query/ (accessed on 2 September 2023).
  26. Tham, K.D.; Mark, S.F.; Michael, G. A Cost Ontology for Enterprise Modelling. In Proceedings of the 3rd IEEE Workshop on Enabling Technologies: Infrastructure for Collaborative Enterprises, Morgantown, WV, USA, 17–19 April 1994; pp. 197–210. [Google Scholar]
  27. Menzel, C.P.; Mayer, R.J.; Painter, M.K. IDEF5 ontology description capture method: Concepts and formal foundations. In Armstrong Laboratory, Air Force Materiel Command; Wright-Patterson Air Force Base: Dayton, OH, USA, 1992. [Google Scholar]
  28. Uschold, M.; Gruninger, M. Ontologies: PMrinciples, methods and applications. Knowl. Eng. Rev. 1996, 11, 93–136. [Google Scholar] [CrossRef]
  29. Fernández-López, M.; Gómez-Pérez, A.; Juristo, N. Methontology: From Ontological Art towards Ontological Engineering; AAAI Technical Report SS-97-06; AAAI: Washington, DC, USA, 1997; pp. 33–40. [Google Scholar]
  30. Noy, N.F.; Mcguinness, D.L. Ontology Development 101: A Guide to Creating Your First Ontology; Knowledge Systems Laboratory: Stanford, CA, USA, 2001; Volume 32. [Google Scholar]
  31. WebOnto. Available online: https://projects.kmi.open.ac.uk/webonto/ (accessed on 2 September 2023).
  32. Sirin, E.; Parsia, B.; Grau, B.C.; Kalyanpur, A.; Katz, Y. Pellet: A practical owl-dl reasoner. J. Web Semant. 2007, 5, 51–53. [Google Scholar] [CrossRef]
  33. Klyne, G.; Carroll, J.J.; McBride, B. (Eds.) Resource Description Framework (RDF): Concepts and Abstract Syntax; W3C Recommendation; W3C: Cambridge, MA, USA, 2004. [Google Scholar]
  34. Mcbride, B. The Resource Description Framework (RDF) and Its Vocabulary Description Language RDFS; Springer: Berlin/Heidelberg, Germany, 2004; pp. 51–65. [Google Scholar]
  35. McGuinness, D.L.; Van Harmelen, F. OWL web ontology language overview. W3C Recomm. 2004, 10, 2004. [Google Scholar]
  36. W3C OWL Working Group. OWL 2 Web Ontology Language: Document Overview (Second Edition). Available online: https://www.w3.org/TR/owl2-overview/ (accessed on 10 May 2023).
  37. W3C OWL Working Group. SKOS Simple Knowledge Organization System Namespace Document—HTML Variant. Available online: https://www.w3.org/2009/08/skos-reference/skos.html (accessed on 10 May 2023).
  38. Unified Code for Units of Measure. The Unified Code for Units of Measure. Available online: https://ucum.org/ucum (accessed on 4 September 2023).
  39. GB/T 17295-2008; Codes for Units of Measure Used in International Trade. General Administration of Quality Supervision, Inspection and Quarantine of the People’s Republic of China: Beijing, China. Available online: https://openstd.samr.gov.cn/bzgk/gb/newGbInfo?hcno=745340EB09071F0956823677A66725C0 (accessed on 4 September 2023).
  40. International Electrotechnical Commission. IEC 61360-4—IEC/SC 3D—Common Data Dictionary (CDD—V2.0017.0001). Available online: https://cdd.iec.ch/ (accessed on 4 September 2023).
  41. ISO 80000-1:2022; Quantities and units—Part 1: General. International Organization for Standardization: Geneva, Switzerland. Available online: https://www.iso.org/standard/76921.html (accessed on 4 September 2023).
  42. OntOlogy Pitfall Scanner. Pitfall Catalogue. Available online: https://oops.linkeddata.es/catalogue.jsp (accessed on 2 September 2023).
  43. DataCastle. Height and Weight Dataset. Available online: https://www.datacastle.cn/dataset_description.html?type=dataset&id=1375 (accessed on 2 September 2023).
  44. DataCastle. Daily Temperature Dataset. Available online: https://www.datacastle.cn/dataset_description.html?type=dataset&id=1570 (accessed on 2 September 2023).
  45. Cota, G. Best practices for implementing fair vocabularies and ontologies on the web. Appl. Pract. Ontol. Des. Extr. Reason. 2020, 49, 39. [Google Scholar]
  46. Wilkinson, M.D.; Dumontier, M.; Aalbersberg, I.J.; Appleton, G.; Axton, M.; Baak, A.; Blomberg, N.; Boiten, J.W.; da Silva Santos, L.B.; Bourne, P.E.; et al. The FAIR Guiding Principles for scientific data management and stewardship. Sci. Data 2016, 3, 160018. [Google Scholar] [CrossRef]
Figure 1. Unit ontology construction flow chart.
Figure 1. Unit ontology construction flow chart.
Electronics 12 03783 g001
Figure 2. Core concept relationship diagram of vim.
Figure 2. Core concept relationship diagram of vim.
Electronics 12 03783 g002
Figure 3. Unit-centric object property design diagram.
Figure 3. Unit-centric object property design diagram.
Electronics 12 03783 g003
Figure 4. Unit class example—visual description chart: (a) Visualization of the International System of Units in meters; (b) Visualization of the Chinese Municipal System in “zhang”.
Figure 4. Unit class example—visual description chart: (a) Visualization of the International System of Units in meters; (b) Visualization of the Chinese Municipal System in “zhang”.
Electronics 12 03783 g004
Figure 5. Evaluation results of vim’s OOPS!.
Figure 5. Evaluation results of vim’s OOPS!.
Electronics 12 03783 g005
Figure 6. Machine-readable validation result diagram of vim: (a) Results for query unit class description properties; (b) Statistical results of the number of different descriptive properties of the unit classes.
Figure 6. Machine-readable validation result diagram of vim: (a) Results for query unit class description properties; (b) Statistical results of the number of different descriptive properties of the unit classes.
Electronics 12 03783 g006
Figure 7. Reasoning results from knowledge of the unit “metre”.
Figure 7. Reasoning results from knowledge of the unit “metre”.
Electronics 12 03783 g007
Figure 8. vim ontology semantic search display.
Figure 8. vim ontology semantic search display.
Electronics 12 03783 g008
Figure 9. Dataset unit conversion result graph: (a) Dataset in inches and pounds (original dataset); (b) Dataset in meters and kilograms (unit-converted dataset).
Figure 9. Dataset unit conversion result graph: (a) Dataset in inches and pounds (original dataset); (b) Dataset in meters and kilograms (unit-converted dataset).
Electronics 12 03783 g009
Figure 10. Example application of the Chinese unit of length “zhang”: (a) Search for the conversion factor from the unit “zhang” to “metre”; (b) 2 “zhang” to “metre” conversion results.
Figure 10. Example application of the Chinese unit of length “zhang”: (a) Search for the conversion factor from the unit “zhang” to “metre”; (b) 2 “zhang” to “metre” conversion results.
Electronics 12 03783 g010
Figure 11. The annotated results of temperature data using the Vim ontology: (a) Semantic annotation results of temperature data using the vim ontology and the creation of ontology individuals to represent this data.; (b) Query results for temperature data of the country Algeria.
Figure 11. The annotated results of temperature data using the Vim ontology: (a) Semantic annotation results of temperature data using the vim ontology and the creation of ontology individuals to represent this data.; (b) Query results for temperature data of the country Algeria.
Electronics 12 03783 g011
Table 1. Comparisons on advantages and disadvantages of ontology construction methods.
Table 1. Comparisons on advantages and disadvantages of ontology construction methods.
Method NameAdvantageDisadvantage
TOVE methodEmphasis on ontology evaluation. Used to construct virtual enterprise ontology projects to facilitate information sharing and collaboration across organizations.Requires manual construction. No documented process and specific step-by-step instructions may result in missing or incorrect information.
IDEF5 methodProvides a methodological framework and documented steps and specifics for ontology construction, using graphical language to formalize concepts into ontology, applicable to the construction of enterprise ontology.Requires manual construction. Graphical languages are challenging to support large-scale automatic or semi-automatic construction, and there is no intention of cyclically developing ontology.
skeleton methodSuitable for the construction of enterprise ontology.Requires manual construction. Lacks specific construction methods and techniques, providing only construction process guidelines, with limited maturity and practicality.
METHONTOLOGY methodSuitable for the development of large ontology that emphasize reuse of ontology, with detailed descriptions of relevant technical tools, knowledge sources, and knowledge acquisition methods.Requires manual construction. China does not possess the corresponding technical tools.
Seven Steps to Ontology Development methodSemi-automated construction. Used for the construction of domain ontology. It is also currently the most mature and widely applicable method.Lacks an evaluation phase.
Table 2. Common vocabulary and examples of OWL.
Table 2. Common vocabulary and examples of OWL.
OWL VocabularyExample
rdfs:subClassOfSI unit ⊑ unit
rdfs:subPropertyOfhas base quantity ⊑ has quantity
owl:equivalentClassunit ≡ 1 unit of measurement
owl:equivalentPropertywas derived from ≡ belongs to
1 “≡” is a mathematical symbol that represents “identically equal to”.
Table 3. vim core classes and their first and second level subclasses.
Table 3. vim core classes and their first and second level subclasses.
ClassFirst Level SubclassSecond Level Subclass
unitSI unitSI base unit
SI derived unit
non-SI unitnon-SI unit accepted for use with the SI unit
non-SI unit not accepted for use with the SI unit
quantitydimensionless quantity
ordinal quantity
quantity expressed by a measurement unitbase quantity
derived quantity
dimension
kind of quantity
prefixbinary prefix
SI prefix
quantity valueconventional quantity value
true quantity value
system of units
system of quantities
measurement scaleinterval scale
nominal scale
ordinal scale
ratio scale
Table 4. Examples of triples.
Table 4. Examples of triples.
SubjectPredicateObject
metreisBaseUnitOf SystemOfUnitsSI
metredefinedUnitOfSystemOfUnitsSI
SIhasBaseUnitmetre
SIhasDefinedUnitmetre
Table 5. Primary data properties of unit classes.
Table 5. Primary data properties of unit classes.
Data PropertyRange
common codexsd:string
IEC 61360 code [40]xsd:string
UCUM codevim: case-insensitive UCUM code/vim: case-sensitive UCUM code
UN/ECE common codexsd:string
conversion factor between unitsxsd:decimal/xsd:double/xsd:float/xsd:integer
conversion multiplierxsd:decimal/xsd:double/xsd:float/xsd:integer
country or institution that accept this non-SI units for use with SI unitsxsd:string
dbpedia matchxsd:anyURI
defined by GB or GB/Trdfs:Resource
defined by ISO/IEC80000 [41]rdfs:Resource
defined by QUDTxsd:anyURI
levelxsd:string
normative referencerdfs:Resource
reference levelxsd:string
status identificationxsd:string
unit symbolxsd:string
unit equationxsd:string
Table 6. Unit equivalence inference rules.
Table 6. Unit equivalence inference rules.
Rule NameRule content
unit equivalence relationUnit(?x) ^ Unit(?y) ^ isEquivalentTo(?x, ?y) -> isEquivalentTo(?y, ?x)
Disclaimer/Publisher’s Note: The statements, opinions and data contained in all publications are solely those of the individual author(s) and contributor(s) and not of MDPI and/or the editor(s). MDPI and/or the editor(s) disclaim responsibility for any injury to people or property resulting from any ideas, methods, instructions or products referred to in the content.

Share and Cite

MDPI and ACS Style

Luo, Y.; Xiong, X.; Jin, S.; Liu, Z. vim: Research on OWL-Based Vocabulary Ontology Construction Method for Units of Measurement. Electronics 2023, 12, 3783. https://doi.org/10.3390/electronics12183783

AMA Style

Luo Y, Xiong X, Jin S, Liu Z. vim: Research on OWL-Based Vocabulary Ontology Construction Method for Units of Measurement. Electronics. 2023; 12(18):3783. https://doi.org/10.3390/electronics12183783

Chicago/Turabian Style

Luo, Yuqi, Xingchuang Xiong, Shangzhong Jin, and Zilong Liu. 2023. "vim: Research on OWL-Based Vocabulary Ontology Construction Method for Units of Measurement" Electronics 12, no. 18: 3783. https://doi.org/10.3390/electronics12183783

APA Style

Luo, Y., Xiong, X., Jin, S., & Liu, Z. (2023). vim: Research on OWL-Based Vocabulary Ontology Construction Method for Units of Measurement. Electronics, 12(18), 3783. https://doi.org/10.3390/electronics12183783

Note that from the first issue of 2016, this journal uses article numbers instead of page numbers. See further details here.

Article Metrics

Back to TopTop