Contingency Planning of Visual Contamination for Wheeled Mobile Robots with Chameleon-Inspired Visual System
Abstract
1. Introduction
2. Description of the Chameleon-Inspired Visual System for WMRs
3. Target Search Model in CIBNCM Mode for WMRs
- —describes the target search model in CIBNCM and BCM mode for WMRs and is represented by , respectively;
- —expresses the focal length of cameras;
- —is the obtained FOV in CIBNCM and BCM mode;
- —denotes the detected target characteristic using the selective attention algorithm.
- —represents the robot’s ROI;
- —is the horizontal and vertical FOV of each camera, ;
- —denotes the overlap angle, ;
- —is the rotation time of cameras in the horizontal and vertical direction in CIBNCM and BCM mode, .
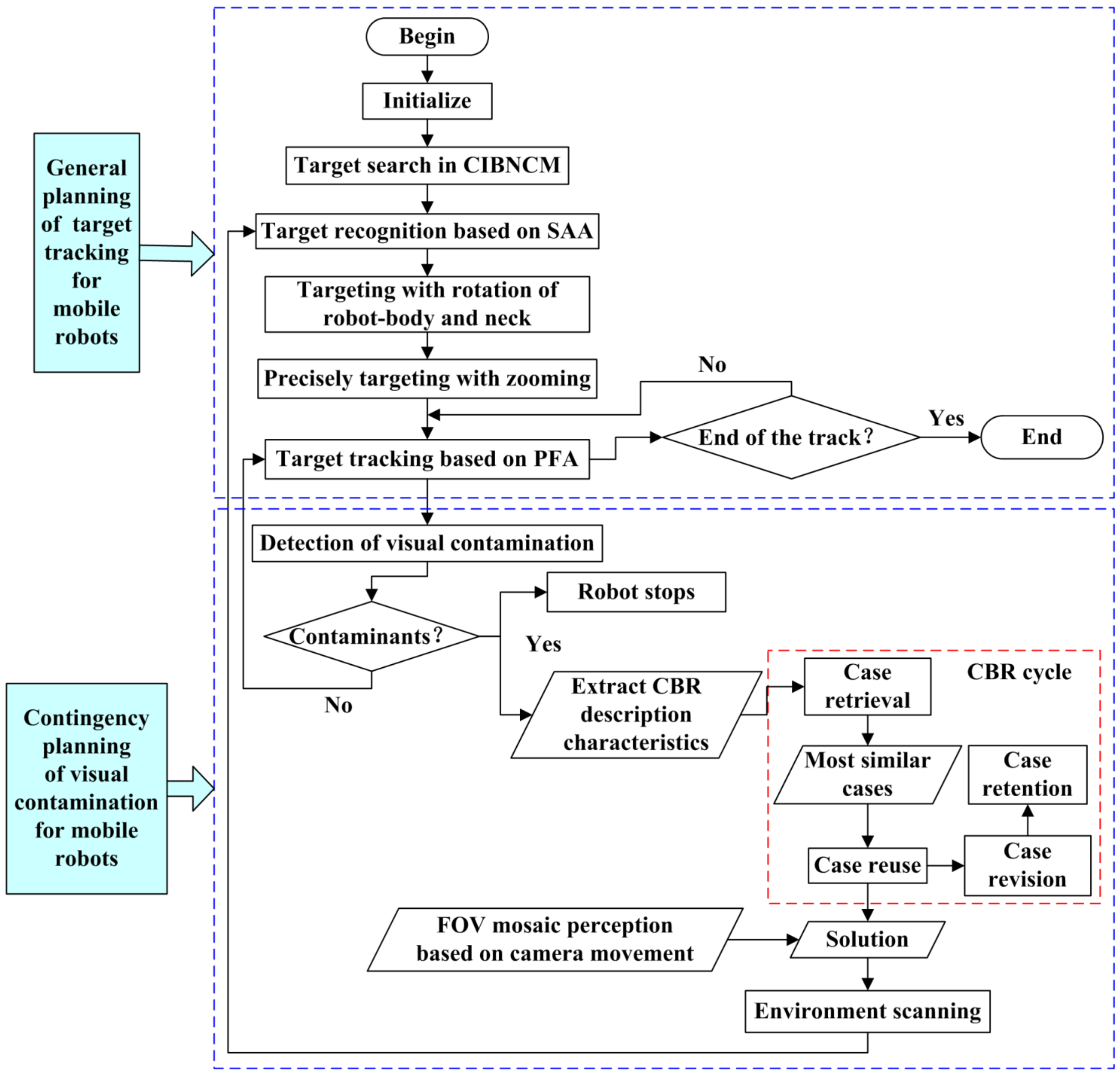
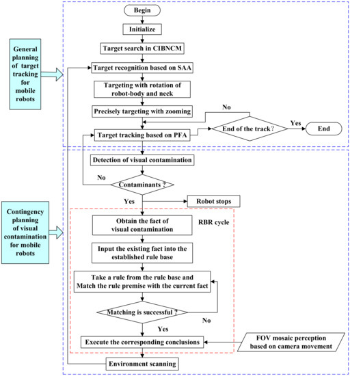
4. CBR-Based Contingency Planning of Chameleon-Inspired Visual Contamination for WMRs
- is the CBR-based contingency planning space of chameleon-inspired visual contamination for WMRs;
- represents the state space and corresponding action space of visual contamination for WMRs, respectively;
- denotes the CBR-based reasoning space, and expresses every step of the CBR-based reasoning process, respectively.
4.1. Case Representation of Visual Contamination
4.2. Case Reuse of Visual Contamination
4.3. Case Evaluation and Revision of Visual Contamination
4.4. Case Retention and Case-Base Maintenance of Visual Contamination
5. Perception Model in Chameleon-Inspired Visual Contamination of WMRs
- is the perception space in chameleon-inspired visual contamination for WMRs, consisting of the state space and action space of visual contamination;
- is the state space of chameleon-inspired visual contamination, where represents the transparency of the FOV, the centroid position of contamination, and the camera contamination topology, respectively,—is the action space of chameleon-inspired visual contamination, where describes the robot’s coping strategies when the transparency of the FOV satisfies , and is the robot’s coping strategies when the transparency of the FOV satisfies .
6. Experiments and Comparison
7. Conclusions
Author Contributions
Funding
Institutional Review Board Statement
Informed Consent Statement
Data Availability Statement
Acknowledgments
Conflicts of Interest
References
- Corke, P. Robotics, Vision and Control; Springer Tracts in Advanced Robotics; Springer International Publishing: Cham, Switzerland, 2017; Volume 118, ISBN 978-3-319-54412-0. [Google Scholar]
- Saranli, U.; Buehler, M.; Koditschek, D.E. RHex: A Simple and Highly Mobile Hexapod Robot. Int. J. Robot. Res. 2001, 20, 616–631. [Google Scholar] [CrossRef]
- Wright, C.; Johnson, A.; Peck, A.; McCord, Z.; Naaktgeboren, A.; Gianfortoni, P.; Gonzalez-Rivero, M.; Hatton, R.; Choset, H. Design of a Modular Snake Robot. In Proceedings of the 2007 IEEE/RSJ International Conference on Intelligent Robots and Systems, San Diego, CA, USA, 29 October 2007–2 November 2007; IEEE: Piscataway, NJ, USA, 2007; pp. 2609–2614. [Google Scholar]
- Wright, C.; Buchan, A.; Brown, B.; Geist, J.; Schwerin, M.; Rollinson, D.; Tesch, M.; Choset, H. Design and Architecture of the Unified Modular Snake Robot. In Proceedings of the 2012 IEEE International Conference on Robotics and Automation, Saint Paul, MN, USA, 14–18 May 2012; IEEE: Piscataway, NJ, USA, 2012; pp. 4347–4354. [Google Scholar]
- Souto, D.; Faina, A.; Lopez-Pena, F.; Duro, R.J. Lappa: A New Type of Robot for Underwater Non-Magnetic and Complex Hull Cleaning. In Proceedings of the 2013 IEEE International Conference on Robotics and Automation, Karlsruhe, Germany, 6–10 May 2013; IEEE: Piscataway, NJ, USA, 2013; pp. 3409–3414. [Google Scholar]
- Rice, W.M.; Wittenstein, N. Sequential Sensor Cleaning System for Autonomous Vehicle. U.S. Patent 10173646, 8 January 2019. [Google Scholar]
- Uricar, M.; Krizek, P.; Sistu, G.; Yogamani, S. SoilingNet: Soiling Detection on Automotive Surround-View Cameras. In Proceedings of the 2019 IEEE Intelligent Transportation Systems Conference (ITSC), Auckland, New Zealand, 27–30 October 2019; IEEE: Piscataway, NJ, USA, 2019; pp. 67–72. [Google Scholar]
- Bell, R.; Bell, R. Automatic Camera Lens Cleaning System. U.S. Patent 9217864, 22 December 2015. [Google Scholar]
- Hsiao, J.-C.; Wu, T.-T.; Chen, Y.-A. Vehicle Camera Cleaning System. U.S. Patent 9539988, 10 January 2017. [Google Scholar]
- Tran, T.; Kim, T.G.; Fuegner, K.; Aritharan, P.; Dovgan, M. Self-Cleaning Trocars/Laparoscopic Port Add-on for Surgical Camera Lens. J. Minim. Invasive Gynecol. 2022, 29, S15. [Google Scholar] [CrossRef]
- Theeuwes, H.; Zengerink, H.; Mannaerts, G. Easy Cleaning of the Camera Port During Laparoscopic Surgery: Three Practical Techniques. J. Laparoendosc. Adv. Surg. Tech. 2011, 21, 821–822. [Google Scholar] [CrossRef] [PubMed]
- Yazdanpanah, A.R.; Liu, X.; Li, N.; Tan, J. A Novel Laparoscopic Camera Robot with In-Vivo Lens Cleaning and Debris Prevention Modules. In Proceedings of the 2017 IEEE/RSJ International Conference on Intelligent Robots and Systems (IROS), Vancouver, BC, Canada, 24–28 September 2017; IEEE: Piscataway, NJ, USA, 2017; pp. 3669–3674. [Google Scholar]
- Jin, B.; Vai, M.I. An Adaptive Ultrasonic Backscattered Signal Processing Technique for Instantaneous Characteristic Frequency Detection. Bio-Med. Mater. Eng. 2014, 24, 2761–2770. [Google Scholar] [CrossRef] [PubMed]
- Industry’s First Ultrasonic Lens Cleaning Chipset Enables Self-Cleaning Cameras and Sensors. Available online: https://finance.yahoo.com/news/industrys-first-ultrasonic-lens-cleaning-145600962.html (accessed on 10 May 2023).
- Song, H.; Jang, D.; Lee, J.; Lee, K.Y.; Chung, S.K. SAW-Driven Self-Cleaning Drop Free Glass for Automotive Sensors. J. Micromech. Microeng. 2021, 31, 125007. [Google Scholar] [CrossRef]
- He, K.; Sun, J.; Tang, X. Single Image Haze Removal Using Dark Channel Prior. IEEE Trans. Pattern Anal. Mach. Intell. 2011, 33, 2341–2353. [Google Scholar] [CrossRef]
- Kang, L.-W.; Lin, C.-W.; Fu, Y.-H. Automatic Single-Image-Based Rain Streaks Removal via Image Decomposition. IEEE Trans. Image Process. 2012, 21, 1742–1755. [Google Scholar] [CrossRef]
- Fang, Z.; Roy, K.; Chen, B.; Sham, C.-W.; Hajirasouliha, I.; Lim, J.B.P. Deep Learning-Based Procedure for Structural Design of Cold-Formed Steel Channel Sections with Edge-Stiffened and Un-Stiffened Holes under Axial Compression. Thin-Walled Struct. 2021, 166, 108076. [Google Scholar] [CrossRef]
- Philip, R.E.; Andrushia, A.D.; Nammalvar, A.; Gurupatham, B.G.A.; Roy, K. A Comparative Study on Crack Detection in Concrete Walls Using Transfer Learning Techniques. J. Compos. Sci. 2023, 7, 169. [Google Scholar] [CrossRef]
- Zhao, K.; Hu, J.; Shao, H.; Hu, J. Federated Multi-Source Domain Adversarial Adaptation Framework for Machinery Fault Diagnosis with Data Privacy. Reliab. Eng. Syst. Saf. 2023, 236, 109246. [Google Scholar] [CrossRef]
- Zhao, K.; Jia, F.; Shao, H. A Novel Conditional Weighting Transfer Wasserstein Auto-Encoder for Rolling Bearing Fault Diagnosis with Multi-Source Domains. Knowl. Based Syst. 2023, 262, 110203. [Google Scholar] [CrossRef]
- Das, B.; Ebenezer, J.P.; Mukhopadhyay, S. A Comparative Study of Single Image Fog Removal Methods. Vis. Comput. 2022, 38, 179–195. [Google Scholar] [CrossRef]
- Zhu, Q.; Mai, J.; Shao, L. A Fast Single Image Haze Removal Algorithm Using Color Attenuation Prior. IEEE Trans. Image Process. 2015, 24, 3522–3533. [Google Scholar] [CrossRef]
- Wu, F.; Li, Y.; Han, J.; Dong, W.; Shi, G. Perceptual Image Dehazing Based on Generative Adversarial Learning. In Advances in Multimedia Information Processing—PCM 2018; Hong, R., Cheng, W.-H., Yamasaki, T., Wang, M., Ngo, C.-W., Eds.; Springer International Publishing: Cham, Switzerland, 2018; Volume 11164, pp. 877–887. ISBN 978-3-030-00775-1. [Google Scholar]
- Liu, W.; Hou, X.; Duan, J.; Qiu, G. End-to-End Single Image Fog Removal Using Enhanced Cycle Consistent Adversarial Networks. IEEE Trans. Image Process. 2020, 29, 7819–7833. [Google Scholar] [CrossRef]
- Wang, C.; Xing, X.; Wu, Y.; Su, Z.; Chen, J. DCSFN: Deep Cross-Scale Fusion Network for Single Image Rain Removal. In Proceedings of the 28th ACM International Conference on Multimedia, Seattle, WA, USA, 12–16 October 2020; ACM: New York, NY, USA, 2020; pp. 1643–1651. [Google Scholar]
- Zhu, H.; Peng, X.; Zhou, J.T.; Yang, S.; Chanderasekh, V.; Li, L.; Lim, J.-H. Singe Image Rain Removal with Unpaired Information: A Differentiable Programming Perspective. AAAI 2019, 33, 9332–9339. [Google Scholar] [CrossRef]
- Hu, X.; Fu, C.-W.; Zhu, L.; Heng, P.-A. Depth-Attentional Features for Single-Image Rain Removal. In Proceedings of the 2019 IEEE/CVF Conference on Computer Vision and Pattern Recognition (CVPR), Long Beach, CA, USA, 15–20 June 2019. [Google Scholar] [CrossRef]
- Wang, H.; Xie, Q.; Zhao, Q.; Meng, D. A Model-Driven Deep Neural Network for Single Image Rain Removal. In Proceedings of the 2020 IEEE/CVF Conference on Computer Vision and Pattern Recognition (CVPR), Seattle, WA, USA, 13–19 June 2020; IEEE: Piscataway, NJ, USA, 2020; pp. 3100–3109. [Google Scholar]
- Dong, Y.; Guo, W.; Zha, F.; Liu, Y.; Chen, C.; Sun, L. A Vision-Based Two-Stage Framework for Inferring Physical Properties of the Terrain. Appl. Sci. 2020, 10, 6473. [Google Scholar] [CrossRef]
- Li, Z.-Z.; Zhu, T.; Xiao, S.-N.; Zhang, J.-K.; Wang, X.-R.; Ding, H.-X. Simulation Method for Train Curve Derailment Collision and the Effect of Curve Radius on Collision Response. Proc. Inst. Mech. Eng. Part F J. Rail Rapid Transit 2023, 095440972311543. [Google Scholar] [CrossRef]
- Duan, J.; Duan, G.; Cheng, S.; Cao, S.; Wang, G. Fixed-Time Time-Varying Output Formation–Containment Control of Heterogeneous General Multi-Agent Systems. ISA Trans. 2023, S0019057823000083. [Google Scholar] [CrossRef]
- Dearden, R.; Meuleau, N.; Ramakrishnan, S.; Smith, D.; Washington, R.; Clancy, D. Contingency Planning for Planetary Rovers. In Proceedings of the 3rd International NASA Workshop on Planning and Scheduling for Space, Houston, TX, USA, 27–29 October 2002. [Google Scholar]
- McGrath, B.E. Mars Exploration Rovers Launch Contingency Efforts. In AIP Conference Proceedings; AIP: Albuquerque, NM, USA, 2004; Volume 699, pp. 300–307. [Google Scholar]
- Chang, Y.; Lear, M.H.; McGrath, B.E.; Heyler, G.A.; Takashima, N.; Owings, W.D. New Horizons Launch Contingency Effort. In AIP Conference Proceedings; AIP: Albuquerque, NM, USA, 2007; Volume 880, pp. 590–596. [Google Scholar]
- Yoo, C.; Fitch, R.; Sukkarieh, S. Online task planning and control for fuel-constrained aerial robots in wind fields. Int. J. Robot. Res. 2016, 35, 438–453. [Google Scholar] [CrossRef]
- Shah, B.C.; Švec, P.; Bertaska, I.R.; Sinisterra, A.J.; Klinger, W.; von Ellenrieder, K.; Dhanak, M.; Gupta, S.K. Resolution-Adaptive Risk-Aware Trajectory Planning for Surface Vehicles Operating in Congested Civilian Traffic. Auton. Robot. 2016, 40, 1139–1163. [Google Scholar] [CrossRef]
- Hardy, J.; Campbell, M. Contingency Planning Over Probabilistic Obstacle Predictions for Autonomous Road Vehicles. IEEE Trans. Robot. 2013, 29, 913–929. [Google Scholar] [CrossRef]
- Harris, C.; Dearden, R. Contingency Planning for Long-Duration AUV Missions. In Proceedings of the 2012 IEEE/OES Autonomous Underwater Vehicles (AUV), Southampton, UK, 24–27 September 2012; IEEE: Piscataway, NJ, USA, 2012; pp. 1–6. [Google Scholar]
- Khalastchi, E.; Kalech, M.; Rokach, L. A Hybrid Approach for Improving Unsupervised Fault Detection for Robotic Systems. Expert Syst. Appl. 2017, 81, 372–383. [Google Scholar] [CrossRef]
- Zhong, M.; Zhang, L.; Ding, S.X.; Zhou, D. A Probabilistic Approach to Robust Fault Detection for a Class of Nonlinear Systems. IEEE Trans. Ind. Electron. 2016, 64, 3930–3939. [Google Scholar] [CrossRef]
- Pryor, L.; Collins, G. Planning for Contingencies: A Decision-Based Approach. J. Artif. Intell. Res. 1996, 4, 287–339. [Google Scholar] [CrossRef]
- Tianyou, C. Modeling of the Laminar Cooling Process with Case-Based Reasoning. Control Theory Appl. 2005, 22, 248–253. [Google Scholar]
- Khosravani, M.R.; Nasiri, S. Injection Molding Manufacturing Process: Review of Case-Based Reasoning Applications. J. Intell. Manuf. 2020, 31, 847–864. [Google Scholar] [CrossRef]
- Zhou, P.; Chai, T.; Wang, H. Intelligent Optimal-Setting Control for Grinding Circuits of Mineral Processing Process. IEEE Trans. Automat. Sci. Eng. 2009, 6, 730–743. [Google Scholar] [CrossRef]
- Zhou, P.; Lu, S.-W.; Chai, T. Data-Driven Soft-Sensor Modeling for Product Quality Estimation Using Case-Based Reasoning and Fuzzy-Similarity Rough Sets. IEEE Trans. Automat. Sci. Eng. 2014, 11, 992–1003. [Google Scholar] [CrossRef]
- Ott, M. Chameleons Have Independent Eye Movements but Synchronise Both Eyes during Saccadic Prey Tracking. Exp. Brain Res. 2001, 139, 173–179. [Google Scholar] [CrossRef]
- Avni, O.; Borrelli, F.; Katzir, G.; Rivlin, E.; Rotstein, H. Scanning and Tracking with Independent Cameras—A Biologically Motivated Approach Based on Model Predictive Control. Auton. Robot. 2008, 24, 285–302. [Google Scholar] [CrossRef]
- Xu, H.; Xu, Y.; Fu, H.; Xu, Y.; Gao, X.Z.; Alipour, K. Coordinated Movement of Biomimetic Dual PTZ Visual System and Wheeled Mobile Robot. Ind. Robot Int. J. 2014, 41, 557–566. [Google Scholar] [CrossRef]
- Tsai, J.; Wang, C.-W.; Chang, C.-C.; Hu, K.-C.; Wei, T.-H. A Chameleon-like Two-Eyed Visual Surveillance System. In Proceedings of the 2014 International Conference on Machine Learning and Cybernetics, Lanzhou, China, 13–16 July 2014; IEEE: Piscataway, NJ, USA, 2014; pp. 734–740. [Google Scholar]
- Joyeux, S.; Kirchner, F.; Lacroix, S. Managing Plans: Integrating Deliberation and Reactive Execution Schemes. Robot. Auton. Syst. 2010, 58, 1057–1066. [Google Scholar] [CrossRef]
- Hardy, J.; Campbell, M. Contingency Planning over Probabilistic Hybrid Obstacle Predictions for Autonomous Road Vehicles. In Proceedings of the 2010 IEEE/RSJ International Conference on Intelligent Robots and Systems, Taipei, Taiwan, 18–22 October 2010; IEEE: Piscataway, NJ, USA, 2010; pp. 2237–2242. [Google Scholar]
- Maye, A.; Engel, A.K. Extending Sensorimotor Contingency Theory: Prediction, Planning, and Action Generation. Adapt. Behav. 2013, 21, 423–436. [Google Scholar] [CrossRef]
- Chen, X.; Jia, S.; Xiang, Y. A Review: Knowledge Reasoning over Knowledge Graph. Expert Syst. Appl. 2020, 141, 112948. [Google Scholar] [CrossRef]
- Chen, Y.; Li, H.; Li, H.; Liu, W.; Wu, Y.; Huang, Q.; Wan, S. An Overview of Knowledge Graph Reasoning: Key Technologies and Applications. J. Sens. Actuator Netw. 2022, 11, 78. [Google Scholar] [CrossRef]
- Lipovanu, I.; Pascal, C. A Rule-Based Enhancement of a Vision Guided, Collision-Free Robotic Application. In Proceedings of the 2021 25th International Conference on System Theory, Control and Computing (ICSTCC), Iasi, Romania, 20 October 2021; IEEE: Piscataway, NJ, USA, 2021; pp. 559–563. [Google Scholar]
- Zhu, Y.; Wang, Z.; Chen, C.; Dong, D. Rule-Based Reinforcement Learning for Efficient Robot Navigation with Space Reduction. IEEE/ASME Trans. Mechatron. 2022, 27, 846–857. [Google Scholar] [CrossRef]












| Parameter | Description | Value |
|---|---|---|
| Longitudinal distance between and | 165 mm | |
| Vertical distance between and | 180 mm | |
| Horizontal distance between and | 90 mm | |
| Vertical distance between and | 79 mm | |
| Rotation angle of neck around axis of | ||
| Rotation angle of cameras around axis of | ||
| Rotation angle of cameras around axis of | ||
| Rotation angle of robot around axis of |
Disclaimer/Publisher’s Note: The statements, opinions and data contained in all publications are solely those of the individual author(s) and contributor(s) and not of MDPI and/or the editor(s). MDPI and/or the editor(s) disclaim responsibility for any injury to people or property resulting from any ideas, methods, instructions or products referred to in the content. |
© 2023 by the authors. Licensee MDPI, Basel, Switzerland. This article is an open access article distributed under the terms and conditions of the Creative Commons Attribution (CC BY) license (https://creativecommons.org/licenses/by/4.0/).
Share and Cite
Xu, Y.; Yu, H.; Wu, L.; Song, Y.; Liu, C. Contingency Planning of Visual Contamination for Wheeled Mobile Robots with Chameleon-Inspired Visual System. Electronics 2023, 12, 2365. https://doi.org/10.3390/electronics12112365
Xu Y, Yu H, Wu L, Song Y, Liu C. Contingency Planning of Visual Contamination for Wheeled Mobile Robots with Chameleon-Inspired Visual System. Electronics. 2023; 12(11):2365. https://doi.org/10.3390/electronics12112365
Chicago/Turabian StyleXu, Yan, Hongpeng Yu, Liyan Wu, Yuqiu Song, and Cuihong Liu. 2023. "Contingency Planning of Visual Contamination for Wheeled Mobile Robots with Chameleon-Inspired Visual System" Electronics 12, no. 11: 2365. https://doi.org/10.3390/electronics12112365
APA StyleXu, Y., Yu, H., Wu, L., Song, Y., & Liu, C. (2023). Contingency Planning of Visual Contamination for Wheeled Mobile Robots with Chameleon-Inspired Visual System. Electronics, 12(11), 2365. https://doi.org/10.3390/electronics12112365
