Extending TOSCA for Edge and Fog Deployment Support
Abstract
1. Introduction
- Which semantic enhancements should be made to TOSCA to describe and enact fog deployments?
- What is the methodology that should be followed to model deployments featuring distributed execution paradigms?
- How can the optimization aspects regarding the deployment be included in the modeling artefacts?
2. Related Work
3. Motivating Scenario: Fog Surveillance Application
4. Model-Driven Application Specification Using Extended TOSCA
4.1. Application Conception
4.2. Application Definition
@PrestoFragmentation(
memoryLoad = PrestoFragmentation.MemoryLoad.LOW,
cpuLoad = PrestoFragmentation.CPULoad.VERY_LOW,
storageLoad = PrestoFragmentation.StorageLoad.LOW,
onloadable = true,
offloadable = true,
edge_docker_registry = “prestocloud.test.eu”,
edge_docker_image = “percussion_detector:latest”,
elasticity_mechanism = faas,
min_instances = 1,
max_instances = 5,
dependencyOn = {“imu_fragments.AudioCaptor”},
precededBy = {“imu_fragments.AudioCaptor”},
optimization_cost_weight = 1,
optimization_distance_weight = 1,
optimization_providerFriendliness_weights = {“aws”, “1”,
“gce”, “1”,
“azure”, “1”
}
)
public class PercussionDetector {
}
4.3. Application Goal Definition
4.4. Processing and Deployment of Requirements
4.5. TOSCA Fog Application Definition Algorithm
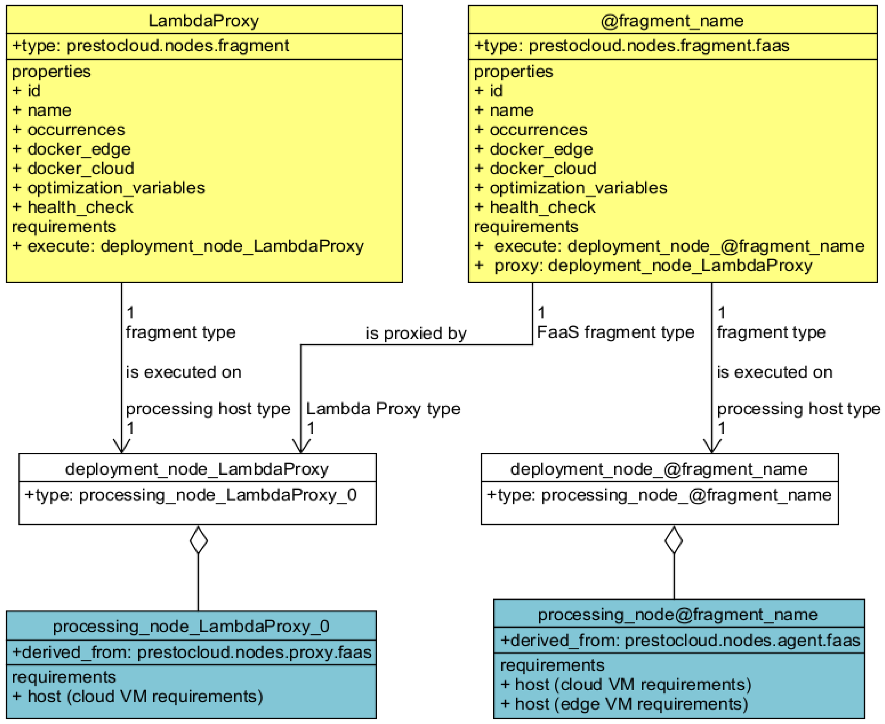
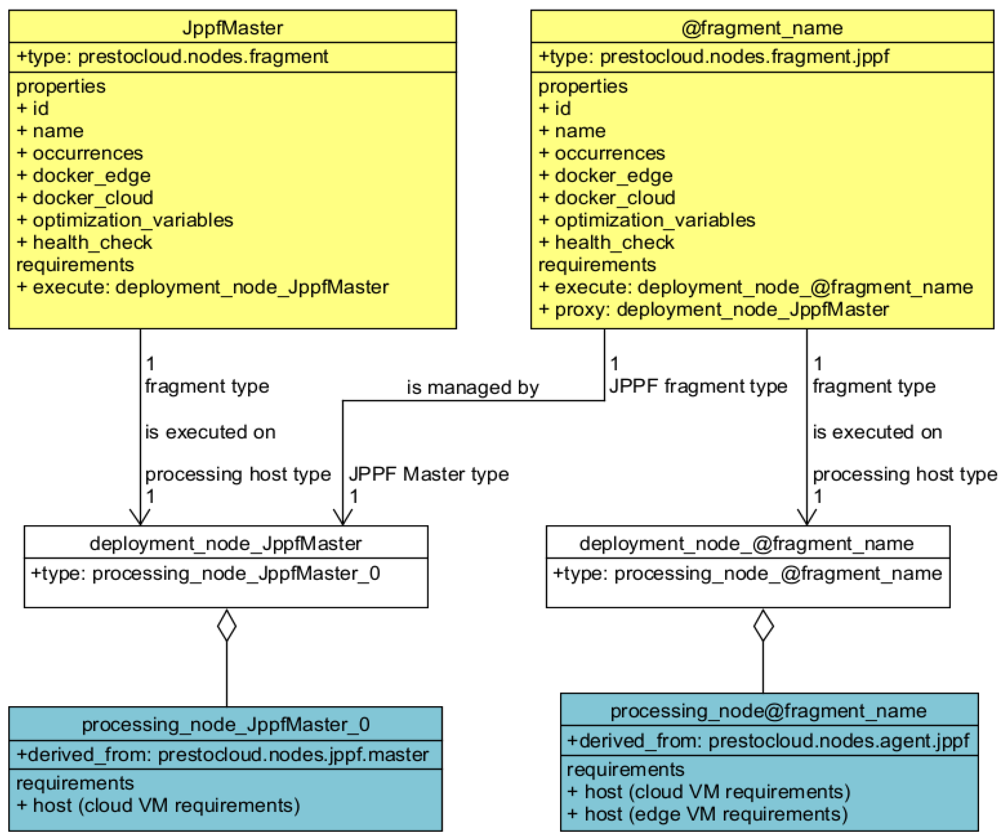
5. Type-Level TOSCA Semantic Enhancements
5.1. Fragment and Processing Host Decoupling
deployment_node_imu_fragments_FaceDetector:
type: processing_node_imu_fragments_FaceDetector_4
imu_fragments_FaceDetector:
type: prestocloud.nodes.fragment.faas
………………
requirements:
- execute: deployment_node_imu_fragments_FaceDetector
- proxy: deployment_node_LambdaProxy
processing_node_imu_fragments_FaceDetector_4:
description: A TOSCA representation of a processing node
derived_from: prestocloud.nodes.agent
requirements:
- host:
capability: tosca.capabilities.Container
node: prestocloud.nodes.compute
relationship: tosca.relationships.HostedOn
node_filter:
capabilities:
- host:
properties:
- num_cpus: { in_range: [1, 2] }
- mem_size: { in_range: [1024 MB, 2048 MB] }
- storage_size: { in_range: [4 GB, 32 GB] }
- os:
properties:
- architecture: { valid_values: [x86_64, i386] }
- type: { equal: linux }
- distribution: { equal: ubuntu }
resource:
properties:
- type: { equal: cloud }
- host:
capability: tosca.capabilities.Container
node: prestocloud.nodes.compute
relationship: tosca.relationships.HostedOn
node_filter: capabilities:
- host:
properties:
- num_cpus: { in_range: [1, 2] }
- mem_size: { in_range: [1024 MB, 2048 MB] }
- storage_size: { in_range: [4 GB, 32 GB] }
- os:
properties:
- architecture: { valid_values: [ arm64, armel, armhf ] }
- type: { equal: linux }
- distribution: { equal: raspbian }
- resource:
properties:
- type: { equal: edge }
- sensors:
properties:
- microphone: { equal: “/dev/snd/mic0” }
- camera: { equal: “/dev/video/camera0” }
5.2. TOSCA Specification of Fragment Nodes
imu_fragments_FaceDetector:
type: prestocloud.nodes.fragment.faas
properties:
id: 3
name: imu_fragments.FaceDetector
scalable: trueoccurrences: 1
docker_edge:
image: “face_detector_edge:latest”
registry: “local.prestocloud.test.eu”
variables: { “PRECISION”: “50”, “ITERATIONS”: “10” }
docker_cloud:
image: “face_detector_cloud:latest”
registry: “prestocloud.test.eu”
variables: { “PRECISION”: “100”, “ITERATIONS”: “2” }
optimization_variables:
cost: 1
distance: 1
friendliness: { “aws”: “5”, “gce”: “0”, “azure”: “1” }
health_check:
interval: 1
cmd: “curl health.prestocloud.test.eu FaceDetector”
requirements:
- execute: deployment_node_imu_fragments_FaceDetector
- proxy: deployment_node_LambdaProxy
5.3. Description of Instance-Level TOSCA
processing_node_fragments_FaceDetector_1:
type: prestocloud.nodes.compute.cloud.amazon
properties:
type: cloud
network:
network_id: s-gbdpnc4s
network_name: subnet1
addresses:
- 192.168.1.1
capabilities:
resource:
properties:
type: cloud
cloud:
cloud_name: amazon_public1
cloud_type: amazon
cloud_region: us-east-1
host:
properties:
num_cpus: 2
mem_size: 4.0 GB
disk_size: 50 GB
price: 0.120000
6. Support for FaaS and Other Coordinator-Based Paradigms
7. Optimization and Application Constraints
7.1. Coarse-Grained Application Constraints
metadata: template_name: IMU generated types definition template_author: IMU template_version: 1.0.0-SNAPSHOT CostThreshold: 1000 TimePeriod: 720 ProviderName_0: OpenStack_local ProviderRequired_0: false ProviderExcluded_0: true MetricToMinimize: Cost
7.2. Fine-Grained Constraints and Optimization Criteria
Input xi:Cloud providers fi:Fragments di:Devices Provider: f → x Function mapping from fragments to providers Hosting: d → f Function mapping from hosting (edge) devices to fragments DeploymentTime: f → R+ Function mapping from fragments to the positive real numbers Policy definitions Collocated (fi,fj) → Provider (fi) = Provider (fj) Collocated (fi,fj,fk,…,fn-1,fn) = Collocated (fi,fj) and Collocated (fi,fk) and … and Collocated (fi,fn) and Collocated (fj,fk) and … and Collocated (fj,fn) and … and Collocated (fn-1,fn) Antiaffinity (fi,fj)→Provider (fi) ≠ Provider(fj) Antiaffinity (fi,fj,fk,…,fn-1,fn) = Antiaffinity (fi,fj) and Antiaffinity (fi,fk) and … and Antiaffinity (fi,fn) and Antiaffinity (fj,fk) and … and Antiaffinity (fj,fn) and … and Antiaffinity (fn-1,fn) Precedence (fi,fj) → DeploymentTime (fi) < DeploymentTime (fj) Precedence (fi,fj,…,fn) → DeploymentTime (fi) < DeploymentTime (fj) < … < DeploymentTime (fn) Excluded (fi,(d1,d2,…,dn)) → not Hosting(d1,fi) and not Hosting(d2,fi) and … and not Hosting(dn,fi)
topology_template:
policies:
- collocation_policy_group_0:
type: prestocloud.placement.Gather
targets: [ imu_fragments_VideoStreamer, imu_fragments_VideoTranscoder ]
- anti_affinity_policy_group_0:
type: prestocloud.placement.Spread
targets: [ imu_fragments_PercussionDetector, imu_fragments_AudioCaptor ]
- precedence_policy_group_0:
type: prestocloud.placement.Precedence
targets:
[imu_fragments_VideoStreamer,imu_fragments_VideoTranscoder,imu_fragments_FaceDetector,imu_fragments_MultimediaManager,imu_fragments_AudioCaptor,imu_fragments_PercussionDetector ]
- exclude_fragment_from_devices_0:
type: prestocloud.placement.Ban
properties:
excluded_devices:
- “a6f2:d8bd:bf45a:de2a:d1e8:5f58:c256:0492”,
- “c2c1:def1:2c38:c83b:6b0d:b7bd:a0d2:95c2”,
- “b3ef:58d8:39d0:86ce:81d2:6e93:5f7d:23cd”,
- “b28e:9f32:2076:3599:39c3:6cc5:794a:5140”
targets: [ imu_fragments_VideoStreamer ]
7.3. Constraints and Optimization Handling
Input X:Cloud providers F:Fragments D:Candidate Edge Devices CLP:collocation policies AAP:anti-affinity policies PRP:precedence policies DEP:device exclusion policies Algorithm for fragment in F for collocation-policy in fragment_CLP for anti-affinity policy in fragment_AAP if collocation-policy contradicts anti-affinity-policy then return FAILED_DEPLOYMENT for precedence-policy in fragment_PRP for other-precedence-policy in fragment_PRP if precedence-policy contradicts other-precedence-policy then return FAILED_DEPLOYMENT for fragment in F for device in fragment_DEP D ← D-{device}//remove the device from the eligible hosts Configurations ← find_eligible_configurations (F,D,X) Configurations ← apply_coarse_grained_application_constraints (Configurations) if Configurations is not Empty maximum_utility ← −∞ best_configuration ← None for configuration in Configurations configuration.utility ← calculate_utility_from_optimization_criteria (configuration) if configuration.utility > maximum_utility then maximum_utility ← configuration.utility best_configuration ← configuration return best_configuration else return FAILED_DEPLOYMENT
8. Evaluation
8.1. Comparative Assessment
provider “aws” {
profile = “default”
region = “us-east-1”
}
# Network configuration …
resource “aws_instance” “FaceDetector” {
ami = “ami-2757f631”
instance_type = “t2.micro”
key_name = “${aws_key_pair.auth.id}”
vpc_security_group_ids = [“${aws_security_group.default.id}”]
subnet_id = “${aws_subnet.default.id}”
depends_on = [aws_instance.VideoTranscoder]
}
# Other cloud components…
resource “aws_instance” “MultimediaManager” {
ami = “ami-2757f611”
instance_type = “t3a.medium “
key_name = “${aws_key_pair.auth.id}”
vpc_security_group_ids = [“${aws_security_group.default.id}”]
subnet_id = “${aws_subnet.default.id}”
depends_on = [aws_instance.FaceDetector,aws_instance.VideoTranscoder,docker_container.percussion_detector]
}
# Configure the Docker providers
provider “docker” {
host = “tcp://192.168.1.2:2375/”
}
provider “docker” {
alias = “worker_2”
host = “tcp://192.168.1.3:2375/”
}
provider “docker” {
alias = “worker_3”
host = “tcp://192.168.1.4:2375/”
}
# Create a container
resource “docker_container” “video_streamer” {
image = docker_image.vs_image.latest
name = “vs_cont”
}
resource “docker_container” “audio_captor” {
provider = docker.worker_2
image = docker_image.ac_image.latest
name = “ac_cont”
}
resource “docker_container” “percussion_detector” {
provider = docker.worker_3
image = docker_image.pd_image.latest
name = “pd_cont”
depends_on = [docker_container.audio_captor]
}
resource “docker_image” “vs_image” {
name = “video_streamer:latest”
}
resource “docker_image” “ac_image” {
provider = docker.worker_2
name = “audio_captor:latest”
}
resource “docker_image” “pd_image” {
provider = docker.worker_3
name = “percussion_detector:latest”
}
8.2. Validating the Extended TOSCA in a Prototype Evaluation
- The interpreter parses the supporting type-level TOSCA file and the supporting TOSCA definition and infrastructure resources files. If one file does not comply with TOSCA standards, the interpreter interrupts the process;
- The identified computing resources are checked for their availability to receive a fragment. If a resource fails this availability check, it is excluded from the deployment. If a fragment is already being operated on this resource, it is considered for reallocation;
- A Btrplace source model is programmed with available infrastructure resources, already deployed fragments, and their constraints. Fragments to be deployed are specified as constraints for the destination model;
- Btrplace is invoked to turn the model into a destination model and a deployment plan. In the case that no solution is found (e.g., due to lack of resources or conflicting constraints), the interpreter interrupts the process. The choice of processing resources comprising the destination model is based on the reduction of the overall cost and is influenced by the optimization criteria set for each fragment;
- The deployment plan is interpreted into a set of technical steps constituting deployment scenarios, encoded in a JSON file.
9. Results and Discussion
10. Conclusions
Author Contributions
Funding
Institutional Review Board Statement
Informed Consent Statement
Data Availability Statement
Conflicts of Interest
Appendix A
tosca_definitions_version: tosca_prestocloud_mapping_1_2
metadata:
template_name: IMU generated types definition
template_author: IMU
template_version: 1.0.0-SNAPSHOT
CostThreshold: 1000
TimePeriod: 720
ProviderName_0: Google_Cloud_Compute
ProviderRequired_0: false
ProviderExcluded_0: true
MetricToMinimize: Cost
description: Types Description
imports:
- tosca-normative-types:1.2
- iccs-normative-types:1.1
- resource-descriptions:1.0
- placement-constraints:1.0
node_types:
#Processing node selection:
processing_node_LambdaProxy_0:
description: A TOSCA representation of a processing node
derived_from: prestocloud.nodes.proxy.faas
requirements:
- host:
capability: tosca.capabilities.Container
node: prestocloud.nodes.compute
relationship: tosca.relationships.HostedOn
node_filter:
capabilities:
- host:
properties:
- num_cpus: { in_range: [ 2, 4 ] }
- mem_size: { in_range: [ 2048 MB, 4096 MB] }
- storage_size: { in_range: [ 10 GB, 50 GB ] }
- os:
properties:
- architecture: { valid_values: [ x86_64, i386 ] }
- type: { equal: linux }
- distribution: { equal: ubuntu }
- resource:
properties:
- type: { equal: cloud }
processing_node_imu_fragments_MultimediaManager_1:
description: A TOSCA representation of a processing node
derived_from: prestocloud.nodes.agent
requirements:
- host:
capability: tosca.capabilities.Container
node: prestocloud.nodes.compute
relationship: tosca.relationships.HostedOn
node_filter:
capabilities:
- host:
properties:
- num_cpus: { in_range: [ 2, 4 ] }
- mem_size: { in_range: [ 2048 MB, 4096 MB ] }
- storage_size: { in_range: [ 128 GB, 1024 GB ] }
- os:
properties:
- architecture: { valid_values: [ x86_64, i386 ] }
- type: { equal: linux }
- distribution: { equal: ubuntu }
- resource:
properties:
- type: { equal: cloud }
processing_node_imu_fragments_VideoTranscoder_2:
description: A TOSCA representation of a processing node
derived_from: prestocloud.nodes.agent
requirements:
- host:
capability: tosca.capabilities.Container
node: prestocloud.nodes.compute
relationship: tosca.relationships.HostedOn
node_filter:
capabilities:
- host:
properties:
- num_cpus: { in_range: [ 2, 4 ] }
- mem_size: { in_range: [ 2048 MB, 4096 MB ] }
- storage_size: { in_range: [ 4 GB, 32 GB ] }
- os:
properties:
- architecture: { valid_values: [ x86_64, i386 ] }
- type: { equal: linux }
- distribution: { equal: ubuntu }
- resource:
properties:
- type: { equal: cloud }
- host:
capability: tosca.capabilities.Container
node: prestocloud.nodes.compute
relationship: tosca.relationships.HostedOn
node_filter:
capabilities:
- host:
properties:
- num_cpus: { in_range: [ 2, 4 ] }
- mem_size: { in_range: [ 2048 MB, 4096 MB ] }
- storage_size: { in_range: [ 4 GB, 32 GB ] }
- os:
properties:
- architecture: { valid_values: [ arm64, armel, armhf ] }
- type: { equal: linux }
- distribution: { equal: raspbian }
- resource:
properties:
- type: { equal: edge }
processing_node_imu_fragments_AudioCaptor_3:
description: A TOSCA representation of a processing node
derived_from: prestocloud.nodes.agent
requirements:
- host:
capability: tosca.capabilities.Container
node: prestocloud.nodes.compute
relationship: tosca.relationships.HostedOn
node_filter:
capabilities:
- host:
properties:
- num_cpus: { in_range: [ 1, 2 ] }
- mem_size: { in_range: [ 1024 MB, 2048 MB ] }
- storage_size: { in_range: [ 4 GB, 32 GB ] }
- os:
properties:
- architecture: { valid_values: [ arm64, armel, armhf ] }
- type: { equal: linux }
- distribution: { equal: raspbian }
- resource:
properties:
- type: { equal: edge }
- sensors:
properties:
- microphone: { equal: "/dev/snd/mic0" }
processing_node_imu_fragments_FaceDetector_4:
description: A TOSCA representation of a processing node
derived_from: prestocloud.nodes.agent.faas
requirements:
- host:
capability: tosca.capabilities.Container
node: prestocloud.nodes.compute
relationship: tosca.relationships.HostedOn
node_filter:
capabilities:
- host:
properties:
- num_cpus: { in_range: [ 1, 2 ] }
- mem_size: { in_range: [ 1024 MB, 2048 MB ] }
- storage_size: { in_range: [ 4 GB, 32 GB ] }
- os:
properties:
- architecture: { valid_values: [ x86_64, i386 ] }
- type: { equal: linux }
- distribution: { equal: ubuntu }
- resource:
properties:
- type: { equal: cloud }
- host:
capability: tosca.capabilities.Container
node: prestocloud.nodes.compute
relationship: tosca.relationships.HostedOn
node_filter:
capabilities:
- host:
properties:
- num_cpus: { in_range: [ 1, 2 ] }
- mem_size: { in_range: [ 1024 MB, 2048 MB ] }
- storage_size: { in_range: [ 4 GB, 32 GB ] }
- os:
properties:
- architecture: { valid_values: [ arm64, armel, armhf ] }
- type: { equal: linux }
- distribution: { equal: raspbian }
- resource:
properties:
- type: { equal: edge }
processing_node_imu_fragments_PercussionDetector_5:
description: A TOSCA representation of a processing node
derived_from: prestocloud.nodes.agent.faas
requirements:
- host:
capability: tosca.capabilities.Container
node: prestocloud.nodes.compute
relationship: tosca.relationships.HostedOn
node_filter:
capabilities:
- host:
properties:
- num_cpus: { in_range: [ 1, 2 ] }
- mem_size: { in_range: [ 1024 MB, 2048 MB ] }
- storage_size: { in_range: [ 4 GB, 32 GB ] }
- os:
properties:
- architecture: { valid_values: [ arm64, armel, armhf ] }
- type: { equal: linux }
- distribution: { equal: raspbian }
- resource:
properties:
- type: { equal: edge }
processing_node_imu_fragments_VideoStreamer_6:
description: A TOSCA representation of a processing node
derived_from: prestocloud.nodes.agent.faas
requirements:
- host:
capability: tosca.capabilities.Container
node: prestocloud.nodes.compute
relationship: tosca.relationships.HostedOn
node_filter:
capabilities:
- host:
properties:
- num_cpus: { in_range: [ 1, 2 ] }
- mem_size: { in_range: [ 1024 MB, 2048 MB ] }
- storage_size: { in_range: [ 4 GB, 32 GB ] }
- os:
properties:
- architecture: { valid_values: [ arm64, armel, armhf ] }
- type: { equal: linux }
- distribution: { equal: raspbian }
- resource:
properties:
- type: { equal: edge }
- sensors:
properties:
- video_camera: { equal: "/dev/video/camera0" }
topology_template:
policies:
- collocation_policy_group_0:
type: prestocloud.placement.Gather
targets: [ imu_fragments_VideoStreamer, imu_fragments_VideoTranscoder ]
- collocation_policy_group_1:
type: prestocloud.placement.Gather
targets: [ imu_fragments_PercussionDetector, imu_fragments_AudioCaptor ]
- precedence_policy_group_0:
type: prestocloud.placement.Precedence
targets:
[ imu_fragments_VideoStreamer,imu_fragments_VideoTranscoder,imu_fragments_FaceDetector,imu_fragments_MultimediaManager,imu_fragments_AudioCaptor,imu_fragments_PercussionDetector ]
node_templates:
deployment_node_LambdaProxy:
type: processing_node_LambdaProxy_0
LambdaProxy:
type: prestocloud.nodes.fragment
properties:
id: 6
name: LambdaProxy
scalable: false
occurrences: 1
docker_cloud:
image: "traefik:latest"
registry: "hub.docker.com"
ports:
- target: 11111
published: 11111
protocol: TCP
- target: 11198
published: 11198
protocol: TCP
optimization_variables:
cost: 1
distance: 1
friendliness: { }
requirements:
- execute: deployment_node_LambdaProxy
deployment_node_imu_fragments_MultimediaManager:
type: processing_node_imu_fragments_MultimediaManager_1
imu_fragments_MultimediaManager:
type: prestocloud.nodes.fragment
properties:
id: 0
name: imu_fragments.MultimediaManager
scalable: false
occurrences: 1
docker_cloud:
image: "multimedia_manager:latest"
registry: "prestocloud.test.eu"
variables: { "VIDEO_TRANSCODER_SERVICE": "{ get_property: [deployment_node_LambdaProxy,host,network,addresses,1] }", "FACE_DETECTOR_SERVICE": "{ get_property: [deployment_node_LambdaProxy,host,network,addresses,1] }", "RUNNING_THREADS": "2" }
optimization_variables:
cost: 5
distance: 4
friendliness: { "aws": "5", "gce": "0", "azure": "1" }
requirements:
- execute: deployment_node_imu_fragments_MultimediaManager
deployment_node_imu_fragments_VideoTranscoder:
type: processing_node_imu_fragments_VideoTranscoder_2
imu_fragments_VideoTranscoder:
type: prestocloud.nodes.fragment
properties:
id: 1
name: imu_fragments.VideoTranscoder
scalable: true
occurrences: 1
docker_edge:
image: "video_transcoder_edge:latest"
registry: "prestocloud.edge.test.eu"
ports:
- target: 10000
published: 10000
protocol: TCP_UDP
docker_cloud:
image: "video_transcoder_cloud:latest"
registry: "prestocloud.test.eu"
ports:
- target: 10000
published: 10000
protocol: TCP_UDP
optimization_variables:
cost: 2
distance: 8
friendliness: { "aws": "5", "gce": "0", "azure": "1" }
requirements:
- execute: deployment_node_imu_fragments_VideoTranscoder
deployment_node_imu_fragments_AudioCaptor:
type: processing_node_imu_fragments_AudioCaptor_3
imu_fragments_AudioCaptor:
type: prestocloud.nodes.fragment
properties:
id: 2
name: imu_fragments.AudioCaptor
scalable: false
occurrences: 1
docker_edge:
image: "audiocaptor:latest"
registry: "prestocloud.test.eu"
variables: { "SAMPLING_RATE": "22 kHZ" }
optimization_variables:
cost: 1
distance: 1
friendliness: { }
health_check:
interval: 1
cmd: "cat /proc/meminfo"
requirements:
- execute: deployment_node_imu_fragments_AudioCaptor
deployment_node_imu_fragments_FaceDetector:
type: processing_node_imu_fragments_FaceDetector_4
imu_fragments_FaceDetector:
type: prestocloud.nodes.fragment.faas
properties:
id: 3
name: imu_fragments.FaceDetector
scalable: true
occurrences: 1
docker_edge:
image: "face_detector_edge:latest"
registry: "local.prestocloud.test.eu"
variables: { "PRECISION": "50", "ITERATIONS": "10" }
docker_cloud:
image: "face_detector_cloud:latest"
registry: "prestocloud.test.eu"
variables: { "PRECISION": "100", "ITERATIONS": "2" }
optimization_variables:
cost: 1
distance: 1
friendliness: { "aws": "5", "gce": "0", "azure": "1" }
health_check:
interval: 1
cmd: "curl health.prestocloud.test.eu FaceDetector"
requirements:
- execute: deployment_node_imu_fragments_FaceDetector
- proxy: deployment_node_LambdaProxy
deployment_node_imu_fragments_PercussionDetector:
type: processing_node_imu_fragments_PercussionDetector_5
imu_fragments_PercussionDetector:
type: prestocloud.nodes.fragment.faas
properties:
id: 4
name: imu_fragments.PercussionDetector
scalable: true
occurrences: 1
docker_edge:
image: "percussion_detector_edge:latest"
registry: "prestocloud.test.eu"
docker_cloud:
image: "percussion_detector_cloud:latest"
registry: "prestocloud.test.eu"
optimization_variables:
cost: 1
distance: 1
friendliness: { }
requirements:
- execute: deployment_node_imu_fragments_PercussionDetector
- proxy: deployment_node_LambdaProxy
deployment_node_imu_fragments_VideoStreamer:
type: processing_node_imu_fragments_VideoStreamer_6
imu_fragments_VideoStreamer:
type: prestocloud.nodes.fragment.faas
properties:
id: 5
name: imu_fragments.VideoStreamer
scalable: true
occurrences: 3
docker_edge:
image: "video_streamer:latest"
registry: "prestocloud.test.eu"
variables: { "VIDEO_TRANSCODER_SERVICE": "{ get_property: [deployment_node_LambdaProxy,host,network,addresses,1] }", "VIDEO_RESOLUTION": "HD1080p" }
optimization_variables:
cost: 1
distance: 1
friendliness: { }
requirements:
- execute: deployment_node_imu_fragments_VideoStreamer
- proxy: deployment_node_LambdaProxy
Appendix B
provider "aws" {
profile = "default"
region = "us-east-1"
}
# Network configuration …Create a VPC to launch our instances into
resource "aws_vpc" "default" {
cidr_block = "10.0.0.0/16"
}
# Create an internet gateway to give our subnet access to the outside world
resource "aws_internet_gateway" "default" {
vpc_id = "${aws_vpc.default.id}"
}
# Grant the VPC internet access on its main route table
resource "aws_route" "internet_access" {
route_table_id = "${aws_vpc.default.main_route_table_id}"
destination_cidr_block = "0.0.0.0/0"
gateway_id = "${aws_internet_gateway.default.id}"
}
# Create a subnet to launch our instances into
resource "aws_subnet" "default" {
vpc_id = "${aws_vpc.default.id}"
cidr_block = "10.0.1.0/24"
map_public_ip_on_launch = true
}
resource "aws_security_group" "default" {
name = "terraform_example_lambda_proxy"
description = "Used in the terraform"
vpc_id = "${aws_vpc.default.id}"
ingress {
from_port = 22
to_port = 22
protocol = "tcp"
cidr_blocks = ["0.0.0.0/0"]
}
}
# A security group for the Lambda Proxy
resource "aws_security_group" "lambda_proxy" {
name = "terraform_example_lambda_proxy"
description = "Used in the terraform"
vpc_id = "${aws_vpc.default.id}"
ingress {
from_port = 22
to_port = 22
protocol = "tcp"
cidr_blocks = ["0.0.0.0/0"]
}
ingress {
from_port = 11111
to_port = 11111
protocol = "tcp"
cidr_blocks = ["0.0.0.0/0"]
}
ingress {
from_port = 11198
to_port = 11198
protocol = "tcp"
cidr_blocks = ["0.0.0.0/0"]
}
}
variable "key_name" {}
variable "public_key_path" {}
resource "aws_key_pair" "auth" {
key_name = "${var.key_name}"
public_key = "${file(var.public_key_path)}"
}
resource "aws_instance" "FaceDetector" {
ami = "ami-2757f631"
instance_type = "t2.micro"
key_name = "${aws_key_pair.auth.id}"
vpc_security_group_ids = ["${aws_security_group.default.id}"]
subnet_id = "${aws_subnet.default.id}"
depends_on = [aws_instance.VideoTranscoder]
}
resource "aws_instance" "VideoTranscoder" {
ami = "ami-2757f621"
instance_type = "c5.large "
key_name = "${aws_key_pair.auth.id}"
vpc_security_group_ids = ["${aws_security_group.default.id}"]
subnet_id = "${aws_subnet.default.id}"
depends_on = [docker_container.video_streamer]
}
resource "aws_instance" "LambdaProxy" {
ami = "ami-2757f622"
instance_type = "c5.large "
key_name = "${aws_key_pair.auth.id}"
vpc_security_group_ids = ["${aws_security_group.default.id}"]
subnet_id = "${aws_subnet.default.id}"
depends_on = [docker_container.percussion_detector,aws_instance.FaceDetector,aws_instance.VideoTranscoder]
}
resource "aws_instance" "MultimediaManager" {
ami = "ami-2757f611"
instance_type = "t3a.medium "
key_name = "${aws_key_pair.auth.id}"
vpc_security_group_ids = ["${aws_security_group.default.id}"]
subnet_id = "${aws_subnet.default.id}"
depends_on = [aws_instance.FaceDetector,aws_instance.VideoTranscoder,docker_container.percussion_detector]
}
# Configure the Docker providers
provider "docker" {
host = "tcp://192.168.1.2:2375/"
}
provider "docker" {
alias = "worker_2"
host = "tcp://192.168.1.3:2375/"
}
provider "docker" {
alias = "worker_3"
host = "tcp://192.168.1.4:2375/"
}
# Create a container
resource "docker_container" "video_streamer" {
image = docker_image.vs_image.latest
name = "vs_cont"
}
resource "docker_container" "audio_captor" {
provider = docker.worker_2
image = docker_image.ac_image.latest
name = "ac_cont"
}
resource "docker_container" "percussion_detector" {
provider = docker.worker_3
image = docker_image.pd_image.latest
name = "pd_cont"
depends_on = [docker_container.audio_captor]
}
resource "docker_image" "vs_image" {
name = "video_streamer:latest"
}
resource "docker_image" "ac_image" {
provider = docker.worker_2
name = "audio_captor:latest"
}
resource "docker_image" "pd_image" {
provider = docker.worker_3
name = "percussion_detector:latest"
}
References
- Gartner Forecasts Worldwide Public Cloud End-User Spending to Grow 18% in 2021. Available online: https://www.gartner.com/en/newsroom/press-releases/2020-11-17-gartner-forecasts-worldwide-public-cloud-end-user-spending-to-grow-18-percent-in-2021 (accessed on 12 February 2021).
- Opara-Martins, J.; Sahandi, R.; Tian, F. Critical Analysis of Vendor Lock-in and Its Impact on Cloud Computing Migration: A Business Perspective. J. Cloud Comp 2016, 5, 4. [Google Scholar] [CrossRef]
- Yousefpour, A.; Fung, C.; Nguyen, T.; Kadiyala, K.; Jalali, F.; Niakanlahiji, A.; Kong, J.; Jue, J.P. All One Needs to Know about Fog Computing and Related Edge Computing Paradigms: A Complete Survey. J. Syst. Archit. 2019, 98, 289–330. [Google Scholar] [CrossRef]
- Bergmayr, A.; Breitenbücher, U.; Ferry, N.; Rossini, A.; Solberg, A.; Wimmer, M.; Kappel, G.; Leymann, F. A Systematic Review of Cloud Modeling Languages. ACM Comput. Surv. 2018, 51, 1–38. [Google Scholar] [CrossRef]
- TOSCA Simple Profile in YAML Version 1.3. Available online: https://docs.oasis-open.org/tosca/TOSCA-Simple-Profile-YAML/v1.3/TOSCA-Simple-Profile-YAML-v1.3.html (accessed on 12 February 2021).
- Alien4cloud/Alien4cloud. Available online: https://github.com/alien4cloud/alien4cloud (accessed on 12 February 2021).
- Cloudify-Cosmo. Available online: https://github.com/cloudify-cosmo (accessed on 12 February 2021).
- Binz, T.; Breitenbücher, U.; Haupt, F.; Kopp, O.; Leymann, F.; Nowak, A.; Wagner, S. OpenTOSCA—A Runtime for TOSCA-Based Cloud Applications. In Proceedings of the Service-Oriented Computing, Shanghai, China, 12–15 November 2012; pp. 692–695. [Google Scholar]
- Kritikos, K.; Skrzypek, P.; Moga, A.; Matei, O. Towards the Modelling of Hybrid Cloud Applications. In Proceedings of the 2019 IEEE 12th International Conference on Cloud Computing (CLOUD), Milan, Italy, 8–13 July 2019; pp. 291–295. [Google Scholar]
- Castro, P.; Ishakian, V.; Muthusamy, V.; Slominski, A. The Rise of Serverless Computing. Commun. ACM 2019, 62, 44–54. [Google Scholar] [CrossRef]
- Baldini, I.; Castro, P.; Cheng, P.; Fink, S.; Ishakian, V.; Mitchell, N.; Muthusamy, V.; Rabbah, R.; Suter, P. Cloud-Native, Event-Based Programming for Mobile Applications. In Proceedings of the International Conference on Mobile Software Engineering and Systems, New York, NY, USA, 14 May 2016; pp. 287–288. [Google Scholar]
- Kpavel/Incubator-Openwhisk. Available online: https://github.com/kpavel/incubator-openwhisk (accessed on 12 February 2021).
- Jppf-Grid/JPPF. Available online: https://github.com/jppf-grid/JPPF (accessed on 12 February 2021).
- Verginadis, Y.; Apostolou, D.; Taherizadeh, S.; Ledakis, I.; Mentzas, G.; Tsagkaropoulos, A.; Papageorgiou, N.; Paraskevopoulos, F. PrEstoCloud: A Novel Framework for Data-Intensive Multi-Cloud, Fog, and Edge Function-as-a-Service Applications. Inf. Resour. Manag. J. 2021, 34, 66–85. [Google Scholar] [CrossRef]
- Tamburri, D.A.; Van den Heuvel, W.-J.; Lauwers, C.; Lipton, P.; Palma, D.; Rutkowski, M. TOSCA-Based Intent Modelling: Goal-Modelling for Infrastructure-as-Code. SICS Softw.-Inensiv. Cyber-Phys. Syst. 2019, 34, 163–172. [Google Scholar] [CrossRef]
- Wurster, M.; Breitenbucher, U.; Kepes, K.; Leymann, F.; Yussupov, V. Modeling and Automated Deployment of Serverless Applications Using TOSCA. In Proceedings of the 2018 IEEE 11th Conference on Service-Oriented Computing and Applications (SOCA), Paris, France, 20–22 November 2018; pp. 73–80. [Google Scholar]
- Casale, G.; Artač, M.; van den Heuvel, W.-J.; van Hoorn, A.; Jakovits, P.; Leymann, F.; Long, M.; Papanikolaou, V.; Presenza, D.; Russo, A.; et al. RADON: Rational Decomposition and Orchestration for Serverless Computing. SICS Softw.-Inensiv. Cyber-Phys. Syst. 2019. [Google Scholar] [CrossRef]
- RADON Public Deliverables—D2.4 Architecture and Integration Plan II. Available online: https://radon-h2020.eu/wp-content/uploads/2020/07/D2.4-Architecture-and-integration-plan-II.pdf (accessed on 12 February 2021).
- Paasage Public Deliverables—D2.1.3 Camel Documentation. Available online: https://paasage.ercim.eu/images/documents/docs/D2.1.3_CAMEL_Documentation.pdf (accessed on 12 February 2021).
- Achilleos, A.P.; Kritikos, K.; Rossini, A.; Kapitsaki, G.M.; Domaschka, J.; Orzechowski, M.; Seybold, D.; Griesinger, F.; Nikolov, N.; Romero, D.; et al. The Cloud Application Modelling and Execution Language. J. Cloud Comp. 2019, 8, 20. [Google Scholar] [CrossRef]
- Nyrén, R.; Edmonds, A.; Papaspyrou, A.; Metsch, T.; Parák, B. Open Cloud Computing Interface—Core. Available online: https://redmine.ogf.org/attachments/242/core.pdf (accessed on 12 February 2021).
- Glaser, F.; Erbel, J.; Grabowski, J. Model Driven Cloud Orchestration by Combining TOSCA and OCCI. In Proceedings of the 7th International Conference on Cloud Computing and Services Science, Porto, Portugal, 24–26 April 2017. [Google Scholar]
- Challita, S.; Korte, F.; Erbel, J.; Zalila, F.; Grabowski, J.; Merle, P. Model-Based Cloud Resource Management with TOSCA and OCCI. Softw. Syst. Modeling 2021. [Google Scholar] [CrossRef]
- Wurster, M.; Breitenbücher, U.; Falkenthal, M.; Krieger, C.; Leymann, F.; Saatkamp, K.; Soldani, J. The Essential Deployment Metamodel: A Systematic Review of Deployment Automation Technologies. SICS Softw.-Inensiv. Cyber-Phys. Syst. 2019. [Google Scholar] [CrossRef]
- Shi, W.; Cao, J.; Zhang, Q.; Li, Y.; Xu, L. Edge Computing: Vision and Challenges. IEEE Internet Things J. 2016, 3, 637–646. [Google Scholar] [CrossRef]
- van Lingen, F.; Yannuzzi, M.; Jain, A.; Irons-Mclean, R.; Lluch, O.; Carrera, D.; Perez, J.L.; Gutierrez, A.; Montero, D.; Marti, J.; et al. The Unavoidable Convergence of NFV, 5G, and Fog: A Model-Driven Approach to Bridge Cloud and Edge. IEEE Commun. Mag. 2017, 55, 28–35. [Google Scholar] [CrossRef]
- Bjorklund, M. The YANG 1.1 Data Modeling Language. Available online: https://www.rfc-editor.org/info/rfc7950 (accessed on 12 February 2021).
- Noghabi, S.A.; Kolb, J.; Bodik, P.; Cuervo, E. Steel: Simplified Development and Deployment of Edge-Cloud Applications. In Proceedings of the HotCloud’18: Proceedings of the 10th USENIX Conference on Hot Topics in Cloud Computing, Boston, MA, USA, 9 July 2018. [Google Scholar]
- Mortazavi, S.H.; Salehe, M.; Gomes, C.S.; Phillips, C.; de Lara, E. Cloudpath: A Multi-Tier Cloud Computing Framework. In Proceedings of the Second ACM/IEEE Symposium on Edge Computing; Association for Computing Machinery, New York, NY, USA, 12 October 2017; pp. 1–13. [Google Scholar]
- Tsagkaropoulos, A.; Papageorgiou, N.; Apostolou, D.; Verginadis, Y.; Mentzas, G. Challenges and Research Directions in Big Data-Driven Cloud Adaptivity. In Proceedings of the 8th International Conference on Cloud Computing and Services Science, Madeira, Portugal, 19–21 March 2018. [Google Scholar]
- PrEstoCloud/Application-Fragmentation-Deployment-Recommender. Available online: https://gitlab.com/prestocloud-project/application-fragmentation-deployment-recommender (accessed on 12 February 2021).
- Copil, G.; Moldovan, D.; Truong, H.-L.; Dustdar, S. RSYBL: A Framework for Specifying and Controlling Cloud Services Elasticity. ACM Trans. Internet Technol. 2016, 16, 1–18. [Google Scholar] [CrossRef]
- Jussien, N.; Rochart, G.; Lorca, X. Choco: An Open Source Java Constraint Programming Library. In Proceedings of the CPAIOR’08 Workshop on Open-Source Software for Integer and Contraint Programming (OSSICP’08), Paris, France, 20–23 May 2008; pp. 1–10. [Google Scholar]
- Hermenier, F.; Lawall, J.; Muller, G. BtrPlace: A Flexible Consolidation Manager for Highly Available Applications. IEEE Trans. Dependable Secure Comput. 2013, 10, 273–286. [Google Scholar] [CrossRef]
- Papageorgiou, N.; Verginadis, Y.; Apostolou, D.; Mentzas, G. Fog Computing Context Analytics. IEEE Instrum. Meas. Mag. 2019, 22, 53–59. [Google Scholar] [CrossRef]
- Sun, Y.; Lin, F.; Xu, H. Multi-Objective Optimization of Resource Scheduling in Fog Computing Using an Improved NSGA-II. Wireless Pers. Commun. 2018, 102, 1369–1385. [Google Scholar] [CrossRef]
- Zhu, Z.; Zhang, G.; Li, M.; Liu, X. Evolutionary Multi-Objective Workflow Scheduling in Cloud. IEEE Trans. Parallel Distrib. Syst. 2016, 27, 1344–1357. [Google Scholar] [CrossRef]
- Zhang, F.; Cao, J.; Li, K.; Khan, S.U.; Hwang, K. Multi-Objective Scheduling of Many Tasks in Cloud Platforms. Future Gener. Comput. Syst. 2014, 37, 309–320. [Google Scholar] [CrossRef]
- Jain, A.; Baarzi, A.F.; Alfares, N.; Kesidis, G.; Urgaonkar, B.; Kandemir, M. SpIitServe: Efficiently Splitting Complex Workloads Across FaaS and IaaS. In Proceedings of the ACM Symposium on Cloud Computing, Santa Cruz, CA, USA, 20 November 2019. [Google Scholar]
- Verginadis, Y.; Alshabani, I.; Mentzas, G.; Stojanovic, N. PrEstoCloud: Proactive Cloud Resources Management at the Edge for Efficient Real-Time Big Data Processing. In Proceedings of the 7th International Conference on Cloud Computing and Services Science, Porto, Portugal, 24–26 April 2017. [Google Scholar]
- Abdelaal, M.A.; Ebrahim, G.A.; Anis, W.R. Efficient Placement of Service Function Chains in Cloud Computing Environments. Electronics 2021, 10, 323. [Google Scholar] [CrossRef]
- Cong, J.; Fang, Z.; Lo, M.; Wang, H.; Xu, J.; Zhang, S. Understanding Performance Differences of FPGAs and GPUs. In Proceedings of the 2018 IEEE 26th Annual International Symposium on Field-Programmable Custom Computing Machines (FCCM), Boulder, CO, USA, 29 April–1 May 2018; pp. 93–96. [Google Scholar]








| Fragment Name | Description |
|---|---|
| VideoStreamer | The fragment is responsible for the transmission of video from the edge to the host of the VideoTranscoder fragment |
| VideoTranscoder | The fragment is responsible for changing the format of a video |
| FaceDetector | The fragment is responsible for face detection in a captured video scene |
| AudioCaptor | The fragment is responsible for continuously capturing audio |
| PercussionDetection | The fragment is responsible of detecting any captured percussion sounds and triggering the FaceDetector component |
| MultimediaManager | The fragment hosts various necessary assets to perform the detection of suspects and present alerts to a user of the platform |
| Fragment Name | Hosting Requirements (CPU Cores–RAM GBs–Free Disk GBs) | Acceptable Hosting Resource | Processing Architectures | Collocation Dependencies/Anti-Affinity Requirements | Precedence Dependencies | Optimization Criteria 1 (Cost–Distance–Friendliness) | Elasticity Mechanism |
|---|---|---|---|---|---|---|---|
| VideoStreamer | 1-1-4 | Edge | arm64, armel, armhf | VideoTranscoder (collocation) | - | 2-8-{aws:5, gce:0, azure:1} | None |
| VideoTranscoder | 2-4-4 | Edge/Cloud | arm64, armel, armhf, x86_64, i386 | VideoStreamer (collocation) | VideoStreamer | 1-1-(1, implied) | FaaS (Lambda) Proxy |
| FaceDetector | 1-1-4 | Edge/Cloud | arm64, armel, armhf, x86_64, i386 | - | VideoTranscoder | 1-1-{aws:5, gce:0, azure:1} | FaaS (Lambda) Proxy |
| AudioCaptor | 1-1-4 | Edge | arm64, armel, armhf | PercussionDetector (collocation) | - | 1-1-(1,implied) | None |
| PercussionDetector | 1-1-4 | Edge/Cloud | arm64, armel, armhf | AudioCaptor (collocation) | AudioCaptor | 1-1-(1,implied) | FaaS (Lambda) Proxy |
| MultimediaManager | 2-4-128 | Cloud | x86_64, i386 | - | FaceDetector, VideoTranscoder, PercussionDetector | 2-8-{aws:5, gce:0, azure:1} | None |
| Fragment Processing Attribute | Description |
|---|---|
| Number of cores | The minimum and maximum numbers of CPU cores needed to process the particular fragment |
| Processor architecture | The architecture of the CPU processor |
| Memory requirements | The minimum and maximum amounts of main memory required by a fragment |
| Disk capacity requirements | The minimum and maximum amounts of disk space required by a fragment |
| Sensors required | The input or output sensors required for the processing of this fragment |
| Operating system | The operating system and version that should be used for the processing of this fragment |
| Number of instances | The minimum and maximum numbers of instances of a particular fragment |
| Execution zone | The eligible locations for the processing of a particular fragment (cloud, edge) |
| Elasticity mechanism—paradigm | The elasticity mechanism that is required for a fragment implementing a particular paradigm (we propose extensions to TOSCA for FaaS, load-balanced, and JPPF applications) |
| Application Goal | Type | Definition Level |
|---|---|---|
| Precedence | Constraint | Defined for groups of two or more fragments |
| Collocation | Constraint | Defined for groups of two or more fragments |
| Anti-Affinity | Constraint | Defined for groups of two or more fragments |
| Distance | Optimization criterion | Defined for each fragment |
| Cost | Optimization criterion | Defined for each fragment |
| Friendliness | Optimization criterion | Defined for each fragment |
| TOSCA Feature Extended | Summary of Changes | Indicative Extensions | Related Sections |
|---|---|---|---|
| Metadata | Introduction of new fields relating to optimization support | TimePeriod, CostThreshold | Section 7.1 |
| Node_types | New node types are introduced to denote particular processing characteristics that are desired on a processing node | prestocloud.nodes.agent.faas, prestocloud.nodes.agent.loadBalanced | Section 5.1 |
| Node_templates | New node templates are presented to allow Docker support, optimization support, as well as the expression of edge-related attributes and coordination paradigms | prestocloud.nodes.fragment.faas, prestocloud.nodes.fragment.jppf | Section 5.1, Section 5.2 |
| Policies | New policies are added to indicate the manner in which application deployment should be managed | prestocloud.placement.Gather, prestocloud.placement.Spread | Section 7.1 |
| Relationships | New TOSCA relationships are developed to indicate the relationship of the processing between components | prestocloud.relationships.executedBy.faas, prestocloud.relationships.executedBy.loadBalanced | Section 5.1, Section 5.2, Section 6 |
| Capabilities | New TOSCA capabilities are developed to indicate the special processing capabilities offered by some devices | prestocloud.capabilities.proxying.faas, prestocloud.capabilities.proxying.jppf | Section 5.1, Section 5.2, Section 6 |
| Name | Type | Abstract Model View | Instance Model View | Multi-Cloud Topology Support | Cloud and Edge Modeling | Semantic Enhancements | Optimization Readiness | FaaS Support | Comments |
|---|---|---|---|---|---|---|---|---|---|
| Cloudify | DSL (TOSCA-Based) | No | Yes | Yes | Partial | No | No | AWS Lambda | - |
| Alien4Cloud | DSL (TOSCA-Based) | No | Yes | No | Partial | No | No | No | Partial edge deployment support could be implemented using the concept of “bring your own node” (BYON) for hosting applications |
| OpenTOSCA | DSL (TOSCA-Based | No | Yes | Yes | Partial | No | No | Yes | FaaS support can be implemented as in [16] |
| CAMEL | DSL | Yes | Yes | Yes | Partial | No | Yes | Yes | Multi-DSL language built for multi-clouds deployment and recently extended for FaaS support |
| OCCI | API | No | No | No | Partial | No | No | No | Only few providers are actively backed by an OCCI implementation |
| Provider-specific languages/tools | DSL | No | Yes | No | Provider-Dependent | Provider-Dependent | No | Provider-Dependent | e.g., OpenStack Heat, Azure Resource Manager, etc. |
| Terraform | DSL | No | Yes | Yes | Partial | No | No | Yes | Partial edge deployment support could be manually implemented using a Docker provider |
| Pulumi | Programming-language-based | No | Yes | Yes | Partial | No | No | Yes | Partial edge deployment support could be manually implemented using a Docker provider |
| Our approach | DSL | Yes | Yes | Yes | Full | Yes | Yes | Yes | Modeling of a custom FaaS architecture is possible |
Publisher’s Note: MDPI stays neutral with regard to jurisdictional claims in published maps and institutional affiliations. |
© 2021 by the authors. Licensee MDPI, Basel, Switzerland. This article is an open access article distributed under the terms and conditions of the Creative Commons Attribution (CC BY) license (http://creativecommons.org/licenses/by/4.0/).
Share and Cite
Tsagkaropoulos, A.; Verginadis, Y.; Compastié, M.; Apostolou, D.; Mentzas, G. Extending TOSCA for Edge and Fog Deployment Support. Electronics 2021, 10, 737. https://doi.org/10.3390/electronics10060737
Tsagkaropoulos A, Verginadis Y, Compastié M, Apostolou D, Mentzas G. Extending TOSCA for Edge and Fog Deployment Support. Electronics. 2021; 10(6):737. https://doi.org/10.3390/electronics10060737
Chicago/Turabian StyleTsagkaropoulos, Andreas, Yiannis Verginadis, Maxime Compastié, Dimitris Apostolou, and Gregoris Mentzas. 2021. "Extending TOSCA for Edge and Fog Deployment Support" Electronics 10, no. 6: 737. https://doi.org/10.3390/electronics10060737
APA StyleTsagkaropoulos, A., Verginadis, Y., Compastié, M., Apostolou, D., & Mentzas, G. (2021). Extending TOSCA for Edge and Fog Deployment Support. Electronics, 10(6), 737. https://doi.org/10.3390/electronics10060737

