Next Article in Journal
Buffer or Enabler? The Effect of Financial Slack on R&D Investment in Different Environments
Next Article in Special Issue
Crowdsourced Manufacturing in Industry 4.0: Implications and Prospects
Previous Article in Journal
A Risk-Optimized Framework for Data-Driven IPO Underperformance Prediction in Complex Financial Systems
Previous Article in Special Issue
Microelement Integration Drives Smart Manufacturing: A Mixed Method Study
 
 
Font Type:
Arial Georgia Verdana
Font Size:
Aa Aa Aa
Line Spacing:
Column Width:
Background:
Article

Integrating Digital Twin Technology to Achieve Higher Operational Efficiency and Sustainability in Manufacturing Systems

Faculty of Mechanical Engineering, University of Ljubljana, 1000 Ljubljana, Slovenia
*
Author to whom correspondence should be addressed.
Systems 2025, 13(3), 180; https://doi.org/10.3390/systems13030180
Submission received: 7 February 2025 / Revised: 4 March 2025 / Accepted: 5 March 2025 / Published: 6 March 2025
(This article belongs to the Special Issue Management and Simulation of Digitalized Smart Manufacturing Systems)

Abstract

Digital twin technology has proven to be a transformative tool in the development of smart factories by providing real-time data-driven simulations and virtual representations of physical assets and systems. This paper explores the integration of digital twins in the context of Industry 4.0 and sustainability, highlighting their potential to increase operational efficiency, optimize material usage and minimize waste. To demonstrate these benefits, case studies are presented in which a digital twin of a real manufacturing system was implemented. The digital twin enabled us to run different “what-if” scenarios to evaluate the improvements in the manufacturing system, efficiency and reduction of raw material consumption and waste by incorporating quality control operations at all assembly stations. Based on the analyzed results of both case studies, we demonstrated that additional quality control operations had a significant impact on the efficiency of the manufacturing system and its sustainability, as waste was significantly reduced. The proposed approach has proven to be highly effective for different types and sizes of manufacturing systems, especially those with high waste generation.

1. Introduction

The rapid evolution of Industry 4.0 has fundamentally transformed the manufacturing landscape and manufacturing systems, paving the way for smart factories that use advanced digital technologies to optimize operations [1,2,3,4]. Manufacturing systems need to become more agile, flexible and sustainable to meet the dynamic changes in the manufacturing environment and market demands while maintaining the quality of manufactured products [5,6,7]. Among these transformative innovations, digital twin technology has emerged as a key technology that provides the ability to create dynamic digital replicas of physical systems.
The basis of an effective digital twin is a simplified representation of the real manufacturing system and process that simultaneously covers all the essential characteristics and properties of the real manufacturing system. Digital twins capture the characteristics of the physical manufacturing system and process and are created for specific purposes, e.g., to explain the behavior of the manufacturing process and system in a virtual environment [8]. Figure 1 illustrates the concept of a connection between a real manufacturing system and its replica in a virtual environment through a data exchange interface.
The history of digital twin technologies is extensive, and numerous researchers have contributed to the field. One of the first concepts of the digital twin dates back to 2003 [9,10] and has been defined in various ways in the literature [11,12,13]. One of these definitions describes a digital twin as an ultra-realistic, high-scaling simulation model that uses the best available physical models, with data collected throughout the life cycle of the system [14,15].
Figure 1. Connection between a physical and a digital world (the illustration has been modified based on the concept in the references [8,16,17]).
Figure 1. Connection between a physical and a digital world (the illustration has been modified based on the concept in the references [8,16,17]).
Systems 13 00180 g001
More and more research groups are including sustainability components in their studies on digital twins [18,19,20,21,22]. The introduction of digital twins offers numerous operational benefits, such as reduced downtime, streamlined manufacturing processes and improved product quality. In addition to these tangible benefits, digital twins hold significant potential for addressing critical sustainability issues. Sustainability has become a key issue in modern manufacturing [23,24], highlighting the urgent need to balance industrial growth with environmental and social responsibility.
Sustainability in manufacturing has become an important issue, with an increasing focus on reducing material waste and optimizing resource utilization. While the role of digital twins in improving efficiency and decision making is widely recognized, their potential to improve sustainability through waste reduction is not yet sufficiently explored. In particular, the integration of additional quality control measures into digital twin models to assess and reduce material waste has not yet been thoroughly investigated. The lack of research on how digital twins can be used to optimize quality control processes and minimize waste leaves a significant gap in creating more sustainable and efficient manufacturing systems.
While digital twins have been widely studied in the context of sustainability, no research has yet explored how integrating additional quality controls into these models can directly reduce waste in real manufacturing environments. Most studies focus on efficiency and productivity improvements, but there is a lack of detailed scenario-based analyses that examine the impact of different quality control strategies on waste reduction and sustainability. Furthermore, despite the widespread use of digital twins, there are few comprehensive, real-world implementations that demonstrate their effectiveness in optimizing material flow and internal logistics for greater sustainability. Addressing these gaps could provide valuable insights into how digital twin technology can contribute to more sustainable manufacturing processes.
This study presents a step-by-step methodology for the design and implementation of a digital twin that incorporates quality control measures to minimize material waste and improve resource utilization. By introducing scenario-based modeling within digital twins, the impact of different quality control strategies on waste reduction is evaluated, filling an important gap in the literature. The proposed methodology is validated using a real case study from the manufacturing industry to demonstrate the practical effectiveness of digital twins in optimizing material flow and improving sustainability. By integrating quality controls into digital twin models, this study provides new insights into life cycle management and enables manufacturers to achieve more sustainable operations with less waste and improved efficiency.
The rest of the paper is organized as follows. The Literature review section gives an overview of existing articles and other publications in the field of digital models, digital twins and various aspects of sustainability in manufacturing systems. The Materials and Methods section gives a brief overview of the methodology used to develop the digital twin. The methodology consists of five steps: familiarizing with the manufacturing system and dividing the building blocks into different groups, understanding the sequence of processes, identifying the parameters required to develop the digital twin of the manufacturing system, connecting the modeled manufacturing unit to the real manufacturing system and finally visualizing the results from the digital twin. Section 4 presents detailed case studies with real manufacturing systems that illustrate the process of developing the digital twin and provide an analysis of the results. The Results and Discussion section highlights the findings and shows how the company can reduce waste and raw material consumption to improve sustainability. The paper concludes with a Conclusion and future work, summarizing the key findings and vision for future work.

2. Literature Review

In this section, the current state of research in this area is analyzed in detail. In order to understand the content, the difference between a digital model and a digital twin must first be explained.
A traditional simulation model [25,26] is a static or partially updated digital representation of a physical system, such as a manufacturing machine or an entire production facility. It is mainly used for simulations, analyses and process optimization. However, this model is not necessarily connected to the physical system in real time.
A digital twin [27] is a dynamic, real-time updated digital replica of a physical system that enables monitoring, analysis and predictive insights. It is connected to sensors and other data sources ensuring continuous synchronization with the real system.
Planning digital twins for modern manufacturing systems and processes, which are becoming increasingly complex due to the growing number of product variants, is a challenge without a suitable methodology. Therefore, many researchers are actively working in this area and developing new methodologies to streamline the process. Some research groups focus exclusively on individual components of the digital twin [28,29].
Authors in the paper [30] present a methodological approach for the integration of digital twins in smart factories emphasizing how real-time data from physical machines can improve the simulation of manufacturing systems, leading to more efficient design and operation. Their research highlights the potential of digital twins to virtually test new processes and factory layouts before physical implementation, thereby reducing costs and time-to-market.
Similarly, the authors in the paper [31] propose a five-dimensional digital twin model as a methodology for the design of smart factories. This model includes physical entities, virtual models, data, services and connections and allows factory designers to simulate different manufacturing scenarios and optimize system performance before deployment. By integrating historical data with predictive analytics, this methodology facilitates proactive resource management and minimizes downtime and energy consumption
However, only a limited number of research groups focus on the comprehensive development of a digital twin for a manufacturing system—from the initial concept to the final implementation in a real environment [17,32]. For instance, the authors in the paper [17] introduced a five-step methodology that follows a logical sequence to guide users to create a functional digital twin in a real environment. A similar methodology is required in this paper for the design of the digital twin as it addresses the manufacturing system as a whole.
Despite the progress made in the development of the digital twin, system and instance-specific information modeling require further attention. Manufacturing environments require customized approaches for data processing that take into account different data types, including high-frequency time series data and static information. The authors in the paper [33] present a model-based, analytics-driven approach for digital twins in high-tech machining applications that provides insights into the effective handling of different data types.
In addition, fundamental data models and standards for digital twins in manufacturing play a crucial role in ensuring interoperability and scalability. Standards such as OPC UA, asset administration shell models and edge data processing form the basis for seamless integration. The authors in the paper [34] highlight the importance of standardized data communication frameworks. In addition, the authors present the DPART framework in [35], which was developed specifically for the field of machine manufacturing and offers a structured approach for integrating the digital twin in complex manufacturing environments.
Mathematical modeling plays a fundamental role in the development of digital twins, as it enables predictive simulations, optimizations and decision-making processes. In the implementation of digital twins, different modeling approaches have been used to reconcile virtual representations with real manufacturing dynamics. Authors in the paper [36] discuss the application of the finite element method (FEM) to simulate material deformations and machining processes to ensure highly accurate digital replicas of manufacturing processes.
Similarly, data-driven models such as machine learning-based predictive models [37] are increasingly used to analyze sensor data, detect anomalies, and optimize manufacturing performance. Hybrid modeling approaches that combine physics-based models with data-driven insights provide a robust methodology to improve the predictive capabilities of digital twins [38]. These models facilitate real-time decision making by integrating real-time feedback mechanisms that improve process control and operational efficiency.
Additionally, stochastic models and probabilistic frameworks [39] have been used to account for uncertainties in manufacturing environments and enable a more robust and adaptive implementation of the digital twin. These mathematical models ensure that the digital twins remain analytically rigorous while being able to adapt to real-world variations in production parameters and machine behavior.
Sustainability in manufacturing involves implementing practices that minimize waste, energy consumption and greenhouse gas emissions while promoting efficient use of resources throughout the production life cycle. This includes developing products and processes in line with a circular economy that ensures materials are reused, recycled or repurposed to minimize environmental impact. By integrating sustainability aspects into the implementation of the digital twin, companies can achieve a harmonious balance between profitability and environmental responsibility [40].
The literature shows how researchers have explored reducing energy consumption by introducing the digital twin. Authors in the paper [30] demonstrate how digital twins enable the monitoring and optimization of energy consumption in production facilities in real time. By simulating different operating scenarios, manufacturers can achieve significant energy savings without compromising production output.
A similar topic is explored in the paper [41], in which the authors present a digital twin framework that incorporates energy pricing by consumption into batch manufacturing processes and enables real-time decisions to improve energy efficiency. A broader perspective on energy efficiency in manufacturing using digital twins is presented in the papers [42,43,44]. These studies explain how digital twins optimize manufacturing processes, resulting in lower energy consumption while maintaining or even improving overall efficiency.
Another important aspect of sustainability is waste reduction. Digital twins play a key role in minimizing material waste in manufacturing by enabling precise production planning, virtual prototyping and real-time quality monitoring. For instance, the authors of the paper [45] demonstrate how virtual models can be used to reduce waste even before a real manufacturing system is implemented. By running different “what-if” scenarios in a virtual environment, they analyzed how certain scenarios affected waste generation and successfully identified waste minimization strategies.
The reduction of waste from a product perspective was explored by researchers in the paper [46], who investigated various product designs and materials in a virtual environment. However, their focus was not on reducing the waste generated during the manufacturing process. The authors of the paper [47] investigated how digital twins improve manufacturing through cost savings and efficiency, leading to a reduction in energy and water consumption, waste and emissions, thus minimizing environmental impact.
Many research groups are also looking at digital twins from a sustainability perspective by analyzing products over their entire life cycle. The authors of the paper [9] emphasize the role of digital twins in life cycle analysis, which provides insights into the environmental impact of products from design to disposal. This approach supports manufacturers in adopting circular economy principles by identifying opportunities for recycling and reuse.
The entire value chain of a product is addressed in the paper [48], which provides a detailed analysis of how digital twins facilitate decentralized decision-making, optimize product and material flow management and enable effective recycling, refurbishment, remanufacturing and reuse processes.
Digital twins play a crucial role in providing process feedback in networked, multi-stage manufacturing environments. In [49], it is investigated how digital twins can dynamically influence production processes by integrating real-time data from multiple stages, ensuring optimized workflows and process adaptability. Furthermore, the authors in the paper [50] highlight how digital twins enable closed-loop feedback mechanisms that dynamically adjust production parameters, resulting in improved operational efficiency and product quality.
To the best of our knowledge, there is no research that specifically addresses the sustainability aspect of waste reduction by introducing additional quality controls and analyzing waste reduction through “what-if” scenarios in an existing real manufacturing system. Although various studies have investigated how digital twins impact sustainability, none (to our knowledge) have explored how the inclusion of additional quality control operations after each assembly operation can reduce waste and therefore improve the sustainability and efficiency of the manufacturing system.

3. Materials and Methods

Modern manufacturing systems and processes are becoming increasingly complex due to the growing number of product variants, which makes their digitalization a challenge. Despite these challenges, this complexity is essential for maintaining competitiveness. A promising approach to increasing competitiveness is the development of digital twins that enable the implementation of “what-if” scenarios. In these scenarios, various processes are simulated using software tools such as Siemens Plant Simulation, Visual Components, and Delmia. The results of these simulations generate a matrix of output parameters based on various input parameters.
To develop a digital twin that can be represented in real time, it is essential to digitize the physical object and define the corresponding parameters. The proposed methodology provides a structured approach to determine the input parameters required to create a digital twin. This five-step methodology facilitates the step-by-step development of a basic structure of the digital twin, the implementation of a functional data flow and the seamless integration of input data, whether collected automatically or manually.
For the creation of the digital twin and the subsequent analysis in this paper, we applied this methodology, which is described and presented in detail in the paper [17]. This methodology has proven to be very effective for the implementation of digital twins in manufacturing systems, as demonstrated by successfully completed research projects [17] (DEMO Center Smart Factory) and industrial projects developed in our laboratory for many Slovenian and European companies. The following sections summarize the main contents and steps of the methodology.

3.1. First Step

Manufacturing systems consist of various building blocks, including robots, manipulators, assembly stations, warehouses, pallets, machine vision systems and more. In the first step of the methodology, these building blocks are categorized into four groups (Figure 2): Fabrication building blocks, Logistics building blocks, Storage building blocks and Inspection building blocks. This classification ensures that each building block is assigned to the appropriate group, as each building block requires specific parameters and a customized approach for the development of a digital twin.
The first group, Fabrication building blocks, involves processes in which the location of the product remains unchanged but its geometry or material structure can change, such as in heat treatment. It is divided into Part manufacturing, which includes single-part processes such as deep drawing, milling and bending, and Product Manufacturing, which involves multi-part processes such as assembly, disassembly and welding.
The second group, Logistics building blocks, consists of processes in which the location of the product changes while its geometry and material structure remain the same. This group includes Handling building blocks, in which the product moves but the system remains fixed, such as robots and conveyors, and Transfer building blocks, in which both the system and the product move, such as forklifts, drones and automated guided vehicles (AGVs).
The third group, Storage building blocks, involves processes in which the location and properties of the product remain unchanged. It is divided into Random building blocks, in which the products are placed in no particular order, such as on shelves or tables, and Arranged building blocks, in which the products are placed in an organized manner, such as on pallets or in warehouses.
The fourth group, Inspection building blocks, includes processes in which the product remains in place while new information is added, such as defect detection. It is divided into Non-Destructive building blocks, in which the product is not altered, and includes methods such as visual, ultrasonic and radiological testing, and Destructive building blocks, which involves tests that change or destroy the product, such as penetration and pull-off tests.

3.2. Second Step

For the successful development of a digital twin, it is crucial to precisely define the manufacturing system with all processes and their sequences. This definition can be illustrated well with the help of a functional diagram (Figure 3), which is based on the classification of the building blocks into the four groups described
The creation of the functional diagram begins with the definition of the initial process in the manufacturing system and progresses by sequentially adding the subsequent processes carried out by the individual building blocks. The diagram provides comprehensive information about all the building blocks involved in the processes.
The functional diagram consists of rectangular blocks representing the processes and arrows illustrating the flow of processes and feedback loops (Figure 3). It contains the following information:
Inputs: Details about the building blocks involved in the process and details of the materials and components required.
Outputs: Details about the outcomes of the process, including the products created during the process.

3.3. Third and Fourth Step

This step initiates the planning phase of a digital twin, in which the specific parameters for the individual components of the manufacturing system are defined. The definition of the parameters is crucial for the proper and efficient functioning of the digital twin.
In order to maintain manageability, only relevant parameters should be selected when developing the digital twin. These parameters are determined based on the classification of the manufacturing system (as described in Step 1) and the constraints of the individual components. The research focuses primarily on the logistical processes (material flow) and includes parameters that directly influence these processes, such as process times, coordinates, dimensions, speed, acceleration and various component-specific constraints.
For example, key parameters for Handling building blocks include coordinates that define their location and orientation within the manufacturing system. Other important factors are velocity, acceleration, deceleration, dimensions, piece count and timing parameters, and constraints such as speed limits, maximum handled pieces per cycle and robot dead angles. Developing the digital model requires considering availability, current status, and, for machine-based transport, defining the MTTR. Transfer building blocks require trajectory definition, path length, velocity, acceleration, deceleration and cycle time. Additional parameters include the number of parts transported per cycle and constraints like min/max velocity and acceleration. These factors must be integrated to ensure an accurate digital model.
The development process begins by setting up the manufacturing system in a simulation modeling tool (e.g., Plant Simulation, Delmia). This includes the definition of dimensions, component types, locations and orientations. The parameters can be entered either via graphical interfaces or, for more complex components, via programming. The components are then connected in the correct order, either graphically or by coding mathematical functions.
Once the development of the digital representation is complete, verification and validation follow to ensure that it accurately reflects the real manufacturing system.
Figure 4 illustrates the connection between the physical and digital worlds in a manufacturing system. The physical world represents the evolution of the manufacturing system over time, transitioning from the “State of the manufacturing system at time t” to the “State of the manufacturing system at time t + 1”. By continuously monitoring these states, a corresponding “Digital twin of the manufacturing system at time t” is developed.
As the real system is constantly changing, real-time monitoring is essential to ensure that the digital twin accurately reflects the current state of the physical system. To achieve this, continuous simulations are performed, generating an updated “Digital twin of the manufacturing system at time t + 1”. This process allows the real manufacturing system to adapt from the “State of the manufacturing system at time t + 1” to “State of the manufacturing system at time t + 2”.
To enable seamless integration between the digital and physical worlds, suitable interfaces are built in to ensure constant data exchange and synchronization between both words.
The integration of the physical and digital worlds brings numerous advantages. The most important is the continuous exchange of information and the ability to adapt the physical system based on the findings of the digital twin. This also facilitates the digital traceability of products, which is particularly beneficial when traditional labeling methods such as barcodes or RFID tags cannot be applied due to product geometry or size. This ensures accurate product tracking and increases the flexibility of manufacturing processes

3.4. Fifth Step

The fifth step focuses on the visualization of the results. Digital twins facilitate the customized display of parameters for various stakeholders in manufacturing, including operators, developers, planners and managers. These tools provide valuable insights into key metrics such as product quality, bottlenecks, costs and machine performance.
Operators use digital twins to predict activities and manage workflows more efficiently. Planners rely on them for statistical analysis, scheduling and predicting machine and staff occupancy to ensure smooth operations and efficient planning processes.

4. Testing with Case Studies

A real pallet-based manufacturing system consists of three assembly stations and essential quality control operations. The assembly operations take place on three pallets on which two types of products are manufactured: (Type_N and Type_B) (Figure 5). The main difference between the two types of products is the width of the fabric and metal sheets used.
The manufacturing process for both product types is identical and differs only in specific adjustments to the manufacturing line. These adjustments include changing pallets, changing the parameters for glue application and changing the compression and drying parameters tailored to the product specifications.
At the first assembly station, the insulation fabric is placed on the pallet and precisely aligned. A manipulator then transfers the pallet together with the insulation fabric to the second assembly station. At this station, glue is applied to the fabric in several places using a special glue dosing system.
The process continues by placing a metal sheet on the glue-coated insulation fabric. The pallet is then transported to the third assembly station, which is responsible for pressing and drying. This step ensures optimal bonding of the materials and therefore the production of a high-quality product.
Once the bonding process is complete, the product is returned to the first assembly station for final quality inspection. Products that meet all drawing requirements are stacked on a trolley, while products with minor defects are repaired. Products that do not meet the required standards are rejected as waste. Common reasons for rejection are sheets contaminated with glue, incomplete glue application, fingerprints on the metal surface or misaligned fabric.
As both the fabric and glue pose health and environmental risks, it is important to focus the manufacturing process on more sustainable practices. This includes reducing material consumption, minimizing waste and improving the quality of manufacturing processes to reduce errors and defects. The overall goal is environmentally friendly manufacturing that ensures high product quality while minimizing the negative impact on health and the environment.
In order to carry out the necessary investigations, Case Study 1 was first developed, which describes the existing manufacturing system based on a single final quality control. To improve the manufacturing process while promoting a more sustainable manufacturing approach, Case Study 2 was developed, tested and evaluated using a research-based approach. The main feature of Case Study 2 is the introduction of additional quality control at all assembly stations.
The first inspection takes place immediately after the glue is applied to the fabric, with a visual check being carried out to ensure that the glue is applied uniformly and in the correct quantity. The second inspection takes place after the pressing process to confirm that the fabric and the metal sheet are securely bonded together. The third and final inspection takes place after product assembly is complete.
By comparing these two scenarios, we will evaluate how different quality control strategies affect waste reduction and optimize the manufacturing process. The objective is to identify the most effective solution that not only improves product quality but also minimizes waste and supports the sustainable use of raw materials.
To achieve this, digital twins are developed for both scenarios using the methodology defined and presented above. The step-by-step process for creating these digital twins is now described in detail.

4.1. First Step

In the first step, all building blocks of the manufacturing system are divided into four groups (Figure 6). The components are divided into the following groups: Case Study 1 consists of four Fabrication building blocks, three Logistics building blocks, two Storage building blocks and two Inspection building blocks.
In the case of Case Study 2, the Inspection building block also includes a syringe.

4.2. Second Step

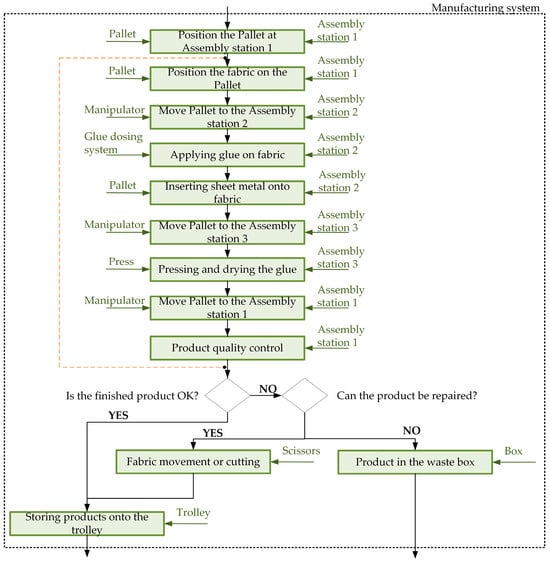
The second step shows the sequence of processes in the Case Study 1 necessary for the development of the digital twin in the form of a functional diagram (Figure 7).
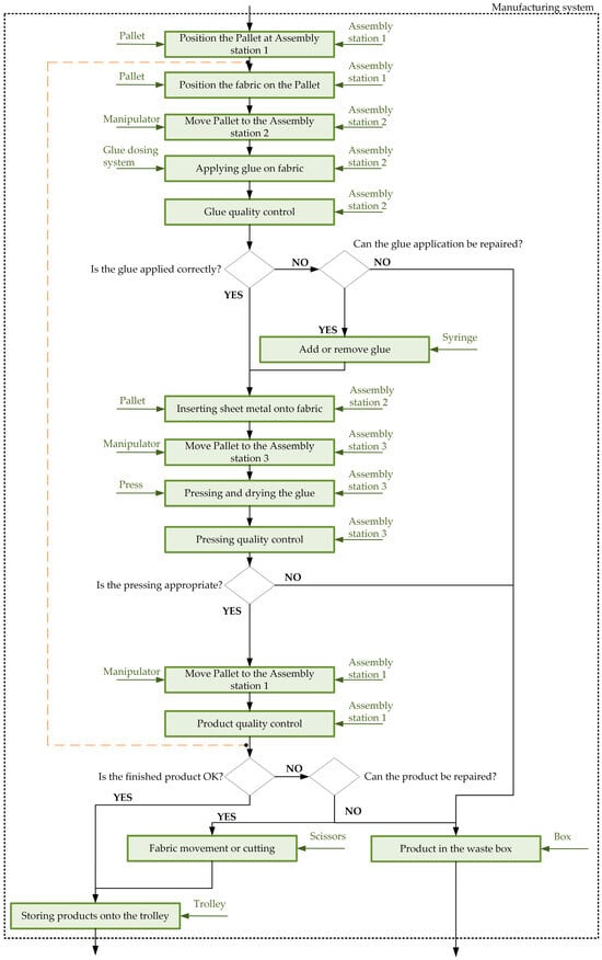
In the situation of Case Study 2, the functional diagram is slightly different as it includes additional inspection processes (Figure 8).

4.3. Third and Fourth Step

The third step focuses on the development of the digital twins. The development process began with the definition of the layout of the manufacturing system, which contained all the necessary building blocks. Each type of building block required specific parameters for its definition. The digital twins were developed based on the logical models presented in step 2 for both cases. The well-known Plant Simulation software was used to create these digital twins [51]. During the development of the digital twins, the basic logical model (Figure 7 for Case Study 1 and Figure 8 for Case Study 2) was transformed into digital twins (Figure 9 for Case Study 1 and Figure 10 for Case Study 2). These twins were enhanced with interactive graphical, numerical and textual outputs to improve usability.
The roles and functions of the key logical components within the digital twins are listed in Table 1, which provides a clear understanding of their contributions to the overall digital twin.
In both cases, the digital twin generally comprises the entire modeled manufacturing process, including the material loading and unloading (objects: Pa_Source, F_L_E, Fabric Positioning, Unload_ing), the work operations (objects: Fabric Positioning, SheetAssembly, PressingAndDrying), the transport and logical material movement (C_i objects and Pre_PAD object) as well as the final inspection and repair operations (FControl and Repair objects).
The object Pa_Source is used to generate a defined number of pallets in the manufacturing system. The PartGeneration object ensures the appropriate flow of products in the system according to the scheduled plan, which is specified in the PartTable object.
The SheetAssembly process requires special handling and consists of multiple operations. For this reason, it is modeled as a sub-frame. In Case Study 1, the operations include GlueApplication and SheetInsertion. In Case Study 2, the process includes GControl and GRepair operations (Figure 11) to ensure the logical classification of good and defective products, as well as their corresponding repair procedures.
All logical properties of the actual manufacturing system are embedded in the digital twin. As different products move through the system, it automatically recognizes each product and adjusts the processing times for individual processes accordingly. The system also detects changes in product types within the workflow and determines the required changeover times for the work processes necessary to reconfigure the manufacturing system (Algorithm 1).
Algorithm 1. Algorithm for the piece changing check.
Kos_FP-piece on object
Kos_LI–next piece in a row
if Load_ing.occupied then
    Kos_FP: = C_1.cont.MU.Name;
    Kos_LI: = Load_ing.MU.Name;

    if Kos_FP/= Kos_LI then
     FabricPositioning.ProcTime: = 960;
    end;
    if Kos_FP = Kos_LI then
     FabricPositioning.ProcTime.setParam(“Normal”, 7, 1, 6, 8);
    end;
else
    print “Next piece is the same!!” + “___ __ _”;
end;
Each case study has its own digital twin specifics, which will be presented below.
In Case Study 1, the final inspection is typically performed at the end of the entire work cycle (processes Unload_ing and FControl). To facilitate this, an algorithm is programmed into the digital twin to autonomously direct good products to the warehouse, repairable products to the repair process (Repair) and non-repairable products to a designated waste segment (Figure 12).
In Case Study 2, logical steps are embedded into the digital twin to ensure quality control at every stage and to determine the correct routing of products after each process.
The SheetAssembly process (Figure 11) has a unique feature: if a product is found unsuitable, repairs are conducted immediately. Quality control is integrated into the SheetAssembly/GControl operation, where a programmed algorithm autonomously directs compliant products to the next SheetInsertion process and non-compliant products to the repair process (GRepair).
After repair, the restored products automatically continue to the SheetInsertion process, while non-repairable products receive a special designation. Based on this designation, the digital twin ensures that during the Unload_ing operation, these products are automatically routed via the SA_Nok_1 object to a dedicated waste segment (Figure 12).
For better clarity, the digital twin implements an automated sorting system at the end of the work process, categorizing products based on their properties: Type_N-Good, Type_B-Good, Type_N-NotGood, and Type_B-NotGood.
The digital twin was validated and verified using manufacturing data from the previous year for three completed orders: Order 1 consisted of 800 pieces of Type_N good and 800 pieces of Type_B good, Order 2 consisted of 2400 pieces of Type_N good and 2400 pieces of Type_B good and Order 3 consisted of 1600 pieces of Type_N good and 1600 pieces of Type_B good.
The output data for the observed orders were collected and presented in Table 2. For validation and verification process, the same order data was also simulated in the digital twin model for Case Study 1. The output data obtained from the digital twin was structured in Table 2 and clearly shows a comparison between the output data of actual and virtual manufacturing.
The comparison of consumed times between the real and virtual manufacturing process revealed that the time required to complete orders matched in over 99% of the test cases. The results indicate that the digital twin performs almost as effectively as the real production system and accurately reflects the correlation between virtual and real-world outcomes with a sufficient level of confidence.
The conducted and analyzed tests confirmed the successful validation and verification of the digital twin, proving its reliability as a valuable tool for analyzing the manufacturing process across various order quantities.
After successful validation and verification, the next step is integrating the real and virtual manufacturing processes. The presented digital twin is capable of exchanging data with the real manufacturing system, enabling seamless interaction between the two.
During the manufacturing process, data generated in the real world is recorded on the manufacturer’s server in structured formats. Additionally, order details—including the quantities of Type_N and Type_B pieces and order shipment deadlines—are stored on the server. The manufacturing system is also equipped with various sensors, which continuously collect data and store it on the server.
The digital twin automatically retrieves the necessary input data for the simulations of the manufacturing system from the structured data on the server. It also transmits the output data back to the server at predefined intervals, using a dedicated built-in data exchange algorithm. This feedback loop connection ensures continuous synchronization between the digital twin and the real manufacturing system.
The final, fifth step of the methodology, which focuses on visualization, will be presented in the Results section for better clarity and readability. This approach ensures a more structured presentation of the findings, allowing for a clearer interpretation of the digital twin’s performance and effectiveness.

5. Results and Discussion

This section presents the results obtained using the digital twin of the manufacturing system for Case Study 1 and Case Study 2. Five tests were conducted for research purposes, collecting data on the production time, the number of good pieces of Type_N, the number of good pieces of Type_B, the number of defective pieces of Type_N and the number of defective pieces of Type_B.
For all tests, data collection began on January 6, 2025, at 06:00:00. The manufacturing system was assumed to operate from 06:00:00 to 10:40:00, Monday to Friday (Figure 13), with a 20 min break in between (once per shift).
  • TEST_1: The production quantity was set to 1000 pieces of Type_N and 1000 pieces of Type_B, resulting in a total production of 2000 pieces.
  • TEST_2: The production quantity was increased to 5800 pieces of Type_N and 5800 pieces of Type_B.
  • TEST_3: The quantity was further increased to 10,000 pieces of Type_N and 10,000 pieces of Type_B.
  • TEST_4: The test strategy was adjusted to measure the production output over a period of one week. In this test, the production sequence is 1000 pieces of Type_N followed by 1000 pieces of Type_B, and this sequence was repeated throughout the week.
  • TEST_5: The period was extended to one month, maintaining the same production sequence of 1000 pieces of Type_N followed by 1000 pieces of Type_B.
The recorded data is presented in tabular form, as shown in Table 3 and Table 4.
First, we conducted a comprehensive analysis of the efficiency of the manufacturing system to better understand its actual performance and productivity. To achieve this, we precisely determined the effective time in seconds for all tests conducted in Case Study 1 and Case Study 2, as presented in Table 5. The effective time represents the actual operating time during which the system is actively producing products, without interruptions and other unproductive times.
In addition to measuring the effective time, we analyzed the number of good pieces by looking at the total number of pieces of Type N and Type B that meet the required quality standards. Based on this data, we calculated several key indicators of the efficiency of the manufacturing system:
  • The number of good pieces produced per hour, which contributes to the evaluation of the production capacity of the system within a given time frame.
  • The time required to produce a piece, which indicates the average time required to produce a single product.
Beyond these calculations, we placed special emphasis on the percentage of good pieces produced in Case Study 1 and Case Study 2. This indicator is crucial for evaluating the quality of the working process, as it reflects the proportion of all manufactured products that meet the required quality standards.
Based on the data analysis of the test scenarios conducted in Case Study 1 and Case Study 2, different results were obtained for different input data sets, which illustrate the feasibility of implementing sustainable approaches.
The results of TEST_1, TEST_2 and TEST_3 (Table 5, columns 1–3) show that the percentage of good products increased significantly with the number of pieces of Type_N and Type_B (1000, 5800 and 10,000) produced—from 71% in Case Study 1 to almost 93% in Case Study 2 (Table 5). The number of good products produced per hour was higher in Case Study 2, although the exact value depended on the production volume (Table 5). These results show the positive impact of sustainable approaches on the efficiency and quality of the manufacturing system.
Further experiments, TEST_4 and TEST_5 (Table 5, columns 4–5), were performed using an alternating production sequence of 1000× Type_N, 1000× Type_B, 1000× Type_N, 1000× Type_B, and so on, over a period of time. These tests focused on analyzing the average time required to produce a good product. The data revealed that in Case Study 1, the system took around 53 s per good product over a one-week period, while in Case Study 2 this time dropped to less than 50 s per good product. Over a one-month observation period, the system in Case Study 1 took approximately 51 s per good product, while this time dropped further to less than 48 s per good product in Case Study 2. These results confirm the feasibility and benefits of integrating sustainable approaches into the work system, leading to improved efficiency, shorter production time and higher yields of good products.
To improve the understanding of the workflow in both digital twins (for Case Study 1 and Case Study 2), a graphical representation of the workload of the operations has been integrated into each digital twin model. This visualization provides a clear and intuitive overview of how the different operations work within the observed timeframe and allows users to analyze the key performance indicators related to production efficiency (Figure 14). The graphical representation illustrates various operational states. These are active time (the proportion of the observed period during which an operation is actively performing its designated task), waiting time (the duration an operation spends in standby mode, waiting for resources, materials, or system availability), blocked time (the time during which an operation is unable to proceed due to constraints such as machine unavailability, bottlenecks, or system errors) and inefficiency time (the portion of time in which an operation is neither productive nor in a waiting state, often due to inefficiencies, rework, or system delays).
Through comprehensive visualization in real time, the digital twin models enable the monitoring, analysis and dynamic optimization of work processes. The impact of various production factors—such as work distribution, machine utilization, and system bottlenecks—on the efficiency of individual work steps and the entire manufacturing system can be assessed. The graphical representation serves as an effective decision-making tool that enables production managers and engineers to identify potential improvements, implement process optimizations, and test possible sustainable manufacturing strategies in a virtual environment before they are applied in real-world manufacturing.
We also analyzed Case Study 2, which is more sustainable compared to Case Study 1, which only has one quality control process (Table 6).
We analyzed the material consumption and focused on the following: sheet metal (measured in pieces), insulating fabric (measured in meters) and glue (measured in milliliters). In both Case Study 1 and Case Study 2, we analyzed the amount of each material that was generated as waste. The results for all five tests are presented in Table 6.
TEST_3 is presented in more detail, where 10,000 pieces of Type_N and 10,000 pieces of Type_B were produced. In Case Study 1, a total of 5747 defective pieces were re-sorted (combining both Type_N and Type_B). As a result, 2872 pieces of Type_N sheet metal and 2875 pieces of Type_B sheet metal were scrapped. Converted to running meters of insulation fabric, this means that 1321.84 m of material had to be disposed of. In addition, 25.86 L of harmful glue ended up as waste.
The results for TEST_3 in Case Study 2 are significantly better. A total of 1475 defective pieces were recorded, which is almost four times fewer. Of these, 738 pieces of Type_N sheet metal and 737 pieces of Type_B sheet metal were scrapped. The amount of insulation fabric discarded was 339.24 m, and 6638 L of glue was used for the defective pieces in Case Study 2.
The research shows that Case Study 2 with additional quality control processes is more focused on sustainability. In TEST_3, the results showed a saving of 2134 pieces of Type_N sheet metal and 2138 pieces of Type_B sheet metal, which corresponds to approximately 1350 kg of sheet metal. The consumption of insulation fabric was reduced by 982.6 m, and glue consumption was reduced by 19.22 L.
Case Study 2 is more sustainable mainly due to optimized quality control processes that reduce the amount of waste material and pollutants. Improved quality control and more precise production monitoring reduce the number of defective pieces, which has a direct impact on lower consumption of raw materials, energy, and chemicals. Lower sheet metal consumption means lower emissions during production and less waste that would otherwise require additional recycling or disposal. The reduced use of insulation fabric and glue not only saves resources but also minimizes the environmental impact by limiting the release of potentially harmful substances into nature. All these factors show that the implementation of control processes is the key to more sustainable and efficient production.
Insulation fabric and glue have a strong negative impact on human health and the environment. Synthetic fibers from fabrics can cause respiratory irritation and allergies, while glue often contains toxic substances that can lead to respiratory problems, damage to the nervous system and even carcinogenic effects. The reduced consumption of these materials in Case Study 2 leads to less pollution of air, water and soil as well as a safer working environment, thus contributing significantly to sustainable production and better human health.
In addition to the harmful effects of these materials, the issue of the scrap sheet metal generated during production is also important. Sheet metal can be recycled, which reduces the need for new raw materials and thus relieves the burden on the environment. However, every piece of waste means additional energy consumption for processing, transporting, and reprocessing the material. Reducing sheet metal waste in Case Study 2 means less loss and more efficient use of resources, which contributes to more sustainable manufacturing.

6. Conclusions and Future Work

This paper examines how the digitalization of manufacturing and the introduction of additional control processes improve sustainability by reducing raw material consumption and waste. Using two case studies with five tests each, our analysis shows that these measures significantly increase manufacturing efficiency while minimizing environmental and health impacts.
A major advantage is the reduction of material waste, especially in the case of components that are harmful to the environment and health. Optimizing the use of materials not only lowers production costs but also reduces emissions, waste and health risks for employees. Digitalization improves the traceability of materials, prevents unnecessary losses and increases the overall stability of manufacturing processes.
The proposed approach is highly adaptable to different manufacturing systems, especially those with high scrap rates. Digital twins are an effective supporting tool for predicting lead times, comparing the production performance of different batches and identifying key inefficiencies. Their flexibility enables customer-specific tests under different operating conditions and helps with resource planning and process optimization.
Future research should explore the integration of OPC UA to improve interoperability and real-time data exchange between different manufacturing systems. By enabling secure and standardized communication between machines, sensors and control systems, OPC UA can facilitate seamless automation and improve responsiveness to changing production conditions. In addition, dynamic process optimization through digital feedback loops can further improve manufacturing efficiency by enabling real-time monitoring and adjustment based on live data.
Further research can integrate workforce dynamics, including skill levels and availability, to refine production models and improve workforce planning. The scalability of the system enables adjustments to production capacity, whether through automation, investment in new machinery or improved scheduling. The direct integration of supply chains into the system also improves synchronization, reduces delays due to material shortages and improves the overall stability of manufacturing.
Enhancements for outbound logistics and warehouse management streamline the transition from raw materials to delivery of the final product. Optimizing warehouse and distribution processes helps reduce storage costs while ensuring on-time delivery. These enhancements create a fully connected and dynamic production environment that increases efficiency, minimizes waste and promotes long-term sustainability in modern manufacturing.

Author Contributions

Conceptualization, M.R. and M.D.; methodology, M.R. and M.D.; software, M.D.; validation, M.R., M.D. and N.H.; formal analysis, M.R. and M.D.; investigation, M.R. and M.D.; resources, N.H.; data curation, M.R. and M.D.; writing—original draft preparation, M.R. and M.D.; writing—review and editing, M.R., M.D. and N.H.; visualization, M.R. and M.D.; supervision, N.H.; project administration, N.H.; funding acquisition, N.H. All authors have read and agreed to the published version of the manuscript.

Funding

This research was funded by the Slovenian Research and Innovation Agency-ARIS, research project J2-4470 and research program P2-0248, which are financed by the Republic of Slovenia–Ministry of Education, Science and Sport. This research was funded by the European Union under the Horizon Europe Grant NO 101087348, project INNO2MARE-Strengthening the Capacity for Excellence of Slovenian and Croatian Innovation Ecosystems to Support the Digital and Green Transitions of Maritime Regions. This research was funded by the European Union under the Horizon Europe Grant NO 101058693, project STAGE-Sustainable Transition to the Agile and Green Enterprise, and NextGenerationEU project GREENTECH.

Data Availability Statement

The original contributions presented in this research are included in the article, further inquiries can be directed to the corresponding author.

Acknowledgments

We would like to express our sincere appreciation to the organization that provided the necessary data for performing tests of the working process in the digital environment.

Conflicts of Interest

The authors declare no conflicts of interest.

References

  1. Pandhare, V.; Negri, E.; Ragazzini, L.; Cattaneo, L.; Macchi, M.; Lee, J. Digital twin-enabled robust production scheduling for equipment in degraded state. J. Manuf. Syst. 2024, 74, 841–857. [Google Scholar] [CrossRef]
  2. Malega, P.; Daneshjo, N. Increasing the production capacity of business processes using Plant simulation. Int. J. Simul. Model. 2024, 23, 41–52. [Google Scholar] [CrossRef]
  3. Weng, L.L. Dynamic scheduling for manufacturing workshops using Digital Twins, Competitive Particle Swarm Optimization, and Siamese Neural Networks. Adv. Prod. Eng. Manag. 2024, 19, 301–314. [Google Scholar] [CrossRef]
  4. Marc, I.; Berlec, T. Inventory risk decision-making techniques using customer behaviour analysis. Stroj. Vestnik/J. Mech. Eng. 2023, 69, 317–325. [Google Scholar] [CrossRef]
  5. Komoto, H.; Masui, K. Model-based design and simulation of smart factory from usage and functional aspects. CIRP Ann. 2018, 67, 133–136. [Google Scholar] [CrossRef]
  6. Hussain, H.; Jahanzaib, M. Sustainable manufacturing-An overview and a conceptual framework for continuous transformation and competitiveness. Adv. Prod. Eng. Manag. 2018, 13, 237–253. [Google Scholar] [CrossRef]
  7. Cioffi, R.; Travaglioni, M.; Piscitelli, G.; Petrillo, A.; Parmentola, A. Smart manufacturing systems and applied industrial technologies for a sustainable industry: A systematic literature review. Appl. Sci. 2020, 10, 2897. [Google Scholar] [CrossRef]
  8. Debevec, M.; Simic, M.; Jovanovic, V.; Herakovic, N. Virtual factory as a useful tool for improving production processes. J. Manuf. Syst. 2020, 57, 379–389. [Google Scholar] [CrossRef]
  9. Grieves, M.; Vickers, J. Digital twin: Mitigating unpredictable, undesirable emergent behavior in complex systems. In Transdisciplinary Perspectives on Complex Systems—New Findings and Approaches; Kahlen, F.J., Flumerfelt, S., Alves, A., Eds.; Springer: Berlin/Heidelberg, Germany, 2016; pp. 85–113. [Google Scholar]
  10. Vrabič, R.; Erkoyuncu, J.A.; Butala, P.; Roy, R. Digital twins: Understanding the added value of integrated models for through-life engineering services. Procedia Manuf. 2018, 16, 139–146. [Google Scholar] [CrossRef]
  11. Wu, H.; Ji, P.; Ma, H.; Xing, L. A comprehensive review of digital twin from the perspective of total process: Data, models, networks and applications. Sensors 2023, 23, 8306. [Google Scholar] [CrossRef]
  12. Iliuţă, M.E.; Moisescu, M.A.; Pop, E.; Ionita, A.D.; Caramihai, S.I.; Mitulescu, T.C. Digital Twin—A review of the evolution from concept to technology and its analytical perspectives on applications in various fields. Appl. Sci. 2024, 14, 5454. [Google Scholar] [CrossRef]
  13. Ojstersek, R.; Javernik, A.; Buchmeister, B. Optimizing smart manufacturing systems using digital twin. Adv. Prod. Eng. Manag. 2023, 18, 475–485. [Google Scholar] [CrossRef]
  14. Rosen, R.; Von Wichert, G.; Lo, G.; Bettenhausen, K.D. About the importance of autonomy and digital twins for the future of manufacturing. IFAC-PapersOnLine 2015, 28, 567–572. [Google Scholar] [CrossRef]
  15. Materials, Structures, Mechanical Systems, and Manufacturing. Available online: https://ntrs.nasa.gov/api/citations/20240002901/downloads/Jan%202011%20RoadMapPresentation.pdf (accessed on 14 January 2025).
  16. Resman, M. Methodology for Design and Planning of Smart Factories Based on Digital Models. Ph.D. Thesis, University of Ljubljana, Ljubljana, Slovenia, 2022. [Google Scholar]
  17. Resman, M.; Protner, J.; Simic, M.; Herakovic, N. A Five-Step Approach to Planning Data-Driven Digital Twins for Discrete Manufacturing Systems. Appl. Sci. 2021, 11, 3639. [Google Scholar] [CrossRef]
  18. Ma, S.; Ding, W.; Liu, Y.; Zhang, Y.; Ren, S.; Kong, X.; Leng, J. Industry 4.0 and cleaner production: A comprehensive review of sustainable and intelligent manufacturing for energy-intensive manufacturing industries. J. Clean. Prod. 2024, 467, 142879. [Google Scholar] [CrossRef]
  19. Rojek, I.; Mikołajewski, D.; Dostatni, E. Digital twins in product lifecycle for sustainability in manufacturing and maintenance. Appl. Sci. 2021, 11, 31. [Google Scholar] [CrossRef]
  20. Mügge, J.; Seegrün, A.; Hoyer, T.K.; Riedelsheimer, T.; Lindow, K. Digital twins within the circular economy: Literature review and concept presentation. Sustainability 2024, 16, 2748. [Google Scholar] [CrossRef]
  21. Warke, V.; Kumar, S.; Bongale, A.; Kotecha, K. Sustainable development of smart manufacturing driven by the digital twin framework: A statistical analysis. Sustainability 2021, 13, 10139. [Google Scholar] [CrossRef]
  22. Wang, Y.L.; Song, M.L.; Yang, L.; Chen, J.H.; Li, P. Financing green innovation: A simulation approach for manufacturing enterprises. Int. J. Simul. Model. 2024, 23, 347–358. [Google Scholar] [CrossRef]
  23. Psarommatis, F.; Azamfirei, V. Zero defect manufacturing: A complete guide for advanced and sustainable quality management. J. Manuf. Syst. 2024, 77, 764–779. [Google Scholar] [CrossRef]
  24. Le, T.T.; Ferraris, A.; Dhar, B.K. The contribution of circular economy practices on the resilience of production systems: Eco-innovation and cleaner production’s mediation role for sustainable development. J. Clean. Prod. 2023, 424, 138806. [Google Scholar] [CrossRef]
  25. Cimino, A.; Longo, F.; Nicoletti, L.; Veltri, P. Automated simulation modeling: Ensuring resilience and flexibility in Industry 4.0 manufacturing systems. Procedia Comput. Sci. 2024, 232, 1011–1024. [Google Scholar] [CrossRef]
  26. Jordan, E.; Berlec, T.; Rihar, L.; Kusar, J. Simulation of cost driven value stream mapping. Int. J. Simul. Model. 2020, 19, 458–469. [Google Scholar] [CrossRef]
  27. Kritzinger, W.; Karner, M.; Traar, G.; Henjes, J.; Sihn, W. Digital Twin in manufacturing: A categorical literature review and classification. IFAC-PapersOnLine 2018, 51, 1016–1022. [Google Scholar] [CrossRef]
  28. Sun, X.; Zhang, F.; Niu, X.; Wang, J. A digital twin commissioning method for machine tools based on scenario simulation. J. Manuf. Syst. 2024, 77, 697–707. [Google Scholar] [CrossRef]
  29. Kumbhar, M.; Amos Ng, H.C.; Bandaru, S. A digital twin based framework for detection, diagnosis, and improvement of throughput bottlenecks. J. Manuf. Syst. 2022, 66, 92–106. [Google Scholar] [CrossRef]
  30. Negri, E.; Fumagalli, L.; Macchi, M. A Review of the Roles of Digital Twin in CPS-based Production Systems. Procedia Manuf. 2017, 11, 939–948. [Google Scholar] [CrossRef]
  31. Tao, F.; Liu, W.; Zhang, M.; Hu, T.; Qi, Q.; Zhang, H.; Sui, F.; Wang, T.; Xu, H.; Huang, Z.; et al. Five-dimension digital twin model and its ten applications. Comput. Integr. Manuf. Syst. 2019, 25, 1–18. [Google Scholar] [CrossRef]
  32. Qian, W.; Guo, Y.; Zhang, L.; Wang, S.; Huang, S.; Geng, S. Towards discrete manufacturing workshop-oriented digital twin model: Modeling, verification and evolution. J. Manuf. Syst. 2023, 71, 188–205. [Google Scholar] [CrossRef]
  33. Hänel, A.; Seidel, A.; Frieß, U.; Teicher, U.; Wiemer, H.; Wang, D.; Wenkler, E.; Penter, L.; Hellmich, A.; Ihlenfeldt, S. Digital twins for high-tech machining applications—A model-based analytics-ready approach. J. Manuf. Mater. Process. 2021, 5, 80. [Google Scholar] [CrossRef]
  34. Abdel-Aty, T.A.; Negri, E.; Galparoli, S. Asset Administration Shell in Manufacturing: Applications and Relationship with Digital Twin. IFAC-PapersOnLine 2022, 55, 2533–2538. [Google Scholar] [CrossRef]
  35. Ganser, P.; Venek, T.; Rudel, V.; Bergs, T. Dpart—A digital twin framework for the machining domain. MM Sci. J. 2021, 1, 5134–5141. [Google Scholar] [CrossRef]
  36. Hinchy, E.P.; Carcagno, C.; O’Dowd, N.P.; McCarthy, C.T. Using finite element analysis to develop a digital twin of a manufacturing bending operation. Procedia CIRP 2020, 93, 568–574. [Google Scholar] [CrossRef]
  37. Ziqui, K.; Cagatay, C.; Bedir, T. Machine learning applications in production lines: A systematic literature review. Comput. Ind. Eng. 2020, 149, 106773. [Google Scholar] [CrossRef]
  38. Pawar, S.; Ahmed, S.E.; San, O.; Rasheed, A. Hybrid analysis and modeling for next generation of digital twins. J. Phys. Conf. Ser. 2021, 2018, 012031. [Google Scholar] [CrossRef]
  39. Man, J.; Zhou, Q. Prediction of hard failure with stochastic degradation signals using Wiener process and proportional hazards model. Comput. Ind. Eng. 2018, 125, 480–489. [Google Scholar] [CrossRef]
  40. Xu, G.; Zhang, J.; Wang, S. How digitalization and sustainability promote digital green innovation for Industry 5.0 through capability reconfiguration: Strategically oriented insights. Systems 2024, 12, 341. [Google Scholar] [CrossRef]
  41. Li, H.; Pangborn, H.C.; Kovalenko, I. A system-level energy-efficient digital twin framework for runtime control of batch manufacturing processes. In Proceedings of the 19th International Conference on Automation Science and Engineering, Auckland, New Zealand, 28–30 September 2023. [Google Scholar] [CrossRef]
  42. Digital Twins: A Key to Energy Saving in Manufacturing. Available online: https://www.automation.com/en-us/articles/march-2023/digital-twins-key-energy-saving-manufacturing (accessed on 15 January 2025).
  43. Digital Twins in Manufacturing: Separating Hype from Reality. Available online: https://www.wwt.com/article/digital-twins-in-manufacturing-separating-hype-from-reality (accessed on 13 January 2025).
  44. Digital Twins: The Next Frontier of Factory Optimization. Available online: https://www.mckinsey.com/capabilities/operations/our-insights/digital-twins-the-next-frontier-of-factory-optimization#/ (accessed on 13 January 2025).
  45. Boschert, S.; Rosen, R. Digital twin—The simulation aspect. In Mechatronic Future, 1st ed.; Hehenberger, P., Bradley, D., Eds.; Springer: Berlin/Heidelberg, Germany, 2016; pp. 59–74. [Google Scholar]
  46. Timperi, M.; Kokkonen, K.; Hannola, L. Digital twins for environmentally sustainable and circular manufacturing sector: Visions from industry professionals. Prod. Manuf. Res. 2024, 12, 2428249. [Google Scholar] [CrossRef]
  47. Why Manufacturers Should Use Digital Twins for Sustainability not Just Productivity. Available online: https://www.weforum.org/stories/2023/05/digital-twins-manufacturing-sustainability/ (accessed on 14 January 2025).
  48. Preut, A.; Kopka, J.P.; Clausen, U. Digital twins for the circular economy. Sustainability 2021, 13, 10467. [Google Scholar] [CrossRef]
  49. Bolender, T.; Bürvenich, G.; Dalibor, M.; Rumpe, B.; Wortmann, A. Self-Adaptive Manufacturing with Digital Twins. In Proceedings of the 16th Symposium on Software Engineering for Adaptive and Self-Managing Systems, Madrid, Spain, 16–17 May 2021. [Google Scholar] [CrossRef]
  50. Franciosa, P.; Sokolov, M.; Sinha, S.; Sun, T.; Ceglarek, D. Deep learning enhanced digital twin for Closed-Loop In-process quality improvement. CIRP Ann. 2020, 69, 369–372. [Google Scholar] [CrossRef]
  51. Bangsow, S. Tecnomatix Plant Simulation—Modeling and Programming by Means of Examples, 2nd ed.; Springer: Berlin/Heidelberg, Germany, 2020. [Google Scholar]
Figure 2. Building blocks divided into four groups.
Figure 2. Building blocks divided into four groups.
Systems 13 00180 g002
Figure 3. The functional diagram.
Figure 3. The functional diagram.
Systems 13 00180 g003
Figure 4. Placement of the system and the connections between the physical and digital worlds.
Figure 4. Placement of the system and the connections between the physical and digital worlds.
Systems 13 00180 g004
Figure 5. Real manufacturing system for case studies.
Figure 5. Real manufacturing system for case studies.
Systems 13 00180 g005
Figure 6. Building blocks of the manufacturing system for Case Study 1 divided into the four groups.
Figure 6. Building blocks of the manufacturing system for Case Study 1 divided into the four groups.
Systems 13 00180 g006
Figure 7. Functional diagram of Case Study 1.
Figure 7. Functional diagram of Case Study 1.
Systems 13 00180 g007
Figure 8. Functional diagram of Case Study 2.
Figure 8. Functional diagram of Case Study 2.
Systems 13 00180 g008
Figure 9. Digital twin for Case Study 1.
Figure 9. Digital twin for Case Study 1.
Systems 13 00180 g009
Figure 10. Digital twin for Case Study 2 (added quality control processes in orange squares).
Figure 10. Digital twin for Case Study 2 (added quality control processes in orange squares).
Systems 13 00180 g010
Figure 11. Sub-frame SheetAssembly in digital twin for Case Study 2.
Figure 11. Sub-frame SheetAssembly in digital twin for Case Study 2.
Systems 13 00180 g011
Figure 12. Logical channels for sorting pieces based on properties after quality control.
Figure 12. Logical channels for sorting pieces based on properties after quality control.
Systems 13 00180 g012
Figure 13. Parameters in Working Calendar in both digital twins for case studies.
Figure 13. Parameters in Working Calendar in both digital twins for case studies.
Systems 13 00180 g013
Figure 14. View of Resource statistics in both digital twins for case studies.
Figure 14. View of Resource statistics in both digital twins for case studies.
Systems 13 00180 g014
Table 1. Important logical elements in the digital twin for case studies.
Table 1. Important logical elements in the digital twin for case studies.
Icon in Figure 9Description
Systems 13 00180 i001table type object:
PartTable: the table with schedule
Systems 13 00180 i002EventController is the object for controlling the simulation process
Systems 13 00180 i003process type objects:
SheetAssembly (sub-frame): object represent a group of operations
Unload_ing, Fabric Positioning, PressingAndDrying: objects represent working processes
GlueApplication, GControl, GRepair, SheetInsertion: objects represent working processes under sub-frame SheetAssembly
Systems 13 00180 i004ShiftCalendar type object is used to manage the working calendar and shifts
Systems 13 00180 i005Method type object contains programs for performing logical actions
Systems 13 00180 i006Method type object named Reset delete all movable units in the model and prepare output tables for simulation run
Systems 13 00180 i007Method type object Init set all necessary initial parameters in the model
Systems 13 00180 i008Chart type objects are used to display the efficiency of a manufacturing unit
Systems 13 00180 i009Interface objects are used for logical connections between objects from main frame and sub-frame. In sub-frames is modelled entire process for SheetAssembly.
The rest of the objects are needed to represent all features of a real manufacturing system in the model
Table 2. The output data for three orders.
Table 2. The output data for three orders.
Verification 1
Order 1 (800 Type_N Good + 800 Type_B Good)
Verification 2
Order 2 (2400 Type_N Good + 2400 Type_B Good)
Verification 3
Order 3 (1600 Type_N Good + 1600 Type_B Good)
Virtual Manufacturing SystemReal Manufacturing SystemVirtual Manufacturing SystemReal Manufacturing SystemVirtual Manufacturing SystemReal Manufacturing System
Type_N good [pieces]8008002400240016001600
Type_B good [pieces]8008002400240016001600
Type_N not good [pieces]322314964969652644
Type_B not good [pieces]323331968953650651
Time for order complete [DD:HH:MM:SS]00:16:51:0000:16:44:0002:02:32:2802:02:04:0001:09:41:1501:09:36:00
Time per 100 pieces [s]3791.437653790.837553789.63780
Comparison of consumed time between real and virtual manufacturing process [%]99.399.099.7
Table 3. Recorded data for all five tests for Case Study 1.
Table 3. Recorded data for all five tests for Case Study 1.
TEST_1: TEST_2: TEST_3:TEST_4: TEST_5:
Case Study 1End time of process
[time]
9.1.2025; 09:39:574.2.2025; 09:34:3626.2.2025; 08:09:5813.1.2025; 06:00:006.2.2025; 06:00:00
Elapsed time
[DD:HH:MM:SS]
03:03:39:5729:03:34:3651:02:09:5807:00:00:0031:00:00:00
Type_N-Good
[pieces]
7124132712811874470
Type_B-Good
[pieces]
713413371257114278
Type_N-NotGood
[pieces]
288166828724801809
Type_B-NotGood
[pieces]
287166728752891722
Table 4. Recorded data for all five tests for Case Study 2.
Table 4. Recorded data for all five tests for Case Study 2.
TEST_1:TEST_2: TEST_3: TEST_4: TEST_5:
Case Study 2End time of process
[time]
10.1.2025; 08:56:2411.2.2025; 07:53:4510.3.2025; 08:18:5313.1.2025; 6:00:006.2.2025; 06:00:00
Elapsed time
[DD:HH:MM:SS]
04:02:56:2436:01:53:4563:02:18:5907:00:00:0031:00:00:00
Type_N-Good
[pieces]
9255370926211014728
Type_B-Good
[pieces]
927537292639264630
Type_N-NotGood
[pieces]
7543073888376
Type_B-NotGood
[pieces]
7342873774370
Table 5. Efficiency data for all five tests for Case Study 1 and Case Study 2.
Table 5. Efficiency data for all five tests for Case Study 1 and Case Study 2.
TEST_1: TEST_2: TEST_3: TEST_4: TEST_5:
Case Study 1Effective time [s]56,397430,476742,198100,800446,400
N_good [pieces]1425826514,25318988748
N_Good/h [pieces]90.9669.1269.1367.7970.55
Time per piece [s] 53.1151.03
% of good pieces0.710.710.71
Case Study 2Effective time [s]68,184525,225915,539100,800446,400
N_good [pieces]185210,74218,52520279358
N_Good/h [pieces]97.7873.6372.8472.3975.48
Time per piece [s] 49.7347.70
% of good pieces0.930.930.93
Table 6. Sustainability data for all five tests for Case Study 1 and Case Study 2.
Table 6. Sustainability data for all five tests for Case Study 1 and Case Study 2.
TEST_1: TEST_2: TEST_3: TEST_4: TEST_5:
Case Study 1N_NotGood [pieces]575333557477693531
N_SheetMetal N [pieces]288166828724801809
N_SheetMetal B [pieces]287166728752891722
L_insulation [m]132.24767.041321.84174.96811.26
V_glue [ml]258815,00825,860355615,933
Case Study 2N_NotGood [pieces]1488581475162746
N_SheetMetal N [pieces]7543073888376
N_SheetMetal B [pieces]7342873774370
L_insulation [m]34.02197.32339.2437.12171.52
V_glue [ml]667386266387363360
Indicators of a sustainably oriented Case Study 2 in comparison to Case Study 1N_NotGood [pieces]427247742726072785
N_SheetMetal N [pieces]213123821343921433
N_SheetMetal B [pieces]214123921382151352
L_insulation [m]98.22569.72982.6137.84639.74
V_glue [ml]192111,14619,222282012,573
Disclaimer/Publisher’s Note: The statements, opinions and data contained in all publications are solely those of the individual author(s) and contributor(s) and not of MDPI and/or the editor(s). MDPI and/or the editor(s) disclaim responsibility for any injury to people or property resulting from any ideas, methods, instructions or products referred to in the content.

Share and Cite

MDPI and ACS Style

Resman, M.; Herakovič, N.; Debevec, M. Integrating Digital Twin Technology to Achieve Higher Operational Efficiency and Sustainability in Manufacturing Systems. Systems 2025, 13, 180. https://doi.org/10.3390/systems13030180

AMA Style

Resman M, Herakovič N, Debevec M. Integrating Digital Twin Technology to Achieve Higher Operational Efficiency and Sustainability in Manufacturing Systems. Systems. 2025; 13(3):180. https://doi.org/10.3390/systems13030180

Chicago/Turabian Style

Resman, Matevž, Niko Herakovič, and Mihael Debevec. 2025. "Integrating Digital Twin Technology to Achieve Higher Operational Efficiency and Sustainability in Manufacturing Systems" Systems 13, no. 3: 180. https://doi.org/10.3390/systems13030180

APA Style

Resman, M., Herakovič, N., & Debevec, M. (2025). Integrating Digital Twin Technology to Achieve Higher Operational Efficiency and Sustainability in Manufacturing Systems. Systems, 13(3), 180. https://doi.org/10.3390/systems13030180

Note that from the first issue of 2016, this journal uses article numbers instead of page numbers. See further details here.

Article Metrics

Back to TopTop