Abstract
In this paper, a dynamic energy-efficient hybrid flow shop (TDEHFSP) scheduling model is proposed, considering random arrivals of new jobs and transport by transfer vehicles. To simultaneously optimise the maximum completion time and the total energy consumption, a co-evolutionary approach (DDQCE) using a double deep Q-network (DDQN) is introduced, where global and local search tasks are assigned to different populations to optimise the use of computational resources. In addition, a multi-objective NEW heuristic strategy is implemented to generate an initial population with enhanced convergence and diversity. The DDQCE incorporates an energy-efficient strategy based on time interval ‘left shift’ and turn-on/off mechanisms, alongside a rescheduling model to manage dynamic disturbances. In addition, 36 test instances of varying sizes, simplified from the excavator boom manufacturing process, are designed for comparative experiments with traditional algorithms. The experimental results demonstrate that DDQCE achieves 40% more Pareto-optimal solutions compared to NSGA-II and MOEA/D while requiring 10% less computational time, confirming that this algorithm efficiently solves the TDEHFSP problem.
1. Introduction
Hybrid Flow Shop Scheduling Problem (HFSP) refers to a production workshop where the workshop is arranged according to a flow-type production line with multiple processes, at least one of which contains multiple processing machines, and its main consideration is how to arrange the processing sequence of workpieces and processing machines. In the past, research has mainly focused on flexible job shops, and there is less research on HFSP; however, in recent years, there has been a large increase in the number of research topics on HFSP. Flexible Job Shop Scheduling Problem (FJSP) allows flexible routing of jobs between non-sequential machines (no predefined stages). In contrast, the key challenge in HFSP lies in optimising both machine allocation and job sequencing across interdependent stages while minimising makespan or energy consumption.
Most of the studies on Energy-efficient Hybrid Flow Shop Scheduling Problems (EHFSPs) investigate only a single energy-efficient strategy, such as a speed scaling strategy, a switching machine strategy, or a time-sharing tariff strategy. The speed scaling strategy allows machines to dynamically switch between discrete processing speeds to minimise energy consumption. Ding et al. [1] employed this strategy to reduce the Total Energy Consumption ( and introduced an improved NEH heuristic and an iterative greedy algorithm to address the problem. Goli et al. [2] first developed a new meta-heuristic algorithm to optimise both the Maximum Completion Time and . Wang et al. [3] further advanced this approach by integrating a speed scaling strategy into a fuzzy HFSP model, utilising an extended NSGA-II to simultaneously minimise the fuzzy and .
The power-off strategy has been less studied than the speed scaling strategy, which saves energy by turning off idle machines. The power-off strategy is one of the most famous studies by Mouzon et al. [4]. Subsequently, Yildirim et al. [5] extended this study by incorporating the concept of break-even duration, and Dai et al. [6] proposed a new mathematical model for EEHFSP based on the power-off strategy. An enhanced genetic simulated annealing algorithm is introduced to optimise and . In this paper, based on the above switching strategies, an energy-efficient strategy based on ‘left shift’ of the time window is proposed to minimise the .
The time-sharing tariff strategy focuses on reducing overall energy consumption and carbon emission costs by optimising the timing of electricity consumption. In terms of energy supply strategies, Luo et al. [7] were one of the first researchers to consider unified parallelism and time-sharing tariffs for EEHFSP. Ho et al. [8] proposed a new MIP for dual HFSPs with time-sharing tariffs to minimise .
Beyond traditional flow shops, energy-efficient scheduling has been explored in diverse contexts. For example, Tian et al. [9] presented a novel approach to the energy-efficient remanufacturing system scheduling problem with lot-streaming production mode (ERSSP-LS) for the first time, which integrates disassembly, reprocessing, and reassembly of three pivotal production stages. Wang et al. [10] proposed an improved multi-objective invasive weed optimization (MOIWO) algorithm for parallel workstation scheduling in remanufacturing systems; experiments show that it outperforms traditional methods in terms of energy consumption and time trade-off. The above research covers a variety of scenarios, from traditional workshops to intelligent remanufacturing systems, providing theoretical support and practical references for energy-efficient scheduling.
With the increasing research on shop floor scheduling, some scholars have started to study the effect of the transportation process on the shop floor scheduling problem. Yuan et al. [11] studied a flow shop flock scheduling problem considering the round-trip transportation time between machines and proposed an effective Co-evolutionary Discrete Difference Evolutionary Algorithm (CDDEA). Kheirandish et al. [12] proposed a two-stage HFSP considering the inter-stage assembly operations and proposed an Artificial Bee Colony (ABC) algorithm to obtain the minimum in a reasonable time. Luo et al. [13] improve the decomposition-based Multi-objective Evolutionary Algorithm (IMOEA/D) to optimise in the Distributed Assembly Flow Shop Scheduling Problem (DAFSP) by considering transportation resource constraints. Most of the research on flow shops has been conducted on distributed flow shops, and there are fewer studies on transportation energy consumption. Zhang et al. [14] proposed a Decomposition-based Three-stage Multi-objective Approach (TMOA/D) to solve the EHFSP model for the first time by integrating three scenarios, namely, energy consumption caused by machines in idle and setup states, and work during transport.
The HFSP machining process often encounters some unexpected conditions; these conditions will directly affect the productivity of the manufacturing plant and the implementation of the production plan, so some scholars focus on dynamic HFSP research. The most common solution is the predictive-responsive approach. There are also three methods for predictive-responsive scheduling, including restructuring scheduling, complete rescheduling, and insertion rescheduling. Duan et al. [15] investigated the robustness and stability of the production system after event triggering while optimising three objectives, namely, , , and reusability. Jia Luo et al. [16] proposed an efficient dynamic HFSP scheduling model for new job arrivals with a predictive-reactive fully rescheduled strategy of a hybrid parallel genetic algorithm. Ghaleb et al. [17] proposed a hybrid predictive-reactive-based genetic algorithm for more complex disruption models to optimise both maintenance cost and delay cost. In this paper, all three of these predictive-reactive scheduling methods are used simultaneously for rescheduling.
In recent years, reinforcement learning techniques have gained increasing attention for solving optimization problems. Jia et al. [18] proposed a Q-learning-based multiple swarm mode factorisation algorithm to solve the distributed assembly HFSP problem with flexible preventive maintenance. Li et al. [19] investigated EHFSP to minimise the total delays, energy cost, and carbon trading cost of the EHFSP and proposed a Q-learning method with dual Q-tables and a generalised variable neighbourhood search (GVNS)-driven NSGA-II.
As a prominent algorithm, the double deep Q-network (DDQN) enhances traditional reinforcement learning by accelerating network convergence and optimising operator selection efficiency. Thus, DDQN [20] has a wide range of applications across various domains. For instance, Huang et al. [21] utilised DDQN for joint relay selection and power allocation in secure cognitive radio relay networks, while Tan et al. [22] designed a DDQN-based switching algorithm to address vehicular network communication problems. Khoramjad et al. [23] proposed a DDQN-driven component carrier management algorithm to tackle stochastic games in 5G coverage. Khoramjad et al. [24] applied DDQN to the joint resource allocation and offloading problem. Sharma et al. [25] trained a DDQN agent for fire evacuation environments. However, DDQN for HFSP is less explored and has great research potential.
In summary, the key research gaps in HFSP that this paper addresses are the following three points. Firstly, most existing studies focus on static scheduling, neglecting dynamic disturbances such as random job arrivals and machine breakdowns. Secondly, there are fewer studies on the green scheduling problem that integrate the effects of transport processes. Finally, existing energy-efficient strategies (e.g., speed scaling, turn-on/off) are typically studied in isolation, without integrating them into a holistic framework. Therefore, they cannot achieve global optimisation to maximise energy efficiency and emissions reduction.
This study addresses the energy-efficient hybrid flow shop scheduling problem (TDEHFSP) while simultaneously taking into account the untimely introduction of new jobs and the transportation process. A co-evolutionary algorithm based on the double deep Q-network (DDQN) is proposed to tackle this challenge. Firstly, a co-evolutionary framework is introduced to optimise the allocation of computational resources between global and local searches. Second, a hybrid rescheduling strategy containing three rescheduling methods has been proposed to solve the dynamic scheduling problem. Then, three problem-specific local search operators are designed to enhance convergence efficiency. Finally, an energy-efficient strategy is designed based on the ‘left shift’ of time intervals to minimise TEC. Furthermore, the contributions are summarised as follows:
- An energy-efficient hybrid flow shop scheduling problem (TDEHFSP) is addressed while simultaneously taking into account the untimely introduction of new jobs and the transportation process.
- A new multi-objective mixed-integer nonlinear programming (MINLP) model is used to minimise and in the same period, introducing an energy-efficient strategy that includes a turn-on/off mechanism and a ‘left shift’ strategy based on time intervals.
- A novel DDQCE algorithm is proposed to address the TDEHFSP model effectively.
The remainder of this study is organised as follows: Section 2 formulates the TDEHFSP model and its rescheduling strategies. In Section 3, the DDQCE algorithm is proposed, with details including encoding/decoding, initialization, and global-local search mechanisms. Section 4 describes the experimental settings and parameter tuning. Comparative results and sensitivity analyses are presented in Section 5. Finally, Section 6 concludes the study and discusses future research directions.
2. Problem Formulation and Modelling
2.1. Mathematical Modelling
2.1.1. Problem Formulation
The TDEHFSP model is as follows: a set of jobs , which will be tackled with corresponding machines in corresponding stages , where each job contains a sequence of operations . New jobs may arise after the start of the previous schedule, considering the uncertain arrival times of the jobs. The task of transporting the jobs between the different stages is performed by a transfer vehicle, which has three states: no-loading, loading, and idle waiting. Different speeds and powers are considered for transport vehicles with no-loading and loading statuses. Transfer vehicles in the idle waiting state do not generate energy consumption.
The rolling horizon technique allows the entire dynamic process to be decomposed into several consecutive static intervals. When there is a new task, the previous scheduling process is divided into the following two cases.
- G1: Processes that have been completed or are in progress and whose scheduling schemes are not affected by dynamic events and do not need to be modified.
- G2: Processes that have not yet started processing. Affected by dynamic events, these operations should be rescheduled.
The assumptions are as follows:
- (1)
- The individual machine may exclusively handle a single task simultaneously;
- (2)
- The individual job can be handled exclusively by one machine at a time;
- (3)
- The start of each job process is restricted from being interrupted;
- (4)
- At the outset, all tasks, equipment, and transportation resources are accessible and are continuously available throughout the production cycle;
- (5)
- The individual task is executable on a single machine selected from the available machines;
- (6)
- Every machine exhibits four states: operational, idle, restoration, and termination, each featuring distinct energy requirements;
- (7)
- During a transportation task, the no-loading and loading statuses affect the speed of the transport vehicle;
- (8)
- The initial positions of all jobs and transport vehicles are located in a buffer with an infinite buffer;
- (9)
- The individual task is assigned to a single transporter for conveyance, and each transporter can handle only one task simultaneously;
- (10)
- Avoidance between transporters is not considered;
- (11)
- The Manhattan distance calculation method serves as a means for the calculation of the transportation distance of the transfer vehicle;
- (12)
- When the new job arrives, the remaining processes of the previous scheduling plan can be rearranged;
- (13)
- The introduction time of new jobs is random and can occur at any time;
Table 1 shows the symbol description table.
Table 1.
Notations.
2.1.2. TDEHFSP Modelling
This paper aims to minimise both and in the TDEHFSP model. For the actual production process features, the objectives of the comprehensive optimisation model are established as follows.
Minimise the defining equation:
Equations (3)–(5) represent the energy consumption generated by processing, turn-on/off, and standby of the processing machine, and the time constants are used to measure the length of time the machine is idle and to consider whether or not to adopt the turn-on/off strategy. Equations (6) and (7) represent the energy consumption of the transport vehicles in no-loading and loading status.
The constraints are as follows:
Equations (8) and (9) represent the operational priority process constraints. Equation (10) defines a relationship between transport assignments, guaranteeing each vehicle finishes its present duty before starting another. Simultaneously, Equations (11) and (12) link production processes and transit: Equation (11) ensures a task progresses to the subsequent machinery only once the ongoing process is done and the transport vehicle reaches its destination. Equation (12) safeguards that the active task begins exclusively after conveyance to the assigned machine spot, and the preceding procedure and configuration are finalised on the same apparatus. Equation (13) upholds a one-to-one machine-operation relationship, whereas Equation (14) sustains each apparatus’s undivided attention, handling one task at any given moment. Equation (15) enables that each procession has and will have only one predecessor on each machine unless it is the first operation. Equation (16) shows that every conveyance assignment can only be executed by one transport vehicle once, and Equation (17) demonstrates that each transport vehicle can execute every conveyance assignment at a time. Equation (18) constrains the start time of a new job.
2.2. Rescheduling Strategies
The paper applies three rescheduling heuristics to address the new job problem, maintaining the original schedule stability and ensuring the feasibility of the upcoming ones.
- Reassembling scheduling: Upon the introduction of new jobs, the existing scheduling scheme is preserved. The fresh operation is put to the tail end of the processing queue, and an optimal machine is chosen for its execution.
- Complete rescheduling: On account of the soonest accessible moment of the machine, the undone tasks in the past scheduling scheme and the new tasks are rescheduled.
- Insertion rescheduling: Leveraging the earliest availability of each machine, both the incomplete tasks from the previous schedule and the new operations are reallocated to create an updated scheduling plan. The insertion rescheduling method dynamically integrates new operations into existing schedules by identifying and utilising idle time intervals between adjacent operations. Key steps include the following: Identifying idle intervals on each machine. Evaluating the feasibility of inserting new operations into these intervals. Sequentially inserting operations into the earliest feasible interval to minimise makespan.
To capture the system’s adaptability to uncertain perturbations, an instability metric is employed to assess the system’s robustness through the rescheduling strategy when generating a new scheduling plan. Fewer operational changes imply lower instability and higher stability. A new metric is defined that indicates the deviation level between the ongoing and previous scheduling schemes. The possible values of can be categorised as follows:
The value of is subject to two variables, that is, the machining machine of the operation and the previous operation on the same machine . Besides, this study defines the instability objective to evaluate the rescheduling scheme’s quality, i.e., Equation (20):
3. Method
It is well known that the basic multi-objective scheduling problem (HFSP) is NP-hard. Along with the fundamental decisions of machine allocation and job sequencing in HFSP, the multi-objective scheduling problem in this study must consider the arrival of new workpieces and energy consumption during transportation, as well as conflicting objectives such as and .
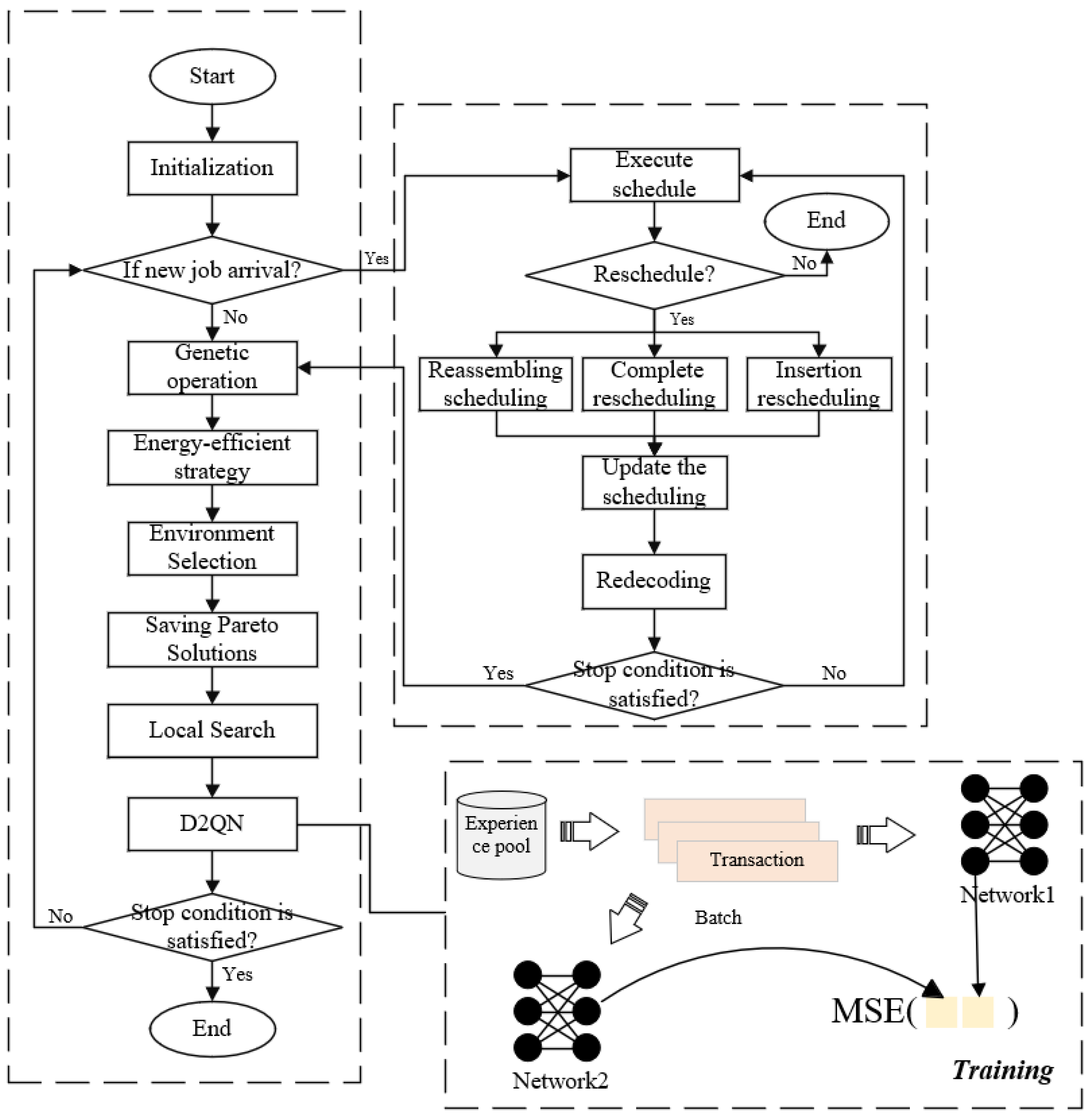
To address the above problem, we propose the DDQCE algorithm in this paper. As shown in Figure 1, our method includes a main population and an elite profile. The main population undergoes initialisation, rescheduling strategy, energy-efficient strategies, global genetic search, and environmental selection. This co-evolutionary framework efficiently utilises resources to approximate the actual Pareto Front (PF). Saving Pareto solutions directly supports the generation of a well-distributed Pareto front, enabling decision-makers to evaluate trade-offs between makespan and energy consumption. In addition, the elite profile assimilates non-dominated solutions from the main population and conducts knowledge-driven local searches to generate additional non-dominated solutions near the current Pareto solution (PS). The DDQN agent evaluates the state of the current population and selects the most promising genetic operators to apply. For example, if diversity is low, DDQN may prioritise mutation over crossover to escape local optima. Furthermore, DDQN is employed to select optimal operators for each solution, leveraging historical experience for training. Finally, the algorithm continues to search until the stopping condition is satisfied.
Figure 1.
The dynamic rescheduling system framework.
3.1. Encoding and Decoding
The coding scheme for the TDEHFSP problem needs to include four decisions: job sequencing, machine allocation, transfer vehicle allocation, and machine switch selection. Based on the above needs, in this paper, we use a native and simple coding scheme approach that includes several parts, such as assignment, sequencing, and switching decisions for all stages [26]. The coding scheme encodes only the sequence of jobs π = {1, 2, …, n} and uses list scheduling (LS) to generate job assignments for the subsequent stages.
LS uses the Earliest Completion Time (ECT) rules to allocate workpieces to machines and transport vehicles. It is important to note that in a uniformly parallel machine environment, ECT may produce different schedules compared to the First Available Machine (FAM) rule. Even if the job is assigned to the first available machine and transporter, its completion time might exceed that under the ECT rule due to the different operating speeds of the uniformly parallel machines. In LS, the workpieces are sequentially selected from the list and assigned to the machine and transporter that can complete the job in the shortest time.
The active decoding process in this paper consists of two decoding methods—initialisation decoding and re-scheduling decoding—and the decoding process described above is the initialisation decoding, which is used for the entire scheduling scheme. Rescheduling decoding is an extension of the initialisation decoding method and is used for the rescheduling process after a dynamic event has occurred. The unprocessed operations are further decoded based on the current machine idle time and disturbance occurrence time. In this paper, three rescheduling heuristics, namely recombinant scheduling, complete rescheduling, and insertion rescheduling, are used to solve the new artefact insertion problem.
Let denote the arrangement of jobs in stage and denote the job at position in . To convert a chromosome into a feasible schedule, the procedure of decoding is described as Algorithm 1.
| Algorithm 1. Encoding and decoding |
| 1: Input: The order of chromosome |
| 2: Output: a feasible schedule |
| 3: Create a two-dimension matrix to document the idle duration of each machine |
| 4: Stage 1: Initialisation decoding with no interrution |
| 5: For do |
| 6: Provide the job to the machine capable of completing it with the least delay. |
| 7: Assign the job to the transportation tool that can start the earliest after considering machine availability |
| 8: End for |
| 9: For do |
| 10: Arrange the tasks in an sorted in increasing order according to their finalization times at the preceding stage (j-1), thus forming a fresh order |
| 11: For do |
| 12: Assign the job to the equipment capable of finishing the task in the shortest time |
| 13: Assign the job to the transportation tool that can start the earliest after considering machine availability |
| 14: End for |
| 15: End for |
| 16: Stage 2: Rescheduling decoding |
| 17: For :Cycle//Cycle signifies the count of interruptions |
| 18: Separate tasks into a pair of categories: |
| (1) Tasks that concluded prior to the disturbance and those currently undergoing processing (G1) are differentiated, allowing for a focused rescheduling approach post-disruption, |
| (2) operations that are pending to be dealt with (G2) |
| 19: For each item in G2 do |
| 20: Assign the job to the machinery capable of executing them in the shortest possible time. |
| 21: Assign the job to the transportation tool that can start the earliest after considering machine availability |
| 22: End for |
| 23: For do |
| 24: Organize the tasks sorted in increasing order on account of their respective finalization durations from the preceding stage (j-1), establishing a novel order. |
| 25: For each item in G2 do |
| 26: Assign the job to the machine capable of executing it with the minimum turnaround time. |
| 27: Assign the job to the transportation tool that can start the earliest after considering machine availability |
| 28: End for |
| 29: End for |
| 30: End for |
| 31: Determine the and |
| 32: Obtain the fitness value of the solution following the completion of active decoding. |
3.2. Energy-Efficient Strategy
The energy-efficient strategy includes a turn-on/off mechanism and a ‘left shift’ strategy based on time intervals. The time period is unavoidable in decoding, so a “left shift” strategy is proposed based on the time interval. The generation of the time interval considers the machine’s non-working time and the job’s transportation time. is the idle period of the machine for the operation to be tackled with. If is less than the sum of the completion time and transportation time of the preceding procedure , i.e., , then the time period is produced. Where represents the identifier for the time gap, while signifies the number of idle time intervals available on machine . If the processing time and transportation time of the operation added to the start of of the time interval is satisfied and does not surpass the ending point of the gap, will be inserted into . This can effectively reduce the and when the machine is idle.
The “left shift” strategy reduces the idle time of the machine, and the switching strategy reduces the energy consumption of the unavoidable idle time of the machine. The Gantt charts in Figure 2 and Figure 3 show examples of turn-on/off mechanisms. The yellow box indicates the idle state of the machine between jobs, and the green box indicates the turn-on/off states of the machine. is reduced without affecting .
Figure 2.
Results without turn-on/off mechanisms; Gantt chart.
Figure 3.
Results with turn-on/off mechanisms; Gantt chart.
3.3. Initialisation
The quality of the initial population significantly impacts algorithm performance, and the NEH initialisation [26] method is considered to be the most effective heuristic for HFSP and is well-suited to HFSP problems. This study designs a specific NEH-based initialisation method for TDEHFSP, extending the NEH framework to incorporate multiple optimization objectives for generating initial solutions. The specific process is described in Algorithm 2. is the initial job sequence generated before applying the NEH heuristic. It is typically sorted based on a specific criterion, such as the total processing time of each job in descending order. represents the i-th job in the initial job sequence .
| Algorithm 2. NEH heuristic |
| 1: Input: A set of jobs |
| 2: Output: The sequence of chromosome π |
| 3: Select the initial pair of tasks from and arrange them as to optimise a specific goal |
| 4: Choose the initial pair of tasks from and arrange them as to optimise a specific goal |
| 5: For do |
| 6: Choose task and integrate it within all feasible positions in π |
| 7: For each possible insertion, do |
| 8: Create a temporary sequence temp by inserting into |
| 9: Calculate the objective value of temp |
| 10: End for |
| 11: Select the insertion that gives the most optimal target outcome |
| 12: End for |
Initialisation consists of two steps.
- Step 1: Generate two individuals based on Algorithm 1. One is used for as the minimisation target of NEH, and the other is used for the minimisation target of .
- Step 2: The residue of the population is composed of randomly produced entities.
By introducing two high-quality solutions from diverse search space regions, this strategy effectively prevents premature convergence arising from insufficient variety while simultaneously addressing slow convergence resulting from suboptimal randomised solutions. Besides, it is integrated into the dynamic rescheduling framework; the initialised population is optimised through a “left shift” strategy to adjust idle time slots, enabling rapid response to new tasks. Serving as the starting point for the global search, its output is utilised by both elite populations and the DDQN agent.
3.4. Global and Local Search
After initialisation, the game selection of the two players is applied to pairwise selection. Then a priority operation crossover is used to generate a new sequence of artefacts. Considering the ordered nature of the job sequence, this paper uses two-point order crossover (2p-OXO) [27] and exchange sequence mutation.
2p-OXO has been widely used in HFSP and has been shown to have excellent performance. As shown in Figure 4 below, we used a modified variant of the classical 2p-OXO, where the biparental junctions can be at different positions.
Figure 4.
Two-point order crossover.
Swap sequence mutation is a simple and effective mutation operator; therefore, we extended the swap segment from a single unit to a sequence. As shown in Figure 5 below, one offspring is randomly selected for mutation.
Figure 5.
Swap sequence mutation.
Each offspring undergoes a two-point mutation with a probability of Pm, and the resulting offspring are merged with the main population. Environmental selection is performed using fast non-dominated sorting and a crowded distance diversity strategy. Subsequently, all Pareto-optimal solutions are archived in an elite repository for further local search.
The local search operator is the key to improving the solution, and in this paper, three search operators are used, namely critical swap (CSwap), critical insert (CInsr), and critical inverse (CInv) [28]. The term JC is used to denote non-critical jobs, and JR is used to denote critical jobs. The three operators are defined as follows:
- (1)
- Critical Swap (CSwap): Swap the positions of JC and JR in π, as shown in Figure 6a.
Figure 6. Local search operators: CSwap, CInsr, and CInv. - (2)
- Critical Insertion (CInsr): Insert JC at the position after JR in π, as shown in Figure 6b.
- (3)
- Critical Inverse (CInv): Inverse the operation between JC and JR, as shown in Figure 6c.
3.5. DDQN
These operators are designed to improve convergence. However, it is still a challenge to choose the appropriate operator for each type of solution. Therefore, in this paper, DDQN is applied to the elite archive to enhance the intelligence, convergence, and diversity of Pareto-optimal solutions [29]. DDQN enhances DQN by utilising an evaluated network to predict the next state’s action before the target network, thereby accelerating learning. This approach mitigates cumulative errors caused by inaccurate state predictions. Additionally, the action selection mechanism for DDQN is outlined as follows.
State Definition: To comprehensively capture scheduling features, a state is defined as an integer vector that combines job sequencing and resource allocation. Specifically, each state is represented as a vector, where the first half encodes job sequencing and the second half denotes machine and transport vehicle allocation.
Neural Network Architecture: A wide-to-narrow neural network structure is designed to enhance feature extraction. It has five fully connected layers, and the activation function is ‘ReLU’. This architecture is tailored to learn a mapping function that takes a solution as input and outputs the selection probabilities for all local search operators.
Operator Selection: The current state is input into the network, and the operator with the highest output value is chosen. Additionally, with a probability of ϵ, if a randomly generated number is less than λ, an operator is selected at random.
Reward Definition: To differentiate the significance of improving various objectives, three distinct reward types are defined. The reward is 20 if the targets C and are smaller after the execution of the chosen action; otherwise, the reward is 15 if only C is smaller; 10 if only is smaller; otherwise, the reward is set to 0. After receiving the reward, the transaction is stored in the transaction pool E. If the number of transactions in the pool exceeds the pool size , the earliest transaction is discarded.
Network Training: After the local search, if the transaction pool exceeds a predefined threshold, the network initiates training and updates its weights. The training process outlined in Algorithm 2 proceeds as follows: First, if the target network has undergone for NU iterations, it copies the parameters from the evaluated network . Then, transactions are randomly selected from the pool , and is extracted from T. Next, predicts the q-value of using the -values of and all . Meanwhile, the action with the largest -value is selected. predicts the -value of using and updates the -value. Finally, Adam minimises the loss at the learning rate and updates the parameters of . The specific algorithmic procedure is described in Algorithm 3.
| Algorithm 3. The training process of DDQN |
| 1 Input: evaluated network , target network , transaction pool , |
| length of state (), number of actions (), batch size (), learning rate |
| (), greedy factor (), discount factor (), pool size , iteration number of |
| updating parameters of target network (), and . |
| 2 Output: evaluated network and target network |
| 3 if learn step count is larger than then |
| 4 ← . |
| 5 for < do |
| 6 Randomly select transactions from the pool . |
| 7 Extract from .//all value is a tensor |
| 8 ← .//predict Q-value of, by |
| 9 ← .//predict Q-value of by |
| 10 ← max().//select action of with max Q-value |
| 11 //Get Q-value of by by |
| 12 ← ( ). |
| 13 ← + * .//Update Q-value |
| 14 ← ( ).//Loss function |
| 15 Adam( ( ).//Update the parameters of |
4. Experiment Settings and Parameter Tuning
This section validates the effectiveness of the proposed algorithm through a series of experimental tests. First, performance metrics are defined to assess the effectiveness of the algorithm. As TDEHFSP lacks standard benchmark instances, the test instances are randomly generated. Second, parameter tuning experiments are conducted to identify the optimal key parameters for DDQCE.
4.1. Experiment Settings
Due to the scarce prior research on TDEHFSP benchmark instances, random test cases were produced. Instances follow the format “jobs-stages-machines per stage-new job arrivals”. For instance, 10-3-4-2 represents 10 jobs, 3 stages, 4 machines each, and 2 new job arrivals; 3 new jobs arrivals are expressed as “10-3-4-3”. Table 2 provides the experimental setup. The 36 test instances adopted are categorised into three scales (large, medium, and small) based on the number of jobs, with twelve test instances in each scale. These instances are abstracted from the manufacturing process of large-scale metal structural components—specifically, excavator booms. The simplified process includes four stages: cutting, assembly, welding (machine welding and manual touch-up welding), and machining. The instance data were generated by random sampling within the time ranges observed in actual manufacturing processes, ensuring that the test instances reflect real-world industrial scenarios. This setup is designed to validate the proposed dynamic scheduling method in a practical, multi-objective optimization context.
Table 2.
Test example parameter settings.
The algorithm’s quality is determined by its convergence and diversity. Convergence measures the proximity of the obtained frontier to the optimal Pareto frontier, while diversity assesses the uniformity of the solution distribution. The following metrics are used to evaluate these two aspects.
- Coverage Metric (CM): This metric represents the proportion of solutions in Pareto set B that are dominated by at least one solution in Pareto set A when comparing the Pareto sets A and B obtained by two algorithms. The CM value closer to 1 indicates the superiority of set A. The CM is calculated using the following formula:
- Number of Pareto Optimal Solutions (NPS): This represents the count of non-dominated solutions in the Pareto front; a higher NPS indicates greater diversity in the Pareto front.
- Spacing Matrix (SM): SM assesses the uniformity of the Pareto front’s distribution. A smaller SM value indicates a more evenly distributed set of Pareto front solutions. The formula for SM is provided below:denotes the distance measure, calculated as the minimum of the sum of the absolute differences of the values of the normalised objective function of the th solution in the obtained non-dominated set A and any other solution, and denotes the average value of .
4.2. Parameter Tuning
To find the optimal parameter combination for the DDQCE algorithm, the parameter training was set to include five significant parameters: stopping condition Q-, population size , mutation rate , crossover rate , and CPU time ( seconds). is the period; and are the number of tasks and timeframe. The three-level Taguchi method DOE experiments for these parameters were conducted using the medium-sized example “20-3-3-3”. Individual parameters acted as significant determinants, with each factor evaluated at three levels, as can be observed in the table below.
The orthogonal array of parameter settings is shown in Table 3, with 5 factors selected, each at 3 levels. The other parameters were set without loss of generality, i.e., the number of generations , learning factor offset factor , discounting factor , and maximum DC depth is 8. The efficiency measure SM served as the feedback sign (Table 4).
Table 3.
Parameter levels.
Table 4.
The orthogonal array of DOE.
Figure 7 shows the main effect of parameter tuning. It is observed that the effects of and - are more obvious than . The optimal parameter settings for Q-MGPSO-NSGA-II are , , , -, and . For a fair comparison, crossover and mutation were used for all algorithms. All algorithms have an overall size () of 100 and satisfy the termination condition.
Figure 7.
Main effect plot of parameter tuning.
The experiments coded in Python 3.10 were run on an Intel i5-8250U 1.80 GHz, 16 GB RAM laptop. Each algorithm instance was executed five times to compute average (AVG) and standard deviation (STD) values for evaluation purposes.
5. Experimental Results
5.1. Algorithm Comparison and Analysis
This section contrasts DDQCE with traditional NSGA-II [30] and multi-objective evolutionary algorithms (MOEAs) such as improved Jaya [31] and MOEA/D [32]. The selected competing algorithms are chosen based on the following characteristics. NSGA-II is widely recognised as a benchmark for multi-objective optimization due to its effective non-dominated sorting and crowding distance mechanisms. Improved Jaya is known for its simplicity and ability to avoid local optima, making it suitable for dynamic scheduling scenarios. MOEA/D is adopted for its decomposition-based approach, which is effective in balancing convergence and diversity. These heuristics have been extensively applied to HFSP in studies. These algorithms represent diverse optimization paradigms, ensuring a comprehensive comparison. The comparison results for CM, NPS, and SM are presented in Table 5, Table 6 and Table 7. Bold values indicate the best performance among the three algorithms, and hit rates record the frequency with which each algorithm achieves the best results across all instances.
Table 5.
The results of the comparison of CM.
Table 6.
The results of the comparison of NPS.
Table 7.
The results of the comparison of SM.
Across the 36 produced scenarios, each algorithm underwent execution independently for five iterations. Table 5 shows the coverage metrics among the four MOEAs, each of which is denoted by initials for simplicity (i.e., DDQCE and Jaya’s C(D, J)). The results show that the proposed DDQCE is overwhelmingly superior in all cases. This proves that DDQCE has a strong ability to find an advantage. This situation can be explained by the fact that DDQCE is more efficient in searching the space for better solutions using the new NEH heuristic and the local search operator.
The comparison of the Pareto solution sets for the 10-5-3-3, 20-5-3-3, and 50-5-3-3 arithmetic cases is shown in Figure 8, Figure 9 and Figure 10. One possible reason why DDQCE seems less smooth than the others in Figure 8 is that DDQCE employs a co-evolutionary framework with a Double Deep Q-Network (DDQN) to balance global and local search. The reinforcement learning component dynamically selects operators to explore diverse regions of the search space. This aggressive exploration can lead to wider coverage of the Pareto front, resulting in solutions that are more scattered but better distributed across the trade-off surface. While this may reduce visual smoothness, it improves the diversity and completeness of the solution set. Additionally, we observed that the smoothness of the DDQCN curve in Figure 8 (Instance 5-10-5-3-3) is not as good as that in Figure 9 and Figure 10 (Instances 20-5-3-3 and 50-5-3-3). Due to the smaller scale of Instance A, the corresponding search space is reduced. The possible reason is that, due to the smaller scale of Instance A, the corresponding search space is reduced. DDQCE’s aggressive exploration and dynamic rescheduling strategies may lead to over-exploration in this limited space, resulting in a less smooth Pareto front. As the problem size increases, the search space expands significantly, providing more opportunities for DDQCE to balance exploration and exploitation. The increased number of solutions in the Pareto set leads to a smoother and more uniform distribution. It can be seen that DDQCE has a great advantage over the other MOEAs in the large arithmetic cases. It can also be observed that the curves obtained by DDQCE are smoother than those form other methods. It shows that DDQCE is robust in obtaining uniformly distributed and well-converged solutions.
Figure 8.
The Pareto solution results of 10-5-3-3.
Figure 9.
The Pareto solution results of 20-5-3-3.
Figure 10.
The Pareto solution results of 50-5-3-3.
The NPS comparison results are presented in Table 6, where DDQCE achieves a hit rate of 29/36, NSGA-II scores 9/36, and the other two algorithms score 0. The results indicate that DDQCE significantly outperforms the other three MOEAs in discovering diverse solutions, particularly in large-scale instances, where it generates three to five times more Pareto solutions than Jaya and MOEA/D.
Table 7 summarises the SM comparison results for the four MOEAs. DDQCE achieved the lowest average (AVG) in 25 out of 36 test cases, demonstrating the best overall performance. It also generally has a lower standard deviation (STD), making it suitable for scenarios that require high stability. NSGA-II performed well in some cases but had an overall hit rate of only 30.6%, which limits its applicability. Its standard deviation is moderate, indicating average stability. The performance of the other two algorithms was significantly worse than that of the aforementioned methods. Therefore, DDQCE is significantly superior to the other algorithms in terms of comprehensive performance, stability, and scalability, making it the preferred method for solving such optimization problems.
Our experiments demonstrate that the proposed DDQN-based method achieves 40% more Pareto-optimal solutions compared to NSGA-II and MOEA/D while requiring 10% less computational time. The runtime breakdown shows that rescheduling dominates 60% of the execution time due to dynamic event handling. In terms of computational resource usage, DDQCE requires less training time than DQN due to its faster convergence and the limited number of elite solutions (fewer than five). Thanks to its simple network structure, the average training time of DDQN is only 19 s, consuming just 14.03% of the computational resources. In summary, DDQCE consumes only a small fraction of the resources but delivers the best performance among the algorithms, illustrating the effectiveness of DDQCE.
5.2. Sensitivity Analysis
The following section investigates the effect of varying quantities of transport vehicles (q) on the objective functions through sensitivity experiments. Specifically, instance 50-5-6-5 is used to compare the results at different values of .
Figure 11a shows the trend of transport vehicles’ impact on . As increases, decreases gradually. As increases from 2 to 4, decreases significantly, indicating that a higher leads to more efficient material transportation and, consequently, a decrease in the production duration for the manufacturing process. However, when , the reduction in slows significantly, indicating that the transportation demand in the system has been fully met, i.e., q has reached a saturated point. Beyond this point, further increases in q do not significantly enhance system efficiency and may result in resource waste.
Figure 11.
Sensitivity results plot for and . (Assuming the values of and are 1 when ).
Figure 11b illustrates the variation in at different values of . decreases gradually as increases, but its sensitivity to is less pronounced compared to . This confirms the effectiveness of the proposed energy-efficient strategy, demonstrating that can be reduced without negatively impacting . Therefore, even with a small number of transport vehicles, an appropriate scheduling strategy can still effectively reduce .
From the above analysis, it is evident that appropriate scheduling of transport vehicles is crucial for optimising both and . In actual production, managers should allocate transport vehicles based on the specific needs of production tasks to ensure efficiency while minimising resource waste.
6. Conclusions
In this paper, we study the dynamic energy-efficient scheduling problem for HFSP, considering the transport process, and develop a MINLP model for TDEHFSP with and as optimisation objectives.
To address this problem, a co-evolutionary algorithm based on DDQN is proposed. DDQCE uses DDQN-guided operator selection to dynamically adjust crossover/mutation rates and hybrid rescheduling. The algorithm allocates global and local search tasks to two distinct populations to optimise computational resource utilization. A multi-objective NEW heuristics strategy is introduced to avoid early convergence due to the lack of diversity and slow convergence due to the poor quality of random solutions. Additionally, an energy-efficient strategy based on DDQN learning operator selection is proposed. To assess the performance of the proposed algorithm, the optimised DDQCE is compared with NSGA-II, Improved Jaya, and Improved MOEA/D. The results demonstrate that DDQCE significantly outperforms the other three meta-heuristic algorithms on TDEHFSP, efficiently identifying diverse Pareto solutions. Specifically, the proposed DDQN-based method achieves 40% more Pareto-optimal solutions compared to NSGA-II and MOEA/D while requiring 10% less computational time. Sensitivity experiments confirm that managers can optimise and by rationalising the number of transport vehicles.
The success of DDQCE is that the local search operators are designed based on problem features, and DDQN is adopted to rapidly learn and select the best operator for each elite solution. Therefore, DDQCE can obtain Pareto optimal solutions quickly and efficiently.
Nonetheless, this research faces some constraints. First, regarding the scheduling model, only one dynamic factor—the untimely introduction of new jobs—is considered, while the impact of other disturbances is overlooked. Second, the transportation process considers only transport vehicles without accounting for other essential equipment such as overhead cranes, which are crucial for specific manufacturing processes. Future research should address these limitations and explore additional dynamic factors and transportation tools. Furthermore, it can further improve the DDQN algorithm and study the end-to-end model based on graph neural networks to solve the TDEHFSP.
Author Contributions
Conceptualization, Q.Z. and H.S. (Huaixia Shi); methodology, Y.Z. and H.S. (Huaqiang Si); software, H.S. (Huaqiang Si); validation, Q.Z., J.Q. and H.S. (Huaixia Shi); data curation, J.D.; writing—original draft preparation, Y.Z. and J.Q.; writing—review and editing, J.D. and H.S. (Huaqiang Si); supervision, Q.Z. and L.N. All authors have read and agreed to the published version of the manuscript.
Funding
This study did not receive any particular financial support, including organizations in the public, private, or non-profit domains.
Data Availability Statement
Data are contained within the article.
Acknowledgments
The authors would like to thank the anonymous reviewers and the editor for their positive comments.
Conflicts of Interest
The authors affirm that no known conflicting monetary involvements or personal connections are possessed that may have impacted the work detailed in this article.
Abbreviations
The following abbreviations are used in this manuscript:
| TDEHFSP | dynamic energy-efficient hybrid flow shop with transportation process |
| DDQN | double deep Q-network (DDQN) |
| DDQCE | co-evolutionary approach using a double deep Q-network |
| Total Energy Consumption | |
| ECT | Earliest Completion Time |
| FAM | First Available Machine |
| PS | Pareto solution |
| PF | Pareto front |
| 2p-OXO | two-point order crossover |
| CM | Coverage Metric |
| NPS | Number of Pareto Optimal Solutions |
| SM | Spacing Matrix |
| MOEAs | multi-objective evolutionary algorithms |
| NSGA-II | Non-dominated Sorting Genetic Algorithm II |
References
- Ding, J.Y.; Song, S.; Wu, C. Carbon-efficient scheduling of flow shops by multi-objective optimization. Eur. J. Oper. Res. 2016, 248, 758–771. [Google Scholar] [CrossRef]
- Goli, A.; Ala, A.; Hajiaghaei-Keshteli, M. Efficient multi-objective meta-heuristic algorithms for energy-aware non-permutation flow-shop scheduling problem. Expert Syst. Appl. 2023, 213, 119077. [Google Scholar] [CrossRef]
- Wang, Y.J.; Wang, G.G.; Tian, F.M.; Gong, D.W.; Pedrycz, W. Solving energy-efficient fuzzy hybrid flow-shop scheduling problem at a variable machine speed using an extended NSGA-II. Eng. Appl. Artif. Intell. 2023, 121, 105977. [Google Scholar] [CrossRef]
- Mouzon, G.; Yildirim, M.B.; Twomey, J. Operational methods for minimization of energy consumption of manufacturing equipment. Int. J. Prod. Res. 2007, 45, 4247–4271. [Google Scholar] [CrossRef]
- Mouzon, G.; Yildirim, M.B. A framework to minimise total energy consumption and total tardiness on a single machine. Int. J. Sustain. Eng. 2008, 1, 105–116. [Google Scholar] [CrossRef]
- Dai, M.; Tang, D.; Giret, A.; Salido, M.A.; Li, W.D. Energy-efficient scheduling for a flexible flow shop using an improved genetic-simulated annealing algorithm. Robot. Comput.-Integr. Manuf. 2013, 29, 418–429. [Google Scholar] [CrossRef]
- Luo, H.; Du, B.; Huang, G.Q.; Chen, H.; Li, X. Hybrid flow shop scheduling considering machine electricity consumption cost. Int. J. Prod. Econ. 2013, 146, 423–439. [Google Scholar] [CrossRef]
- Ho, M.H.; Hnaien, F.; Dugardin, F. Exact method to optimize the total electricity cost in two-machine permutation flow shop scheduling problem under Time-of-use tariff. Comput. Oper. Res. 2022, 144, 105788. [Google Scholar] [CrossRef]
- Tian, G.; Wang, W.; Zhang, H.; Zhou, X.; Zhang, C.; Li, Z. Multi-objective optimization of energy-efficient remanufacturing system scheduling problem with lot-streaming production mode. Expert Syst. Appl. 2024, 237, 121309. [Google Scholar] [CrossRef]
- Wang, W.; Tian, G.; Yuan, G.; Pham, D.T. Energy-time tradeoffs for remanufacturing system scheduling using an invasive weed optimization algorithm. J. Intell. Manuf. 2023, 34, 1065–1083. [Google Scholar] [CrossRef]
- Yuan, S.; Li, T.; Wang, B. A discrete differential evolution algorithm for flow shop group scheduling problem with sequence-dependent setup and transportation times. J. Intell. Manuf. 2021, 32, 427–439. [Google Scholar] [CrossRef]
- Kheirandish, O.; Tavakkoli-Moghaddam, R.; Karimi-Nasab, M. An artificial bee colony algorithm for a two-stage hybrid flowshop scheduling problem with multilevel product structures and requirement operations. Int. J. Comput. Integr. Manuf. 2015, 28, 437–450. [Google Scholar] [CrossRef]
- Luo, Q.; Deng, Q.; Guo, X.; Gong, G.; Zhao, X.; Chen, L. Modelling and optimization of distributed assembly hybrid flowshop scheduling problem with transportation resource scheduling. Comput. Ind. Eng. 2023, 186, 109717. [Google Scholar] [CrossRef]
- Zhang, B.; Pan, Q.K.; Gao, L.; Meng, L.L.; Li, X.Y.; Peng, K.K. A three-stage multiobjective approach based on decomposition for an energy-efficient hybrid flow shop scheduling problem. IEEE Trans. Syst. Man Cybern. Syst. 2019, 50, 4984–4999. [Google Scholar] [CrossRef]
- Duan, J.; Wang, J. Robust scheduling for flexible machining job shop subject to machine breakdowns and new job arrivals considering system reusability and task recurrence. Expert Syst. Appl. 2022, 203, 117489. [Google Scholar] [CrossRef]
- Luo, J.; Fujimura, S.; El Baz, D.; Plazolles, B. GPU based parallel genetic algorithm for solving an energy-efficient dynamic flexible flow shop scheduling problem. J. Parallel Distrib. Comput. 2019, 133, 244–257. [Google Scholar] [CrossRef]
- Ghaleb, M.; Taghipour, S.; Zolfagharinia, H. Real-time integrated production-scheduling and maintenance-planning in a flexible job shop with machine deterioration and condition-based maintenance. J. Manuf. Syst. 2021, 61, 423–449. [Google Scholar] [CrossRef]
- Jia, Y.; Yan, Q.; Wang, H. Q-learning driven multi-population memetic algorithm for distributed three-stage assembly hybrid flow shop scheduling with flexible preventive maintenance. Expert Syst. Appl. 2023, 232, 120837. [Google Scholar] [CrossRef]
- Li, P.; Xue, Q.; Zhang, Z.; Chen, J.; Zhou, D. Multi-objective energy-efficient hybrid flow shop scheduling using Q-learning and GVNS driven NSGA-II. Comput. Oper. Res. 2023, 159, 106360. [Google Scholar] [CrossRef]
- Van Hasselt, H.; Guez, A.; Silver, D. Deep reinforcement learning with double q-learning. In Proceedings of the AAAI Conference on Artificial Intelligence, Phoenix, AZ, USA, 12–17 February 2016; Volume 30. [Google Scholar]
- Huang, C.; Chen, G.; Gong, Y.; Han, Z. Joint buffer-aided hybrid-duplex relay selection and power allocation for secure cognitive networks with double deep Q-network. IEEE Trans. Cogn. Commun. Netw. 2021, 7, 834–844. [Google Scholar] [CrossRef]
- Tan, K.; Bremner, D.; Le Kernec, J.; Sambo, Y.; Zhang, L.; Imran, M.A. Intelligent handover algorithm for vehicle-to-network communications with double-deep Q-learning. IEEE Trans. Veh. Technol. 2022, 71, 7848–7862. [Google Scholar] [CrossRef]
- Khoramnejad, F.; Joda, R.; Sediq, A.B.; Abou-Zeid, H.; Atawia, R.; Boudreau, G.; Erol-Kantarci, M. Delay-aware and energy-efficient carrier aggregation in 5G using double deep Q-networks. IEEE Trans. Commun. 2022, 70, 6615–6629. [Google Scholar] [CrossRef]
- Khoramnejad, F.; Erol-Kantarci, M. On joint offloading and resource allocation: A double deep q-network approach. IEEE Trans. Cogn. Commun. Netw. 2021, 7, 1126–1141. [Google Scholar] [CrossRef]
- Sharma, J.; Andersen, P.A.; Granmo, O.C.; Goodwin, M. Deep Q-learning with Q-matrix transfer learning for novel fire evacuation environment. IEEE Trans. Syst. Man Cybern. Syst. 2020, 51, 7363–7381. [Google Scholar] [CrossRef]
- Wang, Z.; Shen, L.; Li, X.; Gao, L. An improved multi-objective firefly algorithm for energy-efficient hybrid flowshop rescheduling problem. J. Clean. Prod. 2023, 385, 135738. [Google Scholar] [CrossRef]
- Pan, Q.K.; Wang, L.; Li, J.Q.; Duan, J.H. A novel discrete artificial bee colony algorithm for the hybrid flowshop scheduling problem with makespan minimisation. Omega 2014, 45, 42–56. [Google Scholar] [CrossRef]
- Pan, Y.; Gao, K.; Li, Z.; Wu, N. Solving biobjective distributed flow-shop scheduling problems with lot-streaming using an improved Jaya algorithm. IEEE Trans. Cybern. 2022, 53, 3818–3828. [Google Scholar] [CrossRef]
- Zhao, F.; Hu, X.; Wang, L.; Xu, T.; Zhu, N.; Jonrinaldi. A reinforcement learning-driven brain storm optimisation algorithm for multi-objective energy-efficient distributed assembly no-wait flow shop scheduling problem. Int. J. Prod. Res. 2023, 61, 2854–2872. [Google Scholar] [CrossRef]
- Mnih, V.; Kavukcuoglu, K.; Silver, D.; Rusu, A.A.; Veness, J.; Bellemare, M.G.; Graves, A.; Riedmiller, M.; Fidjeland, A.K.; Ostrovski, G.; et al. Human-level control through deep reinforcement learning. Nature 2015, 518, 529–533. [Google Scholar] [CrossRef]
- Zhang, W.; Li, C.; Gen, M.; Yang, W.; Zhang, G. A multiobjective memetic algorithm with particle swarm optimization and Q-learning-based local search for energy-efficient distributed heterogeneous hybrid flow-shop scheduling problem. Expert Syst. Appl. 2024, 237, 121570. [Google Scholar] [CrossRef]
- Wang, G.; Li, X.; Gao, L.; Li, P. Energy-efficient distributed heterogeneous welding flow shop scheduling problem using a modified MOEA/D. Swarm Evol. Comput. 2021, 62, 100858. [Google Scholar] [CrossRef]
Disclaimer/Publisher’s Note: The statements, opinions and data contained in all publications are solely those of the individual author(s) and contributor(s) and not of MDPI and/or the editor(s). MDPI and/or the editor(s) disclaim responsibility for any injury to people or property resulting from any ideas, methods, instructions or products referred to in the content. |
© 2025 by the authors. Licensee MDPI, Basel, Switzerland. This article is an open access article distributed under the terms and conditions of the Creative Commons Attribution (CC BY) license (https://creativecommons.org/licenses/by/4.0/).










