Exploring Safety Culture in Urban Air Mobility: System of Systems Perspectives Using Enterprise Architecture
Abstract
1. Introduction
- RQ1: How does the organization balance stakeholders with different interests to achieve trust and share risk information? Refer to the results in Section 4.2.2.
- RQ2: What processes and relationships support values like trust, ownership, and accountability to the front-line worker as a potential reporter? Refer to the results in Section 4.2.3.
- RQ3: How can we achieve a consensus on acceptable and unacceptable behavior among organizations of the UAM ecosystem? Refer to Section 5.
2. Background
2.1. Need for Systemic Approach
2.2. Safety Culture and Just Culture: Theoretical Background
2.3. Modeling: Theoretical Background
2.4. Safety Management in Aviation
2.5. Urban Air Mobility Concept of Operations
3. Methods
3.1. Enterprise Architecture Methodology
- Architecture Governance: Establish and maintain alignment of architectures (goals, policies, and strategies and with related architectures);
- Architecture Management: Implement architecture governance directives;
- Architecture Conceptualization: Characterize the problem space and determine suitable solutions that address stakeholder concerns, achieve architecture objectives, and meet relevant requirements;
- Architecture Evaluation: Determine the extent to which architectures meet their objectives, address stakeholder concerns, and meet relevant requirements;
- Architecture Elaboration: Describe an architecture in a sufficiently complete and correct manner for the intended uses of the architecture;
- Architecture Enablement: Develop, maintain, and improve the enabling capabilities, services, and resources needed to perform the other processes.
3.2. Modeling Framework
3.3. Architecture Validation
4. Results
4.1. Safety Management Conceptualization
- understanding the problem from the stakeholders’ perspectives and interests;
- synthesizing the solution to address just culture in the UAM enterprise.
4.1.1. Problem Space
4.1.2. Solution Space
4.2. Safety Management Perspectives
4.2.1. Drivers
4.2.2. Safety Management Functions and Capabilities
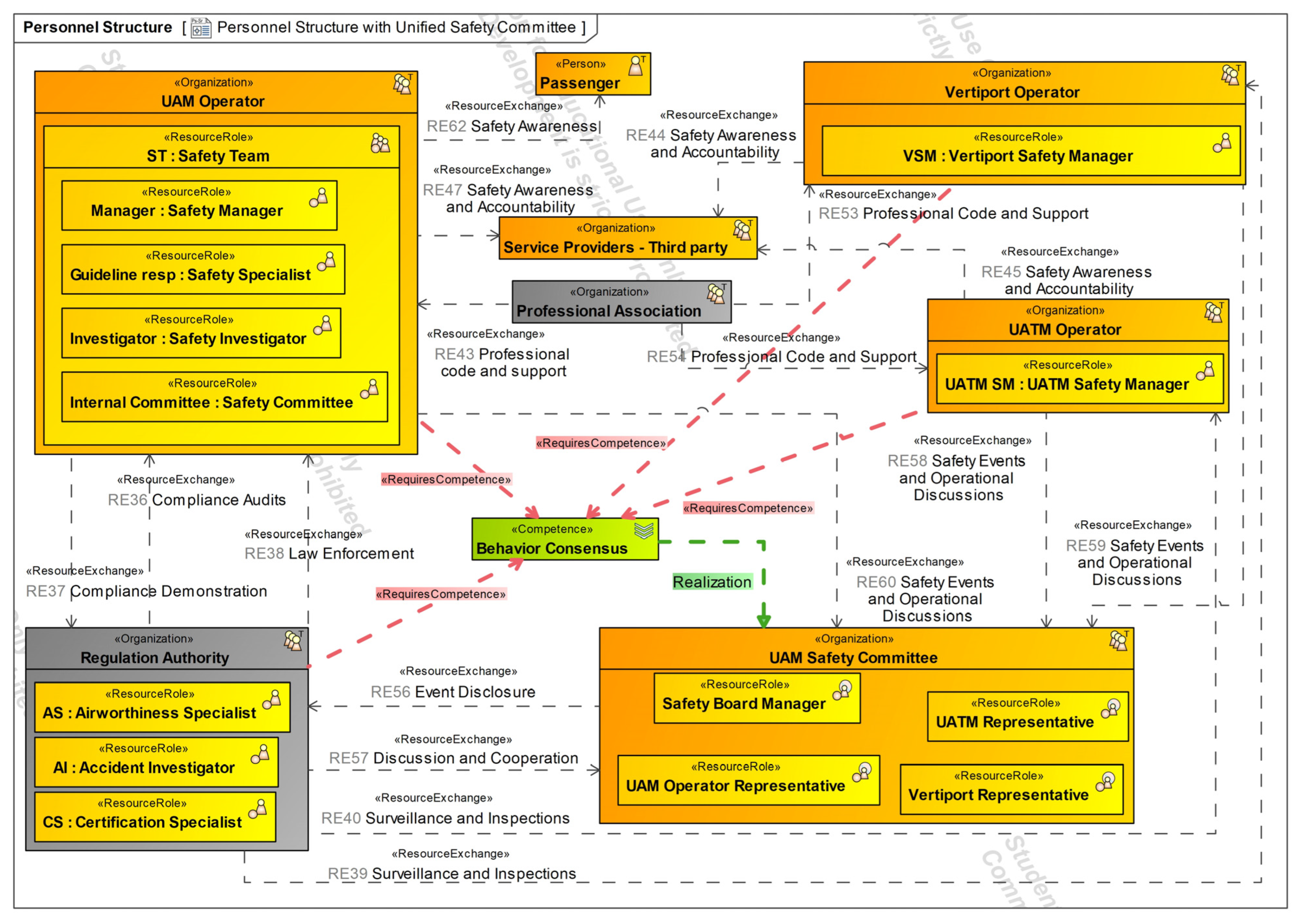
4.2.3. Safety Management Structure and Interactions
5. Discussion
5.1. Debates and Novelties of UAM Safety Management Perspectives
5.2. Unified Safety Committee Proposal
5.3. Limitations
5.4. Next Steps and Recommendations
6. Conclusions
Author Contributions
Funding
Data Availability Statement
Conflicts of Interest
References
- ICAO. Annex 19 of the International Civil Aviation Organization (ICAO), 2nd ed.; ICAO: Montreal, QC, Canada, 2016. [Google Scholar]
- Reason, J. Managing the Risks of Organizational Accidents; Ashgate: Farnham, UK, 1997. [Google Scholar]
- Dekker, S. The Field Guide to Understanding Human Error; Ashgate Publishing Limited: Farnham, UK, 2006. [Google Scholar]
- Woods, D.; Dekker, S.; Cook, R.; Johannesen, L.; Sarter, N. Behind Human Error; Ashgate Publishing Limited: Farnham, UK, 2010. [Google Scholar]
- Dekker, S. Just Culture, Balancing Safety and Accountability; Ashgate Publishing Limited: Farnham, UK, 2007. [Google Scholar]
- Urban Air Mobility (UAM). Concept of Operations 1.0, Federal Aviation Admin; FAA: Washington, DC, USA, 2020. [Google Scholar]
- Unmanned Aircraft System (UAS) Urban Traffic Management (UTM). Concept of Operations 2.0, Federal Aviation Admin; FAA: Washington, DC, USA, 2022. [Google Scholar]
- EmbraerX and Air Service Australia, Urban Air Traffic Management Concept of Operations; Version 1.0; Air Service Australia and Embraer Business Innovation Center: Canberra, Australia, 2020.
- Bauranov, A.; Rakas, J. Urban air mobility and manned eVTOLs: Safety implications. In Proceedings of the IEEE/AIAA 38th Digital Avionics Systems Conference (DASC), San Diego, CA, USA, 8–12 September 2019; pp. 1–8. [Google Scholar]
- U-Space ConOps and Architecture, European Union Aviation Safety Agency (EASA), 4th Edition, SESAR-VLD2-03-2020. 20 July 2023. Available online: https://www.sesarju.eu/sites/default/files/documents/reports/U-space%20CONOPS%204th%20edition.pdf (accessed on 23 October 2023).
- Straubinger, A.; Rothfeld, R.; Shamiyeh, M.; Büchter, K.; Kaiser, J.; Plotner, K. An overview of current research and developments in urban air mobility—Setting the scene for UAM introduction. J. Air Transp. Manag. 2020, 87, 101852. [Google Scholar] [CrossRef]
- A Roadmap to a Just Culture: Enhancing the Safety Environment; Global Aviation Safety Network Working Group E (GAIN): Alexandria, VA, USA, 2004.
- Rajashekara, K.; Wang, Q.; Matsuse, K. Flying Cars: Challenges and Propulsion Strategies. IEEE Electrif. Mag. 2016, 4, 46–57. [Google Scholar] [CrossRef]
- Jang, S. Incorporating Safety Excellence into Urban Air Mobility (UAM): Insights from Commercial Aviation, Rotorcraft, and Unmanned Aerial Systems (UAS). Senior Honors Theses, Liberty University, Lynchburg, VA, USA, 2024. [Google Scholar]
- Cokorilo, O. Urban Air Mobility: Safety Challenges. Res. Procedia 2020, 45, 21–29. [Google Scholar] [CrossRef]
- Scientific Assessment for Urban Air Mobility (UAM). International Forum for Aviation Research. 2023. Available online: https://ifar.aero/attachments/article/57/ifar-scientific-assessment-for-uam.pdf (accessed on 10 May 2023).
- Santos-Reyes, J.; Beard, A.N. A systemic approach to managing safety. J. Loss Prev. Process Ind. 2008, 21, 15–28. [Google Scholar] [CrossRef]
- Karanikas, N.; Kaspers, S.; Piric, S.; Roelen, A.; Boer, R.; Aalst, R. Measuring Safety in Aviation: Empirical Results about the Relation between Safety Outcomes and Safety Management System Processes, Operational Activities and Demographic Data. In Proceedings of the 7th International Conference on Performance, Safety and Robustness in Complex Systems and Applications, IARIA, Venice, Italy, 23–27 April 2017; pp. 9–16. [Google Scholar]
- Sharpanskykh, A. A Systemic Approach to Organizational Safety Modeling and Analysis. Int. J. Inf. Syst. Crisis Response Manag. 2012, 4, 42–56. [Google Scholar] [CrossRef]
- Carter, N.; Mansouri, M. Safety Management Complexity: A Systems Thinking Approach. In Proceedings of the IEEE International Symposium on Systems Engineering (ISSE), Vienna, Austria, 24–26 October 2022; pp. 1–6. [Google Scholar]
- International Civil Aviation Organization. The Safety Management Manual (SMM)—International Civil Aviation Organisation (ICAO) Doc 9859, 4th ed.; International Civil Aviation Organization: Montréal, QC, Canada, 2018. [Google Scholar]
- Patankar, M.; Sabin, E. Human Factors in Aviation, 2nd ed.; Chapter 4—The Safety Culture, Perspective; Salas, E., Maurino, D., Eds.; Academic Press: Cambridge, MA, USA, 2010; pp. 95–122. [Google Scholar]
- Key, K.; Hu, P.; Choi, I.; Schroeder, D. Safety Culture Assessment and Continuous Improvement in Aviation: A Literature Review; Report DOT/FAA/AM-23/13; Aviation Safety Office of Aerospace Medicine: Washington, DC, USA, 2023. [Google Scholar]
- Commission Regulation (EU) No 691/2010. Laying Down a Performance Scheme for Air Navigation Services and Network Functions and Amending. Document 32010R0691 of 29 July 2010. Available online: https://eur-lex.europa.eu/legal-content/EN/TXT/PDF/?uri=CELEX:32010R0691&qid=1715855142613 (accessed on 3 May 2023).
- Safety Standard of Excellence Safety Management Systems, 3rd ed.; Civil Air Navigation Services Organisation (CANSO): Soesterberg, The Netherlands, 2023.
- Model for a Policy Regarding Criminal Investigation and Prosecution of Aviation and Railway Incidents and Accidents, EUROCONTROL. Available online: https://www.eurocontrol.int/sites/default/files/2020-11/eurocontrol-aviation-rail-just-culture-policy.pdf (accessed on 5 April 2023).
- Dekker, S.; Breakey, H. Just culture: Improving safety by achieving substantive, procedural and restorative justice. Saf. Sci. 2016, 85, 187–193. [Google Scholar] [CrossRef]
- Kováčová, M.; Licu, A.; Bálint, J. Just Culture—Eleven Steps Implementation Methodology for organisations in civil aviation—JC 11. Transp. Res. Procedia 2019, 43, 104–112. [Google Scholar] [CrossRef]
- Balk, A.; Stroeve, S.; Bossenbroek, J. Just Culture and Human Factors Training in Ground Service Providers; Report NLR-TR-2010-431; NLR Transport Safety Institute: Amsterdam, The Netherlands, 2011. [Google Scholar]
- Boskeljon-Horst, L.; Snoek, A.; Van Baarle, E. Learning from the complexities of fostering a restorative just culture in practice within the Royal Netherlands Air Force. Saf. Sci. 2023, 161, 106074. [Google Scholar] [CrossRef]
- Grabowski, F.; Strzalka, D. Simple, complicated and complex systems—The brief introduction. In Proceedings of the 2008 Conference on Human System Interactions, Krakow, Poland, 25–27 May 2008; pp. 570–573. [Google Scholar] [CrossRef]
- Natarajan, S.; Kumar, A.; Chaudhuri, S.R.; Nori, K.; Kasturi, V.; Choppella, V. A Conceptual Model of Systems Engineering. INCOSE Int. Symp. 2018, 28, 1720–1736. [Google Scholar] [CrossRef]
- Thalheim, B. The Theory of Conceptual Models, the Theory of Conceptual Modelling and Foundations of Conceptual Modelling. In Handbook of Conceptual Modeling; Embley, D., Thalheim, B., Eds.; Springer: Berlin/Heidelberg, Germany, 2011. [Google Scholar] [CrossRef]
- Wand, Y.; Monarchi, D.; Parsons, J.; Woo, C. Theoretical foundations for conceptual modelling in information systems development. Decis. Support Syst. 1995, 15, 285–304. [Google Scholar] [CrossRef]
- Olivé, A. Conceptual Modeling of Information Systems; Springer: Berlin/Heidelberg, Germany, 2007. [Google Scholar]
- Polovina, S.; Von Rosing, M. Using conceptual structures in enterprise architecture to develop a new way of thinking and working for organisations. In Graph-Based Representation and Reasoning: 23rd International Conference on Conceptual Structures, ICCS 2018, Edinburgh, UK, 20–22 June 2018; Lecture Notes in Computer Science (10872); Champman, P., Endres, D., Pernelle, N., Eds.; Springer: Berlin/Heidelberg, Germany, 2018; pp. 176–190. [Google Scholar]
- Alexa, S.; Repa, V. Holistic Layer of the Enterprise Architecture on the Basis of Process-Driven Organization. Complex Syst. Inform. Model. Q. 2017, 11, 69–84. [Google Scholar] [CrossRef]
- Easter, K.; Hegney, R.; Taylor, G. Enhancing Occupational Safety & Health; Butterworth-Heinemann: Oxford, UK, 2004. [Google Scholar]
- Hollnagel, E. From protection to resilience: Changing views on how to achieve safety. In Proceedings of the 8th International Aviation Psychology Symposium, Sydney, Australia, 8–11 April 2008. [Google Scholar]
- Hollnagel, E. The four cornerstones of resilience engineering. In Resilience Engineering Perspectives, Volume 2: Preparation and Restoration; Nemeth, C.P., Hollnagel, E., Dekker, S., Eds.; Ashgate: Aldershot, UK, 2009; pp. 117–134. [Google Scholar]
- Muecklich, N.; Sikora, I.; Paraskevas, A.; Padhra, A. Safety and reliability in aviation—A systematic scoping review of normal accident theory, high-reliability theory, and resilience engineering in aviation. Saf. Sci. 2003, 162, 106097. [Google Scholar] [CrossRef]
- Malakis, S.; Kontogiannis, T.; Smoker, A. A pragmatic approach to the limitations of safety management systems in aviation. Saf. Sci. 2023, 166, 106215. [Google Scholar] [CrossRef]
- Cohen, A.; Shaheen, S.; Farrar, E. Urban Air Mobility: History, Ecosystem, Market Potential, and Challenges. IEEE Trans. Intell. Transp. Syst. 2021, 22, 6074–6087. [Google Scholar] [CrossRef]
- Wang, L.; Deng, X.; Gui, J.; Jiang, P.; Zeng, F.; Wan, S. A review of Urban Air Mobility-enabled Intelligent Transportation Systems: Mechanisms, applications and challenges. J. Syst. Archit. 2023, 141, 102902. [Google Scholar] [CrossRef]
- Ferrão, I.; Espes, D.; Dezan, C.; Branco, K. Security and Safety Concerns in Air Taxis: A Systematic Literature Review. Sensors 2022, 22, 6875. [Google Scholar] [CrossRef] [PubMed]
- ISO/IEC/IEEE 42020; Software, Systems and Enterprise—Architecture Processes. ISO: Geneva, Switzerland, 2019.
- Wegmann, A. The Systemic Enterprise Architecture Methodology (SEAM) Business and IT Alignment for Competitiveness. In Proceedings of the 5th International Conference on Enterprise Information Systems, Angers, France, 22–26 April 2003; pp. 483–490. [Google Scholar]
- Brook, P. The Role of Architecting in Systems of Systems. NATO–STO 2015, STO-EN-SCI-276, pp. 1–18. Available online: https://www.sto.nato.int/publications/_layouts/mobile/view.aspx?List=44a8f49d%2De481%2D458a%2D91b4%2D212a9605bd9e&View=b927897e%2D9dc2%2D4392%2Daa25%2D598b0c04b48e&RootFolder=%2Fpublications%2FSTO%20Educational%20Notes%2FSTO%2DEN%2DSCI%2D276&ViewMode=Detail (accessed on 28 April 2024).
- Department of Defense (DoD)—ODUSD (A&T), Systems and Software Engineering (SSE). Systems Engineering Guide for Systems of Systems; Version 1.0; Office of the Under Secretary of Defense: Washington, DC, USA, 2008. [Google Scholar]
- Rubio, C.G.; Rigaut, T. An Urban Air Mobility System of Systems UAF & MDAO Application Case. In Proceedings of the 18th Annual System of Systems Engineering Conference (SoSe), Lille, France, 14–16 June 2023; pp. 1–8. [Google Scholar]
- Zhou, Z.; Zhi, Q.; Morisaki, S.; Yamamoto, S. A Systematic Literature Review on Enterprise Architecture Visualization Methodologies. IEEE Access 2020, 8, 96404–96427. [Google Scholar] [CrossRef]
- Hoffmann, R.; Nishimura, H.; Latini, R. Urban Air Mobility Situation Awareness from Enterprise Architecture Perspectives. IEEE Open J. Syst. Eng. 2023, 1, 12–25. [Google Scholar] [CrossRef]
- Hoffmann, R.; Pereira, D.; Nishimura, H. Security Viewpoint and Resilient Performance in the Urban Air Mobility Operation. IEEE Open J. Syst. Eng. 2023, 1, 123–138. [Google Scholar] [CrossRef]
- Enterprise Architecture Guide for UAF—Object Management Group Unified Architecture Framework (OMG UAF)—Appendix C; Version 1.2; The Object Management Group: Milford, MA, USA, 2022.
- Unified Architecture Framework Modeling Language (UAFML) Version 1.2; Object Management Group Unified Architecture Framework (OMG UAF): Milford, MA, USA, 2022.
- ISO/IEC 19540-1; Information Technology—Object Management Group Unified Architecture Framework (OMG UAF)—Part 1: Domain Metamodel (DMM). ISO: Geneva, Switzerland, 2022.
- McMurtrie, K.; Molesworth, B. The Impact of a Legally Defined Just Culture on Voluntary Reporting of Safety Information. Aviat. Psychol. Appl. Hum. Factors 2021, 11, 88–97. [Google Scholar] [CrossRef]
- ISO/IEC/IEEE 21840:2019(E); Guidelines for the Utilization of ISO/IEC/IEEE 15288 in the Context of System of Systems (SoS). ISO: Geneva, Switzerland, 2019; pp. 1–68.
- McMurtrie, K.; Molesworth, B. Confidence and Trust in the ‘Just Culture’ Construct. Transp. Res. Procedia 2022, 66, 214–225. [Google Scholar] [CrossRef]
- Schuit, I.; Scott, S. Perceptions of Just Culture Between Pilots and Managers: Evaluation of Airlines in the EU, Middle East, and Asia/Pacific Regions. Aviat. Psychol. Appl. Hum. Factors 2021, 11, 65–78. [Google Scholar] [CrossRef]
- Sieberichs, S.; Kluge, A. How Just Culture and Personal Goals Moderate the Positive Relation between Commercial Pilots’ Safety Citizenship Behavior and Voluntary Incident Reporting. Safety 2021, 7, 59. [Google Scholar] [CrossRef]
- Guo, H.; Gao, S. Enterprise Architectures in E-Governments Studies: Why, What and How? In Responsible Design, Implementation and Use of Information and Communication Technology (I3E 2020); Lecture Notes in Computer Science; Hattingh, M., Matthee, M., Smuts, H., Pappas, I., Dwivedi, Y.K., Mäntymäki, M., Eds.; Springer: Cham, Switzerland, 2020; Volume 12067. [Google Scholar] [CrossRef]
- Sundberg, L.; Floren, H.; Sundberg, H. Enterprise architecture adoption in government: A public value perspective. In Proceedings of the 16th International Conference on Theory and Practice of Electronic Governance (ICEGOV ‘23), Belo Horizonte, Brazil, 26–29 September 2023; Association for Computing Machinery: New York, NY, USA, 2023; pp. 254–262. [Google Scholar] [CrossRef]
- Heikkilä, J.; Penttinen, K. Overview of Enterprise Architecture Work in 15 Countries—Finnish Enterprise Architecture Research Project; Ministry of Finance: Helsinki, Finland, 2007; ISBN 978-951-804-776-9. [Google Scholar]
- Zara, J.; Nordin, S.M.; Isha, A.S.N. Influence of communication determinants on safety commitment in a high-risk workplace: A systematic literature review of four communication dimensions. Front Public Health 2023, 11, 1225995. [Google Scholar] [CrossRef] [PubMed] [PubMed Central]










Disclaimer/Publisher’s Note: The statements, opinions and data contained in all publications are solely those of the individual author(s) and contributor(s) and not of MDPI and/or the editor(s). MDPI and/or the editor(s) disclaim responsibility for any injury to people or property resulting from any ideas, methods, instructions or products referred to in the content. |
© 2024 by the authors. Licensee MDPI, Basel, Switzerland. This article is an open access article distributed under the terms and conditions of the Creative Commons Attribution (CC BY) license (https://creativecommons.org/licenses/by/4.0/).
Share and Cite
Hoffmann, R.; Nishimura, H.; Gomes, P. Exploring Safety Culture in Urban Air Mobility: System of Systems Perspectives Using Enterprise Architecture. Systems 2024, 12, 178. https://doi.org/10.3390/systems12050178
Hoffmann R, Nishimura H, Gomes P. Exploring Safety Culture in Urban Air Mobility: System of Systems Perspectives Using Enterprise Architecture. Systems. 2024; 12(5):178. https://doi.org/10.3390/systems12050178
Chicago/Turabian StyleHoffmann, Raquel, Hidekazu Nishimura, and Paulo Gomes. 2024. "Exploring Safety Culture in Urban Air Mobility: System of Systems Perspectives Using Enterprise Architecture" Systems 12, no. 5: 178. https://doi.org/10.3390/systems12050178
APA StyleHoffmann, R., Nishimura, H., & Gomes, P. (2024). Exploring Safety Culture in Urban Air Mobility: System of Systems Perspectives Using Enterprise Architecture. Systems, 12(5), 178. https://doi.org/10.3390/systems12050178

