The Impact and Spatial Spillover Effects of Tourism Development on Urban Welfare: Empirical Evidence from the Yangtze River Delta in China
Abstract
1. Introduction
2. Theoretical Analysis and Hypotheses
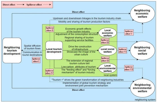
2.1. Local Welfare Effects of TD
2.2. Spatial Spillover Mechanism of TD on Neighboring UW
2.3. Theoretical Hypotheses
3. Methodology and Data Sources
3.1. Measurement of TD and UW
3.1.1. Construction of Evaluation Index System
3.1.2. Data Source and Processing
3.2. The Construction of Spatial Panel Econometric Models
3.2.1. The Setting of Spatial Weight Matrix
3.2.2. Bivariate Spatial Autocorrelation
3.2.3. Selection of Model Variables
3.2.4. Spatial Panel Durbin Model
4. Results
4.1. The Measurement Results of TD and UW
4.1.1. Temporal Evolution Characteristics
4.1.2. Spatial Evolution Patterns
4.2. The Impact and Spatial Spillover Effects of TD on UW
4.2.1. The Global Spatial Correlation between TD and UW
4.2.2. Estimate Model Identification
4.2.3. Point Estimate Results
4.2.4. Partial Differential Estimation Results
4.2.5. Decomposition Analysis of Influence Pathways
4.2.6. Robustness Test
5. Conclusions
6. Discussion
6.1. Theoretical Implications
6.2. Policy Implications
6.3. Limitations and Future Research
Author Contributions
Funding
Data Availability Statement
Conflicts of Interest
References
- Chen, X.S. Critical Study of Western Welfare Economics; Jilin University: Changchun, China, 2018. [Google Scholar]
- Smith, M.K.; Diekmann, A. Tourism and wellbeing. Ann. Tour. Res. 2017, 66, 1–13. [Google Scholar] [CrossRef]
- Wang, S.M.; He, Z.L.; Guo, Y.Z.; Guo, A.X. Does Tourism Poverty Alleviation Have Spatial Spillover Effect? Bus. Manag. J. 2020, 42, 103–119. [Google Scholar]
- Razzaq, A.; Fatima, T.; Murshed, M. Asymmetric effects of tourism development and green innovation on economic growth and carbon emissions in Top 10 GDP Countries. J. Environ. Plan. Manag. 2023, 66, 471–500. [Google Scholar] [CrossRef]
- Sun, J.X.; Li, F.; Wang, X.J. “Tourism China”: Forty Years of Tourism Development and Contemporary Social Changes. Soc. Sci. China 2023, 11, 84–104+206. [Google Scholar]
- Dwyer, L. Tourism development and sustainable well-being: A Beyond GDP perspective. J. Sustain. Tour. 2023, 31, 2399–2416. [Google Scholar] [CrossRef]
- Ma, X.F.; Zhao, J. Impact of tourism industry agglomeration on livelihood and welfare: A case study of Western Hunan. Prog. Geogr. 2023, 42, 1486–1500. [Google Scholar] [CrossRef]
- Hu, M.J.; Li, Z.J.; Ding, Z.S.; Zhou, N.X.; Qin, D.L.; Zhang, C. Urban ecological well-being intensity and driving mode based on three-dimensional well-being: Taking the Yangtze Delta as an example. J. Nat. Resour. 2021, 36, 327–341. [Google Scholar] [CrossRef]
- Hu, M.J.; Li, Z.J.; Hou, B. The Effect and Formation Mechanism of “Well-being Threshold” in Cities of Yangtze River Delta. Econ. Geogr. 2021, 41, 62–72. [Google Scholar]
- Gilbert, D.; Abdullah, J. A study of the impact of the expectation of a holiday on an individual’s sense of well-being. J. Vacat. Mark. 2002, 8, 352–361. [Google Scholar] [CrossRef]
- Stebbins, R.A. Right leisure: Serious, casual, or project-based? Neurorehabilitation 2008, 23, 335–341. [Google Scholar] [CrossRef]
- Gajić, T.; Minasyan, L.A.; Petrović, M.D.; Bakhtin, V.A.; Kaneeva, A.V.; Wiegel, N.L. Travelers’(in) Resilience to Environmental Risks Emphasized in the Media and Their Redirecting to Medical Destinations: Enhancing Sustainability. Sustainability 2023, 15, 15297. [Google Scholar] [CrossRef]
- Sie, L.; Pegg, S.; Phelan, K.V. Senior tourists’ self-determined motivations, tour preferences, memorable experiences and subjective well-being: An integrative hierarchical model. J. Hosp. Tour. Manag. 2021, 47, 237–251. [Google Scholar] [CrossRef]
- Xu, W.; Zhang, X. Online expression as Well-be (com) ing: A study of travel blogs on Nepal by Chinese female tourists. Tour. Manag. 2021, 83, 104224. [Google Scholar] [CrossRef]
- Hu, J.; Ou, C.; Zhang, M.; Cao, X. Adult children traveling with parents: Exploring travel conflict and parents’ subjective well-being. Tour. Rev. 2023, 78, 101–121. [Google Scholar] [CrossRef]
- Zhangt, W.; Wum, Y. The Constitution of Tourism Well-being Based on a Grounded Theory Analysis of Internet Travel Blogs. Tour. Trib. 2014, 29, 51–60. [Google Scholar]
- Chang, L.; Moyle, B.D.; Vada, S.; Filep, S.; Dupre, K.; Liu, B. Re-thinking tourist wellbeing: An integrative model of affiliation with nature and social connections. Int. J. Tour. Res. 2024, 26, e2644. [Google Scholar] [CrossRef]
- Parrilla-González, J.A. Does the tourism development of a destination determine its socioeconomic development? An analysis through structural equation modeling in medium-sized cities of Andalusia, Spain. Land 2021, 10, 378. [Google Scholar] [CrossRef]
- Max, F.; Hus, L. Coordinated development and evolution of natural resource-driven tourism urbanization and residents’ happiness: Take Zhangjiajie as an example. J. Nat. Resour. 2023, 38, 442–459. [Google Scholar]
- Kadiyali, V.; Kosová, R. Inter-industry employment spillovers from tourism inflows. Reg. Sci. Urban Econ. 2013, 43, 272–281. [Google Scholar] [CrossRef]
- Tong, Y.; Liu, H.M.; Ma, Y.; Liu, J.; Zhang, R. The influence and spatial spillover effects of tourism economy on urban green development in China. Acta Geogr. Sin. 2021, 76, 2504–2521. [Google Scholar]
- Ma, D.; Sun, D.; Wang, Z. Exploring the Rural Revitalization Effect under the Interaction of Agro-Tourism Integration and Tourism-Driven Poverty Reduction: Empirical Evidence for China. Land 2024, 13, 60. [Google Scholar] [CrossRef]
- Liu, J.; Zhao, Q.H.; Wang, H. Study on the spatial effect and mechanism of rural tourism development promoting rural sustainable livelihood. J. Nat. Resour. 2023, 38, 490–510. [Google Scholar] [CrossRef]
- Zhu, L.Q.; Li, Q.Y.; Liu, J.S. Coordination Relationship Between Tourism Development and Regional Development with Improvement of People’s Livelihood in China. Sci. Geogr. Sin. 2020, 40, 1328–1335. [Google Scholar]
- Wang, Z.F.; Zhang, X.T. A Research on the Dynamic Response and Coordination Effect of Provincial Tourism Development and the Residents’ Well-being in China. Tour. Sci. 2023, 37, 1–19. [Google Scholar]
- Zhao, L.; Fang, C.; Wu, X.M. Tourism Development, Spatial Spillover and Economic Growth: An Empirical Evidence from China. Tour. Trib. 2014, 29, 16–30. [Google Scholar]
- Zhu, N.; Zeng, G.; Li, X.; Zhong, Z. Optimum spatial scale of regional tourism cooperation based on spillover effects in tourism flows. Tour. Econ. 2023, 29, 409–436. [Google Scholar] [CrossRef]
- Wu, Y.M. Spatial Panel Econometric Analysis of Tourism Economic Growth and Its Spillover Effects. Tour. Trib. 2014, 29, 16–24. [Google Scholar]
- Ma, T.; Hong, T.; Zhang, H. Tourism spatial spillover effects and urban economic growth. J. Bus. Res. 2015, 68, 74–80. [Google Scholar] [CrossRef]
- Tang, J.X.; Cai, C.Y.; Liu, Y.J. Impact of tourism development on the construction of urban ecological civilization and its spatial spillover effect: An empirical study on 284 prefecture level and above cities in China. Acta Ecol. Sin. 2023, 43, 2800–2817. [Google Scholar]
- Liu, H.; Gao, C.; Tsai, H. Spatial spillover and determinants of tourism efficiency: A low carbon emission perspective. Tour. Econ. 2024, 30, 543–566. [Google Scholar] [CrossRef]
- Hu, M.; Sarwar, S.; Li, Z.; Zhou, N. Spatio-temporal evolution and driving effects of the ecological intensity of urban well-being in the Yangtze River Delta. Energy Environ. 2022, 33, 1181–1202. [Google Scholar] [CrossRef]
- Hux, W. Research on the connotation and index system of urban welfare in a broad sense. Dongyue Trib. 2011, 32, 47–51. [Google Scholar]
- Peng, Y.T.; Saboori, B.; Ranjbar, O.; Can, M. Global perspective on tourism-economic growth Nexus: The role of tourism market diversification. Tour. Plan. Dev. 2023, 20, 919–937. [Google Scholar] [CrossRef]
- Garsous, G.; Corderi, D.; Velasco, M.; Colombo, A. Tax incentives and job creation in the tourism sector of Brazil’s SUDENE area. World Dev. 2017, 96, 87–101. [Google Scholar] [CrossRef]
- Zhang, J.; Zhang, Y. Tourism, transport infrastructure and income inequality: A panel data analysis of China. Curr. Issues Tour. 2022, 25, 1607–1626. [Google Scholar] [CrossRef]
- Hurriyati, R. An analysis of place branding to enhance the image of Bandung city and its implications toward the decisions to visit tourism destination. Sosiohumanika 2015, 8, 99–114. [Google Scholar]
- Wang, C.; Ma, Y.; Zhang, A.; Hu, M. Spatio-temporal coordination analysis of urban welfare and tourism development in the Yangtze River Delta Region. Systems 2022, 10, 222. [Google Scholar] [CrossRef]
- Holden, A. Tourism and the green economy: A place for an environmental ethic? Tour. Recreat. Res. 2013, 38, 3–13. [Google Scholar] [CrossRef][Green Version]
- Tong, Y.; Zhang, R.; He, B. The carbon emission reduction effect of tourism economy and its formation mechanism: An empirical study of China’s 92 tourism-dependent cities. Int. J. Environ. Res. Public Health 2022, 19, 1824. [Google Scholar] [CrossRef]
- Voumik, L.C.; Islam, M.A.; Nafi, S.M. Does tourism have an impact on carbon emissions in Asia? An application of fresh panel methodology. Environ. Dev. Sustain. 2024, 26, 9481–9499. [Google Scholar] [CrossRef]
- Hu, M.; Li, Z.; Hou, B. The Influencing Effect of Tourism Economy on Green Development Efficiencyin the Yangtze River Delta. Int. J. Environ. Res. Public Health 2023, 20, 1072. [Google Scholar] [CrossRef] [PubMed]
- Yang, Y.; Wong, K.K.F. A spatial econometric approach to model spillover effects in tourism flows. J. Travel Res. 2012, 51, 768–778. [Google Scholar] [CrossRef]
- Peng, H.H. A Study on Catching up Mode and Path of Late-Development Tourism Destination; Tianjin University of Finance and Economics: Tianjin, China, 2022. [Google Scholar]
- Xie, L.L.; Wang, Y.J. The Spatial Spillover Effect of Tourism Industry Agglomeration on Economic Growth: Empirical Evidence from the Yangtze River Delta Region. Shanghai Econ. 2018, 04, 17–32. [Google Scholar]
- Sun, J.; Wang, J.N. Inter-Provincial Comparison and Promotion Path of Cultural Industry Development in the Cultural Belt of the Grand Canal. Res. Financ. Econ. Issues 2020, 07, 50–59. [Google Scholar]
- Wang, J.W.; Sun, J.; Lei, T.; Lu, G.J.; Zhang, H.; Yuan, J.X. Coupling mechanism and spatiotemporal differentiation between grain production efficiency and tourism development in China. J. Nat. Resour. 2022, 37, 2651–2671. [Google Scholar] [CrossRef]
- Barr, D.A. A Research Protocol to Evaluate the Effectiveness of Public-Private Partnerships as a Means to Improve Health and Welfare Systems Worldwide. Am. J. Public Health 2007, 97, 19–25. [Google Scholar] [CrossRef] [PubMed]
- Cobb, J.; Daly, H. For the Common Good, Redirecting the Economy toward Community, the Environment and a Sustainable Future; Beacon Press: Boston, MA, USA, 1989. [Google Scholar]
- Zhong, H. A multivariate analysis of the distribution of individual’s welfare in China: What is the role of health? J. Health Econ. 2009, 28, 1062–1070. [Google Scholar] [CrossRef]
- Vigneau, E.; Qannari, E.M.; Bertrand, D. A new method of regression on latent variables. Appl. Spectr. Data. Chemom. Intell. Lab. Syst. 2002, 63, 7–14. [Google Scholar] [CrossRef]
- Getis, A.; Aldstadt, J. Constructing the spatial weights matrix using a local statistic. Geogr. Anal. 2004, 36, 90–104. [Google Scholar] [CrossRef]
- Zhang, X.; Yu, J. Spatial weights matrix selection and model averaging for spatial autoregressive models. J. Econom. 2018, 203, 1–18. [Google Scholar] [CrossRef]
- Zhang, K.Y.; Wang, Y.J.; Wang, J. Research on the Specification Methods of Spatial Weight Matrix. Reg. Econ. Rev. 2017, 01, 19–25. [Google Scholar]
- Anselin, L. Local indicators of spatial association—LISA. Geogr. Anal. 1995, 27, 93–115. [Google Scholar] [CrossRef]
- Zhang, L.; Hou, Q.; Duan, Y.; Liu, W. Spatial Correlation between Water Resources and Rural Settlements in the Yanhe Watershed Based on Bivariate Spatial Autocorrelation Methods. Land 2023, 12, 1719. [Google Scholar] [CrossRef]
- Armiento, M. The sustainable welfare index: Towards a threshold effect for Italy. Ecol. Econ. 2018, 152, 296–309. [Google Scholar] [CrossRef]
- Hu, M.; Sarwar, S.; Li, Z. Spatio-temporal differentiation mode and threshold effect of yangtze river delta urban ecological well-being performance based on network DEA. Sustainability 2021, 13, 4550. [Google Scholar] [CrossRef]
- Guo, X.; Deng, M.; Wang, X.; Yang, X. Population agglomeration in Chinese cities: Is it benefit or damage for the quality of economic development? Environ. Sci. Pollut. Res. 2024, 31, 10106–10118. [Google Scholar] [CrossRef]
- Alam, M.J.; Buysse, J.; Begum, I.A.; Wailes, E.; Van Huylenbroeck, G. The welfare impact of policy interventions in the foodgrainmarkets in Bangladesh. J. Econ. Policy Reform 2011, 14, 215–225. [Google Scholar] [CrossRef]
- Ashraf, B.N. Economic impact of government interventions during the COVID-19 pandemic: International evidence from financial markets. J. Behav. Exp. Financ. 2020, 27, 100371. [Google Scholar] [CrossRef]
- Shin, G. Welfare, innovation capacity, and economic performance: Evidence from American federalism. Public Policy Adm. 2019, 34, 349–381. [Google Scholar] [CrossRef]
- Wei, L.; Pan, A. Do Export and FDI Aggravate Environmental Pollution in Resources-based Cities?—An Empirical Analysis Based on Panel Data of 285 Prefecture Cities in China. J. Nat. Resour. 2016, 31, 17–27. [Google Scholar]
- Zelity, B. The welfare effects of FDI: A quantitative analysis. J. Comp. Econ. 2022, 50, 293–320. [Google Scholar] [CrossRef]
- Atitianti, P.A.; Dai, Q. Does Chinese foreign direct investment improve the welfare of Africans? J. Afr. Bus. 2022, 23, 964–983. [Google Scholar] [CrossRef]
- Huang, X.; Tian, P. How does heterogeneous environmental regulation affect net carbon emissions: Spatial and threshold analysis for China. J. Environ. Manag. 2023, 330, 117161. [Google Scholar] [CrossRef] [PubMed]
- Ouchen, A.; Montargot, N. Non-spatial and spatial econometric analysis of tourism demand in a panel of countries around the world. Spat. Econ. Anal. 2022, 17, 262–283. [Google Scholar] [CrossRef]
- Lesage, J.; Pace, R.K. Introduction to Spatial Econometrics; CRC Press: New York, NY, USA, 2009. [Google Scholar]
- Xu, D.; Huang, Z.F.; Huang, R. The spatial effects of haze on tourism flows of Chinese cities: Empirical research based on the spatial panel econometric model. Acta Geogr. Sin. 2019, 74, 814–830. [Google Scholar]
- Raza, S.A.; Qureshi, M.A.; Ahmed, M.; Qaiser, S.; Ali, R.; Ahmed, F. Non-linear relationship between tourism, economic growth, urbanization, and environmental degradation: Evidence from smooth transition models. Environ. Sci. Pollut. Res. 2021, 28, 1426–1442. [Google Scholar] [CrossRef] [PubMed]




| Systems | Primary Indicators | Secondary Indicators |
|---|---|---|
| Tourism development (TD) | Tourism economic benefits | Total tourism revenue (T1); total tourist arrivals (T2) |
| Tourism industry status | Proportion of total tourism revenue to the added value of the tertiary industry (T3); share of the tertiary industry’s added value in GDP (T4) | |
| Tourism reception capacity | Number of star-rated hotels (T5), number of scenic spots rated 3A or higher (T6), number of travel agencies (T7) | |
| Urban welfare (UW) | Economic welfare | Per capita disposable income of urban residents (U1), per capita disposable income of rural residents (U2), per capita fixed asset investment (U3), average salary of workers (U4), average level of individual savings (U5), average consumption level per urban resident (U6), average consumption level per rural resident (U7), Engel coefficient for urban residents * (U8), Engel coefficient for rural residents * (U9), consumer price index * (U10), residential price index * (U11), fixed investment as a percentage of GDP (U12) |
| Social welfare | Growth rate of investment in health care (U13), number of physicians per ten thousand people (U14), number of hospitals per ten thousand people (U15), number of hospital beds per ten thousand people (U16), average years of education (U17), overall literacy rate (U18), minimum living guarantee rate (U19), overall employment rate (U20), jobless rate among urban registered residents * (U21), per capita road area (U22), quantity of buses per ten thousand people (U23), per capita housing construction area for urban residents (U24), per capita housing construction area for rural residents (U25), number of public toilets per ten thousand people (U26), proportion of fiscal expenditure on social public services (U27), quantity of libraries per thousand people (U28) | |
| Environmental welfare | Green coverage rate of built-up areas (U29), per capita park green area (U30), forest coverage rate (U31), number of parks per ten thousand people (U32), excellent air quality rate (U33), annual average concentration of PM2.5 * (U34), ratio of investment in environmental pollution control (U35), comprehensive utilization efficiency of industrial solid waste (U36), harmless disposal rate of domestic waste (U37), urban water conservation and reuse rate (U38) |
| Variable Type | Variable Name | Proxy Variable | Symbol | Reference |
|---|---|---|---|---|
| Dependent variable | Urban welfare | Standardized value of urban welfare | UW | [8,9,38] |
| Economic welfare | Standardized value of economic welfare | UW_ECO | - | |
| Social welfare | Standardized value of social welfare | UW_SOC | - | |
| Environmental welfare | Standardized value of environmental welfare | UW_ENV | - | |
| Core explanatory variable | Tourism development | Standardized value of tourism development | TD | [26,38,47] |
| Control variables | Economic development | Standardized value of per capita GDP | ED | [9,57,58] |
| Population agglomeration | Standardized value of population count per square kilometer | PA | [9,59] | |
| Government intervention | Standardized value of the ratio of fiscal expenditure to GDP | GI | [9,60,61] | |
| Innovation capacity | Standardized value of the number of patents granted | IC | [9,62] | |
| Foreign direct investment | Standardized value of foreign direct investment | FDI | [63,64,65] | |
| Environmental regulation | Standardized value of industrial wastewater compliance rate | ER | [21,66] |
| Year | Univariate Moran’s I | Bivariate Moran’s I | |||||||
|---|---|---|---|---|---|---|---|---|---|
| TD | UW | UW_ECO | UW_SOC | UW_ENV | TD and UW | TD and UW_ECO | TD and UW_SOC | TD and UW_ENV | |
| 2001 | 0.052 | 0.367 *** | 0.272 *** | 0.291 *** | 0.457 *** | 0.245 *** | 0.123 * | 0.205 ** | 0.218 *** |
| 2003 | 0.098 * | 0.574 *** | 0.449 *** | 0.356 *** | 0.595 *** | 0.302 *** | 0.271 *** | 0.188 ** | 0.289 *** |
| 2005 | 0.110 * | 0.627 *** | 0.487 *** | 0.338 *** | 0.672 *** | 0.329 *** | 0.245 *** | 0.232 *** | 0.321 *** |
| 2007 | 0.157 ** | 0.614 *** | 0.603 *** | 0.287 *** | 0.638 *** | 0.368 *** | 0.310 *** | 0.252 *** | 0.363 *** |
| 2009 | 0.195 *** | 0.660 *** | 0.603 *** | 0.281 *** | 0.664 *** | 0.404 *** | 0.313 *** | 0.251 *** | 0.378 *** |
| 2011 | 0.176 ** | 0.595 *** | 0.641 *** | 0.129 * | 0.610 *** | 0.392 *** | 0.352 *** | 0.238 *** | 0.349 *** |
| 2013 | 0.181 ** | 0.657 *** | 0.705 *** | 0.250 *** | 0.690 *** | 0.420 *** | 0.414 *** | 0.311 *** | 0.358 *** |
| 2015 | 0.202 *** | 0.682 *** | 0.758 *** | 0.261 *** | 0.727 *** | 0.446 *** | 0.432 *** | 0.332 *** | 0.388 *** |
| 2017 | 0.241 *** | 0.676 *** | 0.747 *** | 0.286 *** | 0.648 *** | 0.498 *** | 0.392 *** | 0.347 *** | 0.471 *** |
| 2019 | 0.192 *** | 0.729 *** | 0.749 *** | 0.358 *** | 0.631 *** | 0.478 *** | 0.431 *** | 0.310 *** | 0.449 *** |
| 2021 | 0.016 | 0.709 *** | 0.746 *** | 0.318 *** | 0.629 *** | 0.279 *** | 0.276 *** | 0.168 * | 0.251 *** |
| Testing Methods | knn4 Matrix | knn5 Matrix | ||
|---|---|---|---|---|
| Value | p-Value | Value | p-Value | |
| LM-lag test | 87.312 | 0.000 | 95.272 | 0.000 |
| Robust LM-lag test | 5.285 | 0.022 | 7.103 | 0.008 |
| LM-error test | 578.115 | 0.000 | 712.237 | 0.000 |
| Robust LM-error test | 496.087 | 0.000 | 624.068 | 0.000 |
| LR-lag test | 61.300 | 0.000 | 42.150 | 0.000 |
| LR-error test | 309.890 | 0.000 | 247.680 | 0.000 |
| Wald-lag test | 59.450 | 0.000 | 40.990 | 0.000 |
| Wald-error test | 184.670 | 0.000 | 150.890 | 0.000 |
| Hausman test | 41.600 | 0.000 | 48.250 | 0.000 |
| Variable | Non-Spatial Econometric Model | Spatial Panel Durbin Model | Variable | Spatial Panel Durbin Model | |||
|---|---|---|---|---|---|---|---|
| OLS Model | FE Model | knn4 Matrix | knn5 Matrix | knn4 Matrix | knn5 Matrix | ||
| TD | 0.661 *** | 0.533 *** | 0.086 ** | 0.080 * | W×TD | 0.242 *** | 0.210 *** |
| (18.540) | (13.231) | (2.000) | (1.875) | (4.250) | (3.623) | ||
| ED | 0.504 *** | 0.523 *** | 0.104 *** | 0.113 *** | W×ED | 0.127 *** | 0.080 ** |
| (25.910) | (26.993) | (4.232) | (4.766) | (3.653) | (2.258) | ||
| PA | −0.191 *** | −0.244 *** | −0.144 ** | −0.140 ** | W×PA | −0.085 | −0.139 |
| (−7.371) | (−2.670) | (−2.190) | (−2.166) | (−0.724) | (−1.139) | ||
| GI | 0.082 *** | 0.232 *** | 0.091 *** | 0.091 *** | W×GI | −0.023 | −0.041 * |
| (5.379) | (13.260) | (5.331) | (5.550) | (−0.929) | (−1.676) | ||
| IC | 0.110 ** | 0.055 | 0.054 ** | 0.060 ** | W×IC | 0.061 | 0.058 |
| (2.373) | (1.547) | (1.967) | (2.263) | (1.461) | (1.300) | ||
| FDI | −0.563 *** | −0.342 *** | −0.119 *** | −0.123 *** | W×FDI | −0.115 * | −0.019 |
| (−11.351) | (−6.790) | (−3.099) | (−3.263) | (−1.673) | (−0.260) | ||
| ER | 0.180 *** | 0.133 *** | 0.033 *** | 0.041 *** | W×ER | 0.083 *** | 0.072 *** |
| (13.026) | (10.419) | (3.093) | (3.922) | (4.455) | (3.563) | ||
| R² | 0.843 | 0.912 | 0.859 | 0.858 | ρ | 0.512 *** | 0.570 *** |
| Log L | - | - | 1713.9465 | 1728.4076 | (16.005) | (17.877) | |
| Variable | knn4 Matrix | knn5 Matrix | ||||
|---|---|---|---|---|---|---|
| Direct Effect | Indirect Effect | Total Effect | Direct Effect | Indirect Effect | Total Effect | |
| TD | 0.127 *** | 0.532 *** | 0.659 *** | 0.118 *** | 0.546 *** | 0.664 *** |
| (3.057) | (8.035) | (9.499) | (2.817) | (7.220) | (8.457) | |
| ED | 0.128 *** | 0.349 *** | 0.477 *** | 0.132 *** | 0.321 *** | 0.453 *** |
| (6.380) | (8.882) | (11.636) | (6.758) | (6.863) | (9.222) | |
| PA | −0.162 ** | −0.296 | −0.458 * | −0.168 ** | −0.477 | −0.645 ** |
| (−2.225) | (−1.220) | (−1.649) | (−2.307) | (−1.634) | (−1.966) | |
| GI | 0.096 *** | 0.048 | 0.143 *** | 0.094 *** | 0.029 | 0.123 ** |
| (5.302) | (1.077) | (3.026) | (5.337) | (0.567) | (2.249) | |
| IC | 0.062 ** | 0.167 ** | 0.229 *** | 0.070 ** | 0.200 ** | 0.270 ** |
| (1.985) | (2.090) | (2.599) | (2.264) | (2.017) | (2.518) | |
| FDI | −0.142 *** | −0.339 *** | −0.481 *** | −0.134 *** | −0.198 | −0.332 ** |
| (−3.564) | (−3.000) | (−3.896) | (−3.346) | (−1.405) | (−2.161) | |
| ER | 0.047 *** | 0.192 *** | 0.240 *** | 0.055 *** | 0.210 *** | 0.265 *** |
| (4.523) | (5.792) | (6.946) | (5.317) | (5.133) | (6.266) | |
| Variable | knn4 Matrix | knn5 Matrix | ||||
|---|---|---|---|---|---|---|
| UW_ECO | UW_SOC | UW_ENV | UW_ECO | UW_SOC | UW_ENV | |
| TD | 0.097 ** | 0.035 | 0.040 | 0.075 * | 0.074 | 0.033 |
| (2.410) | (0.561) | (0.684) | (1.866) | (1.184) | (0.557) | |
| W×TD | 0.131 ** | 0.146 * | 0.248 *** | 0.105 ** | 0.096 | 0.244 *** |
| (2.481) | (1.839) | (3.316) | (1.960) | (1.180) | (3.133) | |
| Control variable | Yes | Yes | Yes | Yes | Yes | Yes |
| Direct effect | 0.152 *** | 0.045 | 0.069 | 0.118 *** | 0.083 | 0.060 |
| (3.761) | (0.754) | (1.216) | (2.938) | (1.361) | (1.033) | |
| Indirect effect | 0.648 *** | 0.198 ** | 0.415 *** | 0.611 *** | 0.167 * | 0.437 *** |
| (6.263) | (2.438) | (4.894) | (4.960) | (1.872) | (4.712) | |
| Total effect | 0.799 *** | 0.243 *** | 0.483 *** | 0.729 *** | 0.250 *** | 0.497 *** |
| (6.928) | (3.313) | (5.793) | (5.432) | (3.082) | (5.507) | |
| ρ | 0.722 *** | 0.297 *** | 0.422 *** | 0.762 *** | 0.355 *** | 0.459 *** |
| (34.188) | (7.199) | (11.594) | (36.539) | (8.424) | (12.073) | |
| R² | 0.771 | 0.617 | 0.627 | 0.815 | 0.662 | 0.642 |
| Log L | 1733.591 | 1399.045 | 1441.564 | 1757.483 | 1405.114 | 1445.332 |
| Variable | Spatial Panel Lag Model | Spatial Panel Error Model | Replacement of the Spatial Weight Matrix | |||
|---|---|---|---|---|---|---|
| knn4 Weight Matrix | knn5 Weight Matrix | knn4 Weight Matrix | knn5 Weight Matrix | Geographic Distance Weight Matrix | Economic–Geographic Distance Nested Matrix | |
| TD | 0.181 *** | 0.163 *** | 0.106 ** | 0.105 ** | 0.075 ** | 0.187 *** |
| (5.859) | (5.396) | (2.363) | (2.367) | (1.970) | (3.848) | |
| W×TD | - | - | - | - | 0.336 *** | 0.206 *** |
| - | - | - | - | (3.476) | (3.940) | |
| Control variable | Yes | Yes | Yes | Yes | Yes | Yes |
| ρ | 0.646 *** | 0.676 *** | 0.923 *** | 0.933 *** | 0.556 *** | 0.305 *** |
| (28.231) | (30.143) | (95.883) | (106.075) | (9.642) | (11.500) | |
| R² | 0.848 | 0.842 | 0.621 | 0.672 | 0.802 | 0.856 |
| Log L | 1683.298 | 1707.335 | 1559.000 | 1604.567 | 1806.330 | 1591.477 |
Disclaimer/Publisher’s Note: The statements, opinions and data contained in all publications are solely those of the individual author(s) and contributor(s) and not of MDPI and/or the editor(s). MDPI and/or the editor(s) disclaim responsibility for any injury to people or property resulting from any ideas, methods, instructions or products referred to in the content. |
© 2024 by the authors. Licensee MDPI, Basel, Switzerland. This article is an open access article distributed under the terms and conditions of the Creative Commons Attribution (CC BY) license (https://creativecommons.org/licenses/by/4.0/).
Share and Cite
Chen, G.; Hu, M.; Li, Z.; Kang, L. The Impact and Spatial Spillover Effects of Tourism Development on Urban Welfare: Empirical Evidence from the Yangtze River Delta in China. Systems 2024, 12, 174. https://doi.org/10.3390/systems12050174
Chen G, Hu M, Li Z, Kang L. The Impact and Spatial Spillover Effects of Tourism Development on Urban Welfare: Empirical Evidence from the Yangtze River Delta in China. Systems. 2024; 12(5):174. https://doi.org/10.3390/systems12050174
Chicago/Turabian StyleChen, Gong, Meijuan Hu, Zaijun Li, and Lexin Kang. 2024. "The Impact and Spatial Spillover Effects of Tourism Development on Urban Welfare: Empirical Evidence from the Yangtze River Delta in China" Systems 12, no. 5: 174. https://doi.org/10.3390/systems12050174
APA StyleChen, G., Hu, M., Li, Z., & Kang, L. (2024). The Impact and Spatial Spillover Effects of Tourism Development on Urban Welfare: Empirical Evidence from the Yangtze River Delta in China. Systems, 12(5), 174. https://doi.org/10.3390/systems12050174

