Next Article in Journal
Research on Compliance Thresholds Based on Analysis of Driver Behavior Characteristics
Next Article in Special Issue
An Integrated Method for Selecting Architecture Alternatives and Reconfiguration Options Towards System-of-Systems Resilience
Previous Article in Journal
Numerical Design Structure Matrix–Genetic Algorithm-Based Optimization Method for Design Process of Complex Civil Aircraft Systems
Previous Article in Special Issue
Optimizing Carbon Emissions in Electricity Markets: A System Engineering and Machine Learning Approach
 
 
Font Type:
Arial Georgia Verdana
Font Size:
Aa Aa Aa
Line Spacing:
Column Width:
Background:
Article

A Unified Mission Ontology Based on Systematic Integration of Interdisciplinary Concepts

by
Zelalem Mihret Belay
*,† and
Jakob Axelsson
Computer Science and Software Engineering, Mälardalen University, 721 23 Västerås, Sweden
*
Author to whom correspondence should be addressed.
These authors contributed equally to this work.
Systems 2024, 12(12), 567; https://doi.org/10.3390/systems12120567
Submission received: 14 November 2024 / Revised: 11 December 2024 / Accepted: 14 December 2024 / Published: 16 December 2024
(This article belongs to the Special Issue System of Systems Engineering)

Abstract

The concept of a mission is important to system design and development, especially in system of systems (SoS) engineering. However, the diverse usage of the term ’mission’ across disciplines often results in ambiguity regarding its role in practical applications in mission-centric engineering tasks. Clearly defined and precisely represented missions improve communication among stakeholders and help bridge interdisciplinary gaps. This study aims to investigate and analyze the state of the art for mission conceptualizations and representations and proposes a unified mission ontology (UMO) that improves semantic interoperability across various domains. To achieve this goal, we conducted a systematic literature review (SLR) to examine how missions are conceptualized and represented, analyzed the findings to obtain insight about cross-domain concepts related to missions, and developed a UMO that can be adapted to domain specific applications. The UMO facilitates semantic interoperability across domains through a high-level abstraction of shared concepts. To validate the comprehensiveness and adaptability of the UMO, we conducted coverage analysis using semantic similarity estimates to assess the equivalence of ontological concepts. This evaluation quantified the extent to which concepts from various domain-specific ontologies, including the mission engineering guideline, align with those in the UMO.

1. Introduction

This work investigates the understanding, conceptualization, and representation of missions and proposes a unified mission ontology (UMO). Having a clear understanding and concise representation of the mission concept helps implement and execute a mission-centric system design and analysis approach in a more structured manner. Some challenges with respect to mission conceptualization and representation stem from the broad use of the mission concept in various disciplines, with varying focuses and scopes, leading to ambiguity both in its essence and its role in mission-centric engineering tasks [1]. In domains like the military, where the mission concept is well recognized and constitutes a core role for different engineering processes, its pragmatic and context-specific definitions have created challenges in applying and adapting the conceptualization and representation to cross-domain applications.
Our investigation is not limited to assessing the research landscape on how a mission is conceptualized and represented; we examine the consistency, completeness, coverage, and sufficiency of existing mission representations in terms of the general understanding and conceptualization of missions identified during the systematic literature survey (SLR). An overview of our research approach is presented in Figure 1. The key components include a preliminary study that motivates an SLR with specific research questions, the SLR findings, and subsequent analysis of ontological data that contribute to the derivation and development of a unified mission ontology, and a coverage analysis conducted to assess the extent to which the unified mission ontology meets the intended objectives.
Mission engineering has become the main source of knowledge for missions as a discipline, practiced by the US Department of Defense [2]. It is defined as ’a process that helps the Department better understand and assess impacts to mission outcomes based on changes to systems, threats, operational concepts, environments, and mission architectures’. This is a broad study of missions that encompasses understanding, implementation, impact assessment, and change management. Its comprehensive nature makes it useful for dealing with missions, even in non-military domains, offering valuable guidance to engineers, managers, and stakeholders in various fields. We analyzed the outputs of the mission engineering guide (MEG) to better understand the engineering perspectives of the mission concept and the realization processes [3,4].
Mission engineering is closely associated with the field of system of systems (SoS), particularly in the following two intersecting perspectives: (1) both view the interactions and integrations of multiple systems toward a common goal [4,5], and (2) conceptualization and representation of the mission can be a central element that unifies the engineering activities [4,6,7]. The development of a capability or functionality that the individual system components cannot achieve independently forms a crucial foundation for discussion on mission engineering [2]. An SoS has complex missions that require the collaboration of operationally and managerially independent systems to accomplish tasks and complete missions.
In both mission engineering and SoS contexts, interoperability between component systems is one of the determining factors for mission accomplishment. Interoperability has increasingly become a concern in complex systems that involve multiple stakeholders, disciplines, or industries. For example, consider scenarios such as disaster response, where coordination is required between police and fire departments, health services, civil defense, transportation, energy, and communication systems [8]. Similarly, the integration of autonomous systems in smart cities demands interoperability among smart home, industrial automation, smart grid, intelligent energy management, and traffic management [9,10].
Interoperability requires portable knowledge representations that can be shared between the component systems and that the independent systems can leverage the representations to attain their specific requirements [11]. A knowledge base constructed using formal specifications elevates the semantics of concepts from the specific application domain to an independent reasoning and processing domain. This separation increases portability and interoperability between different system components. By abstracting the semantics, formal specification can leverage reasoning tools and processes that operate independently of the specific application contexts. This enhances the ability to perform complex queries, infer new knowledge, and integrate concepts across various domains, thereby maximizing the utility and interoperability of mission-related concepts.
Ontologies are important engineering artifacts used in several domains to explicitly specify the conceptualization of relevant concepts and their relationships [12]. An ontology provides a formal and structured representation of a domain’s concepts and their relationships, ensuring consistency and clarity [13]. It also facilitates communication between different stakeholders by reducing terminology ambiguities. Hence, our investigation focuses on mission-related ontologies across different domains. In doing so, our goal is to identify commonalities and differences in the conceptualization and representation of mission, working toward developing a unified mission ontology that can facilitate semantic interoperability between systems collaborating for common goals.
The main contributions are summarized as follows.
  • An SLR is conducted to explore how the mission concept is conceptualized and represented specifically for mission-centric design and analysis approaches. The findings from the SLR are discussed, highlighting gaps, challenges, and opportunities.
  • A unified mission ontology is derived from the ontological data collected through the SLR. In addition, we develop a MEG-based mission ontology based on the MEG mission conceptualization, taking into account its multidisciplinary nature.
  • We conducted a coverage analysis using semantic similarity estimates to assess the equivalence of ontological concepts. This evaluation quantified the extent to which concepts from various domain-specific ontologies, including the mission engineering guideline, align with those in the proposed unified mission ontology.
This paper is structured as follows. Section 2 presents the systematic literature review (SLR), which includes a detailed description of the search and selection process for the primary studies. The SLR’s findings are discussed in Section 3. In Section 4, a unified mission ontology is derived based on the SLR ontological data; in addition, mission ontology is developed on the basis of the MEG mission conceptualization. To examine the extent of mission-related concept coverage by the derived and developed mission ontologies, ontology coverage analysis is included in Section 5. In Section 6, we discuss the challenges, opportunities, and threats to validity. Finally, the conclusion and directions for future research are presented in Section 7.

2. Systematic Literature Review (SLR)

This section presents the systematic literature review (SLR), which was conducted to address the research questions motivated by the preliminary study. The SLR details the search strategy, inclusion and exclusion criteria, and the data extraction process. These findings provide a foundation for the subsequent development and analysis of the unified mission ontology.

2.1. Preliminary Studies

Our investigation begins with an initial review of related research outputs and engineering guidelines focusing on mission representation. The studies included in the preliminary analysis are specifically concerned with how missions are conceptualized, structured, and defined within various contexts. This sets the stage for a deeper understanding of the mission representation and aids in gaining a clearer insight into the difficulties involved in creating a unified mission ontology. Table 1 presents the preliminary studies and summary of each in relation to the representation of the mission.
We also considered MEG in the preliminary study. MEG is a key body of knowledge concerning mission-centric engineering developed on the basis of best engineering practices. It focuses on the development of mission engineering principles, methodology and attributes, with due consideration of the interdisciplinary nature of the processes, drawing on best engineering practices. The in-depth analysis and discussion of the elements of the mission engineering process presented in MEG [3,4], provides a great deal of understanding of the elements and constructs of missions in general and its application to mission engineering practitioners in particular.

2.2. SLR Design and Execution

This work is guided by four research questions (RQs) that stem from the insights gained during the analysis of a preliminary study. We build on the initial findings of the preliminary study by performing an SLR. The SLR expands the scope of the preliminary study, providing deeper insight into mission conceptualizations and representations across different domains.
The preliminary study shows that ontologies are widely used to formally define engineering concepts [12,25,26]. However, creating a unified mission ontology is challenging due to the diverse perspectives and variations in how missions are conceptualized. To address this, we will investigate existing research on mission-centric activities to identify key concepts and relationships. This will help us develop a unified mission ontology that can be applied across different domains.
  • RQ1. Which concepts and relationships are used to represent mission-centric ontologies?
RQ1 aims to identify the core concepts and their interrelationships that are essential for representing missions in an engineering context. These concepts should be formally defined and structured to enable analysis, design, and effective collaboration among stakeholders [27,28]. Hence, representations need to be precise, unambiguous, and adaptable to various methodologies and tools. Through the identification and examination of mission-related concepts and relationships, we can develop a more rigorous and precise representation of missions for engineering purposes. Our investigation explored how mission is conceptualized and represented in terms of both the attributes that define mission itself and the relationships with related concepts.
  • RQ2. What factors are considered for mission ontology verification and validation?
The verification and validation process, along with the associated data, offers key insight into the metrics and measurements used to define and assess a mission ontology. This information is key to understanding how missions are conceptualized and represented in different domains. The various methods of verification and validation can help infer the consistency and completeness of the elements and constructs of mission representations [29]. RQ2 seeks to extract relevant information about mission measurements and explore methods of verification and validation that better deal with the accuracy, completeness, and coverage of mission representations.
  • RQ3. What are the ontology concepts and relationships that can support cross-domain mission representation?
RQ3 seeks to understand the concepts and relationships that are essential for creating an adaptable ontology capable of representing missions for different domains. It specifically aims to derive a unified mission ontology based on the SLR findings and also by analyzing the accumulated mission-centric engineering practices. Investigation of how mission-centric approaches have been implemented in real-world scenarios helps to refine the understanding and representation of missions by enriching theoretical conceptualizations.
  • RQ4. What is the degree of coverage between domain specific mission ontologies and the unified mission ontology?
RQ4 aims to quantify the extent of alignment and coverage between domain-specific mission ontologies and a unified mission ontology. Using metrics such as concept overlap, relationship overlap, and semantic similarity, we conduct an empirical assessment of the extent to which the unified mission ontology can represent the diverse concepts and relationships present in various domain-specific mission contexts.
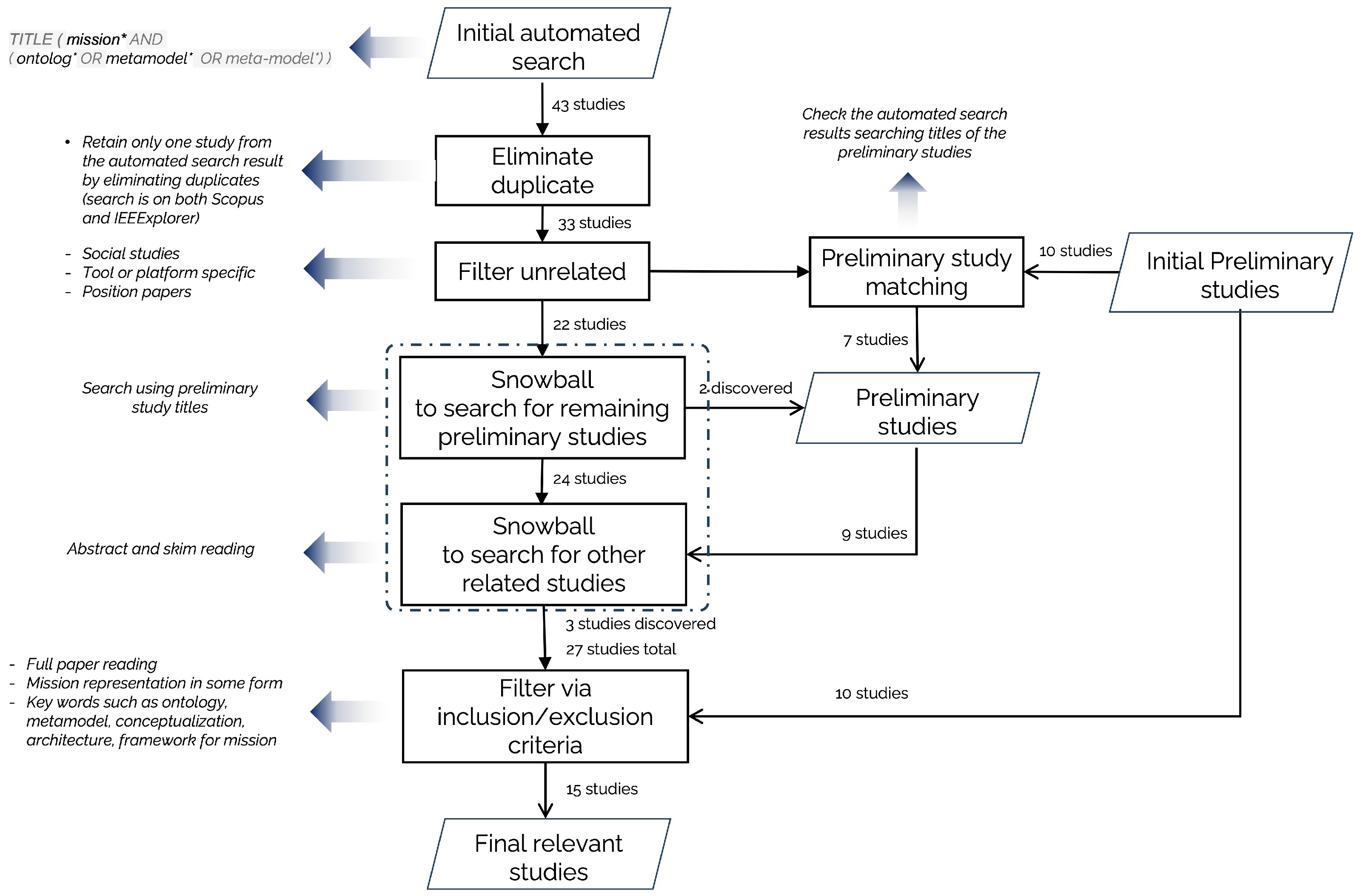
We have developed a systematic approach for searching and selecting primary studies to complement the preliminary studies, shown in Figure 2. An automated search using specific search terms generates an initial set of primary studies. We used an automated search on the Scopus and IEEExplore digital libraries using ’mission’ and ’ontology’ as key search terms for the initial set of primary studies. Sometimes metamodels can incorporate some aspects of ontologies, especially when dealing with complex domains. Hence, a metamodel concept is included as part of the key search terms to increase search coverage. This search term does not enforce order of appearance or proximity of mission, ontology and metamodel. The initial search is only within the title. The search resulted in 43 studies from both Scopus and IEEExplorer. The initial search results are the main resource for our survey.
TITLE ( mission* AND ( ontolog* OR metamodel* OR meta-model*) ) AND ( LIMIT-TO ( LANGUAGE , “English” ) )
The asterisk * is a search operator that enables for searching variations of a root word or partial phrase.
We then check how many preliminary studies are included in this initial set, using a straightforward title search to determine the result. In the next stage, we filter out unrelated studies from the initial set based on criteria such as (1) the type of study (e.g., social or religious studies), (2) the study’s focus (e.g., tool or platform specific research), and (3) the lack of detail (e.g., position papers).
After filtering out the unrelated studies, we conduct two phases of the snowball search. The first phase is a targeted search specifically aimed at identifying preliminary studies that were not captured by the initial automated search. This search checks the titles of the preliminary study not included in the automated search both forwards and backwards. This helps to ensure that preliminary studies are carefully selected and should be included in our review. The second phase of snowballing is more extensive and aims to identify additional relevant studies that the automated search might have missed. The search is a forward and backward citation chain, examining the abstract, the proposed methods, and the discussion of each of the studies. This is a comprehensive, broad, and thorough investigation approach to represent the existing literature on mission-related topics.
The final stage involves examination of each study identified in the last phase of the snowball search by applying specific inclusion and exclusion criteria to determine the set of relevant primary studies. This stage requires reading the full papers to accurately assess their relevance. One key inclusion criterion is the focus of the study, specifically whether it proposes, develops, evaluates, or applies some engineering artifacts based on mission in a particular context. Another criterion is whether the study uses some form of mission representations, such as an ontology, metamodel, architecture, or framework. Studies that do not meet these inclusion criteria are excluded. This process ensures that we efficiently identify and focus on the most relevant studies while maintaining a comprehensive understanding of each study’s content. The result of this final stage is used for further analysis to address the RQs.

3. Findings and Analysis

This section presents the SLR results and discusses how these findings contribute to addressing the research questions.

3.1. SLR Data

We collect and organize metadata on each primary study in the final relevant primary studies in Table 2. The complete data are available in our mission ontology git repository. As a way of ensuring the completeness, accuracy, usability, applicability, and coherence of the mission representations along with their intended purposes, some studies provide a description of the techniques, tools, or approaches that were employed to ascertain those aspects. This information is categorized as verification and validation, as shown in the table.
Related and relational concepts that appear in the conceptualizations, formulations, or representations of mission in the primary studies are organized in Table 3.

3.2. Mission-Centric Ontology Concepts and Relations

RQ1 and RQ2 focus on identifying the key concepts and relationships from the SLR findings that are crucial for constructing a unified mission-centric ontology. In this section, we explain the process of addressing these research questions. First, we present a systematic approach to tackling each RQ, ensuring a thorough and methodical analysis. Next, we discuss the specific evidence gathered, demonstrating how it informs the RQs and contributes to the broader objective.
  • RQ1. Which concepts and relationships are used to represent mission-centric ontologies?
The SLR ontological data serve as the primary source for identifying mission-related concepts. These data are constructed by systematically analyzing the details of the primary studies and extracting relevant information from the respective ontologies. To identify relevant concepts and their relationships, we analyzed each ontology, focusing on its classes, properties, and instances. Using these preprocessed ontological data, we conduct a co-occurrence analysis to determine how frequently concepts appear with mission. A high co-occurrence may indicate that the concept is well recognized by different domain-specific applications and hence can be considered for inclusion in a unified mission ontology.
Mission conceptualizations and representations tend to focus on addressing specific domains of interest. Hence, the concepts and constructs used to represent missions are limited in scope, lack uniformity across disciplines, and are prone to redundancy. RQ1 focuses on identifying shared concepts and examining how domain experts consistently apply them to articulate their specific goals or objectives in various contexts. By understanding the consistent use of these concepts, we gain better understanding into how different fields align their purposes with a possible unified representation. By examining the prevalence and usage patterns of these concepts across domains, we gain insight into their shared understanding and application within distinct fields. This approach helps to establish a unified perspective on mission-related concepts across diverse domains. By examining the ontology information of the relevant studies, Figure 3 shows concepts associated with missions and the relational concepts based on level of co-occurrence. Compared to the rest of the related concepts, Task, Operation, and Activity are relatively common that co-occur with the mission concept.
To understand the purpose, usage, and application of the frequent concepts that co-occur with mission, we conducted an in-depth investigation into how each study defines or explains the concepts, as detailed in Table 4. By examining the definitions and explanations provided, we aim to identify common themes, variations, and contexts. Figure 4 shows the concepts that exhibit a high co-occurrence with mission concept as identified across the primary studies. These studies explicitly incorporate the high co-occurring concepts into the definition and structure of their respective ontologies.
Table 4. Definitions and use of co-occurring concepts with mission in the respective primary studies.
Table 4. Definitions and use of co-occurring concepts with mission in the respective primary studies.
Primary StudyTaskOperationActivity
 [22]A usually assigned piece of work often to be finished within a certain time.General definition and usage that describe action of functioning such as ‘commercial’, ‘business’, and ‘military’ operations.Not covered (NC)
 [17]MMF, breaking down operations into tasks (that must be accomplished).MMF, breaking mission down missions into operations (to be carried out).NC
 [23]Task description contains objective or POI, status, priority, and required capabilitiesNCNC
 [18,19]Mission and the plans developed to achieve them are stated in terms of tasks and desired results—outcome-centric mission specification.Describe steps involving usage of particular means to accomplish tasks within a mission.NC
 [20]Individual missions are named as tasks. The mission is eventually decomposed into tasks of constituent systems.NCConstituent systems perform certain activities to accomplish tasks.
 [30]NCNCActivity is the basic action or process of a mission, and a mission can be composed of several activities executed in an orderly way. Activity is expressed in terms of start time, duration, amount of resources required to execute it, set of resources needed, precedence relationships, and its functions.
 [31]Describe a process and condition that take place on a target (that must be detected, can be human or vehicle). Process—what must happen on the detected target such as ‘classification’, ‘visualization’, ‘signal profile generation’NCNC
 [16]Defines the goals to be achieved and the capabilities required to accomplish those goals. In addition, a task may have environmental conditions (weather, terrain, enemy, etc.) attached that are expected to impact the performance of a task.NCNC
 [14]Functional operations that implement the mission.Requirements implementationNC
 [21]‘… where each task has a set of requirements that have to be satisfied in order to be successfully executed (capabilities are required to execute tasks)’.NCNC
 [15]NCNCAn activity orders a set of actions. It can regroup triggers and constraints, and it can require input parameters and provide output parameters.
The complete dataset can be accessed in our github page: https://github.com/zele-git/Unified-Mission-Ontology.
Figure 4. High co-occurrence concepts with mission from primary references R1 [14], R2 [18,19], R3 [17], R4 [22], R5 [20], R6 [23], R7 [21], R8 [16], R9 [31], R10 [30] and R11 [15].
Figure 4. High co-occurrence concepts with mission from primary references R1 [14], R2 [18,19], R3 [17], R4 [22], R5 [20], R6 [23], R7 [21], R8 [16], R9 [31], R10 [30] and R11 [15].
Systems 12 00567 g004
Figure 3 also captures relational concepts that frequently co-occur with the mission concept, as observed in the examined ontology representations. Based on our analysis of how relational concepts describe a mission, we have categorized them into four distinct categories, presented in Table 5. First, property relational concepts that characterize the attributes of the concept to which they refer. Concepts having such relational concepts indicate one of the concept is describing the construct of the other. Second, composition and structure relational concepts describe how different concepts (or component concepts) come together to form the referred concepts. Third, the hierarchical relational concept involves the breakdown or further specification of a concept into more detailed sub-concepts, illustrating the concept’s structural granularity. Last, the functional and operational relational concepts refer to action, effect, or dynamic interactions between concepts, explaining how they function or operate in relation to each other.
  • RQ2. What factors are considered for mission ontology verification and validation?
To address RQ2, we conducted an in-depth examination of the specific verification and validation (V&V) techniques utilized, such as simulations and expert reviews, and the types of mission representations evaluated, including ontologies, meta-models, and architecture. This analysis allowed us to achieve several key results: (1) identify potential evaluation techniques that can be used to evaluate mission representations in various contexts, (2) understand the requirements of each technique, which provided valuable information on possible metrics and measures to define and evaluate mission success, and (3) establish a clear correlation between the V&V techniques and the underlying purpose of mission representations.
Figure 5 illustrates the common V&V techniques employed across the primary studies. While a majority of these studies present the results of their V&V efforts, only a few provide detailed descriptions of how these techniques were applied. Most of the primary studies rely on domain expert evaluations combined with scenario analysis, which accounts for a significant portion of the V&V methods used. In contrast, simulation and deployment techniques are utilized each in 20% of the studies, indicating a relatively lower focus on these approaches.
Regarding the distribution of V&V methods for mission representations across the various studies, SoS engineering predominantly utilizes scenario analysis combined with domain expert evaluation. This preference could arise from the vast resources required or the technical challenges associated with using deployment or simulation approaches at the SoS level of mission conceptualizations. In contrast, the military and aerospace domains rely heavily on simulation-based V&V methods. Meanwhile, ISR, cybersecurity, and sensor networks tend to favor the deployment approach for their V&V processes.
Table 6 shows the summary of measures and metrics used by the primary studies to evaluate the different aspects of mission in their context.

4. Towards a Unified Mission Ontology

Based on the findings of the preliminary analysis, the ontological data derived from the SLR, and the discussion on RQ1 and RQ2, it was observed that semantically similar concepts are used in the primary study ontologies. In this section, we outline a step-by-step consolidation of these shared concepts leading to the derivation of a unified mission ontology (UMO). Moreover, recognizing the comprehensive nature of MEG that extends the conceptualization and applicability of missions beyond the military domain, offering valuable guidance to engineers, managers, and stakeholders in various fields, we developed a mission ontology by analyzing the MEG mission problem space, characteristics, and architecture. Together, these two research efforts provide the necessary insights to address RQ3.
  • RQ3. What are the ontology concepts and their relationships that can support cross-domain mission representation?

4.1. Mission Ontology Derivation from SLR Ontological Data

The study of ambiguity in communication can be traced back to the 4th century BC [32]. The triangle of meaning, also known as Ogden and Richards’ Triangle, is a model that explains how words (symbols), concepts (thoughts or mental images), and the real-world objects (referents) they represent are interconnected [33]. It highlights the indirect relationship between words and the objects they refer to, mediated by the concept in the mind of the person using the word. Words in ontologies are essentially names or identifiers used to represent concepts. Despite the common usage of some words such as goal, mission, task; the fact is that all are words and could represent and imply different concepts in different ontologies. It is critical to measure and map the equivalence of words used in different ontologies for the purpose of identifying candidate words that can address application-specific concerns in a unified ontology. We analyze the SLR ontology data step by step to derive candidate concepts and relationships for a unified mission ontology based on the following guidelines:
  • Step 1: In our analysis, we observed that widely recognized frameworks and terminology definitions (glossaries) such as the DoDAF, MMF, and DoD dictionaries were often used as foundational references for conceptualizing mission-related concepts. Six primary studies either directly utilized or adapted the conceptualization and representation of mission from such frameworks. Given the established structure of these frameworks, we began deriving a unified mission ontology by first examining how missions are conceptualized and represented by the frameworks referenced in the primary studies.
  • Step 2: Next, we examined how the primary studies tailor the definitions established in Step 1 for their specific objectives. Tailored mission definition refers to a customized and detailed definition of a mission, adapted to meet the specific requirements and context of the application domain. It involves aligning the mission’s purpose, scope, and objectives with the unique characteristics and needs of the intended application or operational environment. This step involves identifying differences in how missions are interpreted in various studies, paying attention to the contextual adaptations made by each. We then explored opportunities to merge overlapping concepts, establishing a unified foundation while preserving domain-specific concerns. For domain-specific concepts, we focus on defining relationships that highlight their significance within the broader mission representation, ensuring consistency without sacrificing specialization.
  • Step 3: The third step focuses on addressing the conceptualization and representation of missions based on domain-specific requirements. Some primary studies approach mission conceptualization by driving concepts from their unique contextual challenges and operational environments. These representations may align with, deviate from, or even contradict the established frameworks, glossary definitions, or the mission representations found in the studies analyzed in Step 2. By investigating these differences, we gain insights into how domain-specific factors influence the way missions are defined and structured, revealing potential gaps or overlaps that may need reconciliation or further refinement for a unified mission ontology.
Our goal is to develop a unified mission ontology that effectively accommodates domain-specific concerns. Therefore, in each step of the derivation, the inclusion of additional concepts must be carefully justified. New concepts should only be introduced when it is clear that the already identified concepts cannot adequately address them, ensuring that the ontology remains streamlined while encompassing all necessary aspects of mission representation. We apply the following rule-of-thumb approach to make decisions about adding or leaving out a concept to the already formulated ontology in each step: a candidate concept for a unified ontology needs to fulfill the requirement that (1) it adds a new perspective to mission representations and (2) the already identified concepts cannot adequately address the new concept. We use a UML class diagram to represent the conceptualization mission-related concepts.
  • Step 1. Mission definition from referenced frameworks or glossary
Six of the primary studies are based on existing frameworks or glossaries to conceptualize mission. The commonly used definitions for a mission comes from DoD dictionaries and the various DoD architectural frameworks such as MMF, DoDAF, DoDMEG and DoDSE guidance for SoS. Table 7 presents mission definitions extracted from various frameworks and glossaries cited by primary studies. Additionally, it includes the specific, customized mission definitions provided by each respective primary study.
The concept of task is central to the definition of a mission, particularly within the DoD frameworks and glossary. The MMF emphasizes the hierarchical structure in which a mission is broken down into operations, and further into a series of tasks. In contrast, the DoDAF defines a mission more as a duty assigned to achieve a specific outcome, with a strong focus on the roles responsible for carrying out tasks or operations. Meanwhile, the DoDMEG broadens the scope by incorporating the operational environment and aligning the mission with the goals and objectives of various stakeholders. Furthermore, the DoD dictionary underscores the importance of clearly associating each task with specific actions and justifications, ensuring a comprehensive understanding of the tasks that need to be performed and why. The major mission-related concepts and their relationships taken from the DoD frameworks and glossary are presented in Figure 6. We use UML class diagrams to represent ontologies because of their robust capability to conceptualize and depict ontological elements as related classes [27]. These diagrams effectively illustrate features, constraints, and relationships such as associations, generalizations, and dependencies.
  • Step 2. Context of primary studies on tailoring mission representation for domain-specific purposes
Primary studies that rely on foundational reference definitions of a mission often adapt the definitions to fit their specific domain needs to represent missions. They do this by either introducing new concepts or relational concepts that are more relevant to their field, redefining the existing concepts to better align with their research focus, or reorganize related and relational concepts to better suit the context of their needs. The process allows these studies to maintain a connection to established foundational definitions while also ensuring that the mission concept is tailored to address the unique aspects and requirements of their particular domain.
A cybersecurity domain, one of the primary studies [22], emphasizes the importance of time-boundedness of tasks, required capabilities, and necessary resources (assets) to accomplish tasks, while modeling relationships between cyber assets, missions, and users.
In the intelligence, surveillance, and reconnaissance (ISR) field, the primary study [17] emphasizes the allocation of sensors and platforms to mission-specific tasks. This approach incorporates conceptualizing the spatial context, which involves identifying and understanding the location or area where a task is carried out.
Additionally, it considers that an authoritative entity is responsible for assigning tasks to platforms, which introduces a layer of command and control in task execution. Although this conceptualization effectively separates interests and duties within the ISR domain, it shifts the focus of mission representation away from the mission concept itself and toward the executor of the mission. Consequently, task specifications become more complex, as they are burdened with details about capabilities and performance matrix, resources allocation, and platforms and their networks, potentially making the overall representation of the mission less accurate. Hence, we maintain the relationship between task and the concept to which task is assigned to and leave out the concept that makes decisions on task assignments. Figure 7 shows the revised mission representation.
The mission and means framework, as described in [18,19], proposes a comprehensive ontology designed to model the processes involved in mission planning and execution. The ontology highlights the importance of assets and the capabilities they bring to fulfill mission requirements. Central to this ontology is the concept of course of action, which serves as a container for conceptualizing the mission. The course of action is depicted as a multidimensional concept, encapsulating the ’what’ (task), ’who’ (structure), ’why’ (purpose), ’where’ (location), and ’when’ (time) of mission activities. Tasks are viewed as integral components of the course of action, with operations serving as means to accomplish these tasks.
The modeling and analysis of a system of systems (SoS) are emphasized by placing mission specification at the center of these processes, as highlighted in [20]. In this ontology representation, an SoS is designed specifically to accomplish a mission. The mission itself has a scope delimited by specific and sufficient condition requirements. The mission can be further decomposed into individual missions (called tasks), which can be carried out by constituent systems. This approach introduces new dimensions to the conceptualization of a mission: (1) ownership of a mission, (2) responsible systems to execute mission tasks, and (3) sufficient conditions for executing a mission. Figure 8 addresses the various concerns related to the course of action, incorporating action to the concept of purpose presented in the DoDAF framework.
In the SoS context, two key mission-related concepts—constellation and environment—are introduced to represent the dynamic nature of mission activities, as discussed in [24]. A subset of CS that together act to fulfill certain capabilities to a certain time is said to have formed a constellation. This set of CS are dynamically configured and readily exchange information. The environment groups environmental events which contain concepts to describe weather condition, geographic location or mission area (rural, urban, etc.), DB services, containing different services available such as geoinformation databases and others.
A role is introduced as an abstraction to represent the specific behaviors and capabilities necessary to perform a particular task or function [15]. The role concept matches the idea of the entity concepts that tasks are assigned to. In addition, the same study discusses the importance of associating a mission with a measurement such as the measure of effectiveness (MoE). Figure 9 presents the derived mission ontology by analyzing the SLR ontological data.
  • Step 3. Mission conceptualization and representation based on domain-specific and operational requirements
Some primary studies approach mission conceptualization by driving concepts from their unique contextual challenges and operational environments. These mission representations may align with, deviate from, or even contradict the established frameworks, glossary definitions, or the mission representations found in the studies analyzed in Step 2. Based on the ontological data of the SLR, we classify the primary studies according to their application domains. Studies within the same domain as the primary studies discussed in Step 2 tend to conceptualize and represent missions using closely related concepts. As a result, fewer new perspectives are introduced; instead, existing concepts are typically enriched with additional attributes.
Both [29,30], which are in the same domain as [18,19], conceptualize a mission as a sequence of states, encompassing initial, intermediate, and final (accomplished) states. This perspective can be dealt with in the temporal aspect—associated concept related to task within the derived ontology. Furthermore, primary study [21,23,31], which are in the same domain as [17,22], describe missions using concepts that either overlap with or can be integrated into those found within UMO (Figure 9). For instance, concepts like ‘target’ and ‘process’ from [31] can be effectively merged with ‘goal’ and ‘task’, respectively, in the derived ontology.
A metamodel view for mission representation is presented in [16], which offers a different perspective compared to other primary studies. It incorporates structural and behavioral views, which are comparable to those employed in business process modeling and system/software requirements analysis. The structural view represents the foundational concepts. These elements describe the core entities, their attributes, and how they relate to each other. They typically involve classes, properties, taxonomies, hierarchies, and part–whole relationships. The behavioral view captures the time-related interactions among the elements that define the structural view.
The structural and behavioral views offer a broad classification of ontological concepts based on their static and dynamic characteristics, respectively. The structural view focuses on stable aspects, such as the mission concept. The behavioral view, on the other hand, captures concepts that are time-dependent, such as task and operation, which involve specific actions and processes. In a unified mission ontology, a knowledge-centric view is essential, providing information on the rationale behind the inclusion of specific concepts or the validation of their relationships with other concepts when tailoring the UMO for domain-specific applications. The knowledge-centric view, unlike the structural and behavioral views, shifts its focus from classification to profiling of each concept. It captures the underlying assumptions, reasoning, and context that inform the representation of concepts, outlining a core set of attributes to describe concepts. Table 8 presents a list of UMO concepts, categorized as structural or behavioral, and knowledge-centric aspects.

4.2. Mission Ontology Based on Engineering Practices

Mission engineering as a field of study has become the main source of knowledge for missions and related aspects, as practiced by the US Department of Defense [2]. This is a broad study of missions that encompasses understanding, conduction, impact assessment, and change management. Its comprehensive nature extends the conceptualization and applicability of missions beyond the military domain, offering valuable guidance to engineers, managers, and stakeholders in various fields. In our investigation and analysis, we analyzed the mission engineering guide (MEG) output to better understand mission-centric engineering perspectives and realization processes.
MEG essentially serves as a reference for mission architecture, providing details of various components that can guide the conduction of the mission [3]. MEG outlines mission engineering methodology that can be tailored to address a variety of questions based on scope, complexity, and time. It decomposes missions into constituent parts to explore and assess relationships and impacts in executing an end-to-end mission. The MEG methodology presents five process elements for conducting missions: a description of a mission problem (or opportunity), a mission characterization, a mission architecture, a mission analysis, and mission results. We developed a conceptual model based on the MEG discussion on the major components and relationships (or dependencies) of the ME elements, Figure 10. These elements are not distinct processes steps. They are interdependent and can be performed iteratively.
Towards developing a mission ontology on the basis of the MEG conceptualization. MEG does not explicitly define a mission ontology. We analyze the mission problem specification, mission characterization, and mission architecture elements by identifying the related concepts and their relationships in particular. The architecture of a mission outlines the structure of activities, tasks, and events, detailing how these elements are executed to achieve mission objectives [4]. It captures and organizes details of mission characteristics for development and analysis purposes. The mission architecture can be transformed or encoded as an ontology [12].
The mission characteristic describes the mission engineering problem and is used as input for mission analysis. The mission characteristic mainly describes the context and scenario of a mission. It captures information that describes who, what, when, where, and how of the mission to be accomplished [4].
We identified a possible class of concepts that can represent and relate the distinct concerns each MEG element needs to address. Concepts related to goal capture the ‘what’ aspect of the mission. They describe the target, target conditions, situations, measures, and metrics associated with the mission target. Properties that describe the mission itself, such as priority and whether mission is decomposable or not; mission owners are also included in this category. Candidate concepts related to goal from the engineering perspective includes objective, aim, target, purpose, outcome, deliverable, etc.
Concepts related to operation encompass the ‘how’ aspect of the mission. They describe the sequence of events and actions necessary to execute the mission from start to finish. This includes detailed procedures, steps, and methodologies that outline how the mission will be carried out, ensuring that all tasks are systematically planned and executed to achieve the mission. Candidate concepts related to operation from the engineering perspective include execution, procedure, process, activity, implementation, course of action, task sequences, strategy, plan, etc.
Concepts related to scenario describe the temporal context, encompassing the timeframe of events and actions, the availability of technologies, capabilities, and systems responsible for execution, as well as operational configurations. This involves describing the specific periods during which the mission will occur, detailing the technological and capability resources that can be used, and considering the constraints that will influence the operational strategies. Candidate concepts related to the scenario from the engineering perspective include event, event sequence, action sequences, synchronization, timeline, constraint, condition, etc.
Concepts related to environment encapsulate the contextual elements that describe the ‘where’ aspect of the mission. This includes detailed information about geographical locations, such as specific topography, regions, countries, cities, and physical terrains where the mission is taking place. In addition, it includes organizational political settings that involve the political, economic, social dynamics, local and global policies, and communication of these areas. Candidate concepts related to the environment from the engineering perspective include physical objects, settings, infrastructure, policies, operational rules, etc.
Based on the above analysis, we established a mission model diagram (Figure 11) which can be used to abstract the major component of a mission representation based on the MEG conceptualization. The model abstracts four specific views that contain packages that describe the different concerns: the goal model, operation model, scenario model, and environment model.
Based on the mission model diagram, we developed a mission ontology (Figure 12) that characterizes the mission into the four dimensions identified based on the MEG mission elements. The four dimensions (goal, operation, scenario, and environment model) capture and describe a specific aspect of a mission representation, ensuring that various concerns related to domain mission representation are addressed. These four dimensions promote a separation of concerns, allowing independent analysis and understanding of each aspect of the mission, thereby facilitating clearer and more organized representation of the mission. The ontology built on top of these dimensions, the MEG-based ontology, not only elaborates on the different concerns but also defines the relationships between them in alignment with the MEG mission conceptualization.

5. Ontology Coverage Analysis

We performed an ontology coverage analysis to assess the comprehensiveness of the UMO and MEG-based mission ontologies. This analysis aims at estimating to what extent concepts contained in the primary studies are also contained in UMO or the MEG-based mission ontologies considering semantic similarity. It is possible that different labels are used to represent the same concept, and the same labels to mean different concepts as well. Coverage analysis serves as a crucial aspect of ontology evaluation, focusing on how well UMO and MEG-based mission ontology address specific domain concerns. The process involves estimating the extent to which the two ontologies encompass the essential concepts needed to describe and support the tasks, queries, or applications of the primary study ontologies identified from the SLR. This will address RQ4.
  • RQ4. What is the degree of coverage between domain-specific mission ontologies and the unified mission ontology?
We analyze the SLR ontological data to make an assessment about how each ontology represents mission, particularly semantic equivalence of labels in terms of synonymity and similarity of representing major concepts related to mission. Concept equivalence analysis can also help compare mission representations regarding coverage and comprehensibility in addressing different aspects of mission in different domains. Inspired by proposed methods for ontology coverage analysis, we use WordNet library functions to numerically quantify the similarity of ontological concepts and determine the similarity strength of ontologies [12,34,35,36]. WordNet provides different functionalities for sensing and measuring semantic similarity between words, such as path-similarity (based on the shortest path that connects the senses in the is-a (hypernym/hypnoym) taxonomy), lch-similarity (normalized by taxonomy depth), and Wu–Palmer similarity (considers depth and hierarchy structure) [37]. Similarity functions are particularly effective in assessing the semantic similarity of concepts represented by different labels. When the labels are identical, the functions return a score of 1, that is, identical. We have paid special attention to determining similarity between identical concepts used across different ontologies. For example, the equivalence between the concept Operation used in the MEG-based ontology and Operation in [18,19] was determined by manually examining their definitions and use cases in each ontology. As a coverage indicator, we compared the similarity of the ontological concepts used in primary studies with the concepts included in UMO and the MEG-based mission ontology. We utilize the Wu–Palmer similarity method of the semantic similarity indicator because it is more powerful in capturing semantic relatedness that considers both closeness and depth.
We designed an algorithm that builds on the Wu–Palmer similarity to sense if there are similar concepts used in the UMO and measure the level of similarity (or equivalence of concepts based on the WordNet lexical database) with respect to each concept used in the primary study ontologies. The ontological data, consisting of related and relational concepts from the UMO and the primary study ontologies including the MEG-based mission ontology we developed are input for computation. The process involves iteratively selecting each concept from the primary study ontological data and comparing it against concepts from the UMO ontological data. The Wu–Palmer algorithm is applied to calculate and store the similarity sense value for each comparison, continuing until a new and higher similarity sense value is found, ensuring an optimized matching process.
The results of the coverage analysis are presented in Table 9. A Wu–Palmer score within the range [0.7, 1) indicates that the concepts share a common ancestor, suggesting a strong degree of semantic similarity. Higher percentages imply that the UMO or MEG-based mission ontology can be effectively adapted to the domain-specific ontology with minimal customization, thus supporting its potential as a unified ontology.
Using the same coverage analysis approach to compare the MEG-based mission ontology with the UMO, close to 80% of the concepts in the MEG-based ontology we have developed are covered by the UMO ontology. The coverage analysis reveals a strong alignment between the MEG-based mission ontology and the UMO. Although there are significant overlaps, both ontologies contain unique concepts that could potentially enhance each other. This suggests opportunities for refining ontologies to achieve more comprehensive coverage and improve their utility in mission-related tasks.
Our research focuses on mission-centric design and developed a UMO that can be tailored to different application domains. Although differing in scope and focus, architectural frameworks such as DoDAF [38], NAF [39], and UAF [40] share a common interest on addressing mission-related concerns. UAF, serving as the unified profile for DoDAF and NAF, introduces significant changes in project strategy and security. While it remains applicable to domains addressed by its predecessors, UAF is also a flexible framework suitable for non-defense domains. Implemented as a UML profile on top of SysML, UAF enables systematic modeling and analysis [41]. In Table 10, we present our analysis of the DoDAF and UAF profile, mapping key UMO concepts to their corresponding viewpoints and stereotypes.

6. Discussion

One key outcome of this study is the development of a unified mission ontology, which can be used for mission-centric systems engineering. However, this raises the question: Are there existing mission ontologies that could serve as a ’unified’ mission ontology? What exactly do we mean by ’unified,’ and what criteria define it? To answer these questions, we conducted SLR, also investigated mission-centric engineering experiences such as MEG aiming to understand the conceptualization and representation of missions.
A unified mission ontology plays a critical role in the establishment of a knowledge base based on a shared understanding of concepts and their representations. In particular, in the SoS context, a unified ontology can be used to address interoperability concerns between CS during collaboration for common goals.
While the MEG offers a solid foundation for mission conceptualization, we recognize its limitations in fully capturing mission-related concepts, as it primarily focuses on military domain-specific missions. This scope may not encompass the diverse requirements and perspectives found in other domains, necessitating the integration of additional concepts and relationships to create a more comprehensive and adaptable unified mission ontology.
Our analysis of existing literature suggests that a unified mission ontology can be useful to improve interoperability and bridge interdisciplinary gaps. Current mission representations are either specific to particular domains or generic, limiting their applicability across diverse domains. A unified mission ontology that emerges from integrating essential concepts and relationships that rise above individual domains can provide a more comprehensive view that can accommodate various mission-centric requirements across different fields.
We examined two main approaches for constructing a unified mission ontology. The first approach, a bottom-up method, extracts mission-related and relational concepts from systematic literature review (SLR) findings. The second, a top-down approach, builds the ontology based on established best practices in mission-centric engineering. A third option is a hybrid approach that combines both perspectives to create a more comprehensive and adaptable ontology. This work explores these approaches and presents the resulting findings, highlighting the unique contributions of each method in developing a unified mission ontology.
Insights gained from the process of deriving the mission ontology and developing the MEG-based mission ontology indicate several areas for further investigation. These include the recursive nature of related concepts and the grouping of concepts based on shared physical properties, services, and operational conditions, indicating a need for modularization at different levels. In this context, the ConOps, which describes high-level system functions, user interactions, operational environments, and the roles of entities, can be instrumental in defining the scope of modularization [42]. Additionally, the OpsCon, which focuses on the step-by-step process of system operation, can help establish the connections between modules. Addressing the system of interest (SoI) in terms of stakeholders’ concerns and domain-specific requirements is another line for further investigation towards developing a more structured and adaptable approach to a unified mission ontology.
To improve the proposed UMO, one approach is to review the results of the coverage analysis, identifying key concepts that are represented in the UMO and the MEG-based ontology. These core concepts can then be integrated to form a more comprehensive, hybrid unified ontology. By combining the strengths of both approaches, the resulting unified mission ontology could address gaps, overlaps, and domain-specific requirements, creating a more comprehensive mission ontology.
Coverage analysis primarily assesses the presence of concepts in one ontology within another, based on semantic similarity between those concepts. However, there is no established study or consensus on specific score ranges for determining the semantic equivalence between two independent ontologies. Based on the Wu–Palmer analysis, we extend the interpretation of semantic similarity scores to estimate the overall similarity of ontologies. This approach does not ensure that the unified ontology will fully meet the specific requirements or address the unique needs of individual domains. To address this, further evaluation is necessary to assess the practical application of the unified ontology for domain-specific contexts. This includes testing its ability to support domain-specific queries, tasks, and operational frameworks, and determining whether additional customizations are required to fully meet the unique needs of each domain.

7. Conclusions

This paper presents a unified mission ontology (UMO), developed through a comprehensive investigation into the conceptualization and representation of missions. Based on the findings of the SLR, we addressed four research questions. First, we identified core mission-related concepts and relationships through a co-occurrence analysis of primary study ontologies and a semantic analysis of definitions and use cases. Second, we analyzed the methods and factors used for ontology validation and verification in primary studies to identify relevant concepts for mission measurements. Third, we developed a unified mission ontology through a methodical, step-by-step consolidation of mission-related concepts identified from primary study ontologies. Fourth, we conducted an empirical evaluation of alignment and coverage between domain-specific and unified mission ontologies, using metrics such as concept overlap and semantic similarity.
For future work, we plan to explore the practical application of the unified mission ontology through detailed case studies that demonstrate how the UMO can be tailored and adapted for domain-specific purposes. In addition, our goal is to develop a metamodel that supports tool development to facilitate the use of the unified mission ontology. This will improve its accessibility, usability, and adaptability in various engineering domains.

Author Contributions

Conceptualization, Z.M.B. and J.A.; Methodology, Z.M.B.; Validation, J.A.; Formal analysis, Z.M.B.; Investigation, Z.M.B.; Writing—original draft, Z.M.B.; Writing—review & editing, Z.M.B. and J.A.; Visualization, Z.M.B.; Supervision, J.A.; Project administration, J.A.; Funding acquisition, J.A. All authors have read and agreed to the published version of the manuscript.

Funding

This research was funded by KKS grant no. 2020-0230.

Data Availability Statement

The complete dataset can be accessed in our github page: https://github.com/zele-git/Unified-Mission-Ontology.

Conflicts of Interest

The authors declare no conflicts of interest.

References

  1. Schumann, B.; Scanlan, J.; Fangohr, H.; Ferraro, M. A generic unifying ontology for civil unmanned aerial vehicle missions. In Proceedings of the 12th AIAA Aviation Technology, Integration, and Operations (ATIO) Conference and 14th AIAA/ISSMO Multidisciplinary Analysis and Optimization Conference, Indianapolis, IN, USA, 17–19 September 2012; p. 5504. [Google Scholar]
  2. Beam, D.F. Systems Engineering and Integration as a Foundation for Mission Engineering. Ph.D. Thesis, Naval Postgraduate School, Monterey, CA, USA, 2015. [Google Scholar]
  3. Under Secretary of Defense (AT&L). DoD Mission Engineering Guide; Under Secretary of Defense (AT&L): Washington, DC, USA, 2020.
  4. Under Secretary of Defense (AT&L). DoD Mission Engineering Guide (updated); Under Secretary of Defense (AT&L): Washington, DC, USA, 2023.
  5. Keating, C.; Rogers, R.; Unal, R.; Dryer, D.; Sousa-Poza, A.; Safford, R.; Peterson, W.; Rabadi, G. System of systems engineering. Eng. Manag. J. 2003, 15, 36–45. [Google Scholar] [CrossRef]
  6. Silva, E.; Batista, T.; Oquendo, F. A mission-oriented approach for designing system-of-systems. In Proceedings of the 2015 10th System of Systems Engineering Conference (SoSe), San Antonio, TX, USA, 17–20 May 2015; pp. 346–351. [Google Scholar]
  7. Silva, E.; Cavalcante, E.; Batista, T.; Oquendo, F.; Delicato, F.C.; Pires, P.F. On the characterization of missions of systems-of-systems. In Proceedings of the 2014 European Conference on Software Architecture Workshops, Vienna, Austria, 25–29 August 2014; pp. 1–8. [Google Scholar]
  8. da Silva Avanzi, D.; Foggiatto, A.; dos Santos, V.A.; Deschamps, F.; Loures, E.d.F.R. A framework for interoperability assessment in crisis management. J. Ind. Inf. Integr. 2017, 5, 26–38. [Google Scholar]
  9. Brutti, A.; De Sabbata, P.; Frascella, A.; Gessa, N.; Ianniello, R.; Novelli, C.; Pizzuti, S.; Ponti, G. Smart city platform specification: A modular approach to achieve interoperability in smart cities. In The Internet of Things for Smart Urban Ecosystems; Springer: Cham, Switzerland, 2019; pp. 25–50. [Google Scholar]
  10. Tsampoulatidis, I.; Komninos, N.; Syrmos, E.; Bechtsis, D. Universality and interoperability across smart city ecosystems. In Proceedings of the International Conference on Human-Computer Interaction, Virtual, 26 June–1 July 2022; Springer: Cham, Switzerland, 2022; pp. 218–230. [Google Scholar]
  11. Zeng, M.L. Interoperability. KO Knowl. Organ. 2019, 46, 122–146. [Google Scholar] [CrossRef]
  12. Mordecai, Y.; Markina-Khusid, A.; Quinn, G.; Crawley, E.F. Applying model-based ontology coverage analysis to mission architectures. In Proceedings of the 2022 IEEE Aerospace Conference (AERO), Big Sky, MT, USA, 5–12 March 2022; pp. 1–18. [Google Scholar]
  13. Calvanese, D.; De Giacomo, G.; Lembo, D.; Lenzerini, M.; Rosati, R. Ontology-based data access and integration. In Encyclopedia of Database Systems; Springer: Berlin/Heidelberg, Germany, 2018; pp. 2590–2596. [Google Scholar]
  14. Silva, E.; Batista, T.V.; Cavalcante, E. A Mission-Oriented Tool for System-of-Systems Modeling. In Proceedings of the 2015 IEEE/ACM 3rd International Workshop on Software Engineering for Systems-of-Systems, Florence, Italy, 17 May 2015; pp. 31–36. [Google Scholar]
  15. Cherfa, I.; Belloir, N.; Sadou, S.; Fleurquin, R.; Bennouar, D. Systems of systems: From mission definition to architecture description. Syst. Eng. 2019, 22, 437–454. [Google Scholar] [CrossRef]
  16. Karagöz, A.; Demirörs, O. Developing Conceptual Models of the Mission Space (CMMS)–A Metamodel Based Approach. In Proceedings of the Simulation Interoperability Workshop (SIW), Genoa, Italy, 18–20 June 2007. [Google Scholar]
  17. Gomez, M.; Preece, A.; Johnson, M.P.; De Mel, G.; Vasconcelos, W.; Gibson, C.; Bar-Noy, A.; Borowiecki, K.; La Porta, T.; Pizzocaro, D.; et al. An ontology-centric approach to sensor-mission assignment. In Proceedings of the Knowledge Engineering: Practice and Patterns: 16th International Conference, EKAW 2008, Acitrezza, Italy, 29 September–2 October 2008; Proceedings 16. Springer: Berlin/Heidelberg, Germany, 2008; pp. 347–363. [Google Scholar]
  18. Deitz, P.H.; Bray, B.E.; Michaelis, J.R. The missions and means framework as an ontology. In Proceedings of the Ground/Air Multisensor Interoperability, Integration, and Networking for Persistent ISR VII, Baltimore, MD, USA, 8–20 April 2016; SPIE: Bellingham, WA, USA, 2016; Volume 9831, pp. 45–56. [Google Scholar]
  19. Deitz, P.H.; Michaelis, J.R.; Bray, B.; Kolodny, M.A. The Missions & Means Framework (MMF) Ontology: Matching Military Assets to Mission Objectives. In Proceedings of the 21st International Command and Control Research and Technology Symposium, London, UK, 6–8 September 2016. [Google Scholar]
  20. Zhu, W.; He, H.; Wang, Z. Ontology-Based Mission Modeling and Analysis for System of Systems. In Proceedings of the 2017 IEEE International Conference on Internet of Things (iThings) and IEEE Green Computing and Communications (GreenCom) and IEEE Cyber, Physical and Social Computing (CPSCom) and IEEE Smart Data (SmartData), Exeter, UK, 21–23 June 2017; pp. 538–544. [Google Scholar]
  21. Smirnov, D.; Stutz, P. Use case driven approach for ontology-based modeling of reconnaissance resources on-board UAVs using OWL. In Proceedings of the 2017 IEEE Aerospace Conference, Big Sky, MT, USA, 4–11 March 2017; pp. 1–17. [Google Scholar]
  22. D’Amico, A.; Buchanan, L.; Goodall, J.R.; Walczak, P. Mission Impact of Cyber Events: Scenarios and Ontology to Express the Relationships between Cyber Assets, Missions, and Users; Technical Report; Secure Decisions Division of Applied Visions, Inc.: Albany, NY, USA, 2009. [Google Scholar]
  23. Saad, E.; Hindriks, K.V.; Neerincx, M.A. Ontology Design for Task Allocation and Management in Urban Search and Rescue Missions. In Proceedings of the International Conference on Agents and Artificial Intelligence, Funchal, Portugal, 16–18 January 2018. [Google Scholar]
  24. Martin, J.; Axelsson, J.; Carlson, J.; Suryadevara, J. Towards a Core Ontology for Missions and Capabilities in Systems of Systems. In Proceedings of the 2023 18th Annual System of Systems Engineering Conference (SoSe), Lille, France, 14–16 June 2023; pp. 1–7. [Google Scholar]
  25. Yang, L.; Cormican, K.; Yu, M. Ontology-based systems engineering: A state-of-the-art review. Comput. Ind. 2019, 111, 148–171. [Google Scholar] [CrossRef]
  26. Yadav, U.; Narula, G.S.; Duhan, N.; Jain, V. Ontology engineering and development aspects: A survey. Int. J. Educ. Manag. Eng. 2016, 6, 9–19. [Google Scholar] [CrossRef]
  27. OMG. Unified Modeling Language (UML) 2.5 Specification; Object Management Group (OMG): Needham, MA, USA, 2015. [Google Scholar]
  28. OMG. Systems Modeling Language (SysML) Version 1.6; Object Management Group: Needham, MA, USA, 2019. [Google Scholar]
  29. Lane, D.; Brown, K.; Petillot, Y.; Miguelanez, E.; Patron, P. An ontology-based approach to fault tolerant mission execution for autonomous platforms. In Marine Robot Autonomy; Springer: New York, NY, USA, 2012; pp. 225–255. [Google Scholar]
  30. Bu, H.; Zhang, J.; Luo, Y. Space station short-term mission planning using ontology modelling and time iteration. J. Syst. Eng. Electron. 2016, 27, 407–421. [Google Scholar] [CrossRef]
  31. Qualls, J.; Russomanno, D.J. Ontological problem-solving framework for assigning sensor systems and algorithms to high-level missions. Sensors 2011, 11, 8370–8394. [Google Scholar] [CrossRef] [PubMed]
  32. Wikipedia. Triangle of Reference. 2024. Available online: https://en.wikipedia.org/wiki/Triangle_of_reference (accessed on 22 August 2024).
  33. Gari, N.; Zulkifli, Z.; Putri, W.C.; Hasanah, L. Ogden and Richards Proposed Theories: A Brief Overlook as a Prominent Reference for the Current Studies. REiLA J. Res. Innov. Lang. 2019, 1, 100–104. [Google Scholar] [CrossRef]
  34. Mohamad, R.; Mohd-Hamka, N. Similarity algorithm for evaluating the coverage of domain ontology for semantic Web services. In Proceedings of the 2014 8th Malaysian Software Engineering Conference (MySEC), Langkawi, Malaysia, 23–24 September 2014; pp. 189–194. [Google Scholar]
  35. Mohd-Hamka, N.; Mohamad, R. OntoUji–Ontology to Evaluate Domain Ontology for Semantic Web Services Description. J. Teknol. 2014, 69. [Google Scholar] [CrossRef][Green Version]
  36. Slimani, T.; Yaghlane, B.B.; Mellouli, K. A new similarity measure based on edge counting. Int. J. Comput. Inf. Eng. 2008, 2, 3851–3855. [Google Scholar]
  37. Miller, G.A. WordNet: A Lexical Database for English. In Proceedings of the Human Language Technology: Proceedings of a Workshop, Plainsboro, NJ, USA, 8–11 March 1994. [Google Scholar]
  38. USDoD. Department of Defense Architecture Framework (DoDAF) Version 2.02. 2010. Available online: https://dodcio.defense.gov/library/dod-architecture-framework/ (accessed on 10 December 2024).
  39. NATO. NATO Architecture Framework, Version 4. 2020. Available online: https://www.nato.int/cps/en/natohq/topics_157575.htm (accessed on 10 December 2024).
  40. OMG. Unified Architecture Framework, Version 1.2. 2022. Available online: https://www.omg.org/spec/UAF/ (accessed on 10 December 2024).
  41. Barnhart, E. An Introduction to the Unified Architecture Framework (UAF). 2021. Available online: https://www.incose.org/docs/default-source/space-coast/uaf-for-incose(2017-0601).pptx (accessed on 9 December 2024).
  42. ISO/IEC/IEEE 29148:2018(E); ISO/IEC/IEEE International Standard—Systems and Software Engineering—Life Cycle Processes—Requirements Engineering. IEEE: St. Paul, MN, USA, 2018; pp. 1–104. [CrossRef]
Figure 1. Overall research approach.
Figure 1. Overall research approach.
Systems 12 00567 g001
Figure 2. Primary study selection process.
Figure 2. Primary study selection process.
Systems 12 00567 g002
Figure 3. Concept co-occurrence with mission.
Figure 3. Concept co-occurrence with mission.
Systems 12 00567 g003
Figure 5. Verification and validation techniques used by primary studies.
Figure 5. Verification and validation techniques used by primary studies.
Systems 12 00567 g005
Figure 6. A mission representation based on the major mission-related concepts and their relationships taken from the DoD frameworks and glossary.
Figure 6. A mission representation based on the major mission-related concepts and their relationships taken from the DoD frameworks and glossary.
Systems 12 00567 g006
Figure 7. Revised mission representation based on [17,22] conceptualization (a UML class diagram).
Figure 7. Revised mission representation based on [17,22] conceptualization (a UML class diagram).
Systems 12 00567 g007
Figure 8. Revised mission representation based on [18,19,20] conceptualization.
Figure 8. Revised mission representation based on [18,19,20] conceptualization.
Systems 12 00567 g008
Figure 9. Revised mission representation based on [15,24] conceptualization—a unified mission ontology (UMO).
Figure 9. Revised mission representation based on [15,24] conceptualization—a unified mission ontology (UMO).
Systems 12 00567 g009
Figure 10. Mission engineering guide conceptual model based on mission conduction processes elements.
Figure 10. Mission engineering guide conceptual model based on mission conduction processes elements.
Systems 12 00567 g010
Figure 11. Mission model diagram.
Figure 11. Mission model diagram.
Systems 12 00567 g011
Figure 12. Mission ontology based on MEG mission conceptualization.
Figure 12. Mission ontology based on MEG mission conceptualization.
Systems 12 00567 g012
Table 1. List of the preliminary studies and their summary.
Table 1. List of the preliminary studies and their summary.
TitleSummary
A mission-oriented tool for system of systems modeling [14]Presents an approach to specify and model an SoS centering on mission and capabilities of the constituent systems as a means to accomplish the mission requirements. It proposes an SoS mission modeling tool (mKAOS).
System of systems—from mission definition to architecture description [15]Presents a mission paradigm for the definition of SoS towards determining constituent systems for the SoS and functions these systems must perform. Proposes a language (SysML based) that assists application domain experts (ADE) in specifing SoS based on mission definition and abstract entities such as roles.
Developing conceptual models of the mission space (CMMS)—A metamodel-based approach [16]Presents a conceptual modeling language that assists subject-matter experts (SME) in representing a mission space. A mission space comprises entities, interactions, actions, and tasks. The study proposes a UML-based conceptual model development language (CMDL) that provides different views that support the model development process.
An ontology-centric approach to sensor-mission assignment [17]Presents an approach that combines a set of ontologies describing mission tasks, sensors, and deployment platforms to recommend a collection of sensors and platforms for a particular task using semantic reasoning. It presents a framework that enables the deployment of sensors to meet the information needs of tasks in a mission context.
The mission & means framework (MMF) ontology [18,19]MMF is a formal embodiment of the military decision-making process. The paper presents the processes and models involved in the generation of a mission build and the required capabilities as well as the development of an ontology that can enable the ability to ascertain what assets are available and what capabilities they can provide to meet mission capabilities.
Ontology-based mission modeling and analysis for system of system [20]Proposes a mission concept model for SoS, a mission decomposition method via tree decomposition pattern and formalizes the model into OWL DL to enable automated query and analysis on the model.
Use case driven approach for ontology-based modeling of reconnaissance resource on board UAVs using OWL [21]Proposes a semantic reasoning approach to derive a recommendation for appropriate resource selection in the case of on-board unmanned aircraft ISR task. Semantic reasoning is used to connect resources from different domains and set them in context to each other, enabling recommendations for a given task. Uses OWL DL to create the ontology and a matchmaking process to match suitable resources to a task based on required capabilities provided by the resources.
Mission impact of cyber events: scenarios and ontology to express the relationships between cyber assets, mission and users [22]Presents an ontological model of relationships between cyber assets, missions, and users by conducting a focused group workshops that analyze scenarios. The model forms the foundation of the CAMUS system, from which users can query their own populated model to conduct impact analysis of cyber events.
Ontology design for task allocation and management in urban search and rescue missions [23]Presents an ontology which provides a common vocabulary between team members, both humans and robots, to facilitate data sharing and mission execution. It provides a GUI for the task management ontology that enables tracking the disaster area, and track and monitor the progress of assigned tasks. Application domain experts use the ontology in urban search and rescue response missions and evaluate it by executing a use case scenario.
Towards a core ontology for mission and capability for systems of systems [24]Presents an application agnostic core ontology for missions and capabilities in systems of systems developed using a systematic approach, and engaging stakeholders and industry experts in multiple workshops.
Table 2. Overview of primary study metadata—this table illustrates the structure used for collecting metadata, including selected examples for illustration but does not provide the full dataset.
Table 2. Overview of primary study metadata—this table illustrates the structure used for collecting metadata, including selected examples for illustration but does not provide the full dataset.
IdAuthorsYearTitleDomainApplicationsMission DefinitionPurposeV&V
RF01(D’Amico et al., 2009 [22])2009Mission impact of cyber events: Scenarios and ontology to express the relationships between cyber assets, missions and usersCybersecurityImpact analysis of cyber events, military, and commercial setttings.A combination of tasks to achieve a common goal (DoD definition).To model relationship between cyber assets, mission and users.Interdesciplinary workshops with domain experts to experiment with the proposed artifact (CAMUS).
RF02(Gomez et al., 2008 [17])2008An ontology-centric approach to sensor-mission assignmentISRSensor-mission assignmentA mission comprises several operations to be carried out, and each operation breakdown into a number of tasks that must be accomplishedSemantic reasoning to recommend collection of types of sensors and platforms for a particular mission task.Deployment on a particular sensor infrastructure—the Sensor Fabric.
...........................
The complete dataset can be accessed in our github page: https://github.com/zele-git/Unified-Mission-Ontology.
Table 3. Concepts and relationships extracted from ontologies of relevant studies. This table illustrates the structure used for collecting data, including selected examples for illustration but does not provide the full dataset.
Table 3. Concepts and relationships extracted from ontologies of relevant studies. This table illustrates the structure used for collecting data, including selected examples for illustration but does not provide the full dataset.
IDSource ConceptRelational ConceptEnd Concept
............
RF01TasksupportsMission
RF02MissionappliesScenario
RF02Taskaccomplished-byCS
RF02TaskrealizesMission
............
The complete dataset can be accessed in our github page: https://github.com/zele-git/Unified-Mission-Ontology.
Table 5. Relational concept categories.
Table 5. Relational concept categories.
Relational Concept TypesCo-Occurring Relational Concepts with Mission
Propertyhas
Compositionalcomposed-of, comprises, aggregates
Hierarchicalrefined-into
Functionalperforms, accomplishes
Table 6. Summary of the metrics and measures for various aspects of mission evaluation.
Table 6. Summary of the metrics and measures for various aspects of mission evaluation.
V&VMeasureMetricsPrimary Studies
Workshops (domain expert evaluation)Alignment with user requirements, Relevance, Completeness, Alignment with standards, Validity, AdaptabilityUser acceptance, Clarity, Accuracy [15,16,22,23,24]
Model analysis (Scenario analysis)Coverage, Adaptability, ApplicabilityCompleteness, Coherence, Logicality [7,15,16,20,22,23,24]
SimulationPerformance, Accuracy, ScalabilityPrecision, Response time, Size, Complexity, Error rate [1,18,19,21,30]
DeploymentInteroperability, UsabilityResponse time, Accuracy, Error rate, Data conflict, Consistency [14,17,29,31]
Table 7. Mission definition from standards and frameworks.
Table 7. Mission definition from standards and frameworks.
Primary StudiesFrameworks and GlossariesMission DefinitionTailored Mission Definition
 [22]DoD dictionary and DoDSE guidance for SoS (2008)A task, together with the purpose, that clearly indicates the action to be taken and the reason therefore.A combination of tasks to achieve a common goal.
 [15]DoD dictionary and DoDSE guidance for SoS (2008)A task, together with the purpose, that clearly indicates the action to be taken and the reason therefore.Defines a mission as a finality that the SoS must achieve by collaborating constituent systems (CS).
 [17]MMF (The U.S. Army Research Laboratory)A mission comprises several operations to be carried out, and each operation breakdown into a number of tasks that must be accomplished.A mission comprises several operations to be carried out, and each operation breakdowns into a number of tasks that must be accomplished.
 [18]MMF (The U.S. Army Research Laboratory)A mission comprises several operations to be carried out, and each operation breakdown into a number of tasks that must be accomplished.Mission describe sets of particular actions (course of actions) to be carried out without giving specification on how they should be carried out.
 [20]DoDAFThe task together with the purpose that clearly indicates the action to be taken and the reason; a duty assigned to an individual or unit.The mission is the comprehensive expression of tasks in the level of SoS. The mission is accomplished by some constituent systems together, but it is not a simple sum of tasks accomplished by these constituent systems.
 [24]DoDMEG (2020)A set of objectives and goals to be achieved in a specific operational environment.A mission is accomplished through steps described as mission threads; these correspond to specific functions achievable through CS capabilities.
Table 8. Structural, behavioral, and knowledge-centric aspects of UMO’s high-level abstract concepts.
Table 8. Structural, behavioral, and knowledge-centric aspects of UMO’s high-level abstract concepts.
UMO ConceptsMetamodel ViewKnowledge-Centric View Elements
MissionStructuralMission-centric design and modeling, specification includes measurable elements, applies to specific context, and decomposition retains core characteristics.
GoalStructuralSpecificity, measurability, achievability, relevance, time-boundedness, criteria for prioritization, alignment with mission, and decomposition.
SystemStructuralBoundaries, components, organization, and criteria for identification and categorization.
StakeholderStructuralRoles and responsibilities, criteria for identification and categorization, interest, power, and relationship between each other.
TaskBehavioralA continuous process (not a discrete event), preconditions, post-conditions, duration, resources, decomposition, relationships with each other, allocation, and scheduling.
ConditionBehavioralType, severity, impact, evidence for verification, and factors that exacerbate or reduce including time of occurrence
EnvironmentStructuralPhysical, social, and organizational factors to identify and measure.
OperationBehavioralLevel of decomposition, sequencing, resource allocation, operation time, and assignment of responsibility.
MeasurementBehavioralCriteria for measure selection, units of measurement, what aspect to measure, measure context, and data for measurement.
Constituent systemStructuralBoundaries, organization, criteria for identification and categorization, capabilities, level of autonomy, dependencies, and belongingness.
System of systemsStructuralBoundaries, components, organization, criteria for identification and categorization, factors for interoperability, level of autonomy of the constituent systems, evolutionary development features, and emergent behaviors.
ConstellationStructuralStability (fixed/dynamic), capabilities, compositions, configuration, evolution, and adaptation rules.
Table 9. Ontology concept coverage based on semantic similarity of mission-related concepts.
Table 9. Ontology concept coverage based on semantic similarity of mission-related concepts.
Primary StudyStudy DomainDMO Coverage
Same LabelWu–Palmer Score > 0.7
 [22]Cybersecurity100%0.0%
 [17]ISR75%12%
 [29]Autonomous planner25%0.0%
 [23]Aerospace20%26%
 [18,19]Military80%20%
 [20]SoS engineering (domain general)50%14%
 [30]Aerospace40%20%
 [24]SoS engineering (domain general)80%0.0%
 [31]Sensor network50%16%
 [16]Modeling language (domain general)30%23%
 [14]SoS engineering (domain general)31%12%
 [21]Aerospace75%0.0%
 [15]SoS engineering (domain general)42%14%
MEG-based ontologyMission engineering54%25%
Table 10. Major UMO concepts mapped to DoDAF viewpoints and UAF profile stereotypes.
Table 10. Major UMO concepts mapped to DoDAF viewpoints and UAF profile stereotypes.
UMO ConceptsDoDAF ViewpointsUAFP StereotypesRemark
MissionOV-1:High Level Operational ConceptActualEnterprisePhaseDoDAF:Operational Viewpoint
GoalCV-1:Vision, PVEnterpriseGoalDoDAF:Project Viewpoint, Capability Viewpoint
OperationOV-6a:Operational Rules, SV-6:Systems Resource FlowOperationalAgentDoDAF:System Viewpoint
TaskOV-5b:Operational Activity Model, SvcV-4:Services Functionality DescriptionEnduringTask
RoleNot specifically representedOperationalRole, ServiceSpecificationRole, ResourceRoleUAF:Usage of a OperationalPerformer, UMO:specification of responsible actor to carry out task
CapabilityCV, PV, SV, SvcVCapability, CapabilityForTaskProject View
ResourceCV, DIV, OV, PV, StdVNaturalResource, PhysicalResourceDoDAF:Data and Information Viewpoint, Standard Viewpoint
Constituent SystemPerformerActualOrganization
System of SystemsPerformerSystem, EnterprisePhase
ConstellationNot specifically representedCapabilityConfigurationUMO:a set of constituent systems dynamically configured, and readily exchange information to realize capability
EnvironmentOV-1: High Level Operational ConceptActualEnvironment
ConditionCV-1: Vision, CV-3: Capability PhasingActualCondition
MeasurementSvcV, SVMeasurment, MeasurmentSet, MeasurableElement
StakeholderNot specifically representedStakeholder
SystemPerformerSystem
PlatformSvcV-1, SV-1SystemsResource
TimeCV-3:Capability PhasingActualState
ActionOV-6b:State Transition, SvcV-10b Services State Transition, SV-10b: Systems State TransitionFunction, FunctionAction
IntentOV-1:High Level Operational ConceptNot specifically representedUMO:suggests a rationale or explanation behind the action for the specific task
Disclaimer/Publisher’s Note: The statements, opinions and data contained in all publications are solely those of the individual author(s) and contributor(s) and not of MDPI and/or the editor(s). MDPI and/or the editor(s) disclaim responsibility for any injury to people or property resulting from any ideas, methods, instructions or products referred to in the content.

Share and Cite

MDPI and ACS Style

Belay, Z.M.; Axelsson, J. A Unified Mission Ontology Based on Systematic Integration of Interdisciplinary Concepts. Systems 2024, 12, 567. https://doi.org/10.3390/systems12120567

AMA Style

Belay ZM, Axelsson J. A Unified Mission Ontology Based on Systematic Integration of Interdisciplinary Concepts. Systems. 2024; 12(12):567. https://doi.org/10.3390/systems12120567

Chicago/Turabian Style

Belay, Zelalem Mihret, and Jakob Axelsson. 2024. "A Unified Mission Ontology Based on Systematic Integration of Interdisciplinary Concepts" Systems 12, no. 12: 567. https://doi.org/10.3390/systems12120567

APA Style

Belay, Z. M., & Axelsson, J. (2024). A Unified Mission Ontology Based on Systematic Integration of Interdisciplinary Concepts. Systems, 12(12), 567. https://doi.org/10.3390/systems12120567

Note that from the first issue of 2016, this journal uses article numbers instead of page numbers. See further details here.

Article Metrics

Back to TopTop