Trajectory Prediction and Decision Optimization for UAV-Assisted VEC Networks: An Integrated LSTM-TD3 Framework
Abstract
1. Introduction
- A novel vehicle trajectory prediction network based on an LSTM attention mechanism is designed, which accurately forecasts the future positions and task requirements of vehicles. This provides a predictive decision-making foundation for resource optimization, effectively addressing the decision-making lag issue that traditional methods face in highly dynamic environments.
- State smoothing and data augmentation techniques are proposed to effectively mitigate the impact of environmental state fluctuations on learning stability, thereby enhancing the model’s robustness against noise and uncertainty.
- An innovative mechanism is developed to integrate prediction results into the optimization decision-making process, enabling the system to adjust current decisions based on predicted future states and achieve truly proactive resource optimization.
2. Related Work
2.1. Vehicular Edge Computing and UAV-Assisted Systems
2.2. Application of Deep Reinforcement Learning in Resource Optimization
2.3. Sequence Prediction and Trajectory Prediction Technologies
3. System Model
3.1. Network Architecture
3.2. Communication Model
3.3. Computing Model
- Local Computation: For the local computation proportion of task , local service delay includes queue waiting time and computation time:whereIn accordance with the commonly adopted power consumption model , where is the effective capacitance coefficient related to the processor chip architecture and is typically set to 3, the local computation energy consumption of vehicle n at time slot t is
- Computational Offloading: If , then the portion of task will be offloaded to edge node m. The offloading service delay is the sum of transmission time, queue waiting time, and computation time:whereSince the data volume of computation results returned by edge nodes is typically much smaller than that of the original task data, we ignore the result return time. Correspondingly, the offloading energy consumption of vehicle n is mainly transmission energy consumption:
3.4. UAV Energy Consumption Model
- UAV Computation Energy Consumption: Similarly to the vehicle computing energy consumption model, the computing energy consumption of UAV in time slot t is
- Propulsion Energy Consumption: According to the study [41], the flight energy consumption of rotary-wing UAVs is related to their flight speed, expressed as follows:where represents UAV speed, and are the blade profile power and induced power in hovering state, respectively, is rotor blade tip speed, is average rotor-induced speed in hovering state, is the fuselage drag ratio, is air density, is rotor solidity, and is rotor disc area. When the UAV hovers (i.e., flight speed is 0), the hovering energy consumption is .
3.5. AoI Model
3.6. Total Cost Function
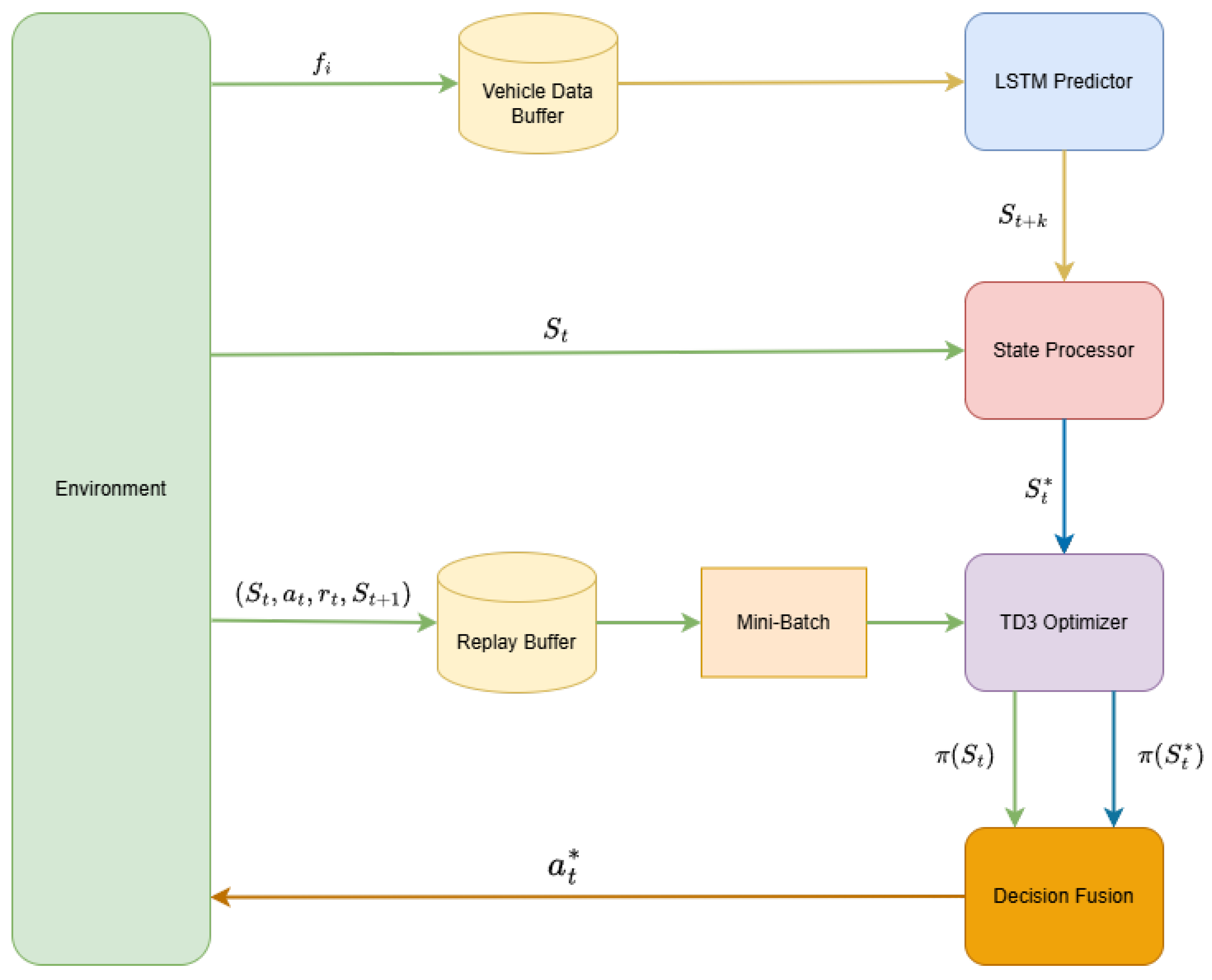
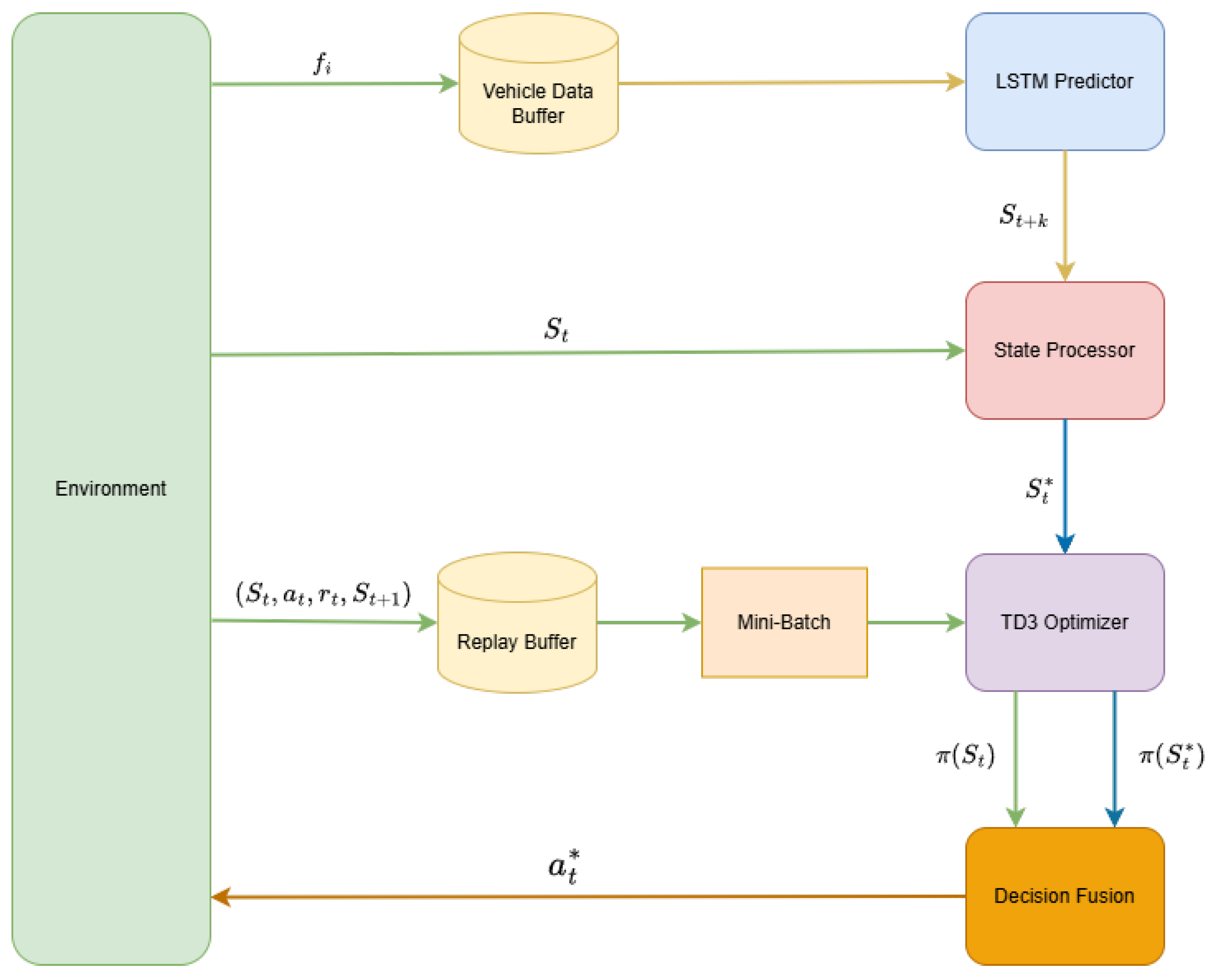
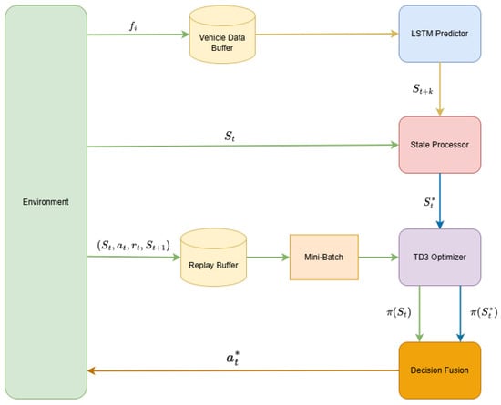
4. LSTM Prediction-Based TD3 Computing Offloading Optimization Framework
4.1. MDP Formulation
4.1.1. State Space S
- is the set of position coordinates of all vehicles and UAVs at time slot t. The heights of vehicles and UAVs remain unchanged, so only their horizontal coordinates need to be considered. The vector dimension is .
- represents the task information of all vehicles at time slot t, including the current task size of each vehicle and the maximum tolerable delay in completing the task. The vector dimension is .
- represents the task generation interval of all vehicles at time slot t, reflecting the time since each vehicle last generated a task. The vector dimension is N.
- represents the queue backlog status at time slot t, including the local queues, RSU queues, and UAV queues of all vehicles. The vector dimension is .
- describes the channel state information at time slot t, including the channel gain between the vehicle and the UAV and RSU. The vector dimension is .
- represents the remaining energy of the UAV at time slot t. Its update follows
4.1.2. Action Space A
- UAV trajectory : As mentioned earlier, the trajectory control of the UAV is determined by the speed and heading angle, i.e., .
- User Association : The user-related variables required for calculation in the system model are discrete variables and cannot be directly output from the action space. Therefore, we designed a mapping method that outputs continuous variables in the action space and maps them to through Equation (32).Here, the indicator function takes the value of 1 when the condition is met; otherwise it is 0. The introduction of the transition variable not only ensures the continuity of the action space of the deep reinforcement learning algorithm, but also satisfies the constraint that each vehicle can only be associated with one EN in a single time slot. Specifically, the following hold:
- When falls within the interval , it means that the vehicle chooses to perform the computing task locally, and all values of , are 0;
- When is in the interval , it means that the vehicle decides to offload the task to the RSU m on its road for processing, corresponding to and ;
- When is in the interval , it means that the vehicle chooses to offload the task to the UAV for processing, and the corresponding and .
- Task Offloading Decision : To reduce the dimension of the action space, the task offloading decision is mapped and coupled with the user association decision. Given that the offloading allocation variable is divided into three intervals, by constructing the mapping relationship , the offloading ratio can be continuously taken in the interval [0,1]. We defineTherefore, the action space only contains the trajectory control variables of the UAV and the user-related variables used to determine the unloading destination and unloading ratio, which are expressed as
4.1.3. Reward Function R
4.2. LSTM-TD3
4.2.1. Vehicle Trajectory Predictor
4.2.2. State Processor
4.2.3. TD3 Optimizer
4.2.4. Decision Fusion
4.2.5. Framework Process
| Algorithm 1: LSTM prediction-based TD3 computation offloading optimization |
![]() |
5. Experiments
5.1. Simulation Parameter Settings
5.2. System Convergence
5.3. Performance Evaluation
- TD3: Standard TD3 algorithm without prediction mechanism, making decisions based only on the current observation state.
- DDPG: Deterministic Policy Gradient algorithm using a single critic network.
- LE (Local Execution): All tasks are performed locally.
- FO (Full Offloading): All tasks are completely offloaded to the RSU for execution.
- RO (Random Offloading): Computation tasks are randomly selected and executed locally, offloaded to RSUs or UAVs.
6. Conclusions
Author Contributions
Funding
Institutional Review Board Statement
Informed Consent Statement
Data Availability Statement
Conflicts of Interest
References
- Alalwany, E.; Mahgoub, I. Security and trust management in the internet of vehicles (IoV): Challenges and machine learning solutions. Sensors 2024, 24, 368. [Google Scholar] [CrossRef]
- Dong, S.; Tang, J.; Abbas, K.; Hou, R.; Kamruzzaman, J.; Rutkowski, L.; Buyya, R. Task offloading strategies for mobile edge computing: A survey. Comput. Netw. 2024, 254, 110791. [Google Scholar] [CrossRef]
- Fan, W.; Zhang, Y.; Zhou, G.; Liu, Y. Deep reinforcement learning-based task offloading for vehicular edge computing with flexible RSU-RSU cooperation. IEEE Trans. Intell. Transp. Syst. 2024, 25, 7712–7725. [Google Scholar] [CrossRef]
- Ahmed, M.; Raza, S.; Soofi, A.A.; Khan, F.; Khan, W.U.; Xu, F.; Chatzinotas, S.; Dobre, O.A.; Han, Z. A survey on reconfigurable intelligent surfaces assisted multi-access edge computing networks: State of the art and future challenges. Comput. Sci. Rev. 2024, 54, 100668. [Google Scholar] [CrossRef]
- Sun, W.; Wang, P.; Xu, N.; Wang, G.; Zhang, Y. Dynamic Digital Twin and Distributed Incentives for Resource Allocation in Aerial-Assisted Internet of Vehicles. IEEE Internet Things J. 2022, 9, 5839–5852. [Google Scholar] [CrossRef]
- Yu, J.; Wu, J.; Jiang, H. Spatio-Temporal Trajectory Design for UAVs: Enhancing URLLC and LoS Transmission in Communications. IEEE Wirel. Commun. Lett. 2024, 13, 2417–2421. [Google Scholar] [CrossRef]
- Javed, S.; Hassan, A.; Ahmad, R.; Ahmed, W.; Ahmed, R.; Saadat, A.; Guizani, M. State-of-the-art and future research challenges in uav swarms. IEEE Internet Things J. 2024, 11, 19023–19045. [Google Scholar] [CrossRef]
- Li, C.; Zhang, Y.; Yu, L.; Yang, M. Efficient Vehicle Selection and Resource Allocation for Knowledge Distillation-Based Federated Learning in UAV-Assisted VEC. IEEE Trans. Intell. Transp. Syst. 2025, 26, 6321–6331. [Google Scholar] [CrossRef]
- Jin, H.; Jin, X.; Zhou, Y.; Guo, P.; Ren, J.; Yao, J.; Zhang, S. A survey of energy efficient methods for UAV communication. Veh. Commun. 2023, 41, 100594. [Google Scholar] [CrossRef]
- Yi, M.; Lee, V.C.; Yang, P.; Li, P.; Zhang, Y.; Wei, W.; Gao, H. The Distributed Intelligent Collaboration to UAV-Assisted VEC: Joint Position Optimization and Task Scheduling. IEEE Internet Things J. 2025, 12, 21473–21487. [Google Scholar] [CrossRef]
- Wu, Q.; Cui, M.; Zhang, G.; Wang, F.; Wu, Q.; Chu, X. Latency Minimization for UAV-Enabled URLLC-Based Mobile Edge Computing Systems. IEEE Trans. Wirel. Commun. 2024, 23, 3298–3311. [Google Scholar] [CrossRef]
- Zhan, C.; Lai, H. Energy Minimization in Internet-of-Things System Based on Rotary-Wing UAV. IEEE Wirel. Commun. Lett. 2019, 8, 1341–1344. [Google Scholar] [CrossRef]
- Zhang, K.; Gui, X.; Ren, D.; Li, D. Energy–Latency Tradeoff for Computation Offloading in UAV-Assisted Multiaccess Edge Computing System. IEEE Internet Things J. 2021, 8, 6709–6719. [Google Scholar] [CrossRef]
- Pervez, F.; Sultana, A.; Yang, C.; Zhao, L. Energy and Latency Efficient Joint Communication and Computation Optimization in a Multi-UAV-Assisted MEC Network. IEEE Trans. Wirel. Commun. 2024, 23, 1728–1741. [Google Scholar] [CrossRef]
- Yang, Y.; Song, T.; Yang, J.; Xu, H.; Xing, S. Joint Energy and AoI Optimization in UAV-Assisted MEC-WET Systems. IEEE Sens. J. 2024, 24, 15110–15124. [Google Scholar] [CrossRef]
- Yan, J.; Zhao, X.; Li, Z. Deep-Reinforcement-Learning-Based Computation Offloading in UAV-Assisted Vehicular Edge Computing Networks. IEEE Internet Things J. 2024, 11, 19882–19897. [Google Scholar] [CrossRef]
- Liu, L.; Chen, C.; Pei, Q.; Maharjan, S.; Zhang, Y. Vehicular edge computing and networking: A survey. Mob. Netw. Appl. 2021, 26, 1145–1168. [Google Scholar] [CrossRef]
- Wang, M.; Yi, H.; Jiang, F.; Lin, L.; Gao, M. Review on offloading of vehicle edge computing. J. Artif. Intell. Technol. 2022, 2, 132–143. [Google Scholar] [CrossRef]
- Liu, K.; Xu, X.; Chen, M.; Liu, B.; Wu, L.; Lee, V.C.S. A Hierarchical Architecture for the Future Internet of Vehicles. IEEE Commun. Mag. 2019, 57, 41–47. [Google Scholar] [CrossRef]
- Huang, X.; He, L.; Chen, X.; Wang, L.; Li, F. Revenue and Energy Efficiency-Driven Delay-Constrained Computing Task Offloading and Resource Allocation in a Vehicular Edge Computing Network: A Deep Reinforcement Learning Approach. IEEE Internet Things J. 2022, 9, 8852–8868. [Google Scholar] [CrossRef]
- Abrar, M.; Ajmal, U.; Almohaimeed, Z.M.; Gui, X.; Akram, R.; Masroor, R. Energy Efficient UAV-Enabled Mobile Edge Computing for IoT Devices: A Review. IEEE Access 2021, 9, 127779–127798. [Google Scholar] [CrossRef]
- Huda, S.A.; Moh, S. Survey on computation offloading in UAV-Enabled mobile edge computing. J. Netw. Comput. Appl. 2022, 201, 103341. [Google Scholar] [CrossRef]
- Wang, C.; Yao, T.; Fan, T.; Peng, S.; Xu, C.; Yu, S. Modeling on Resource Allocation for Age-Sensitive Mobile-Edge Computing Using Federated Multiagent Reinforcement Learning. IEEE Internet Things J. 2024, 11, 3121–3131. [Google Scholar] [CrossRef]
- Wu, W.; Yang, P.; Zhang, W.; Zhou, C.; Shen, X. Accuracy-Guaranteed Collaborative DNN Inference in Industrial IoT via Deep Reinforcement Learning. IEEE Trans. Ind. Inform. 2021, 17, 4988–4998. [Google Scholar] [CrossRef]
- Aizaz Ul Haq, S.; Imran, M.; Shah, N.; Muntean, G.M. SDN-Based Edge Computing in Vehicular Communication Networks: A Survey of Existing Approaches. IEEE Access 2025, 13, 74252–74287. [Google Scholar] [CrossRef]
- Wang, K.; Yin, H.; Quan, W.; Min, G. Enabling Collaborative Edge Computing for Software Defined Vehicular Networks. IEEE Netw. 2018, 32, 112–117. [Google Scholar] [CrossRef]
- Luo, G.; Zhou, H.; Cheng, N.; Yuan, Q.; Li, J.; Yang, F.; Shen, X. Software-Defined Cooperative Data Sharing in Edge Computing Assisted 5G-VANET. IEEE Trans. Mob. Comput. 2021, 20, 1212–1229. [Google Scholar] [CrossRef]
- Ullah, I.; Lim, H.K.; Seok, Y.J.; Han, Y.H. Optimizing task offloading and resource allocation in edge-cloud networks: A DRL approach. J. Cloud Comput. 2023, 12, 112. [Google Scholar] [CrossRef]
- Hao, H.; Xu, C.; Zhang, W.; Yang, S.; Muntean, G.M. Task-Driven Priority-Aware Computation Offloading Using Deep Reinforcement Learning. IEEE Trans. Wirel. Commun. 2025; early eccess. [Google Scholar] [CrossRef]
- Li, B.; Yang, R.; Liu, L.; Wang, J.; Zhang, N.; Dong, M. Robust Computation Offloading and Trajectory Optimization for Multi-UAV-Assisted MEC: A Multiagent DRL Approach. IEEE Internet Things J. 2024, 11, 4775–4786. [Google Scholar] [CrossRef]
- Hao, H.; Xu, C.; Zhang, W.; Yang, S.; Muntean, G.M. Joint Task Offloading, Resource Allocation, and Trajectory Design for Multi-UAV Cooperative Edge Computing With Task Priority. IEEE Trans. Mob. Comput. 2024, 23, 8649–8663. [Google Scholar] [CrossRef]
- Al-Selwi, S.M.; Hassan, M.F.; Abdulkadir, S.J.; Muneer, A.; Sumiea, E.H.; Alqushaibi, A.; Ragab, M.G. RNN-LSTM: From applications to modeling techniques and beyond—Systematic review. J. King Saud Univ.-Comput. Inf. Sci. 2024, 36, 102068. [Google Scholar] [CrossRef]
- Yu, Y.; Si, X.; Hu, C.; Zhang, J. A review of recurrent neural networks: LSTM cells and network architectures. Neural Comput. 2019, 31, 1235–1270. [Google Scholar] [CrossRef]
- Liu, C.; Xiao, Z.; Long, W.; Li, T.; Jiang, H.; Li, K. Vehicle trajectory data processing, analytics, and applications: A survey. ACM Comput. Surv. 2025, 57, 1–36. [Google Scholar] [CrossRef]
- Altché, F.; de La Fortelle, A. An LSTM network for highway trajectory prediction. In Proceedings of the 2017 IEEE 20th International Conference on Intelligent Transportation Systems (ITSC), Yokohama, Japan, 16–19 October2017; pp. 353–359. [Google Scholar]
- Messaoud, K.; Yahiaoui, I.; Verroust-Blondet, A.; Nashashibi, F. Attention based vehicle trajectory prediction. IEEE Trans. Intell. Veh. 2020, 6, 175–185. [Google Scholar] [CrossRef]
- Tu, Y.; Chen, H.; Yan, L.; Zhou, X. Task offloading based on LSTM prediction and deep reinforcement learning for efficient edge computing in IoT. Future Internet 2022, 14, 30. [Google Scholar] [CrossRef]
- Behera, S.R.; Panigrahi, N.; Bhoi, S.K.; Sahoo, K.S.; Jhanjhi, N.; Ghoniem, R.M. Time series-based edge resource prediction and parallel optimal task allocation in mobile edge computing environment. Processes 2023, 11, 1017. [Google Scholar] [CrossRef]
- Al-Hourani, A.; Kandeepan, S.; Lardner, S. Optimal LAP altitude for maximum coverage. IEEE Wirel. Commun. Lett. 2014, 3, 569–572. [Google Scholar] [CrossRef]
- Wang, L.; Wang, K.; Pan, C.; Xu, W.; Aslam, N.; Nallanathan, A. Deep Reinforcement Learning Based Dynamic Trajectory Control for UAV-Assisted Mobile Edge Computing. IEEE Trans. Mob. Comput. 2022, 21, 3536–3550. [Google Scholar] [CrossRef]
- Zeng, Y.; Xu, J.; Zhang, R. Energy Minimization for Wireless Communication With Rotary-Wing UAV. IEEE Trans. Wirel. Commun. 2019, 18, 2329–2345. [Google Scholar] [CrossRef]
- Amodu, O.A.; Jarray, C.; Azlina Raja Mahmood, R.; Althumali, H.; Ali Bukar, U.; Nordin, R.; Abdullah, N.F.; Cong Luong, N. Deep Reinforcement Learning for AoI Minimization in UAV-Aided Data Collection for WSN and IoT Applications: A Survey. IEEE Access 2024, 12, 108000–108040. [Google Scholar] [CrossRef]
- Yates, R.D.; Sun, Y.; Brown, D.R.; Kaul, S.K.; Modiano, E.; Ulukus, S. Age of Information: An Introduction and Survey. IEEE J. Sel. Areas Commun. 2021, 39, 1183–1210. [Google Scholar] [CrossRef]
- Sutton, R.S.; Barto, A.G. Reinforcement learning: An introduction. IEEE Trans. Neural Netw. 1998, 9, 1054. [Google Scholar] [CrossRef]













| Parameters | Value |
|---|---|
| Discount factor, | 0.999 |
| Learning rate of LSTM predictor, | 0.001 |
| Learning rate of actor network, | 0.005 |
| Learning rate of critic network, | 0.005 |
| Updated rate of target network, | 0.005 |
| Mini-batch size, | 32 |
| Delay update frequency of actor networks, d | 2 |
| Variance of explore noise, policy noise, | 0.1 |
| Parameters | Description | Value |
|---|---|---|
| f | Carrier frequency | 2100 MHz |
| C | Speed of light | |
| A2G channel coefficient | 12, 0.5 | |
| Rayleigh fading coefficient | 0.707 | |
| Additional path loss | 1, 20 | |
| Total uplink bandwidth | 20, 50 MHz | |
| Transmission power of vehicles | 10 mW | |
| AWGN power spectral density | −174 dBm/Hz | |
| Data size | [512, 1024] KB | |
| Number of CPU cycles | 1000 cycles/bit | |
| Maximum tolerant latency of task | 0.5 s | |
| Computation capacity | 1, 3, 8 GHz | |
| Computation energy efficiency coefficient | ||
| Blade profile power and induced power in hovering status | 79.8563, 88.6279 w | |
| Tip speed of rotor blade | 120 m/s | |
| Mean rotor-induced velocity in hovering status | 4.03 m/s | |
| Fuselage drag ratio, air density | ||
| Rotor solidity, rotor disc area | ||
| UAV maximum flight speed | 30 m/s | |
| Initial UAV energy | 2000 J | |
| Rental unit price | , /cycles |
Disclaimer/Publisher’s Note: The statements, opinions and data contained in all publications are solely those of the individual author(s) and contributor(s) and not of MDPI and/or the editor(s). MDPI and/or the editor(s) disclaim responsibility for any injury to people or property resulting from any ideas, methods, instructions or products referred to in the content. |
© 2025 by the authors. Licensee MDPI, Basel, Switzerland. This article is an open access article distributed under the terms and conditions of the Creative Commons Attribution (CC BY) license (https://creativecommons.org/licenses/by/4.0/).
Share and Cite
Xie, J.; Hao, H. Trajectory Prediction and Decision Optimization for UAV-Assisted VEC Networks: An Integrated LSTM-TD3 Framework. Information 2025, 16, 646. https://doi.org/10.3390/info16080646
Xie J, Hao H. Trajectory Prediction and Decision Optimization for UAV-Assisted VEC Networks: An Integrated LSTM-TD3 Framework. Information. 2025; 16(8):646. https://doi.org/10.3390/info16080646
Chicago/Turabian StyleXie, Jiahao, and Hao Hao. 2025. "Trajectory Prediction and Decision Optimization for UAV-Assisted VEC Networks: An Integrated LSTM-TD3 Framework" Information 16, no. 8: 646. https://doi.org/10.3390/info16080646
APA StyleXie, J., & Hao, H. (2025). Trajectory Prediction and Decision Optimization for UAV-Assisted VEC Networks: An Integrated LSTM-TD3 Framework. Information, 16(8), 646. https://doi.org/10.3390/info16080646


