Next Article in Journal
Improving CS1 Programming Learning with Visual Execution Environments
Previous Article in Journal
Thematic Analysis of Big Data in Financial Institutions Using NLP Techniques with a Cloud Computing Perspective: A Systematic Literature Review
 
 
Font Type:
Arial Georgia Verdana
Font Size:
Aa Aa Aa
Line Spacing:
Column Width:
Background:
Article

A Conceptual Design of an AI-Enabled Decision Support System for Analysing Donor Behaviour in Nonprofit Organisations

1
Department of Information Systems, Umm Al-Qura University, Makkah 21955, Saudi Arabia
2
UTS Business School, University of Technology Sydney, Sydney 2007, Australia
3
Muma College of Business, University of South Florida Sarasota-Manatee, Sarasota, FL 34243, USA
4
Saudi Telecommunication Company, Riyadh 11564, Saudi Arabia
5
Centre for Sustainable AI, Sydney 2000, Australia
6
Department of Finance, Commonwealth Bank Health Society, Sydney 2000, Australia
7
Australian Artificial Intelligence Institute, School of Computer Science, University of Technology Sydney, Sydney 2007, Australia
*
Author to whom correspondence should be addressed.
Information 2023, 14(10), 578; https://doi.org/10.3390/info14100578
Submission received: 23 August 2023 / Revised: 21 September 2023 / Accepted: 22 September 2023 / Published: 20 October 2023
(This article belongs to the Section Information Systems)

Abstract

Analysing and understanding donor behaviour in nonprofit organisations (NPOs) is challenging due to the lack of human and technical resources. Machine learning (ML) techniques can analyse and understand donor behaviour at a certain level; however, it remains to be seen how to build and design an artificial-intelligence-enabled decision-support system (AI-enabled DSS) to analyse donor behaviour. Thus, this paper proposes an AI-enabled DSS conceptual design to analyse donor behaviour in NPOs. A conceptual design is created following a design science research approach to evaluate an AI-enabled DSS’s initial DPs and features to analyse donor behaviour in NPOs. The evaluation process of the conceptual design applied formative assessment by conducting interviews with stakeholders from NPOs. The interviews were conducted using the Appreciative Inquiry framework to facilitate the process of interviews. The evaluation of the conceptual design results led to the recommendation for efficiency, effectiveness, flexibility, and usability in the requirements of the AI-enabled DSS. This research contributes to the design knowledge base of AI-enabled DSSs for analysing donor behaviour in NPOs. Future research will combine theoretical components to introduce a practical AI-enabled DSS for analysing donor behaviour in NPOs. This research is limited to such an analysis of donors who donate money or volunteer time for NPOs.

1. Introduction

NPOs, not-for-profit organisations, are private, independent, and self-governing organisations that set their policies and objectives [1]. These organisations include museums, educational institutions, research facilities, human services, medical facilities, human rights groups, religious institutions, and foundations. The objectives of NPOs include personal actions in addition to the principles and motives that inspire individuals to be involved in charitable giving, philanthropy, volunteering, and other activities that advance society, the environment, and cultural heritage [1]. The funding sources for NPOs vary; nearly 50% of income is self-generated in Australia, 33.5% is the government’s contribution, and only 9.5% is represented by gifts, giving, and public donations [2]. NPOs can significantly impact society by enlisting volunteers and donors to offer their time and money, as well as by developing dependable relationships with clients. However, many NPOs experience financial difficulties due to decreased investment returns, constrained corporate budgets, and a decline in income from charitable trusts and foundations, significant contributors, and community contributions [3]. At the same time, employees at NPOs spend more time maintaining relationships with partners and donors to deal with uncertainty [3]. Moreover, NPOs spend more time on marketing to raise donors’ awareness of any difficulties or challenges [3].
Donors support the goals of NPOs by giving money, gifts, volunteering time, and previous experiences. Private donations are significant in funding NPOs in the USA, which annually contribute to more than 10% of the Gross Domestic Product [4]. Dietz and Keller [5] reported that individuals donate to NPOs because of their deep passion or beliefs about NPOs’ needs, attracting around USD 260 billion in 2014 in the USA. The factors impacting peoples’ intentions towards donating include income, educational level, and previous giving history [4]. Today’s NPOs focus on gaining donations by knowing donor behaviour, which requires them to interact with their donors [6] authentically. One of the essential behaviours of donors is to return or intend to donate for a second time. Only 19% of donors donate for the second time, which is a major concern for NPOs [6]. However, Sargeant and Jay [7] mentioned that appropriate mapping with donors to corresponding charities and improving communications with them are critical for NPOs.
According to a study conducted by Dietz and Keller [5], donors are divided into three categories: giving (money, donation of goods and services, purchases made, and so forth); doing (volunteering, attending events, serving in a leadership role, and so on); and communicating (spreading the word, advocating, following on social media, and staying informed). It has been found that donors who donate money and time live in well-established, familiar settings (they are older, married, and have children) and have solid financial backgrounds (higher incomes, receiving gifts, and inheriting) [8]. Moreover, communication is an interaction in two ways (between donors, volunteers and NPOs) [5]. Therefore, to narrow this study’s scope, we classified donors (who give money) and volunteers (who do activities) under donor behaviour to build a predictive and descriptive analysis that helps NPOs make better decisions.
Understanding the many factors influencing donor behaviour requires understanding how frequently donors donate and volunteer [9]. Such understanding and analysis of donor behaviour can assist NPOs in increasing marketing and fundraising efficiency [10]. Donor behaviour include donor intentions to donate either time or money, donor frequency (returning), donor engagement, donor communications, and volunteering engagement [5,8]. This donor behaviour can be understood better by NPOs using technologies, data science, AI, and ML [11]. AI is found to be applicable to many fields to reduce dependable products and improve standards [12]. Moreover, ML techniques provide a better understanding of donors for the NPOs, which can improve the chances of increasing interactions with and financial support from them [13].
Analysing donor behaviour would enhance decision making, potentially providing high values to NPOs. Given this context, it is critical to understand the fundamentals of donors [9]. NPOs can increase their current financial support and interact with outgoing donors for potential opportunities for repeat donation activities by analysing their behaviours using ML techniques [13]. However, NPOs face significant challenges, such as a need for more technical skills [14] and financial resources [15] for applying data analytics. Most importantly, managers can use data to gain valuable insights into the organsation’s strengths and weaknesses, allowing them to make informed decisions [16].
DSS became a common interest for many researchers from the year 1970 in various fields such as information science, math, economics, etc. [17]. Decision Support is a main component of Information Systems (IS) research that is involved in improving and managing the decision-making process [18]. The decision-making process is commonly defined as comprising three separate stages: (1) the processing of information references, (2) the evaluation of potential courses of action, and (3) the commitment to action [19]. DSS is not based on combining all the ongoing alternatives but on choosing the right one based on priorities and goals [17]. Thus, the process of DSS includes several options and stages as shown in Figure 1.
The DSS process comprises multiple stages, as elucidated by Zeebaree and Aqel [17]. Stage 1 focuses on identifying problems, offering a comprehensive overview of the current issue, defining the desired state, and assessing the specifications needed to achieve objectives. Stage 2, often deemed the intelligent phase, involves the creation of alternative solutions. Stages 3 and 4 encompass model development and analysis, where models are fashioned to evaluate the effectiveness of these alternatives. In Stage 5, the emphasis shifts to selecting choices, a process reliant on the models developed earlier. Finally, Stage 6 involves implementing the chosen decision and its delivery to managers to fulfill their specific requirements, completing the DSS journey.
It is argued by Zeebaree and Aqel [17] that DSSs is a method that aims to fix organisational challenges in order to minimise confusion and improve decision-making. For this endeavour, the use of information technology and related DSSs are considered necessary [20].
Creating a DSS for managing NPO activities is essential [21]. The DSS system aids in the resolution of organisational problems in order to reduce uncertainty and improve decision-making [17]. Nevertheless, the literature shows no attempts have been made to designing an AI-enabled DSS for analysing donor behaviour. Designing a DSS based on ML techniques is believed to be complex and requires self-learning and user interactions [22].
Given our focus on donors giving and doing, this research aims to create a conceptual design of artefact (AI-enabled DSS) to analyse donor behaviours in NPOs. By extending the research process framework [23], the conceptual design provides general answers to meet all user and consumer needs [24]. Consequently, the conceptual design was evaluated and modified based on experts’ interviews. The evaluation results recommend that the AI-enabled DSS to analyse donor behaviour should be usable for NPOs’ decision-making. This research will further develop a design theory for an artefact (the AI-enabled DSS) that will use ML techniques to analyse donor behaviour. This artefact is intended to assist NPOs’ managers in making better decisions on future marketing, fundraising, and other NPOs’ missions. The design theory will explain the artefact’s functions, attributes, and features [25]. The design theory also provides how the AI-enabled DSS is designed and constructed for future implications.
This paper is organised as follows: Section 2, which contains a theoretical background of DSSs, donor behaviour, and reviewing the literature on DSS in NPOs. Following that is Section 3, which covers an introduction to the design science approach, the research process model, the demonstration of the conceptual design, the evaluation of the conceptual design, and the data analysis. Section 4 presents the evaluation results of the conceptual design and the next steps and expected results in Section 5, followed by the research limitations in Section 6.

2. Theoretical Background

2.1. Decision Support Systems

Over the last few decades, many researchers are interested in various domains of DSS such as information systems (IS), mathematics, and economics [17]. The key component of IS research that evolved in improving and managing the decision-making process is decision support [18]. DSS is focused on more than just integrating all existing options but rather on selecting the best one based on priorities and objectives [17]. In the context of DSS architecture, one essential component is the database, which is responsible for modifying and processing the data [17]. After the data has been entered into a DSS, the system’s components can be configured such that they process the data, present solutions that will help in problem-solving, and ultimately produce a decision design that will manage the issue [17]. Another component of the DSS is the model management system, which performs practical simulations through various analytical techniques to provide complex, advanced or valuable information. These useful analytics insights are presented on a user interface, a third component of the DSS [26]. However, DSS has evolved from traditional to intelligence-based systems with AI, ML, cloud computing, and networking as the primary drivers [17]. These technologies become necessary to ensure long-term viability, high productivity, and benefits [17]. Knowledge-driven, document-driven, data-driven, and communication-driven DSS are all part of the AI-enabled DSS [27]. Therefore, the AI-enabled DSS has a strong function in adjusting and handling intelligent models in the form of knowledge and presenting them simply on interfaces [17]. The AI-enabled DSS employs AI approaches to assist decision-making, making it "intelligent" [28]. Any DSS based on ML is referred to as intelligent or AI-enabled DSS [29].

2.2. Donor Behaviour

Attitudes, norms, perceived behavioural control, subjective norms, prior actions, and morals are some elements that influence donor willingness to provide money or volunteer time [9]. Some influential determinants of donor behaviour towards contributing [4], included donor education level, gender, age, population, household income, and ethnicity. ML models (Support Vector Regression, Multiple Linear Regression, Artificial Neural Networks) were created using these criteria to predict future philanthropic giving from donors [5] accurately. The findings suggest that educational level, population, and prior donation quantity are all important independent variables. Similarly, Shehu et al. [8] created a multinomial logistic model to see if multi-donation people differ from single donors or non-donors. Shehu et al. [8] applied a variety of predictors to create useful insights into donor behaviour, including geographic, health-related, psychographic, and sociodemographic characteristics. The findings provide helpful information about NPOs’ donor engagement and retentions to donate, as well as donor-recognized profile factors. However, none of the studies mentioned above [4,8,9] attempted to create an AI-enabled DSS for analysing donor behaviour in NPOs. As a result, NPOs lack an AI-enabled DSS for analysing donor behaviour for better decisions making.

2.3. DSS in NPOs

Decision-making is supported by data growth, which provides more opportunities to handle data [30]. Most data from NPOs need to be more structured and easier to decipher hidden information and establish connections [31]. NPOs need to improve in using data analysis, such as a lack of technical skills [14] and financial resources [15]. As a result, if the data is not well-collected and arranged, some NPOs may be unable to draw inferences and insights from it [32]. Managers can use data to get valuable insights into the organisation’s strengths and weaknesses, allowing them to make well-informed decisions [16]. An effective DSS is an interactive software-based tool that helps decision-makers gather key information from various raw data, documents, personal experiences, and business models to identify problems, find solutions, and make decisions.
Most importantly, creating a DSS for controlling the activities of NPOs is critical [21]. There are attempts to predict donor behaviour using ML techniques [4,33]. However, we found a lack of descriptive and predictive analytics literature to understand and predict donor behaviour towards helping, donating, and giving to the NPOs, especially in the context of donating money and volunteering time. A DSS was developed by Barzanti and Giove [34] to rank donors using a fuzzy method to predict the targeted campaign. Although this study is useful for our problem initiation, it is lacking in terms of developing guidelines for designing a DSS. The above studies [5,21,33,34] focus on domain-specific explanations that show the capabilities of some ML techniques to analyse donor behaviour. A summary of each paper’s existing methods used, and their limitations are presented in Table 1.
Despite the importance of adopting DSS in NPOs, there is a need to develop an AI-enabled DSS for analysing donor behaviour. There is a gap in experimental and theoretical studies when it comes to creating an AI-enabled DSS in NPOs to analyse donor behaviour. Designing an AI-enabled DSS is difficult as it requires features like autonomy, self-learning, and user involvement [22,35]. These features set AI-enabled DSSs apart from typical DSSs, as the former need enhancements in relevance and quality [29]. This paper addresses the challenges and research gaps by building a conceptual AI-enabled DSS design based on information driven from theoretical sources and then evaluating it by relying on interviewing stakeholders in NPOs and experts from the field. Further, the evaluation results are intended to capture the required design knowledge of deploying an artefact to analyse donor behaviour based on this design. Most importantly, design science research (DSR) can help NPOs overcome the challenges of designing DSSs, as it involves guidelines to facilitate the design process. [29]. Furthermore, according to Arnott and Pervan [29], researchers are looking for help with planning and implementing their DSR projects.

3. Research Methodology

Design science is the process of designing artefacts and scientific investigations in order to answer a specific problem [36]. Design science develops and assesses IT artefacts that are meant to address specific organisational issues [37]. Constructs made out of software, hardware, systems, or models are called artefacts [37]. The artefact must be innovative, productive, or valuable in resolving a previously unsolved or known issue [37]. The artefact might range from simple instantiations to greater efforts in the context of final design theories in the context of implemented software or algorithms [37].

3.1. Research Process Model

Creating the artefact should involve searching for a solution to a specified problem, drawing on existing theories and body of knowledge [38]. Meanwhile, study’s findings must be effectively communicated to the appropriate audience [37]. The DSR represents an incremental and iterative process [37]. Also, the iterative cycles imply constant reflection and abstraction [39], which are necessary foundations for developing a design theory and artefact. Design theory describes how an artefact should be constructed to achieve the desired initiatives and results [39]. Thus, the DSR process presented in [38] suited our research aims. The research process model developed by [38] provides a useful synthesised general model that builds on other approaches [40].
Furthermore, we find this process model to be consistent with our research aims as shown in Figure 2, which include (1) identification of the problem, (2) definition of the objectives of a solution, (3) design and development, (4) demonstration, (5) evaluation, and (6) communication. Considering the process model of [38], our research process model (1) identified the problem by analysing the literature, (2) found and formed the objectives of a solution, (3) developed a conceptual design, (4) built an artefact as an instantiation of the problem in a further study, (5) evaluated the design of the artefact conceptually and practically, and (6) communicated the problem, the solution, and the usefulness of the solution to researchers and other audiences. Moreover, three iterations are conducted to ensure a variety of evaluation methods and for greater validity of the artefact’s design.

3.1.1. Phase 1: Problem Identification

This phase identifies a research problem and the importance of solving it. While such instantiations have demonstrated ML capabilities in different instances and studies [5,33,41] reported in the literature, there is a lack of prescriptive design knowledge to guide researchers and practitioners in systematically implementing them for DSSs in NPOs for analysing donor behaviour. To expand the awareness of the research problem beyond the literature, two informal interviews were conducted with two experts from NPOs during this phase. During the interviews, we asked the experts to (1) describe the process of donor behaviour analysis, (2) state the challenges they face in designing such a DSS that helps in describing and predicting donor behaviour, and (3) explicate the potential of creating a design theory that guides the process of designing AI-enabled DSS, or any other suggestions. Table 2 summarises these interviews, stating the process of analysing donor behaviour, the challenges faced by some NPOs, and suggestions for creating an artefact that analyses donor behaviour.
All valuable insights were noted from the interviews. For example, experts mentioned that descriptive and predictive analytics assist NPOs in making better decisions to increase efficiency and performance and understanding the factors influencing donations in NPOs. Furthermore, these analytics can be generated and visualised through a DSS. At this stage, the interviews helped identify the problem and increase the awareness of creating a design theory of an artefact to analyse donor behaviour.

3.1.2. Phase 2: Objectives of a Solution

In this phase, the objectives and the requirements of the intended artefact are elicited to determine the main functionalities of the AI-enabled DSS. The initial requirements for creating an artefact are defined based on the meta-requirements of Meth et al. [39] and on the decision theory Silver, Mark S. [41]. Also, the guidelines for developing an artefact are followed as introduced in [37]. The guidelines are intended to help researchers, reviewers, authors, and readers understand what is required for effectual research [37].
A design scientist must understand the artefact’s objectives. The objectives of the artefact can be defined through design requirements. Table 2 introduces the initial design requirements derived from Meth et al. [39]. Existing research in decision support theory typically describes two primary goals of decision makers: ensuring maximum decision quality and reducing effort [25,39]. However, a DSS may offer the user only limited selections of strategies [41], which requires that designers of a DSS ensure minimising the restrictions [44]. The degree to which the DSS pre-selects decision techniques and, as a result, only provides decision makers with a limited variety of strategies—which may not include their preferred ones—is known as system restrictiveness [44]. Ultimately, the most crucial characteristics of any DSS are the perceived advice quality, perceived cognitive effort, and perceived restrictiveness [39]. Therefore, the three design requirements borrowed from Meth et al. [39] offered a basis for our conceptual design and provided the potential for constructing the conceptual design of AI-enabled DSSs for analysing donor behaviour. Table 2 presents the design requirements borrowed from Meth et al. [39] with an explanation for each DR and a justification.

3.1.3. Phase 3: Design and Development

This phase creates definitions of design principles (DPs) and design features (DFs) which interpret the design requirements in the previous phase. DPs can be a statement that tells what the artefact should do [22]. DFs are unique artefact capabilities to fulfil DPs [39]. DPs are statements that help develop an artefact that meets the design requirements [39]. DPs are essential design theory elements because they contain important design knowledge [43]. Because one aim is to build an artefact (AI-enabled DSS for analysing donor behaviour), the DPs should be stated as “the should do., or the system should fulfil… ” [43]. Table 3 presents six DPs together with their explanation.
DFs are specific capabilities that map or address the DPs and design requirements [39]. DFs are specific artefact functionalities required to meet DPs [39]. The DFs are introduced in the last phase of conceptual design and are created to interpret the DPs (Table 4).
After the design requirements, principles, and features are designed, a conceptual design is presented in phase 4, which is the demonstration. After demonstrating a conceptual design and evaluating it, an artefact of the AI-enabled DSS will be built and evaluated to ensure the validity of design requirements, principles, and features.

3.1.4. Phase 4: Demonstration

The demonstration phase serves to present an instantiation of the AI-enabled DSS. The aim of the demonstration stage is that the usage of the artefact can solve the problem. In this research context, the demonstration stage is divided into two steps: a conceptual design of the AI-enabled DSS and an artefact (AI-enabled DSS) for analysing donor behaviour. Notably, in this paper, our aim of the demonstration is to present a conceptual design of the AI-enabled DSS to ensure the validity of design requirements, DPs, and DFs to solve the research problem. Therefore, the first part of the evaluation phase (iteration one) is conducted, which is to apply such a required change to the conceptual design.
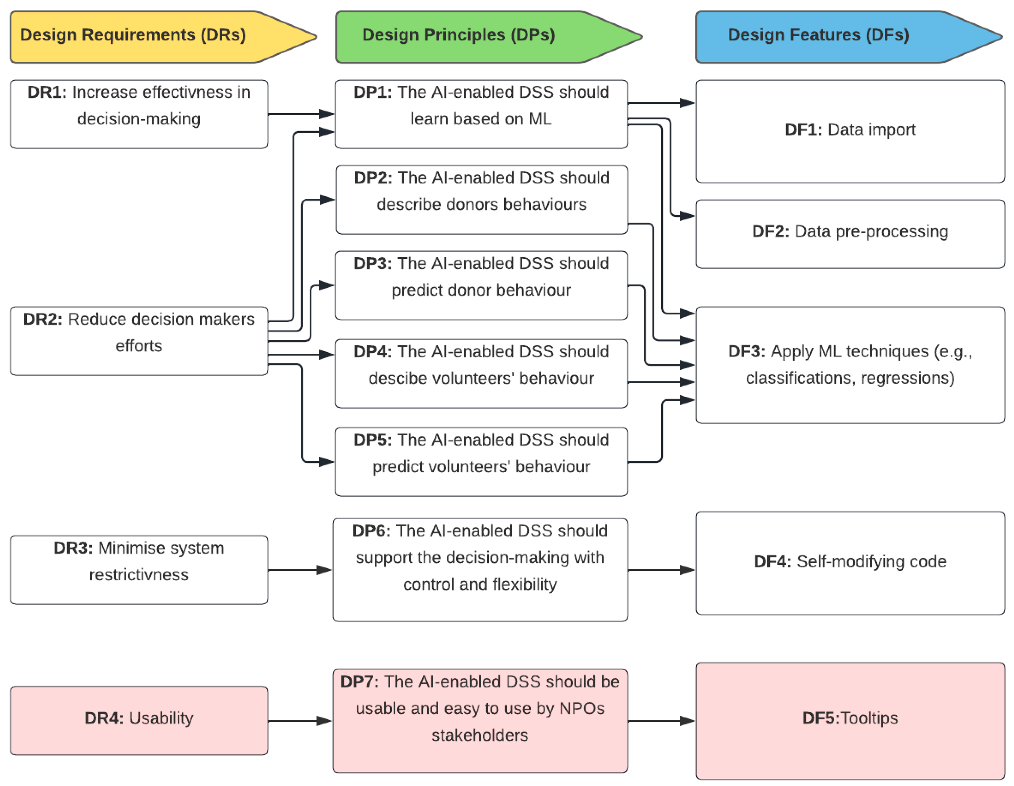
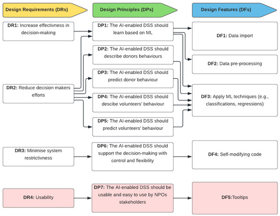
From the previous stage (Design and Development), we combined design requirements (the requirements of the AI-enabled DSS) that link to the DPs (our objectives) and the DFs, which interpret our execution of the design requirements and DPs. A preliminary conceptual design is developed and evaluated with NPOs’ stakeholders. The evaluation phase includes interviews with experts from NPOs to provide valuable feedback on the conceptual design. Before iteration one, we met with experts to demonstrate this preliminary conceptual design and explained how the components emerged. Figure 3 shows three main components of the conceptual design, which are three design requirements, six DPs, and four DFs.

3.1.5. Phase 5: Evaluation

In this phase, the framework of evaluation introduced by Venable et al. [42] is used, which has two types of evaluations: formative and summative. The assessment evaluates the AI-enabled DSS and the design theory with relevant design requirements, DPs, and DFs. Formative evaluations are utilized to generate experimentally verified interpretations that serve as the foundation for effective action in enhancing the traits or performance of the evaluand [42]. Summative evaluation provides a foundation to produce common meanings of the evaluation in a different context. The evaluation phase will run three iterations; after each iteration, some changes will be applied to the design and development of the AI-enabled DSS.
Most importantly, because the demonstration is only to present the conceptual design (not instantiated/functional) so far, a cycle goes back to phase 2 (Objectives of a solution) and then phase 3 (Design and Development) to ensure that the evaluation results of iteration one have been addressed. Further, an artefact (AI-enabled DSS) will be built based on the evaluation results from iteration one. After that, iteration two will occur to ensure the functionality of the artefact, followed by iteration three, to collect experts’ feedback on the effectiveness, efficiency, control, and success of the AI-enabled DSS (Iterations two and three are explained in detail in Section 5 of this paper).
Iteration one aims to evaluate the initial design requirements, DPs and DFs. Iteration one was carried out after the design requirements, DPs, and DFs were evaluated (formative assessment) to ensure their relevance to our research aims and objectives. For iteration one’s evaluation, semi-structured interviews were conducted with NPOs’ decision makers, data scientists, volunteers, systems designers and analysts, experts in NPOs, and managers of NPOs. Interviews, one of the qualitative research methods, are frequently concerned with obtaining a thorough grasp of a situation or determining a specific phenomenon [46]. During interviews, those experts are involved in evaluating our conceptual design. This iteration’s results led to applying any changes or suggestions on design requirements, DPs, and DFs.

4. Data Collection and Interview Analysis for Iteration One Evaluation

Iteration one of the evaluation phases was conducted using semi-structured interviews with a total of 16 interviewees from NPOs. In the context of qualitative research methods, the sample number of interviews varies depending on the number of questions and the research objectives. In qualitative research methods, the sample size is frequently less than in quantitative research methods [47] because qualitative research methods are frequently concerned with gaining a thorough grasp of a phenomenon or determining its meaning [46]. Therefore, 16 interviewees (details about the participants’ roles and experience are presented in Section 4.1 were invited to participate in the interviews, considering the variety of their experience, their deep understanding of the research problem, and their availabilities for interviews within a certain period of the study.
Each interviewee was invited via email with a consent form and a brief introduction about the research problem and proposed solution. Each interviewee signed a consent form and gave an agreement for the recording used to analyse the interviews. After meeting with each interviewee at a certain time, the conceptual design is introduced briefly during the interviews using a short presentation. The presentation duration was 10 minutes, which included a brief introduction about the research problem, the research aims, the conceptual design, the expected output of the study, and an explanation of the interview process. This is followed by introducing 11 questions (shown in Appendix A) distributed in five phases of Appreciative Inquiry Theory [48]. Appreciative Inquiry is a method of focusing on what is excellent in a company to improve it and build a better future [48]. Considering the Appreciative Inquiry in designing the questions would provide the best guidance in obtaining the best answers from the stakeholders. Also, the questions were designed to make it easier for the participants to understand the questions and provide sufficiently detailed solutions.
Following the flow of the Appreciative Inquiry, which contains five phases, experts were asked several questions relative to each phase. The five phases are:
  • Participants: the questions ask about experts’ experience working in NPOs.
  • Discovery: the questions ask experts about their experience working on DSS, ML, and data analytics, either in NPOs or in profitable organisations.
  • Dream: the questions collect the experts’ feedback on the conceptual design of AI-enabled DSSs for analysing donor behaviour.
  • Design: the questions ask experts about any additional design requirements, DPs and DFs that can be added to the conceptual design.
  • Destiny: the questions measure experts’ expectations of the AI-enabled DSS for analysing donor behaviour in NPOs.
Furthermore, all the records of the interviews were saved on the University of Technology Sydney OneDrive of the research investigator. Each interview lasted less than an hour, including an introduction to our research framework, an explanation of the conceptual design, and the questions. Section 4 and Section 5 present a comprehensive analysis and the results of the interviews. Qualitative data analysis strategies vary widely, depending on the purpose of each collected qualitative data point [49]. However, in this study, two strategies for qualitative data analysis, which are to code and to categorise, were applied for the interview analysis. For some uses, coding entails giving a datum a symbolic meaning. Coding is a process of understanding the meanings of various data sections. On the other hand, categorising in qualitative data analysis is to group similar or comparable codes for further analysis. In this paper, four categories are provided to report the analysis results.
Interestingly, the four categories have various codes, which are explained accordingly. Thus, some codes from different categories are linked to provide such insightful information. To help the categories and the coding process, we use MaxQDA software that specialises in analysing qualitative data. The four categories of all answers to the interviews are as follows.

4.1. Category 1: Working Experience

This category summarises interviewees’ answers during the phases of participants and the discovery of Appreciative Inquiry Theory. Table 5 shows the code of the working experience of participants in the interviews. Experts were interviewed who have experience in data science, software engineering, systems design and analysis, social science, management, and volunteering experience as consultants. The variety of experiences provided richness in the answers and the evaluation. Also, the interviews conducted aimed to make categories of answers from different experts. These categories led to the discovery of hidden patterns among all the interviewees [43].
During the first part of our interviews, the experts were asked simple questions about their working experience. We found that most experts had some experience working or volunteering in NPOs (different types of NPOs such as charities, religious centres, and youth centres). Following that, two software engineering experts who had brief experience volunteering in NPOs provided relative answers during the interviews. Three NPOs’ managers and one CEO of different NPOs also answered our questions, but they comprehensively explained the challenges of analysing donor behaviour in NPOs. Interestingly, one researcher in NPO studies supported our claims that DSS are critical for NPOs to target more donors. He stated that NPOs require a clear vision of the donor behaviour of donations over a long time. The variety of experts involved in our interviews helped us raise awareness of the problem, understand some of the decision-making requirements of NPOs, and draw a path of opinions that assisted us in designing AI-enabled DSSs in NPOs. These codes are integrated with the following categories to provide a meaningful analysis of the interviews.
The attempts to construct categories to group things that appear to be appropriate [49]. Categorisation is an act of interpretation, which may help in interpreting other categories and their codes. Thus, the category of working experience helps in knowing different answers of different experts, with their variety of experience. Relevant and various experience may include knowledge and skills in the evaluation, which lead to effective evaluation. Therefore, the codes of work experience are linked to the following categories and codes for obtaining the maximum benefits of the evaluation, drawing useful conclusions from the interview analysis.

4.2. Category 2: Evaluation of the Conceptual Design

This category serves to collect the relevant answers regarding participants’ evaluation of the conceptual design. This category summarises interviewees’ answers during the dream of the Appreciative Inquiry Theory phase. After asking experts about their additional design requirements, DPs, and DFs, they were asked about their opinions on mapping design requirements, DPs, and DFs (the conceptual design). Then, we analysed each answer to assign it to a certain code to form the evaluation category. The evaluation category eventually has five codes of answers reported by experts generally evaluating our conceptual design. Table 6 shows the association between codes of work experience and codes of the evaluation of the conceptual design. The evaluation codes combined all answers of experts who share the same opinions that generally evaluate our conceptual design. A variety of experts in NPOs claim that the conceptual design is a great, abstractive, and systematic design that indicates precise links between all the main components of design requirements, DPs, and DFs. Interestingly, one data scientist and an NPO manager agreed that the mapping of the three components of the conceptual design is good, but they would consider adding “adaptive systems” and “security”. The evaluation of the conceptual design reassured us that the mapping of design requirements, DPs, and DFs is a good design. Still, certain additional requirements (which followed in category 3) should be considered when building the AI-enabled DSS.

4.3. Category 3: Additional Design Requirements, DPs, and DFs

This category combines the similarity of additional design requirements, DPs, and DFs by interview participants. This category summarises interviewees’ answers during the phase of design of Appreciative Inquiry Theory. For example, three NPO managers required “useability,” indicating that usability is a key requirement for those lacking technical skills. Similarly, “very friendly system” is required by one experienced volunteer with NPOs. Noticeably, the “Quality of data” is also required in addition to other requirements because they are believed to be essential requirements for data scientists. It is stated that any data analysis should be based on accurate and high-quality data [50].
Wang and Strong [51] grouped more than 100 quality data elements into four groups: relevance, accuracy, accessibility, and representation. However, data quality is considered when building the AI-enabled DSS in a further study. The consideration of data quality will be through checking these four categories of data quality during the step of data preparation before applying such data analysis using ML techniques. There are unique additional requirements requested by some experts, such as “Increasing efficiency” and “Adaptive system.” Increasing efficiency of decision-making is typical of our DR 2. However, “Adaptive system” is an interesting requirement for interactive systems [52]. When all of the necessary input characteristics are unknown or there are some slow variations in the input data, an adaptive system is typically used [53]. The “Adaptive systems” requirement is out of our scope and research objective for this study and further studies of building an AI-enabled DSS for analysing donor behaviour in NPOs. In addition, a social expert in social science mentioned that more NPOs would benefit substantially when they have a flexible system to install and edit contents of the AI-enabled DSS. This unique requirement is also considered when building the analytical models (Iteration Two) and (Iteration Three) of the AI-enabled DSS design science framework. Interestingly, DPs are derived from the design requirements.
Therefore, we asked the interviewees to add DPs per the additional design requirements. For example, experts who asked for “Usability” as an additional DR, stated that “the AI-enabled DSS should be easy to use to describe and predict donor behaviour”. Another social expert in NPOs, claimed that a possible DP could be “the enabled DSS should be flexible to install and access by NPOs’ stakeholders”. This is to ensure that the “flexibility” of the additional DR can be achieved and save time and effort for NPOs’ by decision-makers.
Consequently, experts who asked for additional design requirements, are asked about any additional DFs. Coincidentally, experts who added “usability” as additional design requirements, asked for “Tooltips”, in addition “easy to navigate” and “choice of colours” as other DFs. Table 7 represents of the additional design requirements, DPs, and DFs, linked with the work experience category.

4.4. Category 4: Expectations of the AI-Enabled DSS

This category serves to collect the relevant answers concerning participants’ expectations about our AI-enabled DSS for analysing donor behaviour in NPOs and group them similarly. This category summarises interviewees’ answers during the Appreciative Inquiry Theory phase. Before concluding each interview, we asked the experts about what they expect from the AI-enabled DSS for analysing donor behaviour. One question was asked of all interviewees: “What results/analysis do you expect when implementing the AI-enabled DSS to analyse donor behaviours?”. Further, all answers were analysed and assigned a code. As a result, four codes of expectations of the AI-enabled DSS were obtained. Table 8 shows the association between the work experience category and experts’ expectations of AI-enabled DSSs for analysing donor behaviour in NPOs. The work experience category codes combined all interviewees with the same role.
Most participants expected that our artefact expects to predict and describe donor behaviour, representing our main research objectives. Other experts expected that the AI-enabled DSS would be a helpful solution to enhance decision making in NPOs based on their understanding of the three conceptual components (design requirements, DPs, and DFs). Essentially, one data scientist and a researcher in social studies in NPOs expected that the ML techniques are required to achieve the objectives of AI-enabled DSSs for analysing donor behaviour. The association of evaluation codes and work experience assist in providing useful feedback according to users’ different experiences. For example, when different experts agreed on one code of evaluation, this indicates the importance of considering that code when applying such changes in the following iterations.
The results of the interviews led to discuss about applying the required changes of the conceptual design. The required changes (explained in Section 4) offered the authors different perspectives of the experts during the evaluation of the conceptual design of AI-enabled DSS for analysing donor behaviour. Moreover, the results confirm that the mapping of design requirements, DPs, and DFs is well-presented, which ultimately reflects the achievement of the research aims.

5. Research Results

The results of the analysis of the interviews provided insightful information about our conceptual design and what is required to analyse donor behaviour in NPOs using the AI-enabled DSS. The results are considered as iteration one to ensure the relevance of the DPs and DFs to our research aims. A key insight from iteration one is that a traditional DSS does not meet NPOs’ decision-makers requirement because they lack in efficiency and performance. However, DR1 supports the claim that a DSS should be designed to be effective and efficient. Thus, it is stated that decision-makers need to spend less time during the process of making decisions [39], which supports our DR2. Most importantly, the interviews showed that decision-makers desire to obtain control and monitor the analysis while using the system. Therefore, “DR3 is an important requirement for any software designer” as stated by a software engineering expert in the interviews.
Iteration one evaluation led to learning about the problem (analysing donor behaviour), the solution (designing the AI-enabled DSS), and adding an essential DR to the conceptual design, which needs to be addressed during the initial conceptual design stage. This experiment reflected on how the different stakeholders, with rich experience of working and volunteering in NPOs, involved in the evaluation led to different insights (from literature and interviews with two experts). After finalising the analysis of the results, the research team looked at the results; considering the variety of experts interviewed and resources cited from the literature, the decision to modify the initial conceptual design is made necessary.
Most importantly, a minor change of the conceptual design is required based on the analysis of the interviews. Looking at the additional design requirements, we found that usability is an additional requirement because the main target of the AI-enabled DSS is to help the main end users from NPOs make better decisions on donors. Although the interviewees have a variety of experiences, terms, and considerations of usability are mostly repeated in the interviews. We added usability as a fourth main requirement in the design requirements in the conceptual design (See Figure 4). Usability is the second level of user experience, according to the Nielsen Norman Group [54], a leader in the user experience. Once it is shown that the product can solve users’ concerns, its usability is considered. The usability of a design is determined by how well its features suit users’ demands and surroundings [54]. Furthermore, some key elements of usability should be applied when considering the “usability” during the design and development phase. Usability should include the following elements [54]:
  • Effectiveness: it assists users in correctly performing actions.
  • Efficiency: users may do jobs quickly by following the simplest approach.
  • User engagement: Users find it enjoyable to use and relevant to the industry/topic.
  • Error tolerance: it covers a wide variety of user operations and only displays an error when something is truly wrong.
  • Ease of learning: new users will have no trouble achieving their objectives and will have even more success on subsequent visits.
Usability is an important element of the design process of any system to ensure that the users of that system do not desert the system [54]. Usability is found to have a strong effect on the outcomes of any DSS [55]. A well-designed DSS is an interactive software-based system that assists decision makers in compiling relevant information from various raw data, documents, personal knowledge, and business models to identify and solve problems and make decisions [55].
Considering the additional DPs, DP7 was added, which states that the DSS should be usable and easy for NPOs’ stakeholders to use. Generally, most of the experts who required “usability” to be an additional DR claimed that the AI-enabled DSS should be usable to predict and describe donor behaviour in NPOs. Thus, this additional DP would reflect on the additional DR and lead us to considerably add a corresponding DF that interprets how the DP7 will be achieved.
The DF5 of usability is to add a tooltip feature on the contents of the AI-enabled DSS. For instance, a system designer and analyst stated, “When I move the cruiser on a graph, I would like to know what numbers are, find useful information, and act like these do not know about data analysis. Tooltips can provide this type of advice”. Tooltips appear when a user presses a button [56]. Tooltips help the user effectively use the system, which, therefore, decreases the usage of commands of help [57]. Consequently, it is concluded that the tooltip feature would achieve the DP7 reflected on DR4. Essentially, other DFs reported by other experts during the interviews, such as “choice of color” and “easy to navigate,” will be considered as fundamentals of designing the AI-enabled DSS for analysing donor behaviour.
The other elements of usability, such as quality of information, easy navigation, error tolerant, effective, and efficient performance, will be considered when building the interfaces of AI-enabled DSSs in a further study. In order to increase the validity of the experiment, there will be other evaluations of the conceptual design throughout the planned study. Our planned study will continue from this study and develop the artefact (the AI-enabled DSS), evaluate the analysis, and evaluate the design requirements, DPs, and DFs practically with NPOs’ stakeholders. The aim of the planned study is to practically measure the AI-enabled DSS’s conceptual design.
During the evaluation phase of the system’s conceptual design, the focus shifts from creative exploration to a thorough assessment of the proposed solution. This evaluation aims to ensure that the conceptual design aligns with the project’s goals, stakeholder requirements, and feasibility constraints. As systems designers move from the conceptual phase to a more concrete plan, they encounter the need for an effective method to represent complex relationships, interactions, and components within the system. This is where Unified Modeling Language (UML) diagrams become essential. Unified Modeling Language (UML) diagrams provide a standardized and visually transparent way for designers to represent a system’s architecture, behaviour, and functionalities [58]. By utilizing UML diagrams, designers can streamline the design process, enhance collaboration among stakeholders, and improve system development’s overall quality and efficiency.
AI-enabled DSS empowers users with intelligent insights and predictive capabilities for data-driven decisions. UML diagrams offer standardized and visual representations of system components and interactions, making them invaluable in the complex landscape of AI-enabled DSS.

6. UML Use Case Diagram

The NPO first collects donor data, such as age, gender, income, giving frequency, and giving amount. The AI-enabled DSS then analyses data to identify patterns and trends in donor behaviour. Figure 5 shows two main users of the AI-enabled DSS for analysing donor behaviour: a decision-maker, and an analyst or a system manager. For example, the decision-maker might choose a type of analytics to identify and younger donors who are more likely to give online. In contrast, older donors are more likely to give by mail. The decision-maker might also identify that donors who have given in the past are more likely to give again in the future. Another function of the decision-maker is to view the generated results, and review and print the results. The NPO can use these insights to improve their fundraising and marketing efforts. For example, the NPO might target younger donors with online advertising while targeting older donors with direct mail campaigns.
Analysts and systems managers may supply the data, run the analytical model, set up the settings of analytics models, and customize dashboard slides. By using an AI-enabled DSS, NPOs can better understand their donors and their behaviour. This information can improve fundraising and marketing efforts and ultimately increase donations.

7. UML Component Diagram

An AI-enabled DSS for analysing donor behaviour in NPOs typically consists of four components: a data-collection component, an information component, a recommendation engine component, and a user interface component (Figure 6). The data-collection component collects data on donors, such as their demographics, giving patterns, and preferences. The data-analysis component analyses the data collected by the data-collection component to identify patterns and trends in donor behaviour. The recommendation engine component generates recommendations for improving fundraising and marketing based on the insights provided by the data analysis component. The user interface component displays the insights and recommendations generated by the recommendation engine component to the user. The data-collection component can be implemented using a variety of tools, such as web scraping tools or custom-built data-collection tools. The user interface component can be implemented using web applications, mobile apps, or desktop applications.
UML use case diagrams and UML component diagrams are crucial in software engineering for designing and developing systems [59]. The UML use case diagrams play a significant role in comprehending user requirements by representing the system’s functional aspects from the user’s perspective. They visually illustrate user interactions, enabling effective communication among stakeholders and facilitating scope definition and requirement validation. Additionally, use case diagrams support iterative development and agile methodologies by allowing individual implementation and the testing of each use case. On the other hand, UML component diagrams focus on system architecture, modularity, and reusability. By breaking the system into self-contained components, they promote a structured design approach, specifying clear interfaces and aiding in system integration planning. Furthermore, component diagrams provide insights into the physical distribution and deployment of components, contributing to effective deployment planning and resource allocation. The combination of UML use case diagrams and UML component diagrams provides a comprehensive view of the system, fostering efficient collaboration, validation, and planning in software development endeavours.
Moreover, sequence diagrams hold significant importance within DSS. They provide a visual depiction of how data and interactions flow between system components, aiding in the comprehension of intricate decision-making processes [59]. This visual clarity fosters effective communication among stakeholders and serves as a foundation for defining system requirements. Moreover, these diagrams help pinpoint bottlenecks, guide testing procedures, and facilitate user training. They also serve as valuable documentation for system upkeep and change management. Additionally, sequence diagrams draw attention to security aspects and promote collaborative design endeavours, making them an indispensable asset in the development and enhancement of DSS.
Figure 7 shows a sequence diagram of decision-maker sequences between main components of the AI-enabled DSS for analysing donor behaviour in NPOs. The user (decision-maker) logs in the system to ensure security and the right privileged. Then, some information use was presented on the dashboard with instructions on using the AI-enabled DSS. After that, the user can move between descriptive and predictive analysis to discover some statistics and models, visualized through various figures and charts. Finally, these figures and charts may help the user the understand some of the donor behaviour and decide about donors and volunteers..

8. Next Steps and Expected Research Outcomes

8.1. Iteration Two

There is a public dataset related to donors that includes some features of donors such as age, state, gender, previous history of donations, and amount of donations. This dataset was used in The Fourth International Conference on Knowledge Discovery and Data Mining KDD-98 [60]. The dataset was gathered by a nonprofit organisation that offers activities and services to veterans in the United States who have suffered spinal cord injuries or diseases. This NPO raises funds through direct mailing campaigns [60]. The available dataset includes a record of each donor who received the 1997 mail but did not make a donation in the previous 12 months. It states each amount donated by each donor [60]. This iteration has an outcome of building predictive analysis of donors and volunteers in NPOs using various data analysis and ML techniques, which will be validated to ensure the accuracy of the analysis’s performance.

8.2. Iteration Three

The type of evaluation (summative evaluation) aims to ensure the success of applying and mapping the design requirements, DPs, and DFs. Summative evaluation is a process of gathering, combining, and interpreting data to decide on an artefact or a product [61]. We will develop a functional front-end, back-end, and web-based DSS using Shiny library in R and involve it in the AI and ML platform, which can analyse and deploy models and visualise the analysis through a dashboard. Shiny R is one of the most effective and interactive tools that help data scientists build a web-based application [62]. One potential of AI and ML platforms is Dataiku, a unique central solution for designing, implementing, and managing such AI-enabled DSSs [63]. Dataiku is featured in offering a dashboard that makes it easy for a user to create visualisations and interactive analyses [64]. Another feature of Dataiku is its availability at no cost to the community or to academics. All these features allow us to consider it for building the AI-enabled DSS for analysing donor behaviour. Next, NPOs’ decision makers, data scientists, and managers will test the designed AI-enabled DSS to analyse donor behaviour. Their feedback will then be analysed, and the required changes will be applied. Finally, the AI-enabled DSS will meet all the design requirements, DPs, and DFs to analyse donor behaviour. The output of this iteration is to finalise the design theory by combining evaluation results and the results of the developed AI-enabled decision support system.

9. AI-Enabled DSS Constraints and Assumptions

AI-enabled DSS are becoming increasingly popular as AI techniques become more powerful and sophisticated [65]. However, there are several constraints and assumptions that must be met for AI-enabled DSS to be effective [65]. One key constraint is that the input data must be accurate and complete. If the data is inaccurate or incomplete, then the AI model cannot generate accurate decisions. In addition, the AI model must be trained on a large and representative dataset to generalize to new data [65]. Another constraint is that the AI model must be able to explain its decisions to users. This is important for users to understand how the AI model arrived at its recommendations and to trust the decisions made.
In addition to these constraints, there are also several assumptions that must be made about AI-enabled DSS. These assumptions include that the AI model is accurate and unbiased, can handle uncertainty, and can learn and adapt over time. If these constraints and assumptions are met, then AI-enabled DSS can be a powerful tool for decision-making [65]. However, if any of these constraints or assumptions are not met, then the DSS may be unable to generate accurate or reliable decisions. It is important to note that the constraints and assumptions behind AI-enabled DSS may vary depending on the specific design of the system and the needs of the organisation or industry that is using it. For example, a system designed to handle a specific type of data may have different constraints than one designed to handle a wider range of data. Overall, AI-enabled DSS are a promising technology with the potential to revolutionize decision-making. However, it is essential to know the constraints and assumptions behind these systems to use them effectively.

10. Design Theory of AI-Enabled DSS

One main component of the DSR process model developed by Peffers et al. [38] is the design theory, which is a perspective of statements on how to design such a solution to achieve certain goals for solving a known problem [38]. The design theory is a representation of the knowledge contribution from DSR [38]. The design theory will follow the profile of the design theory adapted from Gregor and Jones Gregor and Jones [43]. In our research context, the design theory initially forms a profile of designing an AI-enabled DSS for analysing donor behaviour in NPOs.

11. Research Limitations

The findings presented in this study, like those in all research, have limitations. First, we focused on conceptualising the design of the AI-enabled DSS that deals with analysing donor behaviour in NPOs. Meanwhile, we believe that our design requirements apply to other AI-enabled DSSs outside of donor behaviour analysis. However, our DPs and DFs may follow the global design knowledge for every other AI-enabled DSS. We recommend that future studies investigate design concepts and characteristics in various situations and compare and contrast them.
Second, we took design knowledge in the form of design requirements, DPs, and DFs, as Meth et al. [39] did. We recognise that defining design requirements, DPs, and DFs is the beginning of designing an AI-enabled DSS in NPOs. Future research could expand on these findings and explore more into DSS implementation principles. Third, we concentrated on building a conceptual design rather than an AI-enabled DSS implementation. As a result, future research might investigate how designs of different AI-enabled DSSs may impact the organisational performance of decision making in NPOs.

12. Conclusions

Data analytics may transform the nature of many NPOs if appropriate analytical models, frameworks, and empirical studies are developed to support the sector. One major gap is the lack of literature on designing an intelligent DSS to analyse donors’ intentions towards donating and volunteering. NPOs generally lack the technical, financial, and human resources to build a supportive decision support system for the analysis of donor behaviours. Donor behaviour varies due to various causes, such as income, level of education, gender, and previous history. Knowing and understanding these behaviours and the influential factors of donations and volunteering matter for NPOs. Thus, this paper aims to provide a conceptual design of an AI-enabled DSS for analysing donor behaviour in NPOs. Then, we evaluated this conceptual design to investigate the mapping between design requirements, DPs and DFs, and their relevance through interviews with experts in NPOs, who provided such insightful information. The interviews were conducted by applying Appreciative Inquiry, which facilitates the process and extracts useful answers. By analysing the interview data, we found that usability is an essential requirement of the conceptual design.
The lessons learned from this study add insights to be considered in further studies, insisting on the capabilities of ML and DSS that could reduce effort in decision making, save time, and enhance the relationships with donors and volunteers in NPOs. The main contribution of our study is that it derives a conceptual design of a DSS for analysing donor behaviour, which is intended to support the knowledge base of designing an artefact for analysing donor behaviour. Then, in a further study, the aim will be to (1) develop an artefact (AI-enabled DSS) based on the conceptual design and (2) evaluate whether this artefact supports the AI-enabled decision support system for analysing donor behaviour or not. Our future work intends to demonstrate that AI-enabled DSSs based on the DSR can be used and adopted among the global NPOs.

Author Contributions

Conceptualisation, I.A. and M.P.; methodology, T.A.-J.; software, I.A., B.U. and S.T.; validation, I.A. and M.P.; resources, R.A.; data curation, M.S.; writing—original draft preparation, I.A.; writing—review and editing, R.A. and B.U.; visualisation, I.A.; supervision, M.P.; project administration. All authors have read and agreed to the published version of the manuscript.

Funding

This research received no external funding.

Data Availability Statement

Data is unavailable due to privacy and ethical concerns.

Conflicts of Interest

The authors declare no conflict of interest.

Appendix A. A List of Questions in the Interviews for Iteration 1

StageScript/Questions
Introduction (2 min)
  • Thanks for meeting with me.
  • I’d like to briefly summarise why we’re having this interview today. We’re trying to evaluate our AI-enabled DSS to analyse donor behaviour in NPOs. The conceptual design is a part of our design science framework for designing an AI-enabled DSS for analysing donor behaviour in NPOs. As it is stated in the presentation, the results of this interview should reflect on the conceptual design.
  • Before we start, do you have any questions regarding the introduction of the research (the presentation)?
  • Let us start the questions now.
Participation (5 min)
1.
Can you tell me about your experience working in NPOs? (Go to Q.5 if the interviewee has not worked in NPOs).
2.
How long have you been working in NPOs?
3.
What are the main challenges that face data scientist/Decision makers in NPOs to analyse donors’ behaviours?
4.
What are the main tasks for data scientists/decision makers in NPOs to analyse donors/volunteers data?
Discovery (5 min)
5.
Have you ever been involved in designing DSS to analyse donors’? If yes, please explain.
6.
Have you ever been involved in analysing donors/volunteers using Machine Learning techniques? If yes, please explain.
7.
How would you describe the conceptual design of our AI-enabled DSS to analyse donor\behaviour?
Dream (3 min)
8.
Do you see the mapping of these design requirements, DPs, and DFs can achieve our objectives? If yes, please explain.
Design (3 min)
9.
What DFs/functions are critical to analyse donor behaviour? And why?
Destiny (3 min)
10.
What results/analysis do you expect when implementing the AI-enabled DSS to analyse donor behaviour?
ConclusionThank you for your collaboration and participation in this interview. I hope we can speak to you in the future for our second interview of the evaluation.

References

  1. Anheier, H.K. Nonprofit Organizations Theory, Management, Policy; Routledge Taylor & Francis Group: London, UK, 2005. [Google Scholar]
  2. Productivity Commission. Contribution of the Not for Profit Sector; Productivity Commission: Hawthorn, VIC, Australia, 2010.
  3. Centre for Corporate Public Affairs. Impact of the Economic Downturn on Notfor-Profit Organisation Management; Centre for Corporate Public Affairs: Sydney, NSW, Australia, 2009; pp. 1–52. [Google Scholar]
  4. Farrokhvar, L.; Ansari, A.; Kamali, B. Predictive models for charitable giving using machine learning techniques. PLoS ONE 2018, 13, e0203928. [Google Scholar] [CrossRef]
  5. Dietz, R.; Keller, B. A Deep Dive into Donor Behaviors and Attitudes; Abila: Austin, TX, USA, 2016; p. 22. [Google Scholar]
  6. Te, N. Study Helps You Better Understand Donor Behaviors; NonprofitPRO: Philadelphia, PA, USA, 2019. [Google Scholar]
  7. Sargeant, A.; Jay, E. Fundraising Management: Analysis, Planning and Practice, 3rd ed.; Routledge Taylor & Francis Group: London, UK; New York, NY, USA, 2014. [Google Scholar]
  8. Shehu, E.; Langmaack, A.C.; Felchle, E.; Clement, M. Profiling donors of blood, money, and time: A simultaneous comparison of the German population. Nonprofit Manag. Leadersh. 2015, 25, 269–295. [Google Scholar] [CrossRef]
  9. Li, C.; Wu, Y. Understanding voluntary intentions within the theories of self-determination and planned behavior. J. Nonprofit Public Sect. Mark. 2019, 31, 378–389. [Google Scholar] [CrossRef]
  10. Weinger, A. The Importance of Donor Data and How to Use It Effectively; Candid Philanthropy News Digest. 2019. Available online: https://philanthropynewsdigest.org/features/the-sustainable-nonprofit/the-importance-of-donor-data-and-how-to-use-it-effectively (accessed on 2 August 2022).
  11. Dag, A.; Oztekin, A.; Yucel, A.; Bulur, S.; Megahed, F.M. Predicting heart transplantation outcomes through data analytics. Decis. Support Syst. 2017, 94, 42–52. [Google Scholar] [CrossRef]
  12. Shafiabady, N.; Hadjinicolaou, N.; Din, F.U.; Bhandari, B.; Wu, R.M.X.; Vakilian, J. Using Artificial Intelligence (AI) to predict organizational agility. PLoS ONE 2023, 18, e0283066. [Google Scholar] [CrossRef] [PubMed]
  13. Dunford, L. To Give or Not to Give: Using an Extended Theory of Planned Behavior to Predict Charitable Giving Intent to International Aid Charities; University of Minnesota: Minneapolis, MN, USA, 2016. [Google Scholar]
  14. Hou, Y.; Wang, D. Hacking with NPOs: Collaborative analytics and broker roles in civic data hackathons. Proc. ACM Hum. Comput. Interact. 2017, 1, 1–16. [Google Scholar] [CrossRef]
  15. Hackler, D.; Saxton, G.D. The strategic use of information technology by nonprofit organizations: Increasing capacity and untapped potential. Public Adm. Rev. 2007, 67, 474–487. [Google Scholar] [CrossRef]
  16. LeRoux, K.; Wright, N.S. Does performance measurement improve strategic decision making? Findings from a national survey of nonprofit social service agencies. Nonprofit Volunt. Sect. Q. 2010, 39, 571–587. [Google Scholar] [CrossRef]
  17. Zeebaree, M.; Aqel, M. A comparison study between intelligent decision support systems and decision support systems. ISC Int’l J. Inf. Secur. 2019, 11, 187–194. [Google Scholar]
  18. Arnott, D.; Pervan, G. A critical analysis of decision support systems research revisited: The rise of design science. J. Inf. Technol. 2014, 29, 269–293. [Google Scholar] [CrossRef]
  19. Simon, H.A. The New Science of Management Decision; Harper & Brothers: New York, NY, USA, 1960. [Google Scholar]
  20. Rhyn, M.; Blohm, I. Combining collective and articial intelligence: Towards a design theory for decision support in crowdsfuncding. In Proceedings of the Twenty-Fifth European Conference on Information Systems (ECIS), Guimarães, Portugal, 5–10 June 2017; pp. 1–11. [Google Scholar]
  21. Barzanti, L.; Giove, S.; Pezzi, A. A decision support system for non profit organizations. In Lecture Notes in Computer Science (including Subseries Lecture Notes in Artificial Intelligence and Lecture Notes in Bioinformatics); Springer: Berlin/Heidelberg, Germany, 2017; Volume 10147, pp. 270–280. [Google Scholar]
  22. Rhyn, M.; Blohm, I. A machine learning approach for classifying textual data in crowdsourcing. In Proceedings of the 13th International Conference on Wirtschaftsinformatik (WI), St. Gallen, Switzerland, 12–15 February 2017; pp. 1–15. [Google Scholar]
  23. Alsolbi, I.; Agarwal, R.; Narayan, B.; Bharathy, G.; Samarawickrama, M.; Tafavogh, S.; Prasad, M. Analysing donors behaviors in nonprofit organizations: A design science research framework. In Proceedings of the 3rd International Conference on Machine Intelligence and Signal Processing, NIT Arunachal Pradesh, Jote near, Itanagar, India, 23–25 September 2021. [Google Scholar]
  24. Horváth, I. Conceptual design: Inside and outside. In Proceedings of the 2nd International Seminar and Workshop on Engineering Design in Integrated Product, Zielona Góra, Poland, 12–14 October 2000; pp. 63–72. [Google Scholar]
  25. Walls, J.G.; Widmeyer, G.R.; El Sawy, O.A. Building an information system design theory for vigilant EIS. Inf. Syst. Res. 1992, 3, 36–59. [Google Scholar] [CrossRef]
  26. Bourouis, A.; Feham, M.; Hossain, M.A.; Zhang, L. An intelligent mobile based decision support system for retinal disease diagnosis. Decis. Support Syst. 2014, 59, 341–350. [Google Scholar] [CrossRef]
  27. Power, D. Decision support systems: A historical overview. In Handbook on Decision Support Systems 1 Basic Themes; Springer: Berlin/Heidelberg, Germany, 2008; pp. 121–140. [Google Scholar]
  28. Burstein, F.; Holsapple, C.W. Handbook on Decision Support Systems 1: Basic Themes; Springer Ltd.: Berlin, Germany; London, UK, 2008. [Google Scholar]
  29. Arnott, D.; Pervan, G. Design science in decision support systems research: An assessment using the hevner, march, park, and ram guidelines. J. Assoc. Inf. Syst. 2012, 13, 923–949. [Google Scholar] [CrossRef]
  30. Fredriksson, C. Big data creating new knowledge as support in decision-making: Practical examples of big data use and consequences of using big data as decision support. J. Decis. Syst. 2018, 27, 1–18. [Google Scholar] [CrossRef]
  31. Bopp, C.; Harmon, E.; Voida, A. Disempowered by data: Nonprofits, social enterprises, and the consequences of data-driven work. In Proceedings of the 2017 ACM SIGCHI Conference on Human Factors in Computing Systems, CHI 2017, Denver, CO, USA, 6–11 May 2017; pp. 3608–3619. [Google Scholar] [CrossRef]
  32. Maxwell, N.L.; Rotz, D.; Garcia, C. Data and decision making: Same organization, different perceptions; different organizations, different perceptions. Am. J. Eval. 2016, 37, 463–485. [Google Scholar] [CrossRef]
  33. Korolov, R.; Peabody, J.; Lavoie, A.; Das, S.; Magdon-Ismail, M.; Wallace, W. Predicting charitable donations using social media. Soc. Netw. Anal. Min. 2016, 6, 31. [Google Scholar] [CrossRef]
  34. Barzanti, L.; Giove, S. A decision support system for fund raising management based on the Choquet integral methodology. Expert Syst. 2012, 29, 359–373. [Google Scholar] [CrossRef]
  35. Rhyn, M.; Leicht, N.; Blohm, I.; Leimeister, J.M. Opening the black box: How to design intelligent decision support systems for crowdsourcing. In Proceedings of the 15th International Conference on Wirtschaftsinformatik, Potsdam, Germany, 8–11 March 2020; pp. 1–15. [Google Scholar]
  36. Johannesson, P.; Perjons, E. An Introduction to Design Science; Springer: Cham, Switzerland, 2014. [Google Scholar]
  37. Hevner, R.A.; March, S.; Park, J.; Ram, S. Design science in information systems research. Manag. Inf. Syst. Q. 2004, 28, 75–105. [Google Scholar] [CrossRef]
  38. Peffers, K.; Tuunanen, T.; Rothenberger, M.A.; Chatterjee, S. A design science research methodology for information systems research. J. Manag. Inf. Syst. 2007, 24, 45–77. [Google Scholar] [CrossRef]
  39. Meth, H.; Mueller, B.; Maedche, A. Designing a requirement mining system. J. Assoc. Inf. Syst. 2015, 16, 799–837. [Google Scholar] [CrossRef]
  40. Gregor, S.; Hevner, A. Positioning and presenting design science research for maximum impact. MIS Q. 2013, 37, 337–356. [Google Scholar] [CrossRef]
  41. Silver, M.S. Decisional guidance for computer-based decision support. MIS Q. 1991, 15, 105–122. [Google Scholar] [CrossRef]
  42. Silver, M.S. User perceptions of DSS restrictiveness: An experiment. In Proceedings of the Twenty-First Annual Hawaii International Conference on System Sciences, Kailua-Kona, HI, USA, 5–8 January 1988; IEEE: Piscataway, NJ, USA, 1988; Volume 3, pp. 116–124. [Google Scholar] [CrossRef]
  43. Gregor, S.; Jones, D. The anatomy of a design theory. J. Assoc. Inf. Syst. 2007, 8, 312–335. [Google Scholar] [CrossRef]
  44. Đurić, G.; Mitrović, Č.; Vorotović, G.; Blagojevic, I.; Vasić, M. Developing self-modifying code model. Istraz. I Proj. Za Privredu 2016, 14, 239–247. [Google Scholar] [CrossRef][Green Version]
  45. Venable, J.; Pries-Heje, J.; Baskerville, R. FEDS: A framework for evaluation in design science research. Eur. J. Inf. Syst. 2016, 25, 77–89. [Google Scholar] [CrossRef]
  46. Dworkin, S.L. Sample size policy for qualitative studies using in-depth interviews. Arch. Sex. Behav. 2012, 41, 1319–1320. [Google Scholar] [CrossRef]
  47. Weston, C.; Gandell, T.; Beauchamp, J.; McAlpine, L.; Wiseman, C.; Beauchamp, C. Analysing interview data: The development and evolution of a coding system. Qual. Sociol. 2001, 24, 381–400. [Google Scholar] [CrossRef]
  48. Börjesson, A.; Holmberg, L.; Holmström, H.; Nilsson, A. Use of appreciative inquiry in successful process improvement. In Organizational Dynamics of Technology-Based Innovation: Diversifying the Research Agenda; Springer US: Boston, MA, USA, 2007; pp. 181–196. [Google Scholar]
  49. Saldaña, J. Coding and analysis strategies. In The Oxford Handbook of Qualitative Research; Oxford University Press: New York, NY, USA, 2014; pp. 581–605. [Google Scholar]
  50. Li, C.; Zhu, Y. The challenges of data quality and data quality assessment in the big data era. Data Sci. J. 2015, 14, 2. [Google Scholar] [CrossRef]
  51. Wang, R.Y.; Strong, D.M. Beyond accuracy: What data quality means to data consumers. J. Manag. Inf. Syst. 1996, 12, 5–33. [Google Scholar] [CrossRef]
  52. Weibelzahl, S.; Paramythis, A.; Masthoff, J. Evaluation of adaptive systems. In Proceedings of the 28th ACM Conference on User Modeling, Adaptation and Personalization, Genoa, Italy, 14–17 July 2020; Association for Computing Machinery: New York, NY, USA, 2020; pp. 394–395. [Google Scholar] [CrossRef]
  53. Narendra, K.S. Chapter Two—Hierarchical adaptive control of rapidly time-varying systems using multiple models. In Control of Complex Systems; Vamvoudakis, K.G., Jagannathan, S., Eds.; Butterworth-Heinemann: Oxford, UK, 2016; pp. 33–66. [Google Scholar]
  54. Nielsen, J. Usability 101: Introduction to Usability. 10 Usability Heuristics for User Interface Design. Nielsen Norman Group. Available online: www.nngroup.com/articles/usability-101-introduction-to-usability/ (accessed on 23 February 2022).
  55. Mt, A. The Effect of usability and information quality on decision support information system (DSS). Arts Soc. Sci. J. 2017, 8, 257. [Google Scholar] [CrossRef]
  56. Isaksen, H.; Iversen, M.; Kaasbëll, J.; Kanjo, C. Design of tooltips for data fields. In Design, User Experience, and Usability: Understanding Users and Contexts; Springer International Publishing: Cham, Switzerland, 2017; pp. 63–78. [Google Scholar] [CrossRef]
  57. Christie, D.M.; Wayne, D.D.; Joseph, E.U. A methodology for the objective evaluation of the user/system interfaces of the MADAM system using software engineering principles. In Proceedings of the 18th Annual Southeast Regional Conference, Tallahassee, FL, USA, 24–26 March 1980; Association for Computing Machinery: New York, NY, USA, 1980; pp. 103–109. [Google Scholar] [CrossRef]
  58. Giroux, D.; Tremblay, M.; Latulippe, K.; Provencher, V.; Poulin, V.; Giguère, A.; Dube, V.; Sévigny, A.; Guay, M.; Éthier, S.; et al. Promoting identification and use of aid resources by caregivers of seniors: Co-design of an electronic health tool. JMIR Aging 2019, 2, e12314. [Google Scholar] [CrossRef] [PubMed]
  59. Addo-Tenkorang, R.; Helo, P.T. Big data applications in operations/supply-chain management: A literature review. Comput. Ind. Eng. 2016, 101, 528–543. [Google Scholar] [CrossRef]
  60. Parsa, I. KDD cup 1998 data. In The Second International Knowledge Discovery and Data Mining Tools Competition; American Association for Artificial Intelligence: New York, NY, USA, 1998. [Google Scholar]
  61. Dick, W. Summative evaluation. In Instructional Design: Principles and Applications; Educational Technology; Jerry Falwell Library: Lynchburg, VA, USA, 1977; pp. 337–348. [Google Scholar]
  62. Malasi, A. All You Need to Know to Build Your First Shiny App. Towards Data Science. 2021. Available online: https://towardsdatascience.com/all-you-need-to-know-to-build-your-first-shiny-app-653603fd80d9 (accessed on 8 April 2021).
  63. Dataiku.com. The Dataiku Story. n.d. Available online: www.dataiku.com/stories/the-dataiku-story/ (accessed on 2 August 2022).
  64. Uskov, V.L.; Bakken, J.P.; Putta, P.; Krishnakumar, D.; Ganapathi, K.S. Smart education: Predictive analytics of student academic performance using machine learning models in Weka and Dataiku systems. In Smart Education and e-Learning 2021; Springer: Berlin/Heidelberg, Germany, 2021; pp. 3–17. [Google Scholar]
  65. Alter, S. Defining information systems as work systems: Implications for the IS field. Eur. J. Inf. Syst. 2008, 17, 448–469. [Google Scholar] [CrossRef]
Figure 1. Decision-making process adopted by Zeebaree and Aqel [1].
Figure 1. Decision-making process adopted by Zeebaree and Aqel [1].
Information 14 00578 g001
Figure 2. AI-enabled process model adopted from Peffers et al. [35] and relying on theoretical studies [37,39,41,42].
Figure 2. AI-enabled process model adopted from Peffers et al. [35] and relying on theoretical studies [37,39,41,42].
Information 14 00578 g002
Figure 3. The preliminary conceptual design of the AI-enabled DSS for analysing donor behaviour in NPOs.
Figure 3. The preliminary conceptual design of the AI-enabled DSS for analysing donor behaviour in NPOs.
Information 14 00578 g003
Figure 4. The updated conceptual design of the AI-enabled DSS for analysing donor behaviour in NPOs.
Figure 4. The updated conceptual design of the AI-enabled DSS for analysing donor behaviour in NPOs.
Information 14 00578 g004
Figure 5. UML use case diagram for the AI-enabled DSS.
Figure 5. UML use case diagram for the AI-enabled DSS.
Information 14 00578 g005
Figure 6. UML component diagram for AI-enabled DSS.
Figure 6. UML component diagram for AI-enabled DSS.
Information 14 00578 g006
Figure 7. Sequence diagram of AI-enabled DSSS for analysing donor behaviour in NPOs.
Figure 7. Sequence diagram of AI-enabled DSSS for analysing donor behaviour in NPOs.
Information 14 00578 g007
Table 1. Summary of existing studies attempted to analyse donor behaviour in NPOS.
Table 1. Summary of existing studies attempted to analyse donor behaviour in NPOS.
StudyMain WorkDisadvantages of These Existing Methods
Barzanti, L. et al. [21]Exploring the use of a fuzzy method to assess donor rankings and employing a straightforward cost function to determine whether the predetermined campaign goal has been achieved.The applied methods may help rank donors; however, understanding donor behaviour is not considered in the fuzzy methods.
Farrokhvar et al. [4]The research centres on the creation of predictive models using machine learning methodologies to gain deeper insights into and forecast charitable contributions. It is highly probable that the authors investigate a range of characteristics and factors that could impact donation amounts, including demographic indicators, income levels, educational backgrounds, and solicitation approaches. Through the application of machine learning algorithms, the objective of the study is to construct models capable of reliably estimating donation amounts based on these influencing factors.Although the paper provided a variety of data analytics techniques for predicting donors and donations, it does not provide these analytics through an interactive DSS.
Korolov et al. [33]The study investigates the relationship between social media debates and charitable donations. The researchers investigated two scenarios: disaster-related donations and ordinary philanthropic contributions. They believed that if social media affect activities, there should be a superliner scaling connection, which means that more discussion leads to even greater action. They analyse data from two different contexts, emergency response and regular donations, to evaluate their theory.It finds a link between social media activity and charitable giving but does not prove causality, potentially leaving out other significant factors. Significant limitations include data bias, inadequate demographic analysis, and the absence of ethical issues involving social media manipulation. Furthermore, the study does not consider temporal or regional differences, and its conclusions may grow out of date as social media platforms and user behaviour evolve rapidly.
Barzanti, L. and Giove [34]The article describes a novel decision-making method for managing fundraising initiatives. The system is built on fuzzy logic, which allows it to evaluate multiple tactics in order to discover the most promising ones. To demonstrate the impact of donor profiles on the likelihood of contributing, the authors rely on economic modelling and operational outcomes. The system intends to improve the management of potential donor data and improve current procedures by incorporating this information.It has a complex learning curve, relies heavily on accurate data, allows for some fuzziness in decision making, requires extensive computational resources, and may be difficult to interpret for non-experts. Furthermore, the system’s adaptability to changing fundraising circumstances, as well as its reliance on the accuracy of economic models, may restrict its utility. It may not be suitable for all types of fundraising decisions. When building such a system, organisations need to weigh the risks and rewards.
Table 2. Design Requirements (based on Meth et al. [39]).
Table 2. Design Requirements (based on Meth et al. [39]).
Design RequirementsExplanationsJustification
Increase the decision quality by providing high-quality advice.Quality advice should be provided. The process of analysing donor behaviour should be supported by a system that improves the quality of decisions.Decision makers have various objectives when making a decision [43]. Thus, they aim to achieve the maximum of good advice [43]. The AI-enabled DSS should provide high-quality decisions to help NPOs make better decisions about donors and volunteers.
Reduce the decision maker’s effort.The system should prepare the decision and offer it to the decision maker with the relevant information. For example, the system should provide information (through visualisations) about donors. This type of information can decrease the cognitive effort needed for NPOs’ decision makers.Decision makers strive to make the minimum effort when making decisions [39]. When the DSS provides high-quality advice, the effort of decision makers will be reduced [43].
Minimise system restrictiveness.The system should offer several pre-selected decision strategies and offer decision makers more flexibility to choose appropriate analytics.The AI-enabled DSS should provide control and to not restrict users [43]. For example, users of DSS in NPOs are required to choose the type of the analytics (predictive or descriptive).
Table 3. Initial DPs of an AI-enabled DSS to analyse donor behaviour in NPOs.
Table 3. Initial DPs of an AI-enabled DSS to analyse donor behaviour in NPOs.
Design PrinciplesExplanation
DP1: The AI-enabled DSS should learn based on MLThe AI-enabled DSS should be designed as an adaptive system [41]. The AI-enabled DSS should have predefined models to train the datasets. Therefore, ML techniques can learn based on the generated data of donors entered by decision makers in NPOs (who use the AI-enabled DSS) to create effective descriptive and predictive models.
DP2: The AI-enabled DSS should describe donor behaviour.Describing donor behaviour using ML is a key element of the AI-enabled DSS. NPOs may benefit from the results interpreted using the DSS to explain certain factors and information about donors such as the gender that donates the most. Most importantly, ML techniques can describe the relative information about donors and visualise it properly.
DP3: The AI-enabled DSS should predict donor behaviour.AI-enabled DSSs should be able to predict donor behaviour using ML algorithms. Different types of predictive models can generate useful insights for NPOs’ [decision makers and support decision making about donors. For example, the AI-enabled DSS should create a model to predict which age of previous donors may donate more in the future.
DP4: The AI-enabled DSS should describe volunteers’ behaviour.Describing volunteers’ behaviour using ML is a key element of an AI-enabled DSS. NPOs need to rely on results interpreted using the DSS to explain certain factors and information about donors. For example, the AI-enabled DSS should create a model to predict who is likely to volunteer in the future.
DP5: The AI-enabled DSS should predict volunteers’ behaviour.The AI-enabled DSS should be able to predict volunteers’ behaviour using ML algorithms. Different types of predictive models can generate useful insights for NPOs’ decision makers and support decision making about volunteers. Thus, ML techniques can describe the relative information about volunteers and visualise it properly.
DP6: The AI-enabled DSS should support decision making with control and flexibility.The AI-enabled DSS should maintain the control level by allowing decision makers in NPOs (who use this system) to choose the type of predictive or descriptive analysis. Another example is allowing the NPOs’ decision makers to print a report or start a new analysis.
Table 4. Initial DFs of AI-enabled DSSs to analyse donor behaviour in NPOs.
Table 4. Initial DFs of AI-enabled DSSs to analyse donor behaviour in NPOs.
Design FeaturesExplanation
DF1: Data importThe AI-enabled DSS should allow the data import of donors. A guideline should be introduced to NPOs on preparing the data and making the attributes aligned with the back-end code of the system. This feature will allow the user of the AI-enabled DSS to import the data from a spreadsheet containing specified features. Importing the data will be an easy step and automatically loaded via the interface of the AI-enabled DSS. The sources of the data may vary; however, there will be insurance when building the AI-enabled DSS that a guideline about the data, its format, and how it is imported is provided.
DF2: Data pre-processingThis feature serves to pre-process the data to ensure the adequacy of attributes. Meth et al. [39] described pre-processing features as important. The pre-processing feature uses data pre-processing techniques such as cleaning the data and formatting the dates.
DF3: Applying ML techniques
(e.g., classifications and regressions)
The AI-enabled DSS should analyse the imported data using ML techniques. ML techniques provide the means to structure the data, organise patterns, and extract useful hidden information. For example, a classification technique can be chosen to classify donors based on their donations (high or low) and provide recommendations (high potential to donate in the future or low (unlikely to donate again)).
DF4: Self-Modifying codeSoftware systems that have the capacity to independently change in a certain way are referred to as having self-modifying code, programs, or software [45]. The AI-enabled DSS should provide control for the users to maintain the workflow of making decisions [35]. For example, enabling the user to choose the type of analysis from a list menu or removing unnecessary tooltips.
Table 5. Category of working experience.
Table 5. Category of working experience.
Working Experience CodeNumber of ExpertsNumber of Experts on DSSLength of Experience (Years)Number of Experts on Donor BehaviourExperience Length (Years)
NPO manager414110
Data Scientist326 and 1518
Consultant for NPO20024 and 8
Software engineer21712
Volunteering work experience211200
Researcher of NPO studies100113
Social expert in NPOs10015
System designer and analyst1118113
Total of experts166-8-
Table 6. Category of evaluation of the conceptual design.
Table 6. Category of evaluation of the conceptual design.
Code of ExperienceNumber of ExpertsCodes of Evaluation
Data Scientist2Abstractive design: This code means that the conceptual design is abstractive but straight in providing designers and analysts with several ideas about the implementations.
1Good design, but additions are required. There are additional requirements such as consideration of the usability and quality of data.
NPO manager1
2Great design: This code means that experts stated that the conceptual design is great in its structure and mapping. There were no further comments from experts.
Consultant for NPO2
Software engineer/volunteering work in NPO2
Volunteering work experience2
System designer and analyst1Systematic design: This code means that experts stated that the conceptual design is great in its structure and mapping. There were no further comments from experts.
CEO of NPOs1Great design: This code means that experts stated that the conceptual design is great in its structure and mapping. There were no further comments from experts.
Researcher of NPO studies1Abstractive design: This code means that the conceptual design is abstractive but straight in providing designers and analysts with several ideas about the implementations.
Social expert in NPOs1Great design: This code means that experts stated that the conceptual design is great in its structure and mapping. There were no further comments from experts.
Table 7. Category of the additional design requirements, DPs, and DFs.
Table 7. Category of the additional design requirements, DPs, and DFs.
Code of ExperienceNumber of ExpertsAdditional DRAdditional Design RequirementsAdditional DPsAdditional DFs
Data Scientist3Quality of data---
Increasing efficiency
NPO manager3Adaptive system
Quality of data
UsabilityDSS should be usable to describe or predict donor behaviourTooltips
Choice of colours
Consultant for NPO2Quality of data--
SecurityPerformance
Software engineer/volunteering work in NPO2Usability-Easy to navigate
Adaptive systems-
Volunteering work experience2-DSS should be usable to describe or predict donor behaviourTooltips
System designer and analyst1
Technical committee in NPOs/CEO of NPOs1
Researcher of NPO studies1 Tooltips
Social expert in NPOs1Flexibility to use
Table 8. Category of experts’ expectations of the conceptual design.
Table 8. Category of experts’ expectations of the conceptual design.
Code of ExperienceNumber of ExpertsCodes of Expectations
Data Scientist1ML techniques are required: This code combines and summarises similar answers of experts who required a variety of ML techniques to be applied.
2Predicting donor behaviour: This code combines and summarises similar answers of experts who expected that the AI-enabled DSS can predict donor behaviour through predictive analysis.
NPO manager1Describing donor behaviour: This code combines and summarises similar answers of experts who expected that the AI-enabled DSS can describe donor behaviour through predictive analysis.
2Predicting donor behaviour: This code combines and summarises similar answers of experts who expected that the AI-enabled DSS can predict donor behaviour through predictive analysis.
Consultant for NPO1Helpful tool to enhance decision making: This code combines and summarises similar answers of experts who expected that the AI-enabled DSS is a helpful tool to enhance decision-making processes in NPOs.
1Predicting donor behaviour: This code combines and summarises similar answers of experts who expected that the AI-enabled DSS can predict donor behaviour through predictive analysis.
Software engineer/volunteering work in NPO2
Volunteering work experience2
System designer and analyst1Helpful tool to enhance decision making: This code combines and summarises similar answers of experts who expected that the AI-enabled DSS is a helpful tool to enhance decision-making processes in NPOs.
Technical committee in NPOs/CEO of NPOs1
Researcher of NPO studies1ML techniques are required: This code combines and summarises similar answers of experts who required a variety of ML techniques to be applied.
Social expert in NPOs1Helpful tool to enhance decision making: This code combines and summarises similar answers of experts who expected that the AI-enabled DSS as helpful tool to enhance decision-making processes in NPOs.
Disclaimer/Publisher’s Note: The statements, opinions and data contained in all publications are solely those of the individual author(s) and contributor(s) and not of MDPI and/or the editor(s). MDPI and/or the editor(s) disclaim responsibility for any injury to people or property resulting from any ideas, methods, instructions or products referred to in the content.

Share and Cite

MDPI and ACS Style

Alsolbi, I.; Agarwal, R.; Unhelkar, B.; Al-Jabri, T.; Samarawickrama, M.; Tafavogh, S.; Prasad, M. A Conceptual Design of an AI-Enabled Decision Support System for Analysing Donor Behaviour in Nonprofit Organisations. Information 2023, 14, 578. https://doi.org/10.3390/info14100578

AMA Style

Alsolbi I, Agarwal R, Unhelkar B, Al-Jabri T, Samarawickrama M, Tafavogh S, Prasad M. A Conceptual Design of an AI-Enabled Decision Support System for Analysing Donor Behaviour in Nonprofit Organisations. Information. 2023; 14(10):578. https://doi.org/10.3390/info14100578

Chicago/Turabian Style

Alsolbi, Idrees, Renu Agarwal, Bhuvan Unhelkar, Tareq Al-Jabri, Mahendra Samarawickrama, Siamak Tafavogh, and Mukesh Prasad. 2023. "A Conceptual Design of an AI-Enabled Decision Support System for Analysing Donor Behaviour in Nonprofit Organisations" Information 14, no. 10: 578. https://doi.org/10.3390/info14100578

APA Style

Alsolbi, I., Agarwal, R., Unhelkar, B., Al-Jabri, T., Samarawickrama, M., Tafavogh, S., & Prasad, M. (2023). A Conceptual Design of an AI-Enabled Decision Support System for Analysing Donor Behaviour in Nonprofit Organisations. Information, 14(10), 578. https://doi.org/10.3390/info14100578

Note that from the first issue of 2016, this journal uses article numbers instead of page numbers. See further details here.

Article Metrics

Back to TopTop