An Ontological Approach to Enhancing Information Sharing in Disaster Response
Abstract
1. Introduction
- that each ER has its own process of intervention, means, roles, and so on. This may have consequences for collaboration among the actors involved;
- that each type of ER has its own unique vocabulary, including firefighters, police, gendarmerie, healthcare units, and public authorities;
- that there are different types of victim states;
- that disasters are events that occur in specific spatial-temporal regions. Hence, POLARISCO also represents the times and places where disasters occur.
- a user interface layer that offers a real-time operational picture by respecting the graphical charter and color code of each stakeholder,
- the POLARISC mediator, which plays the role of gateway between end-user and the core system to provide a suitable representation of the requested information according to ERs’ specificities, and
- the core system, which is composed of a knowledge base based on a suite of ontologies named POLARISCO (POLARISC Ontology) [6].
2. Background and Motivations
- (1)
- Disaster management can be defined as “the process of planning and taking actions to minimize the social and physical impact of disasters and reduce the community’s vulnerability to the consequences of disasters” [10]. It is a multifaceted process that comprises the following four main phases: Prevention, Preparation, Response, and Recovery (PPRR). Each of these phases may be identified by the approach they take to lessening disaster impact: Prevention involves taking appropriate strategies to prevent a potential hazard or a natural phenomenon from causing harm to either people or the environment.
- (2)
- Preparation is a state of readiness and is brought about by taking suitable measures to respond in advance of any disaster.
- (3)
- Response is an aggregate of processes that seeks to counter the harmful effects of a disaster as rapidly and effectively as possible by mobilizing the appropriate organizations and resources in a coordinated manner. Examples include search and rescue, firefighting, mass evacuation, and restoring public order.
- (4)
- Recovery refers to the process of returning the affected area back to normalcy.
3. Ontologies in the Disaster Response Domain
4. POLARISCO: POLARISC Ontology
4.1. Specification
4.1.1. POLARISCO Objectives
4.1.2. POLARISCO Requirements
- Each ontology module is aligned with a top-level ontology and reuses classes from mid-level and domain ontologies.
- The framework as a whole applies the principle of modularization.
- The ontologies within it together represent the domain of disaster response.
4.1.3. Competency Questions
- CQ1.
- What is the nature of the disaster <X>?
- CQ2.
- When did the disaster <X> take place?
- CQ3.
- Where did the disaster <X> take place?
- CQ4.
- What is the criticality level of the disaster <X>?
- CQ5.
- Which ERs are involved in the operation <X>?
- CQ6.
- Where was the advanced medical post of <X>’s healthcare units located?
- CQ7.
- Who was the operational commander of the <X> operation?
- CQ8.
- Who was the public authority that commanded the <X> operation?
- CQ9.
- What were the actions of the ER [Y] in the operation <X>?
- CQ10.
- What is the definition of the term absolute emergency?
- CQ11.
- Who is competent to search and rescue persons drowning as a result of <X>?
- CQ12.
- How many people were affected by <X>?
- CQ13.
- What was the state of the victim [W] of <X>?
- CQ14.
- What means of transport were used in the operation <X>?
- CQ15.
- What types of means are needed to respond to a forest fire?
- CQ16.
- What are the available means in case <X>?
- CQ17.
- How many beds are available in the hospital [V]?
- CQ18.
- Where was the action center for <X> located for ER <Y>?
- CQ19.
- Who sent and who received messages pertaining to <X> and at what times?
- CQ20.
- What is the type of message [T]?
4.1.4. Knowledge Acquisition
4.2. Conceptualization
4.2.1. Basic Formal Ontology (BFO)
4.2.2. The Common Core Ontologies (CCO)
- -
- The Common Core Ontologies (CCO) are an ecosystem of mid-level ontologies which meet most of the requirements of POLARISCO since it defines a modular set of extensible classes and relations that can be connected to our domain ontology content at lower levels. CCO descends from BFO and consists of ten modular ontologies as illustrated in Figure 5 [53]: Information Entity Ontology represents generic types of information and their relationships.
- -
- Agent Ontology defines individual agents (Persons) and coordinated groups of individuals (Organizations) as well as their roles.
- -
- Quality Ontology represents the attributes of agents, artifacts, and events.
- -
- Event Ontology represents processes in which agents are participants.
- -
- Artifact Ontology provides the designed qualities and functions of material entities.
- -
- Time Ontology defines temporal intervals and the relations that hold among them.
- -
- Geospatial Ontology defines the basic vocabulary for describing the locations of agents and occurrences of events including spatial regions.
- -
- Units of Measure Ontology represents standard units of measurement.
- -
- Currency Unit Ontology represents standard monetary currency.
- -
- Extended Relation Ontology defines approximately seventy-five relations that link together the content of the Common Core Ontologies.
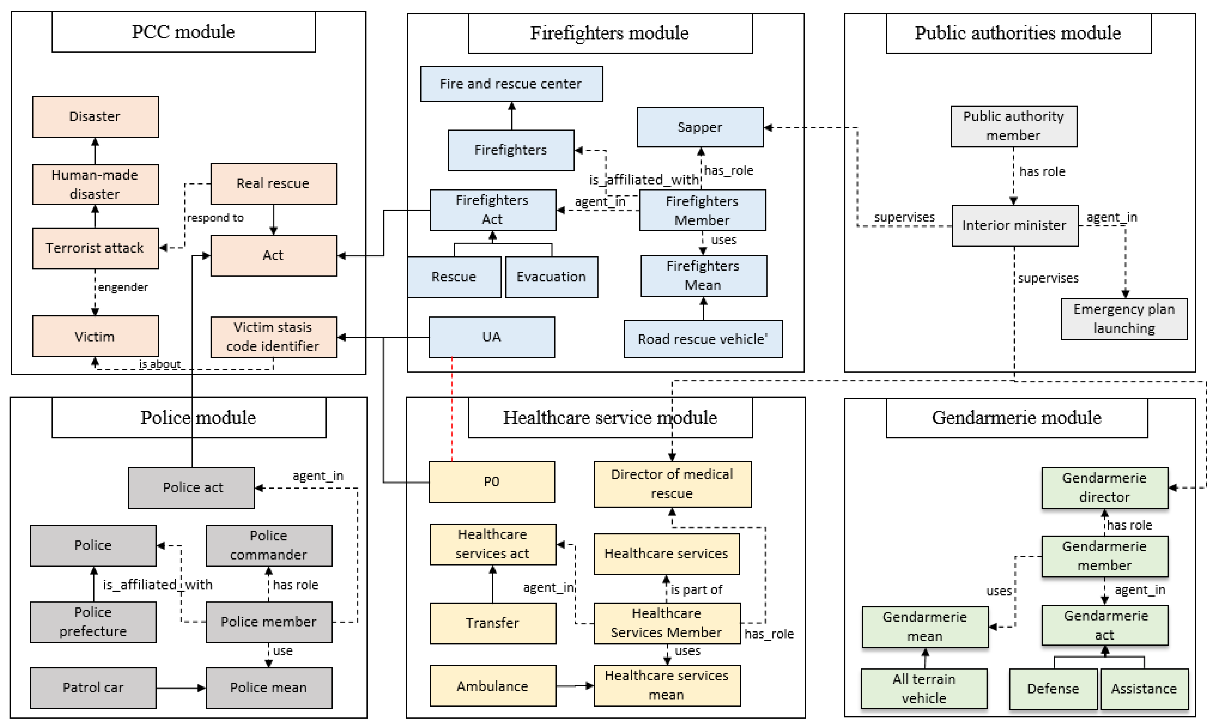
4.2.3. POLARISCO Modules
- -
- Polarisc Common Core module
- -
- Firefighters module
- -
- Healthcare units module
- -
- Police module
- -
- Gendarmerie module
- -
- Public authorities module
- -
- Messages module
4.3. Formalization
4.3.1. POLARISC Common Core Module
4.3.2. Stakeholders Modules
4.3.3. Messages Module
4.4. Implementation
4.5. Evaluation
5. Ontology Validation
5.1. Use-Case Study
5.2. Ontology Querying
- When and where did the terrorist attacks occur?
- Who were the command members of each involved unit?
- What were the used means of transport used by firefighters and healthcare units in the Paris terrorist attacks?
- How many vehicles and operational firefighters were engaged in the Paris terrorist attacks?
5.3. Ontology Use: Messaging Service
- -
- Almost without exception, reports and reflections from the different stakeholders following the Paris attacks highlight several issues that need to be further explored including the absence of adequate communication and information sharing among the involved actors. Police forces recalled that “by the time the information gets out and reaches up, mobilizing the specialized units takes a relatively long time.”
- -
- “our police are not organized along local lines. Everything has to filter up to the central organization at the prefecture.”
- -
- “We have a police force that is disconnected from the field.” [61]
6. Discussion
7. Conclusions and Future Work
Author Contributions
Funding
Institutional Review Board Statement
Data Availability Statement
Acknowledgments
Conflicts of Interest
References
- Hale, J.E.; Dulek, R.E.; Hale, D.P. Crisis response communication challenges: Building theory from qualitative data. J. Bus. Commun. 2005, 42, 112–134. [Google Scholar] [CrossRef]
- Smith, B. Against idiosyncrasy in ontology development. Front. Artif. Intell. Appl. 2006, 150, 15. [Google Scholar]
- Elmhadhbi, L.; Karray, M.H.; Archimède, B. An ontology-based emergency response system for interoperability in a crisis situation in smart cities. In Enterprise Interoperability: Smart Services and Business Impact of Enterprise Interoperability; John Wiley & Sons: Hoboken, NJ, USA, 2018; pp. 421–427. [Google Scholar]
- Elmhadhbi, L.; Karray, M.H.; Archimède, B. Towards an interoperable operational emergency response system for large-scale situations: POLARISC. In Proceedings of the International Conference on Information Systems for Crisis Response and Management (ISCRAM), Rochester, NY, USA, 20–23 May 2018. [Google Scholar]
- Elmhadhbi, L.; Karray, M.H.; Archimède, B.; Otte, J.N.; Smith, B. A Semantics-Based Common Operational Command System for Multiagency Disaster Response. IEEE Trans. Eng. Manag. 2020, 1–15. [Google Scholar] [CrossRef]
- Elmhadhbi, L.; Karray, M.H.; Archimède, B. A modular ontology for semantically enhanced interoperability in operational disaster response. In Proceedings of the 16th International Conference on Information Systems for Crisis Response and Management-ISCRAM 2019, Valencia, Spain, 19–22 May 2019. [Google Scholar]
- Elmhadhbi, L.; Karray, M.H.; Archimède, B.; Otte, J.N.; Smith, B. PROMES: An ontology-based messaging service for semantically interoperable information exchange during disaster response. J. Contingencies Crisis Manag. 2020, 28, 324–338. [Google Scholar] [CrossRef]
- Elmhadhbi, L.; Karray, M.H.; Archimède, B.; Otte, J.N.; Smith, B. Ontology-Driven Multicriteria Decision Support for Victim Evacuation. Int. J. Inf. Technol. Decis. Mak. 2021, 1–30. [Google Scholar] [CrossRef]
- Chen, D.; Dassisti, M.; Elvesaeter, B. Enterprise Interoperability-Framework and Knowledge Corpus. Available online: https://hal.archives-ouvertes.fr/hal-00176334 (accessed on 7 October 2021).
- Frassl, M.; Lichtenstern, M.; Angermann, M. Disaster management tool (DMT)-usability engineering, system architecture and field experiments. In Proceedings of the Workshop on Ambient Intelligence for Crisis Management, Pisa, Italy, 13 November 2012. [Google Scholar]
- Kean, T.H.; Hamilton, L.H. The 9/11 Report; St. Martin’s Press: New York, NY, USA, 2004. [Google Scholar]
- Kristiansen, E.; Johansen, F.H.; Carlström, E. When it matters most: Collaboration between first responders in incidents and exercises. J. Contingencies Crisis Manag. 2019, 27, 72–78. [Google Scholar] [CrossRef]
- Nunavath, V.; Prinz, A. Data sources handling for emergency management: Supporting information availability and accessibility for emergency responders. In International Conference on Human Interface and the Management of Information; Springer: Cham, Switzerland, 2017; pp. 240–259. [Google Scholar]
- Guédria, W. A conceptual framework for enterprise interoperability. Int. J. E-Bus. Res. (IJEBR) 2014, 10, 54–64. [Google Scholar] [CrossRef][Green Version]
- Chen, D. Enterprise Interoperability Framework. In Enterprise Modelling and Ontologies for Interoperability, Proceedings of the Open Interop Workshop on Enterprise Modelling and Ontologies for Interoperability, Luxembourg, 5–6 June 2006; ResearchGate: Berlin, Germany, 2016. [Google Scholar]
- Leo, O. Ontologies for Semantically Interoperable Systems. Available online: https://dl.acm.org/doi/pdf/10.1145/956863.956932?casa_token=qWyhGbkvCJMAAAAA:K-DNq9HCXkOjj6JAYUhdThiUMICB19Ze_fa9SQbMeZbRl9ZQztmsWLQ1_O6_YaUjPXhrQr_UI2eG (accessed on 7 October 2021).
- Song, F.; Zacharewicz, G.; Chen, D. An ontology-driven framework towards building enterprise semantic information layer. Adv. Eng. Inform. 2013, 27, 38–50. [Google Scholar] [CrossRef]
- Antunes, G.; Caetano, A.; Bakhshandeh, M.; Mayer, R.; Borbinha, J. Using ontologies to integrate multiple enterprise architecture domains. In International Conference on Business Information Systems; Springer: Berlin/Heidelberg, Germany, 2013; pp. 61–72. [Google Scholar]
- Casado, R.; Rubiera, E.; Sacristan, M.; Schütte, F.; Peters, R. Data interoperability software solution for emergency reaction in the Europe Union. Nat. Hazards Earth Syst. Sci. 2015, 15, 1563–1576. [Google Scholar] [CrossRef]
- Graves, M.; Constabaris, A.; Brickley, D. Foaf: Connecting people on the semantic web. Cat. Classif. Q. 2007, 43, 191–202. [Google Scholar] [CrossRef]
- Ferreira, M.I.; Moreira, J.L.; Campos, M.L.M.; Braga, B.F.; Sales, T.P.; de Faria Cordeiro, K.; Borges, M.R. OntoEmergePlan: Variability of Emergency plans Supported by a Domain Ontology. May 2015. Available online: https://www.academia.edu/download/50455537/OntoEmergePlan_variability_of_emergency_20161121-28973-18ifvud.pdf (accessed on 7 October 2021).
- Barros, R.; Kislansky, P.; Salvador, L.; Almeida, R.; Breyer, M.; Pedraza, L.G. EDXL-RESCUER ontology: Conceptual Model for Semantic Integration. 2015. Available online: http://idl.iscram.org/files/rebecabarros/2015/1183_RebecaBarros_etal2015.pdf (accessed on 7 October 2021).
- Chan, S.; Haugh, B.A.; Loaiza-Lemos, F.L.; Wartik, S.P. Public Safety and Emergency Management Communications Ontology; Institute for Defense Analyses: Alexandria, VA, USA, 2017. [Google Scholar]
- Chehade, S.; Matta, N.; Pothin, J.B.; Cogranne, R. Data interpretation support in rescue operations: Application for French firefighters. In Proceedings of the 2018 IEEE/ACS 15th International Conference on Computer Systems and Applications (AICCSA), Aqaba, Jordan, 28 October–1 November 2018; pp. 1–6. [Google Scholar]
- Nunavath, V.; Prinz, A.; Comes, T.; Radianti, J. Representing fire emergency response knowledge through a domain modelling approach. In Norsk konferanse for Organisasjoners Bruk at IT; NOKOBIT: Bergen, Norway, 2016; Volume 24. [Google Scholar]
- Bitencourt, K.; Durão, F.; Mendonça, M. Emergencyfire: An ontology for fire emergency situations. In Proceedings of the 21st Brazilian Symposium on Multimedia and the Web, Belo Horizonte, Minas Gerais, Brazil, 5–12 November 2021; pp. 73–76. [Google Scholar]
- Haghighi, P.D.; Burstein, F.; Zaslavsky, A.; Arbon, P. Development and evaluation of ontology for intelligent decision support in medical emergency management for mass gatherings. Decis. Support Syst. 2013, 54, 1192–1204. [Google Scholar] [CrossRef]
- Santos, L.S.; Sicilia, M.A.; Garcia-Barriocanal, E. Ontology-based modeling of effect-based knowledge in disaster response. Int. J. Semant. Web Inf. Syst. (IJSWIS) 2019, 15, 102–118. [Google Scholar] [CrossRef]
- Fan, Z.; Zlatanova, S. Exploring ontologies for semantic interoperability of data in emergency response. Appl. Geomat. 2011, 3, 109–122. [Google Scholar] [CrossRef]
- Babitski, G.; Bergweiler, S.; Grebner, O.; Oberle, D.; Paulheim, H.; Probst, F. SoKNOS–using semantic technologies in disaster management software. In Extended Semantic Web Conference; Springer: Berlin/Heidelberg, Germany, 2011. [Google Scholar]
- Lauras, M.; Truptil, S.; Bénaben, F. Towards a better management of complex emergencies through crisis management meta-modeling. Disasters 2015, 39, 687–714. [Google Scholar] [CrossRef]
- Li, X.; Liu, G.; Ling, A.; Zhan, J.; An, N.; Li, L.; Sha, Y. Building a practical ontology for emergency response systems. In Proceedings of the 2008 International Conference on Computer Science and Software Engineering, Wuhan, China, 12–14 December 2008; Volume 4, pp. 222–225. [Google Scholar]
- Othman, S.H.; Beydoun, G.; Sugumaran, V. Development and validation of a Disaster Management Metamodel (DMM). Inf. Process. Manag 2014, 50, 235–271. [Google Scholar] [CrossRef]
- Gaur, M.; Shekarpour, S.; Gyrard, A.; Sheth, A. Empathi: An ontology for emergency managing and planning about hazard crisis. In Proceedings of the 2019 IEEE 13th International Conference on Semantic Computing (ICSC), Newport Beach, CA, USA, 30 January–1 February 2019; pp. 396–403. [Google Scholar]
- Limbu, M. Management Of A Crisis (MOAC) Vocabulary Specification. Observed Change. Available online: http://observedchange.com/moac/ns/ (accessed on 7 October 2021).
- Clarke, P. Crisis Communications: Lessons from September 11; Rowman & Littlefield Publishers: Lanham, MD, USA, 2003. [Google Scholar]
- Bannour, W.; Maalel, A.; Ghezala, H.H.B. Ontology-Based Representation of Crisis Response Situations. Available online: https://www.researchgate.net/profile/Ahmed-Maalel/publication/335439252_Ontology-Based_Representation_of_Crisis_Response_Situations/links/5d6857f3a6fdccadeae430ed/Ontology-Based-Representation-of-Crisis-Response-Situations.pdf (accessed on 7 October 2021).
- Liu, S.; Brewster, C.; Shaw, D. Ontologies for Crisis Management: A Review of State of the Art in Ontology Design and Usability. 2013. Available online: https://www.researchgate.net/publication/279297851_Ontologies_for_Crisis_Management_A_Review_of_State_of_the_Art_in_Ontology_Design_and_Usability (accessed on 7 October 2021).
- Gasevic, D.; Djuric, D.; Devedzic, V. Model Driven Engineering and Ontology Development; Springer Publishing Company, Incorporated: Berlin/Heidelberg, Germany, 2009. [Google Scholar]
- Karray, M.H. Contribution à la Spécification et à l’élaboration d’une Plateforme de Maintenance Orientée Connaissances. Available online: https://www.theses.fr/2012BESA2013/abes (accessed on 7 October 2021).
- Fernández-López, M.; Gómez-Pérez, A.; Juristo, N. Methontology: From ontological art towards ontological engineering. In Proceedings of the Ontological Engineering AAAI-97 Spring Symposium Series, Palo Alto, CA, USA, 24–25 March 1997. [Google Scholar]
- Corcho, O.; Fernández-López, M.; Gómez-Pérez, A. Methodologies, tools, and languages for building ontologies. Where is their meeting point? Data Knowl. Eng. 2003, 46, 41–64. [Google Scholar] [CrossRef]
- Grüninger, M.; Fox, M.S. The role of competency questions in enterprise engineering. In Benchmarking—Theory and Practice; Springer: Boston, MA, USA, 1995; pp. 22–31. [Google Scholar]
- Kang, Y.B.; Haghigh, P.D.; Burstein, F. Taxofinder: A graph-based approach for taxonomy learning. IEEE Trans. Knowl. Data Eng. 2015, 28, 524–536. [Google Scholar] [CrossRef]
- Arp, R.; Smith, B.; Spear, A.D. Building Ontologies with Basic Formal Ontology; Mit Press: Cambridge, MA, USA, 2015. [Google Scholar]
- Arpirez, J.; Gómez-Pérez, A.; Lozano, A.; Pinto, H.S. 2Agent: An ontology-based WWW broker to select ontologies. In Proceedings of the Workshop on Applications of Ontologies and Problem-Solving Methods (PsMs), Brighton, UK, 24–25 August 1998. [Google Scholar]
- Gruber, T.R. Toward principles for the design of ontologies used for knowledge sharing? Int. J. Hum. -Comput. Stud. 1995, 43, 907–928. [Google Scholar] [CrossRef]
- Degen, W.; Heller, B.; Herre, H.; Smith, B. Gol: Toward an axiomatized upper-level ontology. In Proceedings of the International Conference on Formal Ontology in Information Systems, Ogunquit, ME, USA, 17–19 October 2001. [Google Scholar]
- Baumgartner, N.; Retschitzegger, W. A survey of upper ontologies for situation awareness. In Proceedings of the 4th International Conference on Knowledge Sharing and Collaborative Engineering, St. Thomas, VI, USA, 29 November–1 December 2006. [Google Scholar]
- Elmhadhbi, L.; Karray, M.H.; Archimède, B. Toward the use of upper-level ontologies for semantically interoperable systems: An emergency management use case. In Enterprise Interoperability VIII; Springer: Cham, Switzerland, 2018. [Google Scholar]
- D’Aquin, M.; Schlicht, A.; Stuckenschmidt, H.; Sabou, M. Ontology modularization for knowledge selection: Experiments and evaluations. In International Conference on Database and Expert Systems Applications; Springer: Berlin/Heidelberg, Germany, 2007; pp. 874–883. [Google Scholar]
- Christensen, L.L.W.; Madsen, B.N. A Danish terminological ontology of incident management in the field of disaster management. J. Contingencies Crisis Manag. 2020, 28, 466–478. [Google Scholar] [CrossRef]
- Rudnicki, R. An Overview of the Common Core Ontologies; CUBRC, Inc.: Cheektowaga, NY, USA, 2016. [Google Scholar]
- Smith, B.; Ceusters, W.; Klagges, B.; Köhler, J.; Kumar, A.; Lomax, J.; Mungall, C.; Neuhaus, F.; Rector, A.L.; Rosse, C. Relations in biomedical ontologies. Genome Biol. 2005, 6, R46. [Google Scholar] [CrossRef]
- Homeland Security. National Response Framework, 3rd ed.; Homeland Security: Washington, DC, USA, 2016. [Google Scholar]
- Suárez-Figueroa, M.; Gómez-Pérez, A. First attempt towards a standard glossary of ontology engineering terminology. In Proceedings of the 8th International Conference on Terminology and Knowledge Engineering, Copenhagen, Denmark, 18–21 August 2008. [Google Scholar]
- Philippe, J.M.; Brahic, O.; Carli, P.; Tourtier, J.P.; Riou, B.; Vallet, B. French Ministry of Health’s response to Paris attacks of 13 November 2015. Crit. Care 2016, 20, 85. [Google Scholar] [CrossRef] [PubMed]
- Ghanchi, A. Insights into French emergency planning, response, and resilience procedures from a hospital managerial perspective following the Paris terrorist attacks of Friday, November 13, 2015. Disaster Med. Public Health Prep. 2016, 10, 789–794. [Google Scholar] [CrossRef] [PubMed]
- Lagadec, P. Crisis management in France: Trends, shifts, and perspectives. J. Contingencies Crisis Manag. 2002, 10, 159–172. [Google Scholar] [CrossRef]
- Boutinaud, B.G.F. Cooperation & interaction: The Paris terrorist attacks. In Proceedings of the Norwegian Conference for Civil Protection and Crisis management, 2017. [Google Scholar]
- Nossiter, A. Response to Paris Attacks Points to Weaknesses in French Police Structure. In the New York Times. 2015. Available online: https://www.nytimes.com/2016/01/01/world/europe/response-to-paris-attacks-points-to-weaknesses-in-french-police-structure.html (accessed on 7 October 2021).
- Nahon, M.; Poirot, N.; Marx, J.S.; Lejay, M.; Tartière, S.; Chastre, C.; Fuilla, P.; Pelloux, P.; Vivien, B.; Télion, C.; et al. Retour D’expérience des Attentats du 13 Novembre 2015. La régulation médicale zonale. Available online: https://afmu.revuesonline.com/articles/lvafmu/pdf/2015/01/133410016.pdf (accessed on 7 October 2021).


























| Ontology | Disasters | People | Organization | Roles | Processes | Resources | Time & Space | Communication | Literature |
|---|---|---|---|---|---|---|---|---|---|
| EMERGEL | ✔ | × | ✔ | × | × | ✔ | ✔ | × | [19] |
| OntoEmergePlan | × | × | ✔ | ✔ | ✔ | ✔ | × | × | [21] |
| SoKNOS | × | × | × | × | × | ✔ | × | × | [30] |
| EDXL-RESCUER | × | × | × | × | × | × | × | ✔ | [22] |
| ResOnt | × | × | ✔ | ✔ | × | ✔ | × | × | [24] |
| EMO | × | × | ✔ | × | × | ✔ | ✔ | × | [29] |
| ISyCri | ✔ | × | × | × | ✔ | × | × | × | [31] |
| PS/EM | × | × | × | × | × | × | × | ✔ | [23] |
| BFER | × | × | ✔ | ✔ | × | ✔ | ✔ | × | [25] |
| EF | × | × | ✔ | × | ✔ | ✔ | × | × | [26] |
| DO4MG | × | × | × | × | × | ✔ | × | × | [27] |
| BFiaO | ✔ | × | × | × | × | ✔ | × | × | [28] |
| ERO | × | × | ✔ | × | × | × | × | × | [32] |
| Empathi | ✔ | ✔ | × | × | × | × | × | × | [34] |
| MOAC | ✔ | × | × | × | ✔ | ✔ | × | × | [35] |
| HXL | ✔ | × | ✔ | × | × | × | × | × | [36] |
| FOAF | × | ✔ | ✔ | × | × | × | × | × | [20] |
| CROnto | ✔ | × | × | × | ✔ | ✔ | × | × | [37] |
| Class | Characterizations |
|---|---|
| entity | Anything that exists or has existed or will exist. |
| continuant | An entity that continues or persists through time while maintaining their identity and have no temporal parts. It is a dependent or independent object. |
| occurrent | An entity that occurs happens or develops in time: events or processes or happenings. |
| independent continuant | A continuant entity that is the bearer of some qualities, it can maintain their identity and existence through gain and loss of parts, dispositions or roles, and changes in their qualities. |
| generically dependent continuant | An entity that is dependent on one or more other independent continuants. This latter can serve as its bearer. It is similar to complex continuant patterns of the sort created by authors or through the process of evolution. |
| specifically dependent continuant | An entity that depends on one or more specific independent continuants for its existence. It exhibits existential dependence and has two subcategories: quality and realizable entity. |
| process | An occurrent entity that exists in time by occurring or happening has temporal parts and always depends on at least one material entity. It can be partitioned into temporal parts in different ways and at different levels of granularity. |
| quality | A specifically dependent continuant that depends or inheres in an entity at all and is fully exhibited or manifested or realized in that entity. |
| disposition | A realizable entity whose bearer is some material entity. |
| role | A realizable entity which exists because the bearer is in some special physical, social, or institutional set of circumstances in which the bearer does not have to be, and is not such that, if it ceases to exist, then the physical make-up of the bearer is thereby changed. |
| Relation | Domain | Range |
|---|---|---|
| has_role | Independent continuant | Role |
| agent_in | Person or Organization | Process |
| has_input | Process | Continuant |
| has_quality | Independent continuant | Quality |
| supervises | Person or organization | Person or organization |
| has_participant | Process | Continuant |
| located_in | Material entity | Spatial region or site |
| occurs_on | Process | Temporal region |
| is_part_of | Independent continuant | Independent continuant |
| realized by | Realizable entity | Process |
| occurs_at | Process | Spatial region or site |
| has_starting_instant | Temporal region | Temporal region |
| caused_by | Process | Process |
| has_function | Independent continuant | Function |
| has_sender | Act | Agent |
| has_recipient | Act | Agent |
| sends | Agent | Act |
| is_designated_by | Entity | Designative Information Content Entity |
| Relation | Domain | Range |
|---|---|---|
| respond_to | Agent | Process |
| installed_by | Site | Agent |
| take_place_in | Process | Environmental feature |
| has_day | Temporal region | Temporal region |
| has_month | Temporal region | Temporal region |
| has_year | Temporal region | Temporal region |
| Ontology | Number of Classes | Number of Relations |
|---|---|---|
| Developed ontology | ||
| POLARISCO | 447 | 25 |
| Imported ontology | ||
| BFO | 27 | - |
| CCO | 195 | 152 |
| Total | 669 | 177 |
| Stakeholders’ Mobilization and Resources Allocation | Number | |
|---|---|---|
| Units | Fire units |
|
| Reinforcements by Civilian Firefighters | 260 including 60 deployed for evacuations only | |
| Healthcare units | 40 medical teams on sites | |
| Police forces | 3000 police officers | |
| Means of transport | 125 firefighters’ vehicles deployed 21 Intensive Care Ambulances | |
| Hospitals |
| |
| Casualties Grouping Point (PRV) | Seven PRV | |
Publisher’s Note: MDPI stays neutral with regard to jurisdictional claims in published maps and institutional affiliations. |
© 2021 by the authors. Licensee MDPI, Basel, Switzerland. This article is an open access article distributed under the terms and conditions of the Creative Commons Attribution (CC BY) license (https://creativecommons.org/licenses/by/4.0/).
Share and Cite
Elmhadhbi, L.; Karray, M.-H.; Archimède, B.; Otte, J.N.; Smith, B. An Ontological Approach to Enhancing Information Sharing in Disaster Response. Information 2021, 12, 432. https://doi.org/10.3390/info12100432
Elmhadhbi L, Karray M-H, Archimède B, Otte JN, Smith B. An Ontological Approach to Enhancing Information Sharing in Disaster Response. Information. 2021; 12(10):432. https://doi.org/10.3390/info12100432
Chicago/Turabian StyleElmhadhbi, Linda, Mohamed-Hedi Karray, Bernard Archimède, J. Neil Otte, and Barry Smith. 2021. "An Ontological Approach to Enhancing Information Sharing in Disaster Response" Information 12, no. 10: 432. https://doi.org/10.3390/info12100432
APA StyleElmhadhbi, L., Karray, M.-H., Archimède, B., Otte, J. N., & Smith, B. (2021). An Ontological Approach to Enhancing Information Sharing in Disaster Response. Information, 12(10), 432. https://doi.org/10.3390/info12100432

