Enhanced Dynamic Game Method for Offshore Wind Turbine Airfoil Optimization Design
Abstract
1. Introduction
2. Airfoil Parameterization Model
2.1. PARSEC Parametric Method
2.2. CST Parametric Method
3. Multi-Objective Optimization Design Model
3.1. Design Variables
3.2. Objective Functions
3.2.1. Anti-Flutter Performance
3.2.2. Annual Energy Production
| Algorithm 1: Improved fixed-point iteration method |
| Input: Air density , number of blades B, wind speed V, blade rotation angular velocity , tip speed ratio , rotor radius R, chord length c, twist angle . |
| Output: Output power of airfoil dP(V) |
|
3.3. Design Constraints
4. Enhanced Dynamic Game Method
4.1. Strategy Space Partition
- (1)
- The influence of design variables on the objective functions is represented as follows:
- (2)
- The spatial distance between the design variable and the objective function indicates the degree of influence, with a negative correlation between the distance and the variable’s impact. The formula is as follows:
- (3)
- Considering the overall effect of the design variables on all objective functions, the moment of the design variable is calculated as:The moment threshold is defined as:
- (4)
- In the actual allocation, design variables are ranked according to spatial distance and , and those with smaller distances and higher are prioritized for allocation. All design variables are assigned to the corresponding game players according to the corresponding instructions [15].
4.2. Construction of the Game Cost Function
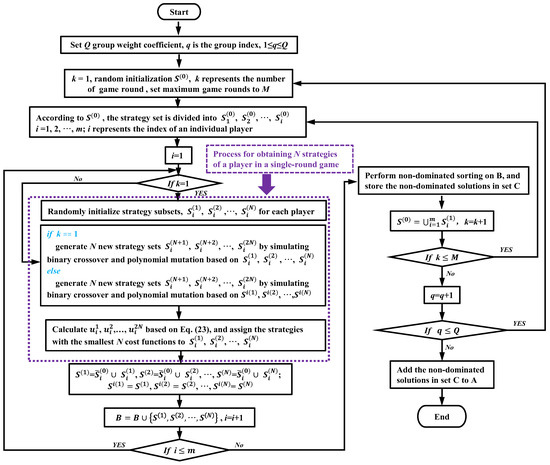
4.3. Solution Process of Enhanced Dynamic Game Method
5. Airfoil Optimization Design Using Enhanced Dynamic Game Method
5.1. Airfoil Optimization Design Setup
5.2. Computation Results

| Strategy Space (S1 and S2) | ||||
|---|---|---|---|---|
| Game Rounds | By XP300 | By XC300 | By XP350 | By XC350 |
| 1 | {1,2,3,4,5,6,7,8,12} {9,10,11} | {1,2,3,4,7,8,9} {5,6} | {2,3,4,5,7,8,9,12} {1,6,10,11} | {1,2,3,4,5,6,7,8} {9} |
| 2 | {2,3,4,6,7,8} {1,5,9,10,11,12} | {1,2,3,4,5,6,7,8} {9} | {1,2,3,4,5,6,7,8,9} {10,11,12} | {1,3,5,6,8,9} {2,4,7} |
| 3 | {2,3,4,5,6,7,8,9,12} {1,10,11} | {5,8,9} {1,2,3,4,6,7} | {1,2,4,6,7,8,9,10,12} {3,5,11} | {3,4,6,7,8,9} {1,2,5} |
| 4 | {1,2,3,4,6,7,8} {5,9,10,11,12} | {1,2,3,4,6,7,9} {5,8} | {1,2,3,4,5,6,7,8,9,12} {10,11} | {1,2,3,4,5,6,7,8} {9} |
| 5 | {2,4,5,6,7,8} {1,3,9,10,11,12} | {1,2,3,4,5,6,7,8} {9} | {1,2,3,4,7,9} {5,6,8,10,11,12} | {2,4,5,7} {1,3,6,8,9} |
| 6 | {1,2,3,4,5,6,7,8,11,12} {9,10} | {1,2,3,4,5,6,7,8} {9} | {1,2,3,4,6,7,8} {5,9,10,11,12} | {1,2,3,4,5,6,7,8} {9} |
| 7 | {1,2,3,4,6,7,8,9} {5,10,11,12} | {1,2,3,4,5,6,7,8} {9} | {1,2,3,4,5,6,7,9} {8,10,11,12} | {1,3,4,6,7,8} {2,5,9} |
| 8 | {1,2,3,4,5,6,7,8,12} {9,10,11} | {2,3,4,6,7,9} {1,5,8} | {1,2,3,4,5,6,7,8,9,11,12} {10} | {2,4,5,6,7,8} {1,3,9} |
| 9 | {1,2,3,4,5,6,7,8,9} {10,11,12} | {1,2,3,4,6,7,8} {5,9} | {1,2,3,4,5,6,7,8,9} {10,11,12} | {1,3,5,7} {2,4,6,8,9} |
| 10 | {1,2,4,5,6,7,12} {3,8,9,10,11} | {1,2,3,4,5,6,7,8} {9} | {3,4,7,8,10} {1,2,5,6,9,11,12} | {1,2,3,4,5,6,7,8} {9} |
5.3. Analysis and Discussion
6. Conclusions
- (1)
- The results of comparison between four optimized airfoils and two reference airfoils show that the EDGM and PARSEC-based airfoil (approximately 30% thickness) improves AEP by 6.31% and anti-flutter performance by 8.69%, while the EDGM and CST-based airfoil achieves 8.22% and 3.47% improvements, respectively. For the approximately 35% thickness airfoil, the EDGM and PARSEC-based airfoil improves AEP by 4.45% and anti-flutter performance by 1.14%, whereas the EDGM and CST-based airfoil shows gains of 5.38% in AEP and steady anti-flutter improvements. Enhanced pressure distributions and lift-to-drag ratios further confirmed the methodology’s effectiveness.
- (2)
- By comparing the HV and Spacing metrics with the full information cooperative game method, it is demonstrated that a series of solutions generated by EDGM outperforms the full information cooperative game in terms of distribution, diversity, and convergence. This advantage is due to the ability of the new method to dynamically update the strategy space of each player in every round of the game, which facilitates deeper computation and improves the multiplicity of game solutions.
- (3)
- The method demonstrates good generality and scalability. Although the optimization objectives for the airfoils listed in this paper are annual energy production and polar moment of inertia, designers can set different objective functions based on their specific design needs and apply this method to obtain airfoils with improved performance. Also, the method can be applied to a broader range of engineering optimization problems.
- (4)
- EDGM exhibits good performance in airfoil optimization (2D parameterized models), but in scenarios involving high-dimensional objectives (e.g., simultaneously considering aerodynamic performance, structural strength, fatigue life, etc.) or multi-player game scenarios (with more than 3 objective functions), the dynamically updated strategy space may lead to increased computational complexity. It is therefore necessary to further integrate dimensionality reduction techniques to improve efficiency.
- (5)
- Future research plans will extend EDGM to full-machine multi-objective optimization incorporating environmental parameters, which encompasses blade twist distribution, pitch control systems, and marine environmental load coupling, to realize progressive full-chain performance enhancement from components to systems. Further refinement of quantitative analysis on the mapping between airfoil optimization and overall performance will be conducted to ensure the research retains methodological innovation while demonstrating practical value in offshore wind engineering, thereby enhancing real-world relevance and balancing the integration of methodology and applications.
Author Contributions
Funding
Data Availability Statement
Conflicts of Interest
References
- Li, J.F.; Zhang, T.M.; Du, X.Y.; Li, Y.P. How can the digital economy drive low-carbon city performance in China to achieve sustainable development goals? A multiple-output perspective. J. Clean. Prod. 2024, 454, 142316. [Google Scholar] [CrossRef]
- Agyeman, S.D.; Lin, B.Q. Nonrenewable and renewable energy substitution, and lowecarbon energy transition: Evidence from North African countries. Renew. Energy 2022, 194, 378–395. [Google Scholar] [CrossRef]
- Ali, S.; Park, H.; Lee, D. Structural Optimization of Vertical Axis Wind Turbine (VAWT): A Multi-Variable Study for Enhanced Deflection and Fatigue Performance. J. Mar. Sci. Eng. 2025, 13, 19. [Google Scholar] [CrossRef]
- Lin, J.; Duan, H.; Xu, B.; Wang, Y.; Zhang, J. Equivalent Aerodynamic Design of Blade for Offshore Floating Wind Turbine Model. J. Mar. Sci. Eng. 2022, 10, 132. [Google Scholar] [CrossRef]
- Su, H.; Ma, J.; Wang, J.; Gao, Z.; Li, Q.; Pan, W.; Yang, L. Cooperative Optimization Algorithm for Wind Turbine Airfoil Design and Numerical Validation of Blade Aerodynamic and Flutter Performance. Energy Convers. Manag. 2025, 333, 119818. [Google Scholar] [CrossRef]
- Chuang, Z.; Yi, H.; Chang, X.; Liu, H.; Zhang, H.; Xia, L. Comprehensive Analysis of the Impact of the Icing of Wind Turbine Blades on Power Loss in Cold Regions. J. Mar. Sci. Eng. 2023, 11, 1125. [Google Scholar] [CrossRef]
- Ageze, M.B.; Hu, Y.; Wu, H. Comparative study on uni-and bi-directional fluid structure coupling of wind turbine blades. Energies 2017, 10, 1499. [Google Scholar] [CrossRef]
- Zhou, S.Q.; Zhou, H.X.; Yang, K.; Dong, H.B.; Gao, Z.L. Research on blade design method of multi-blade centrifugal fan for building efficient ventilation based on Hicks-Henne function. Sustain. Energy Technol. 2021, 43, 100971. [Google Scholar] [CrossRef]
- Belda, M.; Hyhlik, T. Interactive Airfoil Optimization Using Parsec Parametrization and Adjoint Method. Appl. Sci. 2024, 14, 3495. [Google Scholar] [CrossRef]
- Wu, X.; Zhang, W.W.; Peng, X.H.; Wang, Z.Y. Benchmark aerodynamic shape optimization with the POD-based CST airfoil parametric method. Aerosp. Sci. Technol. 2019, 84, 632–640. [Google Scholar] [CrossRef]
- Zhao, Y.C.; Zhang, M.Z.; Ni, Q.; Wang, X.H. Adaptive Nonparametric Density Estimation with B-Spline Bases. Mathematics 2023, 11, 291. [Google Scholar] [CrossRef]
- Zain, S.; Misro, M.Y.; Miura, K.T. Enhancing flexibility and control in k-curve using fractional Bézier curves. Alex. Eng. J. 2024, 89, 71–82. [Google Scholar] [CrossRef]
- Li, Z.; Wang, W.; Xie, Y.; Li, D. Optimization Design of Blades Based on Multi-Objective Particle Swarm Optimization Algorithm. J. Mar. Sci. Eng. 2025, 13, 486. [Google Scholar] [CrossRef]
- Saleem, A.; Kim, M.-H. Aerodynamic performance optimization of an airfoil-based airborne wind turbine using genetic algorithm. Energy 2020, 203, 117841. [Google Scholar] [CrossRef]
- Meng, R.; Wang, L.; Cai, X.; Xie, N.G. Multi-objective aerodynamic and structural optimization of a wind turbine blade using a novel adaptive game method. Eng. Optim. 2019, 52, 1441–1460. [Google Scholar] [CrossRef]
- Xie, N.G.; Meng, R.; Ye, Y.; Wang, L.; Cen, Y.W. Multi-objective design method based on evolution game and its application for suspension. Struct. Mul. Tidiscip Optim. 2013, 47, 207–220. [Google Scholar] [CrossRef]
- Hati, S.; Panda, S.K. Game theory approach for optimum design of an aged structure with multiple objectives. Structures 2021, 31, 205–215. [Google Scholar] [CrossRef]
- Saeedi, M.S.; Jamali, A.; Nariman-Zadeh, N.; Ahmadi, B. A novel bi-level decision-making approach based on game theory for mechanism design. Trans. Inst. Meas. Control. 2024, 47, 2050–2062. [Google Scholar] [CrossRef]
- Ahmadi, B.; Jamali, A.; Mallipeddi, R.; Nariman-zadeh, N.; Ahmadi, B.; Khayyam, H. Bi-level game theoretic approach for robust design: A case study of path-generating four-bar. Swarm Evol. Comput. 2024, 89, 101636. [Google Scholar] [CrossRef]
- Tao, S.Y.; Feijóo-Lorenzo, A.E. Multi-objective optimization of clustered wind farms based on potential game approach. Ocean Eng. 2024, 300, 117291. [Google Scholar] [CrossRef]
- Mo, L.; Deng, Z.; Chen, H.; Lan, J. Multi-Objective Co-Operative Game-Based Optimization for Park-Level Integrated Energy System Based on Exergy-Economic Analysis. Energies 2023, 16, 7945. [Google Scholar] [CrossRef]
- Yang, C.; Li, Q.; Chen, Q. Multi-Objective Optimization of Parallel Manipulators Using a Game Algorithm. Appl. Math. Model. 2019, 74, 217–243. [Google Scholar] [CrossRef]
- Tang, J.H.; Wu, Q.; Wang, K. Evolutionary game analysis on cross-border cooperative R&D of intelligent new energy vehicle industry. Kybernetes 2024. [Google Scholar] [CrossRef]
- Xiao, M.; Shao, X.; Gao, L.; Luo, Z. A new methodology for multi-objective multidisciplinary design optimization problems based on game theory. Expert. Syst. Appl. 2015, 42, 1602–1612. [Google Scholar] [CrossRef]
- Liu, P.; Xu, K.; Gong, H. Non-Cooperative Game of Coordinated Scheduling of Parallel Machine Production and Transportation in Shared Manufacturing. Comput. Mater. Contin. 2023, 76, 239–258. [Google Scholar] [CrossRef]
- Tang, Z.; Luo, S.; Chen, Y.; Zhao, X.; Wu, P. Hierarchical variable fidelity evolutionary optimization methods and their applications in aerodynamic shape design. Appl. Soft Comput. 2022, 114, 108135. [Google Scholar] [CrossRef]
- Meng, R.; Chen, L.L.; Zhao, R.X.; Cai, X.; Xie, N.G. Integrated design of aerodynamic and anti-flutter performance of offshore wind turbine airfoil based on full information cooperative game method. Ocean Eng. 2023, 281, 114967. [Google Scholar] [CrossRef]
- Akram, M.T.; Kim, M.-H. Aerodynamic Shape Optimization of NREL S809 Airfoil for Wind Turbine Blades Using Reynolds-Averaged Navier Stokes Model-Part II. Appl. Sci. 2021, 11, 2211. [Google Scholar] [CrossRef]
- Gao, Q.; Cai, X.; Meng, R.; Zhu, R. Anti-flutter optimization design of airfoil for wind turbine blade. J. Renew. Sustain. Ener. 2018, 10, 013307. [Google Scholar] [CrossRef]
- Gustavsson, R.; Ahlsén, D.; Fagerberg, L.; Högström, C.M. Effects of added mass and moments of inertia on hydroelectric turbines for dynamic applications using structural acoustic simulation. J. Fluid. Struct. 2022, 115, 103757. [Google Scholar] [CrossRef]
- Meng, R.; Chen, X.H.; Chen, L.L.; Xie, N.G.; Wang, L.; Xu, B.F. Aerodynamic and structural co-optimization of offshore wind turbine blades using a novel adaptive surrogate-based optimization method. Ocean. Eng. 2025, in press. [Google Scholar]
- Lencastre, P.; Yazidi, A.; Lind, P.G. Modeling Wind-Speed Statistics beyond the Weibull Distribution. Energies 2024, 17, 2621. [Google Scholar] [CrossRef]
- Montgomerie, B. Methods for root effects, tip effects and extending the angle of attack range to +− 180°, with application to aerodynamics for blades on wind turbines and propellers. Smart Grid Renew. Energy 2004. [Google Scholar]
- Wong, K.K.L. Bridging game theory and the knapsack problem: A theoretical formulation. J. Eng. Math. 2015, 91, 177–192. [Google Scholar] [CrossRef]
- Jonkman, J. Definition of a 5-MW Reference Wind Turbine for Offshore System Development; National Renewable Energy Lab. (NREL): Golden, CO, USA, 2009. [Google Scholar] [CrossRef]
- Chen, J.; Wang, Q. Wind Turbine Airfoils and Blades: Optimization Design Theory; Walter de Gruyter GmbH & Co KG.: Berlin, Germany, 2017; Volume 3. [Google Scholar] [CrossRef]
- Guerreiro, A.P.; Fonseca, C.M.; Paquete, L. The Hypervolume Indicator: Computational Problems and Algorithms. ACM Comput. Surv. 2021, 54, 1–42. [Google Scholar] [CrossRef]
- Premkumar, M.; Jangir, P.; Sowmya, R.; Alhelou, H.H.; Heidari, A.A.; Chen, H.L. MOSMA: Multi-Objective Slime Mould Algorithm Based on Elitist Non-Dominated Sorting. IEEE Access 2021, 9, 3229–3248. [Google Scholar] [CrossRef]
- Schaffarczyk, A.P. Introduction to Wind Turbine Aerodynamics; Springer: Cham, Switzerland, 2024. [Google Scholar] [CrossRef]











| Parameters | Physical Meaning | Parameters | Physical Meaning |
|---|---|---|---|
| Position of upper crest | Upper crest point | ||
| Position of lower crest | Lower crest point | ||
| Upper leading edge radius | Upper crest curvature | ||
| Lower leading edge radius | Lower crest curvature | ||
| Trailing edge offset | Trailing edge direction angle | ||
| Trailing edge thickness | Trailing edge wedge angle |
| Design Variables | Lower Limit | Upper Limit | Design Variables | Lower Limit | Upper Limit |
|---|---|---|---|---|---|
| −0.15 | 0.15 | −0.15 | 0.15 | ||
| −0.15 | 0.15 | −0.15 | 0.15 | ||
| −0.15 | 0.15 | −0.15 | 0.15 | ||
| −0.15 | 0.15 | −0.15 | 0.15 | ||
| −0.15 | 0.15 | −0.15 | 0.15 | ||
| −0.15 | 0.15 | −0.15 | 0.15 |
| Design Variables | Lower Limit | Upper Limit | Design Variables | Lower Limit | Upper Limit |
|---|---|---|---|---|---|
| −0.15 | 0.15 | −0.15 | 0.15 | ||
| −0.15 | 0.15 | −0.15 | 0.15 | ||
| −0.15 | 0.15 | −0.15 | 0.15 | ||
| −0.15 | 0.15 | −0.15 | 0.15 | ||
| −0.15 | 0.15 | - | - | - |
| Airfoil | Span r (m) | Chord Length c (m) | Twist Angle θ (deg) |
|---|---|---|---|
| DU97W300 | 22.55 | 4.249 | 9.011 |
| DU99W350 | 14.35 | 4.652 | 11.48 |
| Result | Objective Function | Method | HV | Spacing |
|---|---|---|---|---|
| Figure 7a | FP300 | EDGM | 0.1486 | 1.2438 |
| FICG | 0.1632 | 0.9712 | ||
| Figure 7b | FC300 | EDGM | 0.1154 | 0.0989 |
| FICG | 0.1128 | 0.1297 | ||
| Figure 7c | FP350 | EDGM | 0.1623 | 0.2727 |
| FICG | 0.1492 | 0.9825 | ||
| Figure 7d | FC350 | EDGM | 0.1148 | 0.1131 |
| FICG | 0.1125 | 0.2302 |
| Airfoil | Local AoA° | Lift–Drag Ratio |
|---|---|---|
| DU97W300 | 5.06° | 99.635 |
| Solutions I | 4.32° | 106.95 |
| Solutions II | 4.09° | 114.332 |
| DU99W350 | 8.20° | 84.318 |
| Solutions III | 6.96° | 96.314 |
| Solutions IV | 6.88° | 92.208 |
Disclaimer/Publisher’s Note: The statements, opinions and data contained in all publications are solely those of the individual author(s) and contributor(s) and not of MDPI and/or the editor(s). MDPI and/or the editor(s) disclaim responsibility for any injury to people or property resulting from any ideas, methods, instructions or products referred to in the content. |
© 2025 by the authors. Licensee MDPI, Basel, Switzerland. This article is an open access article distributed under the terms and conditions of the Creative Commons Attribution (CC BY) license (https://creativecommons.org/licenses/by/4.0/).
Share and Cite
Meng, R.; Song, J.; Ren, X.; Chen, X. Enhanced Dynamic Game Method for Offshore Wind Turbine Airfoil Optimization Design. J. Mar. Sci. Eng. 2025, 13, 1481. https://doi.org/10.3390/jmse13081481
Meng R, Song J, Ren X, Chen X. Enhanced Dynamic Game Method for Offshore Wind Turbine Airfoil Optimization Design. Journal of Marine Science and Engineering. 2025; 13(8):1481. https://doi.org/10.3390/jmse13081481
Chicago/Turabian StyleMeng, Rui, Jintao Song, Xueqing Ren, and Xuhui Chen. 2025. "Enhanced Dynamic Game Method for Offshore Wind Turbine Airfoil Optimization Design" Journal of Marine Science and Engineering 13, no. 8: 1481. https://doi.org/10.3390/jmse13081481
APA StyleMeng, R., Song, J., Ren, X., & Chen, X. (2025). Enhanced Dynamic Game Method for Offshore Wind Turbine Airfoil Optimization Design. Journal of Marine Science and Engineering, 13(8), 1481. https://doi.org/10.3390/jmse13081481
