Side-Scan Sonar Small Objects Detection Based on Improved YOLOv11
Abstract
1. Introduction
- A new Sparse Feature (SF) module is proposed, which utilizes feature importance ranking and channel pruning to better focus on key object features in SSS images.
- A Dilated Reparam Block (DRB) module [25] is introduced and integrated with the newly developed C3k2 module in YOLOv11. This combination expands the receptive field and enhances the model’s ability to capture object features.
- A Content-Guided Attention Fusion (CGAF) module [26] is incorporated to further improve detection performance through multi-scale feature fusion and weighting.
2. Related Works
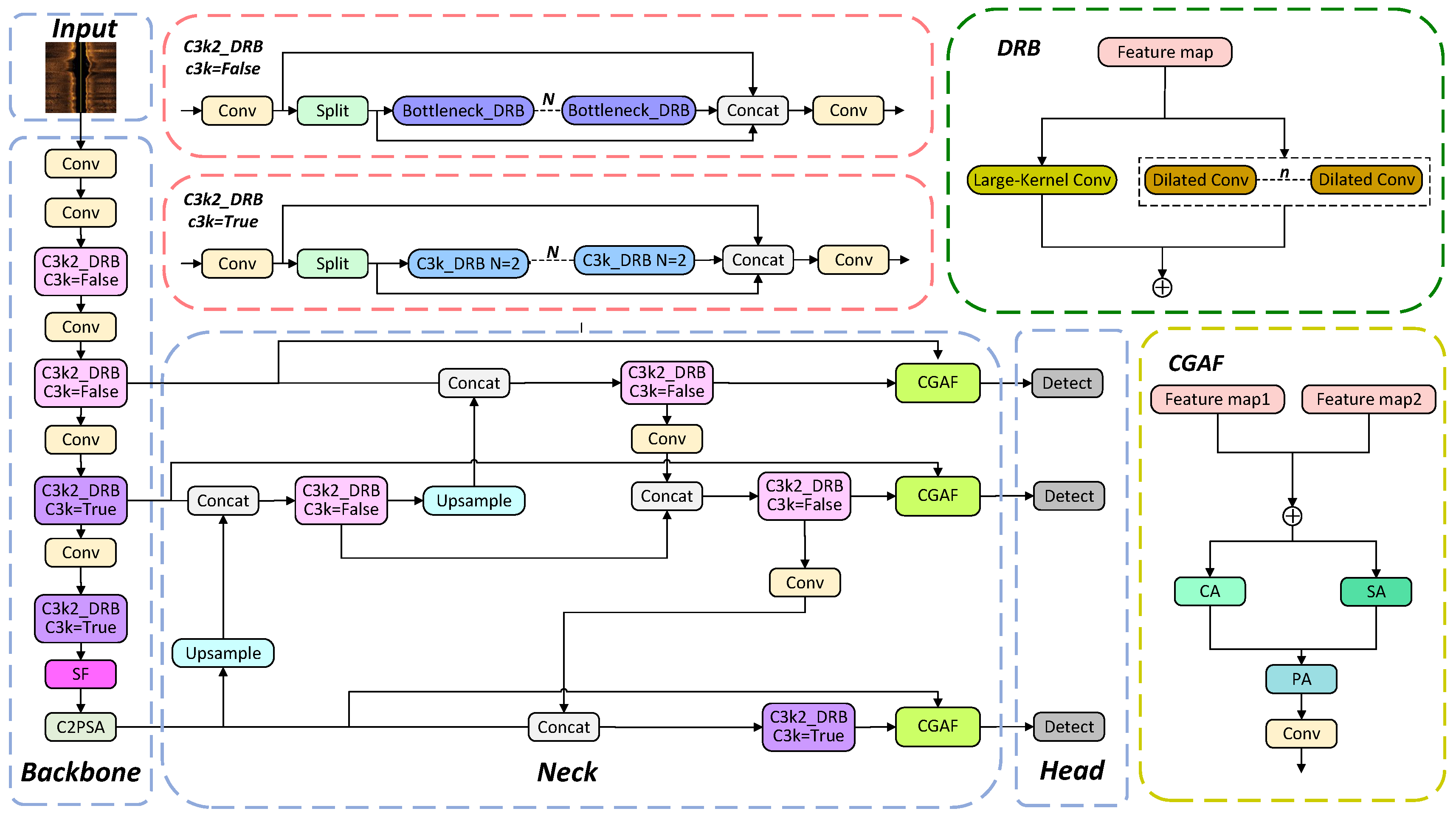
3. The Proposed YOLOv11-SDC Model
3.1. Network Structure
3.2. SF Module
3.3. DRB Module
3.4. CGAF Module
4. Experiments
4.1. Model Evaluation Metrics
4.2. Experimental Environment
4.3. Model Hyperparameter Settings
4.4. Number of Feature Channels Retained by the SF Module
4.5. The SIMD Dataset
4.6. Experimental Results and Analysis
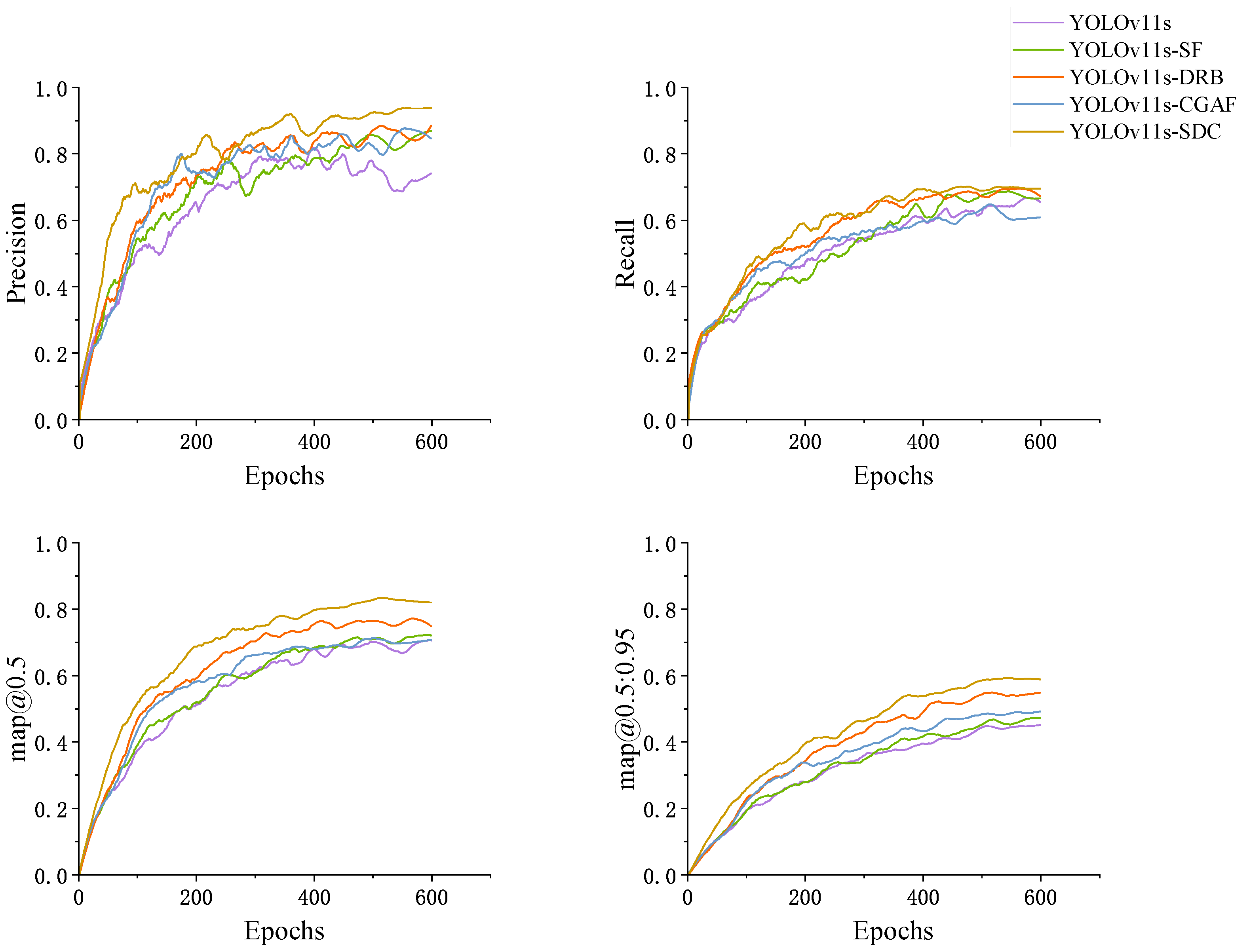
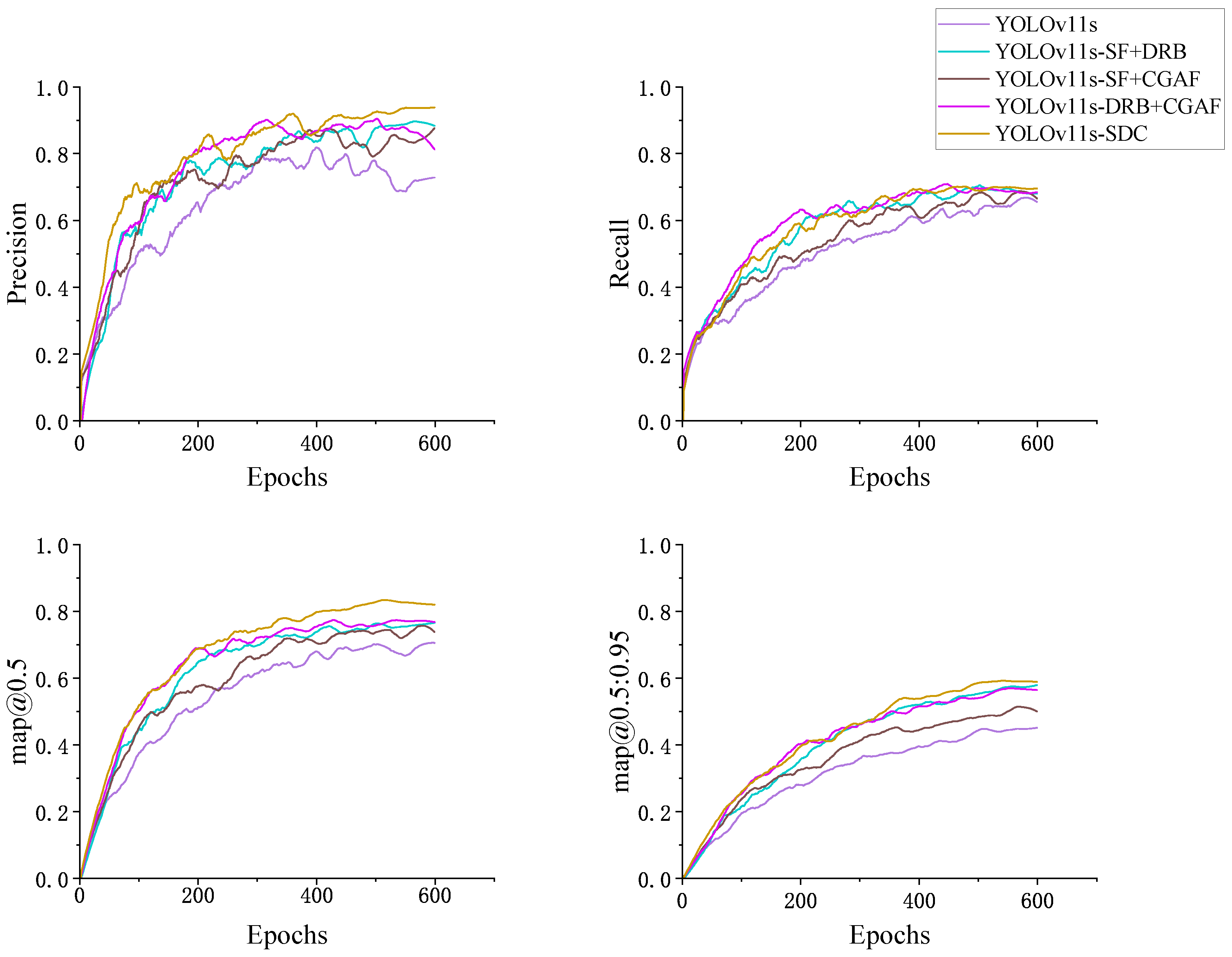
4.7. Ablation Experiments
5. Analysis of Limitations
5.1. Qualitative Analysis
5.2. Noise Resistance Capability Analysis
5.3. Discussion
6. Conclusions
Author Contributions
Funding
Institutional Review Board Statement
Informed Consent Statement
Data Availability Statement
Acknowledgments
Conflicts of Interest
References
- Wibisono, A.; Piran, M.J.; Song, H.-K.; Lee, B.M. A survey on unmanned underwater vehicles: Challenges, enabling technologies, and future research directions. Sensors 2023, 23, 7321. [Google Scholar] [CrossRef] [PubMed]
- Jian, M.; Yang, N.; Tao, C.; Zhi, H.; Luo, H. Underwater object detection and datasets: A survey. Intell. Mar. Technol. Syst. 2024, 2, 9. [Google Scholar] [CrossRef]
- Tarekegn, A.N.; Cheikh, F.A.; Ullah, M.; Sollesnes, E.T.; Alexandru, C.; Azar, S.N.; Erol, E.; Suciu, G. Underwater Object Detection using Image Enhancement and Deep Learning Models. In Proceedings of the 2023 11th European Workshop on Visual Information Processing (EUVIP), Gjovik, Norway, 11–14 September 2023; pp. 1–6. [Google Scholar]
- Zhang, M.; Wang, Z.; Song, W.; Zhao, D.; Zhao, H. Efficient Small-Object Detection in Underwater Images Using the Enhanced YOLOv8 Network. Appl. Sci. 2024, 14, 1095. [Google Scholar] [CrossRef]
- Wei, S.; Leung, H.; Myers, V. An automated change detection approach for mine recognition using sidescan sonar data. In Proceedings of the 2009 IEEE International Conference on Systems, Man and Cybernetics, San Antonio, TX, USA, 11–14 October 2009; pp. 553–558. [Google Scholar]
- Tang, Y.; Wang, L.; Li, H.; Bian, S. Side-scan sonar underwater target segmentation using the BHP-UNet. Eurasip J. Adv. Sig. Pr. 2023, 2023, 76. [Google Scholar] [CrossRef]
- Sinai, A.; Amar, A.; Gilboa, G. Mine-Like Objects detection in Side-Scan Sonar images using a shadows-highlights geometrical features space. In Proceedings of the OCEANS 2016 MTS/IEEE Monterey, Monterey, CA, USA, 19–23 September 2016; pp. 1–6. [Google Scholar]
- Çelebi, A.T.; Güllü, M.K.; Ertürk, S. Mine detection in side scan sonar images using Markov Random Fields with brightness compensation. In Proceedings of the 2011 IEEE 19th Signal Processing and Communications Applications Conference (SIU), Antalya, Turkey, 20–22 April 2011; pp. 916–919. [Google Scholar]
- Barngrover, C.M. Automated Detection of Mine-Like Objects in Side Scan Sonar Imagery; University of California: San Diego, CA, USA, 2014. [Google Scholar]
- Hożyń, S. A review of underwater mine detection and classification in sonar imagery. Electronics 2021, 10, 2943. [Google Scholar] [CrossRef]
- Ye, X.; Li, C.; Zhang, S.; Yang, P.; Li, X. Research on side-scan sonar image target classification method based on transfer learning. In Proceedings of the OCEANS 2018 MTS/IEEE Charleston, Charleston, SC, USA, 22–25 October 2018; pp. 1–6. [Google Scholar]
- Sivachandra, K.; Kumudham, R. A Review: Object Detection and Classification Using Side Scan Sonar Images via Deep Learning Techniques. In Modern Approaches in Machine Learning and Cognitive Science: A Walkthrough; Springer: Berlin/Heidelberg, Germany, 2024; pp. 229–249. [Google Scholar]
- Wang, X.; Wang, L.; Li, G.; Xie, X. A robust and fast method for sidescan sonar image segmentation based on region growing. Sensors 2021, 21, 6960. [Google Scholar] [CrossRef]
- Najibzadeh, M.; Mahmoodzadeh, A.; Khishe, M. Active sonar image classification using deep convolutional neural network evolved by robust comprehensive grey wolf optimizer. Neural Process. Lett. 2023, 55, 8689–8712. [Google Scholar] [CrossRef]
- Abu, A.; Diamant, R. Underwater object classification combining SAS and transferred optical-to-SAS Imagery. Pattern. Recogn. 2023, 144, 109868. [Google Scholar] [CrossRef]
- Abu, A.; Diamant, R. A Statistically-Based Method for the Detection of Underwater Objects in Sonar Imagery. IEEE Sens. J. 2019, 19, 6858–6871. [Google Scholar] [CrossRef]
- Lopera, O.; Dupont, Y. Automated target recognition with SAS: Shadow and highlight-based classification. In Proceedings of the 2012 Oceans, Hampton Roads, VA, USA, 14–19 October 2012; pp. 1–5. [Google Scholar]
- Grasso, R.; Spina, F. Small bottom object density analysis from side scan sonar data by a mathematical morphology detector. In Proceedings of the 2006 9th International Conference on Information Fusion, Florence, Italy, 10–13 July 2006; pp. 1–8. [Google Scholar]
- Wang, J.; Li, H.; Huo, G.; Li, C.; Wei, Y. Multi-modal multi-stage underwater side-scan sonar target recognition based on synthetic images. Remote Sens. 2023, 15, 1303. [Google Scholar] [CrossRef]
- Munteanu, D.; Moina, D.; Zamfir, C.G.; Petrea, Ş.M.; Cristea, D.S.; Munteanu, N. Sea mine detection framework using YOLO, SSD and EfficientDet deep learning models. Sensors 2022, 22, 9536. [Google Scholar] [CrossRef] [PubMed]
- Li, J.; Cao, X. Target recognition and detection in side-scan sonar images based on YOLO v3 model. In Proceedings of the 2022 41st Chinese Control Conference (CCC), Hefei, China, 25–27 July 2022; pp. 7186–7190. [Google Scholar]
- Einsidler, D.; Dhanak, M.; Beaujean, P.-P. A deep learning approach to target recognition in side-scan sonar imagery. In Proceedings of the OCEANS 2018 MTS/IEEE Charleston, Charleston, SC, USA, 22–25 October 2018; pp. 1–4. [Google Scholar]
- Yamada, M.; Cartmill, J.; Azimi-Sadjadi, M.R. Buried underwater target classification using the new BOSS and canonical correlation decomposition feature extraction. In Proceedings of the OCEANS 2005 MTS/IEEE, Washington, DC, USA, 17–23 September 2005; pp. 589–596. [Google Scholar]
- Zhu, P.; Isaacs, J.; Fu, B.; Ferrari, S. Deep learning feature extraction for target recognition and classification in underwater sonar images. In Proceedings of the 2017 IEEE 56th annual conference on decision and control (CDC), Melbourne, VIC, Australia, 12–15 December 2017; pp. 2724–2731. [Google Scholar]
- Ding, X.; Zhang, Y.; Ge, Y.; Zhao, S.; Song, L.; Yue, X.; Shan, Y. UniRepLKNet: A Universal Perception Large-Kernel ConvNet for Audio, Video, Point Cloud, Time-Series and Image Recognition. In Proceedings of the IEEE/CVF Conference on Computer Vision Pattern Recognition, Vancouver, BC, Canada, 18–22 June 2023; pp. 5513–5524. [Google Scholar]
- Chen, Z.; He, Z.; Lu, Z.-m. DEA-Net: Single Image Dehazing Based on Detail-Enhanced Convolution and Content-Guided Attention. IEEE Trans. Image Process. 2023, 33, 1002–1015. [Google Scholar] [CrossRef]
- Fu, S.; Xu, F.; Liu, J.; Pang, Y.; Yang, J. Underwater small object detection in side-scan sonar images based on improved YOLOv5. In Proceedings of the 2022 3rd International Conference on Geology, Mapping and Remote Sensing (ICGMRS), Zhoushan, China, 22–24 April 2022; pp. 446–453. [Google Scholar]
- Zhang, F.; Zhang, W.; Cheng, C.; Hou, X.; Cao, C. Detection of small objects in side-scan sonar images using an enhanced YOLOv7-based approach. J. Mar. Sci. Eng. 2023, 11, 2155. [Google Scholar] [CrossRef]
- Tang, R.; Chen, Y.; Gao, J.; Hao, S.; He, H. Underwater Target Detection Using Side-Scan Sonar Images Based on Upsampling and Downsampling. Electronics 2024, 13, 3874. [Google Scholar] [CrossRef]
- Santos, N.P.; Moura, R.; Torgal, G.S.; Lobo, V.; de Castro Neto, M. Side-scan sonar imaging data of underwater vehicles for mine detection. Data Brief 2024, 53, 110132. [Google Scholar] [CrossRef]
- Khanam, R.; Hussain, M. YOLOv11: An overview of the key architectural enhancements. arXiv 2024, arXiv:arXiv:17725. [Google Scholar]
- Jocher, G.; Chaurasia, A.; Qiu, J. Ultralytics YOLOv8, version 8.0.0. Available online: https://github.com/ultralytics/ultralytics (accessed on 15 November 2024).
- Tang, H.; Liang, S.; Yao, D.; Qiao, Y. A visual defect detection for optics lens based on the YOLOv5-C3CA-SPPF network model. Opt. Express 2023, 31, 2628–2643. [Google Scholar] [CrossRef] [PubMed]
- Hsiao, T.-Y.; Chang, Y.-C.; Chou, H.-H.; Chiu, C.-T. Filter-based deep-compression with global average pooling for convolutional networks. J. Syst. Archit. 2019, 95, 9–18. [Google Scholar] [CrossRef]
- Kumar, R.L.; Kakarla, J.; Isunuri, B.V.; Singh, M. Multi-class brain tumor classification using residual network and global average pooling. Multimed. Tools Appl. 2021, 80, 13429–13438. [Google Scholar] [CrossRef]
- Li, Z.; Wang, S.H.; Fan, R.R.; Cao, G.; Zhang, Y.D.; Guo, T. Teeth category classification via seven-layer deep convolutional neural network with max pooling and global average pooling. Int. J. Imag. Syst. Technol. 2019, 29, 577–583. [Google Scholar] [CrossRef]
- Wang, Z.; Ji, S. Smoothed dilated convolutions for improved dense prediction. In Proceedings of the Proceedings of the 24th ACM SIGKDD International Conference on Knowledge Discovery & Data Mining, London, UK, 19–23 August 2018; pp. 2486–2495. [Google Scholar]
- Salimans, T.; Kingma, D.P. Weight normalization: A simple reparameterization to accelerate training of deep neural networks. Adv. Neural Inf. Process. Syst. 2016, 29, 901–909. [Google Scholar]
- Luo, W.; Li, Y.; Urtasun, R.; Zemel, R. Understanding the effective receptive field in deep convolutional neural networks. Adv. Neural Inf. Process. Syst. 2016, 29, 4898–4906. [Google Scholar]
- Bjorck, N.; Gomes, C.P.; Selman, B.; Weinberger, K.Q. Understanding batch normalization. Adv. Neural Inf. Process. Syst. 2018, 31, 7694–7705. [Google Scholar]
- Scherer, D.; Müller, A.; Behnke, S. Evaluation of pooling operations in convolutional architectures for object recognition. In Proceedings of the International Conference on Artificial Neural Networks, Thessaloniki, Greece, 15–18 September 2010; pp. 92–101. [Google Scholar]
- Xu, J.; Li, Z.; Du, B.; Zhang, M.; Liu, J. Reluplex made more practical: Leaky ReLU. In Proceedings of the 2020 IEEE Symposium on Computers and Communications (ISCC), Rennes, France, 7–10 July 2020; pp. 1–7. [Google Scholar]
- Han, J.; Moraga, C. The influence of the sigmoid function parameters on the speed of backpropagation learning. In Proceedings of the International Workshop on Artificial Neural Networks, Torremolinos, Spain, 7–9 June 1995; pp. 195–201. [Google Scholar]
- Kang, Z.; Ma, F.; Chen, C.; Sun, J. YOSMR: A Ship Detection Method for Marine Radar Based on Customized Lightweight Convolutional Networks. J. Mar. Sci. Eng. 2024, 12, 1316. [Google Scholar] [CrossRef]
- Zhang, F.; Cao, W.; Gao, J.; Liu, S.; Li, C.; Song, K.; Wang, H. Underwater Object Detection Algorithm Based on an Improved YOLOv8. J. Mar. Sci. Eng. 2024, 12, 1991. [Google Scholar] [CrossRef]
- Li, Q.; Shi, H. YOLO-GE: An Attention Fusion Enhanced Underwater Object Detection Algorithm. J. Mar. Sci. Eng. 2024, 12, 1885. [Google Scholar] [CrossRef]
- Wang, P.; Yang, S.; Chen, G.; Wang, W.; Huang, Z.; Jiang, Y. A Ship’s Maritime Critical Target Identification Method Based on Lightweight and Triple Attention Mechanisms. J. Mar. Sci. Eng. 2024, 12, 1839. [Google Scholar] [CrossRef]
- Chen, Z.; Xie, G.; Deng, X.; Peng, J.; Qiu, H. DA-YOLOv7: A Deep Learning-Driven High-Performance Underwater Sonar Image Target Recognition Model. J. Mar. Sci. Eng. 2024, 12, 1606. [Google Scholar] [CrossRef]
- Li, L.; Li, Y.; Wang, H.; Yue, C.; Gao, P.; Wang, Y.; Feng, X. Side-Scan Sonar Image Generation Under Zero and Few Samples for Underwater Target Detection. Remote Sens. 2024, 16, 4134. [Google Scholar] [CrossRef]



















| Name | Configuration |
|---|---|
| CPU | Intel(R) Core(TM) i9-14900KF |
| GPU | NVIDIA GeForce RTX 4090 D |
| Memory | 96GB |
| Name | Configuration |
|---|---|
| Python | 3.10.14 |
| Pytorch | 2.2.2 |
| CUDA | 12.1 |
| Parameter | Configuration |
|---|---|
| Learning rate | 0.009 |
| Weight decay | 0.0005 |
| Batch size | 32 |
| Optimizer | SGD |
| Image size | |
| Epochs | 600 |
| Number | Precision | Recall | map@0.5 | map@0.5:0.95 |
|---|---|---|---|---|
| 16 | 0.899 | 0.701 | 0.771 | 0.546 |
| 24 | 0.892 | 0.709 | 0.786 | 0.576 |
| 32 | 0.934 | 0.698 | 0.825 | 0.598 |
| 40 | 0.908 | 0.708 | 0.822 | 0.596 |
| 48 | 0.867 | 0.701 | 0.807 | 0.58 |
| Dataset | Images | Instances |
|---|---|---|
| Train | 1123 | 558 |
| Test | 24 | 55 |
| Val | 23 | 54 |
| Model | Precision | Recall | map@0.5 | map@0.5:0.95 |
|---|---|---|---|---|
| YOLOv5s | 0.814 | 0.607 | 0.678 | 0.434 |
| YOLOv8s | 0.729 | 0.668 | 0.746 | 0.473 |
| YOLOv9s | 0.878 | 0.605 | 0.726 | 0.49 |
| YOLOv10s | 0.789 | 0.545 | 0.642 | 0.425 |
| YOLOv11s | 0.791 | 0.657 | 0.719 | 0.458 |
| YOLOv11s-SF | 0.882 | 0.685 | 0.727 | 0.478 |
| YOLOv11s-DRB | 0.886 | 0.676 | 0.762 | 0.561 |
| YOLOv11s-CGAF | 0.856 | 0.607 | 0.71 | 0.494 |
| YOLOv11s-SF+DRB | 0.9 | 0.693 | 0.759 | 0.581 |
| YOLOv11s-SF+CGAF | 0.826 | 0.693 | 0.757 | 0.518 |
| YOLOv11s-DRB+CGAF | 0.873 | 0.681 | 0.771 | 0.572 |
| YOLOv11s-SDC | 0.934 | 0.698 | 0.825 | 0.598 |
Disclaimer/Publisher’s Note: The statements, opinions and data contained in all publications are solely those of the individual author(s) and contributor(s) and not of MDPI and/or the editor(s). MDPI and/or the editor(s) disclaim responsibility for any injury to people or property resulting from any ideas, methods, instructions or products referred to in the content. |
© 2025 by the authors. Licensee MDPI, Basel, Switzerland. This article is an open access article distributed under the terms and conditions of the Creative Commons Attribution (CC BY) license (https://creativecommons.org/licenses/by/4.0/).
Share and Cite
Zou, C.; Yu, S.; Yu, Y.; Gu, H.; Xu, X. Side-Scan Sonar Small Objects Detection Based on Improved YOLOv11. J. Mar. Sci. Eng. 2025, 13, 162. https://doi.org/10.3390/jmse13010162
Zou C, Yu S, Yu Y, Gu H, Xu X. Side-Scan Sonar Small Objects Detection Based on Improved YOLOv11. Journal of Marine Science and Engineering. 2025; 13(1):162. https://doi.org/10.3390/jmse13010162
Chicago/Turabian StyleZou, Chang, Siquan Yu, Yankai Yu, Haitao Gu, and Xinlin Xu. 2025. "Side-Scan Sonar Small Objects Detection Based on Improved YOLOv11" Journal of Marine Science and Engineering 13, no. 1: 162. https://doi.org/10.3390/jmse13010162
APA StyleZou, C., Yu, S., Yu, Y., Gu, H., & Xu, X. (2025). Side-Scan Sonar Small Objects Detection Based on Improved YOLOv11. Journal of Marine Science and Engineering, 13(1), 162. https://doi.org/10.3390/jmse13010162

