Estimation of Mariculture Carbon Sinks in China and Its Influencing Factors
Abstract
1. Introduction
2. Materials and Methods
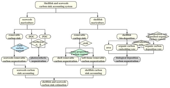
2.1. Construction of a Carbon Sink Accounting System for Mariculture Shellfish and Seaweeds
2.2. The Measurement Method of Carbon Sink for Mariculture Shellfish and Seaweeds
- Removable carbon sinks of shellfish and seaweeds
- 2.
- The measurement method of photosynthetic carbon sequestration of mariculture seaweeds
- 3.
- The measurement method of biological deposition of mariculture shellfish
2.3. Decomposition of Influencing Factors of Mariculture Carbon Sink
3. Results
3.1. Estimation of Removable Carbon Sink of Shellfish and Seaweeds in China
3.2. Estimation of Photosynthetic Carbon Sequestration Intensity of Mariculture Seaweed
3.3. Estimation of Carbon Sequestration by Shellfish Deposition
4. Discussion
4.1. Mariculture Carbon Sink Capacity
4.2. Influencing Factor of Mariculture Carbon Sink
5. Enhancing Effectively the China’s Mariculture Carbon Sink
6. Conclusions
- The removal of carbon sinks from shellfish and seaweeds shows an overall upward trend in 2010–2020, with a growth rate of more than 49%. Shandong and Fujian Provinces have the largest removable carbon sinks of shellfish and seaweeds, with a carbon sink of 500,000 t C/a. The Magallana gigas, Meretrix lusoria, and Patinopecten are known for their strong removable carbon sink capacity in marine ecosystems. Similarly, kelp (Saccharina japonica) among seaweeds also exhibits a strong removable carbon sink capacity.
- The sedimentary carbon sequestration from shellfish accounted for approximately 51% of the total carbon sink of shellfish and seaweeds in China, which is a non-negligible component of the mariculture carbon sink. The deposition of carbon from shellfish showed a trend of increasing and then decreasing from 2010 to 2020. The sedimentary carbon sequestration capacity in Shandong Province is the highest, reaching more than 730,000 t C/a. Failure to consider shellfish deposition carbon sequestration could lead to a significant underestimation of the mariculture carbon sink in Liaoning and Hebei Province.
- The mariculture efficiency has a significant influence on the change in carbon sink in each province, mainly making a positive contribution. The efficiency and scale of marine aquaculture exhibit contrasting trends. The overall scale factor shows a downward trend, while the overall efficiency factor shows an upward trend. This is likely due to the fact that different species have different carbon sink conversion ratios. Most seaweeds had a higher carbon sink conversion ratio than shellfish. The mariculture structure was adjusted from shellfish to seaweeds, which effectively increased the carbon sink.
Author Contributions
Funding
Institutional Review Board Statement
Informed Consent Statement
Data Availability Statement
Acknowledgments
Conflicts of Interest
Appendix A

References
- Rodhe, H. A comparison of the contribution of various gases to the greenhouse effect. Science 1990, 248, 1217–1219. [Google Scholar] [CrossRef] [PubMed]
- Li, H.; Chen, T.; Zhang, H.; Yao, Z.; Ye, Y.; Xia, M. Assessment of the contribution of shellfish culture to the marine carbon cycle in China. Mar. Sci. 2014, 38, 39–45.1. [Google Scholar]
- Jiao, N. Research and development of Marine “negative emission” technology to support national “carbon neutrality” demand. Proc. Chin. Acad. Sci. 2021, 36, 179–187. [Google Scholar]
- Archer, B.D. The Global Carbon Cycle. Carbon Dioxide Clim. Soc. 1978, 241, 35–38. [Google Scholar]
- Zhang, J.; Liu, J.; Zhang, Y.; Li, G. Approach to negative marine emissions in mariculture. Proc. Chin. Acad. Sci. 2021, 36, 252–258. [Google Scholar]
- Cuellar-Martinez, T.; Ruiz-Fernández, A.C.; Sanchez-Cabeza, J.-A.; Pérez-Bernal, L.; López-Mendoza, P.G.; Carnero-Bravo, V.; Agraz-Hernández, C.M.; van Tussenbroek, B.I.; Sandoval-Gil, J.; Cardoso-Mohedano, J.G.; et al. Temporal records of organic carbon stocks and burial rates in Mexican blue carbon coastal ecosystems throughout the Anthropocene. Glob. Planet. Chang. 2020, 192, 103215. [Google Scholar] [CrossRef]
- Monnier, B.; Pergent, G.; Mateo, M.; Clabaut, P.; Pergent-Martini, C. Quantification of blue carbon stocks associated with Posidonia oceanica seagrass meadows in Corsica (NW Mediterranean). Sci. Total Environ. 2022, 838, 155864. [Google Scholar] [CrossRef] [PubMed]
- Tang, Q.; Zhang, J.; Fang, J. Shellfish and seaweed mariculture increase atmospheric CO2 absorption in coastal ecosystems. Mar. Ecol. Prog. Ser. 2011, 424, 97–105. [Google Scholar] [CrossRef]
- Tang, Q.; Jiang, Z.; Mao, Y. Carbon sink in fishery and definition of carbon sink fishery and analysis of related issues. Adv. Fish. Sci. 2022, 43, 1–7. [Google Scholar]
- Yu, Z.; Xie, X.; Zhu, S.; Du, S.; Li, X.; Li, D.; Zhou, Z.C.; Wang, Q.Z. Potential assessment of carbon sink capacity by bivalves and seaweeds in mariculture in Liaoning Province. J. Dalian Ocean Univ. 2020, 35, 382–386. [Google Scholar]
- Zhang, M.; Yan, J.; Ye, W.; Zhang, C.; Gao, Z.; Xu, C.; Li, Y.; Zhang, J.; Zhao, S.; Sun, H.; et al. Carbon sink and its potential assessment in shellfish and seaweed culture in Fujian Province. J. Appl. Oceanogr. 2022, 41, 53–59. [Google Scholar]
- Ortega, A.; Geraldi, N.R.; Alam, I.; Kamau, A.A.; Acinas, S.G.; Logares, R.; Gasol, J.M.; Massana, R.; Krause-Jensen, D.; Duarte, C.M. Important contribution of macroalgae to oceanic carbon sequestration. Nat. Geosci. 2019, 12, 748–754. [Google Scholar] [CrossRef]
- Sui, Y.; Chen, X.; Li, S.; Sun, D.; Ma, X.; Zhou, T. Spatial-temporal change of coastal blue carbon and its service value evaluation: A case study of Jiaozhou Bay. Resour. Sci. 2019, 41, 2119–2130. [Google Scholar]
- Boudouresque, C.F.; Caumette, P.; Bertrand, J.C.; Normand, P.; Sime-Ngando, T. Systematic and evolution of microorganisms: General concepts. In Environmental Microbiology: Fundamentals and Applications. Microbial Ecology; Bertrand, J.C., Caumette, P., Lebaron, P., Matheron, R., Normand, P., Sime-Ngando, T., Eds.; Springe: Berlin/Heidelberg, Germany, 2015; pp. 107–144. [Google Scholar]
- Li, C.; Qi, Z.; Huang, H.; Liu, Y.; Kong, X.; Xiao, Y. Progress of Ocean Carbon Sink Research and Discussion on the Development Direction of Carbon Sink Fisheries in the South China Sea. South. Coast Fish. 2010, 6, 81–86. [Google Scholar]
- Cao, W.; Xiao, L.; Wang, D.; Hou, J. Spatial and temporal distribution of seaweeds cultivation scale and carbon sequestration intensity in the Bohai-Yellow Sea. Mar. Sci. 2018, 42, 112–119. [Google Scholar]
- Shao, G.; Liu, B.; Li, C. Assessment of carbon sequestration capacity of mariculture in major sea areas in China and its impact effect: Based on panel data from nine coastal provinces in China. J. Ecol. 2019, 39, 2614–2625. [Google Scholar]
- Yan, L.; Huang, H.; Chen, J.; Yang, X. Estimation of carbon sink intensity in offshore seaweeds aquaculture in China. Adv. Mar. Sci. 2011, 29, 537–545. [Google Scholar]
- Hill, R.; Bellgrove, A.; Macreadie, P.I.; Petrou, K.; Beardall, J.; Steven, A.; Ralph, P.J. Can macroalgae contribute to blue carbon? An Australian perspective. Limnol. Oceanogr. 2015, 60, 1689–1706. [Google Scholar] [CrossRef]
- Wada, S.; Aoki, M.; Mikami, A.; Komatsu, T.; Tsuchiya, Y.; Sato, T.; Shinagawa, H.; Hama, T. Bioavailability of macroalgal dissolved organic matter in seawater. Mar. Ecol. Prog. Ser. 2008, 370, 33–44. [Google Scholar] [CrossRef]
- Macreadie, P.I.; Allen, K.; Kelaher, B.P.; Ralph, P.J.; Skilbeck, C.G. Paleoreconstruction of estuarine sediments reveal human-induced weakening of coastal carbon sinks. Glob. Chang. Biol. 2012, 18, 891–901. [Google Scholar] [CrossRef]
- Hyndes, G.A.; Nagelkerken, I.; McLeod, R.J.; Connolly, R.M.; Lavery, P.S.; Vanderklift, M.A. Mechanisms and ecological role of carbon transfer within coastal seascapes. Biol. Rev. 2014, 89, 232–254. [Google Scholar] [CrossRef] [PubMed]
- Jiang, X.; Li, L.; Dong, S. Application of a new model for quantifying CO2 release in shellfish culture areas. Chin. Aquat. Sci. 2022, 29, 1693–1703. [Google Scholar]
- Zhang, Y.; Zhang, J.; Liang, Y.; Li, H.; Li, G.; Chen, X.; Zhao, P.; Jiang, Z.; Zou, D.; Liu, X. Formation process and mechanism of carbon sink in offshore aquaculture environment in China. Sci. China Earth Sci. 2017, 47, 1414–1424. [Google Scholar]
- Jiang, Z.; Fang, J.; Mao, Y.; Jiang, W.; Fang, J.; Lin, F.; Gao, Y.; Du, M.; Li, R. Research progress on the carbon sink function in filter-feeding shellfish culture and future scientific issues of concern. Adv. Fish. Sci. 2022, 43, 106114. [Google Scholar]
- Liu, H.; Tang, Q. Research progress of international marine biological carbon sinks. Chin. Aquat. Sci. 2011, 18, 695–702. [Google Scholar]
- Ren, L. Raft Culture of Long Oysters and Its Main Filter-Feeding Attached Organisms’ Carbon Sequestration in Sango Bay. Ph.D. Thesis, Graduate University of Chinese Academy of Sciences (Institute of Oceanography), Beijing, China, 2014. [Google Scholar]
- Quan, W.; Ying, M.; Zhou, Q.; Xu, C. Carbon source analysis of cultured shellfish based on stable carbon isotope technology. J. Shanghai Ocean Univ. 2018, 27, 175–180. [Google Scholar]
- Crawford, C.M.; Macleod, C.K.; Mitchell, I.M. Effects of shellfish farming on the benthic environment. Aquaculture 2003, 224, 117–140. [Google Scholar] [CrossRef]
- Rodhouse, P.G.; Roden, C.M.; Hensey, M.P.; Ryan, T.H. Resource allocation in Mytilus edulis on the shore and in suspended culture. Mar. Biol. 1984, 84, 27–34. [Google Scholar] [CrossRef]
- Moreira, D.; Pires, J.C. Atmospheric CO2 capture by algae: Negative carbon dioxide emission path. Bioresour. Technol. 2016, 215, 371–379. [Google Scholar] [CrossRef]
- Macreadie, P.I.; Anton, A.; Raven, J.A.; Beaumont, N.; Connolly, R.M.; Friess, D.A.; Kelleway, J.J.; Kennedy, H.; Kuwae, T.; Lavery, P.S.; et al. Author Correction: The future of Blue Carbon science. Nat. Commun. 2019, 10, 5145. [Google Scholar] [CrossRef]
- Sui, J.; Zhang, J.; Ren, S.J.; Lin, F. Organic Carbon in the Surface Sediments from the Intensive Mariculture Zone of Sanggou Bay: Distribution, Seasonal Variations and Sources. J. Ocean Univ. China 2019, 18, 985–996. [Google Scholar] [CrossRef]
- Ling, Z.; Pan, J.; Kontchouo, F.M.; Liu, S.; Lu, X.; Guo, X.; Penzik, M.V.; Kozlov, A.N.; Huang, Y.; Zhang, S. Mechanisms of Ocean Carbon Sinks and Development Countermeasures. Mar. Dev. Manag. 2018, 35, 11–15. [Google Scholar]
- Yang, W.; Zeng, L.; Li, X. Progress in the study of the carbon sink effect and its influencing factors. Prog. Earth Sci. 2023, 38, 151–167. [Google Scholar]
- Passow, U.; Carlson, C.A. The biological pump in a high CO2 world. Mar. Ecol. Prog. Ser. 2012, 470, 249–271. [Google Scholar] [CrossRef]
- Xu, J.; Qin, T.; Han, L. Synthesis of research on marine carbon sink fisheries. Resour. Sci. 2018, 40, 161–172. [Google Scholar]
- Wang, D.; Wu, F. China Fishery Statistical Yearbook; China Agriculture Press: Beijing, China, 2021. [Google Scholar] [CrossRef]
- HY/T 0305-2021; Carbon Sink Measurement Method for Aquaculture Macroalgae and Bivalve Shellfish Carbon Storage Change Method. National Marine Standard Metrology Center: Tianjin, China, 9 February 2021.
- Zhang, J.; Fang, J.; Tang, Q. Contribution of shellfish culture to the marine carbon cycle in China. Adv. Earth Sci. 2005, 20, 359–365. [Google Scholar]
- Ji, J.; Wang, P. Measurement of carbon sequestration capacity and decomposition of influencing factors in mariculture in China. Mar. Environ. Sci. 2015, 34, 871–878. [Google Scholar]
- Wen, R.; Zhang, J.; Gao, C.; Gao, Y.; Yang, Y. Research on carbon sink price accounting for farmed shellfish. Mar. Dev. Manag. 2022, 39, 16–23. [Google Scholar] [CrossRef]
- Yan, J. Study on the Bio-Deposition of Filter-Feeding Shellfish and Its Ecological Effect in Subtropical Bays. Master’s Thesis, Shanghai Ocean University, Shanghai, China, 2014. [Google Scholar]
- Zhang, X. Study on the Interaction between Filter-Feeding Shellfish and Environment and Their Culture Capacity. Ph.D. Thesis, Ocean University of China, Qindao, China, 2003. [Google Scholar]
- Mao, Y. Environmental Impacts of Filter-Feeding Shellfish Aquaculture and Its Ecological Regulation in Sango Bay. Ph.D. Thesis, Ocean University of China, Qindao, China, 2004. [Google Scholar]
- Zhou, X. A Field Study on the Impact of Ruditapes philippinarum on the Ecological Environment of Jiaozhou Bay. Master’s Thesis, Graduate School of the Chinese Academy of Sciences, Beijing, China, 2006. [Google Scholar]
- Ang, B.W.; Zhang, F.Q.; Choi, K.H. Factorizing changes in energy and environmental indicators through decomposition. Energy 1998, 23, 489–495. [Google Scholar] [CrossRef]
- Ren, W. Study on the removable carbon sink estimation and decomposition of influencing factors of mariculture shellfish and seaweeds in China—A two-dimensional perspective based on scale and structure. Environ. Sci. Pollut. Res. 2021, 28, 21528–21539. [Google Scholar] [CrossRef]
- Yang, L.; Hao, X.; Shen, C.; An, D. Assessment of carbon sequestration capacity and potential of marine fisheries in China under the carbon neutrality target. Resour. Sci. 2022, 44, 716–729. [Google Scholar]
- Notice of the Ministry of Agriculture on printing and distributing the Construction Plan of the National Marine Pasture Demonstration Zone (2017–2025). Bull. State Counc. People’s Repub. China 2018, 58–65.
- Liu, Z. Problems and countermeasures of leisure fishery development in the construction of the Hainan Free Trade Port. Shanxi Agric. Econ. 2021, 21, 85–87. [Google Scholar] [CrossRef]
- Barbier, E.B.; Hacker, S.D.; Kennedy, C.; Koch, E.W.; Stier, A.C.; Silliman, B.R. The value of estuarine and coastal ecosystem services. Ecol. Monogr. 2011, 81, 169–193. [Google Scholar] [CrossRef]
- Pergent, G.; Bazairi, H.; Bianchi, C.N.; Boudouresque, C.F.; Buia, M.C.; Calvo, S.; Clabaut, P.; Harmelin-Vivien, M.; Mateo, M.A.; Montefalcone, M. Climate change and Mediterranean seagrass meadows: A synopsis for environmental managers. Mediterr. Mar. Sci. 2014, 15, 462–473. [Google Scholar] [CrossRef]
- Cao, L.; Wang, Y. Estimation of the carbon sink potential of mariculture and its decoupling analysis with economic development: A case study of three coastal areas. Mar. Econ. 2020, 10, 48–56. [Google Scholar]
- Liu, C.; Liu, G.; Casazza, M.; Yan, N.; Xu, L.; Hao, Y.; Franzese, P.P.; Yang, Z. Current Status and Potential Assessment of China’s Ocean Carbon Sinks. Environ. Sci. Technol. 2022, 56, 6584–6595. [Google Scholar] [CrossRef]











| Species | Saccharina japonica | Undaria pinnatifida | Porphyra sensu lato | Gracilaria ferox | Data Sources |
|---|---|---|---|---|---|
| Carbon content (%) | 31.20 | 28.80 | 27.39 | 20.60 | References [7,39,40] |
| Species | Dry to Wet Coefficient (%) | Mass Proportion (%) | Carbon Content (%) | Source of Data | ||
|---|---|---|---|---|---|---|
| Soft Tissue | Shell | Soft Tissue | Shell | |||
| Magallana gigas | 65.10 | 6.14 | 93.86 | 44.90 | 11.52 | References [7,39,41] |
| Anadara broughtonii | 64.21 | 7.74 | 92.27 | 45.86 | 11.29 | |
| Mytilidae | 75.28 | 8.47 | 91.53 | 45.98 | 12.68 | |
| Patinopecten | 63.89 | 14.35 | 85.65 | 43.87 | 11.44 | |
| Meretrix lusoria | 52.55 | 1.98 | 98.02 | 42.84 | 11.40 | |
| Sinonovacula constricta | 64.21 | 7.74 | 92.27 | 44.99 | 13.24 | |
| Species | Bohai-Yellow Sea | South China Sea | ||||||
|---|---|---|---|---|---|---|---|---|
| Organic Carbon Content (%) | Bio-Deposition Rate (g/m2/d) | Organic Carbon Mineralization Rate (g/m2/d) | Data Source | Organic Carbon Content (%) | Bio-Deposition Rate (g/m2/d) | Organic Carbon Mineralization Rate (g/m2/d) | Data Source | |
| Magallana gigas (small) | 1.783 | 17.3 | 0.24 | References [44,45,46] | 3.99 | 63.9 | 2.11 | Reference [43] |
| Magallana gigas (large) | 1.783 | 12.6 | 6.67 | 52.2 | ||||
| Patinopecten (small) | 1.521 | 30.1 | 5.64 | 89.4 | ||||
| Patinopecten (medium) | 1.673 | 17.8 | 2.73 | 50.1 | ||||
| Patinopecten (large) | 1.790 | 14.4 | 2.81 | 76.4 | ||||
| Meretrix lusoria (small) | 1.130 | 110.4 | —— | —— | ||||
| Meretrix lusoria (medium) | 1.137 | 111.9 | —— | —— | ||||
| Meretrix lusoria (large) | 1.139 | 169.9 | —— | —— | ||||
| Species | Magallana gigas | Anadara broughtonii | Mytilidae | Patinopecten | Meretrix lusoria | Sinonovacula constricta | Saccharina japonica | Undaria pinnatifida | Porphyra sensu lato | Gracilaria ferox |
|---|---|---|---|---|---|---|---|---|---|---|
| conversion ratio | 0.238 | 0.063 | 0.117 | 0.341 | 0.305 | 0.101 | 0.312 | 0.288 | 0.274 | 0.215 |
Disclaimer/Publisher’s Note: The statements, opinions and data contained in all publications are solely those of the individual author(s) and contributor(s) and not of MDPI and/or the editor(s). MDPI and/or the editor(s) disclaim responsibility for any injury to people or property resulting from any ideas, methods, instructions or products referred to in the content. |
© 2024 by the authors. Licensee MDPI, Basel, Switzerland. This article is an open access article distributed under the terms and conditions of the Creative Commons Attribution (CC BY) license (https://creativecommons.org/licenses/by/4.0/).
Share and Cite
Guo, S.; Nie, H. Estimation of Mariculture Carbon Sinks in China and Its Influencing Factors. J. Mar. Sci. Eng. 2024, 12, 724. https://doi.org/10.3390/jmse12050724
Guo S, Nie H. Estimation of Mariculture Carbon Sinks in China and Its Influencing Factors. Journal of Marine Science and Engineering. 2024; 12(5):724. https://doi.org/10.3390/jmse12050724
Chicago/Turabian StyleGuo, Simiao, and Hongtao Nie. 2024. "Estimation of Mariculture Carbon Sinks in China and Its Influencing Factors" Journal of Marine Science and Engineering 12, no. 5: 724. https://doi.org/10.3390/jmse12050724
APA StyleGuo, S., & Nie, H. (2024). Estimation of Mariculture Carbon Sinks in China and Its Influencing Factors. Journal of Marine Science and Engineering, 12(5), 724. https://doi.org/10.3390/jmse12050724
