Integrating Plant Height into Hyperspectral Inversion Models for Estimating Chlorophyll and Total Nitrogen in Rice Canopies
Abstract
1. Introduction
2. Materials and Methods
2.1. Experimental Area and Experimental Design
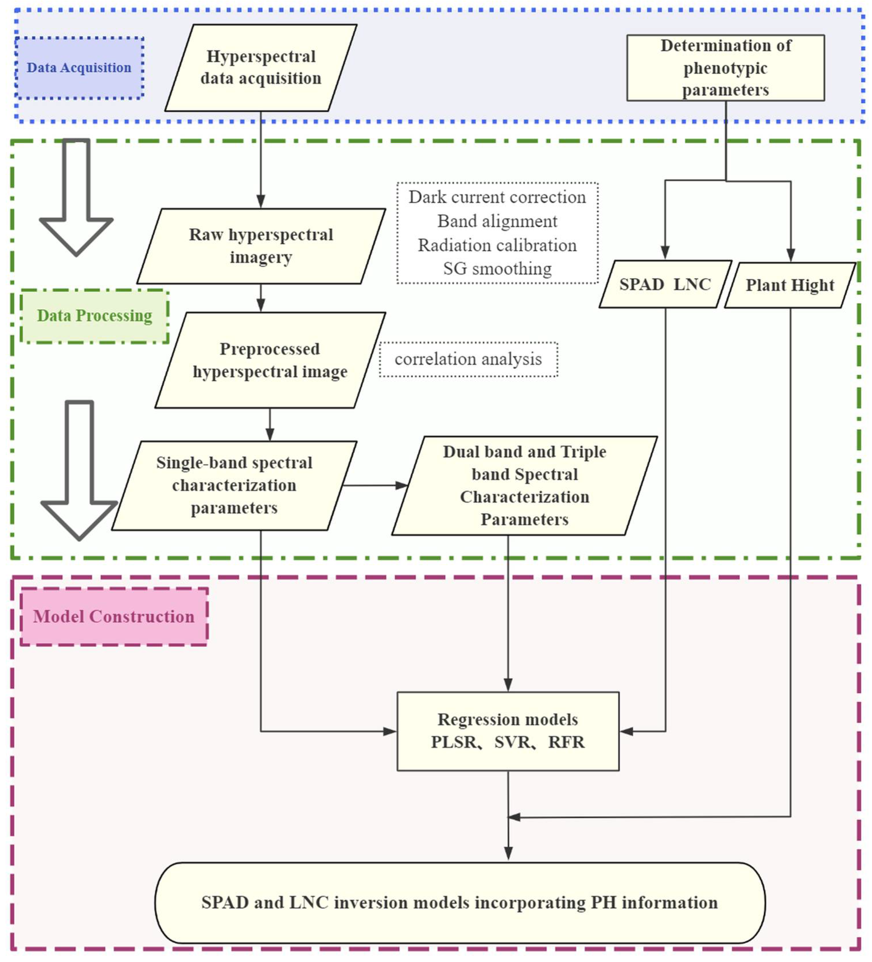
2.2. Experimental Technical Route and Flow
2.3. Data Acquisition for Rice Phenotypic Parameters
2.4. UAV Hyperspectral Image Acquisition and Preprocessing
2.5. Model Construction and Evaluation
| Vegetation Index (Two-Band) | Formula | Vegetation Index (Three-Band) | Formula |
|---|---|---|---|
| ) [33] | |||
| ) [34] | |||
| ) [34] | |||
| ) [35] | |||
| ) [36] | |||
| [37] |
3. Results
3.1. Screening of Spectral Characteristic Parameters
3.2. Inversion Effect of SPAD and LNC
3.3. Inversion Model Construction of SPAD Readings and LNC Using Spectral Features with Auxiliary PH Information
3.3.1. SPAD Reading Estimation Modeling and Validation Using Synergistic Plant Height Information
3.3.2. LNC Inversion Modeling and Validation Using Synergistic Plant Height Information
3.4. Influence of Fusion Parameters on Model Accuracy
3.4.1. Impact of Fusion Parameters on the Accuracy of SPAD Inversion Models
- (1)
- Impact of PH Fusion on SPAD Inversion Accuracy Across Phenological Stages and VIs
- (2)
- Integrated Analysis of Model Stability and Overall Performance in SPAD readings Inversion After PH Fusion
3.4.2. Assessment of the Impact of Fusion Parameters on the Accuracy of LNC Inversion Models
- (1)
- Impact of PH Fusion on LNC Inversion Accuracy Across Phenological Stages and VIs
- (2)
- Integrated Analysis of Model Stability and Performance Differences in LNC Inversion After PH Fusion
4. Discussion
4.1. Overall Improvement in SPAD Readings and LNC Retrieval Accuracy Through Integration of PH and Spectral Parameters
4.2. Growth-Stage-Specific Responses and Mechanistic Interpretation of PH Fusion in Within-Stage Models
4.3. Computational Efficiency Advantages and Application Potential Under Feature Optimization
4.4. PH Fusion Mitigates Spectral Saturation and Improves Model Robustness
4.5. Limitations and Future Perspectives
5. Conclusions
- (1)
- Tillering Stage: For SPAD monitoring, the SVR–VI1 model is recommended to fully capture nonlinear relationships between multi-band spectra and chlorophyll. For LNC retrieval, the PLSR–RSI model is preferred, as it performs stably in integrating visible and red-edge information and is suitable for early-growth monitoring.
- (2)
- Booting Stage: For SPAD readings retrieval, the PLSR–VI3 model is recommended, as it effectively utilizes red-edge and near-infrared band features, aligning with the spectral stability of mature leaves. For LNC estimation, the PLSR–VI1 model performed best, making it suitable for mid-to-late season nitrogen nutrition assessment.
Author Contributions
Funding
Data Availability Statement
Acknowledgments
Conflicts of Interest
Abbreviations
| UAV | Unmanned Aerial Vehicle |
| PH | Plant Height |
| LNC | Leaf Nitrogen Concentration |
| VI | Vegetation Index |
| PLSR | Partial Least Squares Regression |
| SVR | Support Vector Regression |
| RFR | Random Forest Regression |
| R2 | Coefficient of Determination |
| RMSE | Root Mean Square Error |
References
- Hou, Y.P.; Kong, L.L.; Li, Q.; Qin, Y.B.; Yu, L.; Xie, J.G.; Yin, C.X. Effects of different fertilization modes on nutrient uptake and soil nutrient balance in rice. Northeast Agric. Sci. 2018, 43, 1–8. [Google Scholar] [CrossRef]
- Zheng, J.; Song, X.; Yang, G.; Du, X.; Mei, X.; Yang, X. Remote Sensing Monitoring of Rice and Wheat Canopy Nitrogen: A Review. Remote Sens. 2022, 14, 5712. [Google Scholar] [CrossRef]
- Moharana, S.; Dutta, S. Spatial variability of chlorophyll and nitrogen content of rice from hyperspectral imagery. ISPRS J. Photogramm. Remote Sens. 2016, 122, 17–29. [Google Scholar] [CrossRef]
- Holman, F.H.; Riche, A.B.; Michalski, A.; Castle, M.; Wooster, M.J.; Hawkesford, M.J. High Throughput Field Phenotyping of Wheat Plant Height and Growth Rate in Field Plot Trials Using UAV Based Remote Sensing. Remote Sens. 2016, 8, 1031. [Google Scholar] [CrossRef]
- Nayak, D.; Saetnan, E.; Cheng, K.; Wang, W.; Koslowski, F.; Cheng, Y.-F.; Zhu, W.Y.; Wang, J.-K.; Liu, J.-X.; Moran, D.; et al. Management opportunities to mitigate greenhouse gas emissions from Chinese agriculture. Agric. Ecosyst. Environ. 2015, 209, 108–124. [Google Scholar] [CrossRef]
- Ju, X.; Xing, G.; Chen, X.; Zhang, S.; Zhang, L.; Liu, X.; Cui, Z.; Yin, B.; Christie, P.; Zhu, Z.; et al. Reducing environmental risk by improving N management in intensive Chinese agricultural systems. Proc. Natl. Acad. Sci. USA 2009, 106, 3041–3046. [Google Scholar] [CrossRef]
- Chen, L.; Chang, Q.R.; Gao, Y.F.; Luo, L.L.; Zheng, Y. Hyperspectral estimation model of chlorophyll content in kiwifruit leaves. J. Northwest A&F Univ. (Nat. Sci. Ed.) 2020, 48, 79–89, 98. [Google Scholar] [CrossRef]
- Xue, X.; Wu, Y.E. Determination of chlorophyll content in wheat leaves and its relationship with SPAD values. Hubei Agric. Sci. 2010, 11, 2701–2702, 2751. [Google Scholar] [CrossRef]
- Ai, T.C.; Li, F.M.; Zhou, Z.A.; Zhang, M.; Wu, H.R. Correlation between chlorophyll content and SPAD values in crop leaves. J. Hubei Agric. Coll. 2000, 20, 6–8. [Google Scholar]
- Li, Z.; Li, Z.; Fairbairn, D.; Li, N.; Xu, B.; Feng, H.; Yang, G. Multi-LUTs method for canopy nitrogen density estimation in winter wheat by field and UAV hyperspectral. Comput. Electron. Agric. 2019, 162, 174–182. [Google Scholar] [CrossRef]
- Kalra, Y. (Ed.) Handbook of Reference Methods for Plant Analysis, 1st ed.; CRC Press: Boca Raton, FL, USA, 1997. [Google Scholar] [CrossRef]
- Araus, J.L.; Cairns, J.E. Field high-throughput phenotyping: The new crop breeding frontier. Trends Plant Sci. 2014, 19, 52–61. [Google Scholar] [CrossRef]
- Zhang, C.; Kovacs, J.M. The application of small unmanned aerial systems for precision agriculture: A review. Precis. Agric. 2012, 13, 693–712. [Google Scholar] [CrossRef]
- Feng, H.; Yang, Z.T.; Chen, H.; Wu, L.H.; Li, C.; Wang, N.J. Estimation of summer maize SPAD based on UAV multispectral images. Trans. Chin. Soc. Agric. Mach. 2022, 53, 211–219. [Google Scholar]
- Hunt, E.R.; Daughtry, C.S.T. What good are unmanned aircraft systems for agricultural remote sensing and precision agriculture? Int. J. Remote Sens. 2018, 39, 5345–5376. [Google Scholar] [CrossRef]
- Xu, X.; Fan, L.; Li, Z.; Meng, Y.; Feng, H.; Yang, H.; Xu, B. Estimating leaf nitrogen content in corn based on information fusion of multiple-sensor imagery from UAV. Remote Sens. 2021, 13, 340. [Google Scholar] [CrossRef]
- Bendig, J.; Yu, K.; Aasen, H.; Bolten, A.; Bennertz, S.; Broscheit, J.; Gnyp, M.L.; Bareth, G. Combining UAV-based plant height from crop surface models, visible, and near infrared vegetation indices for biomass monitoring in barley. Int. J. Appl. Earth Obs. Geoinf. 2015, 39, 79–87. [Google Scholar] [CrossRef]
- Wang, W.; Wu, Y.; Zhang, Q.; Zheng, H.; Yao, X.; Zhu, Y.; Cao, W.; Cheng, T. AAVI: A novel approach to estimating leaf nitrogen concentration in rice from unmanned aerial vehicle multispectral imagery at early and middle growth stages. IEEE J. Sel. Top. Appl. Earth Obs. Remote Sens. 2021, 14, 6716–6728. [Google Scholar] [CrossRef]
- Shu, M.; Zuo, J.; Shen, M.; Yin, P.; Wang, M.; Yang, X.; Tang, J.; Li, B.; Ma, Y. Improving the estimation accuracy of SPAD values for maize leaves by removing UAV hyperspectral image backgrounds. Int. J. Remote Sens. 2021, 42, 5864–5883. [Google Scholar] [CrossRef]
- Wang, Z.; Skidmore, A.K.; Wang, T.; Darvishzadeh, R.; Heiden, U.; Heurich, M.; Latifi, H.; Hearne, J. Canopy foliar nitrogen retrieved from airborne hyperspectral imagery by correcting for canopy structure effects. Int. J. Appl. Earth Obs. Geoinf. 2017, 54, 84–94. [Google Scholar] [CrossRef]
- Kong, Y.R.; Wang, L.J.; Feng, H.K.; Xu, Y.; Liang, L.; Xu, L.; Yang, X.D.; Zhang, Q. Leaf area index estimation using UAV hyperspectral band selection. Spectrosc. Spectral Anal. 2022, 42, 933–939. [Google Scholar] [CrossRef]
- Zheng, H.; Ma, J.; Zhou, M.; Li, D.; Yao, X. Enhancing the nitrogen signals of rice canopies across critical growth stages through the integration of textural and spectral information from unmanned aerial vehicle (UAV) multispectral imagery. Remote Sens. 2020, 12, 957. [Google Scholar] [CrossRef]
- Chen, X.Y. A Study on the Effect of Land Shareholding Cooperatives on Farmers’ Income. Master’s Thesis, Sichuan Agricultural University, Chengdu, China, 2019. [Google Scholar] [CrossRef]
- Jiang, Y.F.; Qi, J.G.; Chen, B.W.; Yan, M.; Huang, L.J.; Zhang, L. Fine classification of mangrove species based on UAV hyperspectral imagery and machine learning. Remote Sens. Technol. Appl. 2021, 36, 1416–1424. [Google Scholar] [CrossRef]
- Thenkabail, P.S.; Smith, R.B.; De Pauw, E. Hyperspectral VIs and their relationships with agricultural crop characteristics. Remote Sens. Environ. 2000, 71, 158–182. [Google Scholar] [CrossRef]
- Li, Z.; Xu, X.; Feng, H.; Yang, H.; Xu, B. Estimating rice leaf nitrogen concentration using UAV hyperspectral data and machine learning methods. Comput. Electron. Agric. 2023, 206, 107669. [Google Scholar] [CrossRef]
- Chlingaryan, A.; Sukkarieh, S.; Whelan, B. Machine learning approaches for crop yield prediction and nitrogen status estimation in precision agriculture: A review. Comput. Electron. Agric. 2018, 151, 61–69. [Google Scholar] [CrossRef]
- Fu, Y.; Yang, G.; Pu, R. An overview of crop nitrogen status assessment using hyperspectral remote sensing: Current status and perspectives. Eur. J. Agron. 2021, 124, 126241. [Google Scholar] [CrossRef]
- Chen, P.; Haboudane, D.; Tremblay, N.; Wang, J.; Vigneault, P.; Li, B. New spectral indicator assessing the efficiency of crop nitrogen treatment in corn and wheat. Remote Sens. Environ. 2010, 114, 1987–1997. [Google Scholar] [CrossRef]
- Honkavaara, E.; Saari, H.; Kaivosoja, J.; Pölönen, I.; Hakala, T.; Litkey, P.; Mäkynen, J.; Pesonen, L. Processing and assessment of spectrometric, stereoscopic imagery collected using a lightweight UAV spectral camera for precision agriculture. Remote Sens. 2013, 5, 5006–5039. [Google Scholar] [CrossRef]
- Clevers, J.G.P.W.; Gitelson, A.A. Remote estimation of crop and grass chlorophyll and nitrogen content using red-edge bands on Sentinel-2 and -3. Int. J. Appl. Earth Obs. Geoinf. 2013, 23, 344–351. [Google Scholar] [CrossRef]
- Shi, B.T.; Chang, Q.R.; Cui, X.T.; Jiang, D.Y.; Chen, X.K.; Wang, Y.N.; Huang, Y. LAI estimation of winter wheat based on Sentinel-2 multispectral data and machine learning algorithm. J. Cereal Crops 2021, 6, 752. [Google Scholar] [CrossRef]
- Rouse, J.W.; Haas, R.H.; Scheel, J.A.; Deering, D.W. Monitoring vegetation systems in the Great Plains with ERTS. In Proceedings of the 3rd Earth Resource Technology Satellite Symposium; NASA: Washington, DC, USA, 1974; Volume 1, pp. 48–62. Available online: https://ntrs.nasa.gov/citations/19740022614 (accessed on 30 January 2026).
- Pearson, R.L.; Miller, L.D. Remote mapping of standing crop biomass for estimation of productivity of shortgrass prairie. In Proceedings of the 8th International Symposium on Remote Sensing of Environment; Willow Run Laboratories, Environmental Research Institute of Michigan: Ann Arbor, MI, USA, 1972. [Google Scholar]
- Jiang, Z.; Huete, A.R.; Didan, K.; Miura, T. Development of a two-band enhanced vegetation index (EVI2) without a blue band. Remote Sens. Environ. 2008, 112, 3833–3845. [Google Scholar] [CrossRef]
- Tornos, L.; Domínguez, J.A.; Moyano, M.C.; Recuero, L.; Cicuéndez, V.; García-García, M.J.; Palacios-Orueta, A. Assessment of the SASI Spectral Shape Index Time Series for Mapping Rice Ecosystems in the Mediterranean Region. Agronomy 2021, 11, 1365. [Google Scholar] [CrossRef]
- Bannari, A.; Morin, D.; Bonn, F.; Huete, A.R. A review of vegetation indices. Remote Sens. Rev. 1995, 13, 95–120. [Google Scholar] [CrossRef]
- Dai, S.Y. Monitoring Rice Growth Based on UAV Multispectral Imagery. Master’s Thesis, Jiangsu University, Zhenjiang, China, 2024. [Google Scholar]
- Zhou, Q.; Wang, J.J.; Huo, Z.Y.; Liu, C.; Wang, W.L.; Ding, L. Estimation of canopy SPAD values in wheat at different growth stages using UAV multispectral imagery. Spectrosc. Spectr. Anal. 2023, 43, 1912–1920. [Google Scholar] [CrossRef]
- Li, S.L.; Xu, C.Y.; Wang, N.; Cao, H.N.; Yu, F.H. Research on rice nitrogen UAV hyperspectral inversion based on BWO-ELM. J. Intell. Agric. Equip. 2024, 5, 14–21. [Google Scholar] [CrossRef]
- Cui, X.; Han, W.; Zhang, H.; Cui, J.; Ma, W.; Zhang, L.; Li, G. Estimating soil salinity under sunflower cover in the Hetao Irrigation District based on unmanned aerial vehicle remote sensing. Land Degrad. Dev. 2023, 34, 84–97. [Google Scholar] [CrossRef]
- Xu, S.Z. Remote Sensing Monitoring of Rice Nitrogen Content Based on UAV Multi-Source Image Information Fusion. Master’s Thesis, Jiangsu University, Zhenjiang, China, 2023. [Google Scholar] [CrossRef]
- Ma, W.; Han, W.; Zhang, H.; Cui, X.; Zhai, X.; Zhang, L.; Shao, G.; Niu, Y.; Huang, S. UAV multispectral remote sensing for the estimation of SPAD values at various growth stages of maize under different irrigation levels. Comput. Electron. Agric. 2024, 227, 109566. [Google Scholar] [CrossRef]
- Liu, Y.; Hatou, K.; Aihara, T.; Kurose, S.; Akiyama, T.; Kohno, Y.; Lu, S.; Omasa, K. A Robust Vegetation Index Based on Different UAV RGB Images to Estimate SPAD Values of Naked Barley Leaves. Remote Sens. 2021, 13, 686. [Google Scholar] [CrossRef]
- Wu, W.; Li, J.; Zhang, Z.; Ling, C.; Lin, X.; Chang, X. Estimation model of LAI and nitrogen content in tea tree based on hyperspectral image. Trans. Chin. Soc. Agric. Eng. 2018, 34, 195–201. [Google Scholar] [CrossRef]
- Guo, Y.; Jing, Y.; Wang, L.; Huang, J.; He, J.; Feng, W.; Zheng, G. UAV multispectral image-based nitrogen content prediction and the transferability analysis of the models in winter wheat plant. Chin. J. Agric. Sci. 2023, 56, 850–865. [Google Scholar] [CrossRef]
- Li, J.-M.; Chen, X.-Q.; Yang, Q.; Shi, L.-S. Deep learning models for estimation of paddy rice leaf nitrogen concentration based on canopy hyperspectral data. Acta Agron. Sin. 2021, 47, 1342–1350. [Google Scholar] [CrossRef]















| Growth Stage | Measured Parameter | Maximum | Minimum | Mean | Standard | Deviation Coefficient of Variation |
|---|---|---|---|---|---|---|
| Tillering | PH/cm | 80.33 | 48.34 | 62.07 | 7.06 | 11.37 |
| SPAD | 55.63 | 34.67 | 47.72 | 4.01 | 8.40 | |
| LNC/% | 5.61 | 2.99 | 4.60 | 0.43 | 9.46 | |
| Booting | PH/cm | 115.55 | 95.64 | 107.38 | 4.14 | 3.86 |
| SPAD | 49.31 | 35.50 | 44.38 | 2.57 | 5.79 | |
| LNC/% | 4.20 | 2.98 | 3.66 | 0.22 | 5.88 |
| Growth Stage | Agronomic Parameter | Wave Length (nm) | Correlation Coefficient |
|---|---|---|---|
| Tillering | SPAD | 864 | 0.816 |
| LNC | 857 | 0.817 | |
| Booting | SPAD | 846 | 0.674 |
| LNC | 887 | 0.776 |
| Growth Stage | Characteristic Parameter | SPAD | LNC | ||
|---|---|---|---|---|---|
| Wave Length (nm) | Correlation Coefficient | Wave Length (nm) | Correlation Coefficient | ||
| Tillering | NDSI | 515, 857 | −0.847 | 798, 677 | 0.980 |
| DSI | 864, 696 | 0.840 | 720, 798 | −0.933 | |
| RSI | 515, 857 | −0.85 | 677, 798 | −0.978 | |
| SASI | 864, 677 | 0.849 | 798, 702 | 0.960 | |
| OSASI | 857, 521 | 0.850 | 798, 689 | 0.970 | |
| ESI2 | 677, 864 | −0.851 | 702, 798 | −0.959 | |
| Booting | NDSI | 827, 677 | 0.903 | 798, 677 | 0.914 |
| DSI | 821, 713 | 0.782 | 707, 882 | −0.861 | |
| RSI | 677, 827 | −0.904 | 792, 677 | 0.921 | |
| SASI | 821, 702 | 0.849 | 689, 887 | −0.905 | |
| OSASI | 833, 684 | 0.875 | 677, 887 | −0.916 | |
| ESI2 | 702, 821 | −0.847 | 887, 689 | −0.851 | |
| Growth Stage | Spectral Index | SPAD | LNC | ||
|---|---|---|---|---|---|
| Wave Length (nm) | Correlation Coefficient | Wave Length (nm) | Correlation Coefficient | ||
| Tillering | VI1 | 510, 792, 749 | −0.856 | 545, 773, 605 | −0.873 |
| VI2 | 785, 510, 773 | 0.852 | 785, 677, 773 | 0.981 | |
| VI3 | 737, 792, 864 | −0.861 | 677, 672, 798 | −0.98 | |
| VI4 | 648, 653, 851 | 0.808 | 545, 798, 605 | −0.866 | |
| VI5 | 648, 851, 653 | −0.809 | 773, 545, 605 | 0.873 | |
| Booting | VI1 | 677, 833, 840 | −0.913 | 798, 689, 618 | 0.931 |
| VI2 | 677, 689, 833 | −0.906 | 798, 618, 689 | 0.927 | |
| VI3 | 689, 821, 833 | −0.858 | 689, 887, 887 | −0.899 | |
| VI4 | 677, 726, 713 | 0.677 | 634, 785, 653 | −0.733 | |
| VI5 | 713, 689, 726 | 0.673 | 785, 634, 653 | 0.734 | |
Disclaimer/Publisher’s Note: The statements, opinions and data contained in all publications are solely those of the individual author(s) and contributor(s) and not of MDPI and/or the editor(s). MDPI and/or the editor(s) disclaim responsibility for any injury to people or property resulting from any ideas, methods, instructions or products referred to in the content. |
© 2026 by the authors. Licensee MDPI, Basel, Switzerland. This article is an open access article distributed under the terms and conditions of the Creative Commons Attribution (CC BY) license.
Share and Cite
He, J.; Song, Y.; Xie, D.; Liu, G. Integrating Plant Height into Hyperspectral Inversion Models for Estimating Chlorophyll and Total Nitrogen in Rice Canopies. Agriculture 2026, 16, 656. https://doi.org/10.3390/agriculture16060656
He J, Song Y, Xie D, Liu G. Integrating Plant Height into Hyperspectral Inversion Models for Estimating Chlorophyll and Total Nitrogen in Rice Canopies. Agriculture. 2026; 16(6):656. https://doi.org/10.3390/agriculture16060656
Chicago/Turabian StyleHe, Jing, Yangyang Song, Dong Xie, and Gang Liu. 2026. "Integrating Plant Height into Hyperspectral Inversion Models for Estimating Chlorophyll and Total Nitrogen in Rice Canopies" Agriculture 16, no. 6: 656. https://doi.org/10.3390/agriculture16060656
APA StyleHe, J., Song, Y., Xie, D., & Liu, G. (2026). Integrating Plant Height into Hyperspectral Inversion Models for Estimating Chlorophyll and Total Nitrogen in Rice Canopies. Agriculture, 16(6), 656. https://doi.org/10.3390/agriculture16060656

