Development and Validation of a Machine Learning Predictive Model for Cardiac Surgery-Associated Acute Kidney Injury
Abstract
1. Introduction
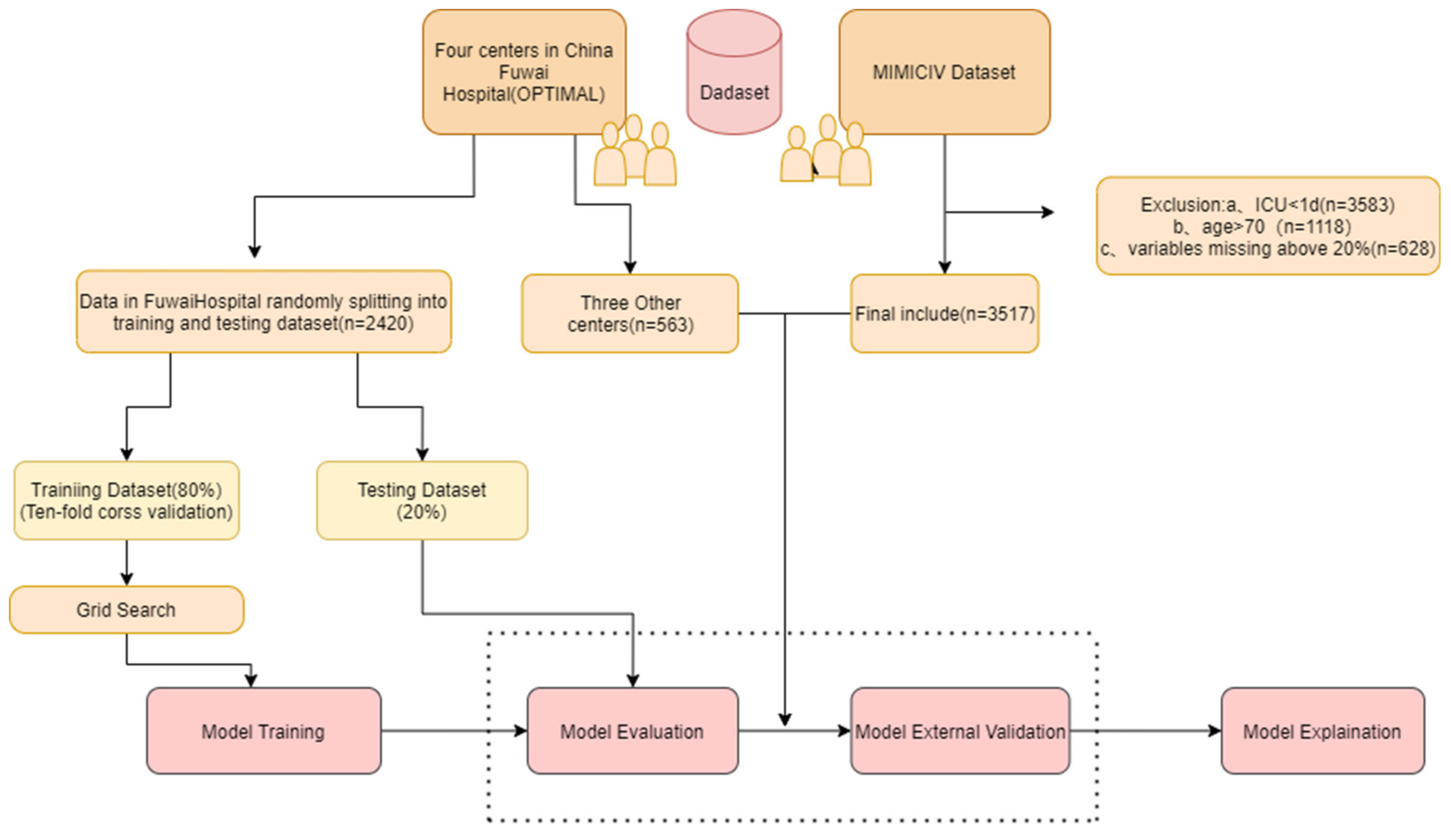
2. Materials and Methods
2.1. Study Design
Anesthetic and Surgical Procedures
2.2. Data Collection
2.3. Endpoints
2.4. Model Development and Estimation
2.5. Statistical Analysis
3. Results
Patient Characteristics
4. Features Selection
5. Model Performance
6. SHAP Interpreter for the Models
7. Discussion
8. Conclusions
Supplementary Materials
Author Contributions
Funding
Institutional Review Board Statement
Informed Consent Statement
Data Availability Statement
Conflicts of Interest
References
- Dasta, J.F.; Kane-Gill, S.L.; Durtschi, A.J.; Pathak, D.S.; Kellum, J.A. Costs and outcomes of acute kidney injury (AKI) following cardiac surgery. Nephrol. Dial. Transplant. Off. Publ. Eur. Dial. Transpl. Assoc.-Eur. Ren. Assoc. 2008, 23, 1970–1974. [Google Scholar] [CrossRef] [PubMed]
- Schunk, S.J.; Zarbock, A.; Meersch, M.; Küllmar, M.; Kellum, J.A.; Schmit, D.; Wagner, M.; Triem, S.; Wagenpfeil, S.; Gröne, H.-J.; et al. Association between urinary dickkopf-3, acute kidney injury, and subsequent loss of kidney function in patients undergoing cardiac surgery: An observational cohort study. Lancet 2019, 394, 488–496. [Google Scholar] [CrossRef]
- Thakar, C.V.; Arrigain, S.; Worley, S.; Yared, J.P.; Paganini, E.P. A clinical score to predict acute renal failure after cardiac surgery. J. Am. Soc. Nephrol. 2005, 16, 162–168. [Google Scholar] [CrossRef]
- Mehta, R.H.; Grab, J.D.; O’Brien, S.M.; Bridges, C.R.; Gammie, J.S.; Haan, C.K.; Ferguson, T.B.; Peterson, E.D. Bedside tool for predicting the risk of postoperative dialysis in patients undergoing cardiac surgery. Circulation 2006, 114, 2208–2216. [Google Scholar] [CrossRef] [PubMed]
- Wijeysundera, D.N.; Karkouti, K.; Dupuis, J.Y.; Rao, V.; Chan, C.T.; Granton, J.T.; Beattie, W.S. Derivation and validation of a simplified predictive index for renal replacement therapy after cardiac surgery. JAMA 2007, 297, 1801–1809. [Google Scholar] [CrossRef]
- Li, Y.; Xu, J.; Wang, Y.; Zhang, Y.; Jiang, W.; Shen, B.; Ding, X. A novel machine learning algorithm, Bayesian networks model, to predict the high-risk patients with cardiac surgery-associated acute kidney injury. Clin. Cardiol. 2020, 43, 752–761. [Google Scholar] [CrossRef]
- Lin, H.; Hou, J.; Tang, H.; Chen, K.; Sun, H.; Zheng, Z.; Hu, S. A novel nomogram to predict perioperative acute kidney injury following isolated coronary artery bypass grafting surgery with impaired left ventricular ejection fraction. BMC Cardiovasc. Disord. 2020, 20, 517. [Google Scholar] [CrossRef] [PubMed]
- Lee, H.C.; Yoon, H.K.; Nam, K.; Cho, Y.J.; Kim, T.K.; Kim, W.H.; Bahk, J.-H. Derivation and Validation of Machine Learning Approaches to Predict Acute Kidney Injury after Cardiac Surgery. J. Clin. Med. 2018, 7, 322. [Google Scholar] [CrossRef]
- Lei, G.; Wang, G.; Zhang, C.; Chen, Y.; Yang, X. Using Machine Learning to Predict Acute Kidney Injury after Aortic Arch Surgery. J. Cardiothorac. Vasc. Anesth. 2020, 34, 3321–3328. [Google Scholar] [CrossRef]
- Tseng, P.Y.; Chen, Y.T.; Wang, C.H.; Chiu, K.M.; Peng, Y.S.; Hsu, S.P.; Chen, K.L.; Yang, C.Y.; Lee, O.K.S. Prediction of the development of acute kidney injury following cardiac surgery by machine learning. Crit. Care 2020, 24, 478. [Google Scholar] [CrossRef]
- Filiberto, A.C.; Ozrazgat-Baslanti, T.; Loftus, T.J.; Peng, Y.-C.; Datta, S.; Efron, P.; Upchurch, G.R.; Bihorac, A.; Cooper, M.A. Optimizing predictive strategies for acute kidney injury after major vascular surgery. Surgery 2021, 170, 298–303. [Google Scholar] [CrossRef] [PubMed]
- Penny-Dimri, J.C.; Bergmeir, C.; Reid, C.M.; Williams-Spence, J.; Cochrane, A.D.; Smith, J.A. Machine Learning Algorithms for Predicting and Risk Profiling of Cardiac Surgery-Associated Acute Kidney Injury. Semin. Thorac. Cardiovasc. Surg. 2021, 33, 735–745. [Google Scholar] [CrossRef] [PubMed]
- Thongprayoon, C.; Hansrivijit, P.; Bathini, T.; Vallabhajosyula, S.; Mekraksakit, P.; Kaewput, W.; Cheungpasitporn, W. Predicting Acute Kidney Injury after Cardiac Surgery by Machine Learning Approaches. J. Clin. Med. 2020, 9, 1767. [Google Scholar] [CrossRef] [PubMed]
- Nishi, H.; Oishi, N.; Ishii, A.; Ono, I.; Ogura, T.; Sunohara, T.; Chihara, H.; Fukumitsu, R.; Okawa, M.; Yamana, N.; et al. Deep Learning-Derived High-Level Neuroimaging Features Predict Clinical Outcomes for Large Vessel Occlusion. Stroke 2020, 51, 1484–1492. [Google Scholar] [CrossRef]
- Emmert-Streib, F.; Yang, Z.; Feng, H.; Tripathi, S.; Dehmer, M. An Introductory Review of Deep Learning for Prediction Models with Big Data. Front. Artif. Intell. 2020, 3, 4. [Google Scholar] [CrossRef]
- Tomašev, N.; Glorot, X.; Rae, J.W.; Zielinski, M.; Askham, H.; Saraiva, A.; Mottram, A.; Meyer, C.; Ravuri, S.; Protsyuk, I.; et al. A clinically applicable approach to continuous prediction of future acute kidney injury. Nature 2019, 572, 116–119. [Google Scholar] [CrossRef]
- Aczon, M.D.; Ledbetter, D.R.; Laksana, E.; Ho, L.V.; Wetzel, R.C. Continuous Prediction of Mortality in the PICU: A Recurrent Neural Network Model in a Single-Center Dataset. Pediatr. Crit. Care Med. J. Soc. Crit. Care Med. World Fed. Pediatr. Intensive Crit. Care Soc. 2021, 22, 519–529. [Google Scholar] [CrossRef]
- Johnson, K.W.; Soto, J.T.; Glicksberg, B.S.; Shameer, K.; Miotto, R.; Ali, M.; Ashley, E.; Dudley, J.T. Artificial Intelligence in Cardiology. J. Am. Coll. Cardiol. 2018, 71, 2668–2679. [Google Scholar] [CrossRef]
- Shamout, F.; Zhu, T.; Clifton, D.A. Machine Learning for Clinical Outcome Prediction. IEEE Rev. Biomed. Eng. 2021, 14, 116–126. [Google Scholar] [CrossRef]
- Ranka, S.; Reddy, M.; Noheria, A. Artificial intelligence in cardiovascular medicine. Curr. Opin. Cardiol. 2021, 36, 26–35. [Google Scholar] [CrossRef]
- Shi, J.; Zhou, C.; Liu, S.; Sun, H.; Wang, Y.; Yan, F.; Pan, W.; Zheng, Z. Outcome impact of different tranexamic acid regimens in cardiac surgery with cardiopulmonary bypass (OPTIMAL): Rationale, design, and study protocol of a multicenter randomized controlled trial. Am. Heart J. 2020, 222, 147–156. [Google Scholar] [CrossRef] [PubMed]
- Collins, G.S.; Reitsma, J.B.; Altman, D.G.; Moons, K.G. Transparent reporting of a multivariable prediction model for individual prognosis or diagnosis (TRIPOD): The TRIPOD statement. BMJ (Clin. Res. Ed) 2015, 350, g7594. [Google Scholar] [CrossRef] [PubMed]
- Khwaja, A. KDIGO clinical practice guidelines for acute kidney injury. Nephron Clin. Pract. 2012, 120, c179–c184. [Google Scholar] [CrossRef] [PubMed]
- Safaei, N.; Safaei, B.; Seyedekrami, S.; Talafidaryani, M.; Masoud, A.; Wang, S.; Li, Q.; Moqri, M. E-CatBoost: An efficient machine learning framework for predicting ICU mortality using the eICU Collaborative Research Database. PloS ONE 2022, 17, e0262895. [Google Scholar] [CrossRef]
- Zhang, C.; Chen, X.; Wang, S.; Hu, J.; Wang, C.; Liu, X. Using CatBoost algorithm to identify middle-aged and elderly depression, national health and nutrition examination survey 2011–2018. Psychiatry Res. 2021, 306, 114261. [Google Scholar] [CrossRef]
- Khan, Y.A.; Abbas, S.Z.; Truong, B.C. Machine learning-based mortality rate prediction using optimized hyper-parameter. Comput. Methods Programs Biomed. 2020, 197, 105704. [Google Scholar] [CrossRef]
- Gülcü, A.; Kuş, Z. Multi-objective simulated annealing for hyper-parameter optimization in convolutional neural networks. PeerJ Comput. Sci. 2021, 7, e338. [Google Scholar] [CrossRef]
- Chen, Z.; Chen, L.; Yao, G.; Yang, W.; Yang, K.; Xiong, C. Novel Blood Cytokine-Based Model for Predicting Severe Acute Kidney Injury and Poor Outcomes after Cardiac Surgery. J. Am. Heart Assoc. 2020, 9, e018004. [Google Scholar] [CrossRef]
- Wang, C.; Gao, Y.; Tian, Y.; Wang, Y.; Zhao, W.; Sessler, D.I.; Jia, Y.; Ji, B.; Diao, X.; Xu, X.; et al. Prediction of acute kidney injury after cardiac surgery from preoperative N-terminal pro-B-type natriuretic peptide. Br. J. Anaesth. 2021, 127, 862–870. [Google Scholar] [CrossRef]
- Grieshaber, P.; Moeller, S.; Arneth, B.; Roth, P.; Niemann, B.; Renz, H.; Boening, A. Predicting Cardiac Surgery-Associated Acute Kidney Injury Using a Combination of Clinical Risk Scores and Urinary Biomarkers. Thorac. Cardiovasc. Surg. 2020, 68, 389–400. [Google Scholar] [CrossRef]
- Duchnowski, P. The Role of the N-Terminal of the Prohormone Brain Natriuretic Peptide in Predicting Postoperative Multiple Organ Dysfunction Syndrome. J. Clin. Med. 2022, 11, 7217. [Google Scholar] [CrossRef] [PubMed]
- Andersson, S.E.; Edvinsson, M.L.; Björk, J.; Edvinsson, L. High NT-proBNP is a strong predictor of outcome in elderly heart failure patients. Am. J. Geriatr. Cardiol. 2008, 17, 13–20. [Google Scholar] [CrossRef] [PubMed]
- Burke, M.A.; Cotts, W.G. Interpretation of B-type natriuretic peptide in cardiac disease and other comorbid conditions. Heart Fail. Rev. 2007, 12, 23–36. [Google Scholar] [CrossRef] [PubMed]
- Maries, L.; Manitiu, I. Diagnostic and prognostic values of B-type natriuretic peptides (BNP) and N-terminal fragment brain natriuretic peptides (NT-pro-BNP). Cardiovasc. J. Afr. 2013, 24, 286–289. [Google Scholar] [CrossRef]
- Chen, H.H.; Anstrom, K.J.; Givertz, M.M.; Stevenson, L.W.; Semigran, M.J.; Goldsmith, S.R.; Bart, B.A.; Bull, D.A.; Stehlik, J.; LeWinter, M.M.; et al. Low-dose dopamine or low-dose nesiritide in acute heart failure with renal dysfunction: The ROSE acute heart failure randomized trial. JAMA 2013, 310, 2533–2543. [Google Scholar] [CrossRef]
- Verwijmeren, L.; Bosma, M.; Vernooij, L.M.; Linde, E.M.; Dijkstra, I.M.; Daeter, E.J.; Van Dongen, E.P.A.; Van Klei, W.A.; Noordzij, P.G. Associations between Preoperative Biomarkers and Cardiac Surgery-Associated Acute Kidney Injury in Elderly Patients: A Cohort Study. Anesth. Analg. 2021, 133, 570–577. [Google Scholar] [CrossRef]
- Fernandes, S.M.; Watanabe, M.; Vattimo, M.F.F. Inflammation: Improving understanding to prevent or ameliorate kidney diseases. J. Venom. Anim. Toxins Incl. Trop. Dis. 2021, 27, e20200162. [Google Scholar] [CrossRef]
- Ostermann, M.; Liu, K. Pathophysiology of AKI. Best Pract. Res. Clin. Anaesthesiol. 2017, 31, 305–314. [Google Scholar] [CrossRef]
- Lane, K.; Dixon, J.J.; MacPhee, I.A.; Philips, B.J. Renohepatic crosstalk: Does acute kidney injury cause liver dysfunction? Nephrol. Dial. Transplant. Off. Publ. Eur. Dial. Transpl. Assoc.-Eur. Ren. Association 2013, 28, 1634–1647. [Google Scholar] [CrossRef]
- Davenport, A.; Sheikh, M.F.; Lamb, E.; Agarwal, B.; Jalan, R. Acute kidney injury in acute-on-chronic liver failure: Where does hepatorenal syndrome fit? Kidney Int. 2017, 92, 1058–1070. [Google Scholar] [CrossRef]
- Francoz, C.; Durand, F.; Kahn, J.A.; Genyk, Y.S.; Nadim, M.K. Hepatorenal Syndrome. Clin. J. Am. Soc. Nephrol. CJASN 2019, 14, 774–781. [Google Scholar] [CrossRef]
- Simonetto, D.A.; Gines, P.; Kamath, P.S. Hepatorenal syndrome: Pathophysiology, diagnosis, and management. BMJ (Clin. Res. Ed) 2020, 370, m2687. [Google Scholar] [CrossRef] [PubMed]
- Ojeda-Yuren, A.S.; Cerda-Reyes, E.; Herrero-Maceda, M.R.; Castro-Narro, G.; Piano, S. An Integrated Review of the Hepatorenal Syndrome. Ann. Hepatol. 2021, 22, 100236. [Google Scholar] [CrossRef] [PubMed]
- Flamm, S.L.; Brown, K.; Wadei, H.M.; Brown, R.S., Jr.; Kugelmas, M.; Samaniego-Picota, M.; Burra, P.; Poordad, F.; Saab, S. The Current Management of Hepatorenal Syndrome-Acute Kidney Injury in the United States and the Potential of Terlipressin. Liver Transplant. Off. Publ. Am. Assoc. Study Liver Dis. Int. Liver Transplant. Society 2021, 27, 1191–1202. [Google Scholar] [CrossRef] [PubMed]




| Development Dataset (n = 2416) | Ex-Validation Dataset (n = 562) | MIMIC-IV Dataset (n = 3517) | |
|---|---|---|---|
| Sex (n, %) | |||
| Male | 1517 (62.8%) | 322 (57.3%) | 2676 (76.1%) |
| Female | 899 (37.2%) | 240 (42.7%) | 841 (30.5%) |
| Age (y), median (Q1, Q3) | 54.7 (45.8, 62.1) | 56.3 (48.7, 64) | 61.6 (55.3, 66) |
| BMI (kg/m2), mean ± SD | 24.1 (23.1, 25.4) | 23.2 (22.3, 24.9) | 29.8 (27.3, 32.5) |
| Medical history (n, %) | |||
| Diabetes | 259 (10.7%) | 27 (4.8%) | 1227 (34.9%) |
| CHD | 663 (27.4%) | 99 (17.6%) | 1997 (56.8%) |
| Valvular disease | 1721 (71.2%) | 352 (62.6%) | 1071 (30.5%) |
| Congenital heart disease | 413 (17.1%) | 62 (11.0%) | 31 (0.9%) |
| PVD | 392 (16.2%) | 33 (5.9%) | 493 (14%) |
| Previous myocardial injury | 392 (16.2%) | 11 (5.9%) | 493 (14.0%) |
| Hyperlipidaemia | 872 (36.1%) | 115 (20.5%) | 2426 (69.0%) |
| Hypertension | 802 (33.2%) | 219 (39.0%) | 2350 (66.8%) |
| COPD | 4 (0.2%) | 4 (0.7%) | 682 (19.4%) |
| CKD | 5 (0.2%) | 6 (1.1%) | 397 (11.3%) |
| Infective endocarditis | 18 (0.7%) | 12 (2.1%) | 163 (4.6%) |
| Non-invasive tests suggesting carotid artery stenosis >79% or Stroke | 109 (4.5%) | 51 (9.1%) | 288 (8.2%) |
| Vital signs | |||
| Body temperature, °C | 36.4 (36.2, 36.5) | 36.5 (36.3, 36.7) | 36.5 (36.1, 36.8) |
| Heart rate, bpm/min | 77 (68, 86) | 74.5 (66, 83) | 80 (74, 87) |
| SD (mm Hg) | 53 (49, 58) | 45 (42, 50) | 52 (48, 55) |
| Laboratory results | |||
| WBC, ×10 L | 6.1 (5.2, 7.2) | 6.2 (5.2, 7.7) | 7.6 (6.1, 9.4) |
| Hemoglobin/dL | 127 (138, 149) | 133 (121, 144) | 131 (118, 144) |
| Platelets, ×10/L | 200 (167, 240) | 199.5 (164, 243.2) | 211 (173, 252) |
| AST (U/L) | 25 (21, 31) | 21 (17, 28) | 24 (19, 30.8) |
| ALT (U/L) | 19 (13, 29) | 19 (13, 31) | 25 (18, 32) |
| ALP (U/L) | 65 (54, 78) | 76.4 (61, 83.3) | 71 (57, 84) |
| Total bilirubin, (μmol/L) | 11.9 (8.8, 16.2) | 12 (8.1, 16) | 8.6 (6.8, 12.0) |
| Baseline creatinine, (μmol/L) | 82 (72, 93.2) | 71 (60, 83) | 88.4 (70.7, 103.5) |
| BUN (mmol/L) | 6 (4.9, 7.4) | 5.8 (4.6, 7.1) | 6.1 (5.0, 7.9) |
| PT*s | 13.1 (12.7, 13.7) | 12.1 (11.0, 13.5) | 12.5 (11.4, 12.9) |
| ALB (mg/dL) | 39.8 (37.7, 41.9) | 40.3 (38.2, 42.9) | 41.1 (39.0, 44.0) |
| Surgical information | |||
| Surgery type, n (%) | |||
| Valvular | 1517 (62.8%) | 386 (68.7%) | 1071 (30.5%) |
| CABG | 719 (29.8%) | 105 (18.7%) | 1997 (56.8%) |
| Congenital | 342 (14.2%) | 60 (10.7%) | 31 (0.9%) |
| AKI | 630 (26.1%) | 146 (26.0%) | 1043(29.7%) |
| Classifier | ROC-AUC | Brier Loss | ||||
|---|---|---|---|---|---|---|
| Development | Ex-Validation | MIMIC-IV | Development | Ex-Validation | MIMIC-IV | |
| Logistic Regression | 0.8355 | 0.6775 | 0.7450 | 0.1411 | 0.2016 | 0.1873 |
| Support Vector Machine | 0.8269 | 0.6415 | 0.7214 | 0.1454 | 0.2131 | 0.1738 |
| KNeighborsClassifier | 0.8222 | 0.6581 | 0.6942 | 0.1590 | 0.1872 | 0.1900 |
| DecisionTreeClassifier | 0.5993 | 0.5947 | 0.5420 | 0.3079 | 0.3434 | 0.3651 |
| RandomForestClassifier | 0.8295 | 0.6691 | 0.7317 | 0.1587 | 0.1829 | 0.1750 |
| GaussianNB | 0.7916 | 0.5817 | 0.6814 | 0.2476 | 0.2782 | 0.2603 |
| GradientBoostingClassifier | 0.8224 | 0.6491 | 0.6860 | 0.1565 | 0.2225 | 0.1846 |
| XGBClassifier | 0.8384 | 0.6663 | 0.7167 | 0.1446 | 0.2006 | 0.1718 |
| LGBMClassifier | 0.8333 | 0.6606 | 0.6992 | 0.1746 | 0.2432 | 0.2136 |
| CatBoostClassifier | 0.8455 | 0.6706 | 0.7429 | 0.1451 | 0.1920 | 0.1657 |
| AdaBoostClassifier | 0.8302 | 0.6722 | 0.6518 | 0.2355 | 0.2385 | 0.2333 |
| ExtraTreeClassifier | 0.8327 | 0.6799 | 0.7354 | 0.1546 | 0.1807 | 0.1771 |
Disclaimer/Publisher’s Note: The statements, opinions and data contained in all publications are solely those of the individual author(s) and contributor(s) and not of MDPI and/or the editor(s). MDPI and/or the editor(s) disclaim responsibility for any injury to people or property resulting from any ideas, methods, instructions or products referred to in the content. |
© 2023 by the authors. Licensee MDPI, Basel, Switzerland. This article is an open access article distributed under the terms and conditions of the Creative Commons Attribution (CC BY) license (https://creativecommons.org/licenses/by/4.0/).
Share and Cite
Li, Q.; Lv, H.; Chen, Y.; Shen, J.; Shi, J.; Zhou, C. Development and Validation of a Machine Learning Predictive Model for Cardiac Surgery-Associated Acute Kidney Injury. J. Clin. Med. 2023, 12, 1166. https://doi.org/10.3390/jcm12031166
Li Q, Lv H, Chen Y, Shen J, Shi J, Zhou C. Development and Validation of a Machine Learning Predictive Model for Cardiac Surgery-Associated Acute Kidney Injury. Journal of Clinical Medicine. 2023; 12(3):1166. https://doi.org/10.3390/jcm12031166
Chicago/Turabian StyleLi, Qian, Hong Lv, Yuye Chen, Jingjia Shen, Jia Shi, and Chenghui Zhou. 2023. "Development and Validation of a Machine Learning Predictive Model for Cardiac Surgery-Associated Acute Kidney Injury" Journal of Clinical Medicine 12, no. 3: 1166. https://doi.org/10.3390/jcm12031166
APA StyleLi, Q., Lv, H., Chen, Y., Shen, J., Shi, J., & Zhou, C. (2023). Development and Validation of a Machine Learning Predictive Model for Cardiac Surgery-Associated Acute Kidney Injury. Journal of Clinical Medicine, 12(3), 1166. https://doi.org/10.3390/jcm12031166
