BrainTwin-AI: A Multimodal MRI-EEG-Based Cognitive Digital Twin for Real-Time Brain Health Intelligence
Abstract
1. Introduction
2. Related Works
2.1. AI–Brain Learning Correspondences and Backpropagation
2.2. Digital Twin and Related Architectures for Neurophysiological Monitoring
2.3. Research Gap
3. Dataset Description
3.1. In-House EEG Dataset
- Sampling Rate: 500 Hz
- Channels: 8 (including EOG)
- Participants: 500 medically supervised human subjects.
- Demographics: Age 20–75 years (mean 47.2 ± 12.5); 280 males, 220 females
3.2. Clinically Acquired MRI Dataset
- Modalities Captured: T1-weighted, T2-weighted, and contrast-enhanced (T1-Gd) sequences
- Resolution: High-resolution Gray-Scale MRI Scans
- Size of MRI Scans: 600 × 600 pixels
- Format: NIfTI (.nii) or DICOM, later standardized for model ingestion
3.3. Data Splitting and Validation
- Training/Validation Set (70%): 350 patients (2520 EEG segments + 350 MRI volumes)
- Testing Set (30%): 150 patients (1080 EEG segments + 150 MRI volumes)
4. Proposed Model
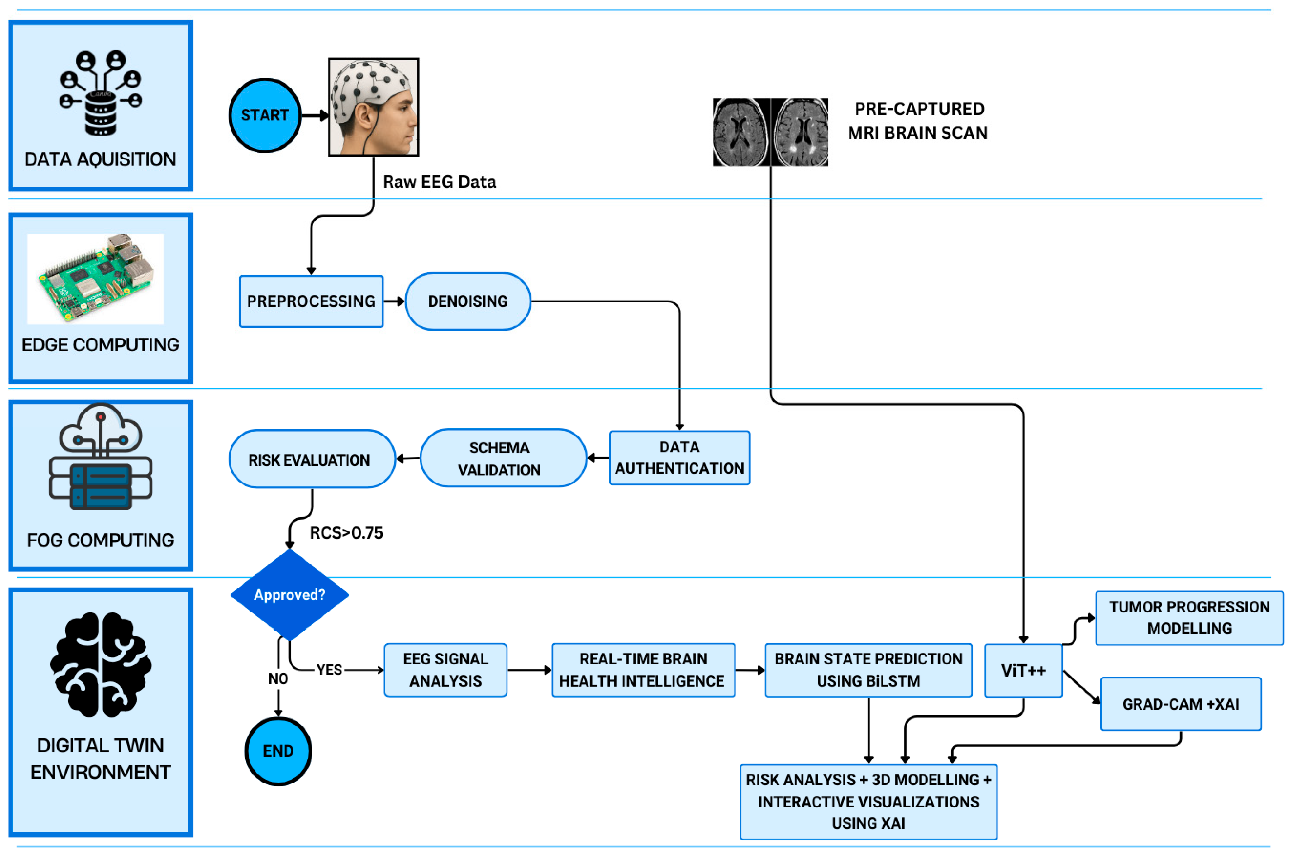
4.1. System Architecture and Overview
4.2. EEG Signal Acquisition Through Wearable Skullcap
4.3. Edge Processing Using Raspberry Pi
| Algorithm 1. EEG Signal Preprocessing and Feature Extraction at the Edge Layer |
![]() |
4.4. Fog Layer Authentication and Threshold-Based Filtering
| Algorithm 2. EEG Risk Evaluation and Secure Forwarding at the Fog Layer |
![]() |
4.5. Cloud-Integrated Digital Twin Environment
| Algorithm 3. ViT++ Architecture |
| 1. Patch Extraction and Tokenization Divide MRI slice X into N = (H/P × W/P) non-overlapping patches of size P × P. For each patch i: Flatten patchi into a vector. Project it into an embedding zi using a linear projection. Add positional encoding: zi = zi + posi. Form token sequence Z = {z1, z2, …, zN}. 2. Transformer Encoding For each transformer layer l = 1 to L: Apply multi-head self-attention on Z to compute: Updated tokens Z Attention matrices Alh for each head h = 1..Ha, where Alh(i,j) denotes how much patch i attends to patch j. Apply feed-forward network and normalization to Z. Store all attention matrices Alh for PLAR computation. 3. Patch-Level Attention Regularization (PLAR) For each layer l and head h: For each patch i: Compute entropy of attention distribution: Hi(l,h) = −Σj Alh(i,j) × log(Alh(i,j) + ε) Compute PLAR loss: LPLAR = −(1/(L × Ha × N)) × Σl Σh Σi Hi(l,h) 4. Patch-wise Tumor Probability Estimation For each patch token zi: Pass zi through a classification head. Obtain tumor probability pi using softmax. 5. Training Objective Compute standard cross-entropy loss LCE between predicted probabilities pi and ground-truth patch labels. Total loss: L = LCE + λ1 × LPLAR Optimize all ViT++ parameters using gradient descent. 6. Adaptive Threshold Computation (Inference) Collect all patch tumor probabilities: P = {p1, p2, …, pN} Identify background patch probabilities: Pbg ⊂ P Compute background statistics: μbg = mean(Pbg) σbg = standard deviation(Pbg) Compute adaptive threshold: θ = μbg + k × σbg 7. Patch Classification For each patch i: If pi ≥ θ: Mi = 1 (tumor) Else: Mi = 0 (background) 8. Mask Reconstruction Arrange patch labels {Mi} back into their original spatial layout. Construct the 2D tumor mask M. Output M. |
4.5.1. Patch-Level Attention Regularization (PLAR)
4.5.2. Adaptive Threshold Mechanism
- Numerical Example:
4.6. EEG-Based Real-Time Brain Health Monitoring
4.7. EEG-MRI Fusion
- Risk scoring and anomaly detection
- Interactive visualization.
4.8. XAI Based Grad-Cam Visualization
4.9. 3D Brain Interface
4.10. Tumor Kinetics Prediction Engine
4.11. Operational Data Validation and Reproducibility
5. Methodology
5.1. Clinical Scenarios and Applications
- Scenario 1: Pre-Surgical Planning:
- A neurosurgeon evaluating a glioblastoma case can use a digital twin to visualize tumor boundaries in 3D, along with functional EEG overlays. This enables:
- Precision mapping of tumor location relative to the eloquent cortex (motor, speech areas).
- Risk minimization by identifying functional regions likely to be affected during resection.
- Better patient counseling with visual models that explain risks and expected outcomes.
- Scenario 2: Real-Time Tumor Patient Monitoring
- Most patients with brain tumors present with seizures. Conventional EEG in hospitals is episodic and can fail to detect intermittent abnormalities. Using the EEG skullcap, continuous data is recorded during daily activities.
- Clinicians receive immediate alerts in case of abnormal brain signals. Treatment (e.g., anti-epileptic drugs) can be dynamically customized, and this minimizes unnecessary dose.
- Scenario 3: Therapy Response and Tumor Kinetics
- When a patient is undergoing chemotherapy or radiotherapy, it is usually difficult to know how a tumor will react. The tumor kinetics engine provides predictive modeling of growth or shrinkage in various treatment regimens; as a result, resistance is identified early enough, allowing oncologists to change therapies before clinical failure.
- Continuous monitoring of EEGs correlates structural shrinkage with enhanced brain functionality, providing a complete measure of treatment efficacy.
5.2. Clinical Advantages
- 1.
- Multimodal Brain Health Perspective
- 2.
- Anticipatory and Preemptive Treatment
- 3.
- Explainability and Transparency
- 4.
- Continuous Patient Monitoring
- 5.
- Personalization of Treatment
5.3. Scalability and System Security
5.3.1. Minimization of Data and Local Processing
- EEG acquisition units transfer raw data directly into edge devices (Raspberry Pi, Jetson Nano).
- On-device preprocessing modules handle artifact removal (EEG filtering, ICA) and denoising.
- A local pipeline script converts raw signals into compact feature vectors or masks.
- Only these processed, anonymized features are pushed to the fog layer. This ensures raw signals (which are identified as low-risk EEG) are confined to the acquisition site.
5.3.2. Secure Transmission and Storage
- Data packets are published via MQTT brokers with TLS 1.3 encryption, so only authenticated fog/cloud subscribers can receive them.
- At the fog node, incoming data is stored in an encrypted database (AES-256).
- Cloud servers mirror this practice: all storage volumes are encrypted (AES-256, managed keys).
- Together, this ensures that no unencrypted feature data exists outside the acquisition site.
5.3.3. Anonymization and Pseudonymization
- A local anonymization service strips identifiers (patient name, ID, DICOM headers in MRI files) before the data leaves the hospital.
- A pseudonymization script assigns a unique case ID (e.g., P1024/S0425) to each patient.
- Mapping tables (real ID ↔ pseudonym) are stored in a secure, local-only database, accessible only to hospital IT/admins.
- In the fog/cloud layers, models and dashboards only ever see pseudonymized IDs—never real patient identifiers.
5.3.4. Access Control and Auditability
- The system uses role-based access control (RBAC) with OAuth 2.0/JWT authentication.
- Clinicians can view diagnostic dashboards, researchers can analyze unidentified datasets, and administrators can configure nodes—all restricted by roles.
- Every action (querying a case, running an inference, exporting results) is logged in immutable audit trails using blockchain-style append-only logs and secure logging frameworks.
- These logs allow retrospective tracking of who accessed what, when, and why—satisfying the GDPR’s “accountability” requirement.
6. Results
6.1. Edge–Fog System Performance
6.2. Proposed Multimodal Digital Twin Superiority (RQ1)
6.3. Validation of AI-Brain Representational Fidelity (RQ2)
6.4. Discussion
7. Conclusions
Limitations and Future Directions
Supplementary Materials
Author Contributions
Funding
Institutional Review Board Statement
Informed Consent Statement
Data Availability Statement
Acknowledgments
Conflicts of Interest
References
- Lillicrap, T.P.; Santoro, A.; Marris, L.; Akerman, C.J.; Hinton, G. Backpropagation and the Brain. Nat. Rev. Neurosci. 2020, 21, 335–346. [Google Scholar] [CrossRef] [PubMed]
- Whittington, J.C.R.; Bogacz, R. Theories of error backpropagation in the brain. Trends Cogn. Sci. 2019, 23, 235–250. [Google Scholar] [CrossRef] [PubMed]
- Sacramento, J.; Costa, R.P.; Bengio, Y.; Senn, W. Dendritic cortical microcircuits approximate the backpropagation algorithm. In Advances in Neural Information Processing Systems 31; Curran Associates, Inc.: Red Hook, NY, USA, 2018. [Google Scholar]
- Richards, B.A.; Lillicrap, T.P.; Beaudoin, P.; Bengio, Y.; Bogacz, R.; Christensen, A.; Clopath, C.; Costa, R.P.; de Berker, A.; Ganguli, S.; et al. A deep learning framework for neuroscience. Nat. Neurosci. 2019, 22, 1761–1770. [Google Scholar] [CrossRef] [PubMed]
- Hussain, A.; Yaseen, M.U.; Imran, M.; Waqar, M.; Akhunzada, A.; Al-Ja’AFreh, M.; El Saddik, A. An attention-based ResNet architecture for acute hemorrhage detection and classification: Toward a health 4.0 digital twin study. IEEE Access 2022, 10, 126712–126727. [Google Scholar] [CrossRef]
- Lv, Z.; Qiao, L.; Lv, H. Cognitive computing for brain–computer interface-based computational social digital twins systems. IEEE Trans. Comput. Soc. Syst. 2022, 9, 1635–1643. [Google Scholar] [CrossRef]
- Wang, J.; Qiao, L.; Lv, H.; Lv, Z. Deep transfer learning-based multi-modal digital twins for enhancement and diagnostic analysis of brain mri image. IEEE/ACM Trans. Comput. Biol. Bioinform. 2022, 20, 2407–2419. [Google Scholar] [CrossRef] [PubMed]
- Yao, J.-H.; Li, M.; Liu, J.; Li, Y.; Feng, J.; Han, J.; Zheng, Q.; Feng, J.; Chen, S. DTBIA: An Immersive Visual Analytics System for Brain-Inspired Research. IEEE Trans. Vis. Comput. Graph. 2025, 31, 3796–3808. [Google Scholar] [CrossRef] [PubMed]
- Khan, S.; Anwar, U.; Khan, A.; Arslan, T. RF-Based Sensing and AI Decision Support for Stroke Patient Monitoring: A Digital Twin Approach. IEEE Access 2025, 13, 74047–74061. [Google Scholar] [CrossRef]
- Upadrista, V.; Nazir, S.; Tianfield, H. Blockchain-enabled digital twin system for brain stroke prediction. Brain Inform. 2025, 12, 1. [Google Scholar] [CrossRef] [PubMed]
- Siyaev, A.; Valiev, D.; Jo, G.-S. Interaction with industrial digital twin using neuro-symbolic reasoning. Sensors 2023, 23, 1729. [Google Scholar] [CrossRef] [PubMed]
- Sultanpure, K.A.; Bagade, J.; Bangare, S.L.; Bangare, M.L.; Bamane, K.D.; Patankar, A.J. Internet of things and deep learning based digital twins for diagnosis of brain tumor by analyzing MRI images. Meas. Sens. 2024, 33, 101220. [Google Scholar] [CrossRef]
- Wan, Z.; Dong, Y.; Yu, Z.; Lv, H.; Lv, Z. Semi-supervised support vector machine for digital twins based brain image fusion. Front. Neurosci. 2021, 15, 705323. [Google Scholar] [CrossRef] [PubMed]
- Cen, S.; Gebregziabher, M.; Moazami, S.; Azevedo, C.J.; Pelletier, D. Toward precision medicine using a “digital twin” approach: Modeling the onset of disease-specific brain atrophy in individuals with multiple sclerosis. Sci. Rep. 2023, 13, 16279. [Google Scholar] [CrossRef]
- Liu, X.; Yao, C.; Chen, H.; Xiang, R.; Wu, H.; Du, P.; Yu, Z.; Liu, W.; Liu, J.; Geng, D. BTSC-TNAS: A neural architecture search-based transformer for brain tumor segmentation and classification. Comput. Med. Imaging Graph. 2023, 110, 102307. [Google Scholar] [CrossRef] [PubMed]
- Lin, J.; Lin, J.; Lu, C.; Chen, H.; Lin, H.; Zhao, B.; Shi, Z.; Qiu, B.; Pan, X.; Xu, Z.; et al. CKD-TransBTS: Clinical knowledge-driven hybrid transformer with modality-correlated cross-attention for brain tumor segmentation. IEEE Trans. Med. Imaging 2023, 42, 2451–2461. [Google Scholar] [CrossRef] [PubMed]
- Chauhan, P.; Lunagaria, M.; Verma, D.K.; Vaghela, K.; Tejani, G.G.; Sharma, S.K.; Khan, A.R. PBVit: A patch-based vision transformer for enhanced brain tumor detection. IEEE Access 2024, 13, 13015–13029. [Google Scholar] [CrossRef]
- Massaro, A. Electronic Artificial Intelligence–Digital Twin Model for Optimizing Electroencephalogram Signal Detection. Electronics 2025, 14, 1122. [Google Scholar] [CrossRef]
- Kuang, Z.; Liu, S.; Zhao, J.; Wang, L.; Li, Y. Epilepsy EEG Seizure Prediction Based on the Combination of Graph Convolutional Neural Network Combined with Long-and Short-Term Memory Cell Network. Appl. Sci. 2024, 14, 11569. [Google Scholar] [CrossRef]
- Sorby-Adams, A.J.; Guo, J.; Laso, P.; Kirsch, J.E.; Zabinska, J.; Guarniz, A.-L.G.; Schaefer, P.W.; Payabvash, S.; de Havenon, A.; Rosen, M.S.; et al. Portable, low-field magnetic resonance imaging for evaluation of Alzheimer’s disease. Nat. Commun. 2024, 15, 10488. [Google Scholar] [CrossRef] [PubMed]
- Nentwich, M.; Ai, L.; Madsen, J.; Telesford, Q.K.; Haufe, S.; Milham, M.P.; Parra, L.C. Functional connectivity of EEG is subject-specific, associated with phenotype, and different from fMRI. NeuroImage 2020, 218, 117001. [Google Scholar] [CrossRef] [PubMed]




















| Architecture | Novelty | Evaluation Metrics | Drawbacks | BrainTwin Solution | Reference |
|---|---|---|---|---|---|
| Attention-based Residual Network-152V2 (ResNet-152V2) + PCA + DCGAN | Integrates attention mechanisms for focused hemorrhage feature extraction, PCA for dimensionality reduction, and DCGAN-based synthesis to compensate for minority intracranial hemorrhage subtypes in digital twin applications. | Accuracy: 99.2% (Epidural), 97.1% (intraparenchymal) | Heavy reliance on synthetic images increases overfitting risk; lacks cross-dataset generalization; no explainable AI, limiting clinical interpretability. | Our digital twin enables MRI–EEG fusion in real time, removing the dependence on synthetic augmentation. It incorporates Vision Transformer++ with Grad-CAM explainability, ensuring transparency, and uses edge–fog processing for robust generalization to diverse clinical conditions. | Aftab Hussain et al. [5] |
| Transfer Learning on Tangent Space with SVM (TL-TSS) + Riemannian Manifold EEG Analysis | Employs cognitive computing and Riemannian geometry to extract robust EEG features, enabling high-accuracy motor imagery decoding for BCI-driven digital twins. | Accuracy: up to 97.88%; high kappa and transfer accuracy across datasets | Limited to motor imagery tasks; no MRI or multimodal integration; lacks transformer-based scalability and edge deployment. | Our model overcomes this by integrating functional EEG and structural MRI, which has facilitated broader neurological coverage than motor imagery. Enhanced ViT++ and edge preprocessing on Raspberry Pi ensures scalability and applicability in real time. | Zhihan Lv et al. [6] |
| Deep CNN without Batch Normalization + Adaptive MRI–PET/SPECT Fusion | Introduces a customized loss function to allow for convergence stability; excludes batch normalization layers, improving model’s training time; and develops a novel adaptive method that preserves the integrity of both clinical information and spatial information through multimodal fusion. | PSNR: 34.11 dB; SSIM: 85.24% | Offline-only processing; no real-time inference; lacks EEG functional integration and digital-twin updating mechanisms. | Our digital twin performs continuous real-time MRI–EEG monitoring, supports dynamic twin updates, and provides 3D visualization of tissue-level states with real-time inference, addressing the limitations of offline processing. | Jinxia Wang et al. [7] |
| DTBIA—Digital Twin-Based Brain-Inspired Analytics (VR Interface) | Provides an immersive VR-driven visualization engine enabling exploration of BOLD and DTI signals at voxel and regional resolutions. | Qualitative user feedback; no quantitative metrics reported | Requires expensive VR/GPU hardware; lacks predictive modeling, EEG integration, and real-time physiological inputs. | Our system uses lightweight 3D brain visualization without VR, integrates MRI+EEG, and includes a Tumor Kinetics Engine for forecasting, achieving predictive modeling and real-time functionality without costly hardware. | Yao et al. [8] |
| RF Backscatter Sensing + Stacked Autoencoder + Fine-Tuned KNN Classifier | Uses wearable ultra-wideband RF sensors and machine learning for portable, real-time stroke monitoring within a lightweight digital twin framework. | Binary Accuracy: 93.4%; Multiclass Accuracy: 92.3% | Not validated on clinical EEG; reactive rather than predictive; lacks explainability, multimodal fusion, and visualization. | Our digital twin incorporates predictive tumor/stroke progression modeling, XAI-based visual explanations, and 3D neuro-visualization, enabling proactive monitoring validated on real multimodal data. | Sagheer Khan et al. [9] |
| Blockchain-Enabled Digital Twin + Logistic Regression | Introduces a secure, decentralized twin architecture for stroke prediction using blockchain for tamper-proof data exchange and logistic regression for classification. | Overall Accuracy: 98.28% | Works only with static datasets; no imaging or EEG support; no real-time streaming or visualization. | Our model supports real-time continuous data flow, integrates MRI and EEG, performs dynamic updates at the edge and fog layers, and includes interactive 3D visualization, addressing all missing components. | Upadrista et al. [10] |
| Neuro-Symbolic Reasoning with GRU-Based Neural Translator | Enables voice-based interaction with digital twins by translating natural language into symbolic logic executed on annotated 3D models. | BLEU: 0.989; Translation Accuracy: 96.2%; Failure Rate: 0.2% | Not healthcare-specific; lacks multimodal physiological integration; no real-time clinical data ingestion. | Our twin incorporates multimodal MRI–EEG streaming, enabling real-time physiological analysis. It also supports explainability and forecasting, going far beyond symbolic interaction alone. | Siyaev et al. [11] |
| IoT-Enabled MRI Pipeline + CNN/SVM/ELM with PSO Feature Selection | Uses IoT-based data acquisition with PSO for optimal MRI feature selection and evaluates CNN, SVM, and ELM for tumor classification in a cloud-based digital twin. | CNN achieved highest performance; training and execution times reported | No explainable AI (Grad-CAM/SHAP); cloud latency issues; no EEG integration; not multimodal or real-time. | Our edge–fog–cloud architecture minimizes latency, integrates both MRI and EEG, provides Grad-CAM explainability, and ensures real-time digital twin responsiveness. | Sultanpure et al. [12] |
| S3VM + Graph-Based Similarity Learning + Improved AlexNet | Combines semi-supervised learning and graph-based similarity to exploit both labeled and unlabeled MRI data; modifies AlexNet pooling and normalization for improved segmentation. | Accuracy: 92.52%; DSC: 75.58%; Jaccard: 79.55%; RMSE: 4.91%; MAE: 5.59% | Requires manual hyperparameter tuning; no real-time streaming; lacks EEG integration, XAI, and dynamic visualization. | Our model automates feature extraction via ViT++, integrates EEG functional data, supports explainability, and provides real-time 3D visualization, surpassing static semi-supervised approaches. | Wan et al. [13] |
| MARS + Mixed Spline Regression (B-Spline Basis + Toeplitz Covariance) | Models digital twins of brain aging to detect thalamic atrophy in MS years before clinical onset; constructs disease-specific aging curves using multi-cohort MRI. | Onset Detection: 5–6 years earlier; Repeated Measure Correlation: 0.88 | Requires large longitudinal datasets; no real-time inference; lacks multimodal or functional tracking. | Our digital twin tracks MRI volume changes and EEG cognitive patterns in real time, enabling multimodal functional-structural monitoring without requiring massive longitudinal datasets. | Steven Cen et al. [14] |
| BTSC-TNAS—Nested U-Shape CNN + Transformer with NAS-Searched Blocks | Joint segmentation-classification architecture using neural architecture search to optimize transformer and CNN feature extraction for brain tumors. | Dice: 80.9% (Tumor), 87.1% (Abnormal); Accuracy: 0.941 | Structural-only MRI; no functional data; no real-time processing capability. | Our twin integrates multimodal MRI–EEG, offers real-time edge processing, and provides explainable tumor insights not possible with structural-only offline architectures. | Liu et al. [15] |
| CKD-TransBTS—Hybrid CNN–Transformer with Modality Pairing (MCCA + TCFC) | Introduces clinically informed modality grouping (T1 + T1Gd, T2 + T2FLAIR), Modality-Correlated Cross-Attention (MCCA), and feature calibration via TCFC for efficient multimodal MRI segmentation. | Dice (BraTS2021): ET = 0.8850, TC = 0.9066, WT > 0.92; HD95: 5.93–7.60 mm | Works offline only; structural imaging only; lacks explainability and dynamic digital-twin updates. | Our digital twin uses multimodal integration, explainable ViT++, and dynamic fog-layer updates to provide transparent, continuously updated predictions. | Lin et al. [16] |
| PBViT—Patch-Based Vision Transformer + DenseNet Blocks + Custom CNN Kernel | Uses spatial patch tokenization with transformer encoders and DenseNet connections to enhance representation learning; includes ablation studies on patch size and encoder depth. | Accuracy: 95.8%; Precision: 95.3%; Recall: 93.2%; F1: 92% | No multimodal data; lacks real-time operation; no predictive modeling or XAI. | Our system fuses MRI with EEG cognitive information, enabling predictive modeling via a Tumor Kinetics Engine and delivering real-time, clinically actionable insights. | Chauhan et al. [17] |
| LTSpice-Modeled EEG Acquisition Twin + Random Forest/ANN Denoising | Creates a digital twin of the EEG acquisition chain by modeling electrode–skin–amplifier dynamics in LTSpice and applying supervised ML to denoise EEG signals, improving electrophysiological fidelity. | Metrics: R2, MSE, RMSE, MAE (Random Forest outperforms ANN across all metrics) | Operates on simulated data only; restricted dataset; no MRI integration; lacks real-time clinical applicability and multimodal fusion. | Our digital twin incorporates real clinical MRI–EEG data, supports real-time preprocessing on Raspberry Pi, and improves signal quality using transformer-based embeddings. | Massaro [18] |
| GCN + LSTM Hybrid Architecture for Seizure Prediction | Converts multichannel EEG into Pearson-correlation graphs for spatial modeling using GCN and captures temporal seizure dynamics with LSTMs; delivers near-perfect seizure prediction performance. | Binary Accuracy: 99.39%; Ternary Accuracy: 98.69%; Sensitivity: 99.12%; Specificity: 95.72%; AUC: ≈1.0 | EEG-only framework; limited to CHB-MIT dataset; no multimodal MRI integration; lacks real-time deployment or XAI support. | Our model integrates MRI structural context with EEG seizure dynamics, adds real-time inference, provides XAI visualizations, and offers predictive twin behavior via a Tumor Kinetics Engine. | Kuang et al. [19] |
| Paper | Vision Transformer | Multimodal (MRI + EEG) | XAI | Tumor Growth Prediction | Edge Computing | 3D Brain Visualization | Real-Time Monitoring | Wearable Skullcap |
|---|---|---|---|---|---|---|---|---|
| Aftab Hussain et al. [5] | ❌ | ❌ | ❌ | ❌ | ❌ | ❌ | ❌ | ❌ |
| Zhihan Lv et al. [6] | ❌ | ❌ | ❌ | ❌ | ❌ | ❌ | ❌ | ❌ |
| Jinxia Wang et al. [7] | ❌ | ❌ | ❌ | ❌ | ❌ | ❌ | ❌ | ❌ |
| Yao et al. [8] | ❌ | ❌ | ❌ | ❌ | ❌ | ✅ | ❌ | ❌ |
| Sagheer Khan et al. [9] | ❌ | ❌ | ❌ | ❌ | ❌ | ❌ | ✅ | ❌ |
| Upadrista et al. [10] | ❌ | ❌ | ❌ | ❌ | ❌ | ❌ | ❌ | ❌ |
| Siyaev et al. [11] | ❌ | ❌ | ❌ | ❌ | ❌ | ✅ | ❌ | ❌ |
| Sultanpure et al. [12] | ❌ | ❌ | ❌ | ❌ | ❌ | ❌ | ❌ | ❌ |
| Wan et al. [13] | ❌ | ❌ | ❌ | ❌ | ❌ | ❌ | ❌ | ❌ |
| Cen et al. [14] | ❌ | ❌ | ❌ | ❌ | ❌ | ❌ | ❌ | ❌ |
| Liu et al. [15] | ✅ | ❌ | ❌ | ❌ | ❌ | ❌ | ❌ | ❌ |
| Lin et al. [16] | ✅ | ❌ | ❌ | ❌ | ❌ | ❌ | ❌ | ❌ |
| Chauhan et al. [17] | ✅ | ❌ | ❌ | ❌ | ❌ | ❌ | ❌ | ❌ |
| Massaro [18] | ❌ | ❌ | ❌ | ❌ | ❌ | ❌ | ❌ | ❌ |
| Kuang et al. [19] | ❌ | ❌ | ❌ | ❌ | ❌ | ❌ | ❌ | ❌ |
| Cognitive State | Number of Segments |
|---|---|
| Relaxed | 1200 |
| Stress | 1200 |
| Fatigue | 1200 |
| Total | 3600 |
| Parameter | Value | Dice (%) | False Positive Rate |
|---|---|---|---|
| λ1 | 0.1 | 91.2 | 9.6 |
| 0.3 | 92.8 | 7.4 | |
| 0.6 | 94.8 | 4.9 | |
| 0.8 | 94.1 | 5.6 | |
| 1.0 | 93.3 | 6.4 | |
| k | 1.0 | 93.6 | 8.2 |
| 1.3 | 94.2 | 6.1 | |
| 1.5 | 94.8 | 4.9 | |
| 1.8 | 94.0 | 5.5 | |
| 2.5 | 92.7 | 7.8 |
| Component | Parameter | Value |
|---|---|---|
| ViT++ | Patch size | 16 × 16 |
| ViT++ | Number of attention heads | 8 |
| ViT++ | Number of transformer layers | 12 |
| ViT++ | Optimizer | Adam |
| ViT++ | Learning rate | 1 × 10−4 |
| EEG Processing | Window length | 2–5 s |
| EEG Processing | Window overlap | 50% |
| BiLSTM | Number of hidden units | 64 |
| BiLSTM | Number of layers | 2 |
| BiLSTM | Loss function | Categorical Cross-Entropy |
| Metric | Measured Value |
|---|---|
| EEG window preprocessing latency (Edge–Raspberry Pi 5) | 12–18 ms |
| Edge → Fog transfer latency (USB CDC) | 10–15 ms |
| End-to-end EEG processing latency (Edge → Fog output) | ~60–80 ms |
| Average power consumption (combined Edge + Fog) | 13–15 W |
| Peak power draw (combined) | ~18 W |
| Data throughput | ~500 EEG windows per minute |
| Packet loss rate | <0.1% |
| System uptime during 6 h continuous run | 99.3% |
| Study/Approach | Data Modality | Dataset | Sensitivity (%) | Specificity (%) | AUC |
|---|---|---|---|---|---|
| Aftab Hussain et al. [5] | MRI (RSNA 2019) | 25,000 CT/MRI slices | 93.4 | 91.2 | 0.932 |
| Zhihan Lv et al. [6] | EEG only | ~100 subjects | 92.9 | 91.5 | 0.903 |
| Jinxia Wang et al. [7] | MRI + PET/SPECT | 120 patients | 89.3 | 90.8 | 0.917 |
| Yao et al. [8] | MRI (fMRI, DTI) | ~50 datasets | 88.6 | 89.7 | 0.905 |
| Sagheer Khan et al. [9] | RF signals (UWB) | 80 stroke patients | 93.4 | 92.3 | 0.911 |
| Upadrista et al. [10] | Clinical | 200 records | 92.8 | 93.1 | 0.928 |
| Siyaev et al. [11] | Voice + symbolic reasoning | 9000 queries | 91.2 | 90.4 | 0.914 |
| Sultanpure et al. [12] | MRI (IoT + Cloud) | 300 scans | 89.6 | 93.5 | 0.941 |
| Wan et al. [13] | MRI | 400 scans | 90.1 | 93.7 | 0.946 |
| Cen et al. [14] | MRI | HCP, ADNI | 85.7 | 90.2 | 0.902 |
| Liu et al. [15] | MRI (CNN + Transformer) | BraTS2019 + clinical | 91.0 | 92.0 | 0.941 |
| Lin et al. [16] | MRI (CKD-TransBTS) | BraTS2021 | 89.9 | 91.3 | 0.935 |
| Chauhan et al. [17] | MRI (ViT) | 2327 MRIs | 93.2 | 95.3 | 0.958 |
| Massaro [18] | EEG (simulated + real) | Alcoholic EEG dataset | 90.4 | 89.6 | 0.921 |
| Kuang et al. [19] | EEG (multi-channel) | CHB-MIT | 99.12 | 95.72 | ≈1.0 |
| Proposed BrainTwin | MRI + EEG | 500 patients | 94.1 | 96.8 | 0.972 |
| Model | Training Time (per epoch, per sec) | Inference Time (per case, ms) | GPU Memory Consumption (GB) |
|---|---|---|---|
| CNN(3-layer) | 50 | 28 | 2.3 |
| ResNet-50 | 105 | 41 | 5.7 |
| Standard ViT | 125 | 37 | 6.1 |
| ViT++ | 98 | 25 | 4.2 |
| Class | Precision | F1-Score |
|---|---|---|
| Relaxed | 0.96 | 0.96 |
| Stressed | 0.93 | 0.93 |
| Fatigue | 0.92 | 0.92 |
| Macro Average | 0.94 | 0.94 |
Disclaimer/Publisher’s Note: The statements, opinions and data contained in all publications are solely those of the individual author(s) and contributor(s) and not of MDPI and/or the editor(s). MDPI and/or the editor(s) disclaim responsibility for any injury to people or property resulting from any ideas, methods, instructions or products referred to in the content. |
© 2026 by the authors. Licensee MDPI, Basel, Switzerland. This article is an open access article distributed under the terms and conditions of the Creative Commons Attribution (CC BY) license.
Share and Cite
Saha, H.N.; Banerjee, U.; Karmakar, R.; Banerjee, S.; Turdiev, J. BrainTwin-AI: A Multimodal MRI-EEG-Based Cognitive Digital Twin for Real-Time Brain Health Intelligence. Brain Sci. 2026, 16, 411. https://doi.org/10.3390/brainsci16040411
Saha HN, Banerjee U, Karmakar R, Banerjee S, Turdiev J. BrainTwin-AI: A Multimodal MRI-EEG-Based Cognitive Digital Twin for Real-Time Brain Health Intelligence. Brain Sciences. 2026; 16(4):411. https://doi.org/10.3390/brainsci16040411
Chicago/Turabian StyleSaha, Himadri Nath, Utsho Banerjee, Rajarshi Karmakar, Saptarshi Banerjee, and Jon Turdiev. 2026. "BrainTwin-AI: A Multimodal MRI-EEG-Based Cognitive Digital Twin for Real-Time Brain Health Intelligence" Brain Sciences 16, no. 4: 411. https://doi.org/10.3390/brainsci16040411
APA StyleSaha, H. N., Banerjee, U., Karmakar, R., Banerjee, S., & Turdiev, J. (2026). BrainTwin-AI: A Multimodal MRI-EEG-Based Cognitive Digital Twin for Real-Time Brain Health Intelligence. Brain Sciences, 16(4), 411. https://doi.org/10.3390/brainsci16040411



