Indoor Building Reconstruction from Occluded Point Clouds Using Graph-Cut and Ray-Tracing
Abstract
1. Introduction
2. State-Of-The-Art
3. Indoor Reconstruction Methodology
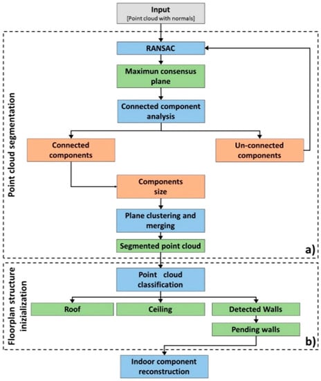
3.1. Overview
3.2. Point Cloud Consolidation
3.3. Planar Primitive Extraction
- the number of points that fall within the ε-band around the plane; and
- to ensure that the points inside the band roughly follow the direction of a given plane, only those points inside the band whose normal do not deviate from the normal of the plane more than the defined angle α are considered as inliers for the guessed plane.
3.4. Indoor Component Reconstruction
3.4.1. Data Term
3.4.2. Smoothing Term
3.5. Element Classification and Opening Detection
3.6. Element Classification and Model Generation
4. Applications and Accuracy Evaluation
4.1. Data Sets
4.2. Results
5. Conclusions
Author Contributions
Acknowledgments
Conflicts of Interest
References
- Diaz-Vilarino, L.; Boguslawski, P.; Khoshelham, K.; Lorenzo, H.; Mahdjoubi, L. Indoor navigation from point clouds: 3D modelling and obstacle detection. Int. Arch. Photogramm. Remote Sens. Spat. Inf. Sci. 2016, 41, 275–281. [Google Scholar] [CrossRef]
- Liu, L.; Zlatanova, S. Generating navigation models from existing building data. Int. Arch. Photogramm. Remote Sens. Spat. Inf. Sci. 2013, 40, 19–25. [Google Scholar] [CrossRef]
- Díaz-Vilariño, L.; Lagüela, S.; Armesto, J.; Arias, P. Indoor daylight simulation performed on automatically generated as-built 3D models. Energy Build. 2014, 68, 54–62. [Google Scholar] [CrossRef]
- Zlatanova, S.; Sithole, G.; Nakagawa, M.; Zhu, Q. Problems in indoor mapping and modelling. Int. Arch. Photogramm. Remote Sens. Spat. Inf. Sci. 2013, 40, 63–68. [Google Scholar] [CrossRef]
- Puente, I.; Arias, P. Review of mobile mapping and surveying technologies. Measurement 2013, 46, 2127–2145. [Google Scholar] [CrossRef]
- Remondino, F.; Nocerino, E.; Toschi, I.; Menna, F. A critical review of automated photogrammetric processing of large datasets. Int. Arch. Photogramm. Remote Sens. Spat. Inf. Sci. 2017, 42. [Google Scholar] [CrossRef]
- Díaz-Vilariño, L.; Verbree, E.; Zlatanova, S.; Diakité, A. Indoor modelling from SLAM-based laser scanner: Door detection to envelope reconstruction. Int. Arch. Photogramm. Remote Sens. Spat. Inf. Sci. 2017, 42, 345–352. [Google Scholar] [CrossRef]
- Gashongore, P.D.; Kawasue, K.; Yoshida, K.; Aoki, R. Indoor space 3D visual reconstruction using mobile cart with laser scanner and cameras. In Proceedings of the Eighth International Conference on Graphic and Image Processing, Tokyo, Japan, 29–31 October 2016; Volume 10225, p. 102251E. [Google Scholar]
- Nocerino, E.; Menna, F.; Remondino, F.; Toschi, I. Investigation of indoor and outdoor performance of two portable mobile mapping systems Investigation of indoor and outdoor performance of two portable mobile mapping systems. In Proceedings of the SPIE Optical Metrology, Munich, Germany, 25–29 June 2017; Volume 10332, p. 10332201. [Google Scholar]
- Tucci, G.; Visintini, D.; Bonora, V.; Parisi, E.I. Examination of Indoor Mobile Mapping Systems in a Diversified Internal/External Test Field. Appl. Sci. 2018, 8, 401. [Google Scholar] [CrossRef]
- Thrun, S. Simultaneous Localization and Mapping; Springer: Berlin, Germany, 2007; pp. 13–14. [Google Scholar]
- Khoshelham, K.; Vilariño, L.D.; Peter, M.; Kang, Z.; Acharya, D. The ISPRS benchmark on indoor modelling. Int. Arch. Photogramm. Remote Sens. Spat. Inf. Sci. 2017, 42, 367–372. [Google Scholar] [CrossRef]
- Oesau, S.; Lafarge, F.; Alliez, P. Indoor scene reconstruction using feature sensitive primitive extraction and graph-cut. ISPRS J. Photogramm. Remote Sens. 2014, 90, 68–82. [Google Scholar] [CrossRef]
- Ochmann, S.; Vock, R.; Wessel, R.; Klein, R. Automatic reconstruction of parametric building models from indoor point clouds. Comput. Graph. 2016, 54, 94–103. [Google Scholar] [CrossRef]
- Sanchez, V.; Zakhor, A. Planar 3D modeling of building interiors from point cloud data. In Proceedings of the 2012 19th IEEE International Conference on Image Processing, Orlando, FL, USA, 30 September–3 October 2012; pp. 1777–1780. [Google Scholar]
- Hähnel, D.; Burgard, W.; Thurn, S. Learning compact 3D models of indoor and outdoor environments with a mobile robot. Rob. Auton. Syst. 2003, 44, 15–27. [Google Scholar] [CrossRef]
- Budroni, A.; Boehm, J. Automated 3D Reconstruction of Interiors from Point Clouds. Int. J. Archit. Comput. 2010, 8, 55–74. [Google Scholar] [CrossRef]
- Nüchter, A.; Hertzberg, J. Towards semantic maps for mobile robots. Rob. Auton. Syst. 2008, 56, 915–926. [Google Scholar] [CrossRef]
- Furukawa, Y.; Curless, B.; Seitz, S.M.; Szeliski, R. Reconstructing building interiors from images. In Proceedings of the 2009 IEEE 12th International Conference on Computer Vision, Kyoto, Japan, 29 September–2 October 2009; pp. 80–87. [Google Scholar]
- Khoshelham, K.; Díaz-Vilariño, L. 3D modelling of interior spaces: Learning the language of indoor architecture. Int. Arch. Photogramm. Remote Sens. Spat. Inf. Sci. 2014, 40, 321–326. [Google Scholar] [CrossRef]
- Tran, H.; Khoshelham, K.; Kealy, A.; Díaz-Vilariño, L. Extracting topological relations between indoor spaces from point clouds. ISPRS Ann. Photogramm. Remote Sens. Spat. Inf. Sci. 2017, 4, 401–406. [Google Scholar] [CrossRef]
- Li, C.; Li, G.; Deng, Y.; Wang, T.; Kang, Z. Research on knowledge-based optimization method of indoor location based on low energy Bluetooth. Int. Arch. Photogramm. Remote Sens. Spat. Inf. Sci. 2017, 42. [Google Scholar] [CrossRef]
- Adan, A.; Huber, D. 3D reconstruction of interior wall surfaces under occlusion and clutter. In Proceedings of the 2011 International Conference on 3D Imaging, Modeling, Processing, Visualization and Transmission, Hangzhou, China, 16–19 May 2011; pp. 275–281. [Google Scholar]
- Previtali, M.; Barazzetti, L.; Brumana, R.; Scaioni, M. Towards automatic indoor reconstruction of cluttered building rooms from point clouds. ISPRS Ann. Photogramm. Remote Sens. Spat. Inf. Sci. 2014, 2, 281–288. [Google Scholar] [CrossRef]
- Díaz-Vilariño, L.; Khoshelham, K.; Martínez-Sánchez, J.; Arias, P. 3D modeling of building indoor spaces and closed doors from imagery and point clouds. Sensors 2015, 15, 3491–3512. [Google Scholar] [CrossRef] [PubMed]
- Díaz-Vilariño, L.; Martínez-Sánchez, J.; Lagüela, S.; Armesto, J.; Khoshelham, K. Door recognition in cluttered building interiors using imagery and LiDAR data. Int. Arch. Photogramm. Remote Sens. Spat. Inf. Sci. 2014, 40, 203–209. [Google Scholar] [CrossRef]
- Quintana, B.; Prieto, S.A.; Adán, A.; Bosché, F. Door detection in 3D colored laser scans for autonomous indoor navigation. In Proceedings of the 2016 International Conference on Indoor Positioning and Indoor Navigation (IPIN), Alcala de Henares, Spain, 4–7 October 2016; pp. 4–7. [Google Scholar]
- Nikoohemat, S.; Peter, M.; Oude Elberink, S.; Vosselman, G. Exploiting Indoor Mobile Laser Scanner Trajectories for Semantic Interpretation of Point Clouds. ISPRS Ann. Photogramm. Remote Sens. Spat. Inf. Sci. 2017, 4, 355–362. [Google Scholar] [CrossRef]
- Förstner, W. Optimal vanishing point detection and rotation estimation of single images from a legoland scene. Int. Arch. Photogramm. Remote Sens. Spat. Inf. Sci. 2010, 38, 157–162. [Google Scholar]
- Alsadik, B.; Gerke, M.; Vosselman, G. Visibility analysis of point cloud in close range photogrammetry. ISPRS Ann. Photogramm. Remote Sens. Spat. Inf. Sci. 2014, 2, 9–16. [Google Scholar] [CrossRef]
- Gröger, G.; Plümer, L. CityGML-Interoperable semantic 3D city models. ISPRS J. Photogramm. Remote Sens. 2012, 71, 12–33. [Google Scholar] [CrossRef]
- Previtali, M.; Barazzetti, L.; Brumana, R.; Cuca, B.; Oreni, D.; Roncoroni, F.; Scaioni, M. Automatic façade modelling using point cloud data for energy-efficient retrofitting. Appl. Geomat. 2014, 6, 95–113. [Google Scholar] [CrossRef]
- Previtali, M.; Scaioni, M.; Barazzetti, L.; Brumana, R.; Roncoroni, F. Automated Detection of Repeated Structures in Building Facades. ISPRS Ann. Photogramm. Remote Sens. Spat. Inf. Sci. 2013, 2, 241–246. [Google Scholar] [CrossRef]
- Fischler, M.A.; Bolles, R.C. Random sample consensus: A paradigm for model fitting with application to image analysis and automated cartography. Commun. ACM 1981, 24, 381–395. [Google Scholar] [CrossRef]
- Comaniciu, D.; Meer, P. Mean shift: A robust approach toward feature space analysis. IEEE Trans. Pattern Anal. Mach. Intell. 2002, 24, 603–619. [Google Scholar] [CrossRef]
- Chauve, A.L.; Labatut, P.; Pons, J.P. Robust piecewise-planar 3D reconstruction and completion from large-scale unstructured point data. In Proceedings of the 2010 IEEE Computer Society Conference on Computer Vision and Pattern Recognition, San Francisco, CA, USA, 13–18 June 2010; pp. 1261–1268. [Google Scholar]
- Edelsbrunner, H.; O’Rourke, J.; Seidel, R. Constructing arrangements of lines and hyperplanes with applications. SIAM J. Comput. 1986, 15, 341–363. [Google Scholar] [CrossRef]
- Lempitsky, V.; Blake, A. LogCut—Efficient Graph Cut Optimization for Markov Random Fields. In Proceedings of the 2007 11th International Conference on Computer Vision, Rio de Janeiro, Brazil, 14–21 October 2007; pp. 1–8. [Google Scholar]
- Kada, M.; Luo, F. Generalisation of building ground plans using half-spaces. Int. Arch. Photogramm. Remote Sens. Spat. Inf. Sci. 2006, 36, 2–5. [Google Scholar]
- Boykov, Y.; Kolmogorov, V. An experimental comparison of min-cut/max-flow algorithms for energy minimization in vision. IEEE Trans. Pattern Anal. Mach. Intell. 2004, 26, 1124–1137. [Google Scholar] [CrossRef] [PubMed]
- Wang, R.; Xie, L.; Chen, D. Modeling indoor spaces using decomposition and reconstruction of structural elements. Photogramm. Eng. Remote Sens. 2017, 83, 827–841. [Google Scholar] [CrossRef]
- Boulaassal, H.; Landes, T.; Grussenmeyer, P. Automatic extraction of planar clusters and their contours on building façades recorded by terrestrial laser scanner. Int. J. Archit. Comput. 2009, 7, 1–20. [Google Scholar] [CrossRef]
















| Technical Characteristics | |
|---|---|
| Maximum measurement range | 80 m |
| Data acquisition rate | 600.103 points/s |
| Resolution | 0.125° horizontal, 0.125° vertical |
| Angular Field of View (FoV) | 360° × 360° |
| Relative accuracy | 30 mm (0.1 to 10 m) |
| Absolute position accuracy | 2 cm |
| Parameter | Description |
|---|---|
| Point cloud consolidation | |
| VR | Voxel grid spacing |
| K | Neighbor size for estimation of normal |
| nc | Number of points in each voxel |
| Point cloud segmentation | |
| ε | Bandwidth for the RANSAC based plan extraction (i.e., maximum distance between inliers points and the estimated plan in the RANSAC algorithm) |
| α | Maximum distance between local point normal and plan normal in the estimated plan during RANSAC processing |
| β1 | Cell size to generate binary image |
| τR | Dominant line threshold |
| nR | Minimum number of inlier points in RANSAC primitive |
| Indoor component reconstruction | |
| λ | Weight balancing the data term and the smoothness term |
| Element classification and occlusion labelling | |
| β2 | Cell size to generate the occupancy map |
| VR | Voxel grid spacing |
© 2018 by the authors. Licensee MDPI, Basel, Switzerland. This article is an open access article distributed under the terms and conditions of the Creative Commons Attribution (CC BY) license (http://creativecommons.org/licenses/by/4.0/).
Share and Cite
Previtali, M.; Díaz-Vilariño, L.; Scaioni, M. Indoor Building Reconstruction from Occluded Point Clouds Using Graph-Cut and Ray-Tracing. Appl. Sci. 2018, 8, 1529. https://doi.org/10.3390/app8091529
Previtali M, Díaz-Vilariño L, Scaioni M. Indoor Building Reconstruction from Occluded Point Clouds Using Graph-Cut and Ray-Tracing. Applied Sciences. 2018; 8(9):1529. https://doi.org/10.3390/app8091529
Chicago/Turabian StylePrevitali, Mattia, Lucía Díaz-Vilariño, and Marco Scaioni. 2018. "Indoor Building Reconstruction from Occluded Point Clouds Using Graph-Cut and Ray-Tracing" Applied Sciences 8, no. 9: 1529. https://doi.org/10.3390/app8091529
APA StylePrevitali, M., Díaz-Vilariño, L., & Scaioni, M. (2018). Indoor Building Reconstruction from Occluded Point Clouds Using Graph-Cut and Ray-Tracing. Applied Sciences, 8(9), 1529. https://doi.org/10.3390/app8091529
