Abstract
One of the most widely used strategies for learning support is the use of Information and Communication Technologies (ICTs), due to the variety of applications and benefits they provide in the educational field. This article describes the design and implementation of an immersive application supported by Senso gloves and 3D environments for learning English as a second language in Ecuador. The following steps should be considered for the app design: (1) the creation of a classroom with characteristics similar to a real classroom and different buttons to navigate through the scenarios; (2) the creation of a virtual environment where text, images, examples, and audio are added according to the grammatical topic; (3) the creation of a dynamic environment for assessment in which multiple choice questions are interacted with, followed by automatic grading with direct feedback. The results showed that the interaction between the physical and virtual environment through navigation tests with the glove in different 3D environments achieved a complete activation and navigation rate. Teachers showed a clear interest in using the application in their classes as an additional teaching tool to complement the English language teaching process, given that it can increase motivation and memorization in students, as it is an easy-to-use application, and the 3D environments designed are attractive, which would make classes more dynamic. In addition, the availability of the application at any place and time represents a support for the current academic community as it adapts to the needs of today’s world.
1. Introduction
Learning the English language represents a challenge for both students and teachers because its acquisition corresponds to the progressive advancement of language levels such as phonology, morphology, semantics, and syntax [1]. Furthermore, teaching and learning in this area is highly valued worldwide because the English language is considered one of the universal languages [2]. To this end, it is important to consider teaching resources that contribute positively to the learning process and that are motivating elements that drive students’ continuous progress. One of these resources is the use of ICT, which, according to previous studies, keeps people motivated and provides an opportunity for cooperative and autonomous learning of a foreign language [3].
The process of teaching and learning the language is constantly changing due to the accelerated advancement of technology, which has revolutionized English language education due to the incorporation of multimedia resources and applications that provide exercises with adaptive learning systems supported by technology. Educational technology is evolving rapidly, which is why there are currently several free access and prepaid applications for learning [4]. These present benefits have caused many educational institutions to digitalize their processes and increase the use of technological resources in the teaching–learning process. An example of innovative technologies is immersive environments with objectives to improve, accelerate, and expand students’ learning possibilities [5]. The use of immersive environments in education can be used as a complementary teaching tool in the teaching and learning process of the English language.
Numerous studies have shown that learning with immersive media improves learning in different application areas, including education, languages, history, medicine, computing, teacher training, and other application areas [6]. These favorable data in learning are related to the characteristic that students are familiar with technology, which is related to the skills they present, considering global components such as university, society, and ICT [7]. For educators, the use of immersive technologies represents a challenge and, at the same time, an opportunity that allows students to be exposed to new environments and simulations that increase their motivation and promote the acquisition of new skills, critical thinking, problem-solving, and communication through collaborative exercises [8].
Some research on immersive experiences supports the improvement of high-level learning outcomes, meaningful to develop skills, transfer knowledge, and successfully apply it to real-world experiences [9,10]. Furthermore, they become a tool that contributes to increasing a sensory presence that improves learning results also in people with disabilities, where several benefits and satisfactory results have been demonstrated [11].
In recent years, studies have been conducted on the effect of the use of metacognitive strategies in education, and their results show the importance of considering some aspects of learners such as age, gender, and level of knowledge in second language learning [12]. The applications of these strategies prompt students to actively plan, monitor, and evaluate their academic process to set goals, structure their thoughts, and analyze their learning outcomes effectively supported by the use of technology. This combination of the use of metacognitive strategies with technology and the guidance of the teacher encompasses a motivating, effective accompaniment that creates in students self-confidence in the development of their skills [13]. Thus, in the current century, education has been transformed from transmitting to constructing knowledge, where learners feel more comfortable to develop an academic process based on their responsibility for and monitoring of their own learning [14]. Research has been conducted on strategies to improve learning, and one of them is through selective attention, which indicates that, as a person’s age increases, his or her ability to maintain attention for a longer period of time on a specific aspect also increases [15]. According to [16], achieving selective attention in a specific aspect has to do with the visual resources used by the teacher.
Selective attention is defined as a strategy used to obtain or achieve a specific goal [17]. In the educational field, teachers use this strategy to prioritize a learning objective; therefore, the information provided to students is very immediate, and irrelevant data that distract attention from the academic process are excluded. During the application, inputs are used to attract the attention of the participants by creating a trusting, calm, and attention-grabbing environment. A factor that influences selective attention is the emotional part, which prioritizes the importance of using mechanisms and didactic resources that transmit knowledge accompanied by positive emotions such as words, sounds, and facial expressions [18]. The aforementioned strategy links intrinsic motivation and visual resources as factors that contribute to selective attention. Motivation summons learners to prioritize their goals, and visuals, through color, images, and graphic features, engage the receiver [19].
Self-assessment is a valuable strategy that allows learners to have a measured perception of their performance in acquired learning. In addition, it assists students by allowing them to identify their weaknesses and motivating them to improve their learning outcomes. Its objective is to provide spaces for trainees to make a diagnosis and give themselves suggestions about their academic achievements and to motivate themselves to improve [20]. The advantages of its use are not only for students but also for teachers because it allows them to clearly observe the progress of second language learning. Having this data represents an advantage that invites students to become their own monitors who understand the evaluation criteria linked to the learning goals. For teachers, self-assessment also represents an opportunity not to judge but to present alternatives and methodological proposals based on their professional experience that will boost students’ progress [21].
The methodology that aligns with the concept of multi-sensory learning focuses on the fact that most individuals learn best by employing more than one sense, such as visual, auditory, kinesthetic, and tactile. Several recent studies of immersive reality and haptic technology have mentioned that they enhance the possibility of multi-sensory learning, promote learning, and encourage educators and students to employ new technological resources in educational institutions [22]. Concerning the characteristics for the design of educational applications, the following aspects should be considered: visual, audio, and haptic. The action has to do with interactivity and sensory control; the narrative corresponds to the roles, contexts, and challenges to complete the activity; and the social corresponds to the intention of the student to achieve learning. In addition, ref. [23] mentions the types of learning activities that are classified into representations of the virtual world, simulations, and games for learning. The first invites students to immerse themselves in a world where objects are observed, the second offers a learning alternative to develop creativity through the creation of new scenarios, and, in the third, games develop the intellectual aspect through interaction with the students.
This research proposes the design and implementation of an application with Senso gloves and 3D environments for learning English as a second language. (1) The creation of the classroom was carried out with characteristics similar to a real classroom and different buttons to navigate in different scenarios; (2) a virtual environment is created where the grammatical topic covered is added through text, images, examples, and audio in the class; (3) a dynamic virtual environment is created for evaluation where an interaction is carried out through multiple choice questions and subsequent automatic qualification with direct feedback. In addition, an avatar is added with the characteristics of a teacher who interacts with the students and makes movements and gestures according to the response issued to generate an interactive and enjoyable space for the students. This article aims to provide teachers with a new immersive teaching tool for learning to contribute to the improvement of language teaching and learning.
2. State of the Art
In this section, the previous works carried out are reviewed, for which relevant information was searched in databases such as Scopus, Web of Science, IEEE, MDPI, and Springer. The search for the papers was carried out by combining keywords in groups of two or three, as shown below: [English Learning, immersive technologies] [Immersive Technologies, Education], [Mixed Reality, English Learning], [Holograms, Education], [ICTs, Education, Immersive], [Senso Glove, Education]. After the selection, it was observed that there are few papers that use haptic technology in education, so a search was subsequently carried out for works carried out with similar immersive technologies such as augmented reality (AR) and virtual reality (VR) to find the methodological strategies used to achieve learning using these technologies.
This review will be organized based on the methodological approach to ICTs in education, didactics, and the methodologies used in applications to analyze the benefits and challenges of using immersive environments in education. This review aims to carry out a synthesis and critical analysis, identifying the strengths and limitations of the proposals made in education by other authors, in addition to identifying current trends, development, and rapid evolution. Thus, knowing the proposals and methodological strategies used in this research provides benefits and advantages in classes.
Incorporating technology into learning the English language is a model that has gained greater strength in current education. An example is the study carried out by [24], where VR was used in both the teaching and learning process. For students, the objective was to strengthen communicative competence in English as a foreign language and, for teachers, to involve them in the use of new teaching resources that contribute to the creation of more interactive classes. The results show that students increased their self-confidence to communicate in real contexts, and teachers incorporated technological tools that showed an increase in motivation and a decrease in anxiety in the student population.
Another study showed the use of Android platforms through mobile phones also contributes to student motivation in learning because their interaction occurs directly with the device, which reduces the fear of making mistakes and being corrected in public [25].
After several years of having used ICT in education [26], they carried out a study to identify the relationship between students and technology as part of the methodological process of teaching foreign languages, how frequently they use it, and its impact on the results of learning. An example of using technology in education by means of the use of interactive laboratories based on daily life problems forms another investigation carried out by [27], who mentions that technology provides timely attention to students during their academic process, which contributes to their daily progress. The data from this research are compared with the results obtained with traditional classes, where limited language exposure, traditional evaluation, limited use of teaching materials, lack of student confidence in their learning, general feedback, and few practice environments are evident. The authors [28,29] agree that the use of technology as a teaching resource supports the learning of foreign languages. They indicate that the use of multimedia and databases contributes to strengthening the learning of grammatical rules that represent a challenge for students when writing. The use of these technological resources motivates the identification of errors, avoiding recurrences, and motivating accurately written production.
In [30], they used technology as a learning support, and an application was used that contained grammar and vocabulary exercises. Additionally, a chatbot that interacted with the students indirectly promoted their oral communication in English. The results of the evaluations showed that the use of the application and the chatbot increased self-confidence and resulted in an improvement in unit test scores. Another advantage identified is that interaction with the chatbot allows students to remember previous knowledge and have unlimited access anytime, anywhere. On the other hand, ref. [31] used films as didactic support within classes, and the results showed that students used the language naturally with appropriate intonation; being linked to the pronunciation of native speakers also caused an increase in self-confidence. This opportunity to socialize using social networks also influences the advancement of linguistic production [32]; their research used videos published on social networks to promote the development of critical thinking and English skills. The methodology was to work with groups with face-to-face classes and to compare them with blended learning. After analyzing the results between the pre- and post-test, the data report that those who worked with blended learning improved in all skills, to a greater extent in oral communication, followed by reading, listening, and written comprehension. In contrast, ref. [33] designed an interactive platform on Android mobile devices with master classes recorded by teachers with their respective audio; it also provides students with downloadable grammar exercises and subsequent evaluation. The results show that using different types of exercises provides students with several learning alternatives which are available all the time.
Mobile applications have also been used as a teaching resource that seeks to remember participant’s previous learning about vocabulary, understand its meaning, and form sentences in English. The exercises used association and sequence of words that allowed better results compared to the pre- and post-test. In [34,35], the researchers mention that the use of VR in learning English as a second language has been widely accepted by students and teachers due to the features and benefits they offer and the wide range of teaching material that can be included according to the required content. The incidence of the use of innovative material as a learning support represents support or complementary material for the teacher in the advancement of learning or remembering words in a foreign language. Gamification through ICT also contributes significantly to the acquisition of English as a foreign language competence. This is mentioned by [36] in her study with a control group and an experimental group applying a pre- and post-test. The results indicate that the students in the experimental group who used gamification through ICT had better results in all language skills; it also allowed for creating spaces for equitable linguistic participation, and, attitudinally, it boosted motivation and participation and decreased concern about making mistakes.
Metacognitive strategies are defined as self-regulated mental activities that learners intentionally employ to adjust, monitor, and evaluate their second language learning [37,38]. In other words, metacognition is an individual process of reflection that each learner performs on his or her academic progress [39]. Thus, in the foreign language teaching process, these metacognitive strategies are considered a key component for the development of communicative competence through vocabulary learning, listening, grammar, listening, and reading, where grammar is one of the important components in second language learning [40]. In [41], the researcher mentions that the use of this strategy involves students in self-evaluating their behavior and performance through critical thinking, self-regulated learning based on self-esteem and self-efficacy. These contributions have been reflected in the fact that students are more confident emotionally and in the use of their language skills because they have participated through self-evaluation in a process of indirect interaction between teacher and student prior to the fulfillment of their academic goals.
The result of these previous investigations, ref. [42], allows us to analyze that teachers are currently breaking barriers of traditional methodology and are incorporating holistic and interdisciplinary models that involve continuous training in didactics and pedagogy supported using ICT. This training allows professional development, the change of perceptions, and educational purposes, recognizing that the use of technologies in learning promotes a discipline that is an integral part of the teaching process in the current era. In [43], they review different studies using haptic technology and conclude that kinesthetic and haptic systems have been used effectively in education in objective and subjective assessments. In addition, it concludes that haptic technology allows its users to find answers to problems posed and to have an interaction between the machine and the human being. On the other hand, they explore several methods that use this technology in questionnaires and educational assessments focused on haptic feedback that is categorized into kinesthetic and tactile.
This review of previous studies allows us to identify that technology is currently used as a teaching resource that supports both students and teachers in the teaching–learning process. It represents a complement within the classes to practicing the knowledge acquired; in addition, it has been used as an evaluation resource due to its benefits of adaptability and flexibility of access in time and place. Actually, the management of ICT has become a key part of current teacher training; the methodology and didactics currently used involve gamification through mobile applications, films, videos, and database questionnaires. The learning results show a great improvement in the students in the progress in knowledge and the attitudinal part. In this part of the study, there are several fields to be developed, for example, the possibility of mobile applications available on the web being free or reducing their costs for free use or better access to their benefits for student learning. In the teaching field, the need for professionals to be interested in continually training in the management of technological resources and to be open to the use of new methodologies according to today’s world’s requirements.
Table 1 shows the relevant papers for this research. The selection was made based on the methodology and technological tools used in their proposals, which served as the basis for the development of this proposal. It should be emphasized that, when searching, there are no immersive proposals with the Senso Glove; despite the easy use it presents and the number of applications that can be used, applications were only found in the industrial area. Among the works carried out, the benefits provided using immersive environments in education are observed and can be used to enhance different English language skills.
Table 1.
Relevant papers for this research.
3. Methodology and Implementation
To begin the design of the application, the analysis carried out in the state of the art was taken as a starting point, where methodological and didactic strategies, technological tools, benefits, and challenges present in similar studies were known. In addition, the design of the application is carried out based on the realities and contents necessary for the participants of this study, who are face-to-face students of A1-level English between 18 and 20 years old studying the A1 level according to the common European framework of reference (CEFR). It should be emphasized that, before the start of classes, all the young people took an English placement test, so their knowledge of the language was developed at the level in question. Regarding the teaching staff, the teachers who work at the A1 level have an average of 10 years of experience teaching classes to university students from initial to advanced level. Their university training and language skills guarantee the advancement of the student’s academic process, and they have experience in using ICTs for teaching.
The use of haptic immersive technologies in the learning of English as a second language can be used as a didactic tool in the teaching–learning process because it is important to analyze the possible improvement of the language acquisition skills compared to traditional methods thanks to the capabilities it presents, having friendly interactive environments that facilitate understanding and motivate the learning process.
Research Questions:
Is it possible to use immersive environments to support the English language teaching–learning process? If so, how, and, if not, why not?
Is the immersive application proposed in this research user-friendly? If so, how, and, if not, why not?
Does the application motivate the learning process, and can it be used to improve grammatical skills? If so, how, and, if not, why not?
The design of the application was considered in terms of several elements where the teaching strategies of STEM modules involving the ideas of Learning by Doing (LBD), Problem-Based Learning (PBL), and Active Learning (AL) concepts were considered [32]. To increase the retention level of students in the learning process, several institutions have adopted active learning pedagogy, which directly involves students’ participation by performing learning activities, thus sharing the responsibility of learning between the learner and the instructor. Figure 1 shows that the objective is to move from instructor-led activities (progressive learning) to self-directed learning in which the student defines the learning objectives and uses the processes and resources available to achieve them [9].
Figure 1.
Migration from instructor-led activities to self-directed learning.
To ensure successful learning using immersive technologies, it is necessary to plan the activities in which students will participate, for which the teacher must identify the learning needs of students, based on the objectives, knowledge, and skills that students are expected to acquire; this is achieved by defining the content, technologies, and pedagogical strategies to be used during learning activities, allowing the creation of friendly environments and immersive experiences that motivate student participation and allow configuring the learning environments according to the contents, characteristics, and specific needs.
Figure 2 shows a general block diagram of the methodological proposal for English language learning, detailing a description of the internal structure of the application designed. The teacher works with an ICT-supported methodology where the application is used as a complement to the teaching–learning process. Before its use, the authors created the mobile application considering the learning outcomes for level A1. The purpose of this didactic resource is to provide support to the assessment process in the language components of listening and grammar. Students would access the application and complete the proposed exercises, then receive direct feedback that allows them to know if their answers are correct or incorrect in a personalized and immediate way.
Figure 2.
General block diagram of the proposed methodology for learning the English language.
Haptic technology is used in the area of education because the user can not only observe the learning context through the graphic window but also feel the haptic information generated when interacting with the objects in the 3D virtual environment generated for the learning context using haptic devices (Senso Glove). The application of this technology supports the creation of active learning content and stimulates students’ interest in learning by allowing them to manipulate the objects and providing multi-sense interaction when combined with other technologies [43].
This research proposes the design of an application for learning the English language using immersive environments. Figure 3 shows a general block diagram of the proposed architecture. It must be emphasized that the content is adapted to different educational contexts and is applied to improve skills.
Figure 3.
General block diagram of the technology used for the immersive methodology.
- The educational needs of the students and resources that the teacher can count on are analyzed according to the learning objectives proposed according to the syllabus “Common European Framework Level A1” to incorporate teaching material and resources to enrich the learning experience in learning English as a second language.
- The “Unity” platform was selected for the creation of a virtual environment that contains the characteristics of a real classroom to improve the student experience.
- An evaluation stage was created through strategies that allow the monitoring of the progress that students present when using these teaching methods and thus evaluate the effectiveness of the 3D virtual classroom.
- For the hardware selection for the interaction between the physical and virtual environment, the “Senso Glove” was used, due to its flexibility and the number of movements that it can generate with movement characteristics like a human hand.
For the design of the virtual environment, several scenes were created to have greater immersion and realism. Figure 4 shows the characteristics and configuration of the application, which also describes the options available to the teacher and the student for the use of the haptic application for the teaching and learning process.
Figure 4.
Characteristics and configuration of the application.
The recreation of a real classroom was carried out with teaching resources in a 3D virtual space where the student could experience the learning as if in a classroom. Figure 5 shows the classroom created in the 3D environment, where the student will have two buttons to select the class or the evaluation, as required by the teacher.
Figure 5.
Immersive 3D classroom.
Class button. Once the user selects the “class” option using the glove, the system enters a virtual whiteboard where the study topic is displayed with the grammatical content and the respective explanation in text and audio; in addition, for a better understanding of the content, examples are added to complement and strengthen learning. The audio allows you to develop listening skills by the topic of study, and, in this way, you work on two skills at the same time, as shown in Figure 6. The class and didactic content can be selected and added according to the contents of the syllabus; in addition, the teacher can select the level of interaction of the environment and create personalized environments based on the learning objectives and age of the students to create more friendly environments that motivate the learning process.
Figure 6.
Scenario of the “Grammar” class button.
Quiz button. When you press the button, a window appears with questions to evaluate the previously learned topic. Questions can be selected according to the topic or need of the tutor teacher. The system performs the qualification automatically and shows the result obtained in the evaluation; in addition, an avatar was added in the form of a teacher who interacts with the user according to the correct or incorrect answers, as shown in Figure 7. In this stage of the evaluation, questions were added according to the grammatical topic, and the user must select and drag to the blank box; then, the application provides direct feedback so that the user knows immediately if their answer was correct or incorrect. The evaluation part was carried out in the 3D environment to identify the progress that the students have when using these platforms; it also allows the identification of the topics for improvement to identify the areas where the students show greater difficulty and, thus, the integration of new activities or teaching strategies in the areas of grammar, reading, vocabulary, and writing. It is important to mention that the system can be configured to obtain any type of feedback, depending on the teaching needs.
Figure 7.
Scenario of the “Evaluation” quiz button.
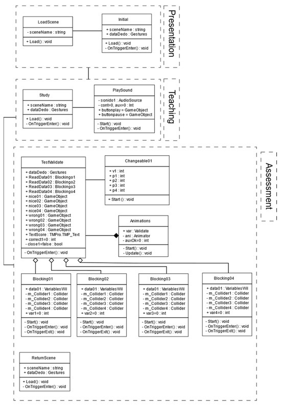
To configure the scenarios, programming must be carried out in both the physical and virtual environments to create flexible and friendly environments for students and teachers. In the presentation scene, the hand must interact with the “Class” and “Quiz” buttons. For this action, the “LoadScene” and “Start” scripts are used for execution with the “Box Collider” property, which allows going to the Class or Evaluation scene, respectively. In the learning scene, there is a button to play the audio of the class explanation. This is done using the “PlaySound” script and the “Box Collider” property for interaction. There is also a return to the initial scene button which activates the “ReturnScene” script.
Subsequently, in the evaluation scene, there is an interactive text that, depending on each action, will take a decreasing vertical position. For this purpose, the scripts Blocking01, Blocking02, Blocking03, and Blocking04 were created, which evaluated each of the responses that the user can generate as answers for all the options of these scripts, and then the TestValidate class is added. Once the evaluation is finished, we proceed to grade with the Validate button, which has the TestValidate script, to obtain the grade that corresponds to the answers selected by the students, and these are stored. This variable, depending on its result, places the value visually within the scenario and interacts with the teacher’s avatar through the Animations class, which will be presented differently. The Animations class is related to the TestValidate class in a strict way for the avatar to perform its corresponding animations. There is a reset button that you can re-evaluate with the Return class, which allows you to call the evolution scene again. Finally, the Return button allows you to return to the main scene like the Collider box is activated and goes to the required scene.
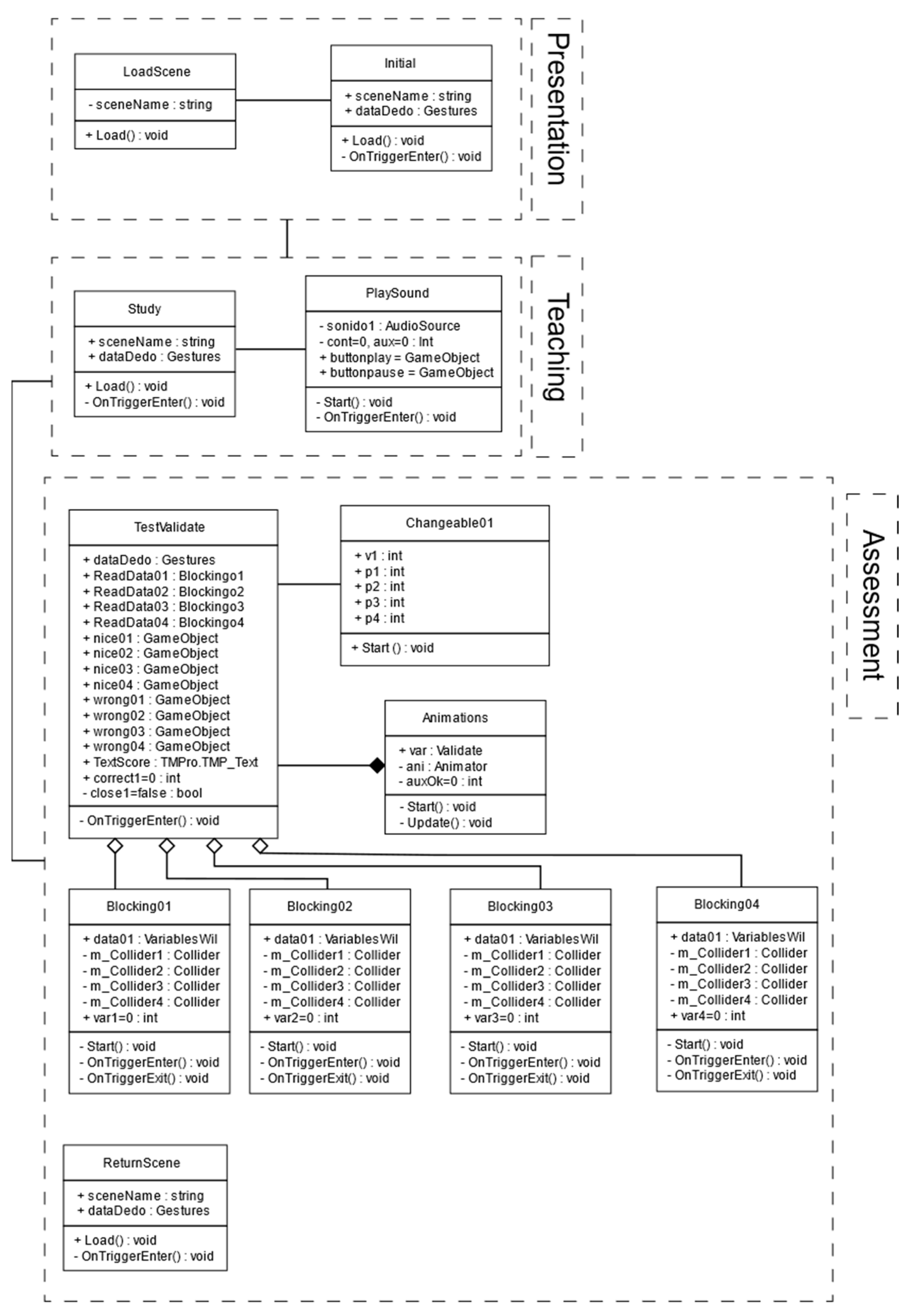
Figure 8 shows the class diagram of the configuration of the physical and virtual environments. The classes, libraries, objects, variables, and general attributes used for programming and creating interactive environments are observed, where animations, navigation between windows, and buttons are configured to generate a friendly environment that can be used in any way an intuitive way for students. For the configuration, the criteria of the language area teachers and the methodologies that were proposed by other authors that were obtained from the state of the art were considered with the objective that the programmed didactic environment meets the required specifications for it to be a useful tool in the teaching–learning process.
Figure 8.
Class diagram of the configuration of physical and virtual environments.
4. Results and Discussion
4.1. Results
After developing the application, the results were analyzed based on three parameters: (1) interaction of the physical and virtual environment through navigation tests in the scenarios by activating and deactivating buttons; (2) validation through experts, for which expert teachers in the area used the application; and (3) validation with students.
Twelve teachers participated in this study, with an average of 10 years of teaching experience in teaching English as a foreign language from the initial level A1 to the intermediate level B1. These teachers have a master’s degree in foreign language teaching. Their specializations are in higher education, linguistics, and educational technology. As part of their teaching, they are expected to continuously update their teaching resources using relevant applications and web platforms. The use of technology as a teaching aid has been requested by students in their end-of-semester evaluations, arguing that they are motivating and entertaining, while teachers, based on their experience, validated the support that these resources provide in learning results. The use of these resources becomes a fundamental part of innovative methodologies that allow students to have a greater role and play a more active role in their learning process.
In the first part, the user interacts and navigates through the different 3D environments created, for which the user uses the Senso glove to verify the correct configuration of the scenarios and navigation between said environments. Figure 9 shows the user interacting in the evaluation stage, and the glove is observed in both the physical and virtual environments.
Figure 9.
Interaction with the physical and virtual environment.
To see the correct operation, 30 tests were carried out in the app on each button with different sequences and characteristics to validate the correct interaction and navigation of the application. The results are shown in Figure 10, where it is evident that most of the buttons have 100% activation and navigation, while, in the evaluation part, there is 87% due to the navigation space available for each question and calibration of the physical space based on the virtual environment.
Figure 10.
Results of interaction with the application.
Subsequently, the application was validated by experts. First, training was carried out for expert teachers using the tool, and the stages of the application and its management were explained. Then, the experts used the proposed application and interacted in the immersive environments created in this research. Afterwards, a survey was conducted to find out their point of view and criteria regarding the use of the application and how it can be used as a didactic tool in classes. The questions asked in the survey of specialists are shown in Table 2.
Table 2.
Questions asked to experts.
The results of the survey of specialists are shown in Figure 11, and the following results were obtained. In question Q1, 83% agree with using the proposed application to improve the “reading” skill. In questions Q2 and Q3, 100% acceptance is obtained regarding the characteristics of the application, and, finally, in Q4, it has 91% regarding motivation, and Q5 has 75%.
Figure 11.
Results of a survey of specialists.
The results show a clear acceptance by the specialists and their interest in using this application in their classes to have an additional teaching tool to complement the teaching–learning process of the English language due to the characteristics and advantages that it can provide to the class, mainly in interest, motivation, and retention that the use of these tools can have. In addition, they emphasized that the application is easy to use and user-friendly, and the 3D environments designed are eye-catching and would make the classes more dynamic.
For the evaluation, the application was developed with themes related to the contents of the Common European Framework of Reference for this level. The topics to be discussed are the simple present, the verb “to be”, and the present continuous, which are used in conjunction with vocabulary related to nationalities, professions and routines, and future plans. Both grammatical and vocabulary content complement each other and encourage students to write or maintain conversations within the level of knowledge.
The use of the application was also analyzed with 30 students of English level A1, who had the opportunity to interact with this haptic environment and test the different functionalities of the application. Subsequently, a four-question survey was conducted to obtain their point of view and receive feedback on the use and functionality of the application. The questions asked are shown in Table 3 and focused on motivation and functionality.
Table 3.
Questions asked to students.
The results are shown in Figure 12, where, in questions Q3 and Q4, there was 100% acceptance, while, in Q1, there was 90%, since students commonly use applications for games, and, in Q2, there was 83% because there was no previous training in the application. However, it was observed that students were enthusiastic about including the use of technologies in their learning process, and, being technological natives, they quickly became familiar with the environment despite being the first to use these technologies.
Figure 12.
Results of a survey of students.
The results of the application showed that the use of haptic technologies in conjunction with 3D environments provide several opportunities in English language learning such as improving the visualization of content, interaction with virtual objects, and allowing the creation of dynamic content. Active learning offers increased practical experience, provides multi-way interaction, creates interest, and increases motivation for participation. These characteristics show a significant improvement in the understanding and retention of information through the practical use of the language [43].
4.2. Discussion
Thanks to constant technological development, the use of ICTs in education has been growing in several areas and with different methodological and didactic approaches to promote student learning. Therefore, in this research, the incorporation of haptic immersive environments in the teaching and learning process of English as a second language was carried out.
Learning English as a second language is very important because it increases academic and professional opportunities for students. Professionally, it offers greater opportunities in the workplace and better stability in today’s world. The learning of English has been using technologies that seek to strengthen the methodological process for both students and teachers.
Immersive learning provides several opportunities in education such as improving the visualization of content, allowing the creation of dynamic content, enabling the creation of safe environments, offering enhanced hands-on experience, improving the quality of the learning process, creating interest, and increasing motivation and engagement. The environment was designed to improve the experience that students have when learning the English language and provide an additional teaching resource that increases activity and direct interaction with virtual environments, thus promoting participation and motivation, which can result in better understanding and retention of the topics taught with these technologies.
The use of haptic technology in conjunction with 3D environments allows better interaction and increases the perception of tangible objects, thus providing a new interactive method between humans and computers, which allows the user to feel the movement and haptic information in a virtual environment, providing a “hands-on” experience to students, making learning more interesting and interactive.
Therefore, 3D environments were created that contain mainly classrooms, didactic content, avatars, audio, evaluations, etc., and, through the Senso gloves, the user can navigate according to their needs or instructions through the movements and gestures of their hands through the different interactive environments and receive information visually and through vibrations in the gloves depending on the responses of the environments that are being navigated.
By creating virtual environments, you have the possibility of configuring personalized spaces and adapting them to any context or theme according to the teacher’s needs. The skills that can use this technology to learn the English language are reading, listening speaking, and writing. The content and teaching resources can be adjusted according to the level of linguistic competence necessary according to the topic of study. In addition, it can be configured to issue evaluation feedback. In this case, direct feedback was provided so that students knew the correct answer immediately, allowing personalized feedback. This represents an advantage for teachers because the rating is issued through the application, reducing the time used for rating and feedback. The use of immersive virtual environments in education provides benefits to students because it increases intrinsic motivation, which is that which is born from within and is independent of any type of external stimulus, and, in this way, there is greater participation in the didactic activities proposed with these technologies, and it promotes the playful aspect that is everything related to the game, making the learning process more exciting and rewarding. Three-dimensional environments allow the inclusion of various static and dynamic elements in real or imaginary conditions in education environments, which allows having a wide range of teaching tools such as avatars, levels, rewards, challenges, etc., allowing you to experience a sense of achievement based on of the responses issued in the learning process; in this way, the commitment, motivation, and persistence to comply with the activities proposed to develop linguistic skills is increased.
Within the use of immersive technologies in education, some challenges must be considered; one of the main challenges is access to these technologies due to the costs involved. However, the cost–benefit ratio of having these teaching resources in classrooms should be analyzed, and they can also be adapted for any proposed approach and theme depending on the needs of the students and the content of the syllables. Teachers must also be trained with these immersive technologies to take advantage of the benefits they present and, in this way, achieve the expected learning results. Among the limitations encountered in this research is that the devices have a limited working space, and, in addition, the working environment must be properly configured to ensure correct manipulation in the 3D environment. It should also be considered that this technology is not yet within the reach of all educational institutions due to the cost of the devices and the creation of existing and available didactic content.
5. Conclusions
The use of technology in education is a complement to the teaching–learning process due to the benefits it presents. For teachers, it is a possibility of using interactive teaching resources that are available at any time and place but, above all, that are part of new methodologies that meet the demands of today’s world, while, for students, it allows friendly and accessible learning, promoting motivation and self-confidence.
The use of ICTs in teaching the English language is important since previous studies have shown that it increases students’ oral and written skills. Therefore, the proposal was made to use immersive environments for learning the English language to have didactic tools that contribute to the teaching–learning process for teachers and students, providing an immersive platform to promote and strengthen the educational process through interactive participation that motivates learning. The results of the surveys conducted with teachers and students generally showed a great acceptance of the use of applications in the process of teaching and learning English; however, it is evident that teachers have a greater difficulty in manipulating the environments, while students do it intuitively, which represents an advantage at the time of training.
The results showed that the interaction of the physical and virtual environment through the navigation tests with the glove through the different 3D environments presents 100% activation and navigation, and, in the evaluation part, there is 87% because, for navigation among the questions, greater calibration is required according to the physical space and virtual environment. In the validation of the application by experts, a clear acceptance by the specialists and their interest in using the application in their classes as an additional teaching tool to complement the English language teaching process is observed, due to the increased motivation and retention of students. In addition, the application is user-friendly, and the 3D environments designed are eye-catching and would make the classes more dynamic.
Author Contributions
Conceptualization, G.C. and A.G.; methodology, G.C., A.G. and W.P; software, G.C. and W.O.; validation, G.C. and W.O.; investigation, G.C., A.G. and W.P.; writing—original draft preparation, G.C. and A.G.; writing—review and editing, G.C. and W.O.; visualization, G.C.; supervision, A.G.; funding acquisition, G.C. All authors have read and agreed to the published version of the manuscript.
Funding
This work was supported by Universidad Politécnica Salesiana (UPS).
Institutional Review Board Statement
Not applicable.
Informed Consent Statement
Not applicable.
Data Availability Statement
The original contributions presented in this study are included in the article. Further inquiries can be directed to the corresponding author.
Conflicts of Interest
The authors declare no conflicts of interest.
References
- Kanwit, M.; Terán, V. Ideas buenas o buenas ideas: Phonological, semantic, and frequency effects on variable adjective ordering in rioplatense Spanish. Languages 2020, 5, 65. [Google Scholar] [CrossRef]
- Lucas, C. ‘Too Young to Learn English?’—Nurturing Preschool Children’s English Language Learning across an Early Years Curriculum: A Case Study. Educ. Sci. 2023, 13, 949. [Google Scholar] [CrossRef]
- Guanuche, A.; Eiriz, O.; Espi, R. Study of the Corrective Grammatical Treatment of English Supported By Mobile Applications. In Proceedings of the International Association for Development of the Information Society (IADIS) International Conferences on e-Society (ES 2023, 21st) and Mobile Learning (ML 2023, 19th), Lisbon, Portugal, 11–13 March 2023; pp. 335–342. [Google Scholar] [CrossRef]
- Petersen, F. Factors affecting students’ use of a data-free instant messenger for on-line peer tutoring: A large, undergraduate class at a historically disadvantaged university. Perspect. Educ. 2023, 41, 18–37. [Google Scholar] [CrossRef]
- Roopaei, M.; Klaas, E. Immersive Technology in Integrating STEM Education. In Proceedings of the 2021 IEEE Integrated STEM Education Conference (ISEC), Princeton, NJ, USA, 13 March 2021; pp. 159–164. [Google Scholar] [CrossRef]
- Dengel, A. What Is Immersive Learning? In Proceedings of the 2022 8th international conference of the immersive learning research network (iLRN), Vienna, Austria, 30 May 2022–4 June 2022; pp. 1–5. [Google Scholar] [CrossRef]
- German, N.; Nino, R.; Li, F.; Serquen, O. A Didactic model for virtual education leading to the development of competencies in higher education at universities. In Proceedings of the 2021 IEEE 1st International Conference on Advanced Learning Technologies on Education & Research (ICALTER), Lima, Peru, 16–18 December 2021; pp. 2021–2024. [Google Scholar] [CrossRef]
- Almaguer, C.A.G.; Acosta, A.C.A.; Jimenez, O.R.R. ‘Wow’ Experience with Immersive Reality: Gamification in the Tec Virtual Campus. In Proceedings of the 2021 Machine Learning-Driven Digital Technologies for Educational Innovation Workshop, Monterrey, Mexico, 15–17 December 2021. [Google Scholar] [CrossRef]
- Yang, M.; Yan, X.; Zhang, Q. Exploring the Influence of an Immersive Virtual Reality Environment on Training Pre-service Teachers’ Inquiry-based Instruction. In Proceedings of the 2022 4th International Conference on Computer Science and Technologies in Education (CSTE), Xi’an, China, 6–8 May 2022; pp. 77–81. [Google Scholar] [CrossRef]
- Fernandes, F.; Werner, C. Work-in-progress-supporting software engineering education through immersive learning. In Proceedings of the 2021 7th International Conference of the Immersive Learning Research Network (iLRN), Eureka, CA, USA, 17 May 2021–10 June 2021; pp. 2021–2023. [Google Scholar] [CrossRef]
- Yu, Z.; Lin, X. The impact of environmental education with immersive environment on learning performance and environmental identity. In Proceedings of the 2019 First International Conference on Transdisciplinary AI (TransAI), Laguna Hills, CA, USA, 25–27 September 2019; pp. 18–21. [Google Scholar] [CrossRef]
- Sanfilippo, F.; Blazauskas, T.; Salvietti, G.; Ramos, I.; Vert, S.; Radianti, J.; Majchrzak, T.A.; Oliveira, D. A Perspective Review on Integrating VR/AR with Haptics into STEM Education for Multi-Sensory Learning†. Robotics 2022, 11, 41. [Google Scholar] [CrossRef]
- Cai, Y. Metacognitive strategy use in foreign language learning fluctuates from both ends towards the middle: Longitudinal evidence for the Island Ridge Curve. System 2024, 123, 103324. [Google Scholar] [CrossRef]
- Shen, X.; Ismail, L.; Jeyaraj, J.J.; Teng, M.F. Metacognitive strategies, writing self-efficacy and writing anxiety in different learning modes: A two-wave longitudinal model. System 2024, 126, 103485. [Google Scholar] [CrossRef]
- Carvalho, A.R.; Santos, C. Developing peer mentors’ collaborative and metacognitive skills with a technology-enhanced peer learning program. Comput. Educ. Open 2022, 3, 100070. [Google Scholar] [CrossRef]
- Sekiyama, K.; Hisanaga, S.; Mugitani, R. Selective attention to the mouth of a talker in Japanese-learning infants and toddlers: Its relationship with vocabulary and compensation for noise. Cortex 2021, 140, 145–156. [Google Scholar] [CrossRef]
- Holton, E.; Grohn, J.; Ward, H.; Manohar, S.G.; O’Reilly, J.X.; Kolling, N. Goal commitment is supported by vmPFC through selective attention. Nat. Hum. Behav. 2024, 8, 1351–1365. [Google Scholar] [CrossRef]
- Chaisilprungraung, T.; Kaewbuapan, P.; Intrachooto, S.; Pongsuwan, S.; Itthipuripat, S. The impact of emotional valence on the spatial scope of visual selective attention. Sci. Rep. 2024, 14, 30231. [Google Scholar] [CrossRef]
- Fong, L.H.N.; Nong, S.Z.; Wu, A.M.S.; Fong, D.K.C. Scent-driven Selective Attention on Gambling Outcome: Implications for Responsible Gambling. J. Gambl. Stud. 2024, 40, 1823–1838. [Google Scholar] [CrossRef]
- Zhao, R.; Zhuang, Y.; Xie, Z.W.; Yu, P.L.H. Facilitating self-directed language learning in real-life scene description tasks with automated evaluation. Comput. Educ. 2024, 219, 105106. [Google Scholar] [CrossRef]
- Al-Rashidi, A.H.; Aberash, A. Reflective thinking and self-evaluation in language learning: Mirroring the impacts on Saudi Arabian EFL students’ growth mindfulness, resilience, and academic well-being. Asian-Pac. J. Second Foreign Lang. Educ. 2024, 9, 1–24. [Google Scholar] [CrossRef]
- Poort, J.; Wilmes, K.A.; Blot, A.; Chadwick, A.; Sahani, M.; Clopath, C.; Mrsic-Flogel, T.D.; Hofer, S.B.; Khan, A.G. Learning and attention increase visual response selectivity through distinct mechanisms. Neuron 2022, 110, 686–697.e6. [Google Scholar] [CrossRef]
- Won, M.; Ungu, D.A.K.; Matovu, H.; Treagust, D.F.; Tsai, C.-C.; Park, J.; Mocerino, M.; Tasker, R. Diverse approaches to learning with immersive Virtual Reality identified from a systematic review. Comput. Educ. 2023, 195, 104701. [Google Scholar] [CrossRef]
- Fang, N. An analysis of oral English teaching in college based on virtual reality technology. In Proceedings of the 2019 International Conference on Virtual Reality and Intelligent Systems (ICVRIS), Jishou, China, 14–15 September 2019; pp. 1–4. [Google Scholar] [CrossRef]
- Zhong, L. Design and implementation of interactive english grammar learning system based on Android platform. In Proceedings of the 2016 International Conference on Intelligent Transportation, Big Data & Smart City (ICITBS), Changsha, China, 17–18 December 2016; pp. 208–211. [Google Scholar] [CrossRef]
- Hubackova, S. ELearning and its use for grammar practicing in foreign languages teaching. In Proceedings of the 2016 Eleventh International Conference on Digital Information Management (ICDIM), Porto, Portugal, 19–21 September 2016; pp. 21–24. [Google Scholar] [CrossRef]
- Rane-Sharma, A.; Mangelkar, S.; Shirgave, T.; Sasikumar, M. English labs-An interactive environment to inculcate grammar skills in students. In Proceedings of the 2017 5th National Conference on E-Learning & E-Learning Technologies (ELELTECH), Hyderabad, India, 3–4 August 2017. [Google Scholar] [CrossRef]
- Sewwandi, U.; Ranathunga, L.; Wijethunge, S. A Rule Based Approach for Detection and Correction of Grammar Errors in Written Active Voice Sinhala Sentences. In Proceedings of the 2021 21st International Conference on Advances in ICT for Emerging Regions (ICter), Colombo, Sri Lanka, 2–3 December 2021; pp. 159–164. [Google Scholar] [CrossRef]
- Muller, M.; Visic, M. Cognitive Learning Strategies with ICT: Case Study of Foreign Language Learners. In Proceedings of the 2023 IEEE 12th International Conference on Educational and Information Technology (ICEIT), Chongqing, China, 16–18 March 2023; pp. 63–66. [Google Scholar] [CrossRef]
- Setiawan, P.R.; Nasution, A.H.; Hanafia, A.; Arta, Y.; Ramadhan, R.A.; Kadir, E.A. Interactive English Teaching and Learning Based on Mobile Application. In Proceedings of the 2022 3rd International Conference on Electrical Engineering and Informatics (ICon EEI), Pekanbaru, Indonesia, 19–20 October 2022; pp. 181–185. [Google Scholar] [CrossRef]
- Hazriani; Nakanishi, T.; Fukuda, A. Introducing the case grammar concept to object-oriented movie context description. In Proceedings of the 2016 IEEE International Conference on Teaching, Assessment, and Learning for Engineering (TALE), Bangkok, Thailand, 7–9 December 2016; pp. 244–248. [Google Scholar] [CrossRef]
- Mahawan, K.; Langprayoon, P. The effect of blended learning with collaborative learning upon english communication skills of english teaching program students. In Proceedings of the 2020 5th International STEM Education Conference (iSTEM-Ed), Hua Hin, Thailand, 4–6 November 2020; pp. 55–58. [Google Scholar] [CrossRef]
- Yang, Y. Development and Implementation of Mobile Platform-Oriented Interactive English Grammar Learning System. In Proceedings of the 2019 International Conference on Smart Grid and Electrical Automation (ICSGEA), Xiangtan, China, 10–11 August 2019; pp. 216–220. [Google Scholar] [CrossRef]
- Chalermbuntai, R.; Kittipol, R.; Ranong, M.N.; Tangworakitthaworn, P. The design and development of the vocabulary learning system for second language learners using word association. In Proceedings of the 2017 6th ICT International Student Project Conference (ICT-ISPC), Johor, Malaysia, 23–24 May 2017; pp. 1–4. [Google Scholar] [CrossRef]
- Guanuche, A.; Molina, J.C.; Oñate, W.; Caiza, G. English Language Teaching Through the Use of Immersive Environments Supported by Virtual Reality; Springer Nature: Cham, Switzerland, 2024. [Google Scholar] [CrossRef]
- Casanova-Mata, I. Enhancing English Acquisition: Effects of among us Game-Based Gamification on Language Competence, Motivation, Attention, and Attitude towards the English Subject. Educ. Sci. 2023, 13, 1094. [Google Scholar] [CrossRef]
- Cai, Y.; Zhao, C. Metacognitive strategies and self-efficacy co-shape L2 achievement: A multilevel structural equation modeling approach. System 2023, 117, 103099. [Google Scholar] [CrossRef]
- Kwon, S.K.; Yu, G. Investigating differences in test-takers’ use of cognitive and metacognitive strategies in audio-only and video-based listening comprehension test. System 2023, 114, 103017. [Google Scholar] [CrossRef]
- Sun, Q.; Zhang, L.J.; Carter, S. English as a foreign language learners’ metacognitive experiences and writing development: Unraveling the process of learning EFL writing. Learn. Individ. Differ. 2024, 115, 102540. [Google Scholar] [CrossRef]
- Zhang, Y.; Paquette, L.; Bosch, N.; Ocumpaugh, J.; Biswas, G.; Hutt, S.; Baker, R.S. The evolution of metacognitive strategy use in an open-ended learning environment: Do prior domain knowledge and motivation play a role? Contemp. Educ. Psychol. 2022, 69, 102064. [Google Scholar] [CrossRef]
- Wang, K. Grammar enhancement in EFL instruction: A reflection on the effects of self-evaluation, teacher support, and L2 grit. BMC Psychol. 2024, 12, 15. [Google Scholar] [CrossRef]
- Amir, A. A Holistic Model for Disciplinary Professional Development—Overcoming the Disciplinary Barriers to Implementing ICT in Teaching. Educ. Sci. 2023, 13, 1093. [Google Scholar] [CrossRef]
- Liu, L.M.; Li, W.; Dai, J.J. Haptic technology and its application in education and learning. In Proceedings of the 2017 10th International Conference on Ubi-media Computing and Workshops (Ubi-Media), Pattaya, Thailand, 1–4 August 2017. [Google Scholar] [CrossRef]
Disclaimer/Publisher’s Note: The statements, opinions and data contained in all publications are solely those of the individual author(s) and contributor(s) and not of MDPI and/or the editor(s). MDPI and/or the editor(s) disclaim responsibility for any injury to people or property resulting from any ideas, methods, instructions or products referred to in the content. |
© 2025 by the authors. Licensee MDPI, Basel, Switzerland. This article is an open access article distributed under the terms and conditions of the Creative Commons Attribution (CC BY) license (https://creativecommons.org/licenses/by/4.0/).











