Modeling of Historical Marine Casualty on S-100 Electronic Navigational Charts
Abstract
1. Introduction
2. Background
2.1. Evolution of Electronic Navigational Charts
2.2. S-100-Based Data Modeling Methods
2.3. Literature Review
3. Method: Data Modeling of Marine Casualty
3.1. Requirements Identification
3.2. Application Schema Definition
3.3. Feature Catalogue Development
3.4. Portrayal Catalogue Development
4. Case Study
4.1. Data Collection and Preprocessing
4.2. Manual Mapping to Model Attributes
4.3. Data Construction and Encoding
4.4. Visualization and Portrayal Testing
4.5. Summary of Results
5. Discussion and Limitation
5.1. Data Classification and Harmonization Challenges
5.2. Visualization and Scalability in High-Density Environments
5.3. Representation and Integration with Other S-100 Layers
5.4. Need for User-Centered Evaluation
5.5. Future Development Opportunities
6. Conclusions
Author Contributions
Funding
Institutional Review Board Statement
Informed Consent Statement
Data Availability Statement
Acknowledgments
Conflicts of Interest
Abbreviations
| AIS | Automatic Identification System |
| AMSA | Australian Maritime Safety Authority |
| CCTV | Closed Circuit Television |
| DBSCAN | Density-Based Spatial Clustering Of Applications With Noise |
| DMS | Degrees, Minutes, Seconds |
| ECDIS | Electronic Chart Display and Information System |
| ENCs | Electronic Navigational Charts |
| FC | Feature Catalogue |
| GFM | General Feature Model |
| GML | Geography Markup Language |
| GISIS | Global Integrated Shipping Information System |
| HDF5 | Hierarchical Data Format version 5 |
| IHO | International Hydrographic Organization |
| IMO | International Maritime Organization |
| ISO | International Organization for Standardization |
| MAIB | Marine Accident Investigation Branch |
| MTIS | Maritime Transportation Safety Information System |
| NLP | Natural Language Processing |
| PAD | Predictive Avoidance Domain |
| PC | Portrayal Catalogue |
| SVG | Scalable Vector Graphics |
| UML | Unified Modeling Language |
| UHDM | Universal Hydrographic Data Model |
| VTS | Vessel Traffic Services |
| XML | Extensible Markup Language |
References
- International Hydrographic Organization (IHO). IHO Transfer Standard for Digital Hydrographic Data, 3.1 ed.; IHO: Monaco, Monaco, 2000; pp. 1–20. [Google Scholar]
- International Hydrographic Organization (IHO). Universal Hydrographic Data Model, 5.2.0 ed.; IHO: Monaco, Monaco, 2024; pp. 1–623. [Google Scholar]
- Palma, V.; Giglio, D.; Tei, A. Investigating the Influence of E-Navigation and S-100 over the Computation of the Weather Route. WMU J. Marit. Aff. 2024, 23, 457–475. [Google Scholar] [CrossRef]
- Jang, J.; Park, S.; Oh, S.; Kim, I. The Effectiveness of S-100 ECDIS Capable of ENDS in the View of Ship Officers’ Visual Characteristics. Int. Hydrogr. Rev. 2023, 29, 164–171. [Google Scholar] [CrossRef]
- Choi, H.; Ju, H.; Oh, S.; Park, H. Economic and Environmental Performance Improvements Based on S-100 Hydrographic Information. Sens. Mater. 2025, 37, 745–758. [Google Scholar] [CrossRef]
- Khosravi, Y.; Hosseinali, F.; Adresi, M. Identifying accident prone areas and factors influencing the severity of crashes using machine learning and spatial analyses. Sci. Rep. 2024, 14, 29836. [Google Scholar] [CrossRef] [PubMed]
- Ye, Q.; Li, Y.; Shen, W.; Xuan, Z. Division and Analysis of Accident-Prone Areas near Highway Ramps Based on Spatial Autocorrelation. Sustainability 2023, 15, 7942. [Google Scholar] [CrossRef]
- Ryder, B.; Gahr, B.; Egolf, P.; Dahlinger, A.; Wortmann, F. Preventing traffic accidents with in-vehicle decision support systems—The impact of accident hotspot warnings on driver behaviour. Decis. Support Syst. 2017, 99, 64–74. [Google Scholar] [CrossRef]
- Liao, X.; Zhou, T.; Wang, X.; Dai, R.; Chen, X.; Zhu, X. Driver Route Planning Method Based on Accident Risk Cost Prediction. J. Adv. Transp. 2022, 2022, 5023052. [Google Scholar] [CrossRef]
- Gandur, N.L.; Ekwaro-Osire, S.; Rasty, J.; Parker, O.; Fernandes, G. Navigating Safer Car Routes Based on Measured Car Accidents. Metrology 2024, 4, 517–533. [Google Scholar] [CrossRef]
- Zhang, Y.; Sun, X.; Chen, J.; Cheng, C. Spatial Patterns and Characteristics of Global Maritime Accidents. Reliab. Eng. Syst. Saf. 2021, 207, 107310. [Google Scholar] [CrossRef]
- Munim, Z.H.; Sørli, M.A.; Kim, H.; Alon, I. Predicting Maritime Accident Risk Using Automated Machine Learning. Reliab. Eng. Syst. Saf. 2024, 251, 110148. [Google Scholar] [CrossRef]
- Contarinis, S.; Pallikaris, A.; Nakos, B. The Value of Marine Spatial Open Data Infrastructures—Potentials of IHO S-100 Standard to Become the Universal Marine Data Model. J. Mar. Sci. Eng. 2020, 8, 564. [Google Scholar] [CrossRef]
- International Maritime Organization (IMO). Resolution MSC.530(106): Performance Standards for Electronic Chart Display and Information Systems (ECDIS); IMO: London, UK, 2022; pp. 1–28. [Google Scholar]
- International Hydrographic Organization (IHO). IHO GI Registry. Available online: https://registry.iho.int/main.do (accessed on 26 May 2025).
- International Hydrographic Organization (IHO). Navigational Warnings, 1.0.0 ed.; IHO: Monaco, Monaco, 2023; p. 16. [Google Scholar]
- Australian Maritime Safety Authority (AMSA). WWNWS15/3/5/1/1: Report on Australia’s S-124 Testbed; IHO: Monaco, Monaco, 4 August 2023. [Google Scholar]
- ISO 19109:2015; Geographic Information—Rules for Application Schema, 2nd ed. International Organization for Standardization (ISO): Geneva, Switzerland, 2015; pp. 9–69.
- Lu, C.-W.; Hsueh, C.-K.; Chuang, Y.-L.; Lai, C.-M.; Yang, F.-S. Marine Collision Avoidance Route Planning Model for MASS Based on Domain-Based Predicted Area of Danger. J. Mar. Sci. Eng. 2023, 11, 1724. [Google Scholar] [CrossRef]
- Pan, W.; Fan, J.; Xie, X.-L.; Li, M. Theoretical Research and System Design of Ship Navigation Guidance for Local Temporary Prohibited Navigation Area. Sci. Rep. 2025, 15, 11801. [Google Scholar] [CrossRef] [PubMed]
- Lee, D.; Jang, D.; Yoo, S. Development of a Multidimensional Analysis and Integrated Visualization Method for Maritime Traffic Behaviors Using DBSCAN-Based Dynamic Clustering. Appl. Sci. 2025, 15, 529. [Google Scholar] [CrossRef]
- Fagerhaug, E.S.; Bye, R.T.; Osen, O.L.; Hatledal, L.I. Oceanscape: A Graph-Based Framework for Autonomous Coastal Navigation. Ocean Eng. 2024, 297, 120230. [Google Scholar] [CrossRef]
- Lei, J.; Sun, Y.; Wu, Y.; Zheng, F.; He, W.; Liu, X. Association of AIS and Radar Data in Intelligent Navigation in Inland Waterways Based on Trajectory Characteristics. J. Mar. Sci. Eng. 2024, 12, 890. [Google Scholar] [CrossRef]
- Li, H.; Yang, Z. Incorporation of AIS Data-Based Machine Learning into Unsupervised Route Planning for Maritime Autonomous Surface Ships. Transp. Res. Part E Logist. Transp. Rev. 2023, 177, 103171. [Google Scholar] [CrossRef]
- Lee, S.; Lee, C.; Kim, G.; Na, H.; Kim, H.; Lee, J.; Park, M. A Study of S-100 Based Product Specifications from a Software Implementation Point of View: Focusing on Data Model Representation, Similar Features and Symbols, and ECDIS and VTS Software. J. Navig. 2022, 75, 1226–1242. [Google Scholar] [CrossRef]
- Cao, Y.; Wang, X.; Yang, Z.; Wang, J.; Wang, H.; Liu, Z. Research in Marine Accidents: A Bibliometric Analysis, Systematic Review and Future Directions. Ocean Eng. 2023, 284, 115048. [Google Scholar] [CrossRef]
- International Hydrographic Organization (IHO). IHO Guidelines for Creating S-100 Product Specifications, 1.1.0 ed.; IHO: Monaco, Monaco, 2020; pp. 48–52. [Google Scholar]
- International Maritime Organization (IMO). Global Integrated Shipping Information System (GISIS)—Marine Casualty and Incident Module. Available online: https://gisis.imo.org/Public/MCI/Search.aspx (accessed on 2 June 2025).
- MAIB Data Portal—Power BI Dashboard. Available online: https://maps.dft.gov.uk/maib-data-portal/web-pages/pbi_dashboard.html (accessed on 5 May 2025).
- Marine Accident Analysis System. Available online: https://mtis.komsa.or.kr/gs/gisAnlz/acdntAnlz (accessed on 2 June 2025).
- International Maritime Organization (IMO). MSC-MEPC.3/Circ.4/Rev.1: Casualty-Related Matters—Reports on Marine Casualties and Incidents; IMO: London, UK, 18 November 2014; pp. 1–12. [Google Scholar]
- Ministry of Oceans and Fisheries (MOF). Administrative Guidelines on the Investigation of and Inquiry into Marine Accidents, Korea Maritime Safety Tribunal Instruction No. 93; Ministry of Oceans and Fisheries: Sejong, Republic of Korea, 2024; Available online: https://www.law.go.kr/LSW/admRulLsInfoP.do?admRulId=2047247&efYd=0 (accessed on 2 June 2025).
- ISO 19107:2019; Geographic Information—Spatial Schema, 2nd ed. International Organization for Standardization (ISO): Geneva, Switzerland, 2019; pp. 17–111.
- KHOA S-100 Viewer Repository. Available online: https://github.com/S-100ExpertTeam/khoa-s100-viewer (accessed on 5 May 2025).
- ISO/IEC 25023:2016; Systems and Software Engineering—Systems and Software Quality Requirements and Evaluation (SQuaRE)—Measurement of System and Software Product Quality, 1st ed. International Organization for Standardization (ISO): Geneva, Switzerland, 2016; pp. 1–45.







| Implemented Class | Definition |
|---|---|
| Feature Type | A conceptual unit that represents real-world spatial or non-spatial entities and serves as the core data element displayed to users on ENCs. They are implemented as a class in UML. |
| Information Type | A non-spatial data structure associated with a feature type, used to provide auxiliary information. They are implemented as a class in UML. |
| Attribute Type | Properties of a Feature or Information Type that describe the state or characteristics of the object. They are implemented as properties of a class and can have data types depending on the nature of the data being represented (e.g., integer, real, text, date, enumeration, S100_CodeList). |
| Association Type | A structure that represents relationships between feature types or between a feature type and an information type. It can express various types of relationships, including associations, aggregations, and compositions. They are represented as connecting lines between classes. |
| GISIS/MAIB Classification | MTIS Classification | Categorized Navigational Utility |
|---|---|---|
| Collision | Collision | Collisions or contacts with vessels or external objects function similarly in route avoidance decisions. Navigators can identify high-risk areas and take actions such as slowing down or maneuvering to avoid potential collisions.
|
| Contact | Contact, Entanglement by floating object | |
| Grounding | Grounding | Grounding incidents occur in shallow waters where vessels contact the seabed, and can be used in conjunction with depth data to assess navigational risk zones. Navigators may follow recommended routes or secure sufficient turning margins in these areas.
|
| Fire/Explosion | Fire/Explosion | Fire and explosion events follow similar navigational decision-making flows and may be related to hazardous cargo operations. Navigators can avoid high-risk areas or adjust berthing plans accordingly.
|
| Hull failure | Engine system failure | Structural or mechanical failures can be assessed by their occurrence locations and frequency, contributing to vessel reliability analysis. Navigators may enhance equipment checks or proactively adjust their routes.
|
| Ship/equipment damage | Propulsion shaft system damage | |
| Loss of control | Steering gear failure, Navigational impairment | Navigational impairment incidents are directly applicable to route safety decisions based on position data. Navigators may minimize heading changes or maintain heightened awareness when passing through affected areas.
|
| Capsize/Listing | Capsizing | Structural failure incidents such as flooding, capsizing, or sinking are useful for identifying hazardous sea areas. Navigators can use this information to anticipate environmental threats like currents or weather and adjust voyage conditions accordingly.
|
| Flooding/Foundering | Sinking, Flooding | |
| Other | Others | General accident types that are structurally difficult to categorize often lack consistent interpretive standards.
|
| Feature | Description | Attribute | Relationship |
|---|---|---|---|
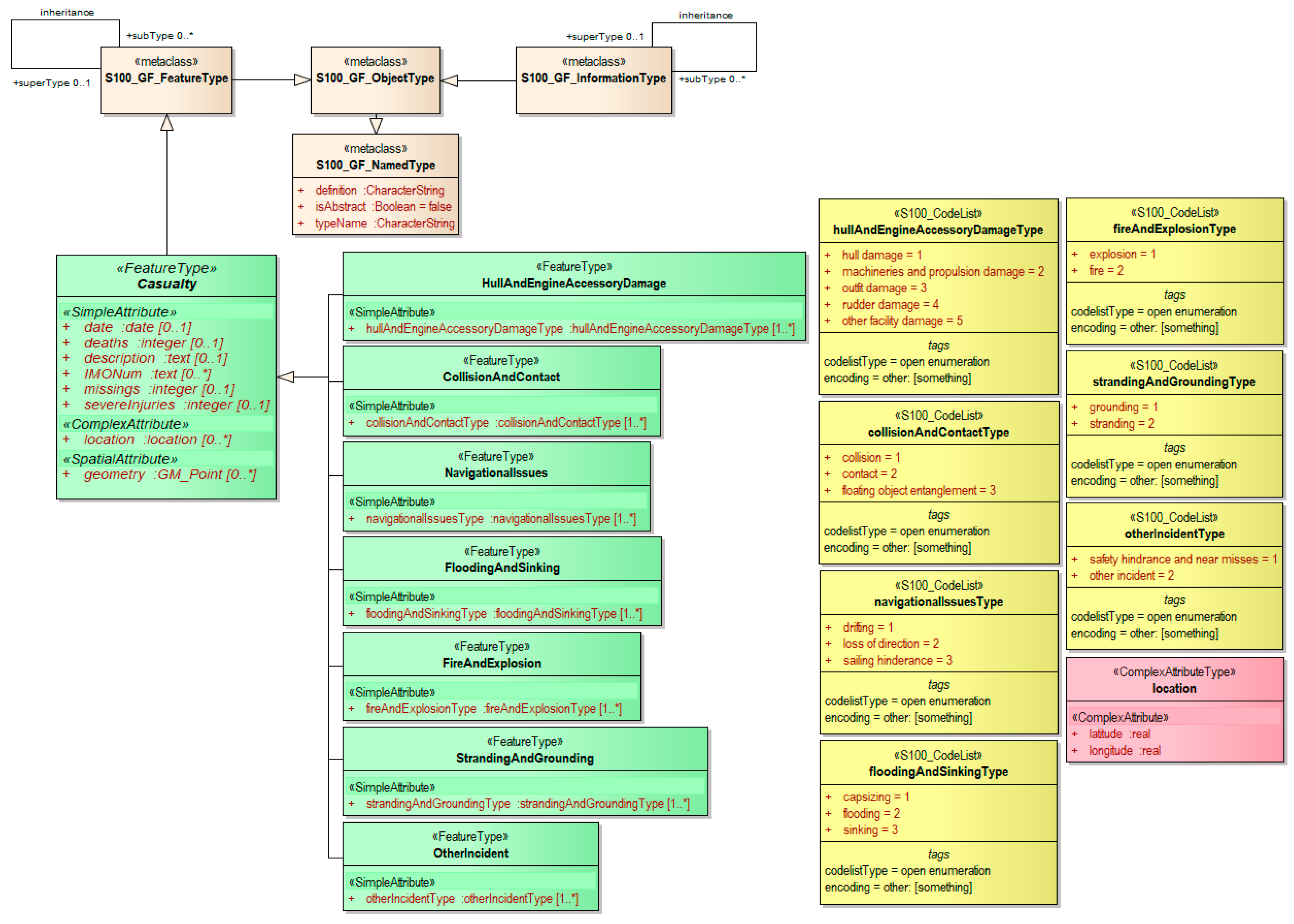
| Casualty | Abstract feature type defining common information across all types of incidents. | date, deaths, missings, severeInjuries, description, IMONum, location, geometry | It was implemented by inheriting from the S100_GF_FeatureType meta class and contains common attributes shared by the subordinate feature types. |
| HullAndEngineAccessoryDamage | Incidents related to damage of the hull, propulsion systems, or rudder components. | hullAndEngineAccessoryDamageType | It was implemented by inheriting from the Casualty abstract feature type. |
| CollisionAndContact | Incidents involving collisions with other vessels, piers, structures, or floating objects. | collisionAndContactType | |
| NavigationalIssues | Incidents caused by navigational errors such as drifting, loss of direction, or blocked passage. | navigationalIssuesType | |
| FloodingAndSinking | Serious structural failures resulting in flooding, sinking, or capsizing. | floodingAndSinkingType | |
| FireAndExplosion | Incidents involving fires or explosions occurring internally or externally on the vessel. | fireAndExplosionType | |
| StrandingAndGrounding | Incidents involving groundings or contact with the seafloor in shallow areas. | strandingAndGroundingType | |
| OtherIncident | Incidents that do not fall under any of the predefined categories or are difficult to classify. | otherIncidentType |
| Feature | Attribute | Description | Data Type | Mult. |
|---|---|---|---|---|
| Casualty | date | Represents the date and time of the incident. | date | [0..1] |
| IMONum | Indicates the IMO number of the vessel involved in the incident. | text | [0..*] | |
| deaths | Indicates the number of fatalities resulting from the incident. | integer | [0..1] | |
| missings | Indicates the number of missing persons after the incident. | integer | [0..1] | |
| severeInjuries | Represents the number of people who sustained severe injuries from the incident. | integer | [0..1] | |
| location | Indicates the location related to the incident as a complex attribute composed of the simple attributes latitude and longitude. This information explicitly specifies the position. | location | [0..*] | |
| description | Provides a detailed description of the incident. | text | [0..1] | |
| geometry | Geometric object come from Geometry class in the S-100 standard | GM_Point | [0..*] |
| Feature | Attribute | Mult. |
|---|---|---|
| HullAndEngineAccessoryDamage | hullAndEngineAccessoryDamageType can have the following values: 1. hull damage 2. machineries and propulsion damage 3. other facility damage 4. rudder damage 5. outfit damage | [1..*] |
| CollisionAndContact | collisionAndContactType can have the following values: 1. collision 2. contact 3. floating object entanglement | [1..*] |
| NavigationalIssues | navigationalIssuesType can have the following values: 1. drifting 2. loss of direction 3. sailing hindrance | [1..*] |
| FloodingAndSinking | floodingAndSinkingType can have the following values: 1. capsizing 2. flooding 3. sinking | [1..*] |
| FireAndExplosion | fireAndExplosionType can have the following values: 1. explosion 2. fire | [1..*] |
| StrandingAndGrounding | strandingAndGroundingType can have the following values: 1. grounding 2. stranding | [1..*] |
| OtherIncident | otherIncidentType can have the following values: 1. safety hindrance and near misses 2. other incidents | [1..*] |
| Source Name | Country | Number of Records | Description |
|---|---|---|---|
| GISIS [28] | IMO | 454 | Standardized marine casualty reports from IMO’s global reporting system. |
| MAIB [29] | UK | 4354 | Official investigation reports of UK maritime accidents. |
| MTIS [30] | Republic of Korea | 16,731 | Domestic maritime traffic and accident data managed by Korean authorities. |
| Incident Type | GISIS | MAIB | MTIS |
|---|---|---|---|
| Hull and engine accessory damage | 34 | 1097 | 6181 |
| Collision and contact | 64 | 553 | 4794 |
| Navigational issues | 9 | 557 | 647 |
| Flooding and sinking | 84 | 193 | 1916 |
| Fire and explosion | 81 | 234 | 798 |
| Stranding and grounding | 37 | 377 | 884 |
| Other incident | 145 | 1343 | 1511 |
| Ships Involved | Ship Type | Date | Incident Classification |
|---|---|---|---|
| HANMIREU NO. 1 (IMO 9262261) | tanker | 1 December 2023 | HullAndEngineAccessoryDamage |
| SM JEJU LNG1 (IMO 9830745) | liquefied gas | 17 February 2024 | CollisionAndContact |
| DONG YU (IMO 9575369) | general cargo | 25 January 2024 | NavigationalIssues |
| KEOYOUNG SUN (IMO 9146924) | chemical tanker | 20 March 2024 | FloodingAndSinking |
| KALTAN (IMO 9047984) | fish catching | 21 April 2023 | FireAndExplosion |
| KEOYOUNG PIONEER (IMO 9355020) | chemical tanker | 16 April 2024 | StrandingAndGrounding |
| DONGJIN FORTUNE (IMO 9251145) | container | 9 November 2021 | OtherIncident |
| Attribute | HullAndEngineAccessoryDamage | CollisionAndContact | NavigationalIssues | FloodingAndSinking | FireAndExplosion | StrandingAndGrounding | OtherIncident |
|---|---|---|---|---|---|---|---|
| date | 20,231,201 | 20,240,217 | 20,240,125 | 20,240,320 | 20,230,421 | 20,240,416 | 20,211,109 |
| IMONum | 9,262,261 | 9,830,745 | 9,575,369 | 9,146,924 | 9,047,984 | 9,355,020 | 9,251,145 |
| deaths | 0 | 0 | 0 | 9 | 4 | 0 | 1 |
| missings | 0 | 0 | 0 | 1 | 0 | 0 | 0 |
| severeInjuries | 0 | 0 | 0 | 0 | 0 | 0 | 0 |
| location | 35.4870, 129.3868 | 33.9533, 126.8533 | 36.7665, 137.2370 | 34.0497, 130.8333 | 35.1833, 129.7833 | 30.0550, 129.8533 | 33.9950, 134.6215 |
| description | Structural damage while berthed | Collision due to poor lookout while drifting | Drift caused by strong wind | Capsizing of chemical tanker | Fire in crew accommodation | Grounding during course change | Mooring line snapped during berthing |
| Subtype | hull damage | collision | drifting | capsizing | fire | grounding | other incidents |
Disclaimer/Publisher’s Note: The statements, opinions and data contained in all publications are solely those of the individual author(s) and contributor(s) and not of MDPI and/or the editor(s). MDPI and/or the editor(s) disclaim responsibility for any injury to people or property resulting from any ideas, methods, instructions or products referred to in the content. |
© 2025 by the authors. Licensee MDPI, Basel, Switzerland. This article is an open access article distributed under the terms and conditions of the Creative Commons Attribution (CC BY) license (https://creativecommons.org/licenses/by/4.0/).
Share and Cite
Lee, S.; Jeong, H.; Lee, C. Modeling of Historical Marine Casualty on S-100 Electronic Navigational Charts. Appl. Sci. 2025, 15, 6432. https://doi.org/10.3390/app15126432
Lee S, Jeong H, Lee C. Modeling of Historical Marine Casualty on S-100 Electronic Navigational Charts. Applied Sciences. 2025; 15(12):6432. https://doi.org/10.3390/app15126432
Chicago/Turabian StyleLee, Seojeong, Hyewon Jeong, and Changui Lee. 2025. "Modeling of Historical Marine Casualty on S-100 Electronic Navigational Charts" Applied Sciences 15, no. 12: 6432. https://doi.org/10.3390/app15126432
APA StyleLee, S., Jeong, H., & Lee, C. (2025). Modeling of Historical Marine Casualty on S-100 Electronic Navigational Charts. Applied Sciences, 15(12), 6432. https://doi.org/10.3390/app15126432

