Generating 1 km Seamless Land Surface Temperature from China FY3C Satellite Data Using Machine Learning
Abstract
1. Introduction
2. Study Area and Data
2.1. Study Area
2.2. Data
2.2.1. Satellite Data
2.2.2. Site Validation Data
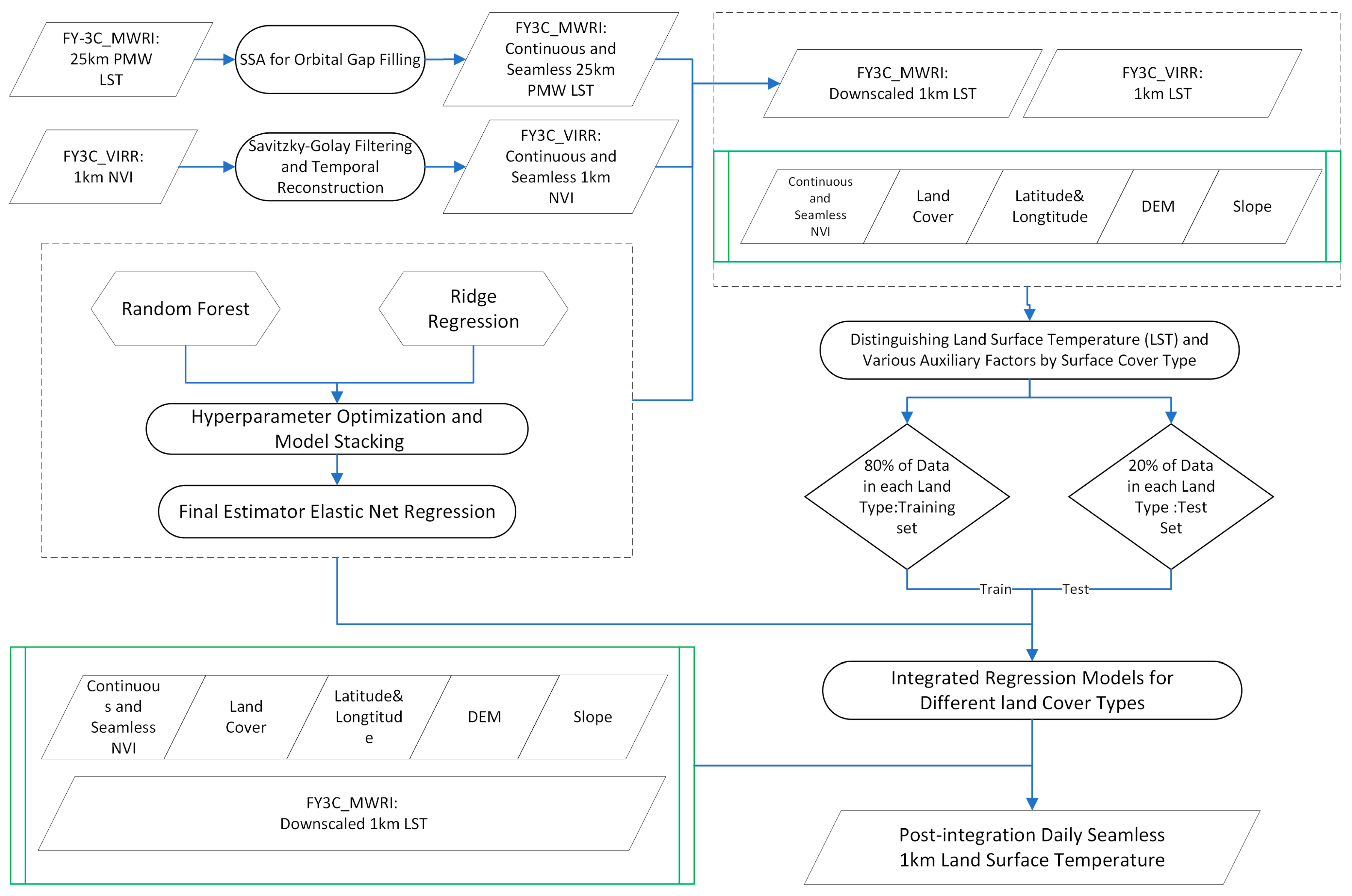
3. Methodology
- The filling of Orbital Gaps in FY-3C MWRI and PMW data for 25 km surface temperature using Singular Spectrum Analysis.
- Temporal filtering and the daily reconstruction of FY-3C VIRR, using NVI 1 km resolution data based on the Savitzky–Golay method.
- The downscaling of FY-3C MWRI and PMW 25 km resolution surface temperature data using the machine learning RFRR algorithm.
- Training and optimizing the RFRR model to merge FY-3C MWRI and VIRR LST data for different land cover types.
- Generating seamless daily FY-3C 1 km resolution surface temperature data based on the land cover-specific fusion models.
3.1. Singular Value Decomposition Spectrum Analysis (SSA)
- (1)
- Embedding: The time series is constructed into a trajectory matrix to facilitate the analysis of its intrinsic structure. For a given time series (xi), this step constructs a trajectory matrix (X) by selecting a window length (L).
- (2)
- Singular Value Decomposition (SVD): SVD occurs on the trajectory matrix (X), decomposing it into the product of three matrices, as follows:where U and V are orthogonal matrices, and ∑ is a diagonal matrix containing the singular values.
- (3)
- Reconstruction: Based on the magnitude of the singular values, select certain singular values and their corresponding singular vectors to reconstruct the time series, separating the main components of the time series. The formula is as follows:where X′ is the matrix reconstructed based on the selected singular value k, Uk, ∑k, and VkT are matrices composed of the selected singular vectors and singular values from the original singular value decomposition. By selecting different k values, various components of the time series (such as trends or periodic components) can be extracted.
- (4)
- Diagonal Averaging: perform diagonal averaging on the reconstructed trajectory matrix to convert it back into the time-series format.
3.2. Savitzky–Golay Filter (S-G Filter)
3.3. Microwave Data Downscaling
3.3.1. Feature Vector Generation for LST Conversion
- Data Preparation: The original LST data at 25 km resolution is complemented by auxiliary features such as NDVI, DEM, and slope, each of which is provided at a 1 km resolution. These predictor datasets are loaded from respective directories and combined to form a feature vector for each LST data point. The NDVI, DEM, and slope are critical in capturing the variations in surface characteristics that influence LST.
- Regression Models: Using the downscaled predictor datasets (NDVI, DEM, and slope), regression models are constructed for each LST band. These models represent the relationship between the downscaled predictors and the LST values. The downscaled LST (DLST) data are obtained by applying these models to the predictor feature vectors.
- Data Fusion: The downscaled LST values are combined with the fine-resolution predictors (NDVI, DEM, and slope), creating a fused dataset at 1 km resolution. This allows the higher-resolution spatial information to be incorporated into the downscaled LST data.
3.3.2. Residual Variability (Variogram) Analysis
- Residual Calculation: After applying the regression models for downscaling, the residuals are calculated by subtracting the predicted DLST values from the original LST values at a 25 km resolution. With residual correction enabled, the residuals are further refined and added back to the downscaled LST values to correct for any spatial discrepancies.where ri represents the residuals, LSTi is the original LST value, and DLSTi is the predicted downscaled LST value.
- Variogram Construction: A variogram is computed for the residuals both before and after the residual correction. The variogram quantifies the spatial autocorrelation of the residuals by measuring how the differences between values change as a function of the distance between them. A typical variogram is constructed using the following formula:where γ(h) is the semivariance at lag distance h, Z(xi) and Z(xj) are the values at locations xi and xj, and N(h) is the number of pairs of data points separated by the distance h.
- Pre- and Post-Correction Variogram: The variogram is computed for the residuals both before and after the residual correction step. This provides insight into how the spatial variability of the residuals is reduced after the correction, thus allowing for a more accurate representation of the spatial pattern in the downscaled LST data. The analysis of the variogram enables us to assess the spatial structure and effectiveness of the downscaling process in reducing residuals.
3.4. Random Forest and Ridge Regression Ensemble Algorithm (RFRR)
3.4.1. Random Forest (RF)
3.4.2. Ridge Regression
3.4.3. Ensemble Algorithm
3.4.4. Continuous All-Weather TIR Land Surface Temperature
- Selection of Input Variables for the RFRR Model:
- 2.
- Establishment of the RFRR Model for Generating Continuous All-Weather TIR Land Surface Temperature:
- 3.
- Generation of All-Weather LST:
3.5. Validation Metrics
4. Results
4.1. Annual Variation Analysis of Model Accuracy at Different Sites
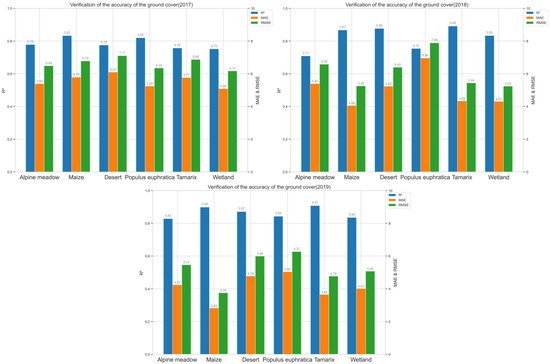
4.2. Accuracy Validation for Different Land Cover Types
4.3. Site Accuracy Validation
4.4. Spatial Layout and Difference Comparison Between FMLST and MODIS-LST
5. Discuss
6. Conclusions
- Based on FY-3C satellite data and auxiliary environmental variables, and by employing machine learning methods (RFRR stacking model), this study successfully generated 1062 days of all-weather surface temperature (FM-LST) from 2017 to 2019. An analysis showed that Dow_LST in the microwave data downscaling product, as the dominant feature in the model, increased in importance over the years and significantly impacted the prediction accuracy of surface temperature under cloud cover conditions. Other environmental variables, such as the DEM and NDVI, while showing stable influence, played a relatively smaller role in surface temperature prediction.
- Through a comparative analysis of FM-LST with in situ site measurements of surface temperature, it was found that different land cover types affected the model’s accuracy. Over several years of data, the model reflected the seasonal variation of surface temperature. Although there was some fluctuation in prediction accuracy for certain land cover types, the model’s prediction accuracy was high at most sites, demonstrating the effectiveness of the method. This trend was reflected in the accuracy validation bar charts for the different land cover types, with particularly significant prediction accuracy in the marshland and desert environments.
Author Contributions
Funding
Institutional Review Board Statement
Informed Consent Statement
Data Availability Statement
Acknowledgments
Conflicts of Interest
References
- Anderson, M.C.; Norman, J.M.; Kustas, W.P.; Houborg, R.; Starks, P.J.; Agam, N. A Thermal-Based Remote Sensing Technique for Routine Mapping of Land-Surface Carbon, Water and Energy Fluxes from Field to Regional Scales. Remote Sens. Environ. 2008, 112, 4227–4241. [Google Scholar] [CrossRef]
- Kalma, J.D.; McVicar, T.R.; McCabe, M.F. Estimating Land Surface Evaporation: A Review of Methods Using Remotely Sensed Surface Temperature Data. Surv. Geophys. 2008, 29, 421–469. [Google Scholar] [CrossRef]
- Li, Z.-L.; Tang, B.-H.; Wu, H.; Ren, H.; Yan, G.; Wan, Z.; Trigo, I.F.; Sobrino, J.A. Satellite-Derived Land Surface Temperature: Current Status and Perspectives. Remote Sens. Environ. 2013, 131, 14–37. [Google Scholar] [CrossRef]
- Zhang, W.; Yu, Q.; Tang, H.; Liu, J.; Wu, W. Conservation Tillage Mapping and Monitoring Using Remote Sensing. Comput. Electron. Agric. 2024, 218, 108705. [Google Scholar] [CrossRef]
- Wan, Z. New Refinements and Validation of the MODIS Land-Surface Temperature/Emissivity Products. Remote Sens. Environ. 2008, 112, 59–74. [Google Scholar] [CrossRef]
- Duan, S.-B.; Li, Z.-L.; Wu, H.; Leng, P.; Gao, M.; Wang, C. Radiance-Based Validation of Land Surface Temperature Products Derived from Collection 6 MODIS Thermal Infrared Data. Int. J. Appl. Earth Obs. Geoinf. 2018, 70, 84–92. [Google Scholar] [CrossRef]
- Liu, Y.; Yu, Y.; Yu, P.; Göttsche, F.; Trigo, I. Quality Assessment of S-NPP VIIRS Land Surface Temperature Product. Remote Sens. 2015, 7, 12215–12241. [Google Scholar] [CrossRef]
- Zhou, J.; Dai, F.; Zhang, X.; Zhao, S.; Li, M. Developing a Temporally Land Cover-Based Look-up Table (TL-LUT) Method for Estimating Land Surface Temperature Based on AMSR-E Data over the Chinese Landmass. Int. J. Appl. Earth Obs. Geoinf. 2015, 34, 35–50. [Google Scholar] [CrossRef]
- Xu, S.; Cheng, J.; Zhang, Q. A Random Forest-Based Data Fusion Method for Obtaining All-Weather Land Surface Temperature with High Spatial Resolution. Remote Sens. 2021, 13, 2211. [Google Scholar] [CrossRef]
- Yu, P.; Zhao, T.; Shi, J.; Ran, Y.; Jia, L.; Ji, D.; Xue, H. Global Spatiotemporally Continuous MODIS Land Surface Temperature Dataset. Sci. Data 2022, 9, 143. [Google Scholar] [CrossRef]
- Xu, S.; Cheng, J.; Zhang, Q. Reconstructing All-Weather Land Surface Temperature Using the Bayesian Maximum Entropy Method Over the Tibetan Plateau and Heihe River Basin. IEEE J. Sel. Top. Appl. Earth Obs. Remote Sens. 2019, 12, 3307–3316. [Google Scholar] [CrossRef]
- Li, Z.-L.; Leng, P. A Framework for the Retrieval of All-Weather Land Surface Temperature at a High Spatial Resolution from Polar-Orbiting Thermal Infrared and Passive Microwave Data. Remote Sens. Environ. 2017, 195, 107–117. [Google Scholar] [CrossRef]
- Sun, D.; Li, Y.; Zhan, X.; Houser, P.; Yang, C.; Chiu, L.; Yang, R. Land Surface Temperature Derivation under All Sky Conditions through Integrating AMSR-E/AMSR-2 and MODIS/GOES Observations. Remote Sens. 2019, 11, 1704. [Google Scholar] [CrossRef]
- Wang, T.; Shi, J.; Yan, G.; Zhao, T.; Ji, D.; Xiong, C. Recovering Land Surface Temperature under Cloudy Skies for Potentially Deriving Surface Emitted Longwave Radiation by Fusing MODIS and AMSR-E Measurements. In Proceedings of the 2014 IEEE Geoscience and Remote Sensing Symposium, Quebec City, QC, Canada, 13–18 July 2014; pp. 1805–1808. [Google Scholar]
- Zhang, X.; Zhou, J.; Gottsche, F.-M.; Zhan, W.; Liu, S.; Cao, R. A Method Based on Temporal Component Decomposition for Estimating 1-Km All-Weather Land Surface Temperature by Merging Satellite Thermal Infrared and Passive Microwave Observations. IEEE Trans. Geosci. Remote Sens. 2019, 57, 4670–4691. [Google Scholar] [CrossRef]
- Stevens, F.R.; Gaughan, A.E.; Linard, C.; Tatem, A.J. Disaggregating Census Data for Population Mapping Using Random Forests with Remotely-Sensed and Ancillary Data. PLoS ONE 2015, 10, e0107042. [Google Scholar] [CrossRef]
- Shwetha, H.R.; Kumar, D.N. Prediction of High Spatio-Temporal Resolution Land Surface Temperature under Cloudy Conditions Using Microwave Vegetation Index and ANN. ISPRS J. Photogramm. Remote Sens. 2016, 117, 40–55. [Google Scholar] [CrossRef]
- Tang, Y.; Zhang, J.; Wang, J. FY-3 Meteorological Satellites and the Applications. Chin. J. Space Sci. 2014, 34, 703. [Google Scholar] [CrossRef]
- Hoerl, A.E.; Kennard, R.W. Ridge Regression: Biased Estimation for Nonorthogonal Problems. Technometrics 2000, 42, 80–86. [Google Scholar] [CrossRef]
- Breiman, L. Random Forests. Mach. Learn. 2001, 45, 5–32. [Google Scholar] [CrossRef]
- Cheng, G.; Li, X.; Zhao, W.; Xu, Z.; Feng, Q.; Xiao, S.; Xiao, H. Integrated Study of the Water–Ecosystem–Economy in the Heihe River Basin. Natl. Sci. Rev. 2014, 1, 413–428. [Google Scholar] [CrossRef]
- Che, T.; Li, X.; Liu, S.; Li, H.; Xu, Z.; Tan, J.; Zhang, Y.; Ren, Z.; Xiao, L.; Deng, J.; et al. Integrated Hydrometeorological—Snow—Frozen Ground Observations in the Alpine Region of the Heihe River Basin, China 2019. Earth Syst. Sci. Data 2019, 11, 1483–1499. [Google Scholar] [CrossRef]
- Liu, S.; Li, X.; Xu, Z.; Che, T.; Xiao, Q.; Ma, M.; Liu, Q.; Jin, R.; Guo, J.; Wang, L.; et al. The Heihe Integrated Observatory Network: A Basin-Scale Land Surface Processes Observatory in China. Vadose Zone J. 2018, 17, 1–21. [Google Scholar] [CrossRef]
- Lin, C.-Y.; Lin, C. Using Ridge Regression Method to Reduce Estimation Uncertainty in Chlorophyll Models Based on Worldview Multispectral Data. In Proceedings of the IGARSS 2019—2019 IEEE International Geoscience and Remote Sensing Symposium, Yokohama, Japan, 28 July–2 August 2019; pp. 1777–1780. [Google Scholar]














| Dataset | Variables | Spatial Resolution | Temporal Resolution | Source (URL) |
|---|---|---|---|---|
| MWRI | PMW LST | 25,000 m | 1-day | http://data.nsmc.org.cn/PortalSite/Data/Satellite.aspx (accessed on 23 March 2024) |
| VIRR | TIR LST | 1000 m | 1-day | |
| NDVI | 5000 m | 10-days | ||
| MCD12Q1 | LC | 500 m | 365-days | https://code.earthengine.google.com/ (accessed on 23 March 2024) |
| STRM | DEM | 900 m | - | https://srtm.csi.cgiar.org/srtmdata/ (accessed on 23 March 2024) |
| Site | Longitude | Latitude | Underlying Surface | Location |
|---|---|---|---|---|
| Arou | 100.4643 | 38.0473 | Alpine meadow | Caodaban Village, Aruo Township, Qilian County, Qinghai Province |
| Daman | 100.3722 | 38.8555 | Maize | Farmland in Daman Irrigation District, Zhangye City, Gansu Province |
| Dashalong | 98.9406 | 38.8399 | Alpine meadow | Qilian County, Qinghai Province |
| Huangmo | 100.9872 | 42.1135 | Desert | Ejina Banner, Inner Mongolia |
| Huazhaizi | 100.3201 | 38.7659 | Desert | Zhangye City, Gansu Province |
| Hunhelin | 101.1335 | 41.9903 | Populus euphratica | Sidaoqiao, Dalaihubu Town, Ejina Banner, Inner Mongolia |
| Sidaoqiao | 101.1374 | 42.0012 | Tamarix | Dalaihubu, Ejina Banner, Inner Mongolia |
| Yakou | 100.2421 | 38.0142 | Alpine meadow | Qilian County, Qinghai Province |
| Zhangye | 100.4464 | 38.97514 | Wetland | Zhangye City, Gansu Province |
| NO. | Parameter | Setting Value |
|---|---|---|
| 1 | n_estimators | 10 |
| 2 | n_jobs | 10 |
| 3 | min_samples_split | 2 |
| 4 | min_samples_leaf | 1 |
| 5 | max_features | 1 |
| Hardware Type | Hardware Information |
|---|---|
| CPU | 13th Gen Intel(R) Core(TM) i9-13900H 2.60 GHz |
| GPU | NVIDIA GeForce RTX 4060 Laptop GPU |
| RAM | 16.0 GB |
| NO. | Parameter | Setting Value |
|---|---|---|
| 1 | alpha | 1.0 |
| 2 | tol | 1 × 10−4 |
Disclaimer/Publisher’s Note: The statements, opinions and data contained in all publications are solely those of the individual author(s) and contributor(s) and not of MDPI and/or the editor(s). MDPI and/or the editor(s) disclaim responsibility for any injury to people or property resulting from any ideas, methods, instructions or products referred to in the content. |
© 2025 by the authors. Licensee MDPI, Basel, Switzerland. This article is an open access article distributed under the terms and conditions of the Creative Commons Attribution (CC BY) license (https://creativecommons.org/licenses/by/4.0/).
Share and Cite
Liu, X.; Zhu, W.; Zhuang, Q.; Sun, T.; Chen, Z. Generating 1 km Seamless Land Surface Temperature from China FY3C Satellite Data Using Machine Learning. Appl. Sci. 2025, 15, 6202. https://doi.org/10.3390/app15116202
Liu X, Zhu W, Zhuang Q, Sun T, Chen Z. Generating 1 km Seamless Land Surface Temperature from China FY3C Satellite Data Using Machine Learning. Applied Sciences. 2025; 15(11):6202. https://doi.org/10.3390/app15116202
Chicago/Turabian StyleLiu, Xinhan, Weiwei Zhu, Qifeng Zhuang, Tao Sun, and Ziliang Chen. 2025. "Generating 1 km Seamless Land Surface Temperature from China FY3C Satellite Data Using Machine Learning" Applied Sciences 15, no. 11: 6202. https://doi.org/10.3390/app15116202
APA StyleLiu, X., Zhu, W., Zhuang, Q., Sun, T., & Chen, Z. (2025). Generating 1 km Seamless Land Surface Temperature from China FY3C Satellite Data Using Machine Learning. Applied Sciences, 15(11), 6202. https://doi.org/10.3390/app15116202

