Performance Verification and Evaluation of Semi-Active Actuator System Using Quarter Car Lab Simulation with RLDA Data
Abstract
1. Introduction
1.1. Background
1.2. Purpose of the Study
1.3. Related Works
1.4. Study Outline
2. System and Failure Mode Analysis
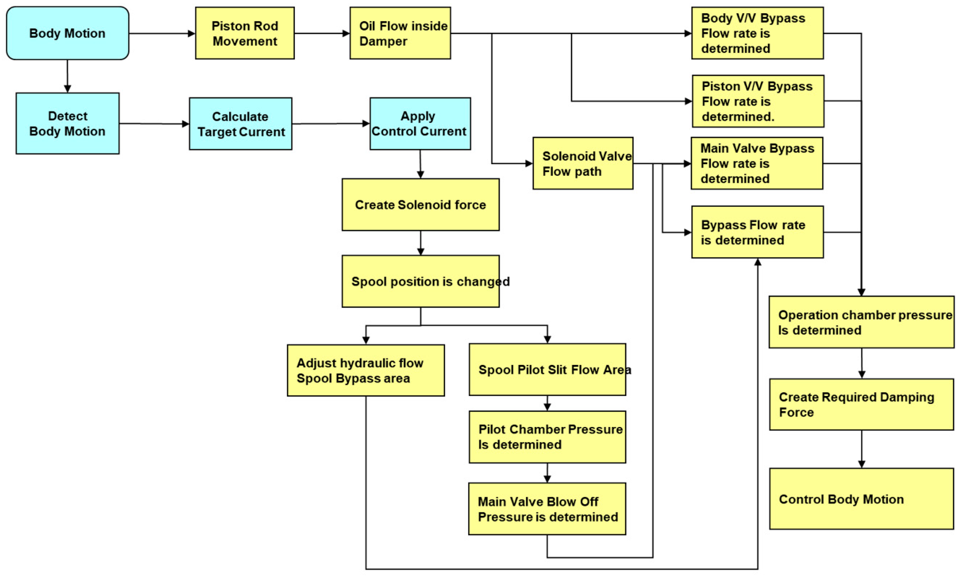
2.1. CDC System and Operation Principle
2.2. Failure Mode Analysis
3. RLDA and Severity Analysis
3.1. Data Aquisition
3.2. RLDA System and Aquisition Process
3.3. RLDA Data Analysis
3.3.1. RLDA and Preprocessing
- Spike processing:
- Search the graph along the timeline and check for spikes. When a spike is found, set an interval including it and perform interpolation to remove it.
- Filtering:
- After identifying the frequency characteristics of the signal with Power Spectral Density, unnecessary high-frequency components were removed using a Fourier Filter.
- Damper velocity calculations:
- The displacement was differentiated to calculate the velocity.
3.3.2. Damage Definition and Results
- D = Damage
- Actual counting number that occurred
- Number of repetitions until failure for each load level
4. Quarter Car Simulation
4.1. Road Profile Generation
4.2. Quarter Car Simulation Result
5. Simplified Rig Test for Durability
5.1. Test Setup and Method
5.2. Rig Test Results
6. Discussion
- We applied a 3000 km real vehicle road test to analyze the pseudo damage to the damper from a reliability engineering perspective, ensuring the practical relevance of our methods. Based on the real vehicle road test, the characteristics of each road surface were determined. An additional RLDA based on 500 km was performed for a simulation test to develop a simulation test mode, and 60,000 km of a driving simulation test was performed. The test results confirmed that the tensile damping force caused substantial performance degradation.
- The currently set target durability was assessed to confirm a similar performance degradation pattern.
7. Conclusions and Future Works
- The process of verifying the performance of a semi-active damper can be performed through the following processes: RLDA → basic damage and the analysis of key conditions (damper displacement and speed) → the construction of a quarter car simulator and ECU current control system → rig durability. In this study, we developed a simulation mode with a 3000 km-based damper severity analysis and a drive signal corresponding to 500 km to analyze the damper damage and performance degradation.
- The durability of the semi-active damper used as the SMPL in the simulation test and target durability test was measured to be 10% in the simulation test and 13~16% in the target durability test regarding performance degradation.
- It was observed that the tension force generation mechanism is more disadvantageous in design for external input than for compressive force, and this is interpreted as a high possibility of a failure mode that can occur in the current damper structure. However, there is also a decrease in the performance of the internal variable valve. Since the rebound damping force additionally controls the vehicle behavior, it can significantly affect the ride comfort and steering stability of the vehicle. As the current CDC system is widely applied to passenger cars, it should be designed to minimize performance changes. Additional research on the appropriate damping force generation amount and appropriate internal pressure design based on the external load input are required. Also, an optimal design is necessary since the oil seal on the rod guide side shows a complementary relationship between friction and leakage.
- In future research, it is essential to conduct a detailed simulation of damper operation changes based on load and environmental conditions to improve the verification of the performance deterioration of electronically controlled damper actuators. This simulation should consider various environmental factors during road driving, such as temperature, various road conditions, and humidity. Additionally, it is crucial to examine how the control algorithm affects performance. Therefore, developing a comprehensive damage index or model is recommended to predict potential damage to the damper actuator effectively.
Author Contributions
Funding
Institutional Review Board Statement
Informed Consent Statement
Data Availability Statement
Acknowledgments
Conflicts of Interest
Nomenclature
| Acc | Acceleration |
| CAT | Computer Aided Testing |
| CDC | Continuous Damping Control |
| ECU | Electronic Control Unit |
| ECS | Electronic-Controlled Suspension |
| FMEA | Failure Mode Analysis |
| MPIP | Multi-Parameter Index Preservation-Based Load Spectrum Editing Method |
| RLDA | Road Load Data Acquisition |
| TCFD | Time-Correlated Fatigue Damage |
References
- Yang, Z.; Zhang, S.; Jia, J.; Fu, J.; Zhai, J. Research on Road Simulation Accelerated Durability Test Method for Front Swingarm. In Proceedings of the China SAE Congress 2018: Selected Papers; Springer: Singapore, 2020; pp. 83–97. [Google Scholar]
- Avhad, A.; Iqbal, S. Digital Road Load Data Acquisition Methodology for Automotive Durability Analysis; 0148-7191; SAE Technical Paper; SAE International: Warrendale, PA, USA, 2021. [Google Scholar]
- Kim, J.; Kim, M.; Joo, S.-G.; Heo, S.P.; Yoo, Y. Development of virtual road wheel input forces for belgian ground. SAE Int. J. Passeng. Cars-Mech. Syst. 2014, 7, 125–131. [Google Scholar] [CrossRef]
- Zheng, G.; Pan, H.; Chen, B.; Chen, W.; Wang, Q.; Jia, H.; Liu, X. Methods for editing random load spectra based on multi-parameter index preservation for accelerated durability testing. Proc. Inst. Mech. Eng. Part C J. Mech. Eng. Sci. 2022, 236, 7657–7673. [Google Scholar] [CrossRef]
- Yu, J.; Zheng, S.; Feng, J.; Zhao, L. New methodology for determination of load spectra for the vehicle accelerated durability testing associated with the time correlated fatigue damage analysis method. Int. J. Automot. Technol. 2017, 18, 547–560. [Google Scholar] [CrossRef]
- Zhou, Y.; Li, H. Accelerated durability evaluation of automotive components under multi-channel random loading. Proc. Inst. Mech. Eng. Part D J. Automob. Eng. 2024, 238, 1044–1056. [Google Scholar] [CrossRef]
- Yu, J.; Zhao, L.; Ma, J.; Zheng, S.; Yu, H. Load spectrum compilation for vehicle road simulation test by applying a new time domain threshold editing method. Proc. Inst. Mech. Eng. Part D J. Automob. Eng. 2024, 238, 277–290. [Google Scholar] [CrossRef]
- Lozia, Z. Application of Modelling and Simulation in Durability Tests of Vehicles and Their Components. Energies 2022, 15, 9398. [Google Scholar] [CrossRef]
- Meggiolaro, M.A.; de Castro, J.T.P. An improved multiaxial rainflow algorithm for non-proportional stress or strain histories–Part I: Enclosing surface methods. Int. J. Fatigue 2012, 42, 217–226. [Google Scholar] [CrossRef]
- Schudt, J.A.; Kodali, R.; Shah, M.; Babiak, G. Virtual Road Load Data Acquisition in Practice at General Motors; 0148-7191; SAE Technical Paper; SAE International: Warrendale, PA, USA, 2011. [Google Scholar]
- Gobbi, M.; Guarneri, P.; Mastinu, G.; Rocca, G. Test rig for characterization of automotive suspension systems. SAE Int. J. Passeng. Cars-Mech. Syst. 2008, 1, 568–576. [Google Scholar] [CrossRef]
- Halfpenny, A. Methods for accelerating dynamic durability tests. In Proceedings of the 9th International Conference on Recent Advances in Structural Dynamics, Southampton, UK, 17–19 July 2006; pp. 17–19. [Google Scholar]
- Karnopp, D. Active and semi-active vibration isolation. J. Vib. Acoust. 1995, 117, 177–185. [Google Scholar] [CrossRef]
- Soliman, A.; Kaldas, M. Semi-active suspension systems from research to mass-market—A review. J. Low Freq. Noise Vib. Act. Control 2021, 40, 1005–1023. [Google Scholar] [CrossRef]
- Savaresi, S.M.; Poussot-Vassal, C.; Spelta, C.; Sename, O.; Dugard, L. Semi-Active Suspension Control Design for Vehicles; Elsevier: Amsterdam, The Netherlands, 2010. [Google Scholar]
- Lu, Z.; Zhang, J.; Zhou, M.; Zhang, H.; Masri, S.F.; Du, J. Reliability assessment and electromagnetic controller for semi-active impact damper in structural vibration control. J. Vib. Control 2024. [Google Scholar] [CrossRef]
- Moaaz, A.O.; Ghazaly, N.M. Semi-active suspension system control using Skyhook and Groundhook controller. Int. J. Adv. Sci. Technol. 2019, 28, 424–433. [Google Scholar]
- Kim, W.; Lee, J.; Yoon, S.; Kim, D. Development of Mando’s New Continuously Controlled Semi-Active Suspension System; 0148-7191; SAE Technical Paper; SAE International: Warrendale, PA, USA, 2005. [Google Scholar]
- Poussot-Vassal, C.; Savaresi, S.M.; Spelta, C.; Sename, O.; Dugard, L. A methodology for optimal semi-active suspension systems performance evaluation. In Proceedings of the 49th IEEE Conference on Decision and Control (CDC), Atlanta, GA, USA, 15–17 December 2010; pp. 2892–2897. [Google Scholar]
- Pathare, Y.S.; Nimbalkar, S.R. Design and development of quarter car suspension test rig model and it’s simulation. Int. J. Innov. Res. Dev. 2014, 3, 157–170. [Google Scholar]
- Kulkarni, A.; Ranjha, S.A.; Kapoor, A. A quarter-car suspension model for dynamic evaluations of an in-wheel electric vehicle. Proc. Inst. Mech. Eng. Part D J. Automob. Eng. 2018, 232, 1139–1148. [Google Scholar] [CrossRef]
- Kuttner, T.; Harnischmacher, F. Endurance tests of electronic suspension for motorcycles–a system approach. In 6th International Munich Chassis Symposium 2015: Chassis. Tech Plus; Springer: Wiesbaden, Germany, 2015; pp. 405–420. [Google Scholar]

















| Facility | Manufacturer | Specification |
|---|---|---|
| Strain Gauge | KYOWA, Tokyo, Japan | 120 Ω |
| Accelerometer | DYTRAN 3016A, Chatsworth, CA, USA | 0.5 V/G |
| Height Sensor | DATRON, Milton Keynes, UK | - |
| Amplifier Recorder | M/M, Milano, Italia TEAC, Tokyo, Japan | 4-Channel 16-Channel |
| Road Classification | Ratio (%) |
|---|---|
| City road | 53.6 |
| Country road | 28.6 |
| Highway | 18.1 |
| Unpaved road | 1.5 |
| Road Classification | Ratio (%) | Mileage (km) |
|---|---|---|
| City road | 51.1 | 268 |
| Country road | 25.5 | 134 |
| Highway | 21.1 | 110.5 |
| Unpaved road | 2.3 | 12 |
| Damping Force /Driving Mileage | Rebound Damping Force (kgf) | Compression Damping Force (kgf) | ||
|---|---|---|---|---|
| Hard | Soft | Hard | Soft | |
| 0 | 330 | 72 | 96 | 33 |
| 1500 km | 306 | 67 | 97 | 33 |
| 3000 km | 305 | 69 | 97 | 34 |
| 4500 km | 308 | 67 | 96 | 33 |
| 6000 km | 310 | 68 | 96 | 33 |
| 12,000 km | 303 | 70 | 96 | 33 |
| 18,000 km | 309 | 67 | 98 | 33 |
| 24,000 km | 301 | 68 | 98 | 32 |
| 30,000 km | 305 | 68 | 97 | 34 |
| 36,000 km | 303 | 67 | 98 | 34 |
| 42,000 km | 298 | 66 | 95 | 32 |
| 48,000 km | 298 | 68 | 96 | 33 |
| 54,000 km | 299 | 67 | 94 | 32 |
| 60,000 km | 298 | 67 | 97 | 32 |
| Items | Oil Leakage Test Condition |
|---|---|
| Damper outer cylinder temperature | 80 ± 10 °C (air cooling) |
| Damper stroke | ±25 mm |
| Damper speed | 4 Hz |
| Applied control current | Soft/Soft Mode: 0.8 A Hard/Soft Mode: 0.3 A Soft/Hard Mode: 1.3 A |
| Number of test cycles | Soft/Soft Mode: 1,000,000 Hard/Soft Mode: 500,000 Soft/Hard Mode: 500,000 |
| Damping Force vs. Cycles (#1, #2: Test Sample Number) | Rebound (kfg) | Compression (kgf) | |||||||
|---|---|---|---|---|---|---|---|---|---|
| Hard | Soft | Hard | Soft | ||||||
| #1 | #2 | #1 | #2 | #1 | #2 | #1 | #2 | ||
| 0 | 383 | 385 | 66 | 68 | 104 | 80 | 34 | 30 | |
| Soft/Soft | 200,000 | 355 | - | 68 | - | 94 | - | 32 | - |
| 400,000 | 355 | - | 66 | - | 95 | - | 32 | - | |
| 600,000 | 311 | - | 65 | - | 98 | - | 34 | - | |
| 800,000 | 347 | - | 66 | - | 97 | - | 34 | - | |
| 1,000,000 | 344 | 345 | 66 | 65 | 96 | 79 | 34 | 31 | |
| Hard/Soft | 500,000 | 333 | 334 | 64 | 66 | 88 | 67 | 30 | 31 |
| Soft/Hard | 500,000 | 334 | 324 | 62 | 65 | 92 | 79 | 30 | 30 |
Disclaimer/Publisher’s Note: The statements, opinions and data contained in all publications are solely those of the individual author(s) and contributor(s) and not of MDPI and/or the editor(s). MDPI and/or the editor(s) disclaim responsibility for any injury to people or property resulting from any ideas, methods, instructions or products referred to in the content. |
© 2024 by the authors. Licensee MDPI, Basel, Switzerland. This article is an open access article distributed under the terms and conditions of the Creative Commons Attribution (CC BY) license (https://creativecommons.org/licenses/by/4.0/).
Share and Cite
Lee, J.; Lee, J. Performance Verification and Evaluation of Semi-Active Actuator System Using Quarter Car Lab Simulation with RLDA Data. Appl. Sci. 2024, 14, 10093. https://doi.org/10.3390/app142210093
Lee J, Lee J. Performance Verification and Evaluation of Semi-Active Actuator System Using Quarter Car Lab Simulation with RLDA Data. Applied Sciences. 2024; 14(22):10093. https://doi.org/10.3390/app142210093
Chicago/Turabian StyleLee, Jeongwoo, and Jaepoong Lee. 2024. "Performance Verification and Evaluation of Semi-Active Actuator System Using Quarter Car Lab Simulation with RLDA Data" Applied Sciences 14, no. 22: 10093. https://doi.org/10.3390/app142210093
APA StyleLee, J., & Lee, J. (2024). Performance Verification and Evaluation of Semi-Active Actuator System Using Quarter Car Lab Simulation with RLDA Data. Applied Sciences, 14(22), 10093. https://doi.org/10.3390/app142210093

