Next Article in Journal
Coal to Biomass Transition as the Path to Sustainable Energy Production: A Hypothetical Case Scenario with the Conversion of Pego Power Plant (Portugal)
Previous Article in Journal
Laser Irradiation on Limestone and Cracking: An Experimental Approach
 
 
Font Type:
Arial Georgia Verdana
Font Size:
Aa Aa Aa
Line Spacing:
Column Width:
Background:
Article

An Efficient Cellular Automata-Based Classifier with Variance Decision Table

by
Pattapon Wanna
* and
Sartra Wongthanavasu
*
College of Computing, Khon Kaen University, Khon Kaen 40002, Thailand
*
Authors to whom correspondence should be addressed.
Appl. Sci. 2023, 13(7), 4346; https://doi.org/10.3390/app13074346
Submission received: 19 February 2023 / Revised: 22 March 2023 / Accepted: 28 March 2023 / Published: 29 March 2023
(This article belongs to the Section Computing and Artificial Intelligence)

Abstract

Classification is an important task of machine learning for solving a wide range of problems in conforming patterns. In the literature, machine learning algorithms dealing with non-conforming patterns are rarely proposed. In this regard, a cellular automata-based classifier (CAC) was proposed to deal with non-conforming binary patterns. Unfortunately, its ability to cope with high-dimensional and complicated problems is limited due to its applying a traditional genetic algorithm in rule ordering in CAC. Moreover, it has no mechanism to cope with ambiguous and inconsistent decision tables. Therefore, a novel proposed algorithm, called a cellular automata-based classifier with a variance decision table (CAV), was proposed to address these limitations. Firstly, we apply a novel butterfly optimization, enhanced with a mutualism scheme (m-MBOA), to manage the rule ordering in high dimensional and complicated problems. Secondly, we provide the percent coefficient of variance in creating a variance decision table, and generate a variance coefficient to estimate the best rule matrices. Thirdly, we apply a periodic boundary condition in a cellular automata (CA) boundary scheme in lieu of a null boundary condition to improve the performance of the initialized process. Empirical experiments were carried out on well-known public datasets from the OpenML repository. The experimental results show that the proposed CAV model significantly outperformed the compared CAC model and popular classification methods.

Graphical Abstract

1. Introduction

Data mining and pattern recognition are critical components of many fields and represent essential classification processes. Popular algorithms include the Support Vector Machine (SVM) [1,2], Dense Neural Network (DNN) [3,4], Deep Learning [5,6,7], K-nearest neighbor (k-NN) [8,9,10], and Naive Bayes [11,12,13]. In particular, Deep Learning is a widely used to solve a variety of problems, such as Alzheimers Disease classification [14,15,16,17]. In contemporary times, the challenges associated with classification have become increasingly complex and diverse. This is particularly true when dealing with non-conforming binary formats, which are low-level binary data. Therefore, it remains challenging to use recognition or classification techniques and implement a classifier that can directly handle the aforementioned data type.
However, classifier-based cellular automata (CA) successfully handle the complex problem of binary pattern classification tasks using a simple CA rule. For example, image compression [18], image classification [19,20], image encryption [21,22], and texture recognition [23,24], especially for pattern classification [25], have been proposed as highly reliable classifier methods based on elementary cellular automata (CAC). These methods play a role in non-conforming and conforming patterns for binary data.
The primary objective of this research is to employ the “network-reduction” technique to improve the ability of the cellular automata-based classifier to handle increasingly complex and challenging issues [26]. Despite its utilization of basic cellular automata rule matrices and the concept of two-class classification akin to SVM, the classification performance of CAC remains encumbered by two key issues. Firstly, the data with ambiguity impact the rule ordering process to generate the rule matrices from the decision of the genetic algorithm (GA) by a random boundary cutting point without a statistical background for classification using only random values does not produce effective results in the classification model. Secondly, when working with high-dimensional data, the rule ordering procedure that utilizes GA may become trapped in a local optimal solution [27] because GA is limited when dealing with high-dimensional problems [28]. One alternative to GA is butterfly optimization, which has been shown to improve usage in a number of applications, including feature selection [29,30] and enhancing the BOA utilizing a mutualism scheme [31]. Butterfly optimization performs better than classical optimization. In this paper, we proposed an efficient classification called cellular automata-based with a variance decision table (CAV) using the percentage coefficient of variation ( % C V ).
This study makes three critical contributions to the literature. First, we created an initial rule matrix based on finding the edge using the periodic boundary condition instead of zero constants (null boundary condition) to reduce data redundancy and demonstrate the proper form of the data for a more precise classification. Secondly, besides the ability to classify data patterns instead of random intersections by using a meta-heuristic algorithm, coefficients of variation were used to determine the relationships between classes, giving the data pattern more clarity and reducing the solution area from two-variable solutions to only a single variable that was less reliant on the search algorithm’s ability. Finally, an efficient butterfly optimization algorithm (m-MBOA) was implemented instead of a genetic algorithm. We evaluated CAV using well-known classification algorithms in RapidMiner studio [32] and used 15 datasets for classification tasks from an OpenML repository [33].
This study is divided into six parts: the introduction in Section 1, related work on the proposed cellular automata classifier, and a novel butterfly optimization algorithm (m-MBOA) (Section 2). Section 3 expands on our proposed CAV method. Section 4 contains a comparison of experimental results. Section 5 presents an empirical study of the experimental results. Section 6 concludes the paper.

2. Related Work

2.1. Cellular Automata for Pattern Recognition

Cellular automata (CA) are lattice-based systems that evolve according to a local transition function [34]. The simplest form of 1-dimensional cellular automata that focuses on the left neighbor, right neighbor, and present-state cell is called an elementary cellular automata (ECA) [35].
Cellular automata are widely used as a basis in pattern recognition and classification research, such as texture recognition based on local binary patterns [23], melanoma skin disease detection [36], and real-time drifting data streams [37], mainly based on ECA, such as reservoir computing systems [38] and texture analysis [24].
On the other hand, in 2016, an efficient classifier based on ECA was proposed and is called the cellular automata base classifier (CAC) [25]. Figure 1 shows the process of CAC rule ordering output as rule matrices  R +  and  R { 0 , 1 } , which are the best solutions for the classifier with the decision function  f ( Q R + t + 1 , Q R t + 1 ) { 1 , 1 } . They were designed based on the decision support ECA (DS-ECA).  f ( Q R + t + 1 , Q R t + 1 ) is a sign function that depends on  ( Q R + t + 1 , Q R t + 1 ) , as expressed in Equation (1).
f ( Q R + t + 1 , Q R t + 1 ) = s g n i = 0 n 1 ( Q i , R + t + 1 Q i , R t + 1 )
where  Q R + t + 1  and  Q R t + 1  are the next states generated by the rule matrices  R +  and  R . Q i , R + t + 1  and  Q i , R t + 1  are the ith cells of n bits from  Q R + t + 1 and Q R t + 1 .
The next two states  Q R + t + 1 and Q R t + 1 are generated as follows in Equations (2) and (3)
Q R + t + 1 = ( R + , Q t )
Q R t + 1 = ( R , Q t )
As shown in Figure 1, the process of ordering the rule matrices using the initial rule matrices  [ Q P ]  and  [ Q N ]  in the first step consists of continuous data. Rule matrices with values of 0 and 1 resulting from the rule ordering process transform the data from a fuzzy set into a discrete set.

2.2. An Enhanced Butterfly Optimization Algorithm (m-MBOA)

The m-MBOA is an improved BOA with the mutualism phase of the SOS algorithm to determine the characteristics of the relationship between the two organisms.
The effectiveness of m-MBOA depends on variable configurations to control the probability that the simulated butterfly will either fly directly to the food source or fly randomly [39,40]. Its structure is mostly based on the butterfly prey approach, which employs scent recognition to detect the location of sustenance or mating sets. The discovery and handling concept is based on three critical conditions: fragrance  ( f ) , sensory exposure  ( c ) , stimulus intensity  ( I ) , and power  ( a ) . Based on these hypotheses, the fragrance in the BOA is described as a component of the boost’s physical strength, as follows:
f = c I a
where f represents the magnitude of scent recognition, i.e., the intensity of smell identification by other butterflies; c represents the sensory receptor; I represents the stimulating force, and a represents the exponent power, depending on the modality. The m-MBOA has four phases: (1) startup, (2) iteration, (3) mutualism, and (4) recursive search in the initial m-MBOA operation. The algorithm is terminated at the last stage after obtaining the best response.
In the first step, the algorithm determines the problem-solving region and function purpose, as well as the parameters used in the m-MBOA set. The butterfly’s position in the search zone was generated at random, and its fragrance and suitability values were computed and stored. Further parts of this technique involve initial and recursive phase computations. An algorithm is used to accomplish the second stage of the method, which is the looping phase and several iterations. All butterflies in the solution region are transferred to a new position and evaluated for suitability in each iteration. The first algorithm determines the suitability of all butterflies in various spots in the solution region. These butterflies then use Equation (4) to produce smells based on their position. This method has two critical steps: the local and global search algorithms. Butterflies go to the most appropriate butterfly  g *  response in the global search process, as stated by Equation (5).
b i t + 1 = b i t + ( r 2 × g * b i t ) × f i
where  g *  is the best solution for all butterflies in the current iteration,  b i t  is the ith butterfly number in iteration t f i  is the fragrance of the ith butterfly, and a random number [0, 1] is represented by r. The next best butterfly position is as follows (6).
b i t + 1 = b i t + ( r 2 × b j t b k t ) × f i
where  b j t  and  b k t  are the jth and kth butterfly positions in the solution space. If  b j t  and  b k t  result in the same local space, and random numbers between  [ 0 , 1 ]  are represented by the parameter r, then Equation (6) is the result of the random butterfly behavior. An additional phase is then used to calculate the symbolic relation of the two distinct m-MBOAs, which calculates the mutual phase in the last decision using Equations (7) and (8).
b i n e w = b i + r a n d [ 0 , 1 ] × ( b b e s t M u t u a l V e c t o r × B F 1 )
b j n e w = b j + r a n d [ 0 , 1 ] × ( b b e s t M u t u a l V e c t o r × B F 2 )
where  b i n e w  and  b j n e w  is a new butterfly value, the  M u t u a l V e c t o r  from (9) is used randomly.  b b e s t  is the final solution answer; BF1 and BF2 are the random numbers of benefit factors 1 and 2, respectively.
M u t u a l V e c t o r = ( b i × b j ) / 2
where  M u t u a l V e c t o r  is a mean of butterfly vector  b i  and  b j .
The threshold for stopping an answer can be defined in many ways. For example, it can be determined by the operation of the CPU, the number of calculation cycles, or the error value that occurs. If there is no error, the calculation can be stopped. This algorithm exports the most appropriate solution. The three steps described above comprise the complete algorithm of the butterfly optimization algorithms, as shown in Algorithm 1.
Algorithm 1: m-MBOA.
Applsci 13 04346 i001

3. Proposed Method

We propose a novel classifier-based elementary cellular automaton that uses the variance of the initial rule matrices. In this section, several preliminaries are presented, and some essential equations are simplified. Additionally, we present the motivation for the model based on the limitations of the traditional classifier. In Table 1, we first introduce some notations that are frequently used in this study.
First, let us provide an example of the equations for finding the rule matrices according to Equations (10) and (11) before analyzing the problem.
[ R + ] i j = 1 , [ U p ] i j ω p 0 , o t h e r w i s e
[ R ] i j = 1 , [ U n ] i j ω n 0 , o t h e r w i s e
where  R +  and  R  are the rule matrices of the positive and negative classes, respectively;  ω p  and  ω n  are the cutting-point decisions used to eliminate some values from the initial rule matrices  U p  and  U n  in the ith column and jth row, respectively, where  i , j = 1 , 2 , 3 , n  in order to generate rule matrices with the best classification accuracy.
Definition 1 
(conflict value). A conflict value is the difference between the same position element of the initial rule matrices  [ U p ] i j  and  [ U n ] i j , arising from the creation processes of the rule matrices  [ R + ] i j  and  [ R ] i j . The conflict value can be represented by Equation (12).
C o n f l i c t v a l u e = | [ U p ] i j [ U n ] i j | , [ U p ] i j a n d [ U n ] i j 1 0 , [ U p ] i j o r [ U n ] i j = 0
where  C o n f l i c t v a l u e I +
Lemma 1. 
The higher the conflict value the lower the classification accuracy.
Proof of Lemma 1. 
Equations (10) and (11) show that all elements of  [ U p ] i j  and  [ U n ] i j  would convert to 1 if their value is greater than 0.
Assume that  U p U n  when  lim x [ U p ] i j =  and  lim x [ U n ] i j = 1  then
C o n f l i c t v a l u e = | [ U p ] i j [ U n ] i j | = 1 =
From the above Equation (13), the conflict value  [ U p ] i j  is much greater than  [ U n ] i j . The conflict value is equivalent to the maximum value. However, from (10) and (11), it can be observed that small values are equalized with large values. Unfair behavior leads to an unreasonable increase in the amount of data. This increase in the number affects the prediction of the test data because both  [ U p ] i j  and  [ U n ] i j  are converted to 1 in the rule ordering process.    □
Definition 2 
(percentage of variation coefficient). The coefficient of variation ( C V ) is defined as the ratio of the standard deviation (S) in Equation (14) and the sample mean ( x ¯ ) in Equation (15).
x ¯ = k = 1 n x k N
where  x ¯  represents the sample mean of the elements at the same position in the initial rule matrices  [ U p ]  and  [ U n ] x k  is the observed value, where  k = ( 1 , 2 , , n ) , and N represents the total number of observations. In this particular case, the number of observations is always  N = 2 .
S = k = 1 n ( x k x ¯ ) 2 N 1
where S is the standard deviation of the elements in the initial rule matrices  U p  and  U n  at corresponding positions and the percentage  C V  ( % C V ) can be represented as (16)
% C V = S x ¯ × 100
Lemma 2. 
The percentage coefficient of variance can measure the classification ability of the initial rule matrices for each position.
To make all positions of the initial matrix comparable, we used the percentage coefficient of variation to measure the abilities of each initial rule matrix position, instead of using direct conflict values that do not allow for comparisons.
Proof of Lemma 2. 
First, we simplify (16) to calculate the  % C V  of matrices  U p  and  U n  as follows:
Represent  x ¯ ( U p U n ) for each element, i is the row and j is the column of matrices  U p  and  U n  as following (17)
x ¯ ( U p , U n ) = [ U p ] i j + [ U n ] i j 2
Substituting  N = 2 , x =  U p i j  and  U n i j  into (15)
S ( U p , U n ) = ( U p i j x ¯ ) 2 + ( U n i j x ¯ ) 2 2 1 = ( U p i j x ¯ ) 2 + ( U n i j x ¯ ) 2
Substitute  x ¯ ( U p U n )  from (17) in (18), we obtain:
S = [ U p ] i j [ U p ] i j + [ U n ] i j 2 2 + [ U n ] i j [ U p ] i j + [ U n ] i j 2 2 = 2 [ U p ] i j [ U p ] i j [ U n ] i j 2 2 + 2 [ U n ] i j [ U p ] i j [ U n ] i j 2 2 = [ U p ] i j [ U n ] i j 2 2 + [ U n ] i j [ U p ] i j 2 2 = ( U p i j U n i j ) 2 + ( U n i j U p i j ) 2 4
Assuming that
( U p i j U n i j ) 2 4 = ( U n i j U p i j ) 2 4
where  ( U p i j U n i j ) 2 4 , ( U n i j U p i j ) 2 4 R + .
Substitute Equation (20) in to Equation (19)
S = ( U p i j U n i j ) 2 4 + ( U p i j U n i j ) 2 4 = 2 ( U p i j U n i j ) 2 4 = U p i j U n i j 2
Substituting  x ¯  and S from (17) and (21) into (16)
% C V i j = U p i j U n i j 2 U p i j + U n i j 2 × 100 = 2 U p i j U n i j U p i j + U n i j × 100 , U p i j + U n i j > 0 0 , o t h e r w i s e
Assuming that  [ U p ] i j > [ U n ] i j  then
C o n f l i c t v a l u e = | [ U p ] i j [ U n ] i j |
Substitute (23) into (22), then
% C V i j = 2 ( C o n f l i c t v a l u e ) U p i j + U n i j × 100 , U p i j + U n i j > 0 0 , o t h e r w i s e
From Equation (24), we can observe that as the conflict value increases, the percentage of variance also increases. This implies that the two values are directly proportional to each other, indicating that the percentage variance can be used to measure classification ability.    □
Lemma 3. 
Eliminating the element with the lower value could improve classification accuracy.
Proof of Lemma 3. 
Assuming that  [ U p ] i j [ U n ] i j  and  ω p , ω n = 0 from (10) and (11), then
C o n f l i c t v a l u e = [ U p ] i j [ U n ] i j C o n f l i c t v a l u e [ U p ] i j
where  [ U n ] i j  > 0.
From Equation (25), if we set  [ U n ] i j  to 0, only the data for  [ U n ] i j  will be lost, where  lim x [ U n ] i j = 1 . From (24), we can reduce the  c o n f l i c t v a l u e  and  % C V  by setting  [ U p ] i j  to 0. This means that the classifier can better classify patterns because a lower  % C V  indicates greater classification ability.    □
Definition 3 
(Variance decision table). The variance decision table (V) is the  % C V  representation in the matrix form.
Definition 4 
(Loss of data). The loss of data is part of the data converted to zero to improve overall classification accuracy.
Lemma 4. 
Appropriate estimation of the percentage coefficient of variance can produce a suitable rule matrix.
Proof of Lemma 4. 
From Lemma 3  m i n ( [ U p ] i j , [ U n ] i j )  is eliminated to increase the ability to classify patterns when  [ U p ] i j [ U n ] i j  or  [ U n ] i j [ U p ] i j .
However, when  [ U p ] i j [ U n ] i j , if we convert  m i n ( [ U p ] i j , [ U n ] i j )  to 0, loss of data  [ U p ] i j  and  [ U n ] i j , which could result in overfitting of the classifier model. Appropriate approximations were used to prevent the above problems and to obtain results that provided the best classification capability.    □
Definition 5 
(Variation coefficient). The variation coefficient ( ω v ) was obtained using V. This was estimated using the m-MBOA algorithm, which can be used to generate the best rule matrices in the synthesis process.
Theorem 1. 
The coefficient of variation and variance decision table can create effective rule matrices for the classification.

3.1. Proposed Method

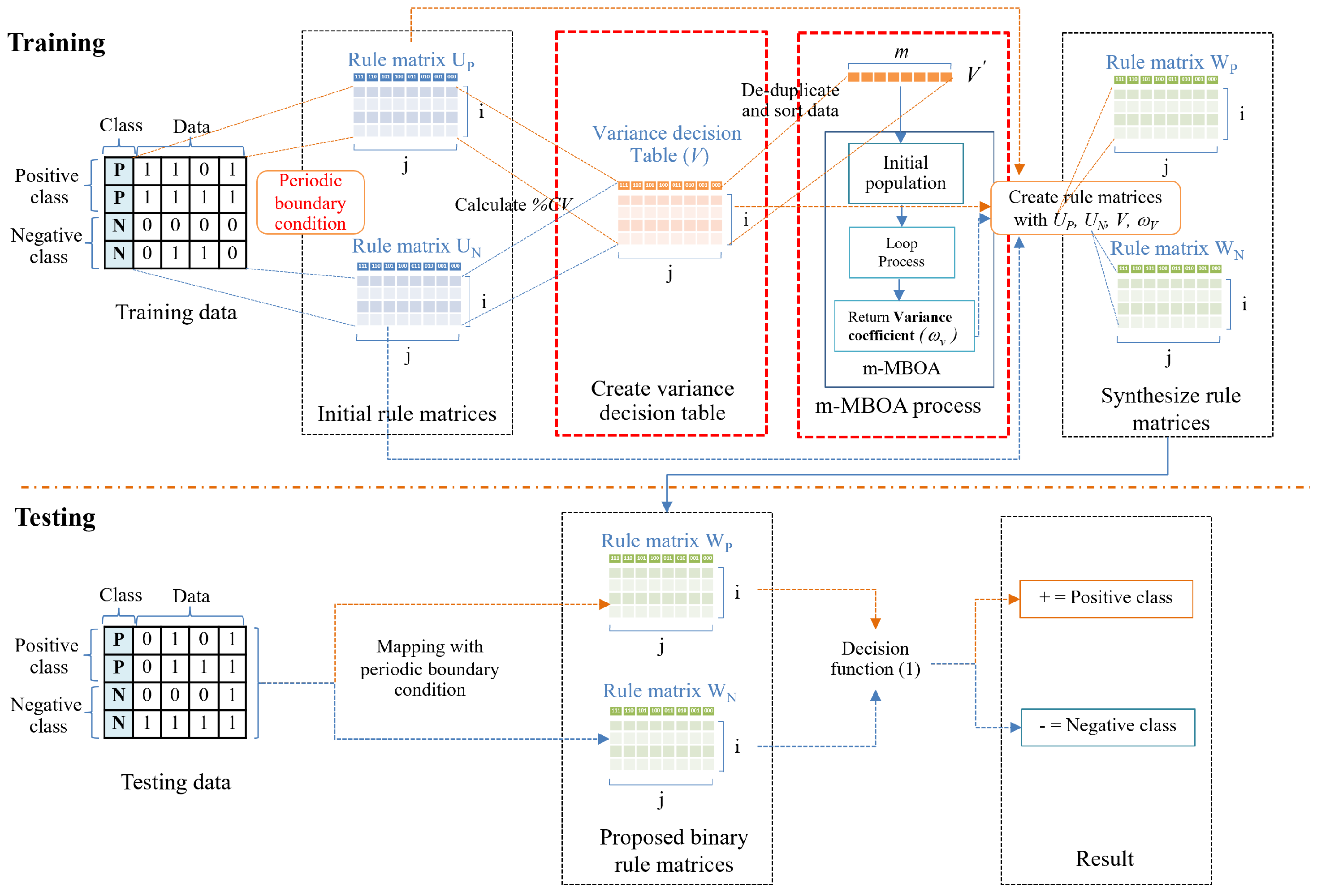
This paper proposes an efficient cellular automata-based classifier with a variance decision table (CAV). We present this algorithm in Algorithm 2. As a result, when using only the estimated random border to determine the class using the GA in rule ordering, the traditional technique has a classification accuracy problem and cannot handle high-dimensional problems. This work overcomes this limitation by adopting a unique butterfly optimization technique (m-MBOA) instead of the genetic approach depicted in Figure 2.
Algorithm 2: CAV labeled.
Applsci 13 04346 i002

3.1.1. Initial Values of Rule Matrices

If the input data is not binary, the rule ordering procedure begins by converting it to binary code using a Gray code [41,42,43] encoder. Cyclical or periodic [44,45] boundary conditions are used to maximize the rule-output equality of the available systems, whereas null boundary conditions can be relied upon to increase the overall complexity of a system [46,47]. Figure 3 shows  U p  and  U n  are the initial rule matrices created by counting the  P A B  and  N A B  attractor basins, respectively. The initial rule matrix  U p  is represented in matrix form with the ith  ( i = 1 , 2 , , n )  row and the jth  ( j = 1 , 2 , , n )  column. The rows reflect the number of binary features in the data, and the columns represent the number of patterns from  P A B  in which the nearest neighbors  ( U i 1 t , U i t , U i + 1 t )  for the  i t h  cell decoded to decimal must equal j. Similarly,  N A B  is used to formulate an element of matrix  U n .

3.1.2. Create Variance Decision Table

The variance decision table (V) corrects the percentage of the variance coefficient value and is represented in matrix form.
Subsequently, (22) is used to generate the variance decision table when  U p i j + U n i j > 0 .
V = % C V 11 % C V 12 · · · % C V 18 % C V 21 % C V 22 % C V 28 % C V n 1 % C V n 2 · · · % C V n 8
where n refers to the number of features in the dataset represented by the binary patterns. An example of creating a variance decision table is shown in Figure 4.

3.1.3. m-MBOA Process

The CAV starts by transforming V into vector  V  under the following conditions, as shown in Figure 5:
Matrix V is transformed into an array that is sorted but not complete, and the result is stored in array  V . The result from m-MBOA includes a variable, the variation coefficient ( ω v ), which serves as a threshold that helps the classifier converge to the best solution for creating rule matrices using Equations (27) and (28).

3.1.4. Rule Matrices Synthesis

Under the following conditions, this is the final stage in generating the rule matrices.
[ W p ] i j = 1 , [ U p ] i j [ U n ] i j o r V i j ω v 0 , o t h e r w i s e
[ W n ] i j = 1 , [ U n ] i j [ U p ] i j o r V i j ω v 0 , o t h e r w i s e
where  ω v  is the threshold required to converge the model to the best answer.
Although the CAV uses the same process as the traditional classifier for synthesizing the rule matrices, each element is compared between the positive and negative values of the initial rule matrices and  ω v . The CAV improves the performance of generating the final rule matrices by using the statistical relationship between  U p  and  U n . We can obtain a better quality rule matrix than with the traditional method, as shown in the example in Figure 6.

4. Experimentals

In this part, we present a method for assessing the effectiveness of the suggested classifier. The datasets, classifier comparison, and commentary are all given.

4.1. Experimental Setup

The classification accuracy of the classifiers was tested with both training and sample data, using 10-fold cross-validation as per CAV. A confusion matrix was utilized to determine the accuracy of classification. For multiclass classification, CAV implements a DDAG scheme [48]. To evaluate the performance of the model, standard classifiers were utilized, and non-binary datasets were first converted into Gray code during the preprocessing phase.
We compared the accuracy, precision, recall, F1, specificity, and G-mean between CAV, CAC, and several well-known classifiers, including SVM, kNN, Naïve Bayes, and two dense neural networks methods, DNN-1 and DNN-2. The DNN-1 and DNN-2 methods were distinguished by different activation functions, hidden layer numbers, and hidden layer sizes.
Finally, the butterfly optimization parameters were set up in the last preprocessing step, using the configuration shown in Table 2, to achieve optimal performance for the proposed method.

4.2. Datasets

Datasets from the OpenML repository were used, consisting of different types of instances, features, and numbers of dataset classes, as shown in Table 3. The results demonstrate that the datasets form clusters, as shown by Analcatdata boxing2 (Figure 7a), Breast_w dataset (Figure 7b), Prnn synth (Figure 7d), and Mammographic mass dataset (Figure 7h), which clustered with the mean datasets. However, non-conforming data, such as Hayes roth (Figure 7c), Tae (Figure 7e), Wisconsin (Figure 7f), and SPECTheart (Figure 7g), were identified. The scatter plot results reveal ambiguous data, as most of the data from different classes are mixed, and the classification accuracy is lower when dealing with this type of data.

4.3. Classifier Performance Evaluation Method

This step involves a testing process to validate the algorithm’s classification capability and compare the performance of each model. We have chosen the following parameters: accuracy, precision, recall, F1, specificity, and G-mean. Accuracy (29) measures the model’s performance as the ratio of correctly computed data to all the data. Precision (30) is the proportion of positive data accurately measured. Recall (31) is a parameter that indicates the efficiency of positive data classification. F1 (32) is the harmonic mean of accuracy and recall, which provides an idea of the accuracy and efficiency of positive data classification. Next, the Specificity (33) parameter calculates the true proportion of validity measures for negative data, where the performance of both positive and negative data can be derived and determined using G-mean (34).
A c c u r a c y = a + b a + b + c + d × 100
P r e c i s i o n = a a + c
R e c a l l = a a + d
F 1 = 2 ( P r e c i s i o n × R e c a l l ) ( P r e c i s i o n + R e c a l l )
S p e c i f i c i t y = b b + d
G m e a n = R e c a l l × S p e c i f i c i t y
where a is a true positive ( T P i ), b is a true negative ( T N i ), c is false positive ( F P i ), and d is false negative ( F N i ), all define parameters based on confusion matrix structure.

5. Results and Discussion

Experiments were conducted on 15 OpenML datasets with varying instances and feature numbers to evaluate performance in terms of accuracy, precision, recall, F1, specificity, and G-mean, which are shown in Table 4, Table 5, Table 6, Table 7, Table 8 and Table 9, with the best performance highlighted. A comparison of the classification results between CAV and the other classifiers is also summarized in Figure 8, Figure 9, Figure 10, Figure 11, Figure 12 and Figure 13.
In terms of classification accuracy, Table 4 shows that the proposed methods have the highest classification accuracy for the following datasets: congressional voting, monk problem 2, SPECT heart, mammographic mass, Hayes–Roth, Tae, Breast w, Analcatdata boxing2, soybean (small), and Pima Indians diabetes. For the Sonar dataset, SVM achieved the highest accuracy, while the naive Bayes algorithm was the most accurate for the thyroid disease dataset. CAV was the second-best classification result for the thyroid disease dataset, and k-NN was the best for the Ecoli dataset. SVM and naive Bayes yielded the best classification results for the Prnn synth dataset. For the Wisconsin dataset, the k-NN classifier produced the best results. The results demonstrate that CAV is the best classifier for most of the test datasets, but there are a few datasets in which it is inferior to other classification algorithms.
The average accuracy and improvement shows that the proposed algorithm can handle classification problems more efficiently than other classifiers. However, different classification models perform well only for specific datasets. Figure 14a presents an analysis of the mean classification ability, indicating that the proposed model is the most effective classifier compared to the others.
Conversely, the proposed method also reported high classification accuracy, which was significantly different. The classification accuracy for datasets with non-conforming patterns was much lower than that for conforming datasets due to ambiguous datasets. Nevertheless, if we consider only the correctness of the classification between CAC and CAV when comparing the classification accuracy results with the conforming pattern datasets, both obtained a high classification performance. However, CAV still obtains good results for non-conforming pattern datasets that contain more noise. In contrast, for datasets with non-conforming patterns, the classification accuracy was much lower because the dataset patterns were unclear.
In terms of classification precision (Table 5), F1 score (Table 7), and G-mean (Table 9), it can be observed that the proposed method outperforms other classifiers. Upon ranking the performance of the classifiers presented in Figure 14b,d,f, it is evident that the proposed model accurately predicted positive data, as evidenced by its high precision value. Furthermore, the proposed classifier demonstrated superior performance in handling positive data, as indicated by its high F1 score. Notably, the proposed model’s classification efficiency for both positive and negative data, as measured by the G-mean parameter, surpassed that of all other classifiers tested in the experiment. Regrettably, the proposed classifier model demonstrated suboptimal performance with respect to recall, as indicated by the values presented in Table 6, and specificity, as evidenced by the data in Table 8. Specifically, the mean of the recall sequence plotted in Figure 14c suggests that the proposed model, which incorporates correlations derived from both positive and negative data, achieved inferior results compared to DNN-1, DNN-2, and Naive Bayes. Nevertheless, the proposed model exhibited superior performance in terms of specificity, as demonstrated by its ranking relative to comparable models in Figure 14e.

6. Conclusions

The CAV is a high-performance classifier capable of handling both conforming and non-conforming binary patterns to address and solve the limitation of finding decision boundaries to divide difficult data, and GA in the rule ordering process cannot handle complicated high-dimensional problems. When tested on 15 OpenML datasets with varying examples, features, and class numbers, CAV outperformed promising state-of-the-art classification approaches such as SVM, k-NN, DNN-1, DNN-2, naive Bayes, and CAC.
To increase accuracy, the following difficulties should be addressed in future studies. First, an efficient method for transforming data into binary data, other than Gray code, must be determined. Second, multiclass classification in binary classifiers (CAC and CAV) utilizing the DDAG approach was restricted. To increase classification performance, an effective strategy may be used. Finally, in terms of classifier-based elementary cellular automata, we assume that the dataset contains equal instances for each class and does not focus on the imbalance problem. Improving the classifier performance on imbalanced data without an exciting data imbalance management method while changing the classifier process directly is an interesting area of study.

Author Contributions

Conceptualization, P.W. and S.W.; methodology, P.W. and S.W.; software, P.W.; validation, P.W. and S.W.; formal analysis, P.W.; investigation, P.W.; resources, P.W.; data curation, P.W.; writing—original draft preparation, P.W.and S.W.; writing—review and editing, P.W. and S.W.; visualization, P.W.; supervision, S.W.; project administration, P.W.; funding acquisition, P.W. All authors have read and agreed to the published version of the manuscript.

Funding

This research received no external funding.

Data Availability Statement

The data that support the findings of this study are openly available in the open machine learning foundation (OpenML) repository at https://www.openml.org.

Acknowledgments

This work is supported by the Artificial Intelligence Center (AIC), MLIS Laboratory, College of Computing, Khon Kaen University, Thailand.

Conflicts of Interest

The authors declare no conflict of interest.

References

  1. Chauhan, V.K.; Dahiya, K.; Sharma, A. Problem formulations and solvers in linear SVM: A review. Artif. Intell. Rev. 2019, 52, 803–855. [Google Scholar] [CrossRef]
  2. Wang, S.; Tao, D.; Yang, J. Relative Attribute SVM+ Learning for Age Estimation. IEEE Trans. Cybern. 2016, 46, 827–839. [Google Scholar] [CrossRef] [PubMed]
  3. Ameh Joseph, A.; Abdullahi, M.; Junaidu, S.B.; Hassan Ibrahim, H.; Chiroma, H. Improved multi-classification of breast cancer histopathological images using handcrafted features and deep neural network (dense layer). Intell. Syst. Appl. 2022, 14, 200066. [Google Scholar] [CrossRef]
  4. Hirsch, L.; Katz, G. Multi-objective pruning of dense neural networks using deep reinforcement learning. Inf. Sci. 2022, 610, 381–400. [Google Scholar] [CrossRef]
  5. Lee, K.B.; Shin, H.S. An Application of a Deep Learning Algorithm for Automatic Detection of Unexpected Accidents Under Bad CCTV Monitoring Conditions in Tunnels. In Proceedings of the 2019 International Conference on Deep Learning and Machine Learning in Emerging Applications (Deep-ML), Istanbul, Turkey, 26–28 August 2019; pp. 7–11. [Google Scholar] [CrossRef]
  6. Roy, S.; Menapace, W.; Oei, S.; Luijten, B.; Fini, E.; Saltori, C.; Huijben, I.; Chennakeshava, N.; Mento, F.; Sentelli, A.; et al. Deep Learning for Classification and Localization of COVID-19 Markers in Point-of-Care Lung Ultrasound. IEEE Trans. Med Imaging 2020, 39, 2676–2687. [Google Scholar] [CrossRef]
  7. Bai, X.; Wang, X.; Liu, X.; Liu, Q.; Song, J.; Sebe, N.; Kim, B. Explainable deep learning for efficient and robust pattern recognition: A survey of recent developments. Pattern Recognit. 2021, 120, 108102. [Google Scholar] [CrossRef]
  8. Jang, S.; Jang, Y.E.; Kim, Y.J.; Yu, H. Input initialization for inversion of neural networks using k-nearest neighbor approach. Inf. Sci. 2020, 519, 229–242. [Google Scholar]
  9. González, S.; García, S.; Li, S.T.; John, R.; Herrera, F. Fuzzy k-nearest neighbors with monotonicity constraints: Moving towards the robustness of monotonic noise. Neurocomputing 2021, 439, 106–121. [Google Scholar] [CrossRef]
  10. Tran, T.M.; Le, X.M.T.; Nguyen, H.T.; Huynh, V.N. A novel non-parametric method for time series classification based on k-Nearest Neighbors and Dynamic Time Warping Barycenter Averaging. Eng. Appl. Artif. Intell. 2019, 78, 173–185. [Google Scholar] [CrossRef]
  11. Sun, N.; Sun, B.; Lin, J.D.; Wu, M.Y.C. Lossless Pruned Naive Bayes for Big Data Classifications. Big Data Res. 2018, 14, 27–36. [Google Scholar] [CrossRef]
  12. Zhen, R.; Jin, Y.; Hu, Q.; Shao, Z.; Nikitakos, N. Maritime Anomaly Detection within Coastal Waters Based on Vessel Trajectory Clustering and Naïve Bayes Classifier. J. Navig. 2017, 70, 648–670. [Google Scholar] [CrossRef]
  13. Ruan, S.; Chen, B.; Song, K.; Li, H. Weighted naïve Bayes text classification algorithm based on improved distance correlation coefficient. Neural Comput. Appl. 2021, 34, 2729–2738. [Google Scholar] [CrossRef]
  14. Tufail, A.B.; Anwar, N.; Othman, M.T.B.; Ullah, I.; Khan, R.A.; Ma, Y.K.; Adhikari, D.; Rehman, A.U.; Shafiq, M.; Hamam, H. Early-Stage Alzheimers Disease Categorization Using PET Neuroimaging Modality and Convolutional Neural Networks in the 2D and 3D Domains. Sensors 2022, 22, 4609. [Google Scholar] [CrossRef] [PubMed]
  15. Tufail, A.B.; Ma, Y.K.; Zhang, Q.N. Binary Classification of Alzheimer’s Disease Using sMRI Imaging Modality and Deep Learning. J. Digit. Imaging 2020, 33, 1073–1090. [Google Scholar] [CrossRef]
  16. Tufail, A.B.; Ullah, I.; Rehman, A.U.; Khan, R.A.; Khan, M.A.; Ma, Y.K.; Hussain Khokhar, N.; Sadiq, M.T.; Khan, R.; Shafiq, M.; et al. On Disharmony in Batch Normalization and Dropout Methods for Early Categorization of Alzheimers Disease. Sustainability 2022, 14, 14695. [Google Scholar] [CrossRef]
  17. Tufail, A.B.; Ma, Y.K.; Kaabar, M.K.A.; Rehman, A.U.; Khan, R.; Cheikhrouhou, O. Classification of Initial Stages of Alzheimers Disease through Pet Neuroimaging Modality and Deep Learning: Quantifying the Impact of Image Filtering Approaches. Mathematics 2021, 9, 3101. [Google Scholar] [CrossRef]
  18. Qadir, F.; Gani, G. Correction to: Cellular automata-based digital image scrambling under JPEG compression attack. Multimed. Syst. 2021, 27, 1025–1034. [Google Scholar] [CrossRef]
  19. Poonkuntran, S.; Alli, P.; Ganesan, T.M.S.; Moorthi, S.M.; Oza, M.P. Satellite Image Classification Using Cellular Automata. Int. J. Image Graph. 2021, 21, 2150014. [Google Scholar] [CrossRef]
  20. Espínola, M.; Piedra-Fernández, J.A.; Ayala, R.; Iribarne, L.; Wang, J.Z. Contextual and Hierarchical Classification of Satellite Images Based on Cellular Automata. IEEE Trans. Geosci. Remote. Sens. 2015, 53, 795–809. [Google Scholar] [CrossRef]
  21. Roy, S.; Shrivastava, M.; Pandey, C.V.; Nayak, S.K.; Rawat, U. IEVCA: An efficient image encryption technique for IoT applications using 2-D Von-Neumann cellular automata. Multimed. Tools Appl. 2020, 80, 31529–31567. [Google Scholar] [CrossRef]
  22. Kumar, A.; Raghava, N.S. An efficient image encryption scheme using elementary cellular automata with novel permutation box. Multimed. Tools Appl. 2021, 80, 21727–21750. [Google Scholar] [CrossRef]
  23. Florindo, J.B.; Metze, K. A cellular automata approach to local patterns for texture recognition. Expert Syst. Appl. 2021, 179, 115027. [Google Scholar] [CrossRef]
  24. Da Silva, N.R.; Baetens, J.M.; da Silva Oliveira, M.W.; De Baets, B.; Bruno, O.M. Classification of cellular automata through texture analysis. Inf. Sci. 2016, 370–371, 33–49. [Google Scholar] [CrossRef]
  25. Wongthanavasu, S.; Ponkaew, J. A cellular automata-based learning method for classification. Expert Syst. Appl. 2016, 49, 99–111. [Google Scholar] [CrossRef]
  26. Ying, X. An Overview of Overfitting and its Solutions. J. Phys. Conf. Ser. 2019, 1168, 022022. [Google Scholar] [CrossRef]
  27. Song, Y.; Wang, F.; Chen, X. An improved genetic algorithm for numerical function optimization. Appl. Intell. 2019, 49, 1880–1902. [Google Scholar] [CrossRef]
  28. Kar, A.K. Bio inspired computing—A review of algorithms and scope of applications. Expert Syst. Appl. 2016, 59, 20–32. [Google Scholar] [CrossRef]
  29. Zhang, B.; Yang, X.; Hu, B.; Liu, Z.; Li, Z. OEbBOA: A Novel Improved Binary Butterfly Optimization Approaches With Various Strategies for Feature Selection. IEEE Access 2020, 8, 67799–67812. [Google Scholar] [CrossRef]
  30. Arora, S.; Anand, P. Binary butterfly optimization approaches for feature selection. Expert Syst. Appl. 2019, 116, 147–160. [Google Scholar] [CrossRef]
  31. Sharma, S.; Saha, A.K. m-MBOA: A novel butterfly optimization algorithm enhanced with mutualism scheme. Soft Comput. 2020, 24, 4809–4827. [Google Scholar] [CrossRef]
  32. Malik, Z.A.; Siddiqui, M. A study of classification algorithms usingRapidminer. Int. J. Pure Appl. Math. 2018, 119, 15977–15988. [Google Scholar]
  33. Vanschoren, J.; van Rijn, J.N.; Bischl, B.; Torgo, L. OpenML: Networked Science in Machine Learning. SIGKDD Explor. 2013, 15, 49–60. [Google Scholar] [CrossRef]
  34. Maji, P.; Chaudhuri, P.P. Non-uniform cellular automata based associative memory: Evolutionary design and basins of attraction. Inf. Sci. 2008, 178, 2315–2336. [Google Scholar] [CrossRef]
  35. Wolfram, S. A New Kind of Science; Wolfram Media: Champaign, IL, USA, 2002. [Google Scholar]
  36. Samraj, J.; Pavithra, R. Deep Learning Models of Melonoma Image Texture Pattern Recognition. In Proceedings of the 2021 IEEE International Conference on Mobile Networks and Wireless Communications (ICMNWC), Tumkur, India, 3–4 December 2021; pp. 1–6. [Google Scholar]
  37. Lobo, J.L.; Del Ser, J.; Herrera, F. LUNAR: Cellular automata for drifting data streams. Inf. Sci. 2021, 543, 467–487. [Google Scholar] [CrossRef]
  38. Morán, A.; Frasser, C.F.; Roca, M.; Rosselló, J.L. Energy-Efficient Pattern Recognition Hardware With Elementary Cellular Automata. IEEE Trans. Comput. 2020, 69, 392–401. [Google Scholar] [CrossRef]
  39. Arora, S.; Singh, S. Butterfly optimization algorithm: A novel approach for global optimization. Soft Comput. 2019, 23, 715–734. [Google Scholar] [CrossRef]
  40. Li, G.; Shuang, F.; Zhao, P.; Le, C. An Improved Butterfly Optimization Algorithm for Engineering Design Problems Using the Cross-Entropy Method. Symmetry 2019, 11, 1049. [Google Scholar] [CrossRef]
  41. Mambou, E.N.; Swart, T.G. A Construction for Balancing Non-Binary Sequences Based on Gray Code Prefixes. IEEE Trans. Inf. Theory 2018, 64, 5961–5969. [Google Scholar] [CrossRef]
  42. Gutierres, G.; Mamede, R.; Santos, J.L. Gray codes for signed involutions. Discret. Math. 2018, 341, 2590–2601. [Google Scholar] [CrossRef]
  43. Song, J.; Shen, P.; Wang, K.; Zhang, L.; Song, H. Can Gray Code Improve the Performance of Distributed Video Coding? IEEE Access 2016, 4, 4431–4441. [Google Scholar] [CrossRef]
  44. Chang, C.H.; Su, J.Y. Reversibility of Linear Cellular Automata on Cayley Trees with Periodic Boundary Condition. Taiwan. J. Math. 2017, 21, 1335–1353. [Google Scholar] [CrossRef]
  45. Uguz, S.; Acar, E.; Redjepov, S. Three States Hybrid Cellular Automata with Periodic Boundary Condition. Malays. J. Math. Sci. 2018, 12, 305–321. [Google Scholar]
  46. LuValle, B.J. The Effects of Boundary Conditions on Cellular Automata. Complex Syst. 2019, 28, 97–124. [Google Scholar] [CrossRef]
  47. Cinkir, Z.; Akin, H.; Siap, I. Reversibility of 1D Cellular Automata with Periodic Boundary over Finite Fields Z(p). J. Stat. Phys. 2011, 143, 807–823. [Google Scholar] [CrossRef]
  48. Zhou, L.; Wang, Q.; Fujita, H. One versus one multi-class classification fusion using optimizing decision directed acyclic graph for predicting listing status of companies. Inf. Fusion 2017, 36, 80–89. [Google Scholar] [CrossRef]
Figure 1. CAC rule ordering.
Figure 1. CAC rule ordering.
Applsci 13 04346 g001
Figure 2. An overview of the proposed CAV methods.
Figure 2. An overview of the proposed CAV methods.
Applsci 13 04346 g002
Figure 3. The initial rule matrices process consists of three steps: (a) converting the input data into binary data using a gray code encoder; (b) creating initial rule matrices with periodic boundary conditions; and (c) generating initial rule matrices for both positive and negative data.
Figure 3. The initial rule matrices process consists of three steps: (a) converting the input data into binary data using a gray code encoder; (b) creating initial rule matrices with periodic boundary conditions; and (c) generating initial rule matrices for both positive and negative data.
Applsci 13 04346 g003
Figure 4. The Create Variance Decision Table process. (a) Initial rule matrix of positive data; (b) initial rule matrix of negative data; and (c) generating variance decision table.
Figure 4. The Create Variance Decision Table process. (a) Initial rule matrix of positive data; (b) initial rule matrix of negative data; and (c) generating variance decision table.
Applsci 13 04346 g004
Figure 5. The m-MBOA process. (a) Variance decision table; (b) Create vector V′ by de-duplicate and sort data; (c) process m-MBOA algorithm to create the variation coefficient; and (d) variation coefficient.
Figure 5. The m-MBOA process. (a) Variance decision table; (b) Create vector V′ by de-duplicate and sort data; (c) process m-MBOA algorithm to create the variation coefficient; and (d) variation coefficient.
Applsci 13 04346 g005
Figure 6. Synthesis rule matrices.
Figure 6. Synthesis rule matrices.
Applsci 13 04346 g006
Figure 7. Illustration of dataset distribution using the PCA technique.
Figure 7. Illustration of dataset distribution using the PCA technique.
Applsci 13 04346 g007
Figure 8. CAV with other classifiers; accuracy comparison for the test datasets.
Figure 8. CAV with other classifiers; accuracy comparison for the test datasets.
Applsci 13 04346 g008
Figure 9. CAV with other classifiers; precision comparison for the test datasets.
Figure 9. CAV with other classifiers; precision comparison for the test datasets.
Applsci 13 04346 g009
Figure 10. CAV with other classifiers; recall comparison for the test datasets.
Figure 10. CAV with other classifiers; recall comparison for the test datasets.
Applsci 13 04346 g010
Figure 11. CAV with other classifiers; F1 comparison for the test datasets.
Figure 11. CAV with other classifiers; F1 comparison for the test datasets.
Applsci 13 04346 g011
Figure 12. CAV with other classifiers; specificity comparison for the test datasets.
Figure 12. CAV with other classifiers; specificity comparison for the test datasets.
Applsci 13 04346 g012
Figure 13. CAV with other classifiers; G-mean comparison for the test datasets.
Figure 13. CAV with other classifiers; G-mean comparison for the test datasets.
Applsci 13 04346 g013
Figure 14. Illustration of the average Friedman rank for CAV, CAC, SVM, kNN, DNN-1, DNN-2, and Naïve Bayes. The green bar graph represents the value of the average Friedman rank in the proposed model, while the blue bar graph represents the corresponding value of the classifier used for comparison with the proposed model.
Figure 14. Illustration of the average Friedman rank for CAV, CAC, SVM, kNN, DNN-1, DNN-2, and Naïve Bayes. The green bar graph represents the value of the average Friedman rank in the proposed model, while the blue bar graph represents the corresponding value of the classifier used for comparison with the proposed model.
Applsci 13 04346 g014
Table 1. Notation.
Table 1. Notation.
NotationDescription
  i , j Number of datasets (binary data) features, number of possible ECA configuration  ( 2 3 = 8 )
kNumber of samples from  U p  and  U n = 2
  U p R i × j Initial rule matrix of the data in positive class
  U n R i × j Initial rule matrix of the data in negative class
  V R i × j Variance Decision Table matrix
  V Variance Decision Table vector
  W p R i × j Rule matrix of the positive class
  W n R i × j Rule matrix of the negative class
  x ¯ Mean of each  [ U p ] i j  and  [ U n ] i j
SStandard deviation of each  [ U p ] i j  and  [ U n ] i j
  % C V Percentage coefficient of variance
  D t Training data
  ω v The variation coefficient
Table 2. Classification method parameters.
Table 2. Classification method parameters.
ClassifierParametersValue
CAVPopulation100
Probability switch (p)0.5
Power exponent0.4
Sensory modality0.03
Max iteration20
CACSample100
Crossover probability48
Mutation probability40
Max iteration20
SVMSVM typeC-SVM
Kernel typeRbf
Class weight1.0
kNNK (neighbor)5
Weighted voteYes
DNN-1ActivationRectifier
Hidden layer number2
Hidden layer size50
DNN-2ActivationMaxout
Hidden layer number3
Hidden layer size100
Naïve BayesLaplace correctionYes
Table 3. Datasets.
Table 3. Datasets.
DatasetClassInstancesFeatures
Soybean (small)44735
SPECT heart28023
Analcatdata boxing2213210
Tae31516
Hayes-Roth31605
Wisconsin219433
Sonar220861
Prnn synth22563
Thyroid Disease23063
Ecoli83368
Congressional Voting243516
Monk Problem 226017
Breast w269910
Pima Indians Diabetes27688
Mammographic Mass29616
Table 4. The accuracy of the proposed CAV compared with CAC, SVM, k-NN, DNN-1, DNN-2, and naïve Bayes (the bold number indicates the maximum value).
Table 4. The accuracy of the proposed CAV compared with CAC, SVM, k-NN, DNN-1, DNN-2, and naïve Bayes (the bold number indicates the maximum value).
DatasetClassification Accuracy (K = 10)Average Improvement
CAVCACSVMkNNDNN-1DNN-2Naïve Bayes
Analcatdata boxing272.36069.20071.97064.39056.82063.64067.420
Breast w97.42096.85096.85097.00096.57096.57095.990
Congressional voting96.98095.27092.24093.97095.26095.26094.830
Ecoli88.24067.51043.74085.12081.85079.51079.170
Hayes-Roth78.95077.25043.75066.25058.75066.87070.000
Mammographic mass82.64082.43080.48079.52082.17081.33080.600
Monk’s problems 267.50063.40082.53066.56063.89074.21064.390
Pima indian diabetes72.70069.26372.01071.74074.22074.35075.520
Prnn synth83.27978.70484.40081.60083.20082.80084.400
Sonar74.55074.14387.02080.29080.29081.25067.790
Soybean small100.000100.000100.00097.870100.000100.000100.000
SPECTheart75.00062.50068.75063.75071.25071.25068.750
Tae59.04057.53647.02047.68046.36041.72051.660
Thyroid disease93.96094.89280.93095.35093.49093.49096.740
Wisconsin97.51097.21797.07097.36096.93096.93096.190
Average82.67579.07876.58479.23078.73779.94579.563
Improvement 3.606.093.453.942.733.114.58
Table 5. The precision of the proposed CAV compared with CAC, SVM, k-NN, DNN-1, DNN-2 and naïve Bayes (the bold number indicates the maximum value).
Table 5. The precision of the proposed CAV compared with CAC, SVM, k-NN, DNN-1, DNN-2 and naïve Bayes (the bold number indicates the maximum value).
DatasetClassification Accuracy (K = 10)Average Improvement
CAVCACSVMkNNDNN-1DNN-2Naïve Bayes
Analcatdata boxing20.7200.7500.8730.7470.5210.6480.761
Breast w0.9930.9940.9720.9740.9650.9650.952
Congressional voting0.9830.9770.8870.9270.9440.9600.960
Ecoli0.8800.7230.0880.5580.5950.7390.547
Hayes-Roth0.8350.8300.3660.6370.6310.6930.751
Mammographic mass0.8150.8030.8730.8140.7720.7570.811
Monk’s problems 20.8890.7270.7791.0000.5270.6760.980
Pima indian diabetes0.8090.8460.4660.5190.4740.4890.605
Prnn synth0.8540.7890.8320.9200.7760.7600.848
Sonar0.7440.7860.8140.7220.7730.8350.804
Soybean small1.0001.0001.0000.9751.0001.0001.000
SPECTheart0.8150.5830.4500.4500.7000.7000.450
Tae0.6290.6220.4680.4750.4610.4100.518
Thyroid disease0.9270.9400.5800.9100.8630.9110.965
Wisconsin0.9910.9910.9730.9780.9640.9640.955
Average0.8590.8240.6950.7740.7310.7670.794
Improvement 0.0350.1640.0850.1280.0920.0650.114
Table 6. The recall of the proposed CAV compared with CAC, SVM, k-NN, DNN-1, DNN-2 and naïve Bayes (the bold number indicates the maximum value).
Table 6. The recall of the proposed CAV compared with CAC, SVM, k-NN, DNN-1, DNN-2 and naïve Bayes (the bold number indicates the maximum value).
DatasetClassification Accuracy (K = 10)Average Improvement
CAVCACSVMkNNDNN-1DNN-2Naïve Bayes
Analcatdata boxing20.6310.5000.6890.6460.6170.6670.675
Breast w0.9670.9580.9800.9800.9820.9820.986
Congressional voting0.9600.9350.9650.9580.9670.9520.944
Ecoli0.8350.7000.2000.5510.5710.7550.563
Hayes-Roth0.7980.7830.6010.7350.6150.6790.742
Mammographic mass0.8340.8510.7600.7750.8470.8430.794
Monk’s problems 20.4000.4000.8490.6630.8740.9080.653
Pima indian diabetes0.7600.6460.6350.6120.6900.6860.664
Prnn synth0.7910.8080.8530.7620.8740.8800.841
Sonar0.8190.7280.8980.8330.7980.7790.619
Soybean small1.0001.0001.0000.9861.0001.0001.000
SPECTheart0.7000.5000.8570.6280.7180.7180.857
Tae0.5890.5760.4690.4790.5110.2820.513
Thyroid disease0.9270.9250.8060.9600.9620.9110.942
Wisconsin0.9710.9660.9820.9820.9890.9890.986
Average0.7990.7520.7690.7700.8010.8020.785
Improvement 0.0470.0290.029−0.002−0.0030.0140.023
Table 7. The F1 of the proposed CAV compared with CAC, SVM, k-NN, DNN-1, DNN-2 and naïve Bayes (the bold number indicates the maximum value).
Table 7. The F1 of the proposed CAV compared with CAC, SVM, k-NN, DNN-1, DNN-2 and naïve Bayes (the bold number indicates the maximum value).
DatasetClassification Accuracy (K = 10)Average Improvement
CAVCACSVMkNNDNN-1DNN-2Naïve Bayes
Analcatdata boxing20.6620.6000.7700.6930.5650.6570.715
Breast w0.9800.9750.9760.9770.9740.9740.969
Congressional voting0.9710.9710.9240.9430.9550.9560.953
Ecoli0.8500.9210.1220.5530.5740.7380.544
Hayes-Roth0.7860.7880.3100.6630.6220.6850.742
Mammographic mass0.8230.8250.8130.7940.8080.7970.803
Monk’s problems 20.5520.5160.8120.7970.6570.7750.783
Pima indian diabetes0.7840.7320.5380.5620.5620.5710.633
Prnn synth0.8170.7890.8420.8330.8220.8160.845
Sonar0.7730.7480.8540.7740.7850.8060.700
Soybean small1.0001.0001.0000.9801.0001.0001.000
SPECTheart0.7300.5290.5900.6510.7090.7090.590
Tae0.5690.5510.4640.4740.4450.3270.501
Thyroid disease0.9140.9270.6000.9320.9710.9110.953
Wisconsin0.9800.9780.9770.9800.9760.9760.970
Average0.8130.7900.7060.7740.7620.7800.780
Improvement 0.0230.1070.0390.0510.0330.0330.057
Table 8. The specificity of the proposed CAV compared with CAC, SVM, k-NN, DNN-1, DNN-2 and naïve Bayes (the bold number indicates the maximum value).
Table 8. The specificity of the proposed CAV compared with CAC, SVM, k-NN, DNN-1, DNN-2 and naïve Bayes (the bold number indicates the maximum value).
DatasetClassification Accuracy (K = 10)Average Improvement
CAVCACSVMkNNDNN-1DNN-2Naïve Bayes
Analcatdata boxing20.8040.8570.7860.6400.5280.6030.673
Breast w0.9880.9880.9470.9510.9360.9360.914
Congressional voting0.9810.9730.8810.9200.9370.9530.953
Ecoli0.8500.9210.0000.9780.9730.9480.969
Hayes-Roth0.8870.8730.7180.8190.7770.8230.837
Mammographic mass0.8200.7990.8610.8160.8010.7910.818
Monk’s problems 20.6750.8570.8071.0000.4850.5830.000
Pima indian diabetes0.7270.7800.7500.7620.7590.7630.798
Prnn synth0.8720.7670.8360.8990.7990.7890.847
Sonar0.6630.7530.8500.7820.8070.8460.768
Soybean small1.0001.0001.0000.9931.0001.0001.000
SPECTheart0.8000.7500.6270.6490.7070.7070.627
Tae0.7950.7890.7370.7390.7350.7240.768
Thyroid disease0.9600.9600.8090.9750.9350.9510.971
Wisconsin0.9830.9830.9510.9590.9360.9360.921
Average0.8540.8700.7710.8590.8080.8240.791
Improvement −0.0160.083−0.0050.0460.0300.0630.040
Table 9. The G-mean of the proposed CAV compared with CAC, SVM, k-NN, DNN-1, DNN-2, and naïve Bayes (the bold number indicates the maximum value).
Table 9. The G-mean of the proposed CAV compared with CAC, SVM, k-NN, DNN-1, DNN-2, and naïve Bayes (the bold number indicates the maximum value).
DatasetClassification Accuracy (K = 10)Average Improvement
CAVCACSVMkNNDNN-1DNN-2Naïve Bayes
Analcatdata boxing20.7120.6550.7360.6430.5710.6340.674
Breast w0.9770.9730.9630.9650.9590.9590.950
Congressional voting0.9700.9540.9220.9390.9520.9530.949
Ecoli0.8430.8030.0000.7340.7450.8460.738
Hayes-Roth0.8410.8270.6570.7760.6910.7480.788
Mammographic mass0.8270.8250.8090.7950.8240.8160.806
Monk’s problems 20.5200.5850.8270.8140.6510.7280.000
Pima indian diabetes0.7430.7100.6900.6830.7240.7230.728
Prnn synth0.8310.7870.8440.8270.8350.8330.844
Sonar0.7370.7400.8740.8070.8020.8120.690
Soybean small1.0001.0001.0000.9901.0001.0001.000
SPECTheart0.7480.6120.7330.6380.7130.7130.733
Tae0.6840.6740.5870.5950.6120.4520.628
Thyroid disease0.9430.9420.8080.9670.9480.9310.956
Wisconsin0.9770.9740.9660.9700.9620.9620.953
Average0.8240.8040.7610.8100.7990.8070.762
Improvement 0.0200.0630.0140.0240.0160.0610.040
Disclaimer/Publisher’s Note: The statements, opinions and data contained in all publications are solely those of the individual author(s) and contributor(s) and not of MDPI and/or the editor(s). MDPI and/or the editor(s) disclaim responsibility for any injury to people or property resulting from any ideas, methods, instructions or products referred to in the content.

Share and Cite

MDPI and ACS Style

Wanna, P.; Wongthanavasu, S. An Efficient Cellular Automata-Based Classifier with Variance Decision Table. Appl. Sci. 2023, 13, 4346. https://doi.org/10.3390/app13074346

AMA Style

Wanna P, Wongthanavasu S. An Efficient Cellular Automata-Based Classifier with Variance Decision Table. Applied Sciences. 2023; 13(7):4346. https://doi.org/10.3390/app13074346

Chicago/Turabian Style

Wanna, Pattapon, and Sartra Wongthanavasu. 2023. "An Efficient Cellular Automata-Based Classifier with Variance Decision Table" Applied Sciences 13, no. 7: 4346. https://doi.org/10.3390/app13074346

APA Style

Wanna, P., & Wongthanavasu, S. (2023). An Efficient Cellular Automata-Based Classifier with Variance Decision Table. Applied Sciences, 13(7), 4346. https://doi.org/10.3390/app13074346

Note that from the first issue of 2016, this journal uses article numbers instead of page numbers. See further details here.

Article Metrics

Back to TopTop