An Improved YOLOv5 Model for Detecting Laser Welding Defects of Lithium Battery Pole
Abstract
1. Introduction
2. Laser Welding Defect Detection Model for Lithium Battery Pole
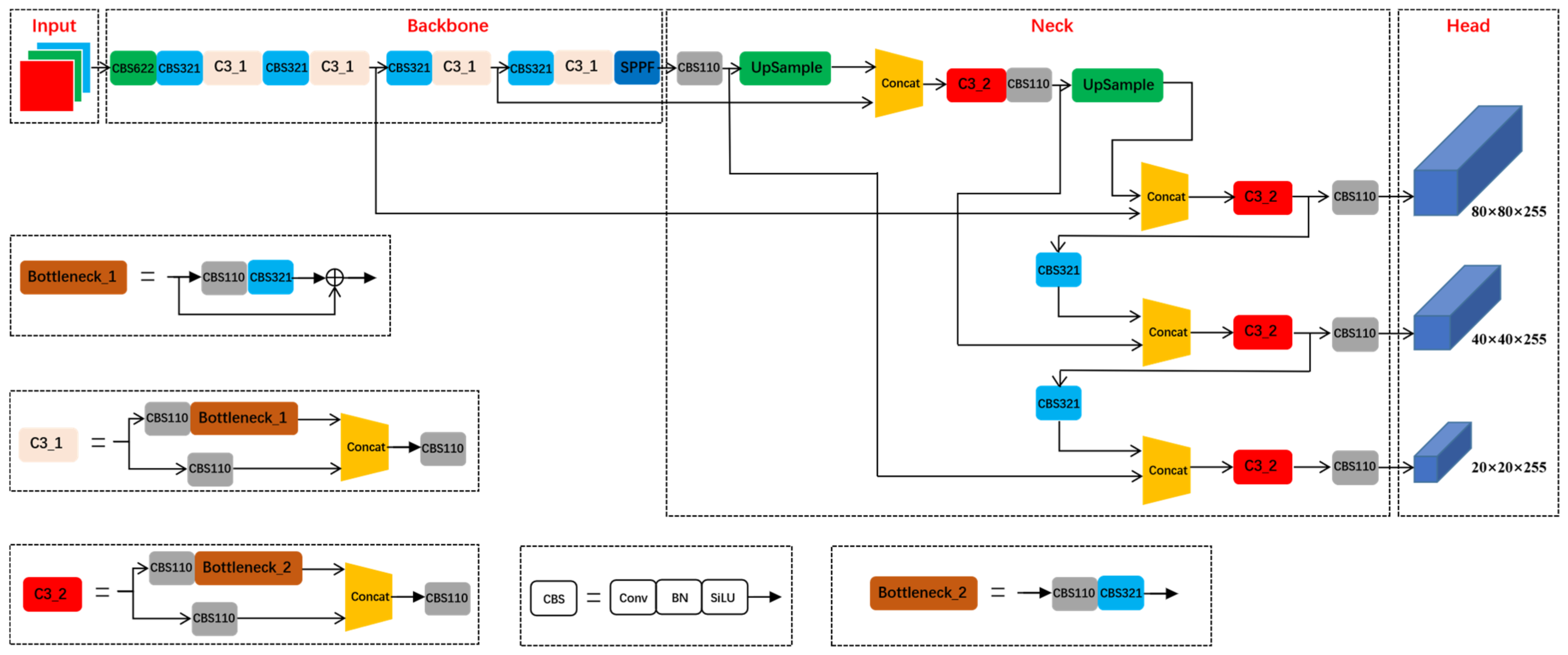
2.1. YOLOv5 Algorithm
2.2. The Improved YOLOv5 Model
2.2.1. The Improved CBS Module
2.2.2. The SPPSE Module
2.2.3. The Improved RepVGG Module
2.2.4. The Improved Loss Function
3. Experiments and Analysis
3.1. Dataset Building and Experiment Design
3.2. Experimental Results and Discussion
3.2.1. Experiments on BPLWD Dataset
3.2.2. Experiments on the MS COCO and PASCAL VOC Datasets
4. Conclusions
Author Contributions
Funding
Data Availability Statement
Conflicts of Interest
References
- Voulodimos, A.; Doulamis, N.; Doulamis, A.; Protopapadakis, E. Deep Learning for Computer Vision: A Brief Review. Comput. Intell. Neurosci. 2018, 2018, 7068349. [Google Scholar] [CrossRef] [PubMed]
- Cui, L.; Zhang, Y.; He, D.; Li, X.; Jiang, J. Research progress of high power fiber laser welding. Laser Technol. 2012, 36, 154–159. [Google Scholar]
- Xiao-bin, W.; Ji-hua, G.U.; Yong, Y.; Hao, Z.; Yong-bin, W.; Ya-juan, X.U. Automatic optical inspection for solder joints based on BP neural network. Opt. Technol. 2009, 35, 905–909. [Google Scholar]
- Lu, R.S.; Shi, Y.Q.; Li, Q.; Yu, Q.P. AOI Techniques for Surface Defect Inspection. In Proceedings of the International Conference on Precision Instrumentation and Measurement 2010, Kiryu, Japan, 17–20 March 2010; pp. 297–302. [Google Scholar]
- Yang, Y.T.; Pan, L.H.; Ma, J.X.; Yang, R.Z.; Zhu, Y.S.; Yang, Y.Z.; Zhang, L. A High-Performance Deep Learning Algorithm for the Automated Optical Inspection of Laser Welding. Appl. Sci. 2020, 10, 11. [Google Scholar] [CrossRef]
- Girshick, R.; Donahue, J.; Darrell, T.; Malik, J. Rich Feature Hierarchies for Accurate Object Detection and Semantic Segmentation. In Proceedings of the 27th IEEE Conference on Computer Vision and Pattern Recognition (CVPR), Columbus, OH, USA, 23–28 June 2014; pp. 580–587. [Google Scholar]
- Girshick, R. Fast r-cnn. In Proceedings of the IEEE International Conference on Computer Vision, Santiago, Chile, 11–18 December 2015; pp. 1440–1448. [Google Scholar]
- Ren, S.Q.; He, K.M.; Girshick, R.; Sun, J. Faster R-CNN: Towards Real-Time Object Detection with Region Proposal Networks. IEEE Trans. Pattern Anal. Mach. Intell. 2017, 39, 1137–1149. [Google Scholar] [CrossRef] [PubMed]
- Redmon, J.; Divvala, S.; Girshick, R.; Farhadi, A. You Only Look Once: Unified, Real-Time Object Detection. In Proceedings of the 2016 IEEE Conference on Computer Vision and Pattern Recognition (CVPR), Seattle, WA, USA, 27–30 June 2016; IEEE: Piscataway, NJ, USA, 2016; pp. 779–788. [Google Scholar]
- Liu, W.; Anguelov, D.; Erhan, D.; Szegedy, C.; Reed, S.; Fu, C.-Y.; Berg, A.C. Ssd: Single Shot Multibox Detector. In Proceedings of the European Conference on Computer Vision, Amsterdam, The Netherlands, 11–14 October 2016; pp. 21–37. [Google Scholar]
- Redmon, J.; Farhadi, A. YOLO9000: Better, Faster, Stronger. In Proceedings of the 30th IEEE/CVF Conference on Computer Vision and Pattern Recognition (CVPR), Honolulu, HI, USA, 21–26 July 2017; IEEE: Piscataway, NJ, USA, 2017; pp. 6517–6525. [Google Scholar]
- Redmon, J.; Farhadi, A. Yolov3: An incremental improvement. arXiv 2018, arXiv:1804.02767. [Google Scholar]
- Bochkovskiy, A.; Wang, C.-Y.; Liao, H.-Y.M. Yolov4: Optimal speed and accuracy of object detection. arXiv 2020, arXiv:2004.10934. [Google Scholar]
- Ge, Z.; Liu, S.; Wang, F.; Li, Z.; Sun, J. Yolox: Exceeding yolo series in 2021. arXiv 2021, arXiv:2107.08430. [Google Scholar]
- Zhang, K.; Shen, H. Solder joint defect detection in the connectors using improved faster-rcnn algorithm. Appl. Sci. 2021, 11, 576. [Google Scholar] [CrossRef]
- Oh, S.-j.; Jung, M.-j.; Lim, C.; Shin, S.-c. Automatic detection of welding defects using faster R-CNN. Appl. Sci. 2020, 10, 8629. [Google Scholar] [CrossRef]
- Liu, M.; Chen, Y.; He, L.; Zhang, Y.; Xie, J. LF-YOLO: A Lighter and Faster YOLO for Weld Defect Detection of X-ray Image. arXiv 2021, arXiv:2110.15045. [Google Scholar]
- Li, Y.-T.; Kuo, P.; Guo, J.-I. Automatic Industry PCB Board DIP Process Defect Detection with Deep Ensemble Method. In Proceedings of the 2020 IEEE 29th International Symposium on Industrial Electronics (ISIE), Delft, The Netherlands, 17–19 June 2020; pp. 453–459. [Google Scholar]
- Zheng, J.; Zhuang, Z.; Liao, T.; Chen, L. Improved Yolo V3 for Steel Surface Defect Detection. In Proceedings of the International Conference on Computer Engineering and Networks, Hangzhou, China, 22–24 July 2022; pp. 729–739. [Google Scholar]
- Raj, V.G.; Srihari, M.; Mohan, A. Casting defect detection using YOLO V4. Int. Res. J. Mod. Eng. Technol. Sci. 2021, 3, 1581–1585. [Google Scholar]
- Zhang, M.; Yin, L. Solar cell surface defect detection based on improved YOLO v5. IEEE Access 2022, 10, 80804–80815. [Google Scholar] [CrossRef]
- Li, Z.; Tian, X.; Liu, X.; Liu, Y.; Shi, X. A two-stage industrial defect detection framework based on improved-yolov5 and optimized-inception-resnetv2 models. Appl. Sci. 2022, 12, 834. [Google Scholar] [CrossRef]
- Yang, D.; Cui, Y.; Yu, Z.; Yuan, H. Deep learning based steel pipe weld defect detection. Appl. Artif. Intell. 2021, 35, 1237–1249. [Google Scholar] [CrossRef]
- Wang, C.-Y.; Bochkovskiy, A.; Liao, H.-Y.M. YOLOv7: Trainable bag-of-freebies sets new state-of-the-art for real-time object detectors. arXiv 2022, arXiv:2207.02696. [Google Scholar]
- Li, C.; Li, L.; Jiang, H.; Weng, K.; Geng, Y.; Li, L.; Ke, Z.; Li, Q.; Cheng, M.; Nie, W. YOLOv6: A single-stage object detection framework for industrial applications. arXiv 2022, arXiv:2209.02976. [Google Scholar]
- Ding, X.; Zhang, X.; Ma, N.; Han, J.; Ding, G.; Sun, J. Repvgg: Making vgg-Style Convnets Great Again. In Proceedings of the IEEE/CVF Conference on Computer Vision and Pattern Recognition, Nashville, TN, USA, 20–25 June 2021; pp. 13733–13742. [Google Scholar]
- Zheng, Z.; Wang, P.; Ren, D.; Liu, W.; Ye, R.; Hu, Q.; Zuo, W. Enhancing geometric factors in model learning and inference for object detection and instance segmentation. IEEE Trans. Cybern. 2021, 52, 8574–8586. [Google Scholar] [CrossRef] [PubMed]
- Gevorgyan, Z. SIoU Loss: More Powerful Learning for Bounding Box Regression. arXiv 2022, arXiv:2205.12740. [Google Scholar]
- He, K.; Zhang, X.; Ren, S.; Sun, J. Spatial pyramid pooling in deep convolutional networks for visual recognition. IEEE Trans. Pattern Anal. Mach. Intell. 2015, 37, 1904–1916. [Google Scholar] [CrossRef] [PubMed]
- Hu, J.; Shen, L.; Sun, G. Squeeze-and-Excitation Networks. In Proceedings of the IEEE Conference on Computer Vision and Pattern Recognition, Salt Lake City, UT, USA, 18–22 June 2018; pp. 7132–7141. [Google Scholar]
- Everingham, M.; Winn, J. The PASCAL Visual Object Classes Challenge 2012 (VOC2012) Development Kit; Technical Report for PASCAL—Pattern Analysis, Statistical Modelling and Computational Learning; European Commission: Brussels, Belgium, 2012; Volume 2007, 45p. [Google Scholar]
- Lin, T.-Y.; Maire, M.; Belongie, S.; Hays, J.; Perona, P.; Ramanan, D.; Dollár, P.; Zitnick, C.L. Microsoft Coco: Common Objects in Context. In Proceedings of the European Conference on Computer Vision, Zurich, Switzerland, 6–12 September 2014; pp. 740–755. [Google Scholar]
- Howard, A.; Sandler, M.; Chu, G.; Chen, L.-C.; Chen, B.; Tan, M.; Wang, W.; Zhu, Y.; Pang, R.; Vasudevan, V. Searching for Mobilenetv3. In Proceedings of the IEEE/CVF International Conference on Computer Vision, Seoul, Republic of Korea, 27 October–2 November 2019; pp. 1314–1324. [Google Scholar]
- Han, K.; Wang, Y.; Tian, Q.; Guo, J.; Xu, C.; Xu, C. Ghostnet: More Features from Cheap Operations. In Proceedings of the IEEE/CVF Conference on Computer Vision and Pattern Recognition, Seattle, WA, USA, 13–19 June 2020; pp. 1580–1589. [Google Scholar]
- Tan, M.; Le, Q. EfficientNet: Rethinking Model Scaling for Convolutional Neural Networks. In Proceedings of the 36th International Conference on Machine Learning, Long Beach, CA, USA, 9–15 June 2019; pp. 6105–6114. [Google Scholar]
- Ma, N.; Zhang, X.; Zheng, H.-T.; Sun, J. Shufflenet v2: Practical Guidelines for Efficient cnn Architecture Design. In Proceedings of the European Conference on Computer Vision (ECCV), Munich, Germany, 8–14 September 2018; pp. 116–131. [Google Scholar]










| Type | Number |
|---|---|
| Welding hole | 5231 |
| Bulge | 3208 |
| Name | Parameter |
|---|---|
| Operating system | Ubuntu 20.04 |
| CPU | Intel(R) Xeon(R) Silver 4110 CPU @ 2.10 GHz 16 |
| GPU | NVIDIA GeForce GTX 2080Ti 11 GB |
| CUDA | Version 11.7 |
| CUDNN | Version 8.5 |
| Deep learning framework | PyTorch 1.12.1 |
| Language | Python 3.7.13 |
| Name | Value |
|---|---|
| Size of picture | 640 × 640 |
| Epochs | 200 |
| Batch size | 32 |
| Learning rate | 0.01 |
| Momentum | 0.937 |
| Weight decay | 0.0005 |
| Algorithm | Category | P (%) | R (%) | AP (%) | mAP@0.5 (%) | fps | GFLOPs | Latency (ms) |
|---|---|---|---|---|---|---|---|---|
| YOLOV5-ours | W | 95.2 | 93.0 | 96.4 | 97.0 | 270 | 37.9 | 2.0 |
| B | 94.7 | 95.3 | 97.6 | |||||
| YOLOv5 | W | 93.7 | 91.0 | 95.1 | 95.9 | 323 | 15.8 | 1.5 |
| B | 96.0 | 93.7 | 96.7 | |||||
| YOLOv7 | W | 93.0 | 88.9 | 94.6 | 95.4 | 122 | 103.2 | 6.7 |
| B | 95.7 | 94.6 | 96.1 | |||||
| YOLOv6 | W | 95.7 | 88.7 | 96.2 | 95.7 | 355 | 11.0 | 1.66 |
| B | 92.5 | 93.2 | 96.0 | |||||
| YOLOX | W | 87.9 | 87.2 | 89.1 | 89.7 | 59 | 26.8 | 8.53 |
| B | 87.4 | 89.1 | 90.4 |
| Algorithm | mAP@0.5 (%) | mAP@0.5:0.95 (%) | Latency (ms) |
|---|---|---|---|
| YOLOv5-ours(RepVGG) | 97 | 61.2 | 1.7 |
| YOLOv5-ours(MobileNetV3) | 95.5 | 58.9 | 1.8 |
| YOLOv5-ours(GhostNet) | 95.3 | 60.1 | 3.5 |
| YOLOv5-ours(EfficientNet) | 95.5 | 60.6 | 3.6 |
| YOLOv5-ours(ShuffleNetV2) | 96.1 | 58.5 | 1.6 |
| Dataset | SPPSE | 6 × 6 | RepVGG | SIoU | Params (M) | fps | mAP@0.5 (%) | mAP@0.5:0.95 (%) | mAP@small (%) |
|---|---|---|---|---|---|---|---|---|---|
| MS COCO | 7.2 | 357 | 56.8 | 37.0 | 20.4 | ||||
| √ | 13.6 | 323 | 58.7 | 38.6 | 21.0 | ||||
| √ | √ | 18.4 | 313 | 59.1 | 39.3 | 21.6 | |||
| √ | √ | √ | 21.5 | 303 | 59.6 | 40.1 | 22.2 | ||
| √ | √ | √ | √ | 21.5 | 303 | 59.8 | 40.3 | 22.8 | |
| PASCAL VOC | 7.1 | 370 | 78.9 | 54.3 | - | ||||
| √ | 13.5 | 333 | 80.0 | 56.1 | - | ||||
| √ | √ | 18.2 | 323 | 80.9 | 57.9 | - | |||
| √ | √ | √ | 21.3 | 286 | 81.1 | 58.1 | - | ||
| √ | √ | √ | √ | 21.3 | 294 | 81.3 | 58.3 | - |
Disclaimer/Publisher’s Note: The statements, opinions and data contained in all publications are solely those of the individual author(s) and contributor(s) and not of MDPI and/or the editor(s). MDPI and/or the editor(s) disclaim responsibility for any injury to people or property resulting from any ideas, methods, instructions or products referred to in the content. |
© 2023 by the authors. Licensee MDPI, Basel, Switzerland. This article is an open access article distributed under the terms and conditions of the Creative Commons Attribution (CC BY) license (https://creativecommons.org/licenses/by/4.0/).
Share and Cite
Yang, Y.; Zhou, Y.; Din, N.U.; Li, J.; He, Y.; Zhang, L. An Improved YOLOv5 Model for Detecting Laser Welding Defects of Lithium Battery Pole. Appl. Sci. 2023, 13, 2402. https://doi.org/10.3390/app13042402
Yang Y, Zhou Y, Din NU, Li J, He Y, Zhang L. An Improved YOLOv5 Model for Detecting Laser Welding Defects of Lithium Battery Pole. Applied Sciences. 2023; 13(4):2402. https://doi.org/10.3390/app13042402
Chicago/Turabian StyleYang, Yatao, Yunhao Zhou, Nasir Ud Din, Junqing Li, Yunjie He, and Li Zhang. 2023. "An Improved YOLOv5 Model for Detecting Laser Welding Defects of Lithium Battery Pole" Applied Sciences 13, no. 4: 2402. https://doi.org/10.3390/app13042402
APA StyleYang, Y., Zhou, Y., Din, N. U., Li, J., He, Y., & Zhang, L. (2023). An Improved YOLOv5 Model for Detecting Laser Welding Defects of Lithium Battery Pole. Applied Sciences, 13(4), 2402. https://doi.org/10.3390/app13042402

