The Key Role of Laser Ultrasonics in the Context of Sustainable Production in an I 4.0 Value Chain
Abstract
1. Introduction
2. Enablers of the Fourth Industrial Revolution
3. Quality Control Using In-Situ Methods
- Possibility of integration
- High measurement frequency
- Near real time data processing
- Robustness
- Reliability
- Innoxiousness
- Affordability
- Long service life
3.1. In-Line Quality Control
3.2. In-Situ Methods for R&D Purposes
3.2.1. High Temperature X-ray Diffraction (HT-XRD)
3.2.2. High Temperature Scanning Electron Microscopy and Electron Backscatter Diffraction (HT-SEM/EBSD)
3.2.3. In-Situ Methods Based on Synchrotron Radiation
3.2.4. High Temperature Laser Scanning Confocal Microscopy (HT-LSCM)
3.2.5. Bainite Sensor
4. The Key Role of LUS in a Smart Manufacturing Production Site
4.1. Operating Principle
- Geometry
- Phase transformation
- Phase composition
- Recrystallization
- Texture
- Grain size and grain growth
- Phase constitution
- Dislocations
4.1.1. Ultrasonic Velocity
4.1.2. Attenuation
- Rayleigh regime
- Stochastic regime
- Diffusion regime
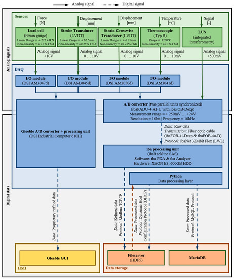
4.2. LUS in a Smart Production Lab
5. Conclusions and Outlook
Author Contributions
Funding
Institutional Review Board Statement
Informed Consent Statement
Data Availability Statement
Conflicts of Interest
References
- Zheng, T.; Ardolino, M.; Bacchetti, A.; Perona, M. The applications of Industry 4.0 technologies in manufacturing context: A systematic literature review. Int. J. Prod. Res. 2021, 59, 1922–1954. [Google Scholar] [CrossRef]
- Govender, E.; Telukdarie, A.; Sishi, M.N. Approach for Implementing Industry 4.0 Framework in the Steel Industry. In Proceedings of the 2019 IEEE International Conference on Industrial Engineering and Engineering Management (IEEM), Macao, China, 15–18 December 2019. [Google Scholar]
- Gajdzik, B.; Wolniak, R. Framework for R&D&I Activities in the Steel Industry in Popularizing the Idea of Industry 4.0. JOItmC 2022, 8, 133. [Google Scholar] [CrossRef]
- Hagenah, H.; Schulte, R.; Vogel, M.; Hermann, J.; Scharrer, H.; Lechner, M.; Merklein, M. 4.0 in metal forming—Questions and challenges. Procedia CIRP 2019, 79, 649–654. [Google Scholar] [CrossRef]
- Culot, G.; Orzes, G.; Sartor, M.; Nassimbeni, G. The future of manufacturing: A Delphi-based scenario analysis on Industry 4.0. Technol. Forecast. Soc. Chang. 2020, 157, 120092. [Google Scholar] [CrossRef] [PubMed]
- Oztemel, E.; Gursev, S. Literature review of Industry 4.0 and related technologies. J. Intell. Manuf. 2020, 31, 127–182. [Google Scholar] [CrossRef]
- Ammar, M.; Haleem, A.; Javaid, M.; Walia, R.; Bahl, S. Improving material quality management and manufacturing organizations system through Industry 4.0 technologies. Mater. Today Proc. 2021, 45, 5089–5096. [Google Scholar] [CrossRef]
- Beham, A.; Raggl, S.; Hauder, V.A.; Karder, J.; Wagner, S.; Affenzeller, M. Performance, Quality, and Control in Steel Logistics 4.0. Procedia Manuf. 2020, 42, 429–433. [Google Scholar] [CrossRef]
- Straat, M.; Koster, K.; Goet, N.; Bunte, K. An Industry 4.0 example: Real-time quality control for steel-based mass production using Machine Learning on non-invasive sensor data. In Proceedings of the 2022 International Joint Conference on Neural Networks (IJCNN), Padua, Italy, 18–23 July 2022. [Google Scholar]
- De Souza, F.F.; Corsi, A.; Pagani, R.N.; Balbinotti, G.; Kovaleski, J.L. Total quality management 4.0: Adapting quality management to Industry 4.0. TQM 2022, 34, 749–769. [Google Scholar] [CrossRef]
- Onyeiwu, C.; Yang, E.; Rodden, T.; Yan, X.-T.; Zante, R.C.; Ion, W. In-process monitoring and quality control of hot forging processes towards Industry 4.0. In Proceedings of the Industrial Systems in the Digital Age Conference 2017, Glasgow, UK, 20–21 June 2017; University of Strathclyde: Glasgow, UK, 2017. [Google Scholar]
- Maganga, D.P.; Taifa, I.W. Quality 4.0 conceptualisation: An emerging quality management concept for manufacturing industries. TQM, 2022; ahead-of-print. [Google Scholar] [CrossRef]
- Ashtari Talkhestani, B.; Jung, T.; Lindemann, B.; Sahlab, N.; Jazdi, N.; Schloegl, W.; Weyrich, M. An architecture of an Intelligent Digital Twin in a Cyber-Physical Production System. Automatisierungstechnik 2019, 67, 762–782. [Google Scholar] [CrossRef]
- Ralph, B.J.; Schwarz, A.; Stockinger, M. An Implementation Approach for an Academic Learning Factory for the Metal Forming Industry with Special Focus on Digital Twins and Finite Element Analysis. Procedia Manuf. 2020, 45, 253–258. [Google Scholar] [CrossRef]
- Kang, H.S.; Lee, J.Y.; Choi, S.; Kim, H.; Park, J.H.; Son, J.Y.; Kim, B.H.; Noh, S.D. Smart manufacturing: Past research, present findings, and future directions. Int. J. Precis. Eng. Manuf.-Green Tech. 2016, 3, 111–128. [Google Scholar] [CrossRef]
- Sommitsch, C.; Radis, R.; Krumphals, A.; Stockinger, M.; Huber, D. Microstructure control in processing nickel, titanium and other special alloys. In Microstructure Evolution in Metal Forming Processes; Elsevier: Amsterdam, The Netherlands, 2012; pp. 337–383. ISBN 9780857090744. [Google Scholar]
- Stockinger, M.; Tockner, J. Microstructure Modeling as a Tool to Optimize Forging of Critical Aircraft Parts. In Materials Science Forum 2004; Trans Tech Publications Ltd.: Zurich, Switzerland, 2004; Volume 467–470, pp. 683–688. [Google Scholar] [CrossRef]
- Stockinger, M.; Riedler, M.; Huber, D. Effect of Process Modeling on Product Quality of Superalloy Forgings. In Superalloy 718 and Derivatives; Ott, E.A., Groh, J.R., Banik, A., Dempster, I., Gabb, T.P., Helmink, R., Liu, X., Mitchell, A., Sjöberg, G.P., Wusatowska-Sarnek, A., Eds.; John Wiley & Sons, Inc.: Hoboken, NJ, USA, 2010; pp. 181–197. ISBN 9781118495223. [Google Scholar]
- Whitmore, L.; Ahmadi, M.R.; Stockinger, M.; Povoden-Karadeniz, E.; Kozeschnik, E.; Leitner, H. Microstructural investigation of thermally aged nickel-based superalloy 718Plus. Mater. Sci. Eng. A 2014, 594, 253–259. [Google Scholar] [CrossRef]
- Brand, A.J.; Karhausen, K.; Kopp, R. Microstructural simulation of nickel base alloy Incone* 718 in production of turbine discs. Mater. Sci. Technol. 1996, 12, 963–969. [Google Scholar] [CrossRef]
- Stockinger, M.; Tockner, J. Optimizing the Forging of Critical Aircraft Parts by the Use of Finite Element Coupled Microstructure Modeling. In Proceedings of the Sixth International Symposium on Superalloys 718, 625, 706 and Derivatives, Pittsburgh, PA, USA, 2–5 October 2005; Loria, E.A., Ed.; Minerals Metals & Materials Society (TMS): Warrendale, PA, USA, 2005; pp. 87–95, ISBN 978-0-87339-602-8. [Google Scholar]
- Medeiros, S.; Prasad, Y.; Frazier, W.; Srinivasan, R. Microstructural modeling of metadynamic recrystallization in hot working of IN 718 superalloy. Mater. Sci. Eng. A 2000, 293, 198–207. [Google Scholar] [CrossRef]
- Sellars, C.M.; Whiteman, J.A. Recrystallization and grain growth in hot rolling. Met. Sci. 1979, 13, 187–194. [Google Scholar] [CrossRef]
- Alimov, A.; Sizova, I.; Biba, N.; Bambach, M. Prediction of Mechanical Properties of Ti-6Al-4V Forgings Based on Simulation of Microstructure Evolution. Procedia Manuf. 2020, 47, 1468–1475. [Google Scholar] [CrossRef]
- Gruber, C.; Raninger, P.; Stockinger, M.; Bucher, C. Multi-Class Grain Size Model for Forged Alloy 718 Aircraft Parts. In Materials Science Forum 2021; Trans Tech Publications Ltd.: Zurich, Switzerland, 2021; Volume 1016, pp. 499–508. [Google Scholar] [CrossRef]
- Allwood, J.M.; Cullen, J.M.; Milford, R.L. Options for achieving a 50% cut in industrial carbon emissions by 2050. Environ. Sci. Technol. 2010, 44, 1888–1894. [Google Scholar] [CrossRef]
- Milford, R.L.; Allwood, J.M.; Cullen, J.M. Assessing the potential of yield improvements, through process scrap reduction, for energy and CO2 abatement in the steel and aluminium sectors. Resour. Conserv. Recycl. 2011, 55, 1185–1195. [Google Scholar] [CrossRef]
- Kumar, P. Implementation of industry 4.0 to achieve sustainable manufacturing in steel industry: A case study. Sys. Lit. Rev. Meta. Anal. J. 2021, 2, 1–9. [Google Scholar] [CrossRef]
- Sorger, M.; Ralph, B.J.; Hartl, K.; Woschank, M.; Stockinger, M. Big Data in the Metal Processing Value Chain: A Systematic Digitalization Approach under Special Consideration of Standardization and SMEs. Appl. Sci. 2021, 11, 9021. [Google Scholar] [CrossRef]
- Boyes, H.; Hallaq, B.; Cunningham, J.; Watson, T. The industrial internet of things (IIoT): An analysis framework. Comput. Ind. 2018, 101, 1–12. [Google Scholar] [CrossRef]
- Cardin, O. Classification of cyber-physical production systems applications: Proposition of an analysis framework. Comput. Ind. 2019, 104, 11–21. [Google Scholar] [CrossRef]
- Ralph, B.J.; Sorger, M.; Hartl, K.; Schwarz-Gsaxner, A.; Messner, F.; Stockinger, M. Transformation of a rolling mill aggregate to a cyber physical production system: From sensor retrofitting to machine learning. J. Intell. Manuf. 2022, 33, 493–518. [Google Scholar] [CrossRef]
- Wu, X.; Goepp, V.; Siadat, A. Concept and engineering development of cyber physical production systems: A systematic literature review. Int. J. Adv. Manuf. Technol. 2020, 111, 243–261. [Google Scholar] [CrossRef]
- Alouffi, B.; Hasnain, M.; Alharbi, A.; Alosaimi, W.; Alyami, H.; Ayaz, M. A Systematic Literature Review on Cloud Computing Security: Threats and Mitigation Strategies. IEEE Access 2021, 9, 57792–57807. [Google Scholar] [CrossRef]
- Kritzinger, W.; Karner, M.; Traar, G.; Henjes, J.; Sihn, W. Digital Twin in manufacturing: A categorical literature review and classification. IFAC-PapersOnLine 2018, 51, 1016–1022. [Google Scholar] [CrossRef]
- Ralph, B.J.; Stockinger, M. Digitalization and Digital Transformation in Metal Forming: Key Technologies, Challenges and Current Developments of Industry 4.0 Applications. In XXXIX Colloquium on Metal Forming 2020; Montanuniversität: Leoben, Austria, 2020; pp. 13–23. ISBN 978-3-902078-26-1. [Google Scholar]
- Ayvaz, S.; Alpay, K. Predictive maintenance system for production lines in manufacturing: A machine learning approach using IoT data in real-time. Expert Syst. Appl. 2021, 173, 114598. [Google Scholar] [CrossRef]
- Wu, D.; Jennings, C.; Terpenny, J.; Gao, R.X.; Kumara, S. A Comparative Study on Machine Learning Algorithms for Smart Manufacturing: Tool Wear Prediction Using Random Forests. J. Manuf. Sci. Eng. 2017, 139, 237. [Google Scholar] [CrossRef]
- Sharp, M.; Ak, R.; Hedberg, T. A Survey of the Advancing Use and Development of Machine Learning in Smart Manufacturing. J. Manuf. Syst. 2018, 48 Pt C, 170–179. [Google Scholar] [CrossRef]
- Ghasemaghaei, M. Understanding the impact of big data on firm performance: The necessity of conceptually differentiating among big data characteristics. Int. J. Inf. Manag. 2021, 57, 102055. [Google Scholar] [CrossRef]
- Zikopoulos, P.; Eaton, C. Understanding Big Data: Analytics for Enterprise Class Hadoop and Streaming Data; McGraw-Hill Osborne Media: New York, NY, USA, 2011; ISBN 978-0-07-179053-6. [Google Scholar]
- Ishwarappa; Anuradha, J. A Brief Introduction on Big Data 5Vs Characteristics and Hadoop Technology. Procedia Comput. Sci. 2015, 48, 319–324. [Google Scholar] [CrossRef]
- Sorger, M. Quality 5—A Data-Driven Path towards Zero Waste. In Proceedings of the XL. Colloquium on Metal Forming, Zauchensee, Austria, 12–15 March 2022. [Google Scholar]
- Lund, S.; Manyika, J.; Woetzel, J.; Bughin, J.; Krishnan, M.; Seong, J.; Muir, M. Globalization in Transition: The Future of Trade and Value Chains. Available online: https://www.mckinsey.com/featured-insights/innovation-and-growth/globalization-in-transition-the-future-of-trade-and-value-chains (accessed on 10 November 2022).
- Lund, S.; Manyika, J.; Woetzel, J.; Barriball, E.; Krishnan, M.; Alicke, K.; Birshan, M.; George, K.; Smit, S.; Swan, D.; et al. Risk, Resilience, and Rebalancing in Global Value Chains. Available online: https://www.mckinsey.com/business-functions/operations/our-insights/risk-resilience-and-rebalancing-in-global-value-chains (accessed on 30 May 2022).
- Sader, S.; Husti, I.; Daroczi, M. A review of quality 4.0: Definitions, features, technologies, applications, and challenges. Total Qual. Manag. Bus. Excell. 2022, 33, 1164–1182. [Google Scholar] [CrossRef]
- Ralph, B.J.; Hartl, K.; Sorger, M.; Schwarz-Gsaxner, A.; Stockinger, M. Machine Learning Driven Prediction of Residual Stresses for the Shot Peening Process Using a Finite Element Based Grey-Box Model Approach. J. Manuf. Mater. Process. 2021, 5, 39. [Google Scholar] [CrossRef]
- Sariyer, G.; Mangla, S.K.; Kazancoglu, Y.; Ocal Tasar, C.; Luthra, S. Data analytics for quality management in Industry 4.0 from a MSME perspective. Ann. Oper. Res. 2021. [Google Scholar] [CrossRef]
- Ralph, B.J.; Woschank, M.; Miklautsch, P.; Kaiblinger, A.; Pacher, C.; Sorger, M.; Zsifkovits, H.; Stockinger, M. MUL 4.0: Systematic Digitalization of a Value Chain from Raw Material to Recycling. Procedia Manuf. 2021, 55, 335–342. [Google Scholar] [CrossRef]
- Li, D.; Zhao, Y.; Zhang, L.; Chen, X.; Cao, C. Impact of quality management on green innovation. J. Clean. Prod. 2018, 170, 462–470. [Google Scholar] [CrossRef]
- Fonseca, L.; Amaral, A.; Oliveira, J. Quality 4.0: The EFQM 2020 Model and Industry 4.0 Relationships and Implications. Sustainability 2021, 13, 3107. [Google Scholar] [CrossRef]
- Esterl, R.; Sonnleitner, M.; Weißensteiner, I.; Hartl, K.; Schnitzer, R. Influence of quenching conditions on texture and mechanical properties of ultra-high-strength steels. J. Mater. Sci. 2019, 54, 12875–12886. [Google Scholar] [CrossRef]
- Lee, S.Y.; Tama, B.A.; Moon, S.J.; Lee, S. Steel Surface Defect Diagnostics Using Deep Convolutional Neural Network and Class Activation Map. Appl. Sci. 2019, 9, 5449. [Google Scholar] [CrossRef]
- Wang, T.; Chen, Y.; Qiao, M.; Snoussi, H. A fast and robust convolutional neural network-based defect detection model in product quality control. Int. J. Adv. Manuf. Technol. 2018, 94, 3465–3471. [Google Scholar] [CrossRef]
- Xing, S.; Ju, J.; Xing, J. Research on hot-rolling steel products quality control based on BP neural network inverse model. Neural. Comput. Applic. 2019, 31, 1577–1584. [Google Scholar] [CrossRef]
- Jia, H.; Murphey, Y.L.; Shi, J.; Chang, T.-S. An intelligent real-time vision system for surface defect detection. In Proceedings of the 17th International Conference on Pattern Recognition, 2004, ICPR 2004, Cambridge, UK, 26 August 2004; Volume 3, pp. 239–242, ISBN 0-7695-2128-2. [Google Scholar]
- Park, C.; Won, S. An automated web surface inspection for hot wire rod using undecimated wavelet transform and support vector machine. In Proceedings of the 2009 35th Annual Conference of IEEE Industrial Electronics, Porto, Portugal, 3–5 November 2009. [Google Scholar]
- Shirvaikar, M. Trends in automated visual inspection. J. Real-Time Image. Proc. 2006, 1, 41–43. [Google Scholar] [CrossRef]
- Kumar, A. Computer-Vision-Based Fabric Defect Detection: A Survey. IEEE Trans. Ind. Electron. 2008, 55, 348–363. [Google Scholar] [CrossRef]
- DuPont, F.; Odet, C.; Cartont, M. Optimization of the recognition of defects in flat steel products with the cost matrices theory. NDTE Int. 1997, 30, 3–10. [Google Scholar] [CrossRef]
- Chin, R.T.; Harlow, C.A. Automated visual inspection: A survey. IEEE Trans. Pattern Anal. Mach. Intell. 1982, 4, 557–573. [Google Scholar] [CrossRef]
- Boudiaf, A.; Benlahmidi, S.; Harrar, K.; Zaghdoudi, R. Classification of Surface Defects on Steel Strip Images using Convolution Neural Network and Support Vector Machine. J. Fail. Anal. Preven. 2022, 22, 531–541. [Google Scholar] [CrossRef]
- Sharifzadeh, M.; Alirezaee, S.; Amirfattahi, R.; Sadri, S. Detection of steel defect using the image processing algorithms. In Proceedings of the 2008 IEEE International Multitopic Conference, Cairo, Egypt, 27–29 May 2008. [Google Scholar]
- Online measurements for quality in the metals industries: Does automated inspection meet the need? Ironmak. Steelmak. 2004, 31, 2–7. [CrossRef]
- Sheng, H.; Wang, P.; Tang, C. Predicting Mechanical Properties of Cold-Rolled Steel Strips Using Micro-Magnetic NDT Technologies. Materials 2022, 15, 2151. [Google Scholar] [CrossRef]
- Wolter, B.; Gabi, Y.; Conrad, C. Nondestructive Testing with 3MA—An Overview of Principles and Applications. Appl. Sci. 2019, 9, 1068. [Google Scholar] [CrossRef]
- Cao, Q.; Liu, D.; He, Y.; Zhou, J.; Codrington, J. Nondestructive and quantitative evaluation of wire rope based on radial basis function neural network using eddy current inspection. NDTE Int. 2012, 46, 7–13. [Google Scholar] [CrossRef]
- Sreedhar, U.; Krishnamurthy, C.V.; Balasubramaniam, K.; Raghupathy, V.D.; Ravisankar, S. Automatic defect identification using thermal image analysis for online weld quality monitoring. J. Mater. Process. Technol. 2012, 212, 1557–1566. [Google Scholar] [CrossRef]
- Connolly, C. The use of infrared imaging in industry. Assem. Autom. 2005, 25, 191–195. [Google Scholar] [CrossRef]
- Hanke, R.; Fuchs, T.; Uhlmann, N. X-ray based methods for non-destructive testing and material characterization. Nucl. Instrum. Methods Phys. Res. Sect. A Accel. Spectrometers Detect. Assoc. Equip. 2008, 591, 14–18. [Google Scholar] [CrossRef]
- de Schryver, T.; Dhaene, J.; Dierick, M.; Boone, M.N.; Janssens, E.; Sijbers, J.; van Dael, M.; Verboven, P.; Nicolai, B.; van Hoorebeke, L. In-line NDT with X-ray CT combining sample rotation and translation. NDTE Int. 2016, 84, 89–98. [Google Scholar] [CrossRef]
- Ungár, T.; Gubicza, J.; Ribárik, G.; Borbély, A. Crystallite size distribution and dislocation structure determined by diffraction profile analysis: Principles and practical application to cubic and hexagonal crystals. J. Appl. Cryst. 2001, 34, 298–310. [Google Scholar] [CrossRef]
- Ungár, T.; Borbély, A. The effect of dislocation contrast on X-ray line broadening: A new approach to line profile analysis. Appl. Phys. Lett. 1996, 69, 3173–3175. [Google Scholar] [CrossRef]
- Ungár, T.; Ott, S.; Sanders, P.; Borbély, A.; Weertman, J. Dislocations, grain size and planar faults in nanostructured copper determined by high resolution X-ray diffraction and a new procedure of peak profile analysis. Acta Mater. 1998, 46, 3693–3699. [Google Scholar] [CrossRef]
- Ungár, T.; Révész, Á.; Borbély, A. Dislocations and Grain Size in Electrodeposited Nanocrystalline Ni Determined by the Modified Williamson–Hall and Warren–Averbach Procedures. J. Appl. Cryst. 1998, 31, 554–558. [Google Scholar] [CrossRef]
- Wiessner, M.; Angerer, P.; Prevedel, P.; Skalnik, K.; Marsoner, S.; Ebner, R. Advanced X-ray Diffraction Techniques for Quantitative Phase Content and Lattice Defect Characterization during Heat Treatment of High Speed Steels. Berg. Huettenmaenn Mon. 2014, 159, 390–393. [Google Scholar] [CrossRef]
- Zhong, F.; Zhang, C.; Li, W.; Jiao, J.; Zhong, L. Nonlinear ultrasonic characterization of intergranular corrosion damage in super 304H steel tube. Anti-Corros. Methods Mater. 2016, 63, 145–152. [Google Scholar] [CrossRef]
- Heard, R.; Huber, J.E.; Siviour, C.; Edwards, G.; Williamson-Brown, E.; Dragnevski, K. An investigation into experimental in situ scanning electron microscope (SEM) imaging at high temperature. Rev. Sci. Instrum. 2020, 91, 63702. [Google Scholar] [CrossRef] [PubMed]
- Summers, W.D.; Alabort, E.; Kontis, P.; Hofmann, F.; Reed, R.C. In situ high-temperature tensile testing of a polycrystalline nickel-based superalloy. Mater. High Temp. 2016, 33, 338–345. [Google Scholar] [CrossRef]
- Yuan, Z.Z.; Dai, Q.X.; Cheng, X.N.; Chen, K.M.; Pan, L.; Wang, A.D. In situ SEM tensile test of high-nitrogen austenitic stainless steels. Mater. Charact. 2006, 56, 79–83. [Google Scholar] [CrossRef]
- Haddad, M.; Ivanisenko, Y.; Courtois-Manara, E.; Fecht, H.-J. In-situ tensile test of high strength nanocrystalline bainitic steel. Mater. Sci. Eng. A 2015, 620, 30–35. [Google Scholar] [CrossRef]
- Podor, R.; Ravaux, J.; Brau, H.-P. In Situ Experiments in the Scanning Electron Microscope Chamber. In Characterization of Ceramic Materials Synthesized by Mechanosynthesis for Energy Applications; Cortés-Escobedo, C.A., Ed.; IntechOpen: London, UK, 2012; ISBN 978-953-51-0092-8. [Google Scholar]
- Lagattu, F.; Bridier, F.; Villechaise, P.; Brillaud, J. In-plane strain measurements on a microscopic scale by coupling digital image correlation and an in situ SEM technique. Mater. Charact. 2006, 56, 10–18. [Google Scholar] [CrossRef]
- Wilkinson, A.J.; Meaden, G.; Dingley, D.J. High resolution mapping of strains and rotations using electron backscatter diffraction. Mater. Sci. Technol. 2006, 22, 1271–1278. [Google Scholar] [CrossRef]
- Erdely, P.; Schmoelzer, T.; Schwaighofer, E.; Clemens, H.; Staron, P.; Stark, A.; Liss, K.-D.; Mayer, S. In Situ Characterization Techniques Based on Synchrotron Radiation and Neutrons Applied for the Development of an Engineering Intermetallic Titanium Aluminide Alloy. Metals 2016, 6, 10. [Google Scholar] [CrossRef]
- Schmoelzer, T.; Liss, K.-D.; Staron, P.; Mayer, S.; Clemens, H. The Contribution of High-Energy X-rays and Neutrons to Characterization and Development of Intermetallic Titanium Aluminides. Adv. Eng. Mater. 2011, 13, 685–699. [Google Scholar] [CrossRef]
- Novoselova, T.; Malinov, S.; Sha, W.; Zhecheva, A. High-temperature synchrotron X-ray diffraction study of phases in a gamma TiAl alloy. Mater. Sci. Eng. A 2004, 371, 103–112. [Google Scholar] [CrossRef]
- De Geuser, F.; Styles, M.J.; Hutchinson, C.R.; Deschamps, A. High-throughput in-situ characterization and modeling of precipitation kinetics in compositionally graded alloys. Acta Mater. 2015, 101, 1–9. [Google Scholar] [CrossRef]
- Fuchs, N.; Bernhard, C. In-situ-Untersuchung von Austenitkornwachstumsprozessen in Stählen mittels Hochtemperatur-Laser-Scanning-Konfokal-Mikroskop. Berg Huettenmaenn Mon. 2019, 164, 200–204. [Google Scholar] [CrossRef]
- Klümper-Westkamp, H.; Vetterlein, J.; Lütjens, J.; Zoch, H.-W.; Reimche, W.; Bach, F.-W. Bainite Sensor—A new tool for process and quality control of the bainite transformation. HTM J. Heat Treat. Mater. 2008, 63, 174–180. [Google Scholar] [CrossRef]
- Dong, J.; Skalecki, M.G.; Hatwig, R.A.; Bevilaqua, W.L.; Stark, A.; Epp, J.; Da Silva Rocha, A.; Zoch, H.-W. Study of Microstructural Development of Bainitic Steel using Eddy Current and Synchrotron XRD in-situ Measurement Techniques during Thermomechanical Treatment∗. HTM J. Heat Treat. Mater. 2020, 75, 3–22. [Google Scholar] [CrossRef]
- Klein, M.; Sienicki, T.; Eichenbergeer, J. Laser-Ultrasonic Detection of Subsurface Defects in Processed Metals. Patent US7278315B1, 9 October 2007. [Google Scholar]
- Everton, S.K.; Hirsch, M.; Stravroulakis, P.; Leach, R.K.; Clare, A.T. Review of in-situ process monitoring and in-situ metrology for metal additive manufacturing. Mater. Des. 2016, 95, 431–445. [Google Scholar] [CrossRef]
- Klein, M.; Sears, J. Laser ultrasonic inspection of laser cladded 316LSS and TI-6-4. Int. Congr. Appl. Lasers Electro. Opt. 2018, 2004, 1006. [Google Scholar] [CrossRef]
- Edwards, R.S.; Dutton, B.; Clough, A.R.; Rosli, M.H. Scanning laser source and scanning laser detection techniques for different surface crack geometries. In Proceedings of the Review of Progress in Quantitative Nondestructive, Burlington, VT, USA, 17–22 July 2011; Volume 31, pp. 251–258. [Google Scholar]
- Silva, M.Z.; Gouyon, R.; Lepoutre, F. Hidden corrosion detection in aircraft aluminum structures using laser ultrasonics and wavelet transform signal analysis. Ultrasonics 2003, 41, 301–305. [Google Scholar] [CrossRef]
- Maddumahewa, K.K.; Madusanka, N.; Piyathilake, S.; Sivahar, V. Ultrasonic nondestructive evaluation of corrosion damage in concrete reinforcement bars. In Proceedings of the 2017 Moratuwa Engineering Research Conference (MERCon), Moratuwa, Sri Lanka, 29–31 May 2017; pp. 79–82, ISBN 978-1-5090-6491-5. [Google Scholar]
- Falkenström, M.; Engman, M.; Lindh-Ulmgren, E.; Hutchinson, B. Laser ultrasonics for process control in the metal industry. Nondestruct. Test. Eval. 2011, 26, 237–252. [Google Scholar] [CrossRef]
- Hutchinson, B.; Moss, B.; Smith, A.; Astill, A.; Scruby, C.; Engberg, G.; Björklund, J. Online characterisation of steel structures in hot strip mill using laser ultrasonic measurements. Ironmak. Steelmak. 2002, 29, 77–80. [Google Scholar] [CrossRef]
- Lévesque, D.; Kruger, S.E.; Lamouche, G.; Kolarik, R.; Jeskey, G.; Choquet, M.; Monchalin, J.-P. Thickness and grain size monitoring in seamless tube-making process using laser ultrasonics. NDTE Int. 2006, 39, 622–626. [Google Scholar] [CrossRef]
- Malmström, M.; Jansson, A.; Hutchinson, B.; Lönnqvist, J.; Gillgren, L.; Bäcke, L.; Sollander, H.; Bärwald, M.; Hochhard, S.; Lundin, P. Laser-Ultrasound-Based Grain Size Gauge for the Hot Strip Mill. Appl. Sci. 2022, 12, 10048. [Google Scholar] [CrossRef]
- Astill, A.G.; Tweed, J.H.; Stacey, K.; Moss, B.C. Prospects for On-Line Structure Monitoring by Laser Ultrasonics for Process Control in Rolling and Heat Treatment. In Proceedings of the loM Conference on ‘Measuring up to Customers Needs: Advances in On-Line Instrumentation for Finishing Processes in Strip Production’, London, UK, 27–28 April 1999; pp. 27–28. [Google Scholar]
- Stolzenberg, M.; Schmidt, R.; Casajus, A.; Kebe, T.; Falkenstrom, M.; Martinez de Guerenu, A.; Link, N.; Ploegaert, H.; van den Berg, F.; Peyton, A. Online Material Characterisation at Strip Production (OMC): Final Report; EUR EUR-25879-EN, Luxembourg, 2013. Available online: http://bookshop.europa.eu/en/online-material-characterisation-at-strip-production-omc--pbKINA25879/ (accessed on 23 September 2022).
- Damoiselet, F.; Nogues, M.; Midroit, F. New Approaches to Non-Destructive Characterisation of Microstructure and Applications to Online Control of Steel Quality (NANDACS): Final Report; EUR. Technical Steel Research EUR-21977-EN, Luxembourg, 2006. Available online: http://bookshop.europa.eu/en/-pbKINA21977/ (accessed on 13 November 2022).
- Djordjevic, B.B.; Dos Reis, H. TONE, Topics on Nondestructive Evaluation; American Society for Nondestructive Testing, Inc.: Columbus, OH, USA, 1998; ISBN 1571170677. [Google Scholar]
- Scruby, C.B.; Drain, L.E. Laser Ultrasonics: Techniques and Applications; Taylor & Francis: New York, NY, USA, 1990; ISBN 0750300507. [Google Scholar]
- Royer, D.; Dieulesaint, E. Elastic Waves in Solids; Springer: Berlin, Germany; London, UK, 2011; ISBN 9783642085215. [Google Scholar]
- Dubois, M.; Moreau, A.; Bussière, J.F. Ultrasonic velocity measurements during phase transformations in steels using laser ultrasonics. J. Appl. Phys. 2001, 89, 6487–6495. [Google Scholar] [CrossRef]
- Lamouche, G.; Bolognini, S.; Kruger, S.E. Influence of steel heat treatment on ultrasonic absorption measured by laser ultrasonics. Mater. Sci. Eng. A 2004, 370, 401–406. [Google Scholar] [CrossRef][Green Version]
- Smith, A.; Kruger, S.E.; Sietsma, J.; van der Zwaag, S. Laser-ultrasonic monitoring of ferrite recovery in ultra low carbon steel. Mater. Sci. Eng. A 2007, 458, 391–401. [Google Scholar] [CrossRef]
- Kerschbaummayr, C.; Ryzy, M.; Reitinger, B.; Hettich, M.; Džugan, J.; Wydra, T.; Scherleitner, E. In-Situ Laser Ultrasound Measurements of Austenitic Grain Growth in Plain Carbon Steel. In Proceedings of the 2021 48th Annual Review of Progress in Quantitative Nondestructive Evaluation, Virtual, Online, 28–30 July 2021; American Society of Mechanical Engineers: New York, NY, USA, 2021; p. 07282021, ISBN 978-0-7918-8552-9. [Google Scholar]
- Hartl, K.; Kerschbaummayr, C.; Stockinger, M. In-situ investigation of grain size evolution of Alloy 718 using Laser-Ultrasonics. In Proceedings of the XL Verformungskundliches Kolloquium, Zauchensee, Austria, 12–16 March 2022; pp. 31–38. [Google Scholar]
- Militzer, M.; Garcin, T.; Poole, W.J. In Situ Measurements of Grain Growth and Recrystallization by Laser Ultrasonics. In Materials Science Forum 2013; Trans Tech Publications Ltd.: Zurich, Switzerland, 2013; Volume 753, pp. 25–30. [Google Scholar] [CrossRef]
- Garcin, T.; Schmitt, J.-H.; Militzer, M. Application of laser ultrasonics to monitor microstructure evolution in Inconel 718 superalloy. MATEC Web Conf. 2014, 14, 7001. [Google Scholar] [CrossRef]
- Maalekian, M.; Radis, R.; Militzer, M.; Moreau, A.; Poole, W.J. In situ measurement and modelling of austenite grain growth in a Ti/Nb microalloyed steel. Acta Mater. 2012, 60, 1015–1026. [Google Scholar] [CrossRef]
- Militzer, M.; Maalekian, M.; Moreau, A. Laser-Ultrasonic Austenite Grain Size Measurements in Low-Carbon Steels. In Materials Science Forum 2012; Trans Tech Publications Ltd.: Zurich, Switzerland, 2012; Volume 715–716, pp. 407–414. [Google Scholar] [CrossRef]
- Yin, A.; Yang, Q.; He, F.; Xiao, H. Determination of Grain Size in Deep Drawing Steel Sheet by Laser Ultrasonics. Mater. Trans. 2014, 55, 994–997. [Google Scholar] [CrossRef]
- Dong, F.; Wang, X.; Yang, Q.; Yin, A.; Xu, X. Directional dependence of aluminum grain size measurement by laser-ultrasonic technique. Mater. Charact. 2017, 129, 114–120. [Google Scholar] [CrossRef]
- He, F.; Anmin, Y.; Quan, Y. Grain Size Measurement in Steel by Laser Ultrasonics Based on Time Domain Energy. Mater. Trans. 2015, 56, 808–812. [Google Scholar] [CrossRef]
- Lindh-Ulmgren, E.; Ericsson, M.; Artymowicz, D.; Hutchinson, W.B. Laser-Ultrasonics as a Technique to Study Recrystallisation and Grain Growth. In Materials Science Forum 2004; Trans Tech Publications Ltd.: Zurich, Switzerland, 2004; Volume 467–470, pp. 1353–1362. [Google Scholar] [CrossRef]
- Sarkar, S.; Moreau, A.; Militzer, M.; Poole, W.J. Evolution of Austenite Recrystallization and Grain Growth Using Laser Ultrasonics. Met. Mat. Trans. A 2008, 39, 897–907. [Google Scholar] [CrossRef]
- Keyvani, M.; Garcin, T.; Militzer, M.; Fabregue, D. Laser ultrasonic measurement of recrystallization and grain growth in an L605 cobalt superalloy. Mater. Charact. 2020, 167, 110465. [Google Scholar] [CrossRef]
- Keyvani, M.; Garcin, T.; Fabrègue, D.; Militzer, M.; Yamanaka, K.; Chiba, A. Continuous Measurements of Recrystallization and Grain Growth in Cobalt Super Alloys. Met. Mat. Trans. A 2017, 48, 2363–2374. [Google Scholar] [CrossRef]
- Smith, A.; Kruger, S.E.; Sietsma, J.; van der Zwaag, S. Laser-ultrasonic Monitoring of Austenite Recrystallization in C–Mn Steel. ISIJ Int. 2006, 46, 1223–1232. [Google Scholar] [CrossRef]
- Keyvani, M. Laser Ultrasonic Investigations of Recrystallization and Grain Growth in Cubic Metals; University of British Columbia: Vancouver, BC, Canada, 2018. [Google Scholar]
- Pandey, J.C. Study of Recrystallization in Interstitial Free (IF) Steel by Ultrasonic Techniques. Mater. Manuf. Process. 2011, 26, 147–153. [Google Scholar] [CrossRef]
- Moreau, A. Laser-Ultrasonic Characterization of the Microstructure of Aluminium. In Materials Science Forum 2006; Trans Tech Publications Ltd.: Zurich, Switzerland, 2006; Volume 519–521, pp. 1373–1378. [Google Scholar] [CrossRef]
- Kruger, S.E. Monitoring microstructure evolution of nickel at high temperature. In Proceedings of the AIP Conference Proceedings Quantitat Ive Nondestructive Evaluation, Brunswick, ME, USA, 29 July–3 August 2001; pp. 1518–1525. [Google Scholar]
- Malmström, M.; Jansson, A.; Hutchinson, B. Application of Laser-Ultrasonics for Evaluating Textures and Anisotropy. Appl. Sci. 2022, 12, 10547. [Google Scholar] [CrossRef]
- Bate, P.; Lundin, P.; Lindh-Ulmgren, E.; Hutchinson, B. Application of laser-ultrasonics to texture measurements in metal processing. Acta Mater. 2017, 123, 329–336. [Google Scholar] [CrossRef]
- Yin, A.; Wang, X.; Glorieux, C.; Yang, Q.; Dong, F.; He, F.; Wang, Y.; Sermeus, J.; van der Donck, T.; Shu, X. Texture in steel plates revealed by laser ultrasonic surface acoustic waves velocity dispersion analysis. Ultrasonics 2017, 78, 30–39. [Google Scholar] [CrossRef]
- Dubois, M.; Moreau, A.; Militzer, M.; Bussière, J.F. Laser-ultrasonic monitoring of phase transformations in steels. Scr. Mater. 1998, 39, 735–741. [Google Scholar] [CrossRef]
- Shinbine, A.; Garcin, T.; Sinclair, C. In-situ laser ultrasonic measurement of the hcp to bcc transformation in commercially pure titanium. Mater. Charact. 2016, 117, 57–64. [Google Scholar] [CrossRef]
- Rodrigues, M.C.; Garcin, T.; Militzer, M. In-situ measurement of α formation kinetics in a metastable β Ti-5553 alloy using laser ultrasonics. J. Alloys Compd. 2021, 866, 158954. [Google Scholar] [CrossRef]
- Chen, D.; Liu, Y.; Feng, W.; Wang, Y.; Hu, Q.; Lv, G.; Zhang, S.; Guo, S. In-situ prediction of α-phase volume fraction in titanium alloy using laser ultrasonic with support vector regression. Appl. Acoust. 2021, 177, 107928. [Google Scholar] [CrossRef]
- Zhu, Z.; Peng, H.; Xu, Y.; Song, X.; Zuo, J.; Wang, Y.; Shu, X.; Yin, A. Characterization of Precipitation in 7055 Aluminum Alloy by Laser Ultrasonics. Metals 2021, 11, 275. [Google Scholar] [CrossRef]
- Ralph, B.J.; Sorger, M.; Schödinger, B.; Schmölzer, H.-J.; Hartl, K.; Stockinger, M. Implementation of a Six-Layer Smart Factory Architecture with Special Focus on Transdisciplinary Engineering Education. Sensors 2021, 21, 2944. [Google Scholar] [CrossRef] [PubMed]



Disclaimer/Publisher’s Note: The statements, opinions and data contained in all publications are solely those of the individual author(s) and contributor(s) and not of MDPI and/or the editor(s). MDPI and/or the editor(s) disclaim responsibility for any injury to people or property resulting from any ideas, methods, instructions or products referred to in the content. |
© 2023 by the authors. Licensee MDPI, Basel, Switzerland. This article is an open access article distributed under the terms and conditions of the Creative Commons Attribution (CC BY) license (https://creativecommons.org/licenses/by/4.0/).
Share and Cite
Hartl, K.; Sorger, M.; Stockinger, M. The Key Role of Laser Ultrasonics in the Context of Sustainable Production in an I 4.0 Value Chain. Appl. Sci. 2023, 13, 733. https://doi.org/10.3390/app13020733
Hartl K, Sorger M, Stockinger M. The Key Role of Laser Ultrasonics in the Context of Sustainable Production in an I 4.0 Value Chain. Applied Sciences. 2023; 13(2):733. https://doi.org/10.3390/app13020733
Chicago/Turabian StyleHartl, Karin, Marcel Sorger, and Martin Stockinger. 2023. "The Key Role of Laser Ultrasonics in the Context of Sustainable Production in an I 4.0 Value Chain" Applied Sciences 13, no. 2: 733. https://doi.org/10.3390/app13020733
APA StyleHartl, K., Sorger, M., & Stockinger, M. (2023). The Key Role of Laser Ultrasonics in the Context of Sustainable Production in an I 4.0 Value Chain. Applied Sciences, 13(2), 733. https://doi.org/10.3390/app13020733

