Estimation of Postal Service Delivery Time and Energy Cost with E-Scooter by Machine Learning Algorithms
Abstract
1. Introduction
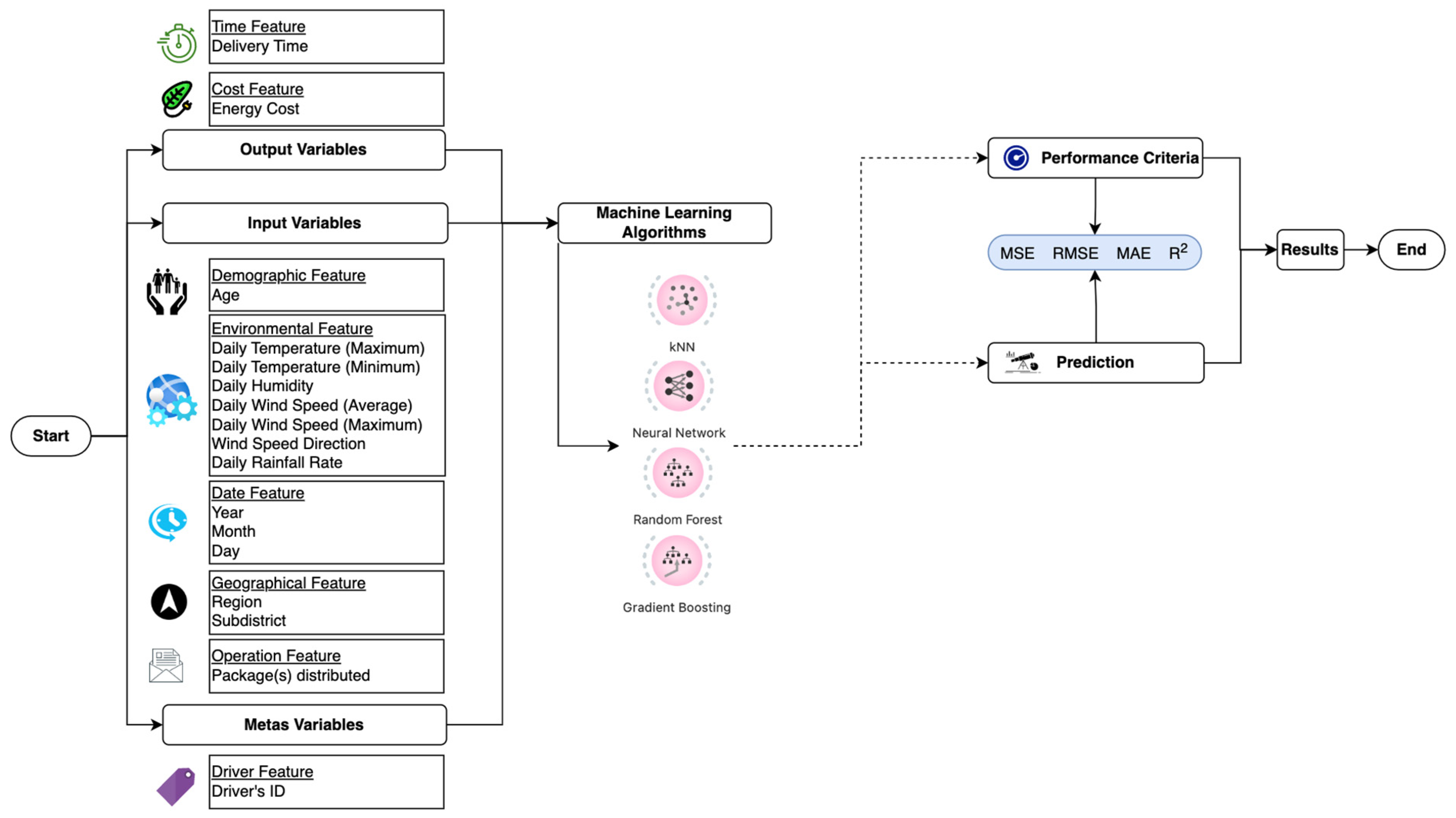
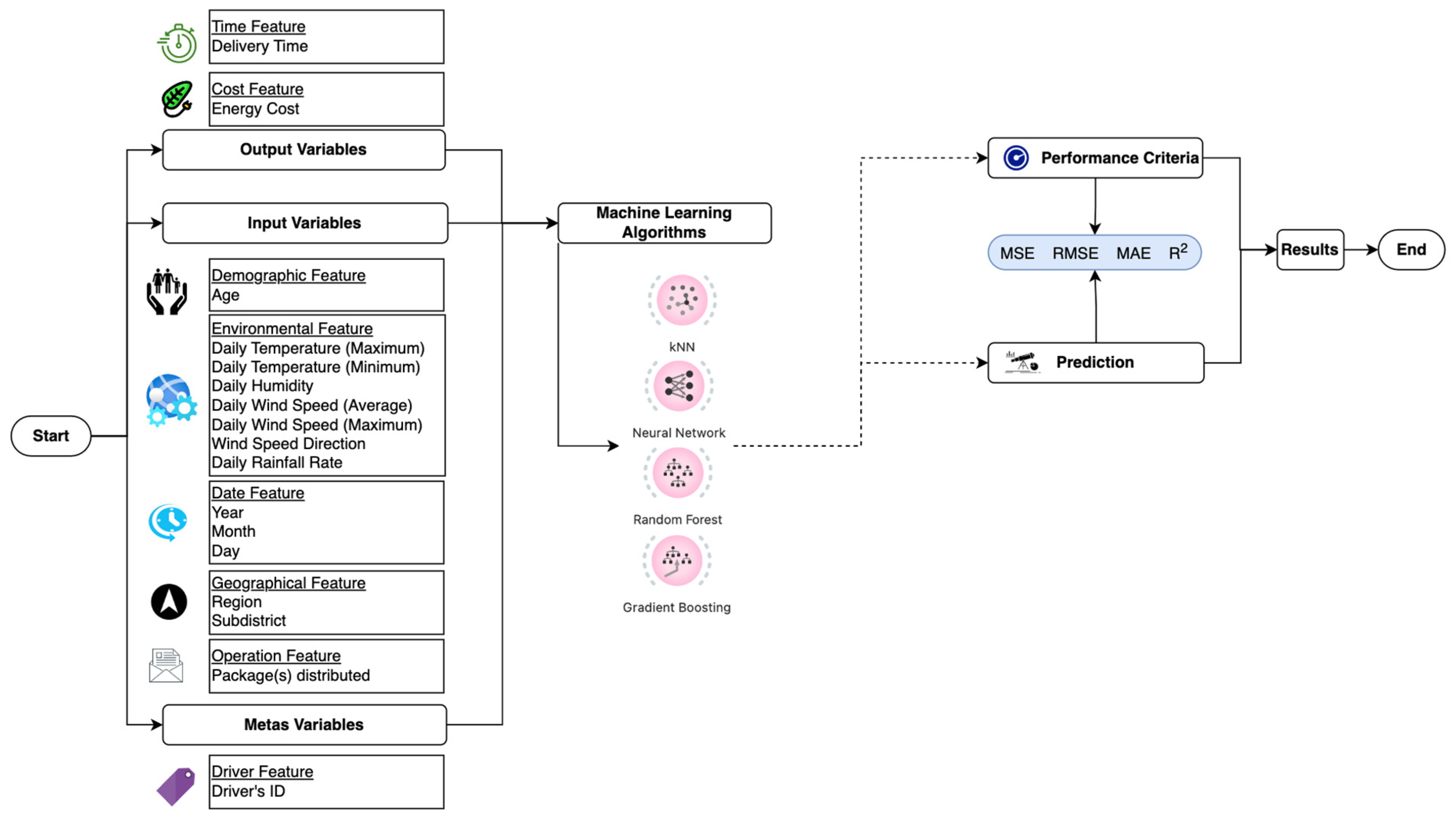
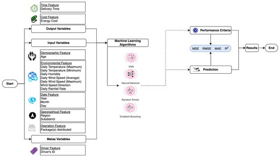
2. Methodology
2.1. Data Compilation
2.2. Machine Learning Algorithms
2.2.1. Random Forest (RF) Algorithm
2.2.2. Gradient Boosting (GB) Algorithm
2.2.3. k Nearest Neighbour (kNN) Algorithm
2.2.4. NN Algorithm
2.3. Performance Evaluation Metrics
3. Results
3.1. The Results of Performance Evaluation Metrics
3.2. Comparison of Prediction and Actual Time Data
3.3. Comparison of Prediction and Actual Energy Cost Data
4. Discussion
5. Conclusions
Author Contributions
Funding
Institutional Review Board Statement
Informed Consent Statement
Data Availability Statement
Conflicts of Interest
References
- Calão, J.; Lemos Marques, D.; Godinho Completo, A.; Cabrita Coelho, M. Life Cycle Thinking Approach Applied to a Novel Micromobility Vehicle. Transp. Res. Rec. J. Transp. Res. Board 2022, 2676, 514–529. [Google Scholar] [CrossRef]
- Peng, H.; Nishiyama, Y.; Sezaki, K. Assessing environmental benefits from shared micromobility systems using machine learning algorithms and Monte Carlo simulation. Sustain. Cities Soc. 2022, 87, 104207. [Google Scholar] [CrossRef]
- Stark, J.; Meschik, M.; Singleton, P.A.; Schützhofer, B. Active school travel, attitudes and psychological well-being of children. Transp. Res. Part F Traffic Psychol. Behav. 2018, 56, 453–465. [Google Scholar] [CrossRef]
- Archetti, C.; Bertazzi, L. Recent challenges in Routing and Inventory Routing: E-commerce and last-mile delivery. Networks 2021, 77, 255–268. [Google Scholar] [CrossRef]
- Fazio, M.; Giuffrida, N.; Le Pira, M.; Inturri, G.; Ignaccolo, M. Planning Suitable Transport Networks for E-Scooters to Foster Micromobility Spreading. Sustainability 2021, 13, 11422. [Google Scholar] [CrossRef]
- De Oliveira, L.K.; de Oliveira, I.K.; da França, J.G.C.B.; Balieiro, G.W.N.; Cardoso, J.F.; Bogo, T.; Bogo, D.; Littig, M.A. Integrating Freight and Public Transport Terminals Infrastructure by Locating Lockers: Analysing a Feasible Solution for a Medium-Sized Brazilian Cities. Sustainability 2022, 14, 10853. [Google Scholar] [CrossRef]
- Da Schio, N.; Boussauw, K.; Sansen, J. Accessibility versus air pollution: A geography of externalities in the Brussels agglomeration. Cities 2019, 84, 178–189. [Google Scholar] [CrossRef]
- Abduljabbar, R.L.; Liyanage, S.; Dia, H. The role of micro-mobility in shaping sustainable cities: A systematic literature review. Transp. Res. Part D Transp. Environ. 2021, 92, 102734. [Google Scholar] [CrossRef]
- Knežević, N.; Milenković, M.; Bojović, N. Optimal location analysis of micro distribution centers for last mile delivery. In Proceedings of the Zbornik Radova Trideset Devetog Simpozijuma O Novim Tehnologijama U Poštanskom I Telekomunikacionom Saobraćaju–Postel 2021, Beograd, Serbia, 30 November–1 December 2021; University of Belgrade: Beograd, Serbia, 2021. [Google Scholar]
- Rehman, A. Shared Micro-Mobility, A Comparison between Finland and Pakistan. 2021. Available online: https://www.theseus.fi/handle/10024/512260?show=full (accessed on 26 October 2022).
- McKenzie, G.; Romm, D. Measuring urban regional similarity through mobility signatures. Comput. Environ. Urban Syst. 2021, 89, 101684. [Google Scholar] [CrossRef]
- Şengül, B.; Mostofi, H. Impacts of E-Micromobility on the Sustainability of Urban Transportation—A Systematic Review. Appl. Sci. 2021, 11, 5851. [Google Scholar] [CrossRef]
- Reck, D.J.; Martin, H.; Axhausen, K.W. Mode choice, substitution patterns and environmental impacts of shared and personal micro-mobility. Transp. Res. Part D Transp. Environ. 2022, 102, 103134. [Google Scholar] [CrossRef]
- Dimitris, M.; Laura, G.; Ehebrecht, D.; Lenz, B. Is micro-mobility sustainable? An overview of implications for accessibility, air pollution, safety, physical activity and subjective wellbeing. In Handbook of Sustainable Transport; Edward Elgar Publishing: Cheltenham, UK, 2020; pp. 180–189. [Google Scholar]
- Hollingsworth, J.; Copeland, B.; Johnson, J.X. Are e-scooters polluters? The environmental impacts of shared dockless electric scooters. Environ. Res. Lett. 2019, 14, 084031. [Google Scholar] [CrossRef]
- Moreau, H.; de Jamblinne de Meux, L.; Zeller, V.; D’Ans, P.; Ruwet, C.; Achten, W.M.J. Dockless E-Scooter: A Green Solution for Mobility? Comparative Case Study between Dockless E-Scooters, Displaced Transport, and Personal E-Scooters. Sustainability 2020, 12, 1803. [Google Scholar] [CrossRef]
- International Energy Agency (IEA). Improving the Sustainability of Passenger and Freight Transport; The International Energy Agency: Paris, France, 2022. [Google Scholar]
- Sun, B.; Garikapati, V.; Wilson, A.; Duvall, A. Estimating energy bounds for adoption of shared micromobility. Transp. Res. Part D Transp. Environ. 2021, 100, 103012. [Google Scholar] [CrossRef]
- Lampert, D.J.; Cai, H.; Elgowainy, A. Wells to wheels: Water consumption for transportation fuels in the United States. Energy Environ. Sci. 2016, 9, 787–802. [Google Scholar] [CrossRef]
- Tillemann, L.; Feasley, L. Let’s Count the Ways E-Scooters could Save the City. 2018. Available online: https://www.wired.com/story/e-scooter-micromobility-infographics-cost-emissions/ (accessed on 10 September 2020).
- Martínez-Navarro, A.; Cloquell-Ballester, V.-A.; Segui-Chilet, S. Photovoltaic Electric Scooter Charger Dock for the Development of Sustainable Mobility in Urban Environments. IEEE Access 2020, 8, 169486–169495. [Google Scholar] [CrossRef]
- Brdulak, A.; Chaberek, G.; Jagodziński, J. Determination of Electricity Demand by Personal Light Electric Vehicles (PLEVs): An Example of e-Motor Scooters in the Context of Large City Management in Poland. Energies 2020, 13, 194. [Google Scholar] [CrossRef]
- Bedmutha, N.; Petkar, G.; Lin, H.; Nema, T. Shared Electric Micromobility Solutions Could Offset 50% of Transportation Energy Demand for Pittsburgh; Carnegie Mellon University: Pittsburgh, PA, USA, 2020. [Google Scholar]
- Verkehrswende, A. Shared E-Scooters: Paving the Road Ahead. In Policy Recommendations for Local Government; Agora, V., Ed.; Agora Verkehrswende: Berlin, Germany, 2019. [Google Scholar]
- Lia, F.; Nocerino, R.; Bresciani, C.; Colorni Vitale, A.; Luè, A. Promotion of E-bikes for delivery of goods in European urban areas: An Italian case study. In Proceedings of the Transport Research Arena (TRA) 5th Conference: Transport Solutions from Research to Deployment, Paris, France, 14–17 April 2014; pp. 1–10. [Google Scholar]
- Ceylan, Z. Assessment of agricultural energy consumption of Turkey by MLR and Bayesian optimized SVR and GPR models. J. Forecast. 2020, 39, 944–956. [Google Scholar] [CrossRef]
- Ahmad, T.; Chen, H.; Huang, R.; Yabin, G.; Wang, J.; Shair, J.; Azeem Akram, H.M.; Hassnain Mohsan, S.A.; Kazim, M. Supervised based machine learning models for short, medium and long-term energy prediction in distinct building environment. Energy 2018, 158, 17–32. [Google Scholar] [CrossRef]
- Arslan, E.; Uyulan, Ç. Analysis of an e-scooter and rider system dynamic response to curb traversing through physics-informed machine learning methods. Proc. Inst. Mech. Eng. Part D J. Automob. Eng. 2022, 095440702211001. [Google Scholar] [CrossRef]
- Ham, S.W.; Cho, J.-H.; Park, S.; Kim, D.-K. Spatiotemporal Demand Prediction Model for E-Scooter Sharing Services with Latent Feature and Deep Learning. Transp. Res. Rec. 2021, 2675, 34–43. [Google Scholar] [CrossRef]
- Kim, S.; Choo, S.; Lee, G.; Kim, S. Predicting Demand for Shared E-Scooter Using Community Structure and Deep Learning Method. Sustainability 2022, 14, 2564. [Google Scholar] [CrossRef]
- Phithakkitnukooon, S.; Patanukhom, K.; Demissie, M.G. Predicting Spatiotemporal Demand of Dockless E-Scooter Sharing Services with a Masked Fully Convolutional Network. ISPRS Int. J. Geo-Inf. 2021, 10, 773. [Google Scholar] [CrossRef]
- Park, H.; Hwang, S. Demand forecasting of micro mobility using a gated recurrent unit. Int. J. Sustain. Build. Technol. Urban Dev. 2021, 12, 170–185. [Google Scholar]
- Zhao, P.; Li, A.; Pilesjö, P.; Mansourian, A. A machine learning based approach for predicting usage efficiency of shared e-scooters using vehicle availability data. Agil. GIScience Ser. 2022, 3, 1–10. [Google Scholar] [CrossRef]
- Fietz, L.E. Predicting Hourly Shared E-Scooter Use in Chicago: A Machine Learning Approach; University of Oregon: Eugene, OR, USA, 2020. [Google Scholar]
- Castiglione, M.; Comi, A.; De Vincentis, R.; Dumitru, A.; Nigro, M. Delivering in Urban Areas: A Probabilistic-Behavioral Approach for Forecasting the Use of Electric Micromobility. Sustainability 2022, 14, 9075. [Google Scholar] [CrossRef]
- López-Dóriga, I.; Vich, G.; Koch, S.; Khomenko, S.; Marquet, O.; Roig-Costa, O.; Daher, C.; Rasella, D.; Nieuwenhuijsen, M.; Mueller, N. Health impacts of electric micromobility transitions in Barcelona: A scenario analysis. Environ. Impact Assess. Rev. 2022, 96, 106836. [Google Scholar] [CrossRef]
- Nigro, M.; Castiglione, M.; Colasanti, F.M.; De Vincentis, R.; Liberto, C.; Valenti, G.; Comi, A. Investigating Potential Electric Micromobility Demand in the city of Rome, Italy. Transp. Res. Procedia 2022, 62, 401–407. [Google Scholar] [CrossRef]
- Comi, A.; Polimeni, A.; Nuzzolo, A. An Innovative Methodology for Micro-Mobility Network Planning. Transp. Res. Procedia 2022, 60, 20–27. [Google Scholar] [CrossRef]
- Chumachenko, D.; Meniailov, I.; Bazilevych, K.; Chumachenko, T.; Yakovlev, S. Investigation of Statistical Machine Learning Models for COVID-19 Epidemic Process Simulation: Random Forest, K-Nearest Neighbors, Gradient Boosting. Computation 2022, 10, 86. [Google Scholar] [CrossRef]
- Kim, M.; Park, S.; Lee, J.; Joo, Y.; Choi, J.K. Learning-Based Adaptive Imputation Methodwith kNN Algorithm for Missing Power Data. Energies 2017, 10, 1668. [Google Scholar] [CrossRef]
- Xiong, L.; Yao, Y. Study on an adaptive thermal comfort model with K-nearest-neighbors (KNN) algorithm. Build. Environ. 2021, 202, 108026. [Google Scholar] [CrossRef]
- Sahoo, G.B.; Schladow, S.G.; Reuter, J.E. Forecasting stream water temperature using regression analysis, artificial neural network, and chaotic non-linear dynamic models. J. Hydrol. 2009, 378, 325–342. [Google Scholar] [CrossRef]
- Rathod, S.; Chitikela, G.; Bandumula, N.; Ondrasek, G.; Ravichandran, S.; Sundaram, R.M. Modeling and Forecasting of Rice Prices in India during the COVID-19 Lockdown Using Machine Learning Approaches. Agronomy 2022, 12, 2133. [Google Scholar] [CrossRef]
- Atalan, A. Forecasting drinking milk price based on economic, social, and environmental factors using machine learning algorithms. Agribusiness 2022, 1–28. [Google Scholar] [CrossRef]
- Ayözen, Y.E.; İnaç, H.; Atalan, A.; Dönmez, C.Ç. E-Scooter Micro-Mobility Application for Postal Service: The Case of Turkey for Energy, Environment, and Economy Perspectives. Energies 2022, 15, 7587. [Google Scholar] [CrossRef]
- Biau, G.; Scornet, E. A random forest guided tour. Test 2016, 25, 197–227. [Google Scholar] [CrossRef]
- Breiman, L. Random forests. Mach. Learn. 2001, 45, 5–32. [Google Scholar] [CrossRef]
- Ayaru, L.; Ypsilantis, P.-P.; Nanapragasam, A.; Choi, R.C.-H.; Thillanathan, A.; Min-Ho, L.; Montana, G. Prediction of Outcome in Acute Lower Gastrointestinal Bleeding Using Gradient Boosting. PLoS ONE 2015, 10, e0132485. [Google Scholar] [CrossRef]
- Zhang, S.; Cheng, D.; Deng, Z.; Zong, M.; Deng, X. A novel k NN algorithm with data-driven k parameter computation. Pattern Recognit. Lett. 2018, 109, 44–54. [Google Scholar] [CrossRef]
- Liu, H.; Zhang, S.; Zhao, J.; Zhao, X.; Mo, Y. A New Classification Algorithm Using Mutual Nearest Neighbors. In Proceedings of the 2010 Ninth International Conference on Grid and Cloud Computing, Nanjing, China, 1–5 November 2010; pp. 52–57. [Google Scholar]
- Imandoust, S.B.; Bolandraftar, M. Application of k-nearest neighbor (knn) approach for predicting economic events: Theoretical background. Int. J. Eng. Res. Appl. 2013, 3, 605–610. [Google Scholar]
- Zhang, S.; Wu, X.; Zhu, M. Efficient missing data imputation for supervised learning. In Proceedings of the 9th IEEE International Conference on Cognitive Informatics (ICCI’10), Beijing, China, 7–9 July 2010; IEEE: Piscataway Township, NJ, USA, 2010; pp. 672–679. [Google Scholar]
- Mahesh, B. Machine learning algorithms-a review. Int. J. Sci. Res. 2020, 9, 381–386. [Google Scholar]
- Ceylan, Z. The impact of COVID-19 on the electricity demand: A case study for Turkey. Int. J. Energy Res. 2021, 45, 13022–13039. [Google Scholar] [CrossRef] [PubMed]
- Atalan, A.; Şahin, H.; Atalan, Y.A. Integration of Machine Learning Algorithms and Discrete-Event Simulation for the Cost of Healthcare Resources. Healthcare 2022, 10, 1920. [Google Scholar] [CrossRef]
- Ceylan, Z. Estimation of municipal waste generation of Turkey using socio-economic indicators by Bayesian optimization tuned Gaussian process regression. Waste Manag. Res. 2020, 38, 840–850. [Google Scholar] [CrossRef]
- Li, N.; Hakvoort, R.A.; Lukszo, Z. Cost allocation in integrated community energy systems-A review. Renew. Sustain. Energy Rev. 2021, 144, 111001. [Google Scholar] [CrossRef]
- Wang, G.; Cheng, Q.; Zhao, W.; Liao, Q.; Zhang, H. Review on the transport capacity management of oil and gas pipeline network: Challenges and opportunities of future pipeline transport. Energy Strateg. Rev. 2022, 43, 100933. [Google Scholar] [CrossRef]
- Buehler, R.; Broaddus, A.; Sweeney, T.; Zhang, W.; White, E.; Mollenhauer, M. Changes in Travel Behavior, Attitudes, and Preferences among E-Scooter Riders and Nonriders: First Look at Results from Pre and Post E-Scooter System Launch Surveys at Virginia Tech. Transp. Res. Rec. J. Transp. Res. Board 2021, 2675, 335–345. [Google Scholar] [CrossRef]
- Taylor, R. Interpretation of the Correlation Coefficient: A Basic Review. J. Diagn. Med. Sonogr. 1990, 6, 35–39. [Google Scholar] [CrossRef]










| Purposes | Methods | Country | Variables | Ref. |
|---|---|---|---|---|
| System modelling to understand the input-output relationship of an e-scooter and rider system | ML algorithms, Statistical analysis | Germany | Tire size, speed, rider mass, loading on arms, ability to ascend the curb | [28] |
| Forecasting demand for e-scooters with high spatial resolution | NN–decoder | South Korea | Start time and start location of every e-scooter usage, time and location log of every (mobile) app execution, the size of the grid | [29] |
| Developing a demand forecasting model for the use of shared e-scooters | LSTM | South Korea | Time, weather | [30] |
| A dockless e-scooter demand prediction model | FCN | Canada | Rent and return the e-scooter at any location, time an e-scooter was rented, the date, hour, day of the week, trip duration, trip length, and starting/ending geolocations (latitude, longitude) | [31] |
| Estimating greenhouse gas emission reductions affected by Shared micro-mobility systems | kNN, LightGBM, LR, RF, SVM, XGBoost | United States | Land use, weather, and temporal variables | [2] |
| Forecasting the sharply fluctuating and erratic micro-mobility demand | GA, DLA | South Korea | The rental and return data | [32] |
| A multi-criteria GIS-based analysis proposal aimed at planning priority networks for e-scooters | Criteria selection | Italy | Number of points of interest, closeness to public transport stops and stations, number of residents, number of employees, number of accidents that occurred, traffic flows attested by GPS points, maximum road speed allowed | [5] |
| Estimating the usage efficiency of e-scooters | LR, ANN, RF | Sweden | Start time of idle parking, Idle parking occurring on weekdays or weekends, Battery power of trip end, Distance to the nearest motorway, Distance to the closest pedestrian way, Distance to the nearest residential way, Distance to the nearest bus stop, Distance to the nearest POI, density of POIs in the corresponding administrative division unit, density of bus stops in the corresponding administrative division unit | [33] |
| Estimating hourly trips of e-scooter pilots | kNN, DT, RF | United States | Time, days since pilot start, day type, holiday temperature, rainfall, wind speed, average transportation | [34] |
| Forecasting the delivery time and energy cost of packages or mail distributed with e-scooter | NN, kNN, GB, RF | Turkey | Demographic, weather, geographical, time, operational, cost | This study |
| RF Model | Parameters |
|---|---|
| Number of trees | 50 |
| Maximal number of considered features | Unlimited |
| Replicable training | No |
| Maximal tree depth | Unlimited |
| Stop splitting nodes with maximum instances | 5 |
| GB Model | Parameters |
|---|---|
| Method | scikit-learn |
| Number of trees | 100 |
| Replicable training | Yes |
| Learning rate | 0.3 |
| Maximal tree depth | 6 |
| Regularization strength | 3 |
| Fraction of features for each tree | 1 |
| Stop splitting nodes with maximum instances | 2 |
| kNN Model | Parameters |
|---|---|
| Number of neighbours | 5 |
| Metric | Euclidean |
| Weight | Uniform |
| NN Model | Parameters |
|---|---|
| Hidden layers | 100 |
| Activation | ReLu |
| Solver | Adam |
| Alpha | 0.0001 |
| Max iterations | 200 |
| Replicable training | True |
| Output Features | Algorithms | Performance Scores | |||||||||
|---|---|---|---|---|---|---|---|---|---|---|---|
| Test Data | Train Data | ||||||||||
| MSE | RMSE | MAE | R2 | StDev | MSE | RMSE | MAE | R2 | StDev | ||
| Delivery time (min) | RF | 44.13 | 6.64 | 3.08 | 0.95 | 29.05 | 37.85 | 6.15 | 3.08 | 0.96 | 29.15 |
| GB | 70.69 | 8.41 | 4.74 | 0.93 | 28.96 | 70.69 | 8.41 | 4.74 | 0.93 | 29.34 | |
| kNN | 132.55 | 11.51 | 6.22 | 0.86 | 28.62 | 132.55 | 11.51 | 6.22 | 0.86 | 28.53 | |
| NN | 104.22 | 10.21 | 5.65 | 0.89 | 29.22 | 104.22 | 10.21 | 5.65 | 0.89 | 28.87 | |
| Energy cost | RF | 0.00 | 0.02 | 0.01 | 0.95 | 0.10 | 0.00 | 0.03 | 0.02 | 0.92 | 0.10 |
| GB | 0.00 | 0.02 | 0.01 | 0.96 | 0.10 | 0.00 | 0.02 | 0.01 | 0.95 | 0.11 | |
| kNN | 0.01 | 0.08 | 0.05 | 0.36 | 0.08 | 0.00 | 0.07 | 0.04 | 0.59 | 0.08 | |
| NN | 0.01 | 0.08 | 0.05 | 0.40 | 0.11 | 0.00 | 0.04 | 0.03 | 0.86 | 0.11 | |
| Output Features | Algorithms | MSE | RMSE | MAE | R2 | StDev |
|---|---|---|---|---|---|---|
| Delivery time (min) | RF | 177.10 | 13.31 | 6.85 | 0.82 | 27.98 |
| GB | 149.32 | 12.22 | 6.08 | 0.85 | 27.76 | |
| kNN | 205.59 | 14.34 | 7.74 | 0.79 | 27.79 | |
| NN | 172.42 | 13.13 | 7.16 | 0.82 | 27.09 | |
| Energy cost | RF | 0.00 | 0.03 | 0.02 | 0.92 | 0.09 |
| GB | 0.00 | 0.02 | 0.01 | 0.96 | 0.08 | |
| kNN | 0.01 | 0.08 | 0.05 | 0.37 | 0.08 | |
| NN | 0.01 | 0.08 | 0.05 | 0.40 | 0.11 |
Publisher’s Note: MDPI stays neutral with regard to jurisdictional claims in published maps and institutional affiliations. |
© 2022 by the authors. Licensee MDPI, Basel, Switzerland. This article is an open access article distributed under the terms and conditions of the Creative Commons Attribution (CC BY) license (https://creativecommons.org/licenses/by/4.0/).
Share and Cite
İnaç, H.; Ayözen, Y.E.; Atalan, A.; Dönmez, C.Ç. Estimation of Postal Service Delivery Time and Energy Cost with E-Scooter by Machine Learning Algorithms. Appl. Sci. 2022, 12, 12266. https://doi.org/10.3390/app122312266
İnaç H, Ayözen YE, Atalan A, Dönmez CÇ. Estimation of Postal Service Delivery Time and Energy Cost with E-Scooter by Machine Learning Algorithms. Applied Sciences. 2022; 12(23):12266. https://doi.org/10.3390/app122312266
Chicago/Turabian Styleİnaç, Hakan, Yunus Emre Ayözen, Abdulkadir Atalan, and Cem Çağrı Dönmez. 2022. "Estimation of Postal Service Delivery Time and Energy Cost with E-Scooter by Machine Learning Algorithms" Applied Sciences 12, no. 23: 12266. https://doi.org/10.3390/app122312266
APA Styleİnaç, H., Ayözen, Y. E., Atalan, A., & Dönmez, C. Ç. (2022). Estimation of Postal Service Delivery Time and Energy Cost with E-Scooter by Machine Learning Algorithms. Applied Sciences, 12(23), 12266. https://doi.org/10.3390/app122312266

