BN-RA: A Hybrid Model for Risk Analysis of Overload-Induced Early Cable Fires
Abstract
:1. Introduction
2. Literature Review
2.1. Cable Fire Mechanisms
2.2. Impact of Cable Overload on Cable Fires
2.3. Methods for Preventing Cable Fires
2.4. Summary
3. Construction of a BN
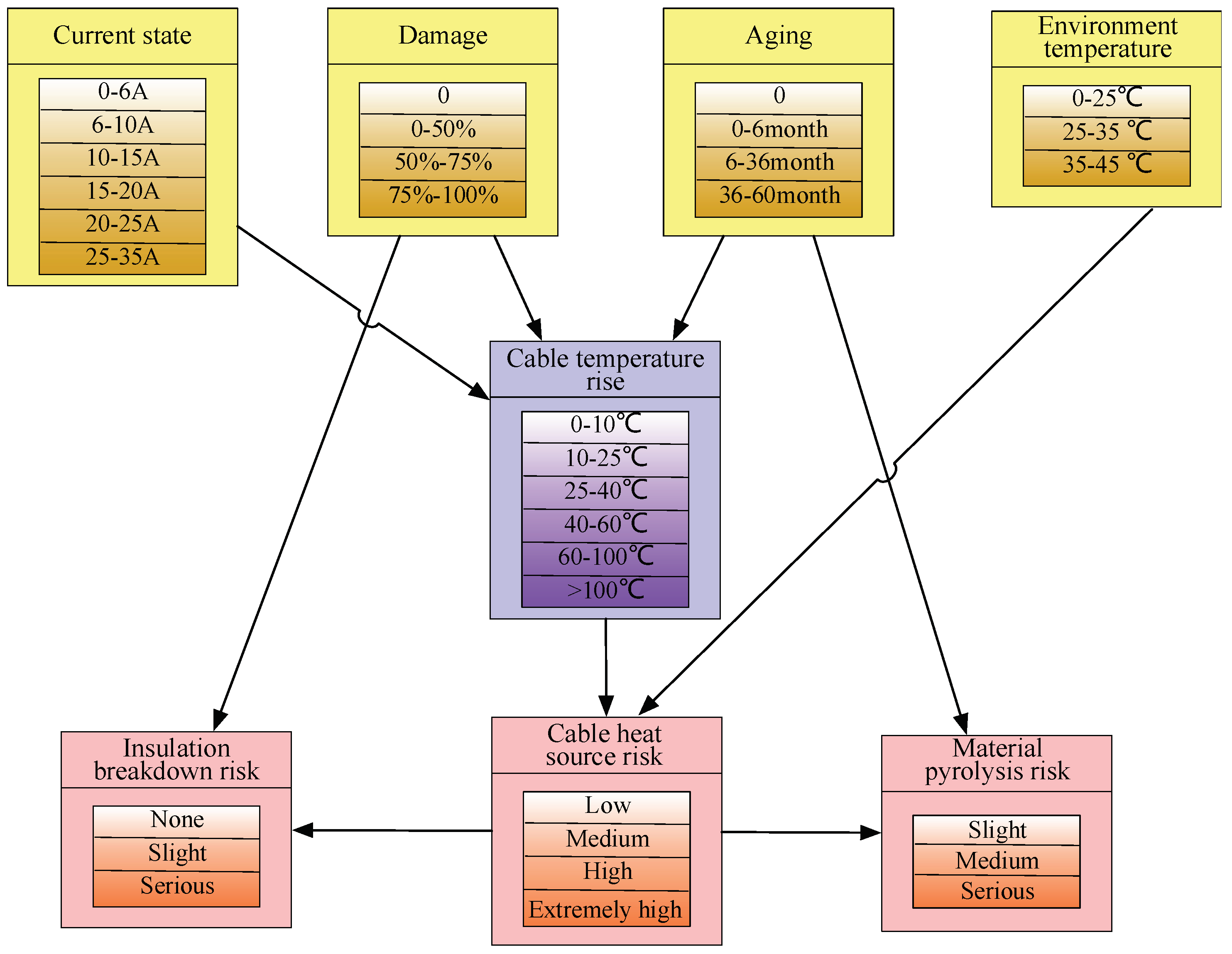
3.1. Risk Transmission for Overload-Induced Early Cable Fires
3.2. Risk BN for Overload-Induced Early Cable Fires
3.3. Determination of the BN Parameters
3.3.1. Prior Probabilities of Root Nodes
- (I)
- Because of the different properties of the nodes, these nodes are divided into discrete and continuous nodes. To unify the construction of a BN, continuous variables should be discretized and divided into different discrete intervals, where each discrete interval represents the state of the corresponding node.
- (II)
- Cable current node reflects the current through the 0.75 mm2 cross-sectional area of the cable. According to an experimental study on the cable temperature rise, the rated current for this type of cable during normal operation is approximately 7 A.
- (III)
- The degree of mechanical damage indicates the original damage of the cable, that is, the mechanical damage caused by wiring, operation, or animals’ gnawing.
- (IV)
- Cable aging is quantified by the aging time. In the temperature rise experiment, the cables aged according to the Arrhenius high-temperature aging model [44], yielding cables with different aging degrees.
- (V)
- Cable working environment temperature is derived from historical records of a tobacco storage and distribution center.
3.3.2. CPT
- (i)
- Conductor heating theory
- (ii)
- Coupling experiment of conductor temperature rise
4. Numerical Analysis of the Fire Risk Assessment
4.1. Classification of Risk Factors
4.2. Determination of the Risk-Factor Weights
- (i)
- Data evaluation matrix
- (ii)
- Standardization of the evaluation matrix
- (iii)
- Computation of the information entropy
- (iv)
- Calculation of weights
4.3. Simulation
4.3.1. Weight Determination of Fire Risk Factors
4.3.2. Risk-Level Classification Based on the Risk Evolution
- (i)
- When the total risk index is below 0.35, the risks of the three factors are relatively small, and the current indicator is in the state of normal or slight overload; the overload fire risk is relatively low.
- (ii)
- When the total risk index is in the 0.35–0.5 range, the factors in this range are often in the state of intermediate risk. For example, for currents in the 15–20 A range, the risk index of the cable heat source risk is = 0.4342. According to the explanation of the current overload degrees in Table 4, the current is in the medium-overload state.
- (iii)
- When the total risk index is in the 0.5–0.65 range, the factors are often in a high-risk state. For example, for 20–25 A currents, the risk index of the cable heat source is = 0.6128, and when the damage rate of mechanical damage is in the 50–75% range, the risk index of insulation breakdown is = 0.694.
- (iv)
- When the total risk factor is above 0.65, the basic node states, such as the overcurrent, cable damage, and aging, are close to the edge of fire, the states of all the risk factors are above high risk, and the fire risk of the cable overload is extremely high.
5. Case Study
5.1. BN-Based Reasoning
- (1)
- The event was mostly owing to a high current. The node of the current changed, and the probability of a normal current (under 10 A) was 0, indicating that there must have been an overcurrent in this accident. The likelihood of a serious overload at 20–25 A could reach 44.5%.
- (2)
- The temperature rise of the cable was obvious. The cable temperature rise node also changed significantly. The probability of the cable temperature rising to less than 25 °C was 0. The probability of the cable temperature rising to the 25–40 °C range was 68.1%, indicating that cable heating was extremely serious, and the risk probability of insulation breakdown and pyrolysis significantly increased when the cable was in the state of a high-temperature heat source for a long time. The main reason for the risk of overheating is the heating of the cable line rather than the high air temperature.
- (3)
- The cable exhibited the risk of insulation breakdown, and the main cause was cable overheating. The node of the cable mechanical damage changed only weakly, and the probability of no mechanical damage was 94%, indicating that the main cause of the insulation breakdown risk was overheating rather than mechanical damage.
5.2. Risk Assessment
6. Conclusions
Author Contributions
Funding
Institutional Review Board Statement
Informed Consent Statement
Data Availability Statement
Conflicts of Interest
References
- Huang, X.; Nakamura, Y. A Review of Fundamental Combustion Phenomena in Wire Fires. Fire Technol. 2020, 56, 315–360. [Google Scholar] [CrossRef]
- Ahrens, M.; Maheshwari, R. Home Structure Fires; National Fire Production Association: Quincy, MA, USA, 2020. [Google Scholar]
- Huang, X.; Zhu, H.; He, L.; Peng, L.; Chow, W. Improved model for estimating sidewall effect on the fire heat release rate of horizontal cable tray. Process Saf. Environ. Prot. 2021, 149, 831–938. [Google Scholar] [CrossRef]
- Babrauskas, V. Mechanisms and modes for ignition of low voltage PVC-insulated electrotechnical products. Fire Mater. 2006, 30, 151–174. [Google Scholar] [CrossRef]
- Babrauskas, V. Electric arc explosions-A review. Fire Saf. J. 2017, 89, 7–15. [Google Scholar] [CrossRef]
- Zhang, J.; Zhang, B.; Wang, L.; Fan, M.; Li, W. The state of the art of combustion behavior of live wires and cables. Mater. Rev. 2017, 31, 1–9. [Google Scholar]
- Courty, L.; Garo, J.P. External heating of electrical cables and auto-ignition investigation. J. Hazard. Mater. 2017, 321, 528–536. [Google Scholar] [CrossRef]
- Fisher, R.P.; Stoliarov, S.I.; Keller, M.R. A criterion for thermally-induced failure of electrical cable. Fire Saf. J. 2015, 72, 33–39. [Google Scholar] [CrossRef]
- Shea, J.J. Identifying causes for certain types of electrically initiated fires in residential circuits. Fire Mater. 2011, 35, 19–42. [Google Scholar] [CrossRef]
- Xie, Q.; Zhang, H.; Tong, L. Experimental study on the fire protection properties of PVC sheath for old and new cables. J. Hazard. Mater. 2010, 179, 373–381. [Google Scholar] [CrossRef]
- Shu, Z.; Jia, W.; Chen, N. The Effect of Thermal Ageing on Fire Performance of Flame Retardant PVC Cable. Fire Sci. Technol. 2010, 29, 142–149. [Google Scholar]
- Zhang, B.; Zhang, J.; Li, Q.; Wang, L.; Xie, H.; Fan, M. Effects of Insulating Material Ageing on Ignition Time and Heat Release Rate of the Flame Retardant Cables. Procedia Eng. 2018, 211, 972–978. [Google Scholar] [CrossRef]
- Yu, Z.; Chen, S.; Deng, J.; Xu, X.; Wang, W. Microstructural Characteristics of Arc Beads with Overcurrent Fault in the Fire Scene. Materials 2020, 13, 4521. [Google Scholar] [CrossRef]
- Gao, A.; Zhao, C.; Xu, F.; Di, M.; Gao, W. Fire Risk and Failure Mechanism of Copper Wire under Overcurrent Fault Condition. Procedia Eng. 2013, 52, 119–123. [Google Scholar] [CrossRef] [Green Version]
- He, H.; Zhang, Q.; Tu, R.; Zhao, L.; Liu, J.; Zhang, Y. Molten thermoplastic dripping behavior induced by flame spread over wire insulation under overload currents. J. Hazard. Mater. 2016, 320, 628–634. [Google Scholar] [CrossRef]
- Zhang, Y.; Tang, K.; Liu, Z.; Chen, Y. Experimental study on thermal and fire behaviors of energized PE-insulated wires under overload currents. J. Therm. Anal. Calorim. 2021, 145, 345–351. [Google Scholar] [CrossRef]
- Shimizu, K.; Kikuchi, M.; Hashimoto, N.; Fujita, O. A numerical and experimental study of the ignition of insulated electric wire with long-term excess current supply under microgravity. Proc. Combust. Inst. 2016, 36, 3063–3071. [Google Scholar] [CrossRef]
- Parise, G.; Hesla, E.; Mardegan, C.S.; Parise, L.; Capaccini, E.B. Measures to Minimize Series Faults in Electrical Cords and Extension Cords. IEEE Trans. Ind. Appl. 2019, 55, 4551–4556. [Google Scholar] [CrossRef]
- Huang, L.C.; Chang, H.C.; Chen, C.C.; Kuo, C.C. A ZigBee-based monitoring and protection system for building electrical safety. Energy Build. 2011, 43, 1418–1426. [Google Scholar] [CrossRef]
- Ping, L.; Michael, P.B.; Kevin, B.; Seung, R.M. Real-Time Monitoring of Temperature Rises of Energized Transformer Cores With Distributed Optical Fiber Sensors. IEEE Trans. Power Deliv. 2019, 34, 1588–1598. [Google Scholar]
- Tvs, A.; Vg, A.; Akg, B.; Bgf, C. An approach for reliability prediction of instrumentation & control cables by artificial neural networks and Weibull theory for probabilistic safety assessment of NPPs—ScienceDirect. Reliab. Eng. Syst. Saf. 2018, 170, 31–44. [Google Scholar]
- He, L.; Ma, G.; Hu, Q.; Cai, Q.; Tan, J. A Novel Method for Risk Assessment of Cable Fires in Utility Tunnel. Math. Probl. Eng. 2019, 15, 2563012. [Google Scholar] [CrossRef]
- Worrell, C.; Luangkesorn, L.; Haight, J.; Congedo, T. Machine learning of fire hazard model simulations for use in probabilistic safety assessments at nuclear power plants. Reliab. Eng. Syst. Saf. 2019, 183, 128–142. [Google Scholar] [CrossRef]
- Khan, M.A.; Khan, A.A.; Anwar, G.A.; Usmani, A. Framework for fire risk assessment of bridges. In Structures; Elsevier: Amsterdam, The Netherlands, 2021. [Google Scholar]
- Manan, N.; Idham, N.; Hasan, A.; Mariyah, N.; Faezah, N. Fire Risk Assessment of Residential Buildings Based on Fire Statistics from Selangor. J. Pharm. Sci. Innov. 2020, VII, 2321–2705. [Google Scholar]
- Ding, L.; Ji, J.; Khan, F. Combining uncertainty reasoning and deterministic modeling for risk analysis of fire-induced domino effects. Saf. Sci. 2020, 129, 104802. [Google Scholar] [CrossRef]
- Van Weyenberge, B.; Deckers, X.; Caspeele, R.; Merci, B. Development of a Risk Assessment Method for Life Safety in Case of Fire in Rail Tunnels. Fire Technol. 2016, 52, 1465–1479. [Google Scholar] [CrossRef]
- Yang, R.; Khan, F.; Taleb-Berrouane, M.; Kong, D. A time-dependent probabilistic model for fire accident analysis. Fire Saf. J. 2019, 111, 102891. [Google Scholar] [CrossRef]
- Chen, J.; Ji, J.; Ding, L.; Wu, J. Fire risk assessment in cotton storage based on fuzzy comprehensive evaluation and Bayesian network. Fire Mater. 2020, 44, 683–692. [Google Scholar] [CrossRef]
- Sarbayev, M.; Yang, M.; Wang, H. Risk assessment of process systems by mapping fault tree into artificial neural network. J. Loss Prev. Process Ind. 2019, 60, 203–212. [Google Scholar] [CrossRef]
- Vileiniskis, M.; Remenyte-Prescott, R. Quantitative risk prognostics framework based on Petri Net and Bow-Tie models. Reliab. Eng. Syst. Saf. 2017, 165, 62–73. [Google Scholar] [CrossRef]
- Zhou, J.; Reniers, G. A Petri net–based methodology for domino effect assessment. In Dynamic Risk Assessment and Management of Domino Effects and Cascading Events in the Process Industry; Valeio, C., Genserik, R., Eds.; Elsevier: Amsterdam, The Netherlands, 2021; pp. 73–95. [Google Scholar]
- El-Awady, A.; Ponnambalam, K. Integration of Simulation and Markov Chains to Support Bayesian Networks for Probabilistic Failure Analysis of Complex Systems. Reliab. Eng. Syst. Saf. 2021, 211, 107511. [Google Scholar] [CrossRef]
- Tang, Y.; Huang, S. Assessing seismic vulnerability of urban road networks by a Bayesian network approach. Transp. Res. Part D Transp. Environ. 2019, 77, 390–402. [Google Scholar] [CrossRef]
- Li, X.; Chen, G.; Zhu, H. Quantitative risk analysis on leakage failure of submarine oil and gas pipelines using Bayesian network. Process Saf. Environ. Prot. 2016, 103, 163–173. [Google Scholar] [CrossRef]
- Kabir, S.; Papadopoulos, Y. Applications of Bayesian networks and Petri nets in safety, reliability, and risk assessments: A review. Saf. Sci. 2019, 115, 154–175. [Google Scholar] [CrossRef]
- Yuan, Z.; Khakzad, N.; Khan, F.; Amyotte, P. Risk analysis of dust explosion scenarios using Bayesian networks. Risk Anal. 2015, 35, 278–291. [Google Scholar] [CrossRef]
- Wang, Y.; Xie, M.; Chin, K.; Fu, X. Accident analysis model based on Bayesian Network and Evidential Reasoning approach. J. Loss Prev. Process Ind. 2013, 26, 10–21. [Google Scholar] [CrossRef]
- Mukiyt, A.; Wang, Y.; Xiao, L.; Dong, H.; Huang, G.; Zhang, D. Dynamic analysis of defect risk transfer in automotive brake system. China Saf. Sci. J. 2019, 29, 93–98. [Google Scholar]
- Boukezzi, L.; Boubakeur, A.; Laurent, C.; Lallouani, M. Observations on structural changes under thermal ageing of cross-linked polyethylene used as power cables insulation Iran. Iran. Polym. J. 2008, 17, 611–624. [Google Scholar]
- Zaikov, G.E.; Gumargalieva, K.Z.; Pokholok, T.V.; Moiseev, Y.V. PVC Wire Coatings. PartII. Characterizations and Performance Predictions. Int. J. Polym. Mater. 1998, 39, 261–288. [Google Scholar] [CrossRef]
- George, P.G.; Renjith, V.R. Evolution of Safety and Security Risk Assessment methodologies to use of Bayesian Networks in Process Industries. Process Saf. Environ. Prot. 2021, 149, 758–775. [Google Scholar] [CrossRef]
- Aydin, M.; Akyuz, E.; Turan, O.; Arslan, O. Validation of risk analysis for ship collision in narrow waters by using fuzzy Bayesian networks approach. Ocean Eng. 2021, 231, 108973. [Google Scholar] [CrossRef]
- Alghamdi, A.S.; Desuqi, R.K. A study of expected lifetime of XLPE insulation cables working at elevated temperatures by applying accelerated thermal ageing. Heliyon 2020, 6, e03120. [Google Scholar] [CrossRef] [PubMed] [Green Version]
- Vykydalova, A.; Dubaj, T.; Cibulkova, Z.; Mizerova, G.; Zavadil, M. A predictive model for polyethylene cable insulation degradation in combined thermal and radiation environments. Polym. Degrad. Stab. 2018, 158, 119–123. [Google Scholar] [CrossRef]
- Aven, T. The risk concept—Historical and recent development trends. Reliab. Eng. Syst. Saf. 2012, 99, 33–44. [Google Scholar] [CrossRef]
- Liu, Z.; Jiang, Z.; Xu, C.; Cai, G.; Zhan, J. Assessment of provincial waterlogging risk based on entropy weight TOPSIS–PCA method. Nat. Hazards 2021, 108, 1545–1567. [Google Scholar] [CrossRef]










| Nodes | Interval | Meaning | Prior Probability |
|---|---|---|---|
| Cable current (A) | [0,6] | Low current state | 0.3 |
| [6,10] | Normal | 0.6 | |
| [10,15] | Slight overload | 0.04 | |
| [15,20] | Moderate overload | 0.03 | |
| [20,25] | Severe overload | 0.02 | |
| [25,35] | Extremely server overload | 0.01 | |
| Damage rate (%) | 0 | No damage | 0.95 |
| [0,50] | Moderate mechanical damage | 0.03 | |
| [50,75] | Moderate mechanical damage | 0.015 | |
| [75,100] | Serious mechanical damage | 0.015 | |
| Aging degree (month) | 0 | New cable | 0.50 |
| [0,6] | Use 0–6 months | 0.35 | |
| [6–36] | use 6–26 months | 0.1 | |
| [36–60] | use 36–60 months | 0.05 | |
| Environment temperature (°C) | [0–25] | Low temperature | 0.7 |
| [25–35] | Medium temperature | 0.28 | |
| [35–45] | High temperature | 0.02 |
| Aging Temperature | 80 °C | |
| AF | 638.3 | |
| Design of accelerated aging time | 6 months | 6.8 h |
| 12 months | 13.6 h | |
| 36 months | 40.9 h | |
| 60 months | 68.1 h | |
| Parameters | |||||||
|---|---|---|---|---|---|---|---|
| Value | 0.0061 | 0.0882 | 0.0018 | 0.8622 |
| Parent Node State/°C | Insulation Breakdown Risk | Parent Node State/°C | Material Pyrolysis Risk | ||||||
|---|---|---|---|---|---|---|---|---|---|
| Cable Damage/% | Cable Temperature/°C | None | Slight | Serious | Cable Temperature/°C | Aging Time/Month | Slight | Medium | Serious |
| 0 | [0,40] | 99.9 | 0.1 | 0 | [0,40] | 0 | 99.9 | 0.1 | 0 |
| 0 | [40,70] | 90 | 9 | 1 | [0,40] | [0,6] | 95 | 4.99 | 0.01 |
| 0 | [70,90] | 50 | 40 | 10 | [0,40] | [6,36] | 92 | 7.98 | 0.02 |
| 0 | >90 | 3 | 30 | 67 | [0,40] | [36,60] | 90 | 9 | 1 |
| [0,50] | [0,40] | 50 | 50 | 0 | [40,70] | 0 | 97 | 2.8 | 0.2 |
| [0,50] | [40,70] | 30 | 70 | 0 | [40,70] | [0,6] | 95 | 4.95 | 0.05 |
| [0,50] | [70,90] | 20 | 80 | 0 | [40,70] | [6,36] | 91 | 8 | 1 |
| [0,50] | >90 | 10 | 87 | 3 | [40,70] | [36,60] | 89 | 9 | 2 |
| [50,75] | [0,40] | 0 | 95 | 5 | [70,90] | 0 | 60 | 35 | 5 |
| [50,75] | [40,70] | 0 | 80 | 20 | [70,90] | [0,6] | 55 | 35 | 10 |
| [50,75] | [70,90] | 0 | 50 | 50 | [70,90] | [6,36] | 50 | 40 | 10 |
| [50,75] | >90 | 0 | 1 | 99 | [70,90] | [36,60] | 40 | 45 | 15 |
| [75,100] | [0,40] | 0 | 0 | 100 | >90 | 0 | 30 | 50 | 20 |
| [75,100] | [40,70] | 0 | 0 | 100 | >90 | [0,6] | 25 | 50 | 25 |
| [75,100] | [70,90] | 0 | 0 | 100 | >90 | [6,36] | 10 | 40 | 50 |
| [75,100] | >90 | 0 | 0 | 100 | >90 | [36,60] | 5 | 30 | 65 |
| Risk Factors | Grade | Meaning | Value |
|---|---|---|---|
| Cable heat source risk | 1 | Normal working condition, Cable heat source temperature 0–40 °C | 0.25 |
| 2 | Less than the maximum temperature of long-term operation, 40–70 °C | 0.5 | |
| 3 | Less than the maximum temperature of short-time operation, 70–90 °C | 0.75 | |
| 4 | More than the maximum temperature of long-term operation, over 90 °C | 1 | |
| Insulation breakdown risk | 1 | Damage or heat causes less than 50% of local core exposed | 0.3 |
| 2 | Damage or heat causes 50–75% of local core exposed | 0.6 | |
| 3 | Damage or heat causes 75–100% of local core exposed | 1 | |
| Material pyrolysis risk | 1 | There is no obvious thorn in the cable insulation material | 0.3 |
| 2 | Obvious pungent gas appeared during pyrolysis | 0.6 | |
| 3 | Strong pungent smell and continuous smoke | 1 |
| Cable Heat Source Temperature/°C | Risk Level of Insulating Materials | Risk Level of Insulation Breakdown |
|---|---|---|
| 34.8908 | 3 | 1 |
| 33.2958 | 1 | 1 |
| 30.2914 | 2 | 1 |
| …… | …… | …… |
| 29.3553 | 1 | 1 |
| 8.01759 | 1 | 1 |
| 35.0763 | 1 | 1 |
| 10.5014 | 1 | 1 |
| 7.81303 | 1 | 1 |
| Risk Level | 1 | 2 | 3 | 4 |
|---|---|---|---|---|
| Interpretation | Low risk | Medium risk | High risk | Extremely high risk |
| Index interval | 0~0.35 | 0.35~0.5 | 0.5~0.65 | 0.65~1 |
Publisher’s Note: MDPI stays neutral with regard to jurisdictional claims in published maps and institutional affiliations. |
© 2021 by the authors. Licensee MDPI, Basel, Switzerland. This article is an open access article distributed under the terms and conditions of the Creative Commons Attribution (CC BY) license (https://creativecommons.org/licenses/by/4.0/).
Share and Cite
Chen, X.; Huang, G.; Gao, X.; Ou, S.; Li, Y.; Hezam, I.M. BN-RA: A Hybrid Model for Risk Analysis of Overload-Induced Early Cable Fires. Appl. Sci. 2021, 11, 8922. https://doi.org/10.3390/app11198922
Chen X, Huang G, Gao X, Ou S, Li Y, Hezam IM. BN-RA: A Hybrid Model for Risk Analysis of Overload-Induced Early Cable Fires. Applied Sciences. 2021; 11(19):8922. https://doi.org/10.3390/app11198922
Chicago/Turabian StyleChen, Xiaolong, Guozhong Huang, Xuehong Gao, Shengnan Ou, Yatao Li, and Ibrahim M. Hezam. 2021. "BN-RA: A Hybrid Model for Risk Analysis of Overload-Induced Early Cable Fires" Applied Sciences 11, no. 19: 8922. https://doi.org/10.3390/app11198922
APA StyleChen, X., Huang, G., Gao, X., Ou, S., Li, Y., & Hezam, I. M. (2021). BN-RA: A Hybrid Model for Risk Analysis of Overload-Induced Early Cable Fires. Applied Sciences, 11(19), 8922. https://doi.org/10.3390/app11198922

