Autonomous Monitoring of Line-to-Line Faults in Photovoltaic Systems by Feature Selection and Parameter Optimization of Support Vector Machine Using Genetic Algorithms
Abstract
1. Introduction
- The main features of the faults have been extracted from I–V characteristics of PV arrays using a Simulink-based model for distinguishing between faulty and normal conditions.
- To the best of our knowledge, for the first time, a Genetic Algorithm (GA) has been developed for feature selection and parameters of classifier optimization in fault detection and classification for PV systems. This algorithm has been implemented using Python.
- The proposed method is able to detect and classify LL under a wide range of critical situations, even under low-mismatch levels and high-impedances.
2. The Proposed Method
2.1. Feature Extraction
- I–V curves under normal conditions are close to LL faults at low mismatch levels with high impedances, which is a challenging task to identify the faulty conditions.
- I–V curves related to the LL faults under low mismatch and low impedances are very close to LL faults at high mismatch levels with high impedances, which is another challenge to classify the faulty conditions.
2.2. Developed Algorithms
2.2.1. Support Vector Machines (SVM)
2.2.2. Genetic Algorithm
- Randomly generate the initial population.
- Evaluate the fitness value of each chromosome according to a fitness function.
- Perform the genetic operations including selection, crossover, mutations.
- The iteration is terminated if the terminating condition is met. Otherwise, return to step two.
2.3. The Parameter Optimization of the SVM and Feature Selection Based on GA
2.3.1. Chromosome Design
2.3.2. Fitness Function
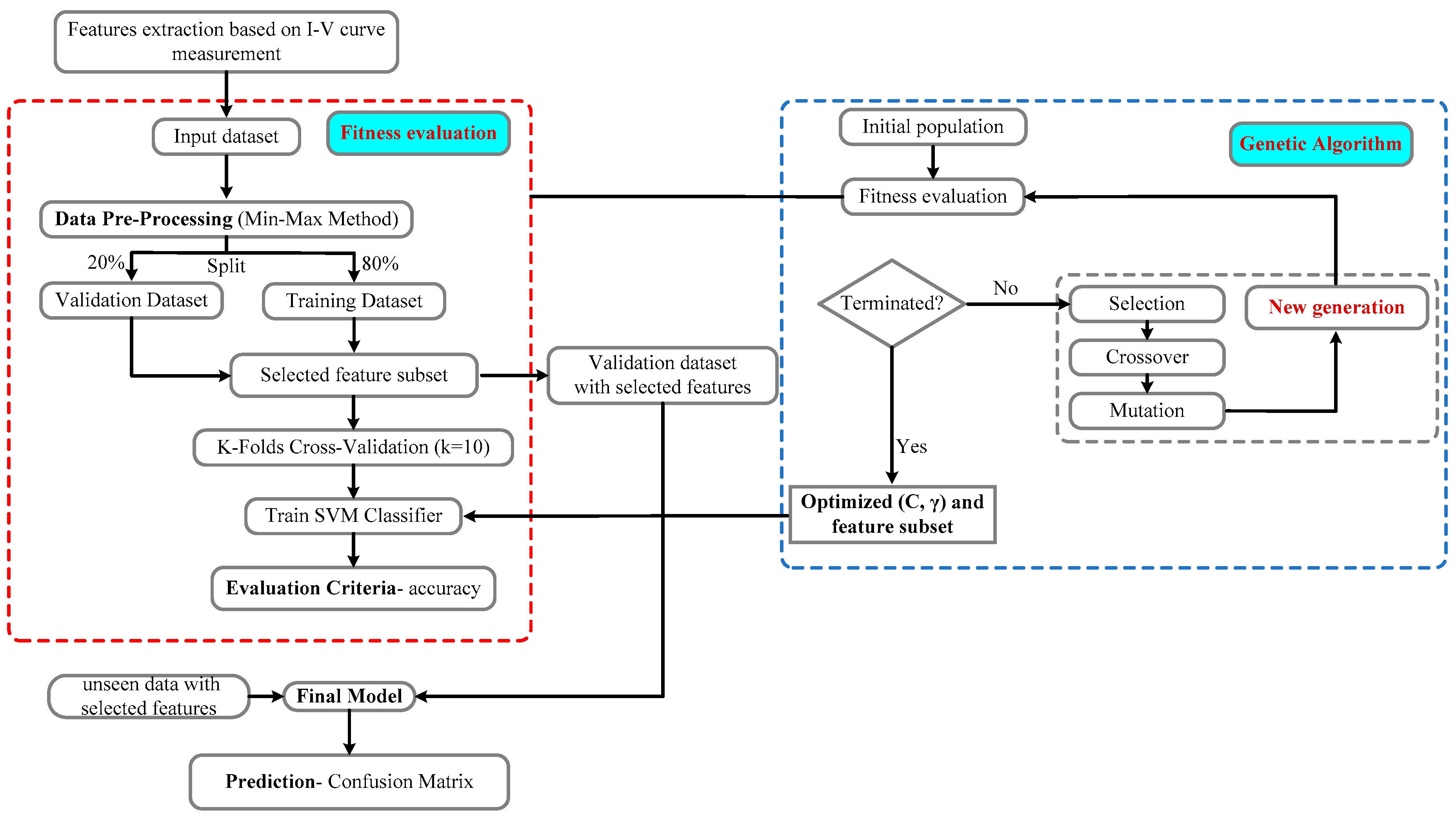
2.3.3. The Structure of the Proposed Method
3. Results
3.1. Simulation Setup
- (1)
- The original dataset is divided into two datasets, which include the training and validation dataset. The percentage of the dataset that is used to train the models is 80%, and 20% is held back as a validation dataset.
- (2)
- The Cross Validation (CV) technique has been used in the learning process of the SVM classifier in order to obtain a more reliable estimation for the classifier performance. In this study, the 5-fold CV process has been used to assess each layer.
- (3)
- The classification accuracy metric has been introduced to assess the performance of the layers, which is defined based on the confusion matrix, see Table 3 [30]. This metric is formulated as Equation (10):where TP (true positive) is the case for identification of a data sample correctly, TN (true negative) is the case for rejection of a data sample correctly, FP (false positive) represents the case which is incorrectly identified, and FN (false negative) is the case which is incorrectly rejected.
- (4)
- In this research, we have set the search range of parameter γ to [0.0001, 10], whereas parameter is in the range of 0.1 to 1000. Moreover, the parameters of the genetic algorithm have been tuned as follows: the population size of 100 is selected, the mutation rate and crossover rate are equal to 0.6 and 0.1, and the maximum iteration number is set to 30. It should be noted that the termination criterion is set to the generation number.
3.2. Data Acquisition System
3.3. Detection and Classification of LL Fault
4. Conclusions
Author Contributions
Funding
Acknowledgments
Conflicts of Interest
References
- Leva, S.; Aghaei, M. Failures and Defects in PV Systems Review and Methods of Analysis. In Power Engineering Advances and Challenges Part B: Electrical Power; Taylor & Francis Group, CRC Press: Boca Raton, FL, USA, 2015; pp. 56–84. [Google Scholar]
- Aghaei, M.; Grimaccia, F.; Gonano, C.A.; Leva, S. Innovative Automated Control System for PV Fields Inspection and Remote Control. IEEE Trans. Ind. Electron. 2015, 62. [Google Scholar] [CrossRef]
- Mellit, A.; Tina, G.M.; Kalogirou, S.A. Fault detection and diagnosis methods for photovoltaic systems: A review. Renew. Sustain. Energy Rev. 2018, 91, 1–17. [Google Scholar] [CrossRef]
- Zhao, Y.; De Palma, J.F.; Mosesian, J.; Lyons, R.; Lehman, B. Line-line fault analysis and protection challenges in solar photovoltaic arrays. IEEE Trans. Ind. Electron. 2013, 60, 3784–3795. [Google Scholar] [CrossRef]
- Alam, M.K.; Khan, F.; Johnson, J.; Flicker, J. A Comprehensive Review of Catastrophic Faults in Mitigation Techniques. IEEE J. Photovoltaics 2015, 5, 982–997. [Google Scholar] [CrossRef]
- Pillai, D.S.; Rajasekar, N. A comprehensive review on protection challenges and fault diagnosis in PV systems. Renew. Sustain. Energy Rev. 2018, 91, 18–40. [Google Scholar] [CrossRef]
- Eskandari, A.; Milimonfared, J.; Aghaei, M.; de Oliveira, A.K.V.; Rüther, R. Line-to-Line Faults Detection for Photovoltaic Arrays Based on I-V Curve Using Pattern Recognition. In Proceedings of the 46th IEEE PVSC, Chicago, IL, USA, 16–21 June 2019; Volume 10, pp. 2–4. [Google Scholar]
- Zhao, Y.; Yang, L.; Lehman, B.; De Palma, J.F.; Mosesian, J.; Lyons, R. Decision tree-based fault detection and classification in solar photovoltaic arrays. In Proceedings of the IEEE Applied Power Electronics Conference and Exposition—APEC, Orlando, FL, USA, 5–9 February 2012; pp. 93–99. [Google Scholar]
- Madeti, S.R.; Singh, S.N. A comprehensive study on different types of faults and detection techniques for solar photovoltaic system. Sol. Energy 2017, 158, 161–185. [Google Scholar] [CrossRef]
- Garoudja, E.; Harrou, F.; Sun, Y.; Kara, K.; Chouder, A.; Silvestre, S. Statistical fault detection in photovoltaic systems. Sol. Energy 2017, 150, 485–499. [Google Scholar] [CrossRef]
- Dhimish, M.; Holmes, V.; Mehrdadi, B.; Dales, M. Simultaneous fault detection algorithm for grid-connected photovoltaic plants. IET Renew. Power Gener. 2017, 11, 1565–1575. [Google Scholar] [CrossRef]
- Dhimish, M.; Holmes, V.; Mehrdadi, B.; Dales, M. Multi-layer photovoltaic fault detection algorithm. High Volt. 2017, 2, 244–252. [Google Scholar] [CrossRef]
- Pillai, D.S.; Rajasekar, N. An MPPT-based sensorless line-line and line-ground fault detection technique for pv systems. IEEE Trans. Power Electron. 2019, 34, 8646–8659. [Google Scholar] [CrossRef]
- Saleh, K.A.; Hooshyar, A.; El-Saadany, E.F.; Zeineldin, H.H. Voltage-Based Protection Scheme for Faults Within Utility-Scale Photovoltaic Arrays. IEEE Trans. Smart Grid 2018, 9, 4367–4382. [Google Scholar] [CrossRef]
- Chen, L.; Li, S.; Wang, X. Quickest fault detection in photovoltaic systems. IEEE Trans. Smart Grid 2016, 9, 1835–1847. [Google Scholar] [CrossRef]
- Kumar, B.P.; Ilango, G.S.; Reddy, M.J.B.; Chilakapati, N. Online fault detection and diagnosis in photovoltaic systems using wavelet packets. IEEE J. Photovolt. 2017, 8, 257–265. [Google Scholar] [CrossRef]
- Akram, M.N.; Lotfifard, S. Modeling and health monitoring of DC side of photovoltaic array. IEEE Trans. Sustain. Energy 2015, 6, 1245–1253. [Google Scholar] [CrossRef]
- Garoudja, E.; Chouder, A.; Kara, K.; Silvestre, S. An enhanced machine learning based approach for failures detection and diagnosis of PV systems. Energy Convers. Manag. 2017, 151, 496–513. [Google Scholar] [CrossRef]
- Chen, Z.; Han, F.; Wu, L.; Yu, J.; Cheng, S.; Lin, P.; Chen, H. Random forest based intelligent fault diagnosis for PV arrays using array voltage and string currents. Energy Convers. Manag. 2018, 178, 250–264. [Google Scholar] [CrossRef]
- Benkercha, R.; Moulahoum, S. Fault detection and diagnosis based on C4.5 decision tree algorithm for grid connected PV system. Sol. Energy 2018, 173, 610–634. [Google Scholar] [CrossRef]
- Lu, X.; Lin, P.; Cheng, S.; Lin, Y.; Chen, Z.; Wu, L.; Zheng, Q. Fault diagnosis for photovoltaic array based on convolutional neural network and electrical time series graph. Energy Convers. Manag. 2019, 196, 950–965. [Google Scholar] [CrossRef]
- Zhao, Y.; Ball, R.; Mosesian, J.; De Palma, J.F.; Lehman, B. Graph-based semi-supervised learning for fault detection and classification in solar photovoltaic arrays. IEEE Trans. Power Electron. 2015, 30, 2848–2858. [Google Scholar] [CrossRef]
- Yi, Z.; Etemadi, A.H. Fault detection for photovoltaic systems based on multi-resolution signal decomposition and fuzzy inference systems. IEEE Trans. Smart Grid 2016, 8, 1274–1283. [Google Scholar] [CrossRef]
- Yi, Z.; Etemadi, A.H. Line-to-line fault detection for photovoltaic arrays based on multiresolution signal decomposition and two-stage support vector machine. IEEE Trans. Ind. Electron. 2017, 64, 8546–8556. [Google Scholar] [CrossRef]
- Harrou, F.; Dairi, A.; Taghezouit, B.; Sun, Y. An unsupervised monitoring procedure for detecting anomalies in photovoltaic systems using a one-class Support Vector Machine. Sol. Energy 2019, 179, 48–58. [Google Scholar] [CrossRef]
- Gholami, R.; Fakhari, N. Support Vector Machine: Principles, Parameters, and Applications. In Handbook of Neural Computation, 1st ed.; Elsevier: Cambridege, MA, USA, 2017; ISBN 9780128113196. [Google Scholar]
- Holland, J.H. Adaptation in Natural and Artificial Systems: An Introductory Analysis with Applications to Biology, Control, and Artificial Intelligence; MIT press: Cambridge, MA, USA, 1992; ISBN 0262581116. [Google Scholar]
- Kramer, O. Genetic Algorithm Essentials; Springer: Cham, Switzerland, 2017; Volume 679, ISBN 331952156X. [Google Scholar]
- Mirjalili, S. Genetic algorithm. In Evolutionary Algorithms and Neural Networks; Springer: Cham, Switzerland, 2019; pp. 43–55. [Google Scholar]
- Pecht, M.G.; Kang, M. Machine Learning: Fundamentals. In Prognostics and Health Management of Electronics: Fundamentals, Machine Learning, and the Internet of Things; John Wiley & Sons: Hoboken, NJ, USA, 2019; pp. 85–109. ISBN 9781119515326. [Google Scholar]






| Moule Parameters | Module Rating |
|---|---|
| Extracted Features | |||
|---|---|---|---|
| Actual Class | Predicted Class | |
|---|---|---|
| First Class | Second Class | |
| First class | TP | FN |
| Second class | FP | TN |
| Layer Type | Kernel | Number of Selected Features | Selected Features | C | Time (s) | Trian Accuracy (%) | |
|---|---|---|---|---|---|---|---|
| Fault detection | Linear | 8 | f3, f4, f5, f6, f7, f8, f9, f10 | 316.22 | - | 3.29 | 95.71 |
| Polynomial | 4 | f3, f5, f7, f10 | 464.16 | - | 3.12 | 94.91 | |
| Gaussian | 3 | f3, f4, f10 | 1000 | 0.215 | 13.63 | 95.93 | |
| Sigmoid | 6 | f2, f3, f5, f8, f9, f10 | 681.3 | 0.012 | 54.36 | 94.1 | |
| Fault classification | Linear | 5 | f1, f2, f4, f9, f10 | 1000 | - | 2.87 | 96.8 |
| Polynomial | 2 | f2, f10 | 1 | - | 2.65 | 94.46 | |
| Gaussian | 2 | f2, f10 | 68.129 | 10 | 10.67 | 97.51 | |
| Sigmoid | 8 | f1, f2, f3, f4, f5, f8, f9, f10 | 464.16 | 0.012 | 25.08 | 92.3 |
| Layer Type | Kernel | Confusion Matrix | Accuracy (%) | ||
|---|---|---|---|---|---|
| Validation | Test | Validation | Test | ||
| Fault detection | Linear | 99 | 97.22 | ||
| Polynomial | 97.51 | 95.55 | |||
| Gaussian | 100 | 100 | |||
| Sigmoid | 96 | 86.66 | |||
| Fault classification | Linear | 98.24 | 97.5 | ||
| Polynomial | 90.35 | 89.16 | |||
| Gaussian | 99.12 | 100 | |||
| Sigmoid | 95.61 | 91.66 | |||
© 2020 by the authors. Licensee MDPI, Basel, Switzerland. This article is an open access article distributed under the terms and conditions of the Creative Commons Attribution (CC BY) license (http://creativecommons.org/licenses/by/4.0/).
Share and Cite
Eskandari, A.; Milimonfared, J.; Aghaei, M.; Reinders, A.H.M.E. Autonomous Monitoring of Line-to-Line Faults in Photovoltaic Systems by Feature Selection and Parameter Optimization of Support Vector Machine Using Genetic Algorithms. Appl. Sci. 2020, 10, 5527. https://doi.org/10.3390/app10165527
Eskandari A, Milimonfared J, Aghaei M, Reinders AHME. Autonomous Monitoring of Line-to-Line Faults in Photovoltaic Systems by Feature Selection and Parameter Optimization of Support Vector Machine Using Genetic Algorithms. Applied Sciences. 2020; 10(16):5527. https://doi.org/10.3390/app10165527
Chicago/Turabian StyleEskandari, Aref, Jafar Milimonfared, Mohammadreza Aghaei, and Angèle H.M.E. Reinders. 2020. "Autonomous Monitoring of Line-to-Line Faults in Photovoltaic Systems by Feature Selection and Parameter Optimization of Support Vector Machine Using Genetic Algorithms" Applied Sciences 10, no. 16: 5527. https://doi.org/10.3390/app10165527
APA StyleEskandari, A., Milimonfared, J., Aghaei, M., & Reinders, A. H. M. E. (2020). Autonomous Monitoring of Line-to-Line Faults in Photovoltaic Systems by Feature Selection and Parameter Optimization of Support Vector Machine Using Genetic Algorithms. Applied Sciences, 10(16), 5527. https://doi.org/10.3390/app10165527

