Challenging COVID-19 with Creativity: Supporting Design Space Exploration for Emergency Ventilators
Abstract
1. Introduction
1.1. The COVID-19 Pandemic and the Role of Low-Cost Ventilators
1.2. Creativity in Engineering Design
1.3. Objective of the Work: Supporting Creative Conceptual Design of Low-Cost Ventilators
2. Materials and Methods
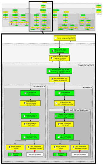
2.1. A Simplified Methodological Framework to Support Conceptual Design
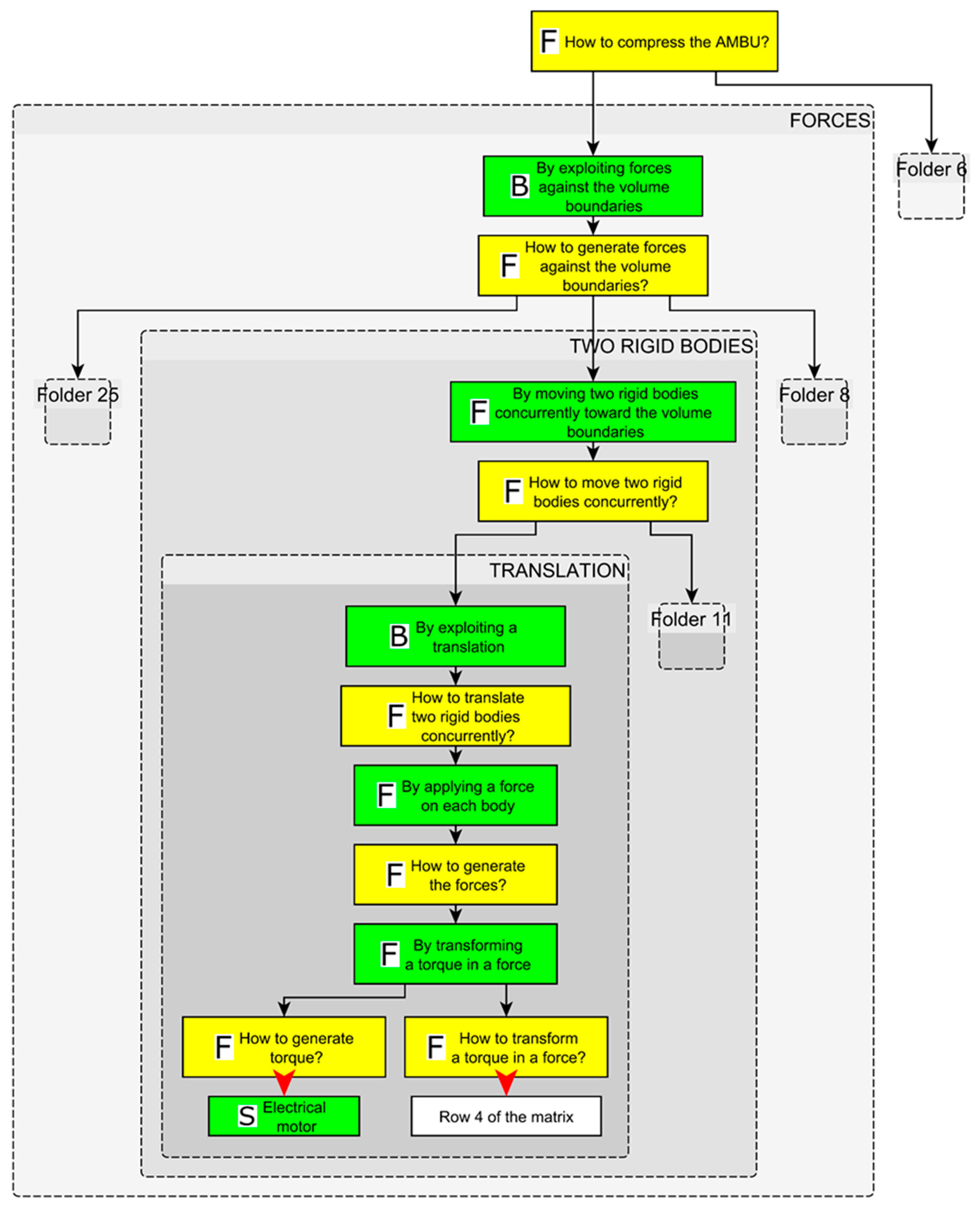
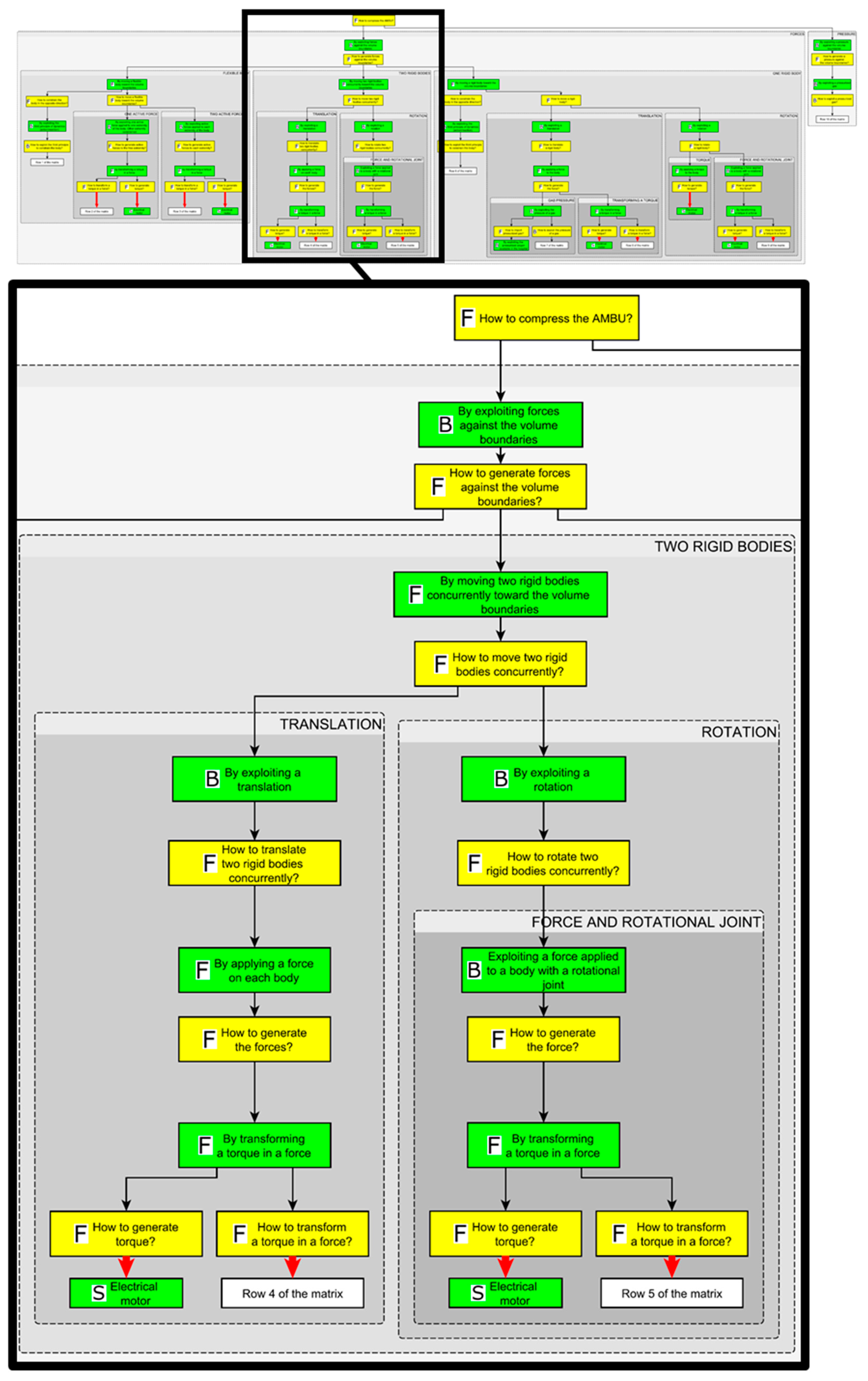
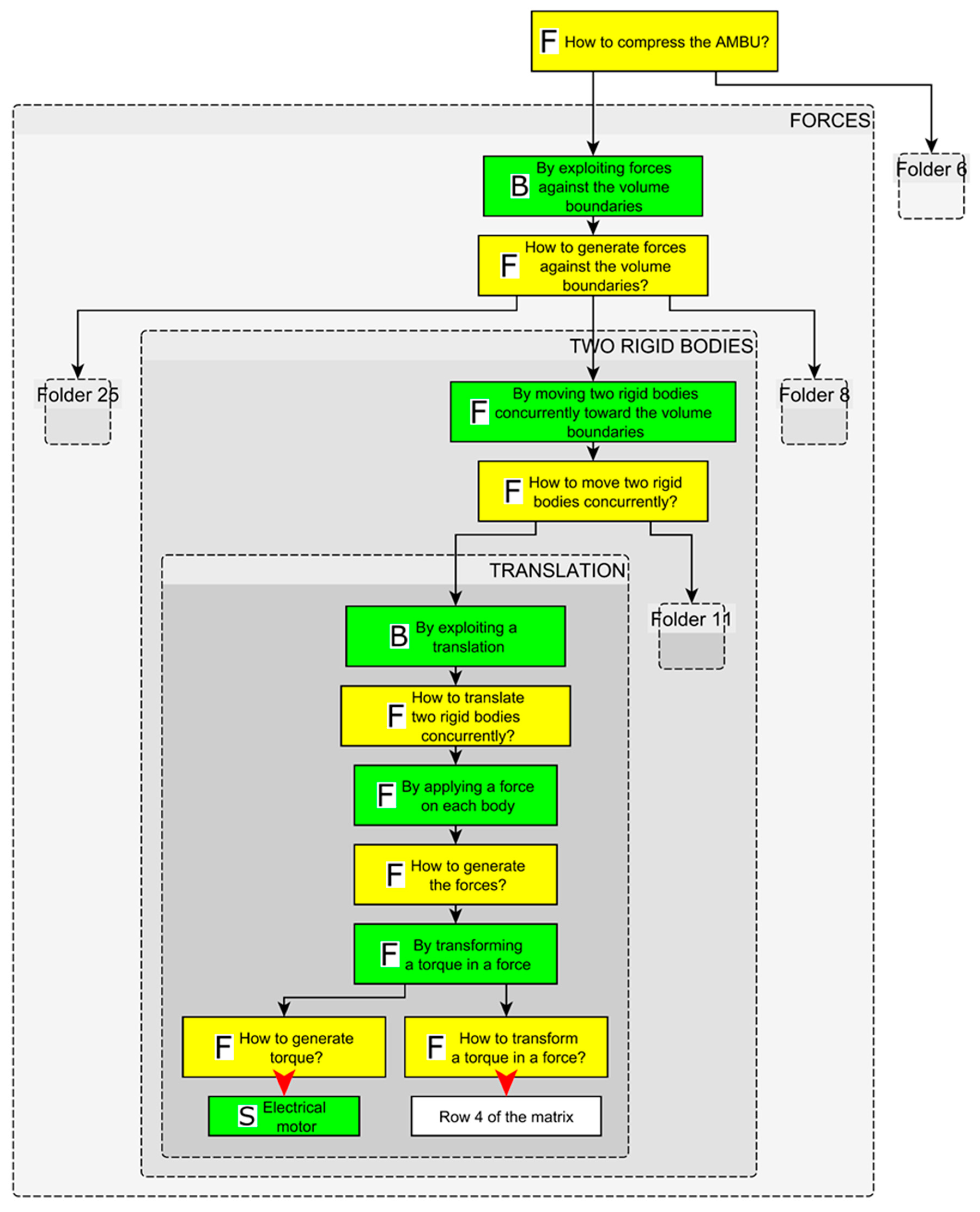
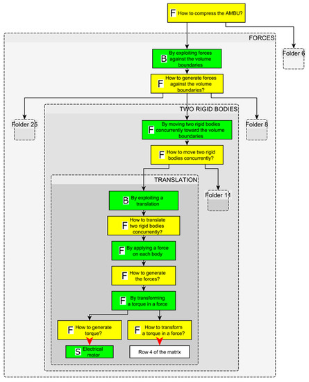
2.1.1. Problem–Solution Network
- Function (F): A function is identified by an action performed by the system, which can be expressed according to energy-material-signal formalism from the German systematic design approach [40].
- Behavior (B): This abstraction level concerns physical principles, forces, pressures, and any other non-structural elements required for performing the functions. In other words, the behavior represents the fundamentals of “how” the function is going to be implemented
- Structure (S): The structure abstraction level is identified by physical elements such as the structural components and assemblies required for exploiting the behavior selected for implementing a function.
- Green boxes (when present) must follow yellow boxes and vice versa. Subsequent boxes of the same color are not allowed.
- Ramifications are independent of each other. This means that any ramification is developed independently of any other ramification (the independency rule). When information from other PSN branches is needed in order to formulate a problem in another ramification, it means that the latter cannot be further developed.
- Each problem or solution box can be reached by only one arrow.
2.1.2. The Chart of Structural Solution Alternatives
2.2. How to Use the PSN–Chart Framework
- Adding new ventilator concepts for subsequent activities.
- Supporting the identification of brand-new solutions.
- Supporting the identification of new combinations of existing solutions.
2.2.1. Adding New Ventilator Concepts
- Verify if the required ramifications are already present in the PSN.
- If the PSN ramifications are sufficient to abstractly represent the ventilator, nothing more needs to be done in the network.
- If the PSN ramifications are not sufficient to represent the ventilator, add the required problem-solution sequences, according to the rules described in Section 2.1.
2.2.2. Supporting the Identification of Brand-New Solutions
2.2.3. Supporting the Identification of New Combinations of Existing Solutions
3. Results
3.1. Network and Chart from the Reviewed Ventilator Projects
3.2. Structural Concept Variants from Existing Solutions
3.3. New Combinations of Existing Solutions
3.4. Keeping Track of New Solutions
4. Discussion
4.1. Obtained Results
4.1.1. Methodological Proposal
4.1.2. Additional Results
4.2. Limitations and Future Developments
4.3. Expected Impact
4.3.1. For the COVID-19 Pandemic
4.3.2. For Design Science
5. Conclusions
Author Contributions
Funding
Acknowledgments
Conflicts of Interest
References
- World Healt Organization. Naming the Coronavirus Disease (COVID-19) and the Virus that Causes it. Available online: https://www.who.int/emergencies/diseases/novel-coronavirus-2019/technical-guidance/naming-the-coronavirus-disease-(covid-2019)-and-the-virus-that-causes-it#:~:text=ICTV announced“severe acute,on 11 February 2020 (accessed on 6 May 2020).
- World Healt Organization Coronavirus Disease (COVID-19) Pandemic. Available online: https://www.who.int/emergencies/diseases/novel-coronavirus-2019 (accessed on 1 July 2020).
- Younes, A.B.; Hasan, Z. COVID-19: Modeling, Prediction, and Control. Appl. Sci. 2020, 10, 3666. [Google Scholar] [CrossRef]
- Soufi, G.J.; Hekmatnia, A.; Nasrollahzadeh, M.; Shafiei, N.; Sajjadi, M.; Iravani, P.; Fallah, S.; Iravani, S.; Varma, R.S. SARS-CoV-2 (COVID-19): New discoveries and current challenges. Appl. Sci. 2020, 10, 3641. [Google Scholar] [CrossRef]
- Chatburn, R.L.; Branson, R.D.; Hatipoglu, U. Multiplex Ventilation: A Simulation-based Study of Ventilating Two Patients with One Ventilator. Respir. Care 2020. [Google Scholar] [CrossRef] [PubMed]
- Futier, E.; Jaber, S.; Joannes-Boyau, O. Ventilating multiple patients on a single ventilator: Statement from the French Society of Anaesthesia and Intensive Care Medicine (SFAR). Anaesth. Crit. Care Pain Med. 2020. [Google Scholar] [CrossRef] [PubMed]
- Tonetti, T.; Zanella, A.; Pizzilli, G.; Irvin Babcock, C.; Venturi, S.; Nava, S.; Pesenti, A.; Ranieri, V.M. One ventilator for two patients: Feasibility and considerations of a last resort solution in case of equipment shortage. Thorax 2020. [Google Scholar] [CrossRef] [PubMed]
- Matheny Antommaria, A.H.; Gibb, T.S.; McGuire, A.L.; Wolpe, P.R.; Wynia, M.K.; Applewhite, M.K.; Caplan, A.; Diekema, D.S.; Hester, D.M.; Lehmann, L.S.; et al. Ventilator Triage Policies During the COVID-19 Pandemic at U.S. Hospitals Associated With Members of the Association of Bioethics Program Directors. Ann. Intern. Med. 2020. [Google Scholar] [CrossRef] [PubMed]
- Reynolds, A.; Brodie, D.; Levine, A. Considerations for ventilator triage during the COVID-19 pandemic. Lancet Respir. 2020, 2600, 30192. [Google Scholar] [CrossRef]
- Adelman, D. Thousands of Lives Could Be Saved in the US During the COVID-19 Pandemic If States Exchanged Ventilators. Health Aff. (Millwood) 2020, 39, 1–5. [Google Scholar] [CrossRef]
- Lai, B.K.; Erian, J.L.; Pew, S.H.; Eckmann, M.S. Emergency Open-source Three-dimensional Printable Ventilator Circuit Splitter and Flow Regulator during the COVID-19 Pandemic. Anesthesiology 2020, 133, 246–248. [Google Scholar] [CrossRef]
- British Dental Association. Project launched to develop ventilator parts and masks. BDJ Pr. 2020, 33, 8. [Google Scholar] [CrossRef]
- Dondorp, A.M.; Hayat, M.; Aryal, D.; Beane, A.; Schultz, M.J. Respiratory Support in Novel Coronavirus Disease (COVID-19) Patients, with a Focus on Resource-Limited Settings. Am. J. Trop. Med. Hyg. 2020, 102, 1191–1197. [Google Scholar] [CrossRef] [PubMed]
- Wells, C.R.; Fitzpatrick, M.C.; Sah, P.; Shoukat, A.; Pandey, A.; El-Sayed, A.M.; Singer, B.H.; Moghadas, S.M.; Galvani, A.P. Projecting the demand for ventilators at the peak of the COVID-19 outbreak in the USA. Lancet Infect. Dis. 2020, 3099, 19–20. [Google Scholar] [CrossRef]
- Benditt, J.O. Full-time noninvasive ventilation: Possible and desirable. Respir. Care 2006, 51, 1005–1012. [Google Scholar] [PubMed]
- Cosentini, R.; Aliberti, S.; Brambilla, A.M. ABC Della Ventilazione Meccanica non Invasiva in Urgenza, 2nd ed.; Mc Graw HIll: Milano, Italy, 2010. [Google Scholar]
- Read, R.L. Ventilators Verification Project. Available online: https://www.pubinv.org/project/ventilator-verification-project/ (accessed on 6 May 2020).
- Mohsen Al Husseini, A.; Ju Lee, H.; Negrete, J.; Powelson, S.; Servi, A.; Slocum, A.; Saukkonen, J. MIT E-VENT|Emergency Ventilator Design Toolbox. In Proceedings of the 2010 Design of Medical Devices Conference, Minneapolis, MN, USA, 13–15 April 2010; pp. 1–9. [Google Scholar]
- Sarkar, P.; Chakrabarti, A. Studying engineering design creativity—Developing a Common Definition and Associated Measures. In Proceedings of the NSF International Workshop on Studying Design Creativity’08, Aix-en-Provence, France, 10–11 March 2008; Gero, J.S., Ed.; 2008. [Google Scholar]
- Daly, S.R.; Mosyjowski, E.A.; Seifert, C.M. Teaching creativity in engineering courses. J. Eng. Educ. 2014, 103, 417–449. [Google Scholar] [CrossRef]
- Sarkar, P.; Chakrabarti, A. Assessing design creativity. Des. Stud. 2011, 32, 348–383. [Google Scholar] [CrossRef]
- Shah, J.J.; Vargas-Hernandez, N.; Smith, S.M. Metrics for measuring ideation effectiveness. Des. Stud. 2003, 24, 111–134. [Google Scholar] [CrossRef]
- Fiorineschi, L.; Frillici, F.S.; Rotini, F. Impact of Missing Attributes on A Posteriori Novelty Assessments. Res. Eng. Des. 2020, 31, 221–234. [Google Scholar] [CrossRef]
- Oman, S.K.; Tumer, I.Y.; Wood, K.; Seepersad, C. A comparison of creativity and innovation metrics and sample validation through in-class design projects. Res. Eng. Des. 2013, 24, 65–92. [Google Scholar] [CrossRef]
- Genco, N.; Hölttä-Otto, K.; Seepersad, C.C. An experimental investigation of the innovation capabilities of undergraduate engineering students. J. Eng. Educ. 2012, 101, 60–81. [Google Scholar] [CrossRef]
- Robinson, M.A.; Sparrow, P.R.; Clegg, C.; Birdi, K. Design engineering competencies: Future requirements and predicted changes in the forthcoming decade. Des. Stud. 2005, 26, 123–153. [Google Scholar] [CrossRef]
- Amabile, T.M. The Social Psychology of Creativity; Kidd, R.F., Ed.; Springer: New York, NY, USA, 1983; ISBN 9781461255352. [Google Scholar]
- Jansson, D.G.; Smith, S.M. Design fixation. Des. Stud. 1991, 12, 3–11. [Google Scholar] [CrossRef]
- Crilly, N. Fixation and creativity in concept development: The attitudes and practices of expert designers. Des. Stud. 2015, 38, 54–91. [Google Scholar] [CrossRef]
- Youmans, R.J.; Arciszewski, T. Design Fixation: A Cloak of Many Colors. In Design Computing and Cognition 12; Gero, J.S., Ed.; Springer: Dordrecht, The Netherlands, 2014. [Google Scholar]
- Purcell, A.T.; Gero, J.S. Design and other types of fixation. Des. Stud. 1996, 17, 363–383. [Google Scholar] [CrossRef]
- Tsenn, J.; Atilola, O.; McAdams, D.A.; Linsey, J.S. The effects of time and incubation on design concept generation. Des. Stud. 2014, 35, 500–526. [Google Scholar] [CrossRef]
- Goldschmidt, G.; Sever, A.L. Inspiring design ideas with texts. Des. Stud. 2011, 32, 139–155. [Google Scholar] [CrossRef]
- Atilola, O.; Linsey, J. Representing analogies to influence fixation and creativity: A study comparing computer-aided design, photographs, and sketches. Artif. Intell. Eng. Des. Anal. Manuf. 2015, 29, 161–171. [Google Scholar] [CrossRef]
- Atilola, O.; Tomko, M.; Linsey, J.S. The effects of representation on idea generation and design fixation: A study comparing sketches and function trees. Des. Stud. 2015, 42, 110–136. [Google Scholar] [CrossRef]
- Agogué, M.; Kazakçi, A.; Hatchuel, A.; Le Masson, P.; Weil, B.; Poirel, N.; Cassotti, M. The impact of type of examples on originality: Explaining fixation and stimulation effects. J. Creat. Behav. 2014, 48, 1–12. [Google Scholar] [CrossRef]
- Cascini, G.; Fiorineschi, L.; Rotini, F. Impact of Design Representations on Creativity of Design Outcomes. J. Integr. Des. Process Sci. 2019, 1–30, in press. [Google Scholar] [CrossRef]
- Peeters, J.; Verhaegen, P.A.; Vandevenne, D.; Duflou, J.R. Refined Metrics for Measuring Novelty in Ideation. In Proceedings of the Proceedings of IDMME—Virtual Concept 2010, Bordeaux, France, 20–22 October 2010; pp. 1–4. [Google Scholar]
- Nelson, B.A.; Wilson, J.O.; Rosen, D.; Yen, J. Refined metrics for measuring ideation effectiveness. Des. Stud. 2009, 30, 737–743. [Google Scholar] [CrossRef]
- Pahl, G.; Beitz, W.; Feldhusen, J.; Grote, K.H. Engineering Design, 3rd ed.; Springer: London, UK, 2007; ISBN 9781846283185. [Google Scholar]
- Altshuller, G.S. Creativity as an Exact Science; Gordon and Breach Science: Amsterdam, The Netherlands, 1984; ISBN 0677212305. [Google Scholar]
- Shai, O.; Reich, Y. Infused design. I. Theory. Res. Eng. Des. 2004, 15, 93–107. [Google Scholar] [CrossRef]
- Kroll, E.; Weisbrod, G. Testing and evaluating the applicability and effectiveness of the new idea-configuration-evaluation (ICE) method of conceptual design. Res. Eng. Des. 2020. [Google Scholar] [CrossRef]
- Fiorineschi, L. Abstraction framework to support students in learning creative conceptual design. J. Eng. Des. Technol. 2018, 16, 616–636. [Google Scholar] [CrossRef]
- Fu, K.; Murphy, J.; Yang, M.; Otto, K.; Jensen, D.; Wood, K. Design-by-analogy: Experimental evaluation of a functional analogy search methodology for concept generation improvement. Res. Eng. Des. 2014, 26, 77–95. [Google Scholar] [CrossRef]
- Eder, W.E. Design Modeling-A Design Science Approach (and Why Does Industry Not Use It?). J. Eng. Des. 1998, 9, 355–371. [Google Scholar] [CrossRef]
- Guertler, M.R. How to Design Methods for Application—Empirical Insights from Industry. In Proceedings of the International Design Conference—Design 2018, Dubrovnik, Croatia, 21–24 May 2018; pp. 1161–1172. [Google Scholar]
- Fiorineschi, L.; Frillici, F.S.; Rotini, F. Teaching and Learning Design Methods: Facing the Related Issues with TRIZ. In Proceedings of the Design Society: International Conference on Engineering Design, Dubrovnik, Croatia, 21–24 May 2019; pp. 589–598. [Google Scholar]
- Reich, Y. The coronavirus pandemic: How can design help? Res. Eng. Des. 2020. [Google Scholar] [CrossRef]
- Hubka, V.; Eder, W.E. Theory of Technical Systems: A Total Concept Theory for Engineering Design; Springer: Berlin, Germany, 1988; ISBN 9788578110796. [Google Scholar]
- Eder, W.E.; Hosnedl, S. Design Engineering—A Manual for Enhanced Creativity, 1st ed.; CRC Press: Boca Raton, FL, USA, 2008. [Google Scholar]
- Ulrich, K.T.; Eppinger, S.D. Product Design and Development, 5th ed.; Mc Graw Hill Irwin: New York, NY, USA, 2012; ISBN 9780073404776. [Google Scholar]
- Ullman, D.G. The Mechanical Design Process, 4th ed.; Mc Graw HIll: New York, NY, USA, 2010; ISBN 978-0-07-297574-1. [Google Scholar]
- Pugh, S. Total Design. Integrated Methods for Succesfull Product Engineering; Addison Wesley Publishing Company: Reading, MA, USA, 1991. [Google Scholar]
- Tomiyama, T.; Gu, P.; Jin, Y.; Lutters, D.; Kind, C.; Kimura, F. Design methodologies: Industrial and educational applications. CIRP Ann. 2009, 58, 543–565. [Google Scholar] [CrossRef]
- Kroll, E. Design theory and conceptual design: Contrasting functional decomposition and morphology with parameter analysis. Res. Eng. Des. 2013, 165–183. [Google Scholar] [CrossRef]
- Chakrabarti, A.; Bligh, T.P. A scheme for functional reasoning in conceptual design. Des. Stud. 2001, 22, 493–517. [Google Scholar] [CrossRef]
- Fiorineschi, L.; Rotini, F. Unveiling the Multiple and Complex Faces of Fidelity. In Proceedings of the Design Society: International Conference on Engineering Design, Delft, The Netherlands, 5–8 August 2019; pp. 1723–1732. [Google Scholar]
- McCurdy, M.; Connors, C.; Pyrzak, G.; Kanefsky, B.; Vera, A.; Field, M. Breaking the Fidelity Barrier: An Examination of our Current Characterization of Prototypes and an Example of a Mixed-Fidelity Success. In Proceedings of the SIGCHI Conference on Human Factors in Computing Systems, Montréal, QC, Canada, 22–27 April 2006; pp. 1233–1242. [Google Scholar]
- Elverum, C.W.; Welo, T.; Tronvoll, S. Prototyping in new product development: Strategy considerations. Procedia CIRP 2016, 50, 117–122. [Google Scholar] [CrossRef]
- Fiorineschi, L.; Rotini, F.; Rissone, P. A new conceptual design approach for overcoming the flaws of functional decomposition and morphology. J. Eng. Des. 2016, 27, 438–468. [Google Scholar] [CrossRef]
- Christophe, F.; Bernard, A.; Coatanéa, É. RFBS: A model for knowledge representation of conceptual design. CIRP Ann. -Manuf. Technol. 2010, 59, 155–158. [Google Scholar] [CrossRef]
- Gero, J.S.; Kanessegiesser, U. The situated function–behaviour–structure framework. Des. Stud. 2004, 25, 373–391. [Google Scholar] [CrossRef]
- Srinivasan, V.; Chakrabarti, A. SAPPHIRE-An Approach to Analysos and Synthesis. In Proceedings of the International Conference on Engineering Design-ICED’09, Palo Alto, CA, USA, 24–27 August 2009; pp. 417–428. [Google Scholar]
- Zwicky, F. Discovery, Invention, Research-Through the Morphological Approach.; Macmillan Publisher: New York, NY, USA, 1969. [Google Scholar]
- Boden, M.A. What is creativity? In Dimensions of Creativity; MIT Press: Cambridge, MA, USA, 1994; pp. 75–117. [Google Scholar]
- Jagtap, S. Design creativity: Refined method for novelty assessment. Int. J. Des. Creat. Innov. 2019, 7, 99–115. [Google Scholar] [CrossRef]
- Fiorineschi, L.; Frillici, F.S.; Rotini, F. Orienting Through the Variants of the Shah A-Posteriori Novelty Metric. In Proceedings of the Design Society: International Conference on Engineering Design, Delft, The Netherlands, 5–8 August 2019; pp. 2317–2326. [Google Scholar]
- Fiorineschi, L.; Rotini, F. A-Posteriori Novelty Metrics Based on Idea Decomposition. Int. J. Des. Sci. Technol. 2019, 23, 187–209. [Google Scholar]
- Heller, J.E.; Schmid, A.; Löwer, M.; Feldhusen, J. The Dilemma of Morphological Analysis in Product Concept Synthesis—New Approaches for Industry and Academia. In Proceedings of the International Conference on Engineering Design–DESIGN 2014, Dubrovnik, Croatia,, 19–22 May 2014; pp. 201–210. [Google Scholar]
- Fiorineschi, L. COVID-19 Ventilators: Schematic Representation. Available online: https://data.mendeley.com/datasets/jkvz7jrwny/2 (accessed on 1 July 2020).
- Viswanathan, V.K.; Linsey, J.S. Role of Sunk Cost in Engineering Idea Generation: An Experimental Investigation. J. Mech. Des. 2018, 135, 121002. [Google Scholar] [CrossRef]
- Shah, J.J.; Kulkarni, S.V.; Vargas-Hernandez, N. Evaluation of Idea Generation Methods for Conceptual Design: Effectiveness Metrics and Design. J. Mech. Des. 2000, 122, 377–384. [Google Scholar] [CrossRef]
- Hennessey, B.A.; Amabile, T.M.; Mueller, J.S. Consensual Assessment, 2nd ed.; Academic Press: San Diego, CA, USA, 2011; Volume 1. [Google Scholar]
- Gero, J.; Yu, R.; Wells, J. The effect of design education on creative design cognition of high school students. Int. J. Des. Creat. Innov. 2019, 7, 196–212. [Google Scholar] [CrossRef]
- Saliminamin, S.; Becattini, N.; Cascini, G. Sources of creativity stimulation for designing the next generation of technical systems: Correlations with R&D designers’ performance. Res. Eng. Des. 2019, 30, 133–153. [Google Scholar] [CrossRef]
- Fiorineschi, L.; Becattini, N.; Borgianni, Y. Testing a New Structured Tool for Supporting Requirements ’ Formulation and Decomposition. Appl. Sci. 2020, 10, 3259. [Google Scholar] [CrossRef]
- Roozenburg, N.F.M.; Eekels, J. Product Design: Fundamentals and Methods; John Wiley and Sons, Inc.: Hoboken, NJ, USA, 1991. [Google Scholar]
- Dick, J.; Ryan, M.; Wheatcraft, L.; Zinni, R.; Baksa, K.; Fernandez, J.L.; Smith, G.R.; Unger, C. Guide to Writing Requirements; International Council on Systems Engineering: San Diego, CA, USA, 2012. [Google Scholar]
- Fanmuy, G.; Foughali, G. A survey on industrial practices in requirements engineering. In Proceedings of the Annual International Symposium of the International Council on Systems Engineering, INCOSE 2012 and the 8th Biennial European Systems Engineering Conference 2012, EuSEC 2012, Rome, Italy, 9–12 July 2012; International Council on Systems Engineering (INCOSE): San Diego, CA, USA, 2012; pp. 1112–1131. [Google Scholar]
- Cropley, D.; Cropley, A. Recognizing and fostering creativity in technological design education. Int. J. Technol. Des. Educ. 2010, 20, 345–358. [Google Scholar] [CrossRef]
- Hill, A.M. Problem Solving in Real-Life Contexts: An Alternative for Design in Technology Education. Int. J. Technol. Des. Educ. 1998, 8, 203–220. [Google Scholar] [CrossRef]












© 2020 by the authors. Licensee MDPI, Basel, Switzerland. This article is an open access article distributed under the terms and conditions of the Creative Commons Attribution (CC BY) license (http://creativecommons.org/licenses/by/4.0/).
Share and Cite
Fiorineschi, L.; Frillici, F.S.; Rotini, F. Challenging COVID-19 with Creativity: Supporting Design Space Exploration for Emergency Ventilators. Appl. Sci. 2020, 10, 4955. https://doi.org/10.3390/app10144955
Fiorineschi L, Frillici FS, Rotini F. Challenging COVID-19 with Creativity: Supporting Design Space Exploration for Emergency Ventilators. Applied Sciences. 2020; 10(14):4955. https://doi.org/10.3390/app10144955
Chicago/Turabian StyleFiorineschi, Lorenzo, Francesco Saverio Frillici, and Federico Rotini. 2020. "Challenging COVID-19 with Creativity: Supporting Design Space Exploration for Emergency Ventilators" Applied Sciences 10, no. 14: 4955. https://doi.org/10.3390/app10144955
APA StyleFiorineschi, L., Frillici, F. S., & Rotini, F. (2020). Challenging COVID-19 with Creativity: Supporting Design Space Exploration for Emergency Ventilators. Applied Sciences, 10(14), 4955. https://doi.org/10.3390/app10144955

