Modeling of Forest Ecosystem Degradation Due to Anthropogenic Stress: The Case of Rohingya Influx into the Cox’s Bazar–Teknaf Peninsula of Bangladesh
Abstract
1. Introduction
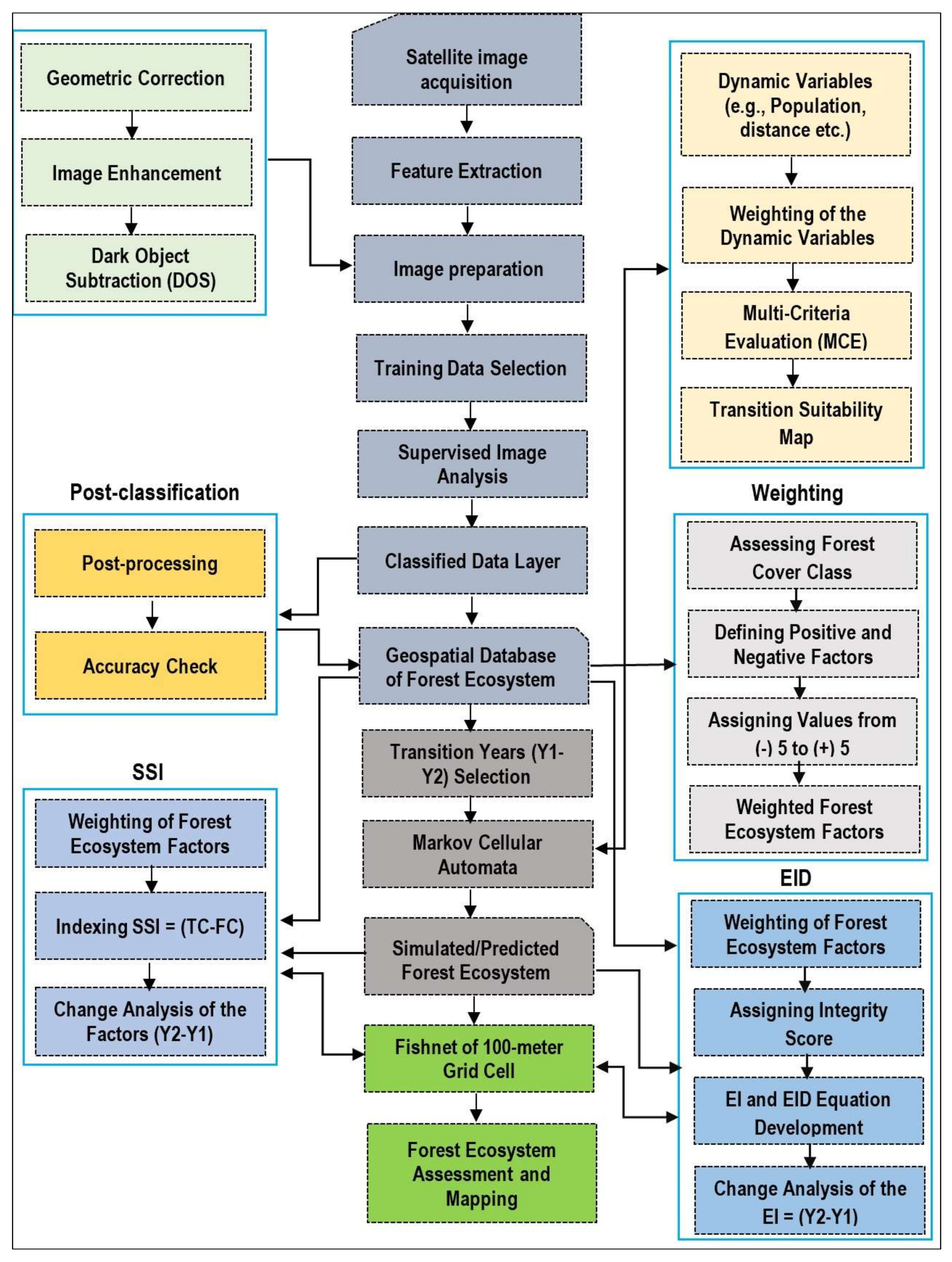
2. Materials and Method
2.1. Study Area
2.2. Data Acquisition and Preparation
2.3. Preparation of the Forest Cover Data through Image Processing
2.4. Prediction of the Forest Cover Data
2.5. Assessment of the Spatial Severity Impact (SSI)
2.6. Assessment of the Forest Ecosystem Integrity (EI) and Ecosystem Integrity Deterioration (EID)
3. Results
3.1. Spatial Severity of Impact (SSI) of Rohingya Influx on the Forest Ecosystem
3.2. Assessment of Ecosystem Integrity (EI) and Ecosystem Integrity Deterioration (EID)
4. Discussion
5. Conclusions
Author Contributions
Funding
Informed Consent Statement
Acknowledgments
Conflicts of Interest
Appendix A
| SL | Class Name | Producer’s Accuracy | User’s Accuracy | Overall Accuracy | Khat | ||||||
|---|---|---|---|---|---|---|---|---|---|---|---|
| 2017 | 2018 | 2019 | 2019 Modeled | 2017 | 2018 | 2019 | 2019 Modeled | 2017: 86.85% | |||
| 1 | Agriculture | 85.40 | 88.89 | 90.98 | 93.88 | 87.97 | 83.58 | 90.98 | 88.46 | ||
| 2 | Saltpan | 92.00 | 89.47 | 93.18 | 95.45 | 97.87 | 94.44 | 97.62 | 97.67 | ||
| 3 | Urban Area | 90.00 | 96.08 | 91.43 | 91.49 | 100.00 | 94.23 | 96.97 | 93.48 | ||
| 4 | Homestead Vegetation | 89.05 | 88.81 | 97.60 | 88.39 | 82.43 | 88.19 | 85.92 | 86.84 | ||
| 5 | Brick Kiln | 100.00 | 100.00 | 100.00 | 100.00 | 100.00 | 100.00 | 100.00 | 100.00 | 0.86 | |
| 6 | Shrub-Dominated Forest | 82.40 | 87.40 | 88.46 | 76.15 | 77.44 | 82.22 | 83.33 | 79.05 | 2018: 89.12% | 0.88 |
| 7 | Mixed Forest | 82.19 | 89.58 | 88.41 | 75.21 | 83.33 | 84.87 | 88.41 | 81.48 | 2019: 91.45% | 0.91 |
| 8 | Young Planted Forest | 88.16 | 89.33 | 86.21 | 79.63 | 84.81 | 90.54 | 93.75 | 87.76 | 2019_M: 86.21% | 0.85 |
| 9 | Canopy Forest | 86.44 | 90.83 | 83.33 | 76.19 | 91.89 | 96.12 | 93.22 | 90.57 | ||
| 10 | Casuarina Patches | 100.00 | 100.00 | 100.00 | 100.00 | 100.00 | 100.00 | 100.00 | 100.00 | ||
| 11 | Rohingya Camps | 83.78 | 83.70 | 91.96 | 93.22 | 75.61 | 87.50 | 94.50 | 84.62 | ||
| 12 | Degraded Forest Land | 86.96 | 87.31 | 93.87 | 83.33 | 94.34 | 95.90 | 95.63 | 75.47 | ||
| 13 | Creeks and Streams | 90.00 | 91.94 | 93.90 | 92.77 | 91.84 | 95.00 | 98.72 | 98.72 | ||
| 14 | Waterbodies | 92.86 | 88.24 | 93.94 | 92.54 | 88.14 | 86.54 | 89.86 | 92.54 | ||
Appendix B

References
- Richards, D.R.; Friess, D.A. Rates and drivers of mangrove deforestation in Southeast Asia. Proc. Natl. Acad. Sci. USA 2016, 113, 334–349. [Google Scholar] [CrossRef] [PubMed]
- Friess, D.A.; Rogers, K.; Lovelock, C.E.; Krauss, K.W.; Hamilton, S.E.; Lee, S.Y.; Lucas, R.; Primavera, J.; Rajkaran, A.; Shi, S. The state of the world’s mangrove forests: Past, present, and future. Annu. Rev. Environ. Resour. 2019, 44, 89–115. [Google Scholar] [CrossRef]
- Dutta, S.; Sahana, M.; Guchhait, S.K. Assessing anthropogenic disturbance on forest health based on fragment grading in Durgapur Forest Range, West Bengal, India. Spat. Inf. Res. 2017, 25, 501–512. [Google Scholar] [CrossRef]
- Foley, J.A.; DeFries, R.; Asner, G.P.; Barford, C.; Bonan, G.; Carpenter, S.R.; Chapin, F.S.; Coe, M.T.; Daily, G.C.; Gibbs, H.K.; et al. Global consequences of land use. Science 2005, 309, 570–574. [Google Scholar] [CrossRef]
- Lambin, F.E.; Geist, J.H.; Lepers, E. Dynamics of land-use and land-cover change in tropical regions. Annu. Rev. Environ. Resour. 2003, 28, 205–241. [Google Scholar] [CrossRef]
- Ghazoul, J.; Burivalova, Z.; Garcia-Ulloa, J.; King, L.A. Conceptualizing forest degradation. Trends Ecol. Evol. 2015, 30, 622–632. [Google Scholar] [CrossRef]
- UNHCR Global Trends 2020; United Nations High Commissioner for Refugees: Geneva, Switzerland, 2021.
- Kc, B.; Nagata, S. Refugee impact on collective management of forest resources: A case study of Bhutanese refugees in Nepal’s Eastern Terai region. Int. J. For. Res. 2006, 11, 305–311. [Google Scholar] [CrossRef]
- Burmese Refugees in Bangladesh: Still No Durable Solution; Human Rights Watch: New York, NY, USA, 2000; Volume 12, Available online: https://www.hrw.org/reports/2000/burma/index.htm (accessed on 8 January 2018).
- UNOCHA. Rohingya Refugee Crisis. Available online: https://www.unocha.org/rohingyarefugee-crisis (accessed on 8 January 2018).
- Report on Environmental Impact of Rohingya Influx; UNDP and UN Woman: Dhaka, Bangladesh, 2018.
- Hasan, M.E.; Zhang, L.; Dewan, A.; Guo, H.; Mahmood, R. Spatiotemporal pattern of forest degradation and loss of ecosystem function associated with Rohingya influx: A geospatial approach. Land Degrad. Dev. 2021, 32, 3666–3683. [Google Scholar] [CrossRef]
- BFD. Management Plans for Teknaf Game Reserve, Nishorgo Supported Project, Bangladesh; Bangladesh Forest Department: Dhaka, Bangladesh, 2006.
- Khan, M.M.H. Protected Areas of Bangladesh—A Guide to Wildlife; Bangladesh Forest Department: Dhaka, Bangladesh, 2008.
- Moslehuddin, A.Z.M.; Rahman, M.A.; Ullah, S.M.A.; Moriyama, M.; Tani, M. Physiography, forests, and people in Teknaf. In Deforestation in the Teknaf Peninsula of Bangladesh—A Study of Political Ecology; Tani, M., Rahman, M., Eds.; Springer: Singapore, 2018. [Google Scholar]
- DoE. Bangladesh Environment and Climate Change Outlook (ECCO) 2012; Department of Environment, Government of Bangladesh: Dhaka, Bangladesh, 2013.
- DoE. Community Based Ecosystem Conservation and Adaptation in Ecologically Critical Areas of Bangladesh: Responding to Nature and Changing Climate; Department of Environment, Government of Bangladesh: Dhaka, Bangladesh, 2015.
- Islam, K.N.; Rahman, M.M.; Jashimuddin, M.; Islam, K.; Zhang, Y. Impact of co-management on tree diversity and carbon sequestration in protected areas: Experiences from Bangladesh. Trees For. People 2020, 20, 100033. [Google Scholar] [CrossRef]
- Nishorgo. 2019. Available online: http://nishorgo.org/project/inani-rf/ (accessed on 7 February 2020).
- CEGIS. Geospatial Database; Center for Environment and Geographic Information System: Dhaka, Bangladesh, 2011. [Google Scholar]
- Arannayk Foundation. Biodiversity of Protected Areas of Bangladesh, 1st ed.; The Arannayk Foundation: Dhaka, Bangladesh, 2013. [Google Scholar]
- Motaleb, M.A.; Ahmed, M.S. Status of Asian Elephants in Bangladesh; International Union for Conservation of Nature: Dhaka, Bangladesh, 2016. [Google Scholar]
- Ly, V.; Nanthavong, K.; Pooma, R.; Luu, H.T.; Nguyen, H.N.; Barstow, M.; Vu, V.D.; Hoang, V.S.; Khou, E.; Newman, M.F. Anisoptera scaphula. In The IUCN Red List of Threatened Species; International Union for Conservation of Nature: Dhaka, Bangladesh, 2017. [Google Scholar]
- Alam, S.; Misbahuzzaman, K.; Rahman, M.; Kabir, M. Threats to the Teknaf Wildlife Sanctuary of Bangladesh. J. Environ. Sci. Nat. Resour. 2015, 7, 233–239. [Google Scholar] [CrossRef][Green Version]
- Ministry of Environment, Forest and Climate Change (MoEFCC). The Submission of Bangladesh’s Forest Reference Level for REDD+ under the UNFCCC; Government of the People’s Republic of Bangladesh (GoB): Dhaka, Bangladeh, 2018.
- Amnesty International. Myanmar: Security Forces Target Rohingya during Vicious Rakhine Scorched-Earth Campaign. 2016. Available online: https://www.amnesty.org/en/latest/news/2016/12/myanmar-security-forces-target-rohingya-viscious-scorched-earth-campaign/ (accessed on 23 September 2019).
- UNHCR. Statelessness and the Rohingya Crisis; United Nations High Commissioner for Refugees: Geneva, Switzerland, 2017; Available online: https://www.refworld.org/pdfid/5a05b4664.pdf (accessed on 7 October 2019).
- IOM. Rohingya Humanitarian Crisis Response; International Organization for Migration: Dhaka, Bangladesh, 2019; Available online: https://www.iom.int/sites/default/files/situation_reports/file/iom_rohingya_crisis_response-external_sitrep-july2019.pdf (accessed on 10 September 2019).
- Kolstad, K. Cox’s Bazar: The World’s Largest Refugee Settlement; Norwegian Refugee Council: Geneva, Switzerland, 2018. [Google Scholar]
- IOM. NPM 6 Report. 2017. Available online: https://www.iom.int/sites/default/files/country/docs/bangladesh/NPM-Round6-Report-Oct2017.pdf (accessed on 24 January 2018).
- IOM; FAO. Assessment of Fuel Wood Supply and Demand in Displacement Settings and Surrounding Areas in Cox’s Bazaar District; International Organization for Migration (IOM): Belgrade, Serbia; Food and Agriculture Organization (FAO): Dhaka, Bangladesh, 2017. [Google Scholar]
- Rahman, M.Z. Livelihoods of Rohingyas and their impacts on deforestation. In Deforestation in the Teknaf Peninsula of Bangladesh—A Study of Political Ecology; Tani, M., Rahman, M., Eds.; Springer: Singapore, 2018; pp. 113–125. [Google Scholar]
- Quader, M.A.; Dey, H.; Malak, M.A.; Sajib, A.M. Rohingya refugee flooding and changes of the physical and social landscape in Ukhiya, Bangladesh. Environ. Dev. Sustain. 2020, 23, 1–25. [Google Scholar] [CrossRef]
- IUCN. Bio-Ecological Zones of Bangladesh; International Union for Conservation of Nature: Dhaka, Bangladesh, 2002. [Google Scholar]
- ReliefWeb. 2018. Available online: https://reliefweb.int/report/bangladesh/impacts-rohingya-refugee-influx-host-communities (accessed on 13 November 2020).
- Foley, J.A.; Asner, G.P.; Costa, M.H.; Coe, M.T.; DeFries, R.; Gibbs, H.K.; Howard, E.A.; Olson, S.; Patz, J.; Ramankutty, N.; et al. Amazonia revealed: Forest degradation and loss of ecosystem goods and services in the Amazon Basin. Front. Ecol. Environ. 2007, 5, 25–32. [Google Scholar] [CrossRef]
- Wolfslehner, B.; Vacik, H. Evaluating sustainable forest management strategies with the Analytic Network Process in a Pressure-State-Response framework. J. Environ. Manag. 2008, 88, 1–10. [Google Scholar] [CrossRef]
- Lang, S.; Tiede, D.; Hölbling, D.; Füreder, P.; Zeil, P. Earth observation (EO)-based ex post assessment of IDP camp evolution and population dynamics in Zam Zam, Darfur. Int. J. Remote Sens. 2010, 31, 5709–5731. [Google Scholar] [CrossRef]
- Aschbacher, J. Monitoring environmental treaties using earth observation. VERTIC Verif. Yearb. 2002, 2002, 171–186. [Google Scholar]
- Hasan, M.E.; Nath, B.; Sarker, A.H.M.R.; Wang, Z.; Zhang, L.; Yang, X.; Suza, M. Applying Mul-ti-Temporal Landsat Satellite Data and Markov-Cellular Automata to Predict Forest Cover Change and Forest Degradation of Sundarban Reserve Forest, Bangladesh. Forests 2020, 11, 1016. [Google Scholar] [CrossRef]
- Zhang, L.; Gu, Y.; Metternicht, G.; Yan, M.; Sen, B.; Hasan, M.E. Spatial Structure and Relationship between Ports and Port Cities along the Maritime Silk Road. In Proceedings of the IGARSS 2019-2019 IEEE International Geoscience and Remote Sensing Symposium 2019, Yokohama, Japan, 28 July–2 August 2019. [Google Scholar] [CrossRef]
- Tiede, D.; Lang, S.; Füreder, P.; Hölbling, D.; Hoffmann, C.; Zeil, P. Automated damage indication for rapid geospatial reporting. An operational object-based approach to damage density mapping following the 2010 Haiti earthquake. Photogramm. Eng. Remote Sens. 2011, 77, 933–942. [Google Scholar] [CrossRef]
- Joyce, K.E.; Belliss, S.E.; Samsonov, S.V.; McNeill, S.J.; Glassey, P.J. A review of the status of satellite remote sensing and image processing techniques for mapping natural hazards and disasters. Prog. Phys. Geogr. 2009, 33, 183–207. [Google Scholar] [CrossRef]
- Voigt, S.; Kemper, T.; Riedlinger, T.; Kiefl, R.; Scholte, K.; Mehl, H. Satellite image analysis for disaster and crisis-management support. IEEE Trans. Geosci. Remote Sens. 2007, 45, 1520–1528. [Google Scholar] [CrossRef]
- IDMC. Global Report on Internal Displacement; Internal Displacement Monitoring Centre: Geneva, Switzerland, 2019; Available online: https://www.internaldisplacement.org/sites/default/files/publications/documents/2020-IDMC-GRID.pdf (accessed on 1 January 2021).
- Hagenlocher, M.; Lang, S.; Tiede, D. Integrated assessment of the environmental impact of an IDP camp in Sudan based on very high resolution multi-temporal satellite imagery. Remote Sens. Environ. 2012, 126, 27–38. [Google Scholar] [CrossRef]
- Hagenlocher, M. Assessing the impact of IDP/refugee camps on the state of the environment—An indicator-based approach utilizing high-resolution satellite image time series of Zam Zam, northern Darfur. In Geospatial Crossroads GI_Forum ’11, Proceedings of the Geoinformatics Forum, Salzburg, Austria, 5–8 July 2011; Car, A., Griesebner, G., Strobl, J., Eds.; VDE–Verlag: Berlin, Germany, 2011. [Google Scholar]
- Hassan, M.; Smith, A.; Walker, K.; Rahman, M.; Southworth, J. Rohingya refugee crisis and forest cover change in Teknaf, Bangladesh. Remote Sens. 2018, 10, 689. [Google Scholar] [CrossRef]
- Rogan, J.; Chen, D. Remote sensing technology for mapping and monitoring land-cover and land-use change. Prog. Plann. 2004, 61, 301–325. [Google Scholar] [CrossRef]
- Wu, Q.; Li, H.; Wang, R.; Paulussen, J.; He, Y.; Wang, M.; Wang, B.; Wang, Z. Monitoring and predicting land use change in Beijing using remote sensing and GIS. Landsc. Urban Plan. 2006, 78, 322–333. [Google Scholar] [CrossRef]
- Morales-Hidalgo, D.; Oswalt, S.N.; Somanathan, E. Status and trends in global primary forest, protected areas, and areas designated for conservation of biodiversity from the Global Forest Resources Assessment 2015. For. Ecol. Manag. 2015, 352, 68–77. [Google Scholar] [CrossRef]
- Romijn, E.; Lantican, C.B.; Herold, M.; Lindquist, E.; Ochieng, R.; Wijaya, A.; Murdiyarso, D.; Verchot, L. Assessing change in national forest monitoring capacities of 99 tropical countries. For. Ecol. Manag. 2015, 352, 109–123. [Google Scholar] [CrossRef]
- Guan, D.; Li, H.; Inohae, T.; Su, W.; Nagaie, T.; Hokao, K. Modeling urban land use change by the integration of cellular automaton and Markov model. Ecol. Modell. 2011, 222, 3761–3772. [Google Scholar] [CrossRef]
- UNHCR. Key Principles for Decision-Makin: Refugee Operations and Environmental Management; United Nations High Commissioner for Refugees: Geneva, Switzerland, 2000; Available online: http://www.unhcr.org/3b03b24d4.html (accessed on 12 March 2018).
- Government of Bangladesh. Government of Bangladesh Gazette Notification No. 2009. Available online: Pabama/parisha-4/nishorgo/105/sting/2006/398dt.23/11/2009 (accessed on 1 January 2021).
- BFD. Wildlife Sanctuary: Protected Areas of Bangladesh; Bangladesh Forest Department: Dhaka, Bangladesh, 2014. Available online: http://www.bforest.gov.bd/index.php/protected-areas (accessed on 1 January 2021).
- Alam, M.F.; Uddin, M.Z.; Hasan, M.A. Evaluation of Plant Biodiversity in Teknaf Wildlife Sanctuary, Bangladesh; LAP LAMBERT Academic Publishing: Saarbrücken, Germany, 2012. [Google Scholar]
- Ullah, S.M.A.; Asahiro, K.; Moriyama, M.; Tani, M. Socioeconomic Status Changes of the Host Communities after the Rohingya Refugee Influx in the Southern Coastal Area of Bangladesh. Sustainability 2021, 13, 4240. [Google Scholar] [CrossRef]
- Belal, M.A.H. Effectiveness of co-management committees in Teknaf Wildlife Sanctuary. In Connecting Communities in Conservation: Co-Management Initiatives Implemented by IPAC in Wetlands and Forests of Bangladesh; Fox, J., Mutafa, M.G., Bushley, B.R., Brennan, S.M., Durand, L., Eds.; USAID: Dhaka, Bangladesh, 2013. [Google Scholar]
- Chowdhury, F.I.; Islam, K.; Faroque, M.A.; Islam, K.N.; Rahman, M.F.; Arif, M.T.A.; Nath, T.K.; Jashimuddin, M. Assessing the impacts of co-management on protected area landscape under socio-imagery lens: Evidence from Bangladesh. J. Sustain. For. 2020, 12, 1–20. [Google Scholar] [CrossRef]
- Khatun, M.A.; Rashid, M.B.; Hygen, H.O. MET Report: Climate of Bangladesh; Bangladesh Meteorological Department: Dhaka, Bangladesh, 2016.
- Butler, R.A. Rainforest Diversity: Role of Climate in Rainforest Biodiversity. 2012. Available online: https://rainforests.mongabay.com/0302.htm (accessed on 8 September 2019).
- Khan, A. Elephas maximus. In IUCN Bangladesh. Red List of Bangladesh; International Union for Conservation of Nature: Dhaka, Bangladesh, 2015; Volume 2, p. 65. [Google Scholar]
- European Space Agency. Available online: https://sentinels.copernicus.eu/web/sentinel/technical-guides/sentinel-2-msi/level-2a-processing (accessed on 1 January 2021).
- Braun, A.; Fakhri, F.; Hochschild, V. Refugee camp monitoring and environmental change assessment of Kutupalong, Bangladesh, based on radar imagery of sentinel-1 and ALOS-2. Remote Sens. 2019, 11, 2047. [Google Scholar] [CrossRef]
- Main-Knorn, M.; Pflug, B.; Louis, J.; Debaecker, V.; Müller-Wilm, U.; Gascon, F. Sen2Cor for Sentinel-2. SPIE. Proc. Image Signal Process. Remote Sens. XXIII 2017, 10427. [Google Scholar] [CrossRef]
- Quintano, C.; Fernández-Manso, A.; Fernández-Manso, O. Combination of Landsat and Sentinel-2 MSI data for initial assessing of burn severity. Int. J. Appl. Earth Obs. Geoinf. 2018, 64, 221–225. [Google Scholar] [CrossRef]
- Chavez, P.S., Jr. An improved dark-object subtraction technique for atmospheric scattering correction for multispectral data. Remote Sens. Environ. 1988, 24, 459–479. [Google Scholar] [CrossRef]
- Song, C.; Woodcock, C.E.; Seto, K.C.; Lenney, M.P.; Macomber, S.A. Classification and change detection using Landsat TM data: When and how to correct atmospheric effects. Remote Sens. Environ. 2001, 75, 230–244. [Google Scholar] [CrossRef]
- Yuan, F.; Bauer, M.E.; Heinert, N.J.; Holden, G. Multi-level land cover mapping of the Twin Cities (Minnesota) metropolitan area with multi-seasonal Landsat TM/ETM+data. Geocarto. Int. 2005, 20, 5–14. [Google Scholar] [CrossRef]
- Anderson, R.; Hardy, E.E.; Roach, J.T.; Witmer, R.E. A Land Use and Land Cover Classification System for Use with Remote Sensor Data; USGS Professional Paper 964; United States Government Printing Office: Washington, DC, USA, 1976.
- Dewan, A.M.; Yamaguchi, Y. Land use and land cover change in Greater Dhaka, Bangladesh: Using remote sensing to promote sustainable urbanization. Appl. Geogr. 2009, 29, 390–401. [Google Scholar] [CrossRef]
- Omo-Irabor, O.; Oduyemi, K.O.K. A hybrid image classification approach for the systematic analysis of land cover (LC) changes in the Niger Delta Region. In Proceedings of the 5th International Symposium on Spatial Data Quality (ISSDQ), Enschede, The Netherlands, 13–15 June 2007. [Google Scholar]
- Chowdhury, M.; Hasan, M.E.; Abdullah-Al-Mamun, M.M. Land use/land cover change assessment of Halda watershed using remote sensing and GIS. Egypt. J. Remote Sens. 2020, 23, 63–75. [Google Scholar] [CrossRef]
- Roy, S.; Mahmood, R. Monitoring shoreline dynamics using Landsat and hydrological data: A case study of Sandwip island of Bangladesh. Pa. Geogr. 2016, 54, 20–41. [Google Scholar]
- Mahmood, R.; Ahmed, N.; Zhang, L.; Li, G. Coastal vulnerability assessment of Meghna estuary of Bangladesh using integrated geospatial techniques. Int. J. Disaster Risk Reduct. 2020, 42, 101374. [Google Scholar] [CrossRef]
- Siry, J.P.; Cubbage, F.W.; Ahmed, M.R. Sustainable forest management: Global trends and opportunities. In Proceedings of the XII World Forestry Congress, Québec City, QC, Canada, 21–28 September 2003. [Google Scholar]
- Tani, M. Forest Dwellers and Encroachers in Teknaf. In Deforestation in the Teknaf Peninsula of Bangladesh—A Study of Political Ecology; Tani, M., Rahman, M.A., Eds.; Springer International Publishing AG: Singapore, 2018. [Google Scholar]
- Mahmood, R.; Mahbub, A.Q.M. Building vulnerable islander resilience to natural hazard: A participatory approach. In Handbook of Climate Change Resilience; Leal Filho, W., Ed.; Springer: Cham, Switzerland, 2018. [Google Scholar] [CrossRef]
- Chen, X.; Li, B.L. Change in soil carbon and nutrient storage after human disturbance of a primary Korean pine forest in Northeast China. For. Ecol. Manag. 2003, 186, 197–206. [Google Scholar] [CrossRef]
- National Geographic. 2018. Available online: https://www.nationalgeographic.com/animals/2018/11/rohingya-refugee-crisis-elephants-bangladesh/ (accessed on 25 September 2019).
- UNHCR; IUCN. Elephant Movement and Possible Intervention Sites in and around Nayapara, Leda, Chakmarkul, Shamlapur, Unchiprang, Jadimura and Eastern Side of Kutupalong Camps, Cox’s Bazar (Draft); United Nations High Commissioner for Refugees and International Union for Conservation of Nature: Dhaka, Bangladesh, 2018. [Google Scholar]
- McVeigh, K.; Peri, D. Fatal Elephant Attacks on Rohingya Refugees Push Bangladesh to Act. The Guardian. 28 May 2009. Available online: www.theguardian.com/global-development/2018/may/09/fatal-elephant-attackes-on-rohingya-refugees-push-Bangladesh-to-act (accessed on 9 May 2018).
- REUTERS. Bangladesh Carving Out Forest Land to Shelter Desperate Rohingya. Available online: https://www.reuters.com/article/us-myanmar-rohingya/bangladesh-carving-out-forest-land-toshelter-desperate-rohingya-idUSKBN1CA0ZN (accessed on 4 February 2018).
- The World Bank. 2017. Available online: http://documents.worldbank.org/curated/en/223981499717230448/pdf/ICR00004026-06302017.pdf (accessed on 10 May 2019).
- GoB. Final Report on Technical Study for Land Use Mapping, Assessment and Monitoring of Proposed Afforestation and Reforestation Sites; Government of the People Republic of Bangladesh: Dhaka, Bangladesh, 2016.
- Brus, J.; Pechanec, V.; Machar, I. Depiction of uncertainty in the visually interpreted land cover data. Ecol. Inform. 2018, 47, 10–13. [Google Scholar] [CrossRef]










| Data Type | Year | Spatial Resolution | Source | |
|---|---|---|---|---|
| Satellite data (represent the winter season and pre- and post-influx of Rohingya) | Sentinel 2A | 2019 | 10 m | https://scihub.copernicus.eu/dhus/#/home (accessed on 7 October 2021) |
| 2018 | ||||
| 2017 | ||||
| RapidEye | 2015–2016 | 5 m | Bangladesh Forest Department (BFD) | |
| World View-2 | 2011–2013 | 2 m | USAID | |
| Google Earth images | 2017–2019 | <2 m | Google Earth Pro | |
| Unmanned Aerial Vehicle (UAV) images | 2017–2019 | 10 cm | United Nations High Commissioner for Refugees (UNHCR) | |
| Shuttle Radar Topography Mission (SRTM) | 2000 | 30 m | United States of Geological Survey (USGS) | |
| Vector data | National administration boundary | N/A | NA | Survey of Bangladesh (SOB) |
| Forest administration boundary | 2015 | NA | Bangladesh Forest Department (BFD) | |
| Refugee camps | 2019 | NA | United Nations High Commissioner for Refugees (UNHCR) | |
| Human trails | 2017–2019 | <30 cm, <2 m | Unmanned Aerial Vehicle (UAV) image, Google Earth | |
| Population data | Population data of each camp | 2019 | NA | Family Counting Number (FCN)–United Nations High Commissioner for Refugees (UNHCR) and Needs and Population Monitoring (NPM)–International Organization for Migration (IOM). |
| Field data | State of the environmental condition | 2018 | NA | Field survey using observational technique along with the photographic method |
| Negative Factors | Positive Factors | |||||||||||||
|---|---|---|---|---|---|---|---|---|---|---|---|---|---|---|
| LULC CLASS | CA | BK | UB | HS | DD | SP | AC | WB | CK | SH | PT | MF | CR | CF |
| WEIGHT | −5 | −4 | −3 | −1 | 1 | 2 | 3 | 3 | 4 | 5 | ||||
Publisher’s Note: MDPI stays neutral with regard to jurisdictional claims in published maps and institutional affiliations. |
© 2021 by the authors. Licensee MDPI, Basel, Switzerland. This article is an open access article distributed under the terms and conditions of the Creative Commons Attribution (CC BY) license (https://creativecommons.org/licenses/by/4.0/).
Share and Cite
Hasan, M.E.; Zhang, L.; Mahmood, R.; Guo, H.; Li, G. Modeling of Forest Ecosystem Degradation Due to Anthropogenic Stress: The Case of Rohingya Influx into the Cox’s Bazar–Teknaf Peninsula of Bangladesh. Environments 2021, 8, 121. https://doi.org/10.3390/environments8110121
Hasan ME, Zhang L, Mahmood R, Guo H, Li G. Modeling of Forest Ecosystem Degradation Due to Anthropogenic Stress: The Case of Rohingya Influx into the Cox’s Bazar–Teknaf Peninsula of Bangladesh. Environments. 2021; 8(11):121. https://doi.org/10.3390/environments8110121
Chicago/Turabian StyleHasan, Mohammad Emran, Li Zhang, Riffat Mahmood, Huadong Guo, and Guoqing Li. 2021. "Modeling of Forest Ecosystem Degradation Due to Anthropogenic Stress: The Case of Rohingya Influx into the Cox’s Bazar–Teknaf Peninsula of Bangladesh" Environments 8, no. 11: 121. https://doi.org/10.3390/environments8110121
APA StyleHasan, M. E., Zhang, L., Mahmood, R., Guo, H., & Li, G. (2021). Modeling of Forest Ecosystem Degradation Due to Anthropogenic Stress: The Case of Rohingya Influx into the Cox’s Bazar–Teknaf Peninsula of Bangladesh. Environments, 8(11), 121. https://doi.org/10.3390/environments8110121
