Thermal Environmental Impact of Urban Development Scenarios from a Low Carbon Perspective: A Case Study of Wuhan
Abstract
1. Introduction
2. Study Area and Data Sources
2.1. Study Area
2.2. Data Sources
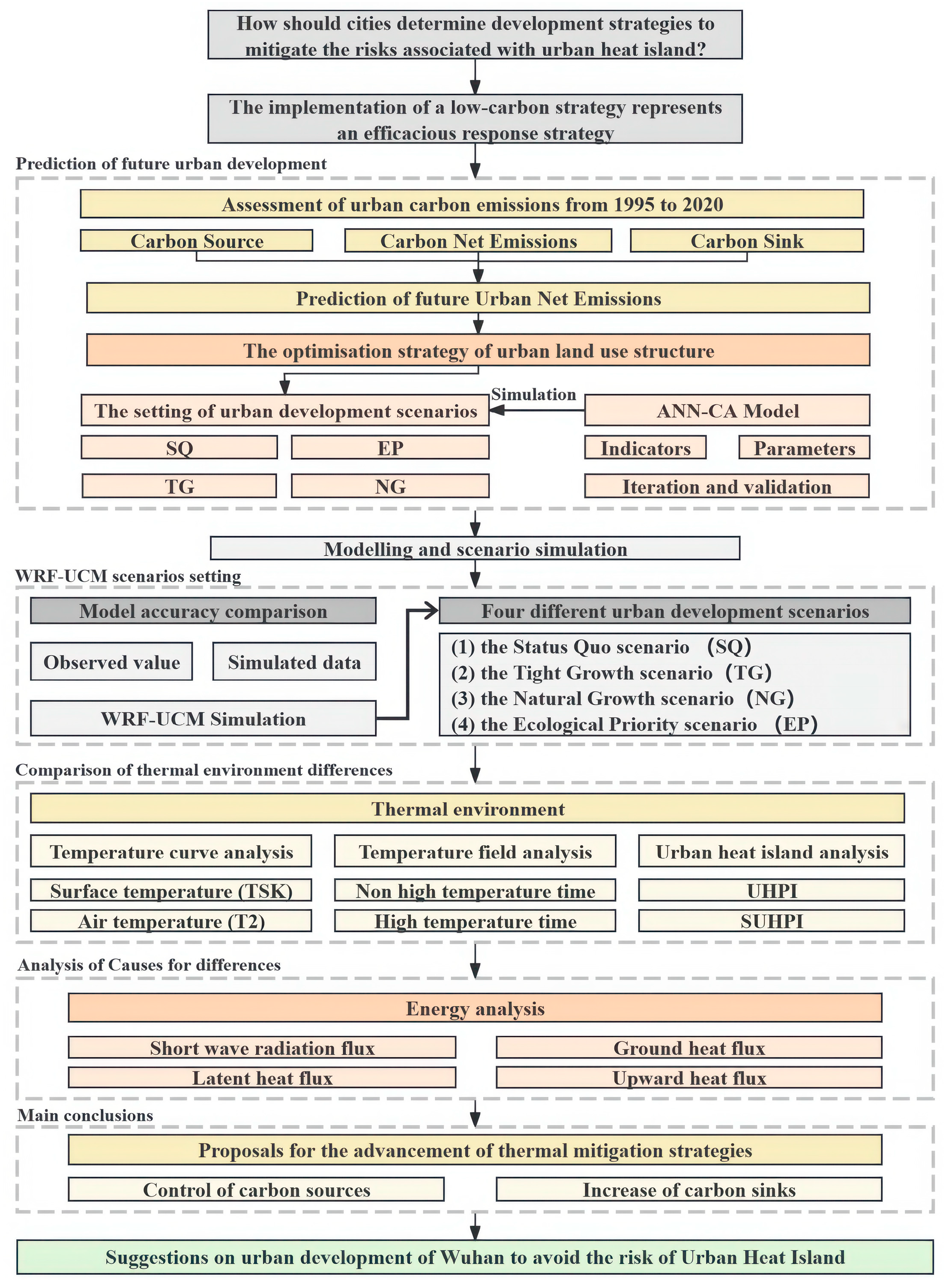
3. Methods and Model
3.1. Carbon Emission Calculation Method
3.2. Urban Development Scenario Prediction Method
3.2.1. ANN-CA Model
3.2.2. Development Scenario Setting
3.2.3. Experimental Process
3.3. Numerical Simulation Method
3.3.1. WRF-UCM Model
3.3.2. Case Setting
3.3.3. Setting of Simulation Parameters
3.3.4. Verification of Model Effectiveness
4. Results
4.1. Carbon Emission Calculation and Forecast Results of Wuhan City
4.2. Prediction of Land Use Evolution in Wuhan City
4.3. Analysis of Thermal Environment Change in Land Expansion Scenario in Wuhan
4.3.1. Temperature Curve Analysis
4.3.2. Analysis of Temperature and Difference Field
4.3.3. Analysis of Urban Heat Island Intensity
5. Discussion
5.1. Reasons for Thermal Environment Difference in Urban Scenarios
5.2. Development Suggestions for Wuhan in Response to Heat Stress
5.3. Limitations and Prospects of This Study
6. Conclusions
Author Contributions
Funding
Data Availability Statement
Conflicts of Interest
Abbreviations
| Artificial neural network | a computational model inspired by the human brain |
| Anthropogenic heat | heat generated by human activities |
| Atmospheric boundary layer | the lowest part of the atmosphere |
| Cellular automaton | a discrete model studied in computability theory |
| Carbon neutrality | achieving net-zero carbon footprint |
| Carbon peak | carbon emissions reach their highest level |
| Carbon sink | a process or entity that absorbs and stores carbon |
| Carbon source | a process or entity that releases carbon into the atmosphere |
| Impervious surface | areas covered by materials that do not allow water to penetrate |
| Latent Heat Flux | heat exchange per unit area under the constant temperature |
| Plot ratio | the ratio of a building’s total floor area to the size of the land |
| Urban heat island effect | urban areas are significantly warmer than their surrounding rural areas |
| Sensible Heat Flux | the turbulent heat flux between the surface and the atmosphere |
| Shortwave Radiation Flux | the shortwave radiation flux from the surface down |
| Surface albedo | the fraction of solar radiation that is reflected by a surface |
| Surface Flow | the heat flux of heat conduction between the surface and the lower layer |
| Urban canopy layer | the top layer of an urban area, consisting of buildings, trees, and other structures |
References
- Deng, X.; Cao, Q.; Wang, L.; Wang, W.; Wang, S.; Wang, L. Understanding the Impact of Urban Expansion and Lake Shrinkage on Summer Climate and Human Thermal Comfort in a Land-Water Mosaic Area. J. Geophys. Res. Atmos. 2022, 127, e2021JD036131. [Google Scholar] [CrossRef]
- Grimmond, C.S.B.; Oke, T.R. Turbulent heat fluxes in urban areas: Observations and a local-scale urban meteorological parameterization scheme (LUMPS). J. Appl. Meteorol. 2002, 41, 792–810. [Google Scholar] [CrossRef]
- Yang, L.; Qian, F.; Song, D.; Zheng, K. Research on Urban Heat-Island Effect. Procedia Eng. 2016, 169, 11–18. [Google Scholar] [CrossRef]
- Voogt, J.A.; Oke, T.R. Thermal remote sensing of urban climates. Remote Sens. Environ. 2003, 86, 370–384. [Google Scholar] [CrossRef]
- Ren, G.; Zhou, Y. Urbanization effect on trends of extreme temperature indices of national stations over mainland China, 1961~2008. J. Clim. 2014, 27, 2340–2360. [Google Scholar] [CrossRef]
- Dvir, R.; Vedlitz, A.; Ye, X. Worried (and) sick: How environmental hazards affect Americans health-related risk attitudes. Urban Inform. 2024, 3, 26. [Google Scholar] [CrossRef]
- Zeng, S.; Shi, H.; Song, X.; Jin, L. Impact of urban heat island effect on ozone pollution in different Chinese region. Urban Clim. 2024, 56, 102037. [Google Scholar] [CrossRef]
- Zhao, X.; Jiang, H.; Wang, H.; Zhao, J.; Qiu, Q.; Tapper, N.; Hua, L. Remotely sensed thermal pollution and its relationship with energy consumption and industry in a rapidly urbanizing Chinese city. Energy Policy 2013, 57, 398–406. [Google Scholar] [CrossRef]
- Lin, L.; Tan, Y.; Shen, Y.; Yu, Z.; Li, Z.; Lan, H. Impact of land cover and population density on land surface temperature: Case study in Wuhan, China. J. Appl. Remote Sens. 2014, 8, 084993. [Google Scholar] [CrossRef]
- Zhang, X.; Estoque, R.C.; Murayama, Y. An urban heat island study in Nanchang City, China based on land surface temperature and social-ecological variables. Sustain. Cities Soc. 2017, 32, 557–568. [Google Scholar] [CrossRef]
- Yang, J.; Yang, Y.; Sun, D.; Jin, C.; Xiao, X. Influence of urban morphological characteristics on thermal environment. Sustain. Cities Soc. 2021, 72, 103045. [Google Scholar] [CrossRef]
- Zhang, J.; Tian, L.; Lu, J. Temporal Evolution of Urban Heat Island and Quantitative Relationship with Urbanization Development in Chongqing, China. Atmosphere 2022, 13, 1594. [Google Scholar] [CrossRef]
- Singh, P.; Kikon, N.; Verma, P. Impact of land use change and urbanization on urban heat island in Lucknow city, Central India. A remote sensing based estimate. Sustain. Cities Soc. 2017, 32, 100–114. [Google Scholar] [CrossRef]
- Xiong, Y.; Peng, F.; Zou, B. Spatiotemporal influences of land use/cover changes on the heat island effect in rapid urbanization area. Front. Earth Sci. 2019, 13, 614–627. [Google Scholar] [CrossRef]
- Wang, Y.; Li, X.; Zhang, C.; He, W. Influence of spatiotemporal changes of impervious surface on the urban thermal environment: A case of Huai’an central urban area. Sustain. Cities Soc. 2022, 79, 103710. [Google Scholar] [CrossRef]
- Dai, Z.; Guldmann, J.; Hu, Y. Spatial regression models of park and land-use impacts on the urban heat island in central Beijing. Sci. Total Environ. 2018, 626, 1136–1147. [Google Scholar] [CrossRef]
- Yang, C.; Zhan, Q.; Gao, S.; Liu, H. How Do the Multi-Temporal Centroid Trajectories of Urban Heat Island Correspond to Impervious Surface Changes: A Case Study in Wuhan, China. Int. J. Environ. Res. Public Health 2019, 16, 3865. [Google Scholar] [CrossRef]
- Ma, Y.; Zhang, S.; Yang, K.; Li, M. Influence of spatiotemporal pattern changes of impervious surface of urban megaregion on thermal environment: A case study of the Guangdong—Hong Kong—Macao Greater Bay Area of China. Ecol. Indic. 2021, 121, 107106. [Google Scholar] [CrossRef]
- Zhou, X.; Ooka, R.; Chen, H.; Kawamoto, Y.; Kikumoto, H. Impacts of inland water area changes on the local climate of Wuhan, China. Indoor Built Environ. 2016, 25, 296–313. [Google Scholar] [CrossRef]
- Fei, F.; Wang, Y.; Yao, W.; Gao, W.; Wang, L. Coupling mechanism of water and greenery on summer thermal environment of waterfront space in China’s cold regions. Build. Environ. 2022, 214, 108912. [Google Scholar] [CrossRef]
- Cai, Z.; Han, G.; Chen, M. Do water bodies play an important role in the relationship between urban form and land surface temperature. Sustain. Cities Soc. 2018, 39, 487–498. [Google Scholar] [CrossRef]
- Zhou, L.; Dang, X.; Sun, Q.; Wang, S. Multi-scenario simulation of urban land change in Shanghai by random forest and CA-Markov model. Sustain. Cities Soc. 2020, 55, 102045. [Google Scholar] [CrossRef]
- Liang, X.; Liu, X.; Li, D.; Zhao, H.; Chen, G. Urban growth simulation by incorporating planning policies into a CA-based future land-use simulation model. Int. J. Geogr. Inf. Sci. 2018, 32, 2296–2316. [Google Scholar] [CrossRef]
- Xu, Y.; Tian, Y.; Sun, P. Study on Driving Forces and Spatial Simulation of Land Use Change in Zhangjiakou City Based on Logistic Regression Model. Acta Sci. Nat. Univ. Pekin. 2015, 51, 964–995. [Google Scholar] [CrossRef]
- Han, D.; Qiao, R.; Ma, X. Optimization of land-use structure based on the trade-off between carbon emission targets and economic development in Shenzhen, China. Sustainability 2019, 11, 11. [Google Scholar] [CrossRef]
- Luo, P.; Du, Q.; Lei, Y.; Chen, R.; Cao, W. Study on urban land use evolvement model based on Extended Cellular Automata. Geogr. Geo-Inf. Sci. 2004, 20, 48–51. [Google Scholar]
- Hasan, S.S.; Sarmin, N.S.; Miah, M.G. Assessment of scenario-based land use changes in the Chittagong Hill Tracts of Bangladesh. Environ. Dev. 2020, 34, 100463. [Google Scholar] [CrossRef]
- Mohammady, M.; Moradi, H.R.; Zeinivand, H.; Temme, A.; Yazdani, M.; Pourghasemi, H. Modeling and assessing the effects of land use changes on runoff generation with the CLUE-s and WetSpa models. Theor. Appl. Climatol. 2018, 133, 459–471. [Google Scholar] [CrossRef]
- Cao, Z.; Lian, L.; Gu, Z.; Zhu, P.; Li, B. Selection of WRF land use/cover data and usage in urban heat island simulations. Resour. Sci. 2015, 37, 1785–1796. [Google Scholar]
- Guo, F. Urban climate high resolution numerical simulation research based on WRF/UCM. J. Dalian Univ. Technol. 2016, 56, 502–509. [Google Scholar] [CrossRef]
- Yang, H.; Wang, Z.; Wang, J.; Meng, N. Study on the influence of land use change on the thermal environment in Beijing-Tianjin-Hebei Urban Agglomeratio. J. Nat. Resour. 2018, 33, 1912–1925. [Google Scholar] [CrossRef]
- Zhou, X.; Chen, H. Impact of urbanization-related land use land cover changes and urban morphology changes on the urban heat island phenomenon. Sci. Total Environ. 2018, 635, 1467–1476. [Google Scholar] [CrossRef] [PubMed]
- Chen, G.; Zhao, L.; Mochida, A.; Cai, Y. Evaluation and analysis of land use data based on CA-Markov in urban heat island effect simulation. Build. Sci. 2021, 37, 113–120. [Google Scholar] [CrossRef]
- Wang, D.; Wu, D.; Zhang, Z. Urban Transition and Its Planning in Tokyo. Urban Plan. Int. 2013, 28, 6–12. [Google Scholar]
- Kronsell, A. Legitimacy for climate policies: Politics and participation in the Green City of Freiburg. Local Environ. 2013, 18, 965–982. [Google Scholar] [CrossRef]
- Jönsson, E.; Holgersen, S. Spectacular, realisable and “everyday”: Exploring the particularities of sustainable planning in Malmö. City 2017, 21, 253–270. [Google Scholar] [CrossRef]
- Kais, S.; Sami, H. An econometric study of the impact of economic growth and energy use on carbon emissions: Panel data evidence from fifty eight countries. Renew. Sustain. Energy Rev. 2016, 59, 1101–1110. [Google Scholar] [CrossRef]
- Xu, Q.; Yang, R.; Dong, Y.; Liu, Y.; Qiu, L. The influence of rapid urbanization and land use changes on terrestrial carbon sources/sinks in Guangzhou, China. Ecol. Indic. 2016, 70, 304–316. [Google Scholar] [CrossRef]
- Zhu, C.; Ye, X.; Du, J.; Hu, Z.; Shen, Y.; Retchless, D. Simulating urban energy use under climate change scenarios and retrofit plans in coastal Texas. Urban Inform. 2024, 3, 13. [Google Scholar] [CrossRef]
- Wang, J.T.; Zhao, L.; Gao, S.S. High alert to the trend of excessive spread of cities in China during the period of rapid urbanization—Empirical study based on the data of 70 large and medium-sized cities. J. Tianjin Univ. Financ. Econ. 2013, 33, 20–28. [Google Scholar]
- Cui, Y.P.; Qin, Y.C. The spatial distribution of global urban heat island intensity and the influence of urban sprawl. In Proceedings of the 2013 21st International Conference on Geoinformatics, Kaifeng, China, 20–22 June 2013; pp. 1–4. [Google Scholar]
- Xie, Q.; Zhou, Z. Impact of urbanization on urban heat island effect based on TM imagery in Wuhan, China. Environ. Eng. Manag. J. 2015, 14, 647–655. [Google Scholar] [CrossRef]
- Xu, X.; Liu, J.; Zhang, S.; Li, R.; Yan, C.; Wu, S. Land Use in China Remote Sensing Monitoring Dataset (CNLUCC); Institute of Geographic Sciences and Human Resources: Beijing, China, 2018. [Google Scholar] [CrossRef]
- Chen, F.; Yang, X.; Zhu, W. WRF simulations of urban heat island under hot-weather synoptic conditions: The case study of Hangzhou City, China. Atmos. Res. 2014, 138, 364–377. [Google Scholar] [CrossRef]
- Yang, Z.; Chen, Y.; Wu, Z. How urban expansion affects the thermal environment? A study of the impact of natural cities on the thermal field value and footprint of thermal environment. Ecol. Indic. 2021, 126, 107632. [Google Scholar] [CrossRef]
- Zhang, M.; Tan, S.; Zhang, C.; Han, S.; Zou, S.; Chen, E. Assessing the impact of fractional vegetation cover on urban thermal environment: A case study of Hangzhou, China. Sustain. Cities Soc. 2023, 96, 104663. [Google Scholar] [CrossRef]
- Yu, W.; Shi, J.; Fang, Y.; Xiang, A.; Li, X.; Hu, C.; Ma, M. Exploration of urbanization characteristics and their effect on the urban thermal environment in Chengdu, China. Build. Environ. 2022, 219, 109150. [Google Scholar] [CrossRef]
- Xie, Q.; Sun, Q. Monitoring thermal environment deterioration and its dynamic response to urban expansion in Wuhan, China. Urban Clim. 2021, 39, 100932. [Google Scholar] [CrossRef]
- Li, W.; Li, X. Evolution of Urban Expansion and Its Microclimate in Changchun. Remote Sens. Inf. 2020, 35, 105–111. [Google Scholar]
- Yang, L.; Niyogi, D.; Tewari, M.; Aliaga, D.; Chen, F.; Tian, F.; Ni, G. Contrasting impacts of urban forms on the future thermal environment: Example of Beijing metropolitan area. Environ. Res. Lett. 2016, 11, 034018. [Google Scholar] [CrossRef]
- Zhang, Y.; Wang, Y.; Ding, N.; Yang, X. Assessing the Contributions of Urban Green Space Indices and Spatial Structure in Mitigating Urban Thermal Environment. Remote Sens 2023, 15, 2414. [Google Scholar] [CrossRef]
- Li, X.; Stringer, L.C.; Dallimer, M. The role of blue green infrastructure in the urban thermal environment across seasons and local climate zones in East Africa. Sustain. Cities Soc. 2022, 80, 103798. [Google Scholar] [CrossRef]
- Zhu, D.; Zhou, X.; Cheng, W. Water effects on urban heat islands in summer using WRF-UCM with gridded urban canopy parameters—A case study of Wuhan. Build. Environ. 2022, 225, 109528. [Google Scholar] [CrossRef]












| Land Use | Carbon Emission Coefficient (t/hm2) | Energy | Fold Standard Coal Coefficient (t/t) | Carbon Emission Coefficient (tCO/t) |
|---|---|---|---|---|
| cultivated land | 0.497 | coal | 0.7143 | 0.7559 |
| forest land | −0.581 | coke | 0.9714 | 0.855 |
| grassland | −0.021 | crude oil | 1.4286 | 0.5857 |
| water | −0.359 | gasoline | 1.4714 | 0.5538 |
| unused land | −0.005 | diesel | 1.4571 | 0.5921 |
| fuel oil | 1.4268 | 0.6185 | ||
| kerosene | 1.4571 | 0.5714 |
| Physical Process | Physical Scheme |
|---|---|
| mp_physics | New Thompson |
| ra_lw_physics | RRTM |
| ra_sw_physics | Goddard |
| bl_pbl_physics | MYJ Monin–Obukhov |
| sf_sfclay_physics | Monin–Obukhov (Janjic Eta) |
| cu_physics | Kain–Fritsch (New Eta) |
| Factor | Low (31) | Medium (32) | High (33) |
|---|---|---|---|
| Roof_level [m] | 15 | 21 | 27 |
| Frc_urb [fraction] | 0.6 | 0.65 | 0.7 |
| Roof_width [m] | 25 | 40 | 55 |
| Road_width [m] | 20 | 20 | 20 |
| Anthropogenic heat [W/m2] | 160 | 214 | 277 |
| Albedo | 0.15 | 0.15 | 0.15 |
| Observation Station | Observed Value (°C) | Simulated Value (°C) | Mean Deviation | RMSE | Correlation Coefficient |
|---|---|---|---|---|---|
| JiangXia | 34.21 | 30.83 | 3.38 | 3.77 | 0.92 * |
| CaiDian | 32.97 | 31.08 | 1.89 | 2.09 | 0.97 * |
| HuangPi | 33.65 | 31.11 | 2.54 | 2.74 | 0.96 * |
| Case | UHPI | SUHPI | ||||
|---|---|---|---|---|---|---|
| Before Dawn | Morning | Afternoon | Night | Afternoon | Night | |
| SQ | 20.77% | 39.72% | 68.17% | 50.54% | 29.16% | 7.93% |
| TG-SQ | 1.96% | 1.46% | −0.88% | 1.65% | 1.66% | −0.48% |
| NG-SQ | 1.75% | 4.31% | 0.48% | 4.00% | 4.25% | 0.22% |
| EP-SQ | 1.50% | −1.87% | −2.48% | −0.73% | −1.37% | −1.65% |
Disclaimer/Publisher’s Note: The statements, opinions and data contained in all publications are solely those of the individual author(s) and contributor(s) and not of MDPI and/or the editor(s). MDPI and/or the editor(s) disclaim responsibility for any injury to people or property resulting from any ideas, methods, instructions or products referred to in the content. |
© 2025 by the authors. Licensee MDPI, Basel, Switzerland. This article is an open access article distributed under the terms and conditions of the Creative Commons Attribution (CC BY) license (https://creativecommons.org/licenses/by/4.0/).
Share and Cite
Lin, K.; Zhan, Q.; Xue, W.; Shu, Y.; Lu, Y. Thermal Environmental Impact of Urban Development Scenarios from a Low Carbon Perspective: A Case Study of Wuhan. Buildings 2025, 15, 208. https://doi.org/10.3390/buildings15020208
Lin K, Zhan Q, Xue W, Shu Y, Lu Y. Thermal Environmental Impact of Urban Development Scenarios from a Low Carbon Perspective: A Case Study of Wuhan. Buildings. 2025; 15(2):208. https://doi.org/10.3390/buildings15020208
Chicago/Turabian StyleLin, Kai, Qingming Zhan, Wei Xue, Yulong Shu, and Yixiao Lu. 2025. "Thermal Environmental Impact of Urban Development Scenarios from a Low Carbon Perspective: A Case Study of Wuhan" Buildings 15, no. 2: 208. https://doi.org/10.3390/buildings15020208
APA StyleLin, K., Zhan, Q., Xue, W., Shu, Y., & Lu, Y. (2025). Thermal Environmental Impact of Urban Development Scenarios from a Low Carbon Perspective: A Case Study of Wuhan. Buildings, 15(2), 208. https://doi.org/10.3390/buildings15020208

