Evaluation of Thermal Comfort with and without Fill Using a Thermal Environment Analysis Method for Building Envelopes with Thermally Complex Geometry: A Case Study in Hokkaido, Japan
Abstract
1. Introduction
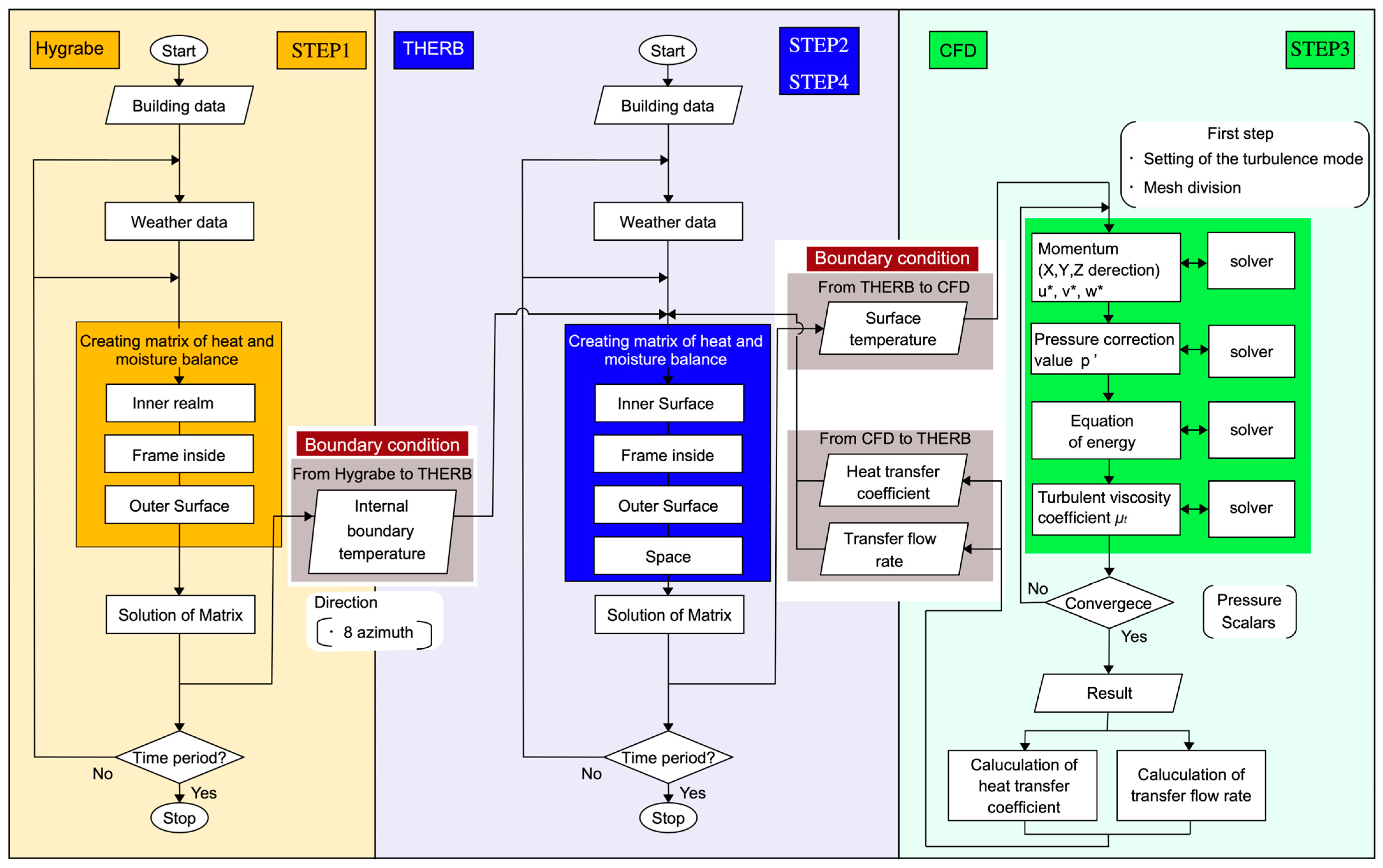
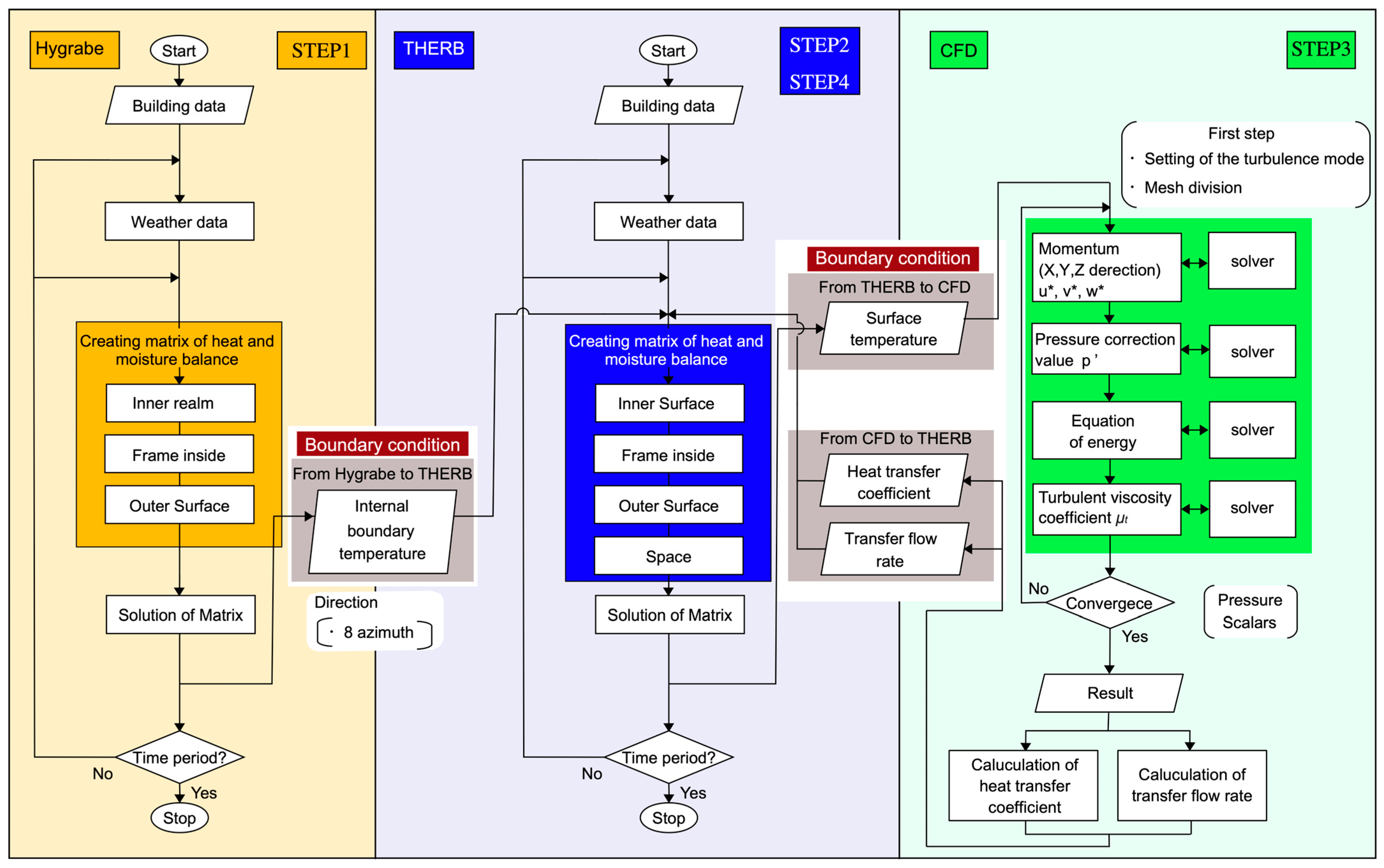
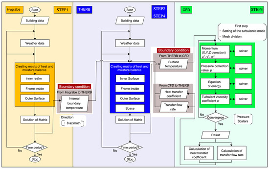
2. Methods
2.1. Analysis Method
2.2. Analysis of Conditions and Study Cases
3. Results and Discussion
3.1. Results of the Analysis for 15 January
3.2. Results of the Analysis for 15 April
3.3. Results of the Analysis on 15 July
3.4. Generalization
3.4.1. Comfort Rating
3.4.2. Analysis on 15 January
3.4.3. Analysis on 15 April
3.4.4. Analysis on 15 July
3.4.5. Verification of Fill Angles
4. Conclusions
4.1. Results for the Winter Season
4.2. Results for the Mid-Term Season
4.3. Results for the Summer Season
4.4. Heat Transfer Engineering Perspective on Wall Configuration and Internal Temperature
4.5. Sensitivity of Indoor Comfort to the Effect of Fill Slope Angle
4.6. Challenges and Future Prospects
Funding
Data Availability Statement
Conflicts of Interest
References
- Elbphilharmonie; Laeiszhalle; Hamburg. Available online: https://www.elbphilharmonie.de/de/ (accessed on 17 January 2023).
- Japan Sport Council. Available online: https://www.jpnsport.go.jp/newstadium/home/tabid/441/default.aspx (accessed on 17 January 2023).
- Yu, X.; Chen, C. Coupling spectral-dependent radiative cooling with building energy simulation. Build. Environ. 2021, 197, 107841. [Google Scholar] [CrossRef]
- Jia, H.; Chong, A. Eplusr: A framework for integrating building energy simulation and data-driven analytics. Energy Build. 2021, 237, 110757. [Google Scholar] [CrossRef]
- Liu, M.; Ooka, R.; Choi, W.; Ikeda, S. Experimental and numerical investigation of energy saving potential of centralized and decentralized pumping systems. Appl. Energy 2019, 251, 113359. [Google Scholar] [CrossRef]
- Perinajová, R.; Juffermans, J.F.; Westenberg, J.J.M.; van der Palen, R.L.F.; van den Boogaard, P.J.; Lamb, H.J.; Kenjereš, S. Geometrically induced wall shear stress variability in CFD-MRI coupled simulations of blood flow in the thoracic aortas. Comput. Biol. Med. 2021, 133, 104385. [Google Scholar] [CrossRef]
- Zhai, Z.; Chen, Q.; Haves, P.; Klems, J.H. On approaches to couple energy simulation and computational fluid dynamics programs. Build. Environ. 2002, 37, 857–864. [Google Scholar] [CrossRef]
- Ascione, F.; Bellia, L.; Capozzoli, A. A coupled numerical approach on museum air conditioning: Energy and fluid-dynamic analysis. Appl. Energy 2013, 103, 416–427. [Google Scholar] [CrossRef]
- Fan, Y.; Ito, K. Energy consumption analysis intended for real office space with energy recovery ventilator by integrating BES and CFD approaches. Build. Environ. 2012, 52, 57–67. [Google Scholar] [CrossRef]
- Fan, Y.; Ito, K. Integrated building energy computational fluid dynamics simulation for estimating the energy-saving effect of energy recovery ventilator with CO2 demand-controlled ventilation system in office space. Indoor Built Environ. 2014, 23, 785–803. [Google Scholar] [CrossRef]
- Ministry of Land, Infrastructure, Transport and Tourism. Available online: https://www.mlit.go.jp/jutakukentiku/shoenehou.html (accessed on 17 January 2023).
- Yamamoto, T.; Ozaki, A.; Kaoru, S.; Taniguchi, K. Analysis method based on coupled heat transfer and CFD simulations for buildings with thermally complex building envelopes. Build. Environ. 2021, 191, 107521. [Google Scholar] [CrossRef]
- Yamamoto, T.; Ozaki, A. Wall shear stress-based accuracy verification of convective heat transfer coefficient using velocity scale. In IECON 2021—47th Annual Conference of the IEEE Industrial Electronics Society, Proceedings of the 47th Annual Conference of the IEEE Industrial Electronics Society, Toronto, ON, Canada, 13–16 October 2021; IEEE Industrial Electronics Society: Piscataway, NJ, USA, 2021; pp. 1–5. [Google Scholar] [CrossRef]
- Yamamoto, T. Analysis of convective heat transfer coefficient using shear stress-based velocity scale. In E3S Web of Conferences; EDP Sciences: Les Ulis, France, 2022; p. 04025. [Google Scholar] [CrossRef]
- MINERGIE. Available online: https://www.minergie.ch/de/ (accessed on 17 January 2023).
- Yoshiura, A.; Nakazono, M.; Koganei, M.; Mizunuma, M.; Shiga, H. Numerical calculation of heating and cooling load and the effect of improving the thermal environment of traditional private houses by heat insulation repair and floor heating. J. Environ. Eng. AIJ 2013, 78, 333–340. [Google Scholar] [CrossRef]
- Akabayashi, Y.A.S.; Fusa, A. Research on zero energy house (Part 1): Examination of life cycle cost for all-electric detached house ZEH, monthly. J. Environ. Eng. Transac. AIJ 2021, 784, 638–648. [Google Scholar] [CrossRef]
- Agency for Natural Resources and Energy, (ZEH). Available online: https://www.enecho.meti.go.jp/category/saving_and_new/saving/general/housing/index03.html (accessed on 17 January 2023).
- Mori, T.; Nishizawa, T.; Kuwabara, K.; Satou, S. Thermal environment of chise and toichise in winter season. J. Environ. Eng. 2016, 81, 189–197. [Google Scholar] [CrossRef]
- Karanafti, A.; Theodosiou, T.; Tsikaloudaki, K. Assessment of buildings’ dynamic thermal insulation technologies—A review. Appl. Energy 2022, 326, 119985. [Google Scholar] [CrossRef]
- Abden, M.J.; Tao, Z.; Alim, M.A.; Pan, Z.; George, L.; Wuhrer, R. Combined use of phase change material and thermal insulation to improve energy efficiency of residential buildings. J. Energy Storage 2022, 56, 105880. [Google Scholar] [CrossRef]
- Pungercar, V.; Zhan, Q.; Xiao, Y.; Musso, F.; Dinkel, A.; Pflug, T. A new retrofitting strategy for the improvement of indoor environment quality and energy efficiency in residential buildings in temperate climate using prefabricated elements. Energy Build. 2021, 241, 110951. [Google Scholar] [CrossRef]
- Arima, Y.; Ooka, R.; Kikumoto, H. Proposal of typical and design weather year for building energy simulation. Energy Build. 2017, 139, 517–524. [Google Scholar] [CrossRef]
- Tang, Y.; Sun, T.; Luo, Z.; Omidvar, H.; Theeuwes, N.; Xie, X.; Xiong, J.; Yao, R.; Grimmond, S. Urban meteorological forcing data for building energy simulations. Build. Environ. 2021, 204, 108088. [Google Scholar] [CrossRef]
- Lee, H.; Ozaki, A. Sensitivity analysis for optimization of renewable-energy-based air-circulation-type temperature-control system. Appl. Energy 2018, 230, 317–329. [Google Scholar] [CrossRef]
- Ozaki, A.; Watanabe, T.; Hayashi, T.; Ryu, Y. Systematic analysis on combined heat and water transfer through porous materials based on thermodynamic energy. Energy Build. 2001, 33, 341–350. [Google Scholar] [CrossRef]
- Yamamoto, T.; Ozaki, A.; Lee, M.; Kusumoto, H. Fundamental study of coupling methods between energy simulation and CFD. Energy Build. 2018, 159, 587–599. [Google Scholar] [CrossRef]
- Institute for Building Environment and Energy Conservation (IBEC). Available online: https://www.ibec.or.jp/ee_standard/build_standard.html (accessed on 17 January 2023).
- HEAT, 20. Available online: http://www.heat20.jp/grade/ (accessed on 17 January 2023).
- Gagge, A.P.; Fobelets, A.P.; Berglund, L.G. A Standard Predictive Index of Human Response to the Thermal Environment. ASHRAE Trans. 1986, 92, 709–731. [Google Scholar]
- Broday, E.E.; Ruivo, C.R.; Gameiro da Silva, M.G. The use of Monte Carlo method to assess the uncertainty of thermal comfort indices PMV and PPD: Benefits of using a measuring set with an operative temperature probe. J. Build. Eng. 2021, 35, 101961. [Google Scholar] [CrossRef]
- Curto, D.; Franzitta, V.; Guercio, A.; Martorana, P. FEM analysis: A review of the most common thermal bridges and their mitigation. Energies 2022, 15, 2318. [Google Scholar] [CrossRef]
- Krause, P.; Nowoświat, A.; Pawłowski, K. The impact of internal insulation on heat transport through the wall: Case study. Appl. Sci. 2020, 10, 7484. [Google Scholar] [CrossRef]
- Romero, M.J.; Aguilar, F.; Vicente, P.G. Analysis of design improvements for thermal bridges formed by double-brick façades and intermediate slabs for nZEB residential buildings in Spain. J. Build. Eng. 2021, 44, 103270. [Google Scholar] [CrossRef]









| Portion | Title | Thermal Conductivity [W/(m·K)] | Thickness [mm] |
|---|---|---|---|
| Patio (top to bottom) | Steel (SS400) | 51.6 | 4.5 |
| Rock wool | 0.036 | 75 | |
| Outer wall (inner → outer) | Mortar | 1.91 | 30 |
| Concrete | 1.619 | 200–500 | |
| Floor (top → bottom) | Mortar | 1.91 | 50 |
| Concrete | 1.619 | 150 | |
| Reveling concrete | 1.619 | 100 | |
| Window | Low-e double glazing | 1.2 | 22 |
| Parts | Standard | Name | Thermal Conductivity [W/(m·K)] | Thickness [mm] |
|---|---|---|---|---|
| Roof | Energy-saving standards | Rock wool insulation | 0.036 | 75 |
| ZEH | Rock wool insulation | 0.036 | 125 | |
| HEAT | High-performance phenolic foam insulation | 0.020 | 90 | |
| Outer wall | Energy-saving standards | Extruded polystyrene foam | 0.028 | 65 |
| ZEH | Extruded polystyrene foam | 0.028 | 70 | |
| HEAT | High-performance phenolic foam insulation | 0.020 | 75 | |
| Ground | Energy-saving standards | Extruded polystyrene foam | 0.028 | 65 |
| ZEH | Extruded polystyrene foam | 0.028 | 70 | |
| HEAT | High-performance phenolic foam insulation | 0.020 | 75 | |
| Window | Energy-saving standards | Multi-layered glass | 1.48 | 22 |
| ZEH | Low-e double glazing | 1.2 | 22 | |
| HEAT | High-performance triple glazing | 1.1 | 41 |
| Calculation Software | Item | Condition |
|---|---|---|
| Hygrabe | Calculation area | Hokkaido (northernmost of the four main islands of Japan) |
| Calculation period | 365 d | |
| Weather conditions | Extended AMeDAS weather data (standard year) | |
| Number of reserve calculation days | 31 d | |
| Calculation time interval | 60 s | |
| Direction | 8 directions | |
| THERB | Calculation area | Hokkaido (northernmost of the four main islands of Japan) |
| Calculation period | January (winter), April (spring), July (summer), October (fall); every 15th of the month | |
| Weather conditions | Extended AMeDAS weather data (standard year) | |
| Air-conditioning setting | Natural condition | |
| Number of reserve calculation days | 60 d | |
| Calculation time interval | 600 s |
| Month | Item | Maximum Filla (No Heating) | Previous Research | Minimum Fill (No Heating) | ||||
|---|---|---|---|---|---|---|---|---|
| Energy-Saving Standard | ZEH | HEAT G2 | Yamamoto et al. [12] | Energy-Saving Standard | ZEH | HEAT G2 | ||
| 15 January | PMV [-] | −2.56 | −2.38 | −2.30 | −2.66 | - | - | - |
| PPD [%] | 94.65 | 90.62 | 88.23 | 96.22 | - | - | - | |
| PMV [-] | - | - | - | - | Out of scope | Out of scope | −2.92 | |
| PPD [%] | - | - | - | - | Out of scope | Out of scope | 98.70 | |
| 15 April | PMV [-] | −1.19 | −1.13 | −0.97 | −1.53 | - | - | - |
| PPD [%] | 34.63 | 31.98 | 25.04 | 52.50 | - | - | - | |
| PMV [-] | - | - | - | - | −1.90 | −1.87 | −1.65 | |
| PPD [%] | - | - | - | - | 72.18 | 70.46 | 59.01 | |
| 15 July | PMV [-] | 0.45 | 0.41 | 0.52 | −0.57 | - | - | - |
| PPD [%] | 9.21 | 8.54 | 10.85 | 11.84 | - | - | - | |
| PMV [-] | - | - | - | - | −0.08 | –0.25 | 0.02 | |
| PPD [%] | - | - | - | - | 5.14 | 6.28 | 5.83 | |
| 15 October | PMV [-] | −1.27 | −1.17 | −0.96 | −1.56 | - | - | - |
| PPD [%] | 38.98 | 33.89 | 24.33 | 53.94 | - | - | - | |
| PMV [-] | - | - | - | - | −1.90 | −1.82 | −1.56 | |
| PPD [%] | - | - | - | - | 72.12 | 68.15 | 53.94 | |
Disclaimer/Publisher’s Note: The statements, opinions and data contained in all publications are solely those of the individual author(s) and contributor(s) and not of MDPI and/or the editor(s). MDPI and/or the editor(s) disclaim responsibility for any injury to people or property resulting from any ideas, methods, instructions or products referred to in the content. |
© 2023 by the author. Licensee MDPI, Basel, Switzerland. This article is an open access article distributed under the terms and conditions of the Creative Commons Attribution (CC BY) license (https://creativecommons.org/licenses/by/4.0/).
Share and Cite
Yamamoto, T. Evaluation of Thermal Comfort with and without Fill Using a Thermal Environment Analysis Method for Building Envelopes with Thermally Complex Geometry: A Case Study in Hokkaido, Japan. Buildings 2023, 13, 1646. https://doi.org/10.3390/buildings13071646
Yamamoto T. Evaluation of Thermal Comfort with and without Fill Using a Thermal Environment Analysis Method for Building Envelopes with Thermally Complex Geometry: A Case Study in Hokkaido, Japan. Buildings. 2023; 13(7):1646. https://doi.org/10.3390/buildings13071646
Chicago/Turabian StyleYamamoto, Tatsuhiro. 2023. "Evaluation of Thermal Comfort with and without Fill Using a Thermal Environment Analysis Method for Building Envelopes with Thermally Complex Geometry: A Case Study in Hokkaido, Japan" Buildings 13, no. 7: 1646. https://doi.org/10.3390/buildings13071646
APA StyleYamamoto, T. (2023). Evaluation of Thermal Comfort with and without Fill Using a Thermal Environment Analysis Method for Building Envelopes with Thermally Complex Geometry: A Case Study in Hokkaido, Japan. Buildings, 13(7), 1646. https://doi.org/10.3390/buildings13071646

