Model Predictive Control for Formation Placement and Recovery of Traffic Cone Robots
Abstract
1. Introduction
2. Problem Formulation and Preliminaries
2.1. Description of the Formation Working Conditions Problem
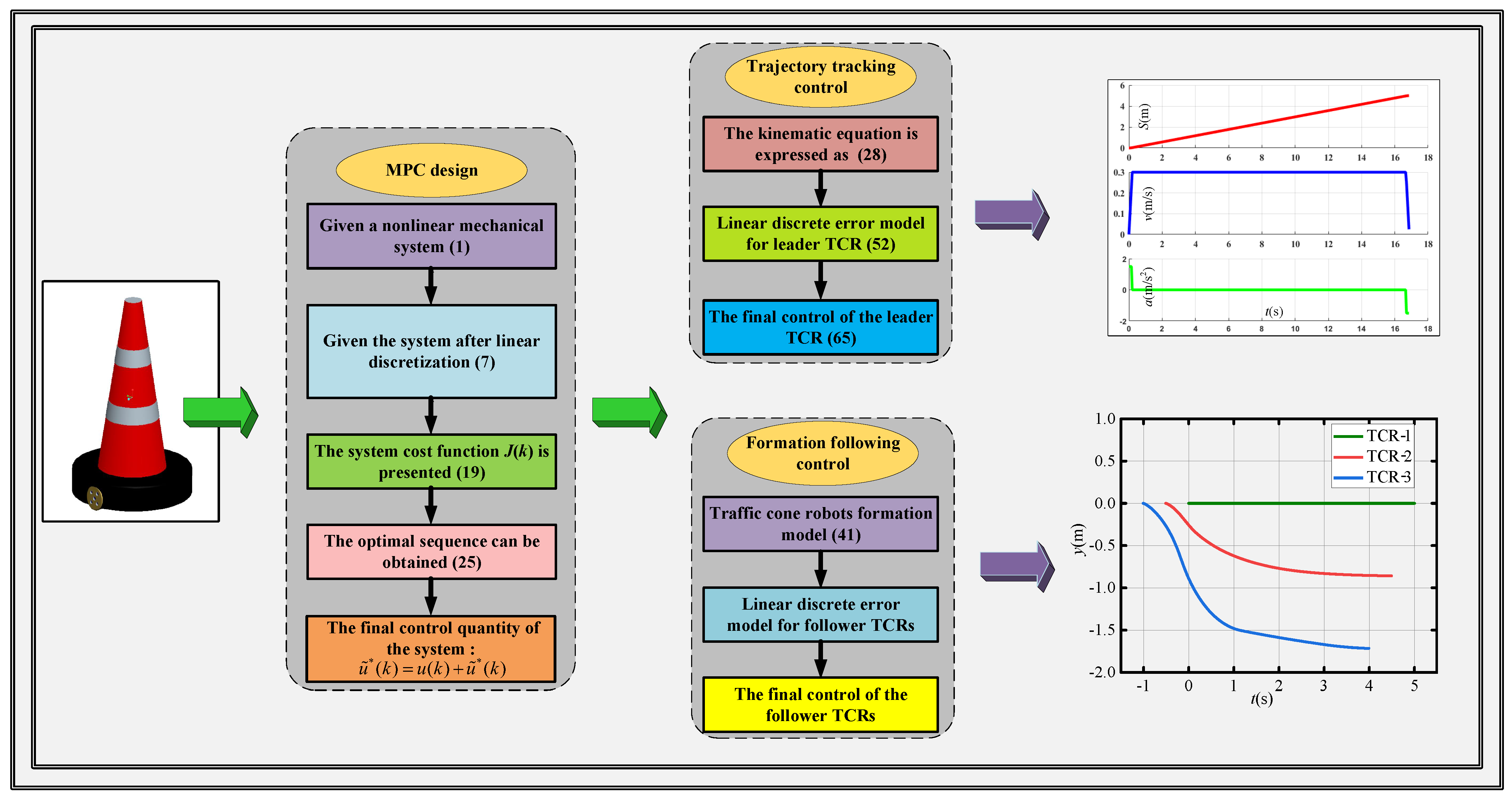
2.2. Kinematic Model of the Traffic Cone Robot
2.3. Formation Model of Traffic Cone Robots
2.4. Description of MPC Design Principles
3. Formation Control Design Based on Model Predictive Control
3.1. The Path Planning of Leader Traffic Cone Robot
3.2. The Velocity Planning of Leader Traffic Cone Robot
3.3. Linear Time-Varying MPC Design
3.3.1. Trajectory Tracking Control Design for Leader TCR
3.3.2. Formation Tracking Control Design for Follower TCRs
4. Numerical Simulations
5. Experiments
5.1. Experiments
- (1)
- Connect the Raspberry Pi and PC via WIFI.
- (2)
- log in to Raspberry Pi remotely on PC through SSH, and start each TCR.
- (3)
- Start the parameter optimization node through the launch file.
- (4)
- Start the RTK GPS serial information reading node and start the trajectory display node through the launch file. This will convert the longitude, latitude, heading, speed, and other information output from both to the OXY plane coordinate system.
- (5)
- Start the TCR formation controller.
- (6)
- After the placement (recovery) operation is finished, stop the program and save the TCR’s trajectory information.

5.2. Experiment Result
6. Conclusions
Author Contributions
Funding
Data Availability Statement
Conflicts of Interest
Abbreviations
| TCR | traffic cone robot |
| KCLT | kinematic controller based on Lyapunov theory |
| DCSM | dynamic controller based on sliding mode |
| M-WMR | multiple-wheeled mobile robots |
| MPC | model predictive control |
| NMPC | nonlinear model predictive control |
| ATSMC | adaptive terminal sliding mode control |
| MIMO | multi-input multi-output |
| RTK | real-time kinematic |
| USB | universal serial bus |
| Nomenclature: | |
| Line velocity of the i-th TCR | |
| Angular velocity of the i-th TCR | |
| The desired follower TCR position posture | |
| The actual follower TCR position posture | |
| The actual distances between the follower and the leader | |
| The actual angles between the follower and the leader | |
| Difference between leader’s heading angle and follower’s heading angle | |
| k | The discrete time step |
| The system cost function | |
| The final control quantity | |
References
- Lee, H.S.; Jung, S. Line-up formation control of intelligent traffic cones. In Proceedings of the 2017 17th International Conference on Control, Automation and Systems (ICCAS), Jeju, Republic of Korea, 18–21 October 2017. [Google Scholar]
- Zhao, W.B.; Liu, H.; Lewis, F.L.; Wang, X.L. Data-driven optimal formation control for quadrotor team with unknown dynamics. IEEE Trans. Cybern. 2022, 52, 7889. [Google Scholar] [CrossRef] [PubMed]
- Lin, J.; Zhu, Z.; Jing, X.; Lu, M.; Gu, Y. Magnetic driven double curved conical microhelical robot. Adv. Theory Simul. 2021, 4, 2100189. [Google Scholar] [CrossRef]
- Zhang, J.L.; Jiao, S.J.; Yi, X.G.; Wu, C.G. Adaptive robust control for uncertain underactuated mechanical systems. Adv. Theory Simul. 2023, 6, 2300323. [Google Scholar] [CrossRef]
- Do, K.D.; Pan, J. Nonlinear formation control of unicycle-type mobile robots. Robot Auton. Syst. 2007, 55, 191. [Google Scholar] [CrossRef]
- Zhang, Q.; Lapierre, L.; Xiang, X.B. Distributed control of coordinated path tracking for networked nonholonomic mobile vehicles. IEEE Trans. Ind. Informat. 2013, 8, 472. [Google Scholar] [CrossRef]
- Balch, T.; Arkin, R.C. Behavior-based formation control for multirobot teams. IEEE Trans. Robot Autom. 1998, 14, 926. [Google Scholar] [CrossRef]
- Monteiro, S.; Bicho, E. Attractor dynamics approach to formation control: Theory and application. Auton. Robot. 2010, 29, 331. [Google Scholar] [CrossRef]
- Lee, G.; Chwa, D. Decentralized behavior-based formation control of multiple robots considering obstacle avoidance. Intell. Serv. Robot 2018, 11, 127. [Google Scholar] [CrossRef]
- Cao, Y.C.; Stuart, D.; Ren, W.; Meng, Z.Y. Distributed containment control for multiple autonomous vehicles with double-integrator dynamics: Algorithms and experiments. IEEE Trans. Control Syst. Technol. 2011, 19, 929. [Google Scholar] [CrossRef]
- Shoja, S.; Baradarannia, M.; Hashemzadeh, F.; Badamchizadeh, M.; Bagheri, P. Surrounding control of nonlinear multi-agent systems with non-identical agents. ISA Trans. 2017, 70, 219. [Google Scholar] [CrossRef]
- Li, D.Y.; Ge, S.S.; He, W.; Ma, G.F.; Xie, L.H. Multilayer formation control of multi-agent systems. Automatica 2019, 109, 108558. [Google Scholar] [CrossRef]
- Zhang, J.L.; Zhao, R.Y.; Jiao, S.J. Optimization of robust formation tracking control for traffic cone robots with matching and mismatching uncertainties: A fuzzy-set theory-based approach. Expert Syst. Appl. 2023, 227, 120233. [Google Scholar] [CrossRef]
- Merheb, A.R.; Gazi, V.; Sezer-Uzol, N. Implementation studies of robot swarm navigation using potential functions and panel methods. IEEE/ASME Trans. Mechatronics 2016, 21, 2556. [Google Scholar] [CrossRef]
- Liu, X.M.; Ge, S.S.; Goh, C.H. Formation potential field for trajectory tracking control of multi-agents in constrained space. Int. J. Control 2017, 90, 2137. [Google Scholar] [CrossRef]
- Desai, J.P.; Ostrowski, J.P.; Kumar, V. Modeling and control of formations of nonholonomic mobile robots. IEEE Trans. Robot Autom. 2001, 17, 905. [Google Scholar] [CrossRef]
- Maghenem, M.A.; Loría, A.; Panteley, E. Cascades-based leader-follower formation tracking and stabilization of multiple nonholonomic vehicles. IEEE Trans. Autom. Control 2020, 65, 3639. [Google Scholar] [CrossRef]
- Wang, X.K.; Yu, Y.G.; Li, Z.K. Distributed sliding mode control for leader-follower formation flight of fixed-wing unmanned aerial vehicles subject to velocity constraints. Int J. Robust Nonlinear Control 2020, 31, 2110. [Google Scholar] [CrossRef]
- Zhao, Y.D.; Zhang, Y.Y.; Lee, J.Y. Lyapunov and sliding mode based leader–follower formation control for multiple mobile robots with an augmented distance-angle strategy. Int. J. Control Autom. Syst. 2019, 17, 1314. [Google Scholar] [CrossRef]
- Nair, R.R.; Behera, L.; Kumar, S. Event-triggered finite-time integral sliding mode controller for consensus-based formation of multirobot systems with disturbances. IEEE Trans. Control Syst. Technol. 2019, 27, 39. [Google Scholar] [CrossRef]
- Chwa, D. Tracking control of differential-drive wheeled mobile robots using a backstepping-like feedback linearization. IEEE Trans. Syst. Man Cybern. Syst. 2010, 40, 1285. [Google Scholar] [CrossRef]
- Kong, L.H.; He, W.; Yang, C.G.; Li, Z.J.; Sun, C.Y. Adaptive fuzzy control for coordinated multiple robots with constraint using impedance learning. IEEE Trans. Cybern. 2019, 49, 3052. [Google Scholar] [CrossRef] [PubMed]
- Xiao, H.Z.; Li, Z.J.; Chen, C.L.P. Formation control of leader–follower mobile robots’ systems using model predictive control based on neural-dynamic optimization. IEEE Trans. Ind. Electron. 2016, 63, 5752. [Google Scholar] [CrossRef]
- Lin, S.; Jia, R.; Yue, M.; Xu, Y. On composite leader–follower formation control for wheeled mobile robots with adaptive disturbance rejection. Appl Artif. Intell. 2019, 33, 1306. [Google Scholar] [CrossRef]
- Viadero-Monasterio, F.; Nguyen, A.-T.; Lauber, J.; Boada, M.J.L.; Boada, B.L. Event-triggered robust path tracking control considering roll stability under network-induced delays for autonomous vehicles. IEEE Trans. Intell. Transp. Syst. 2023, 24, 14743. [Google Scholar] [CrossRef]
- Tian, Y.; Yao, Q.; Wang, C.; Wang, S.; Liu, J.; Wang, Q. Switchedmodel predictive controller for path tracking of autonomous vehicle considering rollover stability. Veh. Syst. Dyn. 2021, 60, 4166. [Google Scholar] [CrossRef]
- Wang, H.; Liu, B.; Ping, X.; An, Q. Path tracking control for autonomous vehicles based on an improved MPC. IEEE Access 2019, 7, 161064. [Google Scholar] [CrossRef]
- Samad, T. A survey on industry impact and challenges thereof. IEEE Control Syst. Mag. 2017, 37, 17. [Google Scholar]






















Disclaimer/Publisher’s Note: The statements, opinions and data contained in all publications are solely those of the individual author(s) and contributor(s) and not of MDPI and/or the editor(s). MDPI and/or the editor(s) disclaim responsibility for any injury to people or property resulting from any ideas, methods, instructions or products referred to in the content. |
© 2024 by the authors. Licensee MDPI, Basel, Switzerland. This article is an open access article distributed under the terms and conditions of the Creative Commons Attribution (CC BY) license (https://creativecommons.org/licenses/by/4.0/).
Share and Cite
Li, Z.; Chang, S.; Ye, M.; Jiao, S. Model Predictive Control for Formation Placement and Recovery of Traffic Cone Robots. Machines 2024, 12, 543. https://doi.org/10.3390/machines12080543
Li Z, Chang S, Ye M, Jiao S. Model Predictive Control for Formation Placement and Recovery of Traffic Cone Robots. Machines. 2024; 12(8):543. https://doi.org/10.3390/machines12080543
Chicago/Turabian StyleLi, Zhiyong, Siyuan Chang, Min Ye, and Shengjie Jiao. 2024. "Model Predictive Control for Formation Placement and Recovery of Traffic Cone Robots" Machines 12, no. 8: 543. https://doi.org/10.3390/machines12080543
APA StyleLi, Z., Chang, S., Ye, M., & Jiao, S. (2024). Model Predictive Control for Formation Placement and Recovery of Traffic Cone Robots. Machines, 12(8), 543. https://doi.org/10.3390/machines12080543

