A Method for Rotor Speed Measurement and Operating State Identification of Hydro-Generator Units Based on YOLOv5
Abstract
1. Introduction
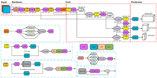
2. YOLOv5 Model Analysis
3. Analysis of RSM Principle
3.1. RSM by Period Method
3.2. Algorithm Steps and Processes
- (1)
- HGU rotor video: the real-time video of the HGU operation site is collected by the ip camera set around the water turbine. After the collection, the video is uploaded to the server for the next RSM preparation.
- (2)
- Dynamic capture of markers: the RSM of HGU depends on the setting of the markers. The real-time rotor speed of HGU can be calculated by dynamically capturing the markers in each frame of the video captured in step (1).
- (3)
- The rotor speed calculation of HGU: through the markers captured in step (2), find the key nodes, and the nodes where the markers appear and disappear, and measure the rotor speed by the period method.
- (4)
- Judge the operation state of the HGU: through step (3), the two final speed values of the two cameras are obtained, and the mean value of the two values is calculated, which is the real-time rotor speed of the HGU calculated by the program, so that the operation state of the HGU can be judged.
- (5)
- Return the data to the background: the server obtains the rotor speed of HGU, and finally sends the rotor speed information to the database according to the TCP communication protocol and the video information according to the DUP communication protocol for storage.

4. YOLOv5 Test Result Analysis
4.1. Experimental Environment and Training Process
4.2. Data Set
4.3. Evaluating Indicator
4.4. Training Result Analysis
5. Field Measurement and Analysis
5.1. HGU State Definition
5.2. HGU State Judgment
5.3. Analysis of the Change of HGU Start and Stop Rotor Speed
5.4. Display of Monitoring System
6. Conclusions
- (1)
- Using binocular camera to photograph the rotor can ensure real-time monitoring of the rotor.
- (2)
- Accurately judging several different states of the HGU can help the staff find potential safety hazards quickly and on time according to the alarm prompt information, improve work efficiency and reduce labor costs.
- (3)
- When the unit speed changes, the software can quickly follow its changing trend while maintaining the precision.
Author Contributions
Funding
Data Availability Statement
Acknowledgments
Conflicts of Interest
References
- De Santis, R.B.; Gontijo, T.S.; Costa, M.A. A Data-Driven Framework for Small Hydroelectric Plant Prognosis Using Tsfresh and Machine Learning Survival Models. Sensors 2023, 23, 12. [Google Scholar] [CrossRef] [PubMed]
- Geng, Q.; Liang, C. Turbine health evaluation based on degradation degree. Energy Rep. 2022, 8, 435–444. [Google Scholar] [CrossRef]
- Duan, R.; Liu, J.; Zhou, J.; Wang, P.; Liu, W. An Ensemble Prognostic Method of Francis Turbine Units Using Low-Quality Data under Variable Operating Conditions. Sensors 2022, 22, 525. [Google Scholar] [CrossRef] [PubMed]
- Trojan, M.; Taler, J.; Smaza, K.; Wróbel, W.; Dzierwa, P.; Taler, D.; Kaczmarski, K. A new software program for monitoring the energy distribution in a thermal waste treatment plant system. Renew. Energy 2022, 184, 1055–1073. [Google Scholar] [CrossRef]
- Vashishtha, G.; Kumar, R. Autocorrelation energy and aquila optimizer for MED filtering of sound signal to detect bearing defect in Francis turbine. Meas. Sci. Technol. 2022, 33, 015006. [Google Scholar] [CrossRef]
- Zemouri, R.; Ibrahim, R.; Tahan, A. Hydrogenerator early fault detection: Sparse Dictionary Learning jointly with the Variational Autoencoder. Eng. Appl. Artif. Intell. 2023, 120, 105859. [Google Scholar] [CrossRef]
- Guerrero, J.M.; Lumbreras, C.; Reigosa, D.; Fernandez, D.; Briz, F.; Charro, C.B. Accurate Rotor Speed Estimation for Low-Power Wind Turbines. IEEE Trans. Power Electron. 2020, 35, 373–381. [Google Scholar] [CrossRef]
- Shang, L.; Cao, J.; Jia, X.; Yang, S.; Li, S.; Wang, L.; Wang, Z.; Liu, X. Effect of Rotational Speed on Pressure Pulsation Characteristics of Variable-Speed Pump Turbine Unit in Turbine Mode. Water 2023, 15, 609. [Google Scholar] [CrossRef]
- Fang, H.Q.; Chen, L.; Li, X.M. Comparisons of Optimal Tuning Hydro Turbine Governor PID Gains Based on Linear and Nonlinear Mathematical Models. Proc. CSEE 2010, 30, 100–106. [Google Scholar]
- Zhang, F.; Geng, Z.; Fu, J.; Pan, L. Flywheel Moment On-Line Determination Method and Application in Hydraulic-Turbine Unit. J. Vib. Meas. Diagn. 2015, 35, 927–931, 994. [Google Scholar]
- Li, X.; Wang, X.; Zhang, Z.; Wang, L. Three redundant intelligent speed measuring devices improve the safety of hydroelectric power generation. Mech. Electr. Tech. Hydropower Stn. 2011, 34, 30+56. [Google Scholar]
- Jia, X.; Wan, Q.; Zhao, C.; Du, Y.; Yu, H. Status and Prospect of Velocity Measurement Method with Optical Encoder. Instrum. Tech. Sens. 2018, 3, 102–107. [Google Scholar]
- Zhou, J.; Wei, G.; Long, X. Research on direction discrimination and low-speed measurement for laser Doppler velocimeter. Infrared Laser Eng. 2012, 41, 632–638. [Google Scholar]
- Xu, Z.; Shao, J.; Zhao, C.; Cao, S.; Xu, Z.; Jiang, Q. Intelligent Calibration System for Motor Vehicle Engine Speed Measuring Instrument Based on LabVIEW and Machine Vision. Instrum. Tech. Sens. 2022, 6, 71–74+79. [Google Scholar]
- Basmaji, T.; Yaghi, M.; Alhalabi, M.; Rashed, A.; Zia, H.; Mahmoud, M.; Palavar, P.; Alkhadhar, S.; Alhmoudi, H.; Alkhedher, M.; et al. AI-powered health monitoring of anode baking furnace pits in aluminum production using autonomous drones. Eng. Appl. Artif. Intell. 2023, 122, 106143. [Google Scholar] [CrossRef]
- Fang, J.; Liu, C.; Zheng, L.; Su, C. A data-driven method for online transient stability monitoring with vision-transformer networks. Int. J. Electr. Power Energy Syst. 2023, 149, 109020. [Google Scholar] [CrossRef]
- Kong, Y.; Liu, Y.; Geng, J.; Huang, Z. Pixel-Level Assessment Model of Contamination Conditions of Composite Insulators Based on Hyperspectral Imaging Technology and a Semi-Supervised Ladder Network. IEEE Trans. Dielectr. Electr. Insul. 2023, 30, 326–335. [Google Scholar] [CrossRef]
- Liu, M.; Li, Z.; Li, Y.C.; Liu, Y.D.; Jiang, X.C. A Method for Transmission Line Defect Edge Intelligent Inspection Based on Re-parameterized YOLOv5. High Volt. Eng. 2023, 1–11. [Google Scholar] [CrossRef]
- Cui, H.Y.; Yang, K.X.; Ge, H.H.; Xu, Y.P.; Wang, H.R.; Yang, C.; Dai, Y.Y. Lightweight GB-YOLOv5m State Detection Method for Power Switchgear. J. Electron. Inf. Technol. 2022, 44, 3777–3787. [Google Scholar]
- Bai, J.P.; Wang, W.; Chen, Y.X.; Jiao, S.M. Detection and spatial location of wind turbine blades based on lightweight YOLOv5. CAAI Trans. Intell. Syst. 2022, 17, 1173–1181. [Google Scholar]
- Wang, N.T.; Wang, S.Q.; Huang, J.F.; Yao, R.T.; Liu, Y.F. Insulator defect detection method based on improved YOLOv5 neural network. Laser J. 2022, 43, 60–65. [Google Scholar]
- Duan, R.; Liu, J.; Zhou, J.; Liu, Y.; Wang, P.; Niu, X. Study on Performance Evaluation and Prediction of Francis Turbine Units Considering Low-Quality Data and Variable Operating Conditions. Appl. Sci 2022, 12, 4866. [Google Scholar] [CrossRef]
- Wang, H.; Hou, Y.C.; Ma, G.F.; Wu, G.K.; Wang, D.; Huang, B.; Wu, P.; Wu, D.Z. Identification on Vortex Rope in Francis Turbine Draft Tube Based on Convkurgram. IEEE Trans. Instrum. Meas. 2022, 71, 7504014. [Google Scholar] [CrossRef]
- Hao, S.; Yang, L.; Ma, X.; Ma, R.Z.; Wen, H. YOLOv5 Transmission Line Fault Detection Based on Attention Mechanism and Cross-scale Feature Fusion. Proc. CSEE 2023, 43, 2319–2331. [Google Scholar]
- Li, X.B.; Li, Y.G.; Guo, N.; Fan, Z. Mask detection algorithm based on YOLOv5 integrating attention mechanism. J. Graph. 2023, 44, 16–25. [Google Scholar]
- Pi, J.; Liu, Y.H.; Li, J.H. Research on lightweight forest fire detection algorithm based on YOLOv5. J. Graph. 2023, 44, 26–32. [Google Scholar]
- Zhang, H.H.; Jia, Z.F.; Zuo, Y.D. Research on Range and Velocity Measurement Technology Based on Digital Processing. Inf. Technol. Informatiz. 2019, 232, 215–217. [Google Scholar]














| RSM Method | Advantages | Disadvantages |
|---|---|---|
| Toothed disc [10] | High measurement accuracy, Strong real-time performance, Strong anti-interference ability | The need to fix the processed toothed disc will change the spindle structure |
| PT residual pressure [11] | Able to obtain the voltage of the generator outlet PT, commonly used for electromagnetic measurement | Electrical faults and abnormal residual voltage of the primary equipment can cause inaccurate speed measurement |
| Photoelectric encoder [12] | High measurement accuracy, fast response | Susceptible to signal noise, contact type speed measurement requires coaxial installation |
| Laser Doppler [13] | Noncontact speed measurement without changing the spindle structure | High price, poor immunity |
| Machine Vision [14] | Noncontact speed measurement without changing the spindle structure, visualization of accident process | Limited usage scenarios |
| Device | GPU | NVIDIA GeForce GTX 2080 |
|---|---|---|
| Operating system | Operating system | Windows10 |
| Computer language | Python3.6.12 | |
| Deep learning framework | Pytorch1.7.1 |
| Rotor Speed | Judged State | Actual State | Is It Accurate? |
|---|---|---|---|
| 107.230 | Normal state | Normal state | Yes |
| 102.300 | Excitation state | Excitation state | Yes |
| 16.509 | Acceleration state | Acceleration state | Yes |
| 67.825 | Air brake state | Air brake state | Yes |
| 104.498 | Deceleration state | Deceleration state | Yes |
| 0.000 | Shutdown state | Shutdown state | Yes |
| RSM Method | Precision | Additional Equipment Configuration | Contact Measurement | Anti- Interference |
|---|---|---|---|---|
| Toothed disc | 0.001 | Yes | Yes | High |
| PT residual pressure | 0.01 | Yes | Yes | Low |
| Photoelectric encoder | 0.001 | Yes | Yes | Low |
| Laser Doppler | 0.01 | Yes | No | Low |
| The method proposed in this paper | 0.001 | No | No | High |
Disclaimer/Publisher’s Note: The statements, opinions and data contained in all publications are solely those of the individual author(s) and contributor(s) and not of MDPI and/or the editor(s). MDPI and/or the editor(s) disclaim responsibility for any injury to people or property resulting from any ideas, methods, instructions or products referred to in the content. |
© 2023 by the authors. Licensee MDPI, Basel, Switzerland. This article is an open access article distributed under the terms and conditions of the Creative Commons Attribution (CC BY) license (https://creativecommons.org/licenses/by/4.0/).
Share and Cite
Liu, J.; Xiong, L.; Sun, J.; Liu, Y.; Zhang, R.; Lin, H. A Method for Rotor Speed Measurement and Operating State Identification of Hydro-Generator Units Based on YOLOv5. Machines 2023, 11, 758. https://doi.org/10.3390/machines11070758
Liu J, Xiong L, Sun J, Liu Y, Zhang R, Lin H. A Method for Rotor Speed Measurement and Operating State Identification of Hydro-Generator Units Based on YOLOv5. Machines. 2023; 11(7):758. https://doi.org/10.3390/machines11070758
Chicago/Turabian StyleLiu, Jiajun, Lei Xiong, Ji Sun, Yue Liu, Rui Zhang, and Haokun Lin. 2023. "A Method for Rotor Speed Measurement and Operating State Identification of Hydro-Generator Units Based on YOLOv5" Machines 11, no. 7: 758. https://doi.org/10.3390/machines11070758
APA StyleLiu, J., Xiong, L., Sun, J., Liu, Y., Zhang, R., & Lin, H. (2023). A Method for Rotor Speed Measurement and Operating State Identification of Hydro-Generator Units Based on YOLOv5. Machines, 11(7), 758. https://doi.org/10.3390/machines11070758
