Selective Harmonic Elimination in a Cascaded Multilevel Inverter of Distributed Power Generators Using Water Cycle Algorithm
Abstract
:1. Introduction
- Application of water cycle algorithm for solving selective harmonic equations of a cascaded H-bridge multi-level inverter.
- Comparison of computational complexity along with accuracy and speed of convergence with other meta-heuristic algorithms are provided to prove the effectiveness of the water cycle algorithm.
- Statistical comparison between different meta-heuristic algorithms using the independent sample t-test is also provided.
2. CHBMLI Problem Formulation
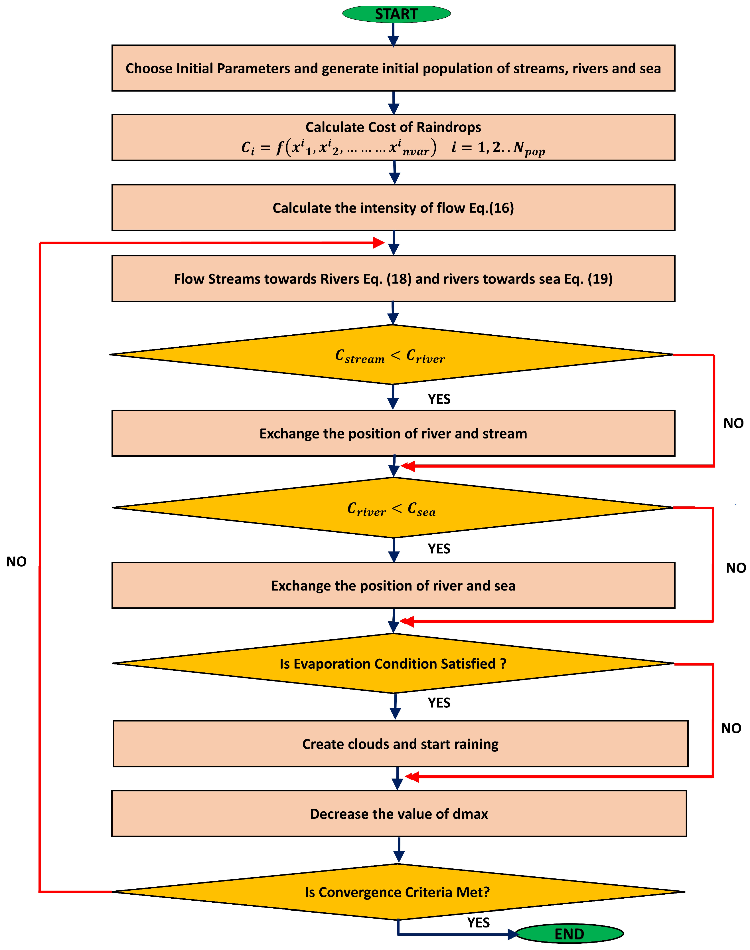
3. Water Cycle Algorithm
3.1. Generation of Initial Population
3.2. Evaluation of Fitness Function
3.3. Allocation of Streams to Rivers and Sea
3.4. Position Update
3.5. Evaporation Condition
3.6. Formation of New Streams
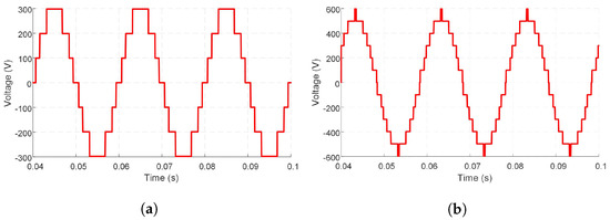
4. Simulation Setup
5. Results and Analysis
5.1. Convergence Analysis
5.2. Fitness Values
5.3. Statistical Results
6. Conclusions
Author Contributions
Funding
Institutional Review Board Statement
Informed Consent Statement
Data Availability Statement
Conflicts of Interest
Nomenclature
| Abbreviations | |
| CHBMLI | Cascaded H-Bridge Multilevel Inverter |
| EMI | Electromagnetic Interference |
| FA | Firefly Algorithm |
| MLI | Multilevel Inverter |
| PSO | Particle Swarm Optimization |
| RES | Renewable Energy Systems |
| SHE | Selective Harmonic Elimination |
| WCA | Water Cycle Algorithm |
| NR | Newton–Raphson |
| BA | Bee Algorithm |
| GA | Genetic Algorithm |
| CSA | Cuckoo Search Algorithm |
| BOA | Bat Optimization Algorithm |
| ACO | Ant Colony Optimization |
| GWO | Grey Wolf Optimizer |
| MGWO | Modified Grey Wolf Optimizer |
| SSA | Salt Swarm Algorithm |
| Notations | |
| DC Voltage applied to H–Bridge Cell | |
| Fundamental component | |
| Fitness function | |
| Modulation index | |
| Population size | |
| Number of variables | |
| Number of rivers | |
| Number of streams | |
| Sum of sea and rivers | |
| Number of streams allocated to particular sea or rivers | |
| d | Current distance between stream and river |
| Current position of stream at j-th | |
| Updated position of stream at iteration | |
| Current position of river at j-th | |
| Updated position of river at iteration | |
| Position of new streams which directly flow towards sea | |
| Lower bound | |
| Upper bound | |
References
- Ali, M.; Din, Z.; Solomin, E.; Cheema, K.M.; Milyani, A.H.; Che, Z. Open switch fault diagnosis of cascade H-bridge multi-level inverter in distributed power generators by machine learning algorithms. Energy Rep. 2021, 7, 8929–8942. [Google Scholar] [CrossRef]
- Flourentzou, N.; Agelidis, V.G.; Demetriades, G.D. VSC-based HVDC power transmission systems: An overview. IEEE Trans. Power Electron. 2009, 24, 592–602. [Google Scholar] [CrossRef]
- Song, Q.; Liu, W. Control of a cascade STATCOM with star configuration under unbalanced conditions. IEEE Trans. Power Electron. 2009, 24, 45–58. [Google Scholar] [CrossRef]
- Sadigh, A.K.; Hosseini, S.H.; Sabahi, M.; Gharehpetian, G.B. Double flying capacitor multicell converter based on modified phase-shifted pulsewidth modulation. IEEE Trans. Power Electron. 2009, 25, 1517–1526. [Google Scholar] [CrossRef]
- Hatti, N.; Hasegawa, K.; Akagi, H. A 6.6-kV transformerless motor drive using a five-level diode-clamped PWM inverter for energy savings of pumps and blowers. IEEE Trans. Power Electron. 2009, 24, 796–803. [Google Scholar] [CrossRef]
- Nami, A.; Zare, F.; Ghosh, A.; Blaabjerg, F. A hybrid cascade converter topology with series-connected symmetrical and asymmetrical diode-clamped H-bridge cells. IEEE Trans. Power Electron. 2009, 26, 51–65. [Google Scholar] [CrossRef] [Green Version]
- Kumar, P.; Kour, M.; Goyal, S.K.; Singh, B.P. Multilevel inverter topologies in renewable energy applications. In Intelligent Computing Techniques for Smart Energy Systems; Springer: Berlin/Heidelberg, Germany, 2020; pp. 891–902. [Google Scholar]
- Benyamina, F.; Benrabah, A.; Khoucha, F.; Zia, M.F.; Achour, Y.; Benbouzid, M. An augmented state observer-based sensorless control of grid-connected inverters under grid faults. Int. J. Electr. Power Energy Syst. 2021, 133, 107222. [Google Scholar] [CrossRef]
- Zia, M.; Elbouchikhi, E.; Benbouzid, M. An energy management system for hybrid energy sources-based stand-alone marine microgrid. In IOP Conference Series: Earth and Environmental Science; IOP Publishing: Bristol, UK, 2019; Volume 322, p. 012001. [Google Scholar]
- Janardhan, K.; Mittal, A.; Ojha, A. Performance investigation of stand-alone solar photovoltaic system with single phase micro multilevel inverter. Energy Rep. 2020, 6, 2044–2055. [Google Scholar] [CrossRef]
- Abbasi, M.A.; Zia, M.F. Novel TPPO based maximum power point method for photovoltaic system. Adv. Electr. Comput. Eng. 2017, 17, 95–100. [Google Scholar] [CrossRef]
- Memon, M.A.; Mekhilef, S.; Mubin, M.; Aamir, M. Selective harmonic elimination in inverters using bio-inspired intelligent algorithms for renewable energy conversion applications: A review. Renew. Sustain. Energy Rev. 2018, 82, 2235–2253. [Google Scholar] [CrossRef]
- Liang, T.J.; O’Connell, R.M.; Hoft, R.G. Inverter harmonic reduction using Walsh function harmonic elimination method. IEEE Trans. Power Electron. 1997, 12, 971–982. [Google Scholar] [CrossRef]
- Aghdam, G.H. Optimised active harmonic elimination technique for three-level T-type inverters. IET Power Electron. 2013, 6, 425–433. [Google Scholar] [CrossRef]
- Kumar, J.; Das, B.; Agarwal, P. Harmonic reduction technique for a cascade multilevel inverter. Int. J. Recent Trends Eng. 2009, 1, 181. [Google Scholar]
- Sun, J.; Grotstollen, H. Solving nonlinear equations for selective harmonic eliminated PWM using predicted initial values. In Proceedings of the 1992 International Conference on Industrial Electronics, Control, Instrumentation, and Automation, San Diego, CA, USA, 13 November 1992; pp. 259–264. [Google Scholar]
- Imarazene, K.; Chekireb, H. Selective harmonics elimination PWM with self-balancing DC-link in photovoltaic 7-level inverter. Turk. J. Electr. Eng. Comput. Sci. 2016, 24, 3999–4014. [Google Scholar] [CrossRef]
- Yang, K.; Zhang, Q.; Yuan, R.; Yu, W.; Yuan, J.; Wang, J. Selective harmonic elimination with Groebner bases and symmetric polynomials. IEEE Trans. Power Electron. 2015, 31, 2742–2752. [Google Scholar] [CrossRef]
- Zheng, C.; Zhang, B. Application of Wu method to harmonic elimination techniques. Proc. CSEE 2005, 25, 40–45. [Google Scholar]
- Chiasson, J.N.; Tolbert, L.M.; McKenzie, K.J.; Du, Z. Elimination of harmonics in a multilevel converter using the theory of symmetric polynomials and resultants. IEEE Trans. Control. Syst. Technol. 2005, 13, 216–223. [Google Scholar] [CrossRef]
- Chiasson, J.N.; Tolbert, L.M.; Du, Z.; McKenzie, K.J. The use of power sums to solve the harmonic elimination equations for multilevel converters. EPE J. 2005, 15, 19–27. [Google Scholar] [CrossRef]
- Al-Othman, A.; Ahmed, N.A.; AlSharidah, M.; AlMekhaizim, H.A. A hybrid real coded genetic algorithm–pattern search approach for selective harmonic elimination of PWM AC/AC voltage controller. Int. J. Electr. Power Energy Syst. 2013, 44, 123–133. [Google Scholar] [CrossRef]
- Reza Salehithe, R.; Farokhnia, N.; Abedi, M.; Fathi, S. Elimination of low order harmonics in multilevel inverters using genetic algorithm. J. Power Electron. 2011, 11, 132–139. [Google Scholar]
- Shen, K.; Zhao, D.; Mei, J.; Tolbert, L.M.; Wang, J.; Ban, M.; Ji, Y.; Cai, X. Elimination of harmonics in a modular multilevel converter using particle swarm optimization-based staircase modulation strategy. IEEE Trans. Ind. Electron. 2014, 61, 5311–5322. [Google Scholar] [CrossRef]
- Kavousi, A.; Vahidi, B.; Salehi, R.; Bakhshizadeh, M.K.; Farokhnia, N.; Fathi, S.H. Application of the bee algorithm for selective harmonic elimination strategy in multilevel inverters. IEEE Trans. Power Electron. 2011, 27, 1689–1696. [Google Scholar] [CrossRef]
- Ajami, A.; Mohammadzadeh, B.; Oskuee, M.R.J. Utilizing the cuckoo optimization algorithm for selective harmonic elimination strategy in the cascaded multilevel inverter. ECTI Trans. Electr. Eng. Electron. Commun. 2014, 12, 7–15. [Google Scholar]
- Ganesan, K.; Barathi, K.; Chandrasekar, P.; Balaji, D. Selective harmonic elimination of cascaded multilevel inverter using BAT algorithm. Procedia Technol. 2015, 21, 651–657. [Google Scholar] [CrossRef] [Green Version]
- Karthik, N.; Arul, R. Harmonic elimination in cascade multilevel inverters using Firefly algorithm. In Proceedings of the 2014 International Conference on Circuits, Power and Computing Technologies (ICCPCT-2014), Nagercoil, India, 20–21 March 2014; pp. 838–843. [Google Scholar]
- Babaei, M.; Rastegar, H. Selective harmonic elimination PWM using ant colony optimization. In Proceedings of the 2017 Iranian Conference on Electrical Engineering (ICEE), Tehran, Iran, 2–4 May 2017; pp. 1054–1059. [Google Scholar]
- Dzung, P.Q.; Tien, N.T.; Tuyen, N.D.; Lee, H.H. Selective harmonic elimination for cascaded multilevel inverters using grey wolf optimizer algorithm. In Proceedings of the 2015 9th International Conference on Power Electronics and ECCE Asia (ICPE-ECCE Asia), Seoul, Korea, 1–5 June 2015; pp. 2776–2781. [Google Scholar]
- Routray, A.; Singh, R.K.; Mahanty, R. Harmonic reduction in hybrid cascaded multilevel inverter using modified grey wolf optimization. IEEE Trans. Ind. Appl. 2019, 56, 1827–1838. [Google Scholar] [CrossRef]
- Babu, T.S.; Priya, K.; Maheswaran, D.; Kumar, K.S.; Rajasekar, N. Selective voltage harmonic elimination in PWM inverter using bacterial foraging algorithm. Swarm Evol. Comput. 2015, 20, 74–81. [Google Scholar] [CrossRef]
- Hosseinpour, M.; Mansoori, S.; Shayeghi, H. Selective Harmonics Elimination Technique in Cascaded H-Bridge Multi-Level Inverters Using the Salp Swarm Optimization Algorithm. J. Oper. Autom. Power Eng. 2020, 8, 32–42. [Google Scholar]
- Eskandar, H.; Sadollah, A.; Bahreininejad, A.; Hamdi, M. Water cycle algorithm—A novel metaheuristic optimization method for solving constrained engineering optimization problems. Comput. Struct. 2012, 110, 151–166. [Google Scholar] [CrossRef]















| Algorithm | Parameter | |
|---|---|---|
| WCA | Population size | 20 |
| Iterations | 100 | |
| Number of Rivers | 4 | |
| 0.001 | ||
| Number of Runs | 50 | |
| PSO | Population Size | 20 |
| Iterations | 100 | |
| c1,c2 | 2 | |
| Number of Runs | 50 | |
| FA | Population Size | 20 |
| Iterations | 100 | |
| Attractiveness Co-efficient | 1 | |
| Randomization parameter | 0.5 | |
| Absorption Co-efficient | 1 | |
| Number of Runs | 50 | |
| Algorithm | FF Value | |||
|---|---|---|---|---|
| Max | Min | Mean | ||
| 0.4 | PSO | 0.6728 | 0.014 | 0.1257 |
| FA | 0.3312 | 0.0361 | 0.1266 | |
| WCA | 0.298 | 2.08 × 10−5 | 0.05 | |
| 0.5 | PSO | 0.37 | 0.013 | 0.081 |
| FA | 0.21 | 0.001 | 0.12 | |
| WCA | 0.35 | 0.001 | 0.06 | |
| 0.6 | PSO | 0.3316 | 0.012 | 0.08 |
| FA | 0.1703 | 0.03 | 0.1 | |
| WCA | 0.1867 | 0.0001 | 0.05 | |
| 0.7 | PSO | 0.4821 | 0.0219 | 0.1514 |
| FA | 0.3561 | 0.03 | 0.1506 | |
| WCA | 0.2618 | 0.0001 | 0.101 | |
| 0.8 | PSO | 0.5738 | 0.016 | 0.16 |
| FA | 0.6484 | 0.03 | 0.238 | |
| WCA | 0.3679 | 0.0001 | 0.0823 | |
| 0.9 | PSO | 0.8629 | 0.0676 | 0.1729 |
| FA | 0.8871 | 0.0761 | 0.2016 | |
| WCA | 0.4647 | 0.0558 | 0.0912 | |
| Size of Population | Avg. Fitness Value | Max Fitness Value | Min Fitness Value | Avg. Execution Time (Sec) | Sig. Values for Each Test | |||||
|---|---|---|---|---|---|---|---|---|---|---|
| PSO | WCA | PSO | WCA | PSO | WCA | PSO | WCA | t-Test | Levene’s Test | |
| 5 | 0.3341 | 0.4037 | 0.6835 | 0.8436 | 0.02 | 0.04 | 0.015 | 0.05 | 0.296 | 0.398 |
| 20 | 0.2233 | 0.1721 | 0.4537 | 0.549 | 0.033 | 0.0005 | 0.0451 | 0.1032 | 0.001 | 0.003 |
| 35 | 0.1196 | 0.0632 | 0.3789 | 0.1344 | 0.033 | 0.0003 | 0.0679 | 0.2817 | 0.004 | 0.006 |
| 50 | 0.1196 | 0.0411 | 0.3919 | 0.1199 | 0.02086 | 0.0002 | 0.124 | 0.3817 | 0.012 | 0.04 |
| Size of Population | Avg. Fitness Value | Max Fitness Value | Min Fitness Value | Avg. Execution Time (Sec) | Sig. Values for Each Test | |||||
|---|---|---|---|---|---|---|---|---|---|---|
| FA | WCA | FA | WCA | FA | WCA | FA | WCA | t-Test | Levene’s Test | |
| 5 | 0.4500 | 0.4031 | 0.7538 | 0.8436 | 0.2101 | 0.0403 | 0.05 | 0.05 | 0.822 | 0.833 |
| 20 | 0.1204 | 0.1721 | 0.2028 | 0.549 | 0.07 | 0.3135 | 0.2049 | 0.1523 | 0.001 | 0.594 |
| 35 | 0.1026 | 0.0632 | 0.1560 | 0.1344 | 0.0548 | 0.0003 | 0.8251 | 0.2817 | 0.02 | 0.44 |
| 50 | 0.1707 | 0.0411 | 0.5919 | 0.1199 | 0.0589 | 0.0002 | 1.6473 | 0.3817 | 0.215 | 0.04 |
Publisher’s Note: MDPI stays neutral with regard to jurisdictional claims in published maps and institutional affiliations. |
© 2022 by the authors. Licensee MDPI, Basel, Switzerland. This article is an open access article distributed under the terms and conditions of the Creative Commons Attribution (CC BY) license (https://creativecommons.org/licenses/by/4.0/).
Share and Cite
Khizer, M.; Shami, U.T.; Zia, M.F.; Amirat, Y.; Benbouzid, M. Selective Harmonic Elimination in a Cascaded Multilevel Inverter of Distributed Power Generators Using Water Cycle Algorithm. Machines 2022, 10, 399. https://doi.org/10.3390/machines10050399
Khizer M, Shami UT, Zia MF, Amirat Y, Benbouzid M. Selective Harmonic Elimination in a Cascaded Multilevel Inverter of Distributed Power Generators Using Water Cycle Algorithm. Machines. 2022; 10(5):399. https://doi.org/10.3390/machines10050399
Chicago/Turabian StyleKhizer, Muhammad, Umar T. Shami, Muhammad Fahad Zia, Yassine Amirat, and Mohamed Benbouzid. 2022. "Selective Harmonic Elimination in a Cascaded Multilevel Inverter of Distributed Power Generators Using Water Cycle Algorithm" Machines 10, no. 5: 399. https://doi.org/10.3390/machines10050399
APA StyleKhizer, M., Shami, U. T., Zia, M. F., Amirat, Y., & Benbouzid, M. (2022). Selective Harmonic Elimination in a Cascaded Multilevel Inverter of Distributed Power Generators Using Water Cycle Algorithm. Machines, 10(5), 399. https://doi.org/10.3390/machines10050399

