Predicting Coronary Atherosclerotic Heart Disease: An Extreme Learning Machine with Improved Salp Swarm Algorithm
Abstract
1. Introduction
- (a)
- A spatial transformation improved SSA (STSSA) is applied to KELM training.
- (b)
- The established STSSA effectively tackled the parameter turning for KELM in an excellent manner.
- (c)
- The developed STSSA-KELM model is mainly applied to predict coronary heart disease.
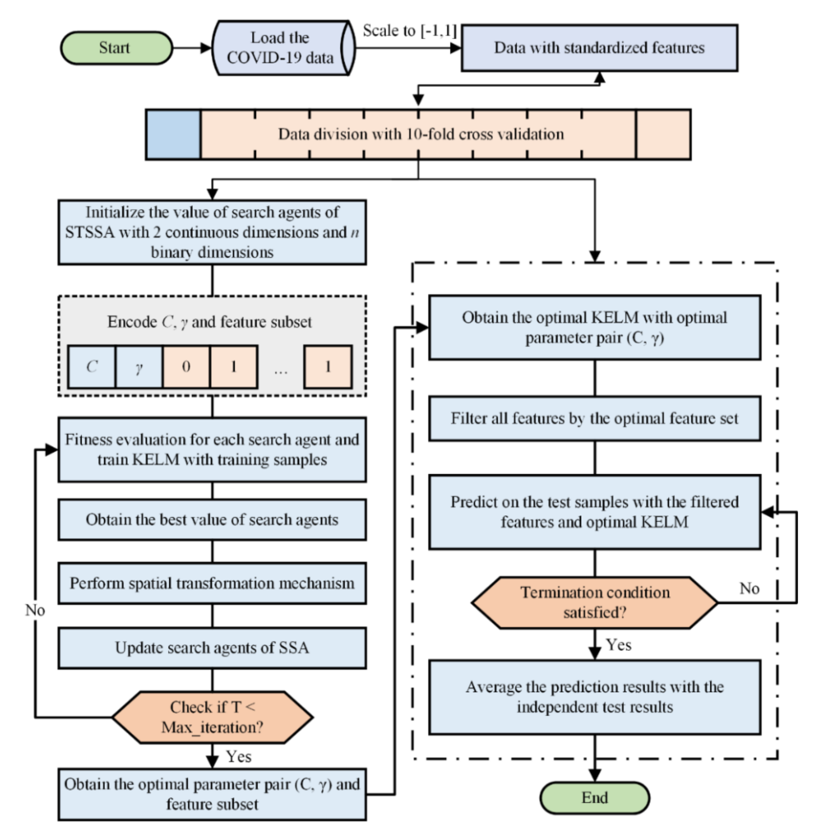
2. Materials and Methods
2.1. DATA Collection
2.2. Proposed Stssa-Kelm Method
2.2.1. Parameter Optimization and Feature Selection by Continuous and Binary STSSA
2.2.2. Classification Based on KELM
2.2.3. Detailed Procedure of STSSA-KELM
- Step 1:
- Initialize the parameters of STSSA: the maximum number of iterations T, the number of search agents N.
- Step 2:
- Initialize the search agents of STSSA. Use random numbers generated in the solution space to initialize continuous variables in the search agent, and use random 0 or 1 to initialize discrete variables.
- Step 3:
- Calculate the fitness value of each search agent, according to the following formula:
- Step 4:
- Perform spatial transformation mechanism and select the highest fitness N search agent updates the current population.
- Step 5:
- Update parameter c, according to Equation (2).
- Step 6:
- Update the value of the search agents.
- Step 7:
- If the maximum iterations are satisfied, output the best search agent where the first two dimensions represent (C, γ), and the binary values of the other dimensions are used to filter out the selected features. Otherwise, jump to Step 4.
- Step 8:
- Optimize the obtained optimal parameters and optimal feature subsets with the KELM prediction model, and use the optimal model to predict the test set.
- Step 9:
- If the termination condition is met, output the average result. Otherwise, jump to Step 8.
3. Results
4. Discussion
5. Conclusions and Future Perspectives
Author Contributions
Funding
Acknowledgments
Conflicts of Interest
References
- Zhu, K.F.; Wang, Y.M.; Zhu, J.Z.; Zhou, Q.Y.; Wang, N.F. National prevalence of coronary heart disease and its relationship with human development index: A systematic review. Eur. J. Prev. Cardiol. 2016, 23, 530–543. [Google Scholar] [CrossRef] [PubMed]
- Virani, S.S.; Alonso, A.; Benjamin, E.J.; Bittencourt, M.S.; Callaway, C.W.; Carson, A.P.; Chamberlain, A.M.; Chang, A.R.; Cheng, S.; Delling, F.N.; et al. Heart Disease and Stroke Statistics-2020 Update: A Report From the American Heart Association. Circulation 2020, 141, e139–e596. [Google Scholar] [CrossRef] [PubMed]
- Wen, D.; Zhang, X.; Liu, X.; Lei, J. Evaluating the consistency of current mainstream wearable devices in health monitoring: A comparison under free-living conditions. J. Med. Internet Res. 2017, 19, e68. [Google Scholar] [CrossRef] [PubMed]
- Xie, J.; Wen, D.; Liang, L.; Jia, Y.; Gao, L.; Lei, J. Evaluating the validity of current mainstream wearable devices in fitness tracking under various physical activities: Comparative study. JMIR mHealth uHealth 2018, 6, e94. [Google Scholar] [CrossRef] [PubMed]
- Zuo, C.; Sun, J.; Li, J.; Zhang, J.; Asundi, A.; Chen, Q. High-resolution transport-of-intensity quantitative phase microscopy with annular illumination. Sci. Rep. 2017, 7, 1–22. [Google Scholar] [CrossRef]
- Calvert, J.S.; Price, D.A.; Chettipally, U.K.; Barton, C.W.; Feldman, M.D.; Hoffman, J.L.; Jay, M.; Das, R. A computational approach to early sepsis detection. Comput. Biol. Med. 2016, 74, 69–73. [Google Scholar] [CrossRef] [PubMed]
- Kuijpers, J.M.; Koolbergen, D.R.; Groenink, M.; Peels, K.C.H.; Reichert, C.L.A.; Post, M.C.; Bosker, H.A.; Wajon, E.; Zwinderman, A.H.; Mulder, B.J.M.; et al. Incidence, risk factors, and predictors of infective endocarditis in adult congenital heart disease: Focus on the use of prosthetic material. Eur. Heart J. 2017, 38, 2048–2056. [Google Scholar] [CrossRef]
- Shashikumar, S.P.; Stanley, M.D.; Sadiq, I.; Li, Q.; Holder, A.; Clifford, G.D.; Nemati, S. Early sepsis detection in critical care patients using multiscale blood pressure and heart rate dynamics. J. Electrocardiol. 2017, 50, 739–743. [Google Scholar] [CrossRef]
- Chung, C.P.; Oeser, A.; Avalos, I.; Raggi, P.; Stein, C.M. Cardiovascular risk scores and the presence of subclinical coronary artery atherosclerosis in women with systemic lupus erythematosus. Lupus 2006, 15, 562–569. [Google Scholar] [CrossRef]
- Jiang, Q.; Shao, F.; Gao, W.; Chen, Z.; Jiang, G.; Ho, Y.-S. Unified no-reference quality assessment of singly and multiply distorted stereoscopic images. IEEE Trans. Image Process. 2018, 28, 1866–1881. [Google Scholar] [CrossRef]
- Abdar, M.; Ksiazek, W.; Acharya, U.R.; Tan, R.S.; Makarenkov, V.; Plawiak, P. A new machine learning technique for an accurate diagnosis of coronary artery disease. Comput. Methods Programs Biomed. 2019, 179, 104992. [Google Scholar] [CrossRef] [PubMed]
- Dogan, M.; Beach, S.; Simons, R.; Lendasse, A.; Penaluna, B.; Philibert, R. Blood-Based Biomarkers for Predicting the Risk for Five-Year Incident Coronary Heart Disease in the Framingham Heart Study via Machine Learning. Genes 2018, 9, 641. [Google Scholar] [CrossRef] [PubMed]
- Han, D.; Kolli, K.K.; Gransar, H.; Lee, J.H.; Choi, S.Y.; Chun, E.J.; Han, H.W.; Park, S.H.; Sung, J.; Jung, H.O.; et al. Machine learning based risk prediction model for asymptomatic individuals who underwent coronary artery calcium score: Comparison with traditional risk prediction approaches. J. Cardiovasc. Comput. Tomogr. 2019, 14, 168–176. [Google Scholar] [CrossRef] [PubMed]
- Panda, N.; Majhi, S.K. Improved spotted hyena optimizer with space transformational search for training pi-sigma higher order neural network. Comput. Intell. 2020, 36, 320–350. [Google Scholar] [CrossRef]
- Panda, N.; Majhi, S.K. Improved Salp Swarm Algorithm with Space Transformation Search for Training Neural Network. Arabian J. Sci. Eng. 2020, 45, 2743–2761. [Google Scholar] [CrossRef]
- Naidu, Y.R.; Ojha, A.K. A space transformational invasive weed optimization for solving fixed-point problems. Appl. Intell. 2018, 48, 942–952. [Google Scholar] [CrossRef]
- Zhang, Y.; Jin, Z. Quantum-behaved particle swarm optimization with generalized space transformation search. Soft Comput. 2020, 1–17. [Google Scholar] [CrossRef]
- Liu, J.; Wu, C.; Wu, G.; Wang, X. A novel differential search algorithm and applications for structure design. Appl. Math. Comput. 2015, 268, 246–269. [Google Scholar] [CrossRef]
- Sun, G.; Yang, B.; Yang, Z.; Xu, G. An adaptive differential evolution with combined strategy for global numerical optimization. Soft Comput. 2019, 24, 6277–6296. [Google Scholar] [CrossRef]
- Chen, H.; Yang, B.; Liu, D.; Liu, W.; Liu, Y.; Zhang, X.; Hu, L. Using blood indexes to predict overweight statuses: An extreme learning machine-based approach. PLoS ONE 2015, 10, e0143003. [Google Scholar] [CrossRef]
- Hu, L.; Hong, G.; Ma, J.; Wang, X.; Chen, H. An efficient machine learning approach for diagnosis of paraquat-poisoned patients. Comput. Biol. Med. 2015, 59, 116–124. [Google Scholar] [CrossRef] [PubMed]
- Liu, T.; Hu, L.; Ma, C.; Wang, Z.-Y.; Chen, H.-L. A fast approach for detection of erythemato-squamous diseases based on extreme learning machine with maximum relevance minimum redundancy feature selection. Int. J. Syst. Sci. 2015, 46, 919–931. [Google Scholar] [CrossRef]
- Xia, J.; Chen, H.; Li, Q.; Zhou, M.; Chen, L.; Cai, Z.; Fang, Y.; Zhou, H. Ultrasound-based differentiation of malignant and benign thyroid Nodules: An extreme learning machine approach. Comput. Methods Programs Biomed. 2017, 147, 37–49. [Google Scholar] [CrossRef] [PubMed]
- Wang, X.; Zhao, H.; Han, T.; Zhou, H.; Li, C. A grey wolf optimizer using Gaussian estimation of distribution and its application in the multi-UAV multi-target urban tracking problem. Appl. Soft Comput. J. 2019, 78, 240–260. [Google Scholar] [CrossRef]
- Zhao, D.; Huang, C.; Wei, Y.; Yu, F.; Wang, M.; Chen, H. An Effective Computational Model for Bankruptcy Prediction Using Kernel Extreme Learning Machine Approach. Comput. Econ. 2017, 49, 325–341. [Google Scholar] [CrossRef]
- Chen, H.; Zhang, Q.; Luo, J.; Xu, Y.; Zhang, X. An enhanced Bacterial Foraging Optimization and its application for training kernel extreme learning machine. Appl. Soft Comput. 2020, 86, 105884. [Google Scholar] [CrossRef]
- Wang, M.; Chen, H.; Li, H.; Cai, Z.; Zhao, X.; Tong, C.; Li, J.; Xu, X. Grey wolf optimization evolving kernel extreme learning machine: Application to bankruptcy prediction. Eng. Appl. Artif. Intell. 2017, 63, 54–68. [Google Scholar] [CrossRef]
- Qiang, L.; Huiling, C.; Hui, H.; Xuehua, Z.; ZhenNao, C.; Changfei, T.; Wenbin, L.; Xin, T. An Enhanced Grey Wolf Optimization Based Feature Selection Wrapped Kernel Extreme Learning Machine for Medical Diagnosis. Comput. Math. Methods Med. 2017, 2017, 1–15. [Google Scholar]
- Arnett, D.K.; Blumenthal, R.S.; Albert, M.A.; Buroker, A.B.; Goldberger, Z.D.; Hahn, E.J.; Himmelfarb, C.D.; Khera, A.; Lloyd-Jones, D.; McEvoy, J.W.; et al. 2019 ACC/AHA Guideline on the Primary Prevention of Cardiovascular Disease: A Report of the American College of Cardiology/American Heart Association Task Force on Clinical Practice Guidelines. Circulation 2019, 140, e596–e646. [Google Scholar] [CrossRef]
- D’Agostino, R.B., Sr.; Vasan, R.S.; Pencina, M.J.; Wolf, P.A.; Cobain, M.; Massaro, J.M.; Kannel, W.B. General cardiovascular risk profile for use in primary care: The Framingham Heart Study. Circulation 2008, 117, 743–753. [Google Scholar] [CrossRef]
- Goff, D.C., Jr.; Lloyd-Jones, D.M.; Bennett, G.; Coady, S.; D’Agostino, R.B.; Gibbons, R.; Greenland, P.; Lackland, D.T.; Levy, D.; O’Donnell, C.J.; et al. 2013 ACC/AHA guideline on the assessment of cardiovascular risk: A report of the American College of Cardiology/American Heart Association Task Force on Practice Guidelines. Circulation 2014, 129, S49–S73. [Google Scholar] [CrossRef] [PubMed]
- Danner, O.K.; Hendren, S.; Santiago, E.; Nye, B.; Abraham, P. Physiologically-based, predictive analytics using the heart-rate-to-Systolic-Ratio significantly improves the timeliness and accuracy of sepsis prediction compared to SIRS. Am. J. Surg. 2017, 213, 617–621. [Google Scholar] [CrossRef] [PubMed]
- Association of estimated glomerular filtration rate and albuminuria with all-cause and cardiovascular mortality in general population cohorts: A collaborative meta-analysis. Lancet 2010, 375, 2073–2081. [CrossRef]
- Schiffrin, E.L.; Lipman, M.L.; Mann, J.F. Chronic kidney disease: Effects on the cardiovascular system. Circulation 2007, 116, 85–97. [Google Scholar] [CrossRef] [PubMed]
- Tonelli, M.; Muntner, P.; Lloyd, A.; Manns, B.J.; Klarenbach, S.; Pannu, N.; James, M.T.; Hemmelgarn, B.R. Risk of coronary events in people with chronic kidney disease compared with those with diabetes: A population-level cohort study. Lancet 2012, 380, 807–814. [Google Scholar] [CrossRef]
- Matsushita, K.; Selvin, E.; Bash, L.D.; Franceschini, N.; Astor, B.C.; Coresh, J. Change in estimated GFR associates with coronary heart disease and mortality. J. Am. Soc. Nephrol. 2009, 20, 2617–2624. [Google Scholar] [CrossRef]
- Back, J.S.; Jin, Y.; Jin, T.; Lee, S.M. Development and Validation of an Automated Sepsis Risk Assessment System. Res. Nurs. Health 2016, 39, 317–327. [Google Scholar] [CrossRef]
- Onat, A.; Aydin, M.; Can, G.; Celik, E.; Altay, S.; Karagoz, A.; Ademoglu, E. Normal thyroid-stimulating hormone levels, autoimmune activation, and coronary heart disease risk. Endocrine 2015, 48, 218–226. [Google Scholar] [CrossRef]
- Li, H.; Cui, Y.; Zhu, Y.; Yan, H.; Xu, W. Association of high normal HbA1c and TSH levels with the risk of CHD: A 10-year cohort study and SVM analysis. Sci. Rep. 2017, 7, 45406. [Google Scholar] [CrossRef]
- Wang, M.; Chen, H. Chaotic multi-swarm whale optimizer boosted support vector machine for medical diagnosis. Appl. Soft Comput. 2020, 88, 105946. [Google Scholar] [CrossRef]
- Huang, H.; Feng, X.; Zhou, S.; Jiang, J.; Chen, H.; Li, Y.; Li, C. A new fruit fly optimization algorithm enhanced support vector machine for diagnosis of breast cancer based on high-level features. BMC Bioinform. 2019, 20, 290. [Google Scholar] [CrossRef] [PubMed]
- Li, C.; Hou, L.; Sharma, B.Y.; Li, H.; Chen, C.; Li, Y.; Zhao, X.; Huang, H.; Cai, Z.; Chen, H. Developing a new intelligent system for the diagnosis of tuberculous pleural effusion. Comput. Methods Programs Biomed. 2018, 153, 211–225. [Google Scholar] [CrossRef] [PubMed]
- Chen, H.; Hu, L.; Li, H.; Hong, G.; Zhang, T.; Ma, J.; Lu, Z. An Effective Machine Learning Approach for Prognosis of Paraquat Poisoning Patients Using Blood Routine Indexes. Basic Clin. Pharmacol. Toxicol. 2017, 120, 86–96. [Google Scholar] [CrossRef] [PubMed]
- Shen, L.; Chen, H.; Yu, Z.; Kang, W.; Zhang, B.; Li, H.; Yang, B.; Liu, D. Evolving support vector machines using fruit fly optimization for medical data classification. Knowl.-Based Syst. 2016, 96, 61–75. [Google Scholar] [CrossRef]
- Zhang, X.; Wang, T.; Wang, J.; Tang, G.; Zhao, L. Pyramid Channel-based Feature Attention Network for image dehazing. Comput. Vis. Image Underst. 2020, 197–198, 103003. [Google Scholar] [CrossRef]
- Li, Y.; Cui, W.-G.; Huang, H.; Guo, Y.-Z.; Li, K.; Tan, T. Epileptic seizure detection in EEG signals using sparse multiscale radial basis function networks and the Fisher vector approach. Knowl.-Based Syst. 2019, 164, 96–106. [Google Scholar] [CrossRef]
- Li, Y.; Liu, J.; Tang, Z.; Lei, B. Deep Spatial-Temporal Feature Fusion from Adaptive Dynamic Functional Connectivity for MCI Identification. IEEE Trans. Med. Imaging 2020. [Google Scholar] [CrossRef]
- Sun, Y.; Xue, B.; Zhang, M.; Yen, G.G. Evolving Deep Convolutional Neural Networks for Image Classification. IEEE Trans. Evolut. Comput. 2020, 24, 394–407. [Google Scholar] [CrossRef]
- Sun, Y.; Xue, B.; Zhang, M.; Yen, G.G.; Lv, J. Automatically Designing CNN Architectures Using the Genetic Algorithm for Image Classification. IEEE Trans. Cybern. 2020. [Google Scholar] [CrossRef]
- Zhang, X.; Fan, M.; Wang, D.; Zhou, P.; Tao, D. Top-k Feature Selection Framework Using Robust 0-1 Integer Programming. IEEE Trans. Neural Netw. Learn. Syst. 2020. [Google Scholar] [CrossRef]
- Zhang, Y.; Liu, R.; Wang, X.; Chen, H.; Li, C. Boosted binary Harris hawks optimizer and feature selection. Eng. Comput. 2020. [Google Scholar] [CrossRef]
- Xue, X.; Wang, S.F.; Zhan, L.J.; Feng, Z.Y.; Guo, Y.D. Social Learning Evolution (SLE): Computational Experiment-Based Modeling Framework of Social Manufacturing. IEEE Trans. Ind. Inform. 2019, 15, 3343–3355. [Google Scholar] [CrossRef]
- Zhou, Y.; Tian, L.; Zhu, C.; Jin, X.; Sun, Y. Video Coding Optimization for Virtual Reality 360-Degree Source. IEEE J. Sel. Top. Signal Process. 2020, 14, 118–129. [Google Scholar] [CrossRef]
- Jiao, S.; Chong, G.; Huang, C.; Hu, H.; Wang, M.; Heidari, A.A.; Chen, H.; Zhao, X. Orthogonally adapted Harris hawks optimization for parameter estimation of photovoltaic models. Energy 2020, 203, 117804. [Google Scholar] [CrossRef]
- Zhang, H.; Heidari, A.A.; Wang, M.; Zhang, L.; Chen, H.; Li, C. Orthogonal Nelder-Mead moth flame method for parameters identification of photovoltaic modules. Energy Convers. Manag. 2020, 211, 112764. [Google Scholar] [CrossRef]
- Ridha, H.M.; Heidari, A.A.; Wang, M.; Chen, H. Boosted mutation-based Harris hawks optimizer for parameters identification of single-diode solar cell models. Energy Convers. Manag. 2020, 209, 112660. [Google Scholar] [CrossRef]
- Abbassi, A.; Abbassi, R.; Heidari, A.A.; Oliva, D.; Chen, H.; Habib, A.; Jemli, M.; Wang, M. Parameters identification of photovoltaic cell models using enhanced exploratory salp chains-based approach. Energy 2020, 198, 117333. [Google Scholar] [CrossRef]
- Deng, W.; Xu, J.; Zhao, H. An Improved Ant Colony Optimization Algorithm Based on Hybrid Strategies for Scheduling Problem. IEEE Access 2019, 7, 20281–20292. [Google Scholar] [CrossRef]
- Deng, W.; Zhao, H.; Zou, L.; Li, G.; Yang, X.; Wu, D. A novel collaborative optimization algorithm in solving complex optimization problems. Soft Comput. 2017, 21, 4387–4398. [Google Scholar] [CrossRef]
- Zhao, H.; Zheng, J.; Deng, W.; Song, Y. Semi-Supervised Broad Learning System Based on Manifold Regularization and Broad Network. IEEE Trans. Circuits Syst. I Regul. Pap. 2020, 67, 983–994. [Google Scholar] [CrossRef]
- Deng, W.; Liu, H.; Xu, J.; Zhao, H.; Song, Y. An Improved Quantum-Inspired Differential Evolution Algorithm for Deep Belief Network. IEEE Trans. Instrum. Meas. 2020. [Google Scholar] [CrossRef]
- Zhao, H.; Liu, H.; Xu, J.; Deng, W. Performance Prediction Using High-Order Differential Mathematical Morphology Gradient Spectrum Entropy and Extreme Learning Machine. IEEE Trans. Instrum. Meas. 2019. [Google Scholar] [CrossRef]




| No. | Feature | Detailed Description |
|---|---|---|
| F1 | Age | Normal group (X, SD) = 60.04 ± 10.85 CHD (Coronary Heart Disease) group (X, SD) = 64.08 ± 9.71 |
| F2 | Marriage | Unmarried = 0; Married = 1; Divorce = 2 |
| F3 | Gender | Female = 0; Male = 1 |
| F4 | Weight (kg) | Normal group (X, SD) = 65.62 ± 10.62 CHD group (X, SD) = 65.89 ± 11.07 |
| F5 | Height (cm) | Normal group (X, SD) = 165.26 ± 7.48 CHD group (X, SD) = 164.15 ± 8.22 |
| F6 | Systolic blood pressure (SBP) (mmHg) | Normal group (X, SD) = 132.93 ± 18.15 CHD group (X, SD) = 134.36 ± 17.39 |
| F7 | Diastolic blood pressure (DBP) (mmHg) | Normal group (X, SD) = 78.69 ± 12.32 CHD group (X, SD) = 77.67 ± 12.14 |
| F8 | Heart rate (HR) (/min) | Normal group (X, SD) = 74.13 ± 12.98 CHD group (X, SD) = 73.78 ± 12.60 |
| F9 | Hypertension (HBP) | No = 0; Yes = 1 |
| F10 | Hyperlipidemia (HPA) | No = 0; Yes = 1 |
| F11 | Diabetes mellitus (DM) | No = 0; Yes = 1 |
| F12 | Renal insufficiency/renal failure (RF) | No = 0; Yes = 1 |
| F13 | History of mental illness (HMI) | No = 0; Yes = 1 |
| F14 | History of vascular diseases (HVD) | No = 0; Yes = 1 |
| F15 | History of pulmonary diseases (HPD) | No = 0; Yes = 1 |
| F16 | Smoking history (SH) | No = 0; Yes = 1 |
| F17 | Drinking history (DH) | No = 0; Yes = 1 |
| F18 | Hemoglobin (HB) (g/L) | Normal group (X, SD) = 138.18 ± 16.13 CHD group (X, SD) = 135.77 ± 16.37 |
| F19 | White blood cell count (WBC) (/L) | Normal group (X, SD) = 6.46 ± 1.78 CHD group (X, SD) = 6.62 ± 1.20 |
| F20 | Platelet count (Plt) (/L) | Normal group (X, SD) = 205.94 ± 58.37 CHD group (X, SD) = 202.75 ± 55.69 |
| F21 | Sodium (Na) (mmol/L) | Normal group (X, SD) = 140.99 ± 2.18 CHD group (X, SD) = 141.12 ± 2.25 |
| F22 | Potassium (K) (mmol/L) | Normal group (X, SD) = 4.53 ± 9.15 CHD group (X, SD) = 3.99 ± 0.33 |
| F23 | Calcium (Ca) (mmol/L) | Normal group (X, SD) = 2.81 ± 6.95 CHD group (X, SD) = 2.31 ± 0.44 |
| F24 | Blood glucose (Glu) (mmol/L) | Normal group (X, SD) = 5.71 ± 2.88 CHD group (X, SD) = 5.73 ± 5.41 |
| F25 | Creatinine (Cr) (umol/L) | Normal group (X, SD) Normal group (X, SD) = 67.15 ± 42.46 CHD group (X, SD) = CHD group (X, SD) = 67.65 ± 19.26 |
| F26 | Estimated glomerular filtration rate (eGFR) | Normal group (X, SD) = 116.65 ± 30.84 CHD group (X, SD) = 130.79 ± 33.88 |
| F27 | Blood urea nitrogen (BUN) (mmol/L) | Normal group (X, SD) = 5.57 ± 1.68 CHD group (X, SD) = 5.92 ± 1.75 |
| F28 | Brain natriuretic factor or peptide (BNP) (pg/mL) | Normal group (X, SD) = 144.77 ± 539.80 CHD group (X, SD) = 151.07 ± 433.61 |
| F29 | Total cholesterol (TC) (mmol/L) | Normal group (X, SD) = 4.22 ± 1.07 CHD group (X, SD) = 4.28 ± 1.13 |
| F30 | Triglyceride (TG) (mmol/L) | Normal group (X, SD) = 1.67 ± 0.92 CHD group (X, SD) = 1.59 ± 0.99 |
| F31 | High-density lipoprotein cholesterol (HDL) (mmol/L) | Normal group (X, SD) = 1.20 ± 0.27 CHD group (X, SD) = 1.19 ± 0.26 |
| F32 | Low-density lipoprotein cholesterol (LDL) (mmol/L) | Normal group (X, SD) = 2.25 ± 0.85 CHD group (X, SD) = 2.32 ± 0.81 |
| F33 | Thyrotropin (TSH) (mmol/L) | Normal group (X, SD) = 2.11 ± 0.45 CHD group (X, SD) = 2.75 ± 2.71 |
| F34 | Left ventricular ejection fraction (LVEF) (%) | Normal group (X, SD) = 64.85 ± 9.48 CHD group (X, SD) = 65.39 ± 9.48 |
| Fold | ACC | MCC | Sensitivity | Specificity |
|---|---|---|---|---|
| #1 | 0.9550 | 0.9130 | 1.0000 | 0.9130 |
| #2 | 0.8000 | 0.6010 | 0.8180 | 0.7830 |
| #3 | 0.8000 | 0.6010 | 0.8180 | 0.7830 |
| #4 | 0.8670 | 0.7370 | 0.9090 | 0.8260 |
| #5 | 0.8410 | 0.6830 | 0.8180 | 0.8640 |
| #6 | 0.9090 | 0.8220 | 0.9550 | 0.8640 |
| #7 | 0.8180 | 0.6360 | 0.8180 | 0.8180 |
| #8 | 0.7500 | 0.5050 | 0.8180 | 0.6820 |
| #9 | 0.8410 | 0.6830 | 0.8180 | 0.8640 |
| #10 | 0.8640 | 0.7400 | 0.9550 | 0.7730 |
| Mean | 0.8440 | 0.6920 | 0.8730 | 0.8170 |
| STD. | 0.0580 | 0.1180 | 0.0740 | 0.0650 |
| Algorithm | STSSA-KELM | SSA-KELM | PSO-KELM | GWO-KELM | SVM | RF |
|---|---|---|---|---|---|---|
| Mean-level | 1.5 | 3 | 4.75 | 5 | 2.5 | 4.25 |
| Rank | 1 | 3 | 5 | 6 | 2 | 4 |
© 2020 by the authors. Licensee MDPI, Basel, Switzerland. This article is an open access article distributed under the terms and conditions of the Creative Commons Attribution (CC BY) license (http://creativecommons.org/licenses/by/4.0/).
Share and Cite
He, W.; Xie, Y.; Lu, H.; Wang, M.; Chen, H. Predicting Coronary Atherosclerotic Heart Disease: An Extreme Learning Machine with Improved Salp Swarm Algorithm. Symmetry 2020, 12, 1651. https://doi.org/10.3390/sym12101651
He W, Xie Y, Lu H, Wang M, Chen H. Predicting Coronary Atherosclerotic Heart Disease: An Extreme Learning Machine with Improved Salp Swarm Algorithm. Symmetry. 2020; 12(10):1651. https://doi.org/10.3390/sym12101651
Chicago/Turabian StyleHe, Wenming, Yanqing Xie, Haoxuan Lu, Mingjing Wang, and Huiling Chen. 2020. "Predicting Coronary Atherosclerotic Heart Disease: An Extreme Learning Machine with Improved Salp Swarm Algorithm" Symmetry 12, no. 10: 1651. https://doi.org/10.3390/sym12101651
APA StyleHe, W., Xie, Y., Lu, H., Wang, M., & Chen, H. (2020). Predicting Coronary Atherosclerotic Heart Disease: An Extreme Learning Machine with Improved Salp Swarm Algorithm. Symmetry, 12(10), 1651. https://doi.org/10.3390/sym12101651

