Assessing the Effects of Climate Change and Anthropogenic Contributions in Parishan Wetland, Iran
Abstract
1. Introduction
2. Location of Study Area
3. Materials and Methodology
3.1. Materials
3.2. Methodology
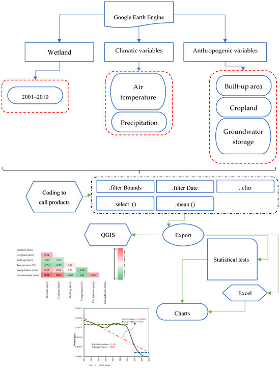
- To assess the impacts of climate change and human activities on wetlands, various climatic and anthropogenic variables were analyzed within GEE. GEE supports two geographic data structures: raster-based Images and vector-based Features. This flexibility enhances the interpretation of environmental phenomena [45]. For this study, Images were chosen to represent our datasets due to their suitability for handling large-scale environmental data and performing extensive analyses. Features in GEE, in contrast, consist of geometric elements such as points, lines, or polygons, each accompanied by a property dictionary that provides detailed spatial attributes. This dual structure in GEE provides flexibility in manipulating geographic data, making it easier to analyze environmental changes [46]. We began by delineating both the study area and the study period. Using QGIS Desktop version 3.30.3, we outlined Parishan Wetland as the area of interest. The study period was set from 2001 to 2010, covering a decade of data that reflect both climate variability and human influences. Next, we extracted key variables from GEE that are critical for understanding the impacts of climate and human activities on wetlands. These included AT, precipitation, built-up areas, cropland extent, and groundwater storage. Each variable was sourced from specialized satellite products and environmental datasets, ensuring a comprehensive analysis of the relationships between climate factors, human activity, and wetland health. All variables were exported in GeoTIFF and CSV formats to enable detailed analysis. The implemented code facilitated the execution operations, including (a) spatial subset on the interested area, (b) temporal subset on the collection datasets, (c) selecting the targeted datasets, and (d) exporting the selected datasets to perform further analysis. Figure 3 shows an overview of the applied methodology.
Statistical Analysis
4. Results
5. Discussion
6. Conclusions
Author Contributions
Funding
Data Availability Statement
Acknowledgments
Conflicts of Interest
References
- Mitsch, W.J.; Gosselink, J.G. The value of wetlands: Importance of scale and landscape setting. Ecol. Econ. 2000, 35, 25–33. [Google Scholar] [CrossRef]
- Xu, X.; Chen, M.; Yang, G.; Jiang, B.; Zhang, J. Wetland ecosystem services research: A critical review. Glob. Ecol. Conserv. 2020, 22, e01027. [Google Scholar] [CrossRef]
- Melton, J.; Wania, R.; Hodson, E.; Poulter, B.; Ringeval, B.; Spahni, R.; Bohn, T.; Avis, C.; Beerling, D.; Chen, G. Present state of global wetland extent and wetland methane modelling: Conclusions from a model inter-comparison project (WETCHIMP). Biogeosciences 2013, 10, 753–788. [Google Scholar] [CrossRef]
- Mahdianpari, M.; Jafarzadeh, H.; Granger, J.E.; Mohammadimanesh, F.; Brisco, B.; Salehi, B.; Homayouni, S.; Weng, Q. A large-scale change monitoring of wetlands using time series Landsat imagery on Google Earth Engine: A case study in Newfoundland. GIScience Remote Sens. 2020, 57, 1102–1124. [Google Scholar] [CrossRef]
- Irannezhad, M.; Sadeqi, A.; Liu, J.; Chen, D. Building on Iran’s Gorgan Bay restoration. Science 2024, 383, 837. [Google Scholar] [CrossRef] [PubMed]
- Cui, L.; Zuo, X.; Dou, Z.; Huang, Y.; Zhao, X.; Zhai, X.; Lei, Y.; Li, J.; Pan, X.; Li, W. Plant identification of Beijing Hanshiqiao wetland based on hyperspectral data. Spectrosc. Lett. 2021, 54, 381–394. [Google Scholar] [CrossRef]
- Guo, H.; Cai, Y.; Yang, Z.; Zhu, Z.; Ouyang, Y. Dynamic simulation of coastal wetlands for Guangdong-Hong Kong-Macao Greater Bay area based on multi-temporal Landsat images and FLUS model. Ecol. Indic. 2021, 125, 107559. [Google Scholar] [CrossRef]
- Davidson, N.C. How much wetland has the world lost? Long-term and recent trends in global wetland area. Mar. Freshw. Res. 2014, 65, 934–941. [Google Scholar] [CrossRef]
- Mohammadi, M.; Sharifi, A.; Hosseingholizadeh, M.; Tariq, A. Detection of oil pollution using SAR and optical remote sensing imagery: A case study of the Persian Gulf. J. Indian Soc. Remote Sens. 2021, 49, 2377–2385. [Google Scholar] [CrossRef]
- Mills, K.; Jones, M.D.; Hunt, L.H.; Saulnier-Talbot, É.; Elias, D.; Nankabirwa, A.; Lejju, J.B.; Gell, P.A. Cultural landscapes: Human impacts on wetlands. In Ramsar Wetlands; Elsevier: Amsterdam, The Netherlands, 2023; pp. 237–258. [Google Scholar]
- Singh, D.; Vignat, J.; Lorenzoni, V.; Eslahi, M.; Ginsburg, O.; Lauby-Secretan, B.; Arbyn, M.; Basu, P.; Bray, F.; Vaccarella, S. Global estimates of incidence and mortality of cervical cancer in 2020: A baseline analysis of the WHO Global Cervical Cancer Elimination Initiative. Lancet Glob. Health 2023, 11, e197–e206. [Google Scholar] [CrossRef]
- Aslam, R.W.; Shu, H.; Javid, K.; Pervaiz, S.; Mustafa, F.; Raza, D.; Ahmed, B.; Quddoos, A.; Al-Ahmadi, S.; Hatamleh, W.A. Wetland identification through remote sensing: Insights into wetness, greenness, turbidity, temperature, and changing landscapes. Big Data Res. 2024, 35, 100416. [Google Scholar] [CrossRef]
- Finlayson, C.; Davis, J.A.; Gell, P.A.; Kingsford, R.; Parton, K. The status of wetlands and the predicted effects of global climate change: The situation in Australia. Aquat. Sci. 2013, 75, 73–93. [Google Scholar] [CrossRef]
- Day, J.W.; Christian, R.R.; Boesch, D.M.; Yáñez-Arancibia, A.; Morris, J.; Twilley, R.R.; Naylor, L.; Schaffner, L.; Stevenson, C. Consequences of climate change on the ecogeomorphology of coastal wetlands. Estuaries Coasts 2008, 31, 477–491. [Google Scholar] [CrossRef]
- Grieger, R.; Capon, S.J.; Hadwen, W.L.; Mackey, B. Between a bog and a hard place: A global review of climate change effects on coastal freshwater wetlands. Clim. Chang. 2020, 163, 161–179. [Google Scholar] [CrossRef]
- Kamran, K.V.; Feizizadeh, B.; Khorrami, B.; Ebadi, Y. A comparative approach of support vector machine kernel functions for GIS-based landslide susceptibility mapping. Appl. Geomat. 2021, 13, 837–851. [Google Scholar] [CrossRef]
- Esmaeili, M.; Abbasi-Moghadam, D.; Sharifi, A.; Tariq, A.; Li, Q. Hyperspectral image band selection based on CNN embedded GA (CNNeGA). IEEE J. Sel. Top. Appl. Earth Obs. Remote Sens. 2023, 16, 1927–1950. [Google Scholar] [CrossRef]
- Lim, K.; Jin, D.; Kim, C.-S. Change detection in high resolution satellite images using an ensemble of convolutional neural networks. In Proceedings of the 2018 Asia-Pacific Signal and Information Processing Association Annual Summit and Conference (APSIPA ASC), Honolulu, HI, USA, 12–15 November 2018; IEEE: New York, NY, USA, 2018; pp. 509–515. [Google Scholar]
- Feizizadeh, B.; Garajeh, M.K.; Lakes, T.; Blaschke, T. A deep learning convolutional neural network algorithm for detecting saline flow sources and mapping the environmental impacts of the Urmia Lake drought in Iran. Catena 2021, 207, 105585. [Google Scholar] [CrossRef]
- Feizizadeh, B.; Mohmmadzadeh Alajujeh, K.; Lakes, T.; Blaschke, T.; Omarzadeh, D. A comparative approach of integrated fuzzy object-based deep learning and machine learning techniques for monitoring land use/cover changes and environmental impacts assessment. GISci. Remote Sens. 2021, 58, 1543–1570. [Google Scholar] [CrossRef]
- Garajeh, M.K.; Malakyar, F.; Weng, Q.; Feizizadeh, B.; Blaschke, T.; Lakes, T. An automated deep learning convolutional neural network algorithm applied for soil salinity distribution mapping in Lake Urmia, Iran. Sci. Total Environ. 2021, 778, 146253. [Google Scholar] [CrossRef]
- Feizizadeh, B.; Omarzadeh, D.; Kazemi Garajeh, M.; Lakes, T.; Blaschke, T. Machine learning data-driven approaches for land use/cover mapping and trend analysis using Google Earth Engine. J. Environ. Plan. Manag. 2023, 66, 665–697. [Google Scholar] [CrossRef]
- Tamiminia, H.; Salehi, B.; Mahdianpari, M.; Quackenbush, L.; Adeli, S.; Brisco, B. Google Earth Engine for geo-big data applications: A meta-analysis and systematic review. ISPRS J. Photogramm. Remote Sens. 2020, 164, 152–170. [Google Scholar] [CrossRef]
- Gorelick, N. Google earth engine. In EGU General Assembly Conference Abstracts; American Geophysical Union: Vienna, Austria, 2013; p. 11997. [Google Scholar]
- Gorelick, N.; Hancher, M.; Dixon, M.; Ilyushchenko, S.; Thau, D.; Moore, R. Google Earth Engine: Planetary-scale geospatial analysis for everyone. Remote Sens. Environ. 2017, 202, 18–27. [Google Scholar] [CrossRef]
- Kazemi Garajeh, M.; Salmani, B.; Zare Naghadehi, S.; Valipoori Goodarzi, H.; Khasraei, A. An integrated approach of remote sensing and geospatial analysis for modeling and predicting the impacts of climate change on food security. Sci. Rep. 2023, 13, 1057. [Google Scholar] [CrossRef] [PubMed]
- Firatli, E.; Dervisoglu, A.; Yagmur, N.; Musaoglu, N.; Tanik, A. Spatio-temporal assessment of natural lakes in Turkey. Earth Sci. Inform. 2022, 15, 951–964. [Google Scholar] [CrossRef]
- Moomaw, W.R.; Chmura, G.; Davies, G.T.; Finlayson, C.; Middleton, B.A.; Natali, S.M.; Perry, J.; Roulet, N.; Sutton-Grier, A.E. Wetlands in a changing climate: Science, policy and management. Wetlands 2018, 38, 183–205. [Google Scholar] [CrossRef]
- Sarkar, U.K.; Borah, B.C. Flood plain wetland fisheries of India: With special reference to impact of climate change. Wetl. Ecol. Manag. 2018, 26, 1–15. [Google Scholar] [CrossRef]
- Mehvar, S.; Filatova, T.; Sarker, M.H.; Dastgheib, A.; Ranasinghe, R. Climate change-driven losses in ecosystem services of coastal wetlands: A case study in the West coast of Bangladesh. Ocean Coast. Manag. 2019, 169, 273–283. [Google Scholar] [CrossRef]
- Zhang, Z.; Bortolotti, L.E.; Li, Z.; Armstrong, L.M.; Bell, T.W.; Li, Y. Heterogeneous changes to wetlands in the Canadian prairies under future climate. Water Resour. Res. 2021, 57, e2020WR028727. [Google Scholar] [CrossRef]
- Mirzaei, A.; Zibaei, M. Water conflict management between agriculture and wetland under climate change: Application of economic-hydrological-behavioral modelling. Water Resour. Manag. 2021, 35, 1–21. [Google Scholar] [CrossRef]
- Epele, L.B.; Grech, M.G.; Williams-Subiza, E.A.; Stenert, C.; McLean, K.; Greig, H.S.; Maltchik, L.; Pires, M.M.; Bird, M.S.; Boissezon, A. Perils of life on the edge: Climatic threats to global diversity patterns of wetland macroinvertebrates. Sci. Total Environ. 2022, 820, 153052. [Google Scholar] [CrossRef] [PubMed]
- Chen, H.; Zhang, W.; Gao, H.; Nie, N. Climate change and anthropogenic impacts on wetland and agriculture in the Songnen and Sanjiang Plain, Northeast China. Remote Sens. 2018, 10, 356. [Google Scholar] [CrossRef]
- Wang, Y.-S.; Gu, J.-D. Ecological responses, adaptation and mechanisms of mangrove wetland ecosystem to global climate change and anthropogenic activities. Int. Biodeterior. Biodegrad. 2021, 162, 105248. [Google Scholar] [CrossRef]
- Yan, W.; Wang, Y.; Chaudhary, P.; Ju, P.; Zhu, Q.; Kang, X.; Chen, H.; He, Y. Effects of climate change and human activities on net primary production of wetlands on the Zoige Plateau from 1990 to 2015. Glob. Ecol. Conserv. 2022, 35, e02052. [Google Scholar] [CrossRef]
- Jones, M.D.; Djamali, M.; Holmes, J.; Weeks, L.; Leng, M.J.; Lashkari, A.; Alamdari, K.; Noorollahi, D.; Thomas, L.; Metcalfe, S.E. Human impact on the hydroenvironment of Lake Parishan, SW Iran, through the late-Holocene. Holocene 2015, 25, 1651–1661. [Google Scholar] [CrossRef]
- Kafilzadeh, F.; Shiva, A.H.; Malekpour, R.; Azad, H.N. Determination of organochlorine pesticide residues in water, sediments and fish from Lake Parishan, Iran. World J. Fish Mar. Sci. 2012, 4, 150–154. [Google Scholar]
- Noorollahi, D.; Lashkari, H.; Amirzade, M.; Azizi, G.; Sharafi, S. Climatic and environmental reconstruction based on stable isotopes of Parishan lake (Iran). J. Rangel. Sci. 2011, 1, 203–216. [Google Scholar]
- Rezaei Tavabe, K.; Tabibian, S.; Samadi-kouchaksaraei, B.; Bagherzadeh Karimi, M.; Gholamzadeh, P. Estimation of environmental water requirement and ecological water level of parishan wetland with the purpose of transferring water from nargesi dam and restoration of the wetland. Iran. J. Soil Water Res. 2022, 53, 435–446. [Google Scholar]
- Muñoz-Sabater, J.; Dutra, E.; Agustí-Panareda, A.; Albergel, C.; Arduini, G.; Balsamo, G.; Boussetta, S.; Choulga, M.; Harrigan, S.; Hersbach, H. ERA5-Land: A state-of-the-art global reanalysis dataset for land applications. Earth Syst. Sci. Data 2021, 13, 4349–4383. [Google Scholar] [CrossRef]
- Huffman, G.; Stocker, E.; Bolvin, D.; Nelkin, E.; Tan, J. GPM IMERG Final Precipitation L3 1 Month 0.1 Degree x 0.1 Degree V06; Goddard Earth Sciences Data and Information Services Center (GES DISC): Greenbelt, MD, USA, 2019. [Google Scholar]
- Pesaresi, M.; Politis, P. GHS-BUILT-S R2023A-GHS Built-Up Surface Grid, Derived from Sentinel2 Composite and Landsat, Multitemporal (1975–2030); European Commission, Joint Research Centre (JRC): Brussels, Belgium, 2023. [Google Scholar]
- Li, B.; Rodell, M.; Kumar, S.; Beaudoing, H.K.; Getirana, A.; Zaitchik, B.F.; de Goncalves, L.G.; Cossetin, C.; Bhanja, S.; Mukherjee, A. Global GRACE data assimilation for groundwater and drought monitoring: Advances and challenges. Water Resour. Res. 2019, 55, 7564–7586. [Google Scholar] [CrossRef]
- Amani, M.; Mahdavi, S.; Afshar, M.; Brisco, B.; Huang, W.; Mohammad Javad Mirzadeh, S.; White, L.; Banks, S.; Montgomery, J.; Hopkinson, C. Canadian wetland inventory using Google Earth Engine: The first map and preliminary results. Remote Sens. 2019, 11, 842. [Google Scholar] [CrossRef]
- Hird, J.N.; DeLancey, E.R.; McDermid, G.J.; Kariyeva, J. Google Earth Engine, open-access satellite data, and machine learning in support of large-area probabilistic wetland mapping. Remote Sens. 2017, 9, 1315. [Google Scholar] [CrossRef]
- Sen, P.K. Estimates of the regression coefficient based on Kendall’s tau. J. Am. Stat. Assoc. 1968, 63, 1379–1389. [Google Scholar] [CrossRef]
- Pettitt, A.N. A non-parametric approach to the change-point problem. J. R. Stat. Soc. Ser. C (Appl. Stat.) 1979, 28, 126–135. [Google Scholar] [CrossRef]
- Hamed, K.H.; Rao, A.R. A modified Mann-Kendall trend test for autocorrelated data. J. Hydrol. 1998, 204, 182–196. [Google Scholar] [CrossRef]
- Kazemi Garajeh, M.; Akbari, R.; Aghaei Chaleshtori, S.; Shenavaei Abbasi, M.; Tramutoli, V.; Lim, S.; Sadeqi, A. A Comprehensive Assessment of Climate Change and Anthropogenic Effects on Surface Water Resources in the Lake Urmia Basin, Iran. Remote Sens. 2024, 16, 1960. [Google Scholar] [CrossRef]
- Kazemi Garajeh, M.; Haji, F.; Tohidfar, M.; Sadeqi, A.; Ahmadi, R.; Kariminejad, N. Spatiotemporal monitoring of climate change impacts on water resources using an integrated approach of remote sensing and Google Earth Engine. Sci. Rep. 2024, 14, 5469. [Google Scholar] [CrossRef] [PubMed]
- Kazemi Garajeh, M.; Abdoli, N.; Seyedebrahimi, E.; Naboureh, A.; Kurdpour, I.; Bakhshi Lomer, A.R.; Sadeqi, A.; Mirzaei, S. Impact of Long-Term Drought on Surface Water and Water Balance Variations in Iran: Insights from Highland and Lowland Regions. Remote Sens. 2024, 16, 3636. [Google Scholar] [CrossRef]
- Sadeqi, A.; Tabari, H.; Dinpashoh, Y. Spatio-temporal analysis of heating and cooling degree-days over Iran. Stoch. Environ. Res. Risk Assess. 2022, 36, 869–891. [Google Scholar] [CrossRef]
- Azadi, S.; Yazdanpanah, H.; Nasr-Esfahani, M.A.; Pourmanafi, S.; Dorigo, W. The Gavkhouni wetland dryness and Its impact on air temperature variability in the eastern part of the Zayandeh-Rud River Basin, Iran. Water 2022, 14, 172. [Google Scholar] [CrossRef]
- Jahanbakhsh Ganjeh, M.; Khorasani, N.; Morshedi, J.; Danehkar, A.; Naderi, M. An investigation on spatial changes of parishan international wetland using remote sensing methods. Appl. Ecol. Environ. Res. 2017, 15, 549–562. [Google Scholar] [CrossRef]
- Ashraf, S.; Nazemi, A.; AghaKouchak, A. Anthropogenic drought dominates groundwater depletion in Iran. Sci. Rep. 2021, 11, 9135. [Google Scholar] [CrossRef] [PubMed]
- Noori, R.; Maghrebi, M.; Jessen, S.; Bateni, S.M.; Heggy, E.; Javadi, S.; Noury, M.; Pistre, S.; Abolfathi, S.; AghaKouchak, A. Decline in Iran’s groundwater recharge. Nat. Commun. 2023, 14, 6674. [Google Scholar] [CrossRef] [PubMed]
- Mosleh, L.; Asadi, F.; Safaian, R. Investigation on the values of International Parishan Lake’s plants. Int. J. Adv. Biol. Biom. Res. 2013, 1, 1263–1270. [Google Scholar]
- Ansarifard, S.; Ghorbanifard, M.; Boustani, F.; Abdolazimi, H. Hydrological simulation and evaluation of drought conditions in the ungauged watershed Parishan lake Iran, using the SWAT model. J. Water Clim. Chang. 2024, 15, 4666–4698. [Google Scholar] [CrossRef]
- Sadeghian, S.; Hatami, A.; Julaie, L. Parishan, a declining wetland. Iran Nat. 2018, 3, 84–93. [Google Scholar]






| Name | Product | Spatial Resolution (m) | Reference |
|---|---|---|---|
| Air temperature | ERA5-Land | 11,132 | [41] |
| Precipitation | Global Precipitation Measurement (GPM) | 11,132 | [42] |
| Built-up areas | Global Human Settlement Layer (GHSL) | 100 | [43] |
| Cropland | MCD12Q1 | 500 | https://doi.org/10.5067/MODIS/MCD12Q1.061 (accessed on 1 November 2024) |
| Groundwater storage | NASA Global Land Data Assimilation System | 27,830 | [44] |
Disclaimer/Publisher’s Note: The statements, opinions and data contained in all publications are solely those of the individual author(s) and contributor(s) and not of MDPI and/or the editor(s). MDPI and/or the editor(s) disclaim responsibility for any injury to people or property resulting from any ideas, methods, instructions or products referred to in the content. |
© 2025 by the authors. Licensee MDPI, Basel, Switzerland. This article is an open access article distributed under the terms and conditions of the Creative Commons Attribution (CC BY) license (https://creativecommons.org/licenses/by/4.0/).
Share and Cite
Kazemi Garajeh, M.; Valizadeh Kamran, K.; Feizizadeh, B.; Ghaffari Aliabad, O.; Saei, M.; Sadeqi, A. Assessing the Effects of Climate Change and Anthropogenic Contributions in Parishan Wetland, Iran. Land 2025, 14, 313. https://doi.org/10.3390/land14020313
Kazemi Garajeh M, Valizadeh Kamran K, Feizizadeh B, Ghaffari Aliabad O, Saei M, Sadeqi A. Assessing the Effects of Climate Change and Anthropogenic Contributions in Parishan Wetland, Iran. Land. 2025; 14(2):313. https://doi.org/10.3390/land14020313
Chicago/Turabian StyleKazemi Garajeh, Mohammad, Khalil Valizadeh Kamran, Bakhtiar Feizizadeh, Omid Ghaffari Aliabad, Mousa Saei, and Amin Sadeqi. 2025. "Assessing the Effects of Climate Change and Anthropogenic Contributions in Parishan Wetland, Iran" Land 14, no. 2: 313. https://doi.org/10.3390/land14020313
APA StyleKazemi Garajeh, M., Valizadeh Kamran, K., Feizizadeh, B., Ghaffari Aliabad, O., Saei, M., & Sadeqi, A. (2025). Assessing the Effects of Climate Change and Anthropogenic Contributions in Parishan Wetland, Iran. Land, 14(2), 313. https://doi.org/10.3390/land14020313

