Synergistic Enhancement of Carbon Sinks and Connectivity: Restoration and Renewal of Ecological Networks in Nanjing, China
Abstract
1. Introduction
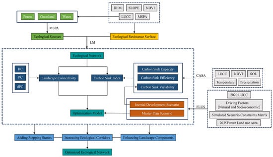
2. Materials and Methods
2.1. Study Area
2.2. Data Sources and Processing
2.3. Study Design
2.3.1. Construction and Connectivity Evaluation of Ecological Network
2.3.2. Measurement and Index Construction of Carbon Sink
2.3.3. Scenario Simulations of Land Use
2.3.4. Optimization Framework of the Ecological Network
3. Results
3.1. Construction and Analysis of Ecological Network in Nanjing City
3.1.1. Nanjing Ecological Spatial Network
3.1.2. Nanjing Ecological Network Connectivity Analysis
3.2. Comprehensive Evaluation of Carbon Sink by Multi-Scenario Simulation in Nanjing
3.2.1. Results of Land-Use Simulations
3.2.2. Evaluation of Carbon Sink Index
3.3. Optimization and Validation of Ecological Networks
3.3.1. Correlation Analysis Between Carbon Sinks and Connectivity
3.3.2. Optimization of Ecological Network
- Strategies for Ecological Conservation
- 2.
- Strategies for Structural Connectivity
- 3.
- Strategies for carbon sink improvement
- 4.
- Strategies for Synergistic Enhancement
3.3.3. Optimized Verification
4. Discussion
4.1. Significance of Coupling Carbon Sinks in Ecological Network Research
4.2. Effectiveness of Ecological Network Optimization Strategies
4.3. Challenges in the Implementation of Optimization Strategies
4.4. International Significance of Ecological Network Optimization
4.5. Limitations and Prospects in Technical Methods
5. Conclusions
Author Contributions
Funding
Data Availability Statement
Acknowledgments
Conflicts of Interest
Appendix A
| Resistance Surface Factors | Categories | Resistance Values | Weights |
|---|---|---|---|
| MSPA | Cores | 5 | 0.24 |
| Bridges | 10 | ||
| Loops | 20 | ||
| Branches | 30 | ||
| Islets | 50 | ||
| Edges | 60 | ||
| Perforations | 70 | ||
| Background | 100 | ||
| LUCC | Cultivated land | 1 | 0.29 |
| Forest land | 20 | ||
| Grassland | 30 | ||
| Water area | 50 | ||
| Unutilized land | 70100 | ||
| Constructed land | |||
| Slope (°) | - | - | 0.15 |
| DEM (m) | - | - | 0.12 |
| NDVI | - | - | 0.20 |
| Inertia Development Scenario (I) | Master Plan Scenario (II) | |||||||||||
|---|---|---|---|---|---|---|---|---|---|---|---|---|
| Cu | F | G | W | Co | U | Cu | F | G | W | Co | U | |
| Cultivated land (Cu) | 1 | 1 | 1 | 0 | 1 | 0 | 1 | 1 | 1 | 0 | 1 | 0 |
| Forest land (F) | 1 | 1 | 1 | 0 | 1 | 0 | 1 | 1 | 1 | 0 | 1 | 0 |
| Grassland (G) | 1 | 1 | 1 | 0 | 1 | 0 | 1 | 1 | 1 | 0 | 1 | 0 |
| Water area (W) | 1 | 0 | 1 | 1 | 1 | 0 | 1 | 0 | 1 | 1 | 0 | 0 |
| Constructed land (Co) | 0 | 0 | 0 | 0 | 1 | 0 | 0 | 0 | 0 | 0 | 1 | 0 |
| Unutilized land (U) | 1 | 1 | 1 | 1 | 1 | 1 | 1 | 1 | 1 | 1 | 1 | 1 |
References
- Touma, D.; Stevenson, S.; Lehner, F.; Coats, S. Human-driven greenhouse gas and aerosol emissions cause distinct regional impacts on extreme fire weather. Nat. Commun. 2021, 12, 212. [Google Scholar] [CrossRef] [PubMed]
- Chu, M.; Lu, J.; Sun, D. Influence of Urban Agglomeration Expansion on Fragmentation of Green Space: A Case Study of Beijing-Tianjin-Hebei Urban Agglomeration. Land 2022, 11, 275. [Google Scholar] [CrossRef]
- Hou, Y.; Wang, L.; Li, Z.; Ouyang, X.; Xiao, T.; Wang, H.; Li, W.; Nie, X. Landscape fragmentation and regularity lead to decreased carbon stocks in basins: Evidence from century-scale research. J. Environ. Manag. 2024, 367, 121937. [Google Scholar] [CrossRef] [PubMed]
- Newbold, T.; Hudson, L.; Hill, S.; Contu, S.; Lysenko, I.; Senior, R.; Borger, L.; Bennett, D.; Choimes, A.; Collen, B.; et al. Global effects of land use on local terrestrial biodiversity. Nature 2015, 520, 45–50. [Google Scholar] [CrossRef] [PubMed]
- Huang, J.; Song, P.; Liu, X.; Li, A.; Wang, X.; Liu, B.; Feng, Y. Carbon Sequestration and Landscape Influences in Urban Greenspace Coverage Variability: A High-Resolution Remote Sensing Study in Luohe, China. Forests 2024, 15, 1849. [Google Scholar] [CrossRef]
- Zhang, W.; Xu, H. Effects of land urbanization and land finance on carbon emissions: A panel data analysis for Chinese provinces. Land Use Policy 2017, 63, 493–500. [Google Scholar] [CrossRef]
- Zhang, M.; Huang, X.; Chuai, X.; Yang, H.; Lai, L.; Tan, J. Impact of land use type conversion on carbon storage in terrestrial ecosystems of China: A spatial-temporal perspective. Sci. Rep. 2015, 5, 10233. [Google Scholar] [CrossRef] [PubMed]
- Li, W.; Zhang, S.; Lu, C. Exploration of China’s net CO2 emissions evolutionary pathways by 2060 in the context of carbon neutrality. Sci. Total Environ. 2022, 831, 154909. [Google Scholar] [CrossRef]
- Huang, L.; Wang, J.; Fang, Y.; Zhai, T.; Cheng, H. An integrated approach towards spatial identification of restored and conserved priority areas of ecological network for implementation planning in metropolitan region. Sustain. Cities Soc. 2021, 69, 102865. [Google Scholar] [CrossRef]
- Wang, S.; Wu, M.; Hu, M.; Fan, C.; Wang, T.; Xia, B. Promoting landscape connectivity of highly urbanized area: An ecological network approach. Ecol. Indic. 2021, 125, 107487. [Google Scholar] [CrossRef]
- Isaac, N.J.B.; Brotherton, P.N.M.; Bullock, J.M.; Gregory, R.D.; Boehning-Gaese, K.; Connor, B.; Crick, H.Q.P.; Freckleton, R.P.; Gill, J.A.; Hails, R.S.; et al. Defining and delivering resilient ecological networks: Nature conservation in England. J. Appl. Ecol. 2018, 55, 2537–2543. [Google Scholar] [CrossRef]
- Cunha, N.S.; Magalhães, M.R. Methodology for mapping the national ecological network to mainland Portugal: A planning tool towards a green infrastructure. Ecol. Indic. 2019, 104, 802–818. [Google Scholar] [CrossRef]
- Yu, K. Security patterns and surface model in landscape ecological planning. Landsc. Urban Plan. 1996, 36, 1–17. [Google Scholar] [CrossRef]
- Wu, B.; Bao, y.; Wang, Z.; Chen, X.; Wei, W. Multi-temporal evaluation and optimization of ecological network in multi-mountainous city. Ecol. Indic. 2023, 146, 109794. [Google Scholar] [CrossRef]
- Zhang, R.; Zhang, L.; Zhong, Q.; Zhang, Q.; Ji, Y.; Song, P.; Wang, Q. An optimized evaluation method of an urban ecological network: The case of the Minhang District of Shanghai. Urban For. Urban Green. 2021, 62, 127158. [Google Scholar] [CrossRef]
- Wu, X.; Zhang, J.; Geng, X.; Wang, T.; Wang, K.; Liu, S. Increasing green infrastructure-based ecological resilience in urban systems: A perspective from locating ecological and disturbance sources in a resource-based city. Sustain. Cities Soc. 2020, 61, 102354. [Google Scholar] [CrossRef]
- McRae, B.H.; Beier, P. Circuit theory predicts gene flow in plant and animal populations. Proc. Natl. Acad. Sci. USA 2007, 104, 19885–19890. [Google Scholar] [CrossRef] [PubMed]
- Kwon, O.-S.; Kim, J.-H.; Ra, J.-H. Landscape Ecological Analysis of Green Network in Urban Area Using Circuit Theory and Least-Cost Path. Land 2021, 10, 847. [Google Scholar] [CrossRef]
- Peng, J.; Yang, Y.; Liu, Y.; Hu, Y.; Du, Y.; Meersmans, J.; Qiu, S. Linking ecosystem services and circuit theory to identify ecological security patterns. Sci. Total Environ. 2018, 644, 781–790. [Google Scholar] [CrossRef]
- Liu, J.; Yin, H.; Kong, F.; Li, M. Structure optimization of circuit theory-based green infrastructure in Nanjing, China. Acta Ecol. Sin. 2018, 38, 4363–4372. [Google Scholar]
- Zhu, X.; Mu, X.; Hu, G. Ecological network analysis of urban energy metabolic system—A case study of Beijing. Ecol. Model. 2019, 404, 36–45. [Google Scholar] [CrossRef]
- Xia, C.; Chen, B. Urban land-carbon nexus based on ecological network analysis. Appl. Energy 2020, 276, 115465. [Google Scholar] [CrossRef]
- Ahern, J. Urban landscape sustainability and resilience: The promise and challenges of integrating ecology with urban planning and design. Landsc. Ecol. 2012, 28, 1203–1212. [Google Scholar] [CrossRef]
- Zheng, H.; Li, A.; Meng, F.; Liu, G.; Hu, Y.; Zhang, Y.; Casazza, M. Ecological network analysis of carbon emissions from four Chinese metropoles in multiscale economies. J. Clean. Prod. 2021, 279, 123226. [Google Scholar] [CrossRef]
- Xia, L.; Zhang, Y.; Sun, X.; Li, J. Analyzing the spatial pattern of carbon metabolism and its response to change of urban form. Ecol. Model. 2017, 355, 105–115. [Google Scholar] [CrossRef]
- Clauzel, C.; Jeliazkov, A.; Mimet, A. Coupling a landscape-based approach and graph theory to maximize multispecific connectivity in bird communities. Landsc. Urban Plan. 2018, 179, 1–16. [Google Scholar] [CrossRef]
- Lu, F.; Hu, H.; Sun, W.; Zhu, J.; Liu, G.; Zhou, W.; Zhang, Q.; Shi, P.; Liu, X.; Wu, X.; et al. Effects of national ecological restoration projects on carbon sequestration in China from 2001 to 2010. Proc. Natl. Acad. Sci. USA 2018, 115, 4039–4044. [Google Scholar] [CrossRef]
- Guo, H.; Yu, Q.; Pei, Y.; Wang, G.; Yue, D. Optimization of landscape spatial structure aiming at achieving carbon neutrality in desert and mining areas. J. Clean. Prod. 2021, 322, 129156. [Google Scholar] [CrossRef]
- Qiu, Z.; Feng, Z.; Song, Y.; Li, M.; Zhang, P. Carbon sequestration potential of forest vegetation in China from 2003 to 2050: Predicting forest vegetation growth based on climate and the environment. J. Clean. Prod. 2020, 252, 119715. [Google Scholar] [CrossRef]
- Amoatey, P.; Sulaiman, H. Quantifying carbon storage potential of urban plantations and landscapes in Muscat, Oman. Environ. Dev. Sustain. 2019, 22, 7969–7984. [Google Scholar] [CrossRef]
- Wan, B.; Liu, T.; Gong, X.; Zhang, Y.; Li, C.; Chen, X.; Hu, F.; Griffiths, B.S.; Liu, M. Energy flux across multitrophic levels drives ecosystem multifunctionality: Evidence from nematode food webs. Soil Biol. Biochem. 2022, 169, 108656. [Google Scholar] [CrossRef]
- Agbelade, A.D.; Onyekwelu, J.C. Tree species diversity, volume yield, biomass and carbon sequestration in urban forests in two Nigerian cities. Urban Ecosyst. 2020, 23, 957–970. [Google Scholar] [CrossRef]
- Tannier, C.; Bourgeois, M.; Houot, H.; Foltête, J. Impact of urban developments on the functional connectivity of forested habitats: A joint contribution of advanced urban models and landscape graphs. Land Use Policy 2016, 52, 76–91. [Google Scholar] [CrossRef]
- Luo, Y.; Wu, J.; Wang, X.; Peng, J. Using stepping-stone theory to evaluate the maintenance of landscape connectivity under China’s ecological control line policy. J. Clean. Prod. 2021, 296, 126356. [Google Scholar] [CrossRef]
- Wu, J.; Zhang, S.; Luo, Y.; Wang, H.; Zhao, Y. Assessment of risks to habitat connectivity through the stepping-stone theory: A case study from Shenzhen, China. Urban For. Urban Green. 2022, 71, 127532. [Google Scholar] [CrossRef]
- Fang, M.; Si, G.; Yu, Q.; Huang, H.; Huang, Y.; Liu, W.; Guo, H. Study on the relationship between topological characteristics of vegetation ecospatial network and carbon sequestration capacity in the Yellow River Basin, China. Remote Sens. 2021, 13, 4926. [Google Scholar] [CrossRef]
- Wan, Y.; Wang, Y.; Gao, M.; Jin, L. An empirical assessment of whether urban green ecological networks have the capacity to store higher levels of carbon. Sci. Rep. 2024, 14, 3132. [Google Scholar] [CrossRef] [PubMed]
- Cui, X.; Wei, X.; Liu, W.; Zhang, F.; Li, Z. Spatial and temporal analysis of carbon sources and sinks through land use/cover changes in the Beijing-Tianjin-Hebei urban agglomeration region. Phys. Chem. Earth Parts A/B/C 2019, 110, 61–70. [Google Scholar] [CrossRef]
- Stokstad, E. Global efforts to protect biodiversity fall short. Science 2020, 369, 1418. [Google Scholar] [CrossRef] [PubMed]
- Zhao, D.; Cai, J.; Xu, Y.; Liu, Y.; Yao, M. Carbon sinks in urban public green spaces under carbon neutrality: A bibliometric analysis and systematic literature review. Urban For. Urban Green. 2023, 86, 128037. [Google Scholar] [CrossRef]
- Wang, M.; Shi, Q. Evaluation index system and empirical study on green carbon sequestration efficiency in urban high density area—A case study of Shanghai Huangpu district. Chin. Landsc. Archit. 2016, 32, 18–24. [Google Scholar]
- Dong, J.; Dai, W.; Shao, G.; Xu, J. Ecological Network Construction Based on Minimum Cumulative Resistance for the City of Nanjing, China. ISPRS Int. J. Geo-Inf. 2015, 4, 2045–2060. [Google Scholar] [CrossRef]
- Zhang, H. Research on the Ecological Security Pattern of Nanjing Based on Ecological Service Function; Nanjing Normal University: Nanjing, China, 2018. [Google Scholar]
- Guo, T.; Wang, Z. Prediction and multi-scenario simulation analysis of the temporal and spatial evolution of ecosystem carbon storage in Nanjing based on LUCC. Hubei Agric. Sci. 2022, 61, 33. [Google Scholar]
- Sun, X.; Xue, J.; Dong, L. Spatiotemporal change and prediction of carbon storage in Nanjing ecosystem based on PLUS model and InVEST model. J. Ecol. Rural Environ. 2023, 39, 41–51. [Google Scholar]
- Li, Y.; Zhang, Y.; Jiang, Z.; Guo, C.; Zhao, M.; Yang, Z.; Guo, M.; Wu, B.; Chen, Q. Integrating morphological spatial pattern analysis and the minimal cumulative resistance model to optimize urban ecological networks: A case study in Shenzhen City, China. Ecol. Process. 2021, 10, 63. [Google Scholar] [CrossRef]
- Liang, C. The Multi-Scale Spatial Pattern Optimization of Urban Fringe Based on Ecological Adaptivity: A Case Study of Xiamen; Tianjin University: Tianjin, China, 2024. [Google Scholar]
- Xu, F.; Yin, H.; Kong, F.; Xu, J. Developing ecological networks based on mspa and the least-cost path method: A case study in bazhong western new district. Acta Ecol. Sin. 2015, 35, 6425–6434. [Google Scholar]
- Cao, Y.; Yang, R.; Carver, S. Linking wilderness mapping and connectivity modelling:A methodological framework for wildland network planning. Biol. Conserv. 2020, 251, 108679. [Google Scholar] [CrossRef]
- Wei, B.; Su, J.; Hu, X.; Xu, H.; Zhu, M.; Liu, L. Comprehensive identification of eco-corridors and eco-nodes based on principle of hydrological analysis and Linkage Mapper. Acta Ecol. Sin. 2022, 42, 2995–3009. [Google Scholar]
- Zhang, L.; Yue, W.; Chen, Y. Construction of urban ecological security pattern based on of patch composite characteristics:A case study of Hangzhou. Acta Ecol. Sin. 2021, 41, 4632–4640. [Google Scholar]
- Qiu, S.; Yu, Q.; Niu, T.; Fang, M.; Guo, H.; Liu, H.; Li, S.; Zhang, J. Restoration and renewal of ecological spatial network in mining cities for the purpose of enhancing carbon Sinks: The case of Xuzhou, China. Ecol. Indic. 2022, 143, 109313. [Google Scholar] [CrossRef]
- Vogt, P.; Ferrari, J.R.; Lookingbill, T.R.; Gardner, R.H.; Riitters, K.H.; Ostapowicz, K. Mapping functional connectivity. Ecol. Indic. 2009, 9, 64–71. [Google Scholar] [CrossRef]
- Sahraoui, Y.; Foltête, J.-C.; Clauzel, C. A multi-species approach for assessing the impact of land-cover changes on landscape connectivity. Landsc. Ecol. 2017, 32, 1819–1835. [Google Scholar] [CrossRef]
- Saura, S.; Pascual-Hortal, L. A new habitat availability index to integrate connectivity in landscape conservation planning: Comparison with existing indices and application to a case study. Landsc. Urban Plan. 2007, 83, 91–103. [Google Scholar] [CrossRef]
- Wu, C.; Chen, K.; E, C.; You, X.; He, D.; Hu, L.; Liu, B.; Wang, R.; Shi, Y.; Li, C.; et al. Improved CASA model based on satellite remote sensing data: Simulating net primary productivity of Qinghai Lake basin alpine grassland. Geosci. Model Dev. 2022, 15, 6919–6933. [Google Scholar] [CrossRef]
- Wang, Y.; Xu, X.; Huang, L.; Yang, G.; Fan, L.; Wei, P.; Chen, G. An Improved CASA Model for Estimating Winter Wheat Yield from Remote Sensing Images. Remote Sens. 2019, 11, 1088. [Google Scholar] [CrossRef]
- Ruimy, A.; Saugier, B.; Dedieu, G. Methodology for the estimation of terrestrial net primary production from remotely sensed data. J. Geophys. Res. Atmos. 1994, 99, 5263–5283. [Google Scholar] [CrossRef]
- Wang, R.Y.; Mo, X.; Ji, H.; Zhu, Z.; Wang, Y.S.; Bao, Z.; Li, T. Comparison of the CASA and InVEST models’ effects for estimating spatiotemporal differences in carbon storage of green spaces in megacities. Sci. Rep. 2024, 14, 5456. [Google Scholar] [CrossRef] [PubMed]
- Zhu, W.; Pan, Y.; He, H.; Yu, D.; Hu, H. Simulation of maximum light use efficiency for some typical vegetation types in China. Chin. Sci. Bull. 2006, 51, 457–463. [Google Scholar] [CrossRef]
- Liao, L.; Wu, M.; Dai, Z.; Liang, J.; Zuo, P. Research analysis of carbon budgets in coastal wetlands based on bibliometrics. Mar. Environ. Sci. 2022, 41, 32–39. [Google Scholar]
- Ma, Y. Study on Estimation of Carbon Source and Carbon Sink and Optimization of Spatial Pattern in Chengdu Under the Background of Low-Carbon Construction of Park City; Beijing Forestry University: Beijing, China, 2022. [Google Scholar]
- Peng, X.; Yan, Y.; Sun, Z.; Wang, M.; Liang, F.; Fan, H.; Liu, Q.; Zhang, G.; Luo, M.; Tang, Q. Sediment organic carbon content and its storage in Yancheng coastal salt marshes of Jiangsu Province. Mar. Sci. Bull. 2023, 42, 407–417. [Google Scholar]
- Zhai, X.; Cui, L.; Li, W.; Zhao, X.; Zhang, M.; Kang, X. Research on Carbon Sequestration Value of Typical Wetland Ecosystem in China. J. Hydroecol. 2024, 45, 1–8. [Google Scholar] [CrossRef]
- Li, X.; Jiang, Y.; Liu, Y.; Sun, Y.; Li, C. The impact of landscape spatial morphology on green carbon sink in the urban riverfront area. Cities 2024, 148, 104919. [Google Scholar] [CrossRef]
- Zhang, X.; Huang, H.; Tu, K.; Li, R.; Zhang, X.; Wang, P.; Li, Y.; Yang, Q.; Acerman, A.C.; Guo, N.; et al. Effects of plant community structural characteristics on carbon sequestration in urban green spaces. Sci. Rep. 2024, 14, 7382. [Google Scholar] [CrossRef]
- He, X. Study on Index System Design and Efficiency Evaluation of Forest Carbon Sink Driven by Data; Fujian Agriculture And Forestry University: Fuzhou, China, 2024. [Google Scholar]
- Lett, C.; Silber, C.; Dubé, P.; Walter, J.N.; Raffy, M. Forest Dynamics: A Spatial Gap Model Simulated on a Cellular Automata Network. Can. J. Remote Sens. 1999, 25, 403–411. [Google Scholar] [CrossRef]
- Liu, X.; Liang, X.; Li, X.; Xu, X.; Ou, J.; Chen, Y.; Li, S.; Wang, S.; Pei, F. A future land use simulation model (FLUS) for simulating multiple land use scenarios by coupling human and natural effects. Landsc. Urban Plan. 2017, 168, 94–116. [Google Scholar] [CrossRef]
- Liang, X.; Liu, X.; Li, X.; Chen, Y.; Tian, H.; Yao, Y. Delineating multi-scenario urban growth boundaries with a CA-based FLUS model and morphological method. Landsc. Urban Plan. 2018, 177, 47–63. [Google Scholar] [CrossRef]
- Li, H.; Chen, H.; Wu, M.; Zhou, K.; Zhang, X.; Liu, Z. A Dynamic Evaluation Method of Urban Ecological Networks Combining Graphab and the FLUS Model. Land 2022, 11, 2297. [Google Scholar] [CrossRef]
- Wu, Z.; Zhang, K.; Wang, H. Construction and Optimization of Green Space Ecological Network under Urban Expansion Scenario Simulation: A Case Study in Some Areas of Nanjing. Chin. Landsc. Archit. 2022, 38, 56–61. [Google Scholar]
- Fan, F.; Liu, Y.; Chen, J.; Dong, J. Scenario-based ecological security patterns to indicate landscape sustainability: A case study on the Qinghai-Tibet Plateau. Landsc. Ecol. 2020, 36, 2175–2188. [Google Scholar] [CrossRef]
- Liao, Z.; Zhang, L. Spatio-temporal analysis and simulation of urban ecological resilience in Guangzhou City based on the FLUS model. Sci. Rep. 2023, 13, 7400. [Google Scholar] [CrossRef] [PubMed]
- Mokarram, M.; Pham, T.M. CA-Markov model application to predict crop yield using remote sensing indices. Ecol. Indic. 2022, 139, 108952. [Google Scholar] [CrossRef]
- Congalton, R.G. A Quantitative Method to Test for Consistency and Correctness in Photointerpretation. Photogramm. Eng. Remote Sens. 1983, 49, 69–74. [Google Scholar]
- Ma, X.; Lin, P.; Chen, M. Simulation of land use spatial layout based on FLUS model: A case study of Huadu District, Guangzhou. Adv. Soc. Sci. 2019, 8, 1327–1341. [Google Scholar]
- Dantas de Paula, M.; Groeneveld, J.; Huth, A. Tropical forest degradation and recovery in fragmented landscapes — Simulating changes in tree community, forest hydrology and carbon balance. Glob. Ecol. Conserv. 2015, 3, 664–677. [Google Scholar] [CrossRef]
- Lu, Z.; Geng, Y.; Li, W.; Yue, R. Integrating spatial carbon factors into ecological network construction in an energy-intensive megaregion toward multi-objective synergy in northern China. Environ. Impact Assess. Rev. 2024, 106, 107480. [Google Scholar] [CrossRef]
- Wang, L.; Zheng, H.; Chen, Y.; Huang, B. Ecological redline policy strengthens sustainable development goals through the strict protection of multiple ecosystem services. Glob. Ecol. Conserv. 2024, 56, e03306. [Google Scholar] [CrossRef]
- Fu, F.; Liu, Z.; Liu, H. Identifying key areas of ecosystem restoration for territorial space based on ecological security pattern: A case study in Hezhou City. Acta Ecol. Sin. 2021, 41, 3406–3414. [Google Scholar]
- Liu, Y.; Yang, S.; Ni, W.; He, J. Comprehensive assessment method on ecological patch importance: A case study in Sichuan Province, China. Acta Ecol. Sin. 2020, 40, 3602–3611. [Google Scholar]
- Kan, H.; Ding, G.; Guo, J.; Liu, J.; Ou, M. Identification of key areas for ecological restoration of territorial space based on ecological security pattern analysis: A case study of the Taihu Lake city cluster. Chin. J. Appl. Ecol. 2024, 35, 2217–2227. [Google Scholar]
- Riva, F.; Fahrig, L. The disproportionately high value of small patches for biodiversity conservation. Conserv. Lett. 2022, 15, e12881. [Google Scholar] [CrossRef]
- Han, L.; Wang, Z.; Wei, M.; Wang, M.; Shi, H.; Ruckstuhl, K.; Yang, W.; Alves, J. Small patches play a critical role in the connectivity of the Western Tianshan landscape, Xinjiang, China. Ecol. Indic. 2022, 144, 109542. [Google Scholar] [CrossRef]
- Yuan, Y.; Guo, W.; Tang, S.; Zhang, J. Effects of patterns of urban green-blue landscape on carbon sequestration using XGBoost-SHAP model. J. Clean. Prod. 2024, 476, 143640. [Google Scholar] [CrossRef]
- Zhang, Y.; Yu, B. Analysis of urban ecological network space and optimization of ecological network pattern. Acta Ecol. Sin. 2016, 36, 6969–6984. [Google Scholar]
- Wang, Y.; Zhao, W.; Liu, C. Optimization and construction of ecological network based on MSPA-Conefor-MCR Path: A case study of Pengze County. Acta Agric. Univ. Jiangxiensis 2022, 44, 504–518. [Google Scholar]
- Ma, L.; Shen, C.; Lou, D.; Fu, S.; Guan, D. Ecosystem carbon storage in forest fragments of differing patch size. Sci. Rep. 2017, 7, 13173. [Google Scholar] [CrossRef]
- Jongman, R.H.G.; Bouwma, I.M.; Griffioen, A.; Jones-Walters, L.; Van Doorn, A.M. The Pan European Ecological Network: PEEN. Landsc. Ecol. 2011, 26, 311–326. [Google Scholar] [CrossRef]
- Liu, C.; Sun, W.; Li, P. Characteristics of spatiotemporal variations in coupling coordination between integrated carbon emission and sequestration index: A case study of the Yangtze River Delta, China. Ecol. Indic. 2022, 135, 108520. [Google Scholar] [CrossRef]
- Chuai, X.; Yuan, Y.; Zhang, X.; Guo, X.; Zhang, X.; Xie, F.; Zhao, R.; Li, J. Multiangle land use-linked carbon balance examination in Nanjing City, China. Land Use Policy 2019, 84, 305–315. [Google Scholar] [CrossRef]
- Wu, W.; Xu, L.; Zheng, H.; Zhang, X. How much carbon storage will the ecological space leave in a rapid urbanization area? Scenario analysis from Beijing-Tianjin-Hebei Urban Agglomeration. Resour. Conserv. Recycl. 2023, 189, 106774. [Google Scholar] [CrossRef]
- Koo, H.; Kleemann, J.; Fürst, C. Impact assessment of land use changes using local knowledge for the provision of ecosystem services in northern Ghana, West Africa. Ecol. Indic. 2019, 103, 156–172. [Google Scholar] [CrossRef]
- Zhao, Q.; Shao, J. Evaluating the impact of simulated land use changes under multiple scenarios on ecosystem services in Ji’an, China. Ecol. Indic. 2023, 156, 111040. [Google Scholar] [CrossRef]
- Xu, X.; Wang, S.; Rong, W. Construction of ecological network in Suzhou based on the PLUS and MSPA models. Ecol. Indic. 2023, 154, 110740. [Google Scholar] [CrossRef]
- Li, P.; Chen, J.; Li, Y.; Wu, W. Using the InVEST-PLUS Model to Predict and Analyze the Pattern of Ecosystem Carbon storage in Liaoning Province, China. Remote Sens. 2023, 15, 4050. [Google Scholar] [CrossRef]











| Data | Subdata | Year (s) | Accuracy/(m) | Sources |
|---|---|---|---|---|
| Land use | LUCC | 2000, 2005, 2010, 2020 | 30 | GlobeLand30 (https://zenodo.org/records/12779975, accessed on 1 May 2024) |
| Remote sensing | Landsat5 | 2000, 2010 | 30 | GSCloud (http://www.gscloud.cn/, accessed on 1 May 2024) |
| Landsat8 | 2020 | 30 | ||
| Climate and environmental | DEM | 2020 | 30 | GSCloud |
| Slope | 2020 | 30 | Calculated by DEM | |
| NDVI | 2000, 2010, 2020 | 30 | calculated by Landsat | |
| Temperature and Precipitation | 2000, 2010, 2020 | 1000 | CMA (https://data.cma.cn/, accessed on 1 May 2024) | |
| Solar radiation | 2000, 2010, 2020 | 1000 | TerraClimate (https://www.climatologylab.org/, accessed on 1 May 2024) | |
| Socioeconomic | Population density and GDP | 2020 | 1000 | CAS (https://www.resdc.cn/, accessed on 1 May 2024) |
| Stations and Road network | 2020 | 30 | OSM (https://www.openstreetmap.org/, accessed on 1 May 2024) | |
| Planning | Land-use demand | 2035 | - | Nanjing Territorial Spatial Master Plan (2021–2035) |
| Ecological protection red line | 2035 | - | Territorial Spatial Planning of Jiangsu Province (2021–2035) |
| Wetland Types | Carbon Sink Rate (tCO2·km−2·a−1) |
|---|---|
| Lake | 199.31 |
| Riverine | 277.31 |
| Everglade | 498.36 |
| Types | Unoptimized (t) | Optimized (t) |
|---|---|---|
| Ecological sources of carbon sink | 349,433.48 | 360,453.03 |
| Ecological corridors carbon sink | 104,97.61 | 132,37.85 |
| Types | 2020 | 2035-I | 2035-II | Optimized |
|---|---|---|---|---|
| Number of ecological sources | 78 | 53 | 83 | 114 |
| Area of ecological sources (km2) | 877.51 | 796.47 | 915.75 | 894.20 |
| Number of ecological corridors | 180 | 104 | 179 | 232 |
| Length of Ecological Corridor (km) | 1151.93 | 923.33 | 1150.51 | 1330.99 |
| PC (10−3) | 3.14 | 2.53 | 3.22 | 3.19 |
| IIC (10−3) | 2.09 | 1.78 | 2.15 | 2.10 |
Disclaimer/Publisher’s Note: The statements, opinions and data contained in all publications are solely those of the individual author(s) and contributor(s) and not of MDPI and/or the editor(s). MDPI and/or the editor(s) disclaim responsibility for any injury to people or property resulting from any ideas, methods, instructions or products referred to in the content. |
© 2025 by the authors. Licensee MDPI, Basel, Switzerland. This article is an open access article distributed under the terms and conditions of the Creative Commons Attribution (CC BY) license (https://creativecommons.org/licenses/by/4.0/).
Share and Cite
Zhang, R.; Li, H.; Liu, Z. Synergistic Enhancement of Carbon Sinks and Connectivity: Restoration and Renewal of Ecological Networks in Nanjing, China. Land 2025, 14, 93. https://doi.org/10.3390/land14010093
Zhang R, Li H, Liu Z. Synergistic Enhancement of Carbon Sinks and Connectivity: Restoration and Renewal of Ecological Networks in Nanjing, China. Land. 2025; 14(1):93. https://doi.org/10.3390/land14010093
Chicago/Turabian StyleZhang, Renfei, Hongye Li, and Zhicheng Liu. 2025. "Synergistic Enhancement of Carbon Sinks and Connectivity: Restoration and Renewal of Ecological Networks in Nanjing, China" Land 14, no. 1: 93. https://doi.org/10.3390/land14010093
APA StyleZhang, R., Li, H., & Liu, Z. (2025). Synergistic Enhancement of Carbon Sinks and Connectivity: Restoration and Renewal of Ecological Networks in Nanjing, China. Land, 14(1), 93. https://doi.org/10.3390/land14010093

