Cross-Cultural Comparison of Urban Green Space through Crowdsourced Big Data: A Natural Language Processing and Image Recognition Approach
Abstract
1. Introduction
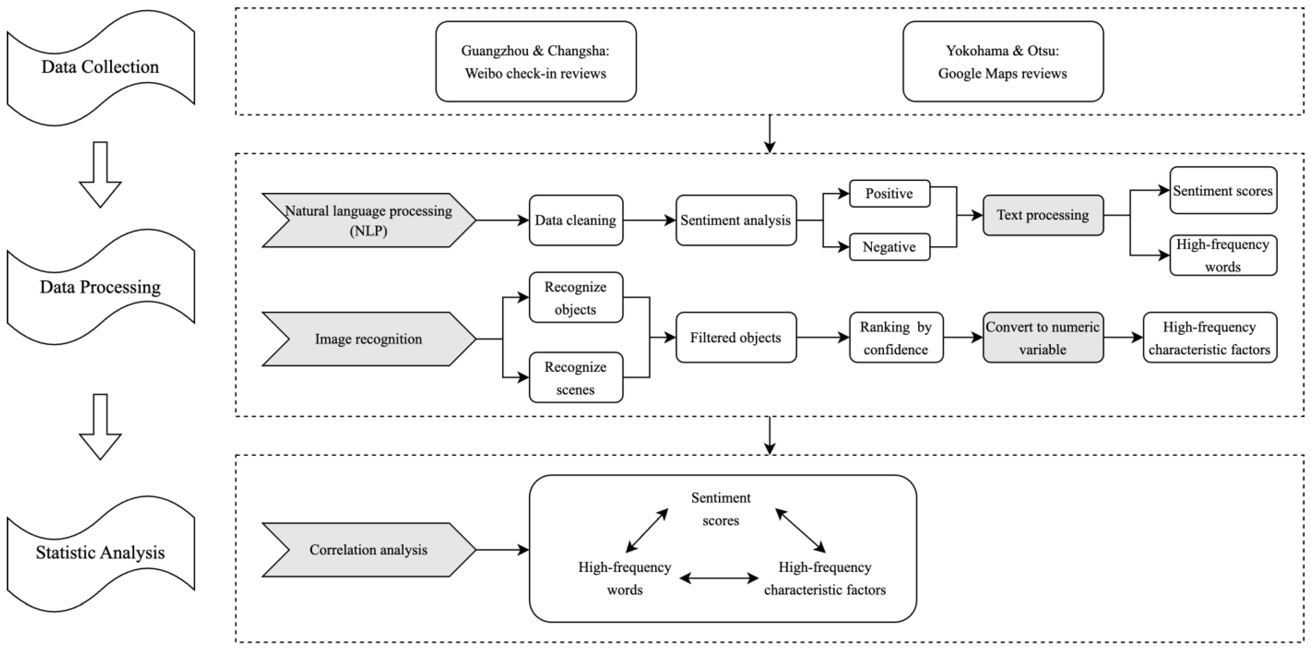
2. Study Area and Data Collection
2.1. Study Area
2.2. Data Collection
3. Methods
3.1. Natural Language Processing Methods
3.2. Image Recognition Methods
3.3. Statistical Analysis
4. Results
4.1. Public Perceptions of UGS
4.2. Environmental Feature Factors and High-Frequency Words in Comments
4.3. Correlation Analysis
5. Discussion
5.1. Environmental Characteristics of UGS in Guangzhou and Changsha
5.2. Environmental Characteristics of Yokohama and Otsu UGS
5.3. Limitations and Future Research
6. Conclusions
Author Contributions
Funding
Data Availability Statement
Acknowledgments
Conflicts of Interest
Appendix A. The Check-in Website of 36 UGSs
Appendix B. Correlation between Sentiment Scores and Elements in Guangzhou
| Column | Sentiment | Sky | Plant | Cloud | Water | Flower | Lip | Skin | Hairstyle | Food | Chin | Lake Park | Mountain Scenic Area | Mountain | Park | Temple | Life | Mountain Peak Plaza | Liwan Lake Park | Lake | People | |
| Sentiment | r 1 | 1 | 0.003 | −0.044 ** | 0.024 | −0.019 | −0.019 | −0.046 ** | −0.040 ** | −0.035 * | 0.027 | 0.012 | −0.128 ** | 0.061 ** | −0.015 | −0.012 | −0.036 * | −0.038 * | −0.019 | −0.043 ** | −0.111 ** | 0.023 |
| N 2 | 4421 | 4421 | 4421 | 4421 | 4421 | 4421 | 4421 | 4421 | 4421 | 4421 | 4421 | 4421 | 4421 | 4421 | 4421 | 4421 | 4421 | 4421 | 4421 | 4421 | 4421 | |
| Sky | r | 0.003 | 1 | −0.171 ** | 0.384 ** | 0.033 * | −0.168 ** | −0.312 ** | −0.311 ** | −0.299 ** | −0.165 ** | −0.166 ** | −0.050 ** | 0.045 ** | −0.005 | −0.109 ** | 0.074 ** | −0.046 ** | 0.074 ** | −0.107 ** | 0.043 ** | −0.027 |
| N | 4421 | 4421 | 4421 | 4421 | 4421 | 4421 | 4421 | 4421 | 4421 | 4421 | 4421 | 4421 | 4421 | 4421 | 4421 | 4421 | 4421 | 4421 | 4421 | 4421 | 4421 | |
| Plant | r | −0.044 ** | −0.171 ** | 1 | −0.254 ** | −0.085 ** | 0.196 ** | −0.198 ** | −0.247 ** | −0.050 ** | −0.150 ** | −0.187 ** | 0.197 ** | −0.154 ** | −0.049 ** | 0.080 ** | 0.046 ** | −0.011 | −0.024 | −0.025 | 0.021 | −0.043 ** |
| N | 4421 | 4421 | 4421 | 4421 | 4421 | 4421 | 4421 | 4421 | 4421 | 4421 | 4421 | 4421 | 4421 | 4421 | 4421 | 4421 | 4421 | 4421 | 4421 | 4421 | 4421 | |
| Cloud | r | 0.024 | 0.384 ** | −0.254 ** | 1 | 0.029 | −0.154 ** | −0.205 ** | −0.207 ** | −0.203 ** | −0.127 ** | −0.084 ** | −0.060 ** | 0.160 ** | 0.003 | −0.121 ** | −0.003 | 0.015 | 0.053 ** | −0.079 ** | 0.176 ** | −0.016 |
| N | 4421 | 4421 | 4421 | 4421 | 4421 | 4421 | 4421 | 4421 | 4421 | 4421 | 4421 | 4421 | 4421 | 4421 | 4421 | 4421 | 4421 | 4421 | 4421 | 4421 | 4421 | |
| Water | r | −0.019 | 0.033 * | −0.085 ** | 0.029 | 1 | −0.090 ** | −0.176 ** | −0.210 ** | −0.164 ** | −0.106 ** | −0.146 ** | 0.163 ** | −0.126 ** | −0.041 ** | −0.078 ** | −0.119 ** | 0.011 | −0.104 ** | 0.108 ** | 0.091 ** | −0.062 ** |
| N | 4421 | 4421 | 4421 | 4421 | 4421 | 4421 | 4421 | 4421 | 4421 | 4421 | 4421 | 4421 | 4421 | 4421 | 4421 | 4421 | 4421 | 4421 | 4421 | 4421 | 4421 | |
| Flower | r | −0.019 | −0.168 ** | 0.196 ** | −0.154 ** | −0.090 ** | 1 | −0.029 ** | −0.116 ** | −0.099 ** | −0.068 ** | −0.076 ** | −0.028 | −0.106 ** | −0.008 | 0.060 ** | 0.097 ** | 0.219 ** | −0.018 | 0.013 | 0.017 | −0.039 ** |
| N | 4421 | 4421 | 4421 | 4421 | 4421 | 4421 | 4421 | 4421 | 4421 | 4421 | 4421 | 4421 | 4421 | 4421 | 4421 | 4421 | 4421 | 4421 | 4421 | 4421 | 4421 | |
| Lip | r | −0.046 ** | −0.312 ** | −0.198 ** | −0.205 ** | −0.176 ** | −0.029 ** | 1 | 0.564 ** | 0.244 ** | −0.015 | 0.329 ** | −0.085 ** | 0.099 ** | 0.022 | 0.137 | −0.046 ** | −0.037 * | −0.020 | 0.045 | −0.079 ** | 0.080 ** |
| N | 4421 | 4421 | 4421 | 4421 | 4421 | 4421 | 4421 | 4421 | 4421 | 4421 | 4421 | 4421 | 4421 | 4421 | 4421 | 4421 | 4421 | 4421 | 4421 | 4421 | 4421 | |
| Skin | r | −0.040 ** | −0.311 ** | −0.247 ** | −0.207 ** | −0.210 ** | −0.116 ** | 0.564 ** | 1 | 0.329 ** | −0.004 | 0.391 ** | −0.099 ** | 0.195 ** | 0.039 | −0.010 | −0.064 ** | −0.046 ** | −0.024 | 0.006 | −0.073 ** | 0.103 ** |
| N | 4421 | 4421 | 4421 | 4421 | 4421 | 4421 | 4421 | 4421 | 4421 | 4421 | 4421 | 4421 | 4421 | 4421 | 4421 | 4421 | 4421 | 4421 | 4421 | 4421 | 4421 | |
| Hairstyle | r | −0.035 * | −0.299 ** | −0.050 ** | −0.203 ** | −0.164 ** | −0.099 ** | 0.244 ** | 0.329 ** | 1 | −0.055 ** | 0.063 ** | −0.170 ** | 0.084 ** | 0.033 | 0.005 | −0.035 * | −0.054 ** | −0.031 | 0.051 | −0.067 ** | 0.033 * |
| N | 4421 | 4421 | 4421 | 4421 | 4421 | 4421 | 4421 | 4421 | 4421 | 4421 | 4421 | 4421 | 4421 | 4421 | 4421 | 4421 | 4421 | 4421 | 4421 | 4421 | 4421 | |
| Food | r | 0.027 | −0.165 ** | −0.150 ** | −0.127 ** | −0.106 ** | −0.068 ** | −0.015 | −0.004 | −0.055 ** | 1 | 0.001 | −0.077 ** | −0.031 * | 0.046 ** | −0.021 | 0.035 * | −0.010 | 0.004 | 0.025 | −0.048 ** | −0.019 |
| N | 4421 | 4421 | 4421 | 4421 | 4421 | 4421 | 4421 | 4421 | 4421 | 4421 | 4421 | 4421 | 4421 | 4421 | 4421 | 4421 | 4421 | 4421 | 4421 | 4421 | 4421 | |
| Chin | r | 0.012 | −0.166 ** | −0.187 ** | −0.084 ** | −0.146 ** | −0.076 ** | 0.329 ** | 0.391 ** | 0.063 ** | 0.001 | 1 | −0.069 ** | 0.148 ** | 0.093 | −0.03 | −0.043 ** | −0.040 ** | −0.023 | 0.007 | −0.056 ** | 0.144 ** |
| N | 4421 | 4421 | 4421 | 4421 | 4421 | 4421 | 4421 | 4421 | 4421 | 4421 | 4421 | 4421 | 4421 | 4421 | 4421 | 4421 | 4421 | 4421 | 4421 | 4421 | 4421 | |
| lake Park | r | −0.128 ** | −0.050 ** | 0.197 ** | −0.060 ** | 0.163 ** | −0.028 | −0.085 ** | −0.099 ** | −0.170 ** | −0.077 ** | −0.069 ** | 1 | −0.141 ** | −0.126 ** | −0.103 ** | −0.089 ** | −0.011 | −0.079 ** | −0.077 ** | 0.194 ** | −0.051 ** |
| N | 4421 | 4421 | 4421 | 4421 | 4421 | 4421 | 4421 | 4421 | 4421 | 4421 | 4421 | 4421 | 4421 | 4421 | 4421 | 4421 | 4421 | 4421 | 4421 | 4421 | 4421 | |
| mountain Scenic Area | r | 0.061 ** | 0.045 ** | −0.154 ** | 0.160 ** | −0.126 ** | −0.106 ** | 0.099 ** | 0.195 ** | 0.084 ** | −0.031 * | 0.148 ** | −0.141 ** | 1 | −0.097 ** | −0.092 ** | −0.080 ** | −0.043 ** | −0.071 ** | −0.069 ** | −0.068 ** | −0.049 ** |
| N | 4421 | 4421 | 4421 | 4421 | 4421 | 4421 | 4421 | 4421 | 4421 | 4421 | 4421 | 4421 | 4421 | 4421 | 4421 | 4421 | 4421 | 4421 | 4421 | 4421 | 4421 | |
| mountain | r | −0.015 | −0.005 | −0.049 ** | 0.003 | −0.041 ** | −0.008 | 0.022 | 0.039 | 0.033 | 0.046 ** | 0.093 | −0.126 ** | −0.097 ** | 1 | −0.078 ** | −0.070 ** | −0.034 * | −0.027 | −0.062 ** | −0.036 * | 0.166 ** |
| N | 4421 | 4421 | 4421 | 4421 | 4421 | 4421 | 4421 | 4421 | 4421 | 4421 | 4421 | 4421 | 4421 | 4421 | 4421 | 4421 | 4421 | 4421 | 4421 | 4421 | 4421 | |
| park | r | −0.012 | −0.109 ** | 0.080 ** | −0.121 ** | −0.078 ** | 0.060 ** | 0.137 | −0.010 | 0.005 | −0.021 | −0.03 | −0.103 ** | −0.092 ** | −0.078 ** | 1 | −0.058 ** | −0.032 * | −0.052 ** | −0.051 ** | −0.050 ** | −0.026 |
| N | 4421 | 4421 | 4421 | 4421 | 4421 | 4421 | 4421 | 4421 | 4421 | 4421 | 4421 | 4421 | 4421 | 4421 | 4421 | 4421 | 4421 | 4421 | 4421 | 4421 | 4421 | |
| temple | r | −0.036 * | 0.074 ** | 0.046 ** | −0.003 | −0.119 ** | 0.097 ** | −0.046 ** | −0.064 ** | −0.035 * | 0.035 * | −0.043 ** | −0.089 ** | −0.080 ** | −0.070 ** | −0.058 ** | 1 | −0.019 | −0.045 ** | −0.044 ** | −0.043 ** | −0.007 |
| N | 4421 | 4421 | 4421 | 4421 | 4421 | 4421 | 4421 | 4421 | 4421 | 4421 | 4421 | 4421 | 4421 | 4421 | 4421 | 4421 | 4421 | 4421 | 4421 | 4421 | 4421 | |
| life | r | −0.038 * | −0.046 ** | −0.011 | 0.015 | 0.011 | 0.219 ** | −0.037 * | −0.046 ** | −0.054 ** | −0.010 | −0.040 ** | −0.011 | −0.043 ** | −0.034 * | −0.032 * | −0.019 | 1 | 0.007 | −0.031 * | 0.140 ** | −0.027 |
| N | 4421 | 4421 | 4421 | 4421 | 4421 | 4421 | 4421 | 4421 | 4421 | 4421 | 4421 | 4421 | 4421 | 4421 | 4421 | 4421 | 4421 | 4421 | 4421 | 4421 | 4421 | |
| mountain Peak Plaza | r | −0.019 | 0.074 ** | −0.024 | 0.053 ** | −0.104 ** | −0.018 | −0.020 | −0.024 | −0.031 | 0.004 | −0.023 | −0.079 ** | −0.071 ** | −0.027 | −0.052 ** | −0.045 ** | 0.007 | 1 | −0.039 ** | −0.038 * | −0.015 |
| N | 4421 | 4421 | 4421 | 4421 | 4421 | 4421 | 4421 | 4421 | 4421 | 4421 | 4421 | 4421 | 4421 | 4421 | 4421 | 4421 | 4421 | 4421 | 4421 | 4421 | 4421 | |
| liwan Lake Park | r | −0.043 ** | −0.107 ** | −0.025 | −0.079 ** | 0.108 ** | 0.013 | 0.045 | 0.006 | 0.051 | 0.025 | 0.007 | −0.077 ** | −0.069 ** | −0.062 ** | −0.051 ** | −0.044 ** | −0.031 * | −0.039 ** | 1 | −0.037 * | −0.014 |
| N | 4421 | 4421 | 4421 | 4421 | 4421 | 4421 | 4421 | 4421 | 4421 | 4421 | 4421 | 4421 | 4421 | 4421 | 4421 | 4421 | 4421 | 4421 | 4421 | 4421 | 4421 | |
| lake | r | −0.111 ** | 0.043 ** | 0.021 | 0.176 ** | 0.091 ** | 0.017 | −0.079 ** | −0.073 ** | −0.067 ** | −0.048 ** | −0.056 ** | 0.194 ** | −0.068 ** | −0.036 * | −0.050 ** | −0.043 ** | 0.140 ** | −0.038 * | −0.037 * | 1 | −0.030 * |
| N | 4421 | 4421 | 4421 | 4421 | 4421 | 4421 | 4421 | 4421 | 4421 | 4421 | 4421 | 4421 | 4421 | 4421 | 4421 | 4421 | 4421 | 4421 | 4421 | 4421 | 4421 | |
| people | r | 0.023 | −0.027 | −0.043 ** | −0.016 | −0.062 ** | −0.039 ** | 0.080 ** | 0.103 ** | 0.033 * | −0.019 | 0.144 ** | −0.051 ** | −0.049 ** | 0.166 ** | −0.026 | −0.007 | −0.027 | −0.015 | −0.014 | −0.030 * | 1 |
| N | 4421 | 4421 | 4421 | 4421 | 4421 | 4421 | 4421 | 4421 | 4421 | 4421 | 4421 | 4421 | 4421 | 4421 | 4421 | 4421 | 4421 | 4421 | 4421 | 4421 | 4421 | |
| 1 The ‘r’ is short for Pearson product-moment correlation coefficient. 2 The ‘N’ is short for number of data. The number marked by * and ** means test value is less than 0.05 and 0.01, with significant correlation. | ||||||||||||||||||||||
Appendix C. Correlation between Sentiment Scores and Elements in Changsha
| Column | Sentiment | Sky | Cloud | Plant | Water | Food | Glasses | Building | Lip | Flower | Hairstyle | Tower | Orange Island Scenic Spot | National Key Scenic Spot | Orange Island | Area | Orange Island Scenic Area | Scenic Area | Heart | World | Life | |
| Sentiment | r 1 | 1 | 0.014 | 0.081 | 0.073 ** | −0.046 ** | 0.105 ** | −0.054 ** | −0.075 ** | −0.049 ** | 0.127 ** | −0.131 ** | −0.068 ** | −0.170 ** | −0.104 ** | −0.157 ** | 0.158 ** | −0.122 ** | −0.098 ** | 0.442 ** | 0.285 ** | 0.289 ** |
| N 2 | 4340 | 4340 | 4340 | 4340 | 4340 | 4340 | 4340 | 4340 | 4340 | 4340 | 4340 | 4340 | 4340 | 4340 | 4340 | 4340 | 4340 | 4340 | 4340 | 4340 | 4340 | |
| Sky | r | 0.014 | 1 | 0.239 ** | −0.086 ** | −0.159 ** | −0.178 ** | −0.191 ** | −0.080 ** | −0.236 ** | −0.188 ** | −0.307 ** | −0.242 ** | 0.020 | 0.077 ** | 0.067 ** | 0.246 ** | −0.110 ** | −0.117 ** | 0.016 | 0.010 | −0.031 * |
| N | 4340 | # NAME? | 4340 | 4340 | 4340 | 4340 | 4340 | 4340 | 4340 | 4340 | 4340 | 4340 | 4340 | 4340 | 4340 | 4340 | 4340 | 4340 | 4340 | 4340 | 4340 | |
| Cloud | r | 0.081 | 0.239 ** | 1 | −0.356 ** | 0.181 ** | −0.327 ** | −0.144 ** | −0.003 | −0.212 ** | −0.122 ** | −0.244 ** | 0.097 ** | −0.059 ** | 0.150 ** | −0.003 | 0.113 ** | −0.122 ** | −0.101 ** | 0.041 ** | 0.025 | 0.041 ** |
| N | 4340 | 4340 | 4340 | 4340 | 4340 | 4340 | 4340 | 4340 | 4340 | 4340 | 4340 | 4340 | 4340 | 4340 | 4340 | 4340 | 4340 | 4340 | 4340 | 4340 | 4340 | |
| Plant | r | 0.073 ** | −0.086 ** | −0.356 ** | 1 | −0.088 ** | −0.094 ** | −0.083 ** | −0.101 ** | −0.074 ** | 0.385 ** | −0.147 ** | −0.149 ** | 0.080 ** | −0.122 ** | 0.232 ** | −0.121 ** | −0.007 | 0.234 ** | 0.129 ** | 0.025 | 0.057 ** |
| N | 4340 | 4340 | 4340 | 4340 | 4340 | 4340 | 4340 | 4340 | 4340 | 4340 | 4340 | 4340 | 4340 | 4340 | 4340 | 4340 | 4340 | 4340 | 4340 | 4340 | 4340 | |
| Water | r | −0.046 ** | −0.159 ** | 0.181 ** | −0.088 ** | 1 | −0.228 ** | −0.035 * | 0.062 ** | −0.124 ** | −0.067 ** | −0.171 ** | 0.379 ** | −0.055 ** | −0.172 ** | −0.054 ** | −0.131 ** | −0.097 ** | −0.030 * | −0.034 * | 0.025 | 0.041 ** |
| N | 4340 | 4340 | 4340 | 4340 | 4340 | 4340 | 4340 | 4340 | 4340 | 4340 | 4340 | 4340 | 4340 | 4340 | 4340 | 4340 | 4340 | 4340 | 4340 | 4340 | 4340 | |
| Food | r | 0.105 ** | −0.178 ** | −0.327 ** | −0.094 ** | −0.228 ** | 1 | −0.036 * | 0.007 | −0.026 | −0.090 ** | −0.067 | 0.038 * | 0.122 ** | −0.105 ** | −0.132 ** | −0.028 | 0.009 | −0.067 ** | −0.079 ** | −0.035 * | −0.036 * |
| N | 4340 | 4340 | 4340 | 4340 | 4340 | 4340 | 4340 | 4340 | 4340 | 4340 | 4340 | 4340 | 4340 | 4340 | 4340 | 4340 | 4340 | 4340 | 4340 | 4340 | 4340 | |
| Glasses | r | −0.054 ** | −0.191 ** | −0.144 ** | −0.083 ** | −0.035 * | −0.036 * | 1 | 0.032 * | 0.431 ** | −0.074 ** | 0.067 ** | −0.128 ** | 0.105 ** | −0.037 * | 0.241 ** | −0.059 ** | 0.373 ** | −0.029 | −0.052 ** | 0.005 | −0.040 ** |
| N | 4340 | 4340 | 4340 | 4340 | 4340 | 4340 | 4340 | 4340 | 4340 | 4340 | 4340 | 4340 | 4340 | 4340 | 4340 | 4340 | 4340 | 4340 | 4340 | 4340 | 4340 | |
| Building | r | −0.075 ** | −0.080 ** | −0.003 | −0.101 ** | 0.062 ** | 0.007 | 0.032 * | 1 | −0.028 | −0.072 ** | −0.080 ** | −0.121 ** | 0.387 ** | −0.001 | 0.044 ** | −0.072 ** | 0.118 ** | −0.057 ** | −0.054 ** | −0.041 ** | −0.023 |
| N | 4340 | 4340 | 4340 | 4340 | 4340 | 4340 | 4340 | 4340 | 4340 | 4340 | 4340 | 4340 | 4340 | 4340 | 4340 | 4340 | 4340 | 4340 | 4340 | 4340 | 4340 | |
| Lip | r | −0.049 ** | −0.236 ** | −0.212 ** | −0.074 ** | −0.124 ** | −0.026 | 0.431 ** | −0.028 | 1 | −0.062 ** | 0.135 ** | −0.073 ** | −0.033 * | −0.016 * | 0.021 | −0.048 ** | 0.369 ** | −0.031 * | −0.051 ** | −0.034 | −0.013 |
| N | 4340 | 4340 | 4340 | 4340 | 4340 | 4340 | 4340 | 4340 | 4340 | 4340 | 4340 | 4340 | 4340 | 4340 | 4340 | 4340 | 4340 | 4340 | 4340 | 4340 | 4340 | |
| Flower | r | 0.127 ** | −0.188 ** | −0.122 ** | 0.385 ** | −0.067 ** | −0.090 ** | −0.074 ** | −0.072 ** | −0.062 ** | 1 | −0.062 ** | −0.089 ** | −0.102 ** | −0.082 ** | −0.080 ** | −0.022 | −0.066 ** | 0.571 ** | 0.300 ** | 0.050 ** | 0.079 ** |
| N | 4340 | 4340 | 4340 | 4340 | 4340 | 4340 | 4340 | 4340 | 4340 | 4340 | 4340 | 4340 | 4340 | 4340 | 4340 | 4340 | 4340 | 4340 | 4340 | 4340 | 4340 | |
| Hairstyle | r | −0.131 ** | −0.307 ** | −0.244 ** | −0.147 ** | −0.171 ** | −0.067 | 0.067 ** | −0.080 ** | 0.135 ** | −0.062 ** | 1 | −0.260 ** | −0.104 ** | −0.088 ** | −0.086 | −0.063 ** | 0.125 ** | −0.053 ** | −0.042 ** | −0.019 | −0.033 |
| N | 4340 | 4340 | 4340 | 4340 | 4340 | 4340 | 4340 | 4340 | 4340 | 4340 | 4340 | 4340 | 4340 | 4340 | 4340 | 4340 | 4340 | 4340 | 4340 | 4340 | 4340 | |
| tower | r | −0.068 ** | −0.242 ** | 0.097 ** | −0.149 ** | 0.379 ** | 0.038 * | −0.128 ** | −0.121 ** | −0.073 ** | −0.089 ** | −0.260 ** | 1 | −0.189 ** | −0.170 ** | −0.143 ** | −0.124 ** | −0.123 ** | −0.103 ** | −0.061 ** | −0.023 | −0.006 |
| N | 4340 | 4340 | 4340 | 4340 | 4340 | 4340 | 4340 | 4340 | 4340 | 4340 | 4340 | 4340 | 4340 | 4340 | 4340 | 4340 | 4340 | 4340 | 4340 | 4340 | 4340 | |
| orange island scenic spot | r | −0.170 ** | 0.020 | −0.059 ** | 0.080 ** | −0.055 ** | 0.122 ** | 0.105 ** | 0.387 ** | −0.033 * | −0.102 ** | −0.104 ** | −0.189 ** | 1 | −0.174 ** | 0.529 ** | −0.127 ** | −0.126 ** | −0.106 ** | −0.087 ** | −0.058 ** | −0.053 ** |
| N | 4340 | 4340 | 4340 | 4340 | 4340 | 4340 | 4340 | 4340 | 4340 | 4340 | 4340 | 4340 | 4340 | 4340 | 4340 | 4340 | 4340 | 4340 | 4340 | 4340 | 4340 | |
| national key scenic spot | r | −0.104 ** | 0.077 ** | 0.150 ** | −0.122 ** | −0.172 ** | −0.105 ** | −0.037 * | −0.001 | −0.016 * | −0.082 ** | −0.088 ** | −0.170 ** | −0.174 ** | 1 | −0.132 ** | −0.114 ** | −0.113 ** | −0.095 ** | −0.063 ** | −0.042 ** | −0.028 |
| N | 4340 | 4340 | 4340 | 4340 | 4340 | 4340 | 4340 | 4340 | 4340 | 4340 | 4340 | 4340 | 4340 | 4340 | 4340 | 4340 | 4340 | 4340 | 4340 | 4340 | 4340 | |
| orange island | r | −0.157 ** | 0.067 ** | −0.003 | 0.232 ** | −0.054 ** | −0.132 ** | 0.241 ** | 0.044 ** | 0.021 | −0.080 ** | −0.086 | −0.143 ** | 0.529 ** | −0.132 ** | 1 | −0.096 ** | −0.091 ** | −0.080 ** | −0.066 ** | −0.044 ** | −0.045 ** |
| N | 4340 | 4340 | 4340 | 4340 | 4340 | 4340 | 4340 | 4340 | 4340 | 4340 | 4340 | 4340 | 4340 | 4340 | 4340 | 4340 | 4340 | 4340 | 4340 | 4340 | 4340 | |
| area | r | 0.158 ** | 0.246 ** | 0.113 ** | −0.121 ** | −0.131 ** | −0.028 | −0.059 ** | −0.072 ** | −0.048 ** | −0.022 | −0.063 ** | −0.124 ** | −0.127 ** | −0.114 ** | −0.096 ** | 1 | −0.083 ** | −0.067 ** | 0.020 | −0.030 * | −0.033 * |
| N | 4340 | 4340 | 4340 | 4340 | 4340 | 4340 | 4340 | 4340 | 4340 | 4340 | 4340 | 4340 | 4340 | 4340 | 4340 | 4340 | 4340 | 4340 | 4340 | 4340 | 4340 | |
| orange island scenic area | r | −0.122 ** | −0.110 ** | −0.122 ** | −0.007 | −0.097 ** | 0.009 | 0.373 ** | 0.118 ** | 0.369 ** | −0.066 ** | 0.125 ** | −0.123 ** | −0.126 ** | −0.113 ** | −0.091 ** | −0.083 ** | 1 | −0.069 ** | −0.054 ** | −0.038 * | −0.037 * |
| N | 4340 | 4340 | 4340 | 4340 | 4340 | 4340 | 4340 | 4340 | 4340 | 4340 | 4340 | 4340 | 4340 | 4340 | 4340 | 4340 | 4340 | 4340 | 4340 | 4340 | 4340 | |
| scenic area | r | −0.098 ** | −0.117 ** | −0.101 ** | 0.234 ** | −0.030 * | −0.067 ** | −0.029 | −0.057 ** | −0.031 * | 0.571 ** | −0.053 ** | −0.103 ** | −0.106 ** | −0.095 ** | −0.080 ** | −0.067 ** | −0.069 ** | 1 | −0.048 ** | −0.029 | −0.019 |
| N | 4340 | 4340 | 4340 | 4340 | 4340 | 4340 | 4340 | 4340 | 4340 | 4340 | 4340 | 4340 | 4340 | 4340 | 4340 | 4340 | 4340 | 4340 | 4340 | 4340 | 4340 | |
| heart | r | 0.442 ** | 0.016 | 0.041 ** | 0.129 ** | −0.034 * | −0.079 ** | −0.052 ** | −0.054 ** | −0.051 ** | 0.300 ** | −0.042 ** | −0.061 ** | −0.087 ** | −0.063 ** | −0.066 ** | 0.020 | −0.054 ** | −0.048 ** | 1 | 0.132 ** | 0.158 ** |
| N | 4340 | 4340 | 4340 | 4340 | 4340 | 4340 | 4340 | 4340 | 4340 | 4340 | 4340 | 4340 | 4340 | 4340 | 4340 | 4340 | 4340 | 4340 | 4340 | 4340 | 4340 | |
| world | r | 0.285 ** | 0.010 | 0.025 | 0.025 | 0.025 | −0.035 * | 0.005 | −0.041 ** | −0.034 | 0.050 ** | −0.019 | −0.023 | −0.058 ** | −0.042 ** | −0.044 ** | −0.030 * | −0.038 * | −0.029 | 0.132 ** | 1 | 0.127 ** |
| N | 4340 | 4340 | 4340 | 4340 | 4340 | 4340 | 4340 | 4340 | 4340 | 4340 | 4340 | 4340 | 4340 | 4340 | 4340 | 4340 | 4340 | 4340 | 4340 | 4340 | 4340 | |
| life | r | 0.289 ** | −0.031 * | 0.041 ** | 0.057 ** | 0.041 ** | −0.036 * | −0.040 ** | −0.023 | −0.013 | 0.079 ** | −0.033 | −0.006 | −0.053 ** | −0.028 | −0.045 ** | −0.033 * | −0.037 * | −0.019 | 0.158 ** | 0.127 ** | 1 |
| N | 4340 | 4340 | 4340 | 4340 | 4340 | 4340 | 4340 | 4340 | 4340 | 4340 | 4340 | 4340 | 4340 | 4340 | 4340 | 4340 | 4340 | 4340 | 4340 | 4340 | 4340 | |
| 1 The ‘r’ is short for Pearson product–moment correlation coefficient. 2 The ‘N’ is short for number of data. The number marked by * and ** means test value is less than 0.05 and 0.01, with significant correlation. | ||||||||||||||||||||||
Appendix D. Correlation between Sentiment Scores and Elements in Yokohama
| Column | Sentiment | Sky | Plant | Water | Cloud | Flower | Wood | Pond | Food | Building | Bird | Place | Beach | People | Parking Lot | Sea | Walk | Temple | Pond | Park | Shrine | |
| Sentiment | r 1 | 1 | −0.107 * | 0.132 * | 0.187 * | 0.037 | 0.034 ** | 0.039 | 0.008 | 0.031 | −0.139 ** | 0.029 | 0.030 | 0.035 | 0.064 | 0.086 * | 0.056 | 0.025 | 0.016 | 0.055 | 0.069 | 0.017 |
| N 2 | 559 | 559 | 559 | 559 | 559 | 559 | 559 | 559 | 559 | 559 | 559 | 559 | 559 | 559 | 559 | 559 | 559 | 559 | 559 | 559 | 559 | |
| Sky | r | −0.107 * | 1 | −0.316 ** | 0.078 | 0.177 ** | −0.220 ** | −0.016 | −0.102 * | −0.144 ** | 0.075 | −0.075 | 0.037 | 0.054 * | 0.010 | 0.008 | −0.029 | −0.025 | −0.033 | −0.061 | 0.030 | −0.110 ** |
| N | 559 | 559 | 559 | 559 | 559 | 559 | 559 | 559 | 559 | 559 | 559 | 559 | 559 | 559 | 559 | 559 | 559 | 559 | 559 | 559 | 559 | |
| Plant | r | 0.132 * | −0.316 ** | 1 | −0.302 ** | −0.310 ** | 0.197 ** | −0.128 ** | −0.082 | −0.087 * | −0.010 | −0.028 | 0.009 | −0.134 ** | −0.019 | −0.068 | −0.083 | 0.020 | 0.159 ** | 0.100 * | −0.027 | 0.178 ** |
| N | 559 | 559 | 559 | 559 | 559 | 559 | 559 | 559 | 559 | 559 | 559 | 559 | 559 | 559 | 559 | 559 | 559 | 559 | 559 | 559 | 559 | |
| Water | r | 0.187 * | 0.078 | −0.302 ** | 1 | 0.015 | −0.133 ** | 0.115 ** | −0.075 | −0.113 ** | −0.084 * | −0.011 | −0.055 | 0.067 | 0.012 | 0.017 | 0.055 | 0.089 * | −0.061 | −0.015 | −0.001 | −0.133 ** |
| N | 559 | 559 | 559 | 559 | 559 | 559 | 559 | 559 | 559 | 559 | 559 | 559 | 559 | 559 | 559 | 559 | 559 | 559 | 559 | 559 | 559 | |
| Cloud | r | 0.037 | 0.177 ** | −0.310 ** | 0.015 | 1 | −0.133 ** | 0.085 * | −0.041 | −0.086 * | −0.073 | −0.040 | −0.062 | 0.173 ** | 0.004 | 0.047 | 0.036 | −0.067 | −0.093 * | −0.043 | 0.062 | −0.116 ** |
| N | 559 | 559 | 559 | 559 | 559 | 559 | 559 | 559 | 559 | 559 | 559 | 559 | 559 | 559 | 559 | 559 | 559 | 559 | 559 | 559 | 559 | |
| Flower | r | 0.034 ** | −0.220 ** | 0.197 ** | −0.133 ** | −0.133 ** | 1 | −0.037 | −0.033 | −0.029 | −0.022 | 0.001 | −0.040 | −0.062 | 0.020 | −0.045 | −0.034 | 0.006 | −0.001 | −0.008 | −0.039 | 0.086 * |
| N | 559 | 559 | 559 | 559 | 559 | 559 | 559 | 559 | 559 | 559 | 559 | 559 | 559 | 559 | 559 | 559 | 559 | 559 | 559 | 559 | 559 | |
| Pond | r | 0.039 | −0.016 | −0.128 ** | 0.115 ** | 0.085 * | −0.037 | 1 | −0.049 | −0.032 | −0.012 | −0.011 | 0.006 | −0.008 | 0.029 | 0.042 | −0.008 | 0.059 | 0.002 | −0.043 | −0.047 | −0.055 |
| N | 559 | 559 | 559 | 559 | 559 | 559 | 559 | 559 | 559 | 559 | 559 | 559 | 559 | 559 | 559 | 559 | 559 | 559 | 559 | 559 | 559 | |
| Dog | r | 0.008 | −0.102 * | −0.082 | −0.075 | −0.041 | −0.033 | −0.049 | 1 | −0.018 | −0.021 | −0.016 | −0.038 | 0.019 | 0.084 * | 0.009 | −0.005 | 0.062 | −0.029 | −0.026 | −0.027 | −0.025 |
| N | 559 | 559 | 559 | 559 | 559 | 559 | 559 | 559 | 559 | 559 | 559 | 559 | 559 | 559 | 559 | 559 | 559 | 559 | 559 | 559 | 559 | |
| Food | r | 0.031 | −0.144 ** | −0.087 * | −0.113 ** | −0.086 * | −0.029 | −0.032 | −0.018 | 1 | −0.017 | −0.013 | −0.018 | −0.016 | 0.005 | −0.025 | 0.255 ** | −0.007 | −0.023 | −0.021 | −0.022 | −0.020 |
| N | 559 | 559 | 559 | 559 | 559 | 559 | 559 | 559 | 559 | 559 | 559 | 559 | 559 | 559 | 559 | 559 | 559 | 559 | 559 | 559 | 559 | |
| Building | r | −0.139 ** | 0.075 | −0.010 | −0.084 * | −0.073 | −0.022 | −0.012 | −0.021 | −0.017 | 1 | −0.014 | 0.046 | −0.036 | −0.035 | −0.028 | −0.024 | −0.017 | 0.010 | −0.006 | −0.025 | 0.096 * |
| N | 559 | 559 | 559 | 559 | 559 | 559 | 559 | 559 | 559 | 559 | 559 | 559 | 559 | 559 | 559 | 559 | 559 | 559 | 559 | 559 | 559 | |
| Bird | r | 0.029 | −0.075 | −0.028 | −0.011 | −0.040 | 0.001 | −0.011 | −0.016 | −0.013 | −0.014 | 1 | −0.001 | −0.013 | −0.004 | −0.010 | −0.014 | 0.000 | 0.076 | 0.074 | 0.008 | −0.018 |
| N | 559 | 559 | 559 | 559 | 559 | 559 | 559 | 559 | 559 | 559 | 559 | 559 | 559 | 559 | 559 | 559 | 559 | 559 | 559 | 559 | 559 | |
| place | r | 0.030 | 0.037 | 0.009 | −0.055 | −0.062 | −0.040 | 0.006 | −0.038 | −0.018 | 0.046 | −0.001 | 1 | −0.041 | 0.001 | −0.012 | −0.025 | −0.041 | 0.041 | −0.014 | −0.034 | −0.041 |
| N | 559 | 559 | 559 | 559 | 559 | 559 | 559 | 559 | 559 | 559 | 559 | 559 | 559 | 559 | 559 | 559 | 559 | 559 | 559 | 559 | 559 | |
| beach | r | 0.035 | 0.054 * | −0.134 ** | 0.067 | 0.173 ** | −0.062 | −0.008 | 0.019 | −0.016 | −0.036 | −0.013 | −0.041 | 1 | 0.003 | −0.015 | 0.019 | −0.035 | −0.050 | −0.046 | 0.047 | −0.044 |
| N | 559 | 559 | 559 | 559 | 559 | 559 | 559 | 559 | 559 | 559 | 559 | 559 | 559 | 559 | 559 | 559 | 559 | 559 | 559 | 559 | 559 | |
| people | r | 0.064 | 0.010 | −0.019 | 0.012 | 0.004 | 0.020 | 0.029 | 0.084 * | 0.005 | −0.035 | −0.004 | 0.001 | 0.003 | 1 | 0.070 | 0.019 | −0.008 | −0.002 | −0.029 | −0.005 | −0.040 |
| N | 559 | 559 | 559 | 559 | 559 | 559 | 559 | 559 | 559 | 559 | 559 | 559 | 559 | 559 | 559 | 559 | 559 | 559 | 559 | 559 | 559 | |
| parking lot | r | 0.086 * | 0.008 | −0.068 | 0.017 | 0.047 | −0.045 | 0.042 | 0.009 | −0.025 | −0.028 | −0.010 | −0.012 | −0.015 | 0.070 | 1 | 0.021 | −0.017 | −0.036 | −0.031 | −0.004 | −0.026 |
| N | 559 | 559 | 559 | 559 | 559 | 559 | 559 | 559 | 559 | 559 | 559 | 559 | 559 | 559 | 559 | 559 | 559 | 559 | 559 | 559 | 559 | |
| sea | r | 0.056 | −0.029 | −0.083 | 0.055 | 0.036 | −0.034 | −0.008 | −0.005 | 0.255 ** | −0.024 | −0.014 | −0.025 | 0.019 | 0.019 | 0.021 | 1 | 0.019 | −0.035 | −0.033 | −0.015 | −0.016 |
| N | 559 | 559 | 559 | 559 | 559 | 559 | 559 | 559 | 559 | 559 | 559 | 559 | 559 | 559 | 559 | 559 | 559 | 559 | 559 | 559 | 559 | |
| walk | r | 0.025 | −0.025 | 0.020 | 0.089 * | −0.067 | 0.006 | 0.059 | 0.062 | −0.007 | −0.017 | 0.000 | −0.041 | −0.035 | −0.008 | −0.017 | 0.019 | 1 | −0.021 | 0.019 | −0.003 | −0.011 |
| N | 559 | 559 | 559 | 559 | 559 | 559 | 559 | 559 | 559 | 559 | 559 | 559 | 559 | 559 | 559 | 559 | 559 | 559 | 559 | 559 | 559 | |
| temple | r | 0.016 | −0.033 | 0.159 ** | −0.061 | −0.093 * | −0.001 | 0.002 | −0.029 | −0.023 | 0.010 | 0.076 | 0.041 | −0.050 | −0.002 | −0.036 | −0.035 | −0.021 | 1 | 0.226 ** | 0.019 | −0.032 |
| N | 559 | 559 | 559 | 559 | 559 | 559 | 559 | 559 | 559 | 559 | 559 | 559 | 559 | 559 | 559 | 559 | 559 | 559 | 559 | 559 | 559 | |
| pond | r | 0.055 | −0.061 | 0.100 * | −0.015 | −0.043 | −0.008 | −0.043 | −0.026 | −0.021 | −0.006 | 0.074 | −0.014 | −0.046 | −0.029 | −0.031 | −0.033 | 0.019 | 0.226 ** | 1 | −0.028 | −0.029 |
| N | 559 | 559 | 559 | 559 | 559 | 559 | 559 | 559 | 559 | 559 | 559 | 559 | 559 | 559 | 559 | 559 | 559 | 559 | 559 | 559 | 559 | |
| park | r | 0.069 | 0.030 | −0.027 | −0.001 | 0.062 | −0.039 | −0.047 | −0.027 | −0.022 | −0.025 | 0.008 | −0.034 | 0.047 | −0.005 | −0.004 | −0.015 | −0.003 | 0.019 | −0.028 | 1 | −0.031 |
| N | 559 | 559 | 559 | 559 | 559 | 559 | 559 | 559 | 559 | 559 | 559 | 559 | 559 | 559 | 559 | 559 | 559 | 559 | 559 | 559 | 559 | |
| shrine | r | 0.017 | −0.110 ** | 0.178 ** | −0.133 ** | −0.116 ** | 0.086 * | −0.055 | −0.025 | −0.020 | 0.096 * | −0.018 | −0.041 | −0.044 | −0.040 | −0.026 | −0.016 | −0.011 | −0.032 | −0.029 | −0.031 | 1 |
| N | 559 | 559 | 559 | 559 | 559 | 559 | 559 | 559 | 559 | 559 | 559 | 559 | 559 | 559 | 559 | 559 | 559 | 559 | 559 | 559 | 559 | |
| 1 The ‘r’ is short for Pearson product–moment correlation coefficient. 2 The ‘N’ is short for number of data. The number marked by * and ** means test value is less than 0.05 and 0.01, with significant correlation. | ||||||||||||||||||||||
Appendix E. Correlation between Sentiment Scores and Elements in Otsu
| Column | Sentiment | Plant | Sky | Cloud | Flower | Water | Wood | Food | Pond | Building | Tableware | Temple | Place | Lake Biwa | Autumn Leaves | Parking Lot | Hall | Murasaki Shikibu | Precincts | People | Cherry Blossoms | |
| Sentiment | r 1 | 1 | 0.063 ** | −0.001 | −0.013 | 0.052 ** | −0.025 | 0.061 ** | 0.065 ** | 0.001 | 0.005 | 0.038 | 0.015 | 0.004 | −0.001 | −0.010 | 0.052 ** | 0.036 | −0.020 | 0.059 ** | 0.053 ** | 0.022 |
| N 2 | 2462 | 2462 | 2462 | 2462 | 2462 | 2462 | 2462 | 2462 | 2462 | 2462 | 2462 | 2462 | 2462 | 2462 | 2462 | 2462 | 2462 | 2462 | 2462 | 2462 | 2462 | |
| Plant | r | 0.063 ** | 1 | −0.298 ** | −0.223 ** | 0.005 | −0.271 ** | −0.076 ** | −0.065 ** | −0.047 * | −0.013 | −0.054 ** | 0.027 | −0.028 | −0.095 ** | 0.091 ** | 0.031 | 0.008 | 0.074 ** | 0.053 ** | −0.004 | 0.034 * |
| N | 2462 | 2462 | 2462 | 2462 | 2462 | 2462 | 2462 | 2462 | 2462 | 2462 | 2462 | 2462 | 2462 | 2462 | 2462 | 2462 | 2462 | 2462 | 2462 | 2462 | 2462 | |
| Sky | r | −0.001 | −0.298 ** | 1 | 0.145 ** | −0.143 ** | 0.095 ** | −0.115 ** | −0.084 ** | −0.009 | 0.019 | −0.079 ** | −0.080 ** | 0.007 | 0.086 ** | −0.074 ** | −0.002 | 0.064 ** | −0.058 ** | 0.042 * | −0.048 * | −0.035 |
| N | 2462 | 2462 | 2462 | 2462 | 2462 | 2462 | 2462 | 2462 | 2462 | 2462 | 2462 | 2462 | 2462 | 2462 | 2462 | 2462 | 2462 | 2462 | 2462 | 2462 | 2462 | |
| Cloud | r | −0.013 | −0.223 ** | 0.145 ** | 1 | −0.108 ** | 0.044 * | −0.076 ** | −0.060 ** | 0.030 | −0.018 | −0.039 | −0.046 * | 0.035 | 0.133 ** | −0.103 ** | −0.028 | −0.032 | −0.043 * | −0.007 | 0.007 | −0.048 * |
| N | 2462 | 2462 | 2462 | 2462 | 2462 | 2462 | 2462 | 2462 | 2462 | 2462 | 2462 | 2462 | 2462 | 2462 | 2462 | 2462 | 2462 | 2462 | 2462 | 2462 | 2462 | |
| Flower | r | 0.052 ** | 0.005 | −0.143 ** | −0.108 ** | 1 | −0.171 ** | −0.031 | −0.040 * | −0.064 ** | 0.036 | −0.033 | −0.054 ** | −0.009 | −0.042 * | 0.005 | 0.051 * | −0.058 ** | −0.042 * | −0.042 * | 0.012 | 0.177 ** |
| N | 2462 | 2462 | 2462 | 2462 | 2462 | 2462 | 2462 | 2462 | 2462 | 2462 | 2462 | 2462 | 2462 | 2462 | 2462 | 2462 | 2462 | 2462 | 2462 | 2462 | 2462 | |
| Water | r | −0.025 | −0.271 ** | 0.095 ** | 0.044 * | −0.171 ** | 1 | −0.049 * | −0.060 ** | 0.170 ** | −0.010 | −0.055 ** | −0.046 * | 0.036 | 0.126 ** | −0.075 ** | 0.013 | −0.014 | −0.072 ** | −0.039 | −0.021 | −0.049 * |
| N | 2462 | 2462 | 2462 | 2462 | 2462 | 2462 | 2462 | 2462 | 2462 | 2462 | 2462 | 2462 | 2462 | 2462 | 2462 | 2462 | 2462 | 2462 | 2462 | 2462 | 2462 | |
| Wood | r | 0.061 ** | −0.076 ** | −0.115 ** | −0.076 ** | −0.031 | −0.049 * | 1 | −0.002 | −0.002 | −0.010 | −0.020 | −0.019 | −0.020 | −0.027 | 0.035 | −0.015 | −0.007 | −0.022 | −0.005 | 0.103 ** | −0.019 |
| N | 2462 | 2462 | 2462 | 2462 | 2462 | 2462 | 2462 | 2462 | 2462 | 2462 | 2462 | 2462 | 2462 | 2462 | 2462 | 2462 | 2462 | 2462 | 2462 | 2462 | 2462 | |
| Food | r | 0.065 ** | −0.065 ** | −0.084 ** | −0.060 ** | −0.040 * | −0.060 ** | −0.002 | 1 | −0.025 | −0.023 | 0.696 ** | 0.020 | −0.028 | −0.031 | 0.001 | −0.009 | 0.020 | −0.030 | 0.020 | −0.023 | 0.017 ** |
| N | 2462 | 2462 | 2462 | 2462 | 2462 | 2462 | 2462 | 2462 | 2462 | 2462 | 2462 | 2462 | 2462 | 2462 | 2462 | 2462 | 2462 | 2462 | 2462 | 2462 | 2462 | |
| Pond | r | 0.001 | −0.047 * | −0.009 | 0.030 | −0.064 ** | 0.170 ** | −0.002 | −0.025 | 1 | 0.013 | −0.022 | −0.002 | 0.012 | 0.082 ** | −0.028 | −0.022 | −0.020 | 0.008 | 0.016 | −0.017 | −0.007 |
| N | 2462 | 2462 | 2462 | 2462 | 2462 | 2462 | 2462 | 2462 | 2462 | 2462 | 2462 | 2462 | 2462 | 2462 | 2462 | 2462 | 2462 | 2462 | 2462 | 2462 | 2462 | |
| Building | r | 0.005 | −0.013 | 0.019 | −0.018 | 0.036 | −0.010 | −0.010 | −0.023 | 0.013 | 1 | −0.020 | −0.031 | −0.009 | −0.006 | −0.027 | −0.004 | −0.022 | −0.022 | 0.000 | −0.018 | 0.034 |
| N | 2462 | 2462 | 2462 | 2462 | 2462 | 2462 | 2462 | 2462 | 2462 | 2462 | 2462 | 2462 | 2462 | 2462 | 2462 | 2462 | 2462 | 2462 | 2462 | 2462 | 2462 | |
| Tableware | r | 0.038 | −0.054 ** | −0.079 ** | −0.039 | −0.033 | −0.055 ** | −0.020 | 0.696 ** | −0.022 | −0.020 | 1 | 0.009 | −0.024 | −0.025 | 0.010 | −0.008 | 0.022 | −0.026 | 0.036 | −0.020 | 0.037 |
| N | 2462 | 2462 | 2462 | 2462 | 2462 | 2462 | 2462 | 2462 | 2462 | 2462 | 2462 | 2462 | 2462 | 2462 | 2462 | 2462 | 2462 | 2462 | 2462 | 2462 | 2462 | |
| temple | r | 0.015 | 0.027 | −0.080 ** | −0.046 * | −0.054 ** | −0.046 * | −0.019 | 0.020 | −0.002 | −0.031 | 0.009 | 1 | −0.045 * | 0.000 | −0.045 * | −0.031 | −0.007 | 0.076 ** | −0.006 | −0.018 | −0.011 |
| N | 2462 | 2462 | 2462 | 2462 | 2462 | 2462 | 2462 | 2462 | 2462 | 2462 | 2462 | 2462 | 2462 | 2462 | 2462 | 2462 | 2462 | 2462 | 2462 | 2462 | 2462 | |
| place | r | 0.004 | −0.028 | 0.007 | 0.035 | −0.009 | 0.036 | −0.020 | −0.028 | 0.012 | −0.009 | −0.024 | −0.045 * | 1 | −0.018 | −0.036 | −0.036 | −0.028 | 0.028 | −0.015 | 0.009 | 0.002 |
| N | 2462 | 2462 | 2462 | 2462 | 2462 | 2462 | 2462 | 2462 | 2462 | 2462 | 2462 | 2462 | 2462 | 2462 | 2462 | 2462 | 2462 | 2462 | 2462 | 2462 | 2462 | |
| lake Biwa | r | −0.001 | −0.095 ** | 0.086 ** | 0.133 ** | −0.042 * | 0.126 ** | −0.027 | −0.031 | 0.082 ** | −0.006 | −0.025 | 0.000 | −0.018 | 1 | −0.041 * | −0.018 | 0.010 | −0.040 * | 0.045 * | −0.022 | −0.017 |
| N | 2462 | 2462 | 2462 | 2462 | 2462 | 2462 | 2462 | 2462 | 2462 | 2462 | 2462 | 2462 | 2462 | 2462 | 2462 | 2462 | 2462 | 2462 | 2462 | 2462 | 2462 | |
| autumn leaves | r | −0.010 | 0.091 ** | −0.074 ** | −0.103 ** | 0.005 | −0.075 ** | 0.035 | 0.001 | −0.028 | −0.027 | 0.010 | −0.045 * | −0.036 | −0.041 * | 1 | −0.029 | −0.019 | −0.017 | −0.029 | −0.017 | −0.015 |
| N | 2462 | 2462 | 2462 | 2462 | 2462 | 2462 | 2462 | 2462 | 2462 | 2462 | 2462 | 2462 | 2462 | 2462 | 2462 | 2462 | 2462 | 2462 | 2462 | 2462 | 2462 | |
| parking lot | r | 0.052 ** | 0.031 | −0.002 | −0.028 | 0.051 * | 0.013 | −0.015 | −0.009 | −0.022 | −0.004 | −0.008 | −0.031 | −0.036 | −0.018 | −0.029 | 1 | −0.016 | −0.025 | 0.042 * | −0.018 | −0.004 |
| N | 2462 | 2462 | 2462 | 2462 | 2462 | 2462 | 2462 | 2462 | 2462 | 2462 | 2462 | 2462 | 2462 | 2462 | 2462 | 2462 | 2462 | 2462 | 2462 | 2462 | 2462 | |
| hall | r | 0.036 | 0.008 | 0.064 ** | −0.032 | −0.058 ** | −0.014 | −0.007 | 0.020 | −0.020 | −0.022 | 0.022 | −0.007 | −0.028 | 0.010 | −0.019 | −0.016 | 1 | 0.003 | 0.099 ** | −0.016 | −0.022 |
| N | 2462 | 2462 | 2462 | 2462 | 2462 | 2462 | 2462 | 2462 | 2462 | 2462 | 2462 | 2462 | 2462 | 2462 | 2462 | 2462 | 2462 | 2462 | 2462 | 2462 | 2462 | |
| murasaki Shikibu | r | −0.020 | 0.074 ** | −0.058 ** | −0.043 * | −0.042 * | −0.072 ** | −0.022 | −0.030 | 0.008 | −0.022 | −0.026 | 0.076 ** | 0.028 | −0.040 * | −0.017 | −0.025 | 0.003 | 1 | 0.006 | −0.026 | −0.024 |
| N | 2462 | 2462 | 2462 | 2462 | 2462 | 2462 | 2462 | 2462 | 2462 | 2462 | 2462 | 2462 | 2462 | 2462 | 2462 | 2462 | 2462 | 2462 | 2462 | 2462 | 2462 | |
| precincts | r | 0.059 ** | 0.053 ** | 0.042 * | −0.007 | −0.042 * | −0.039 | −0.005 | 0.020 | 0.016 | 0.000 | 0.036 | −0.006 | −0.015 | 0.045 * | −0.029 | 0.042 * | 0.099 ** | 0.006 | 1 | −0.016 | 0.029 |
| N | 2462 | 2462 | 2462 | 2462 | 2462 | 2462 | 2462 | 2462 | 2462 | 2462 | 2462 | 2462 | 2462 | 2462 | 2462 | 2462 | 2462 | 2462 | 2462 | 2462 | 2462 | |
| people | r | 0.053 ** | −0.004 | −0.048 * | 0.007 | 0.012 | −0.021 | 0.103 ** | −0.023 | −0.017 | −0.018 | −0.020 | −0.018 | 0.009 | −0.022 | −0.017 | −0.018 | −0.016 | −0.026 | −0.016 | 1 | −0.019 |
| N | 2462 | 2462 | 2462 | 2462 | 2462 | 2462 | 2462 | 2462 | 2462 | 2462 | 2462 | 2462 | 2462 | 2462 | 2462 | 2462 | 2462 | 2462 | 2462 | 2462 | 2462 | |
| cherry blossoms | r | 0.022 | 0.034 * | −0.035 | −0.048 * | 0.177 ** | −0.049 * | −0.019 | 0.017 ** | −0.007 | 0.034 | 0.037 | −0.011 | 0.002 | −0.017 | −0.015 | −0.004 | −0.022 | −0.024 | 0.029 | −0.019 | 1 |
| N | 2462 | 2462 | 2462 | 2462 | 2462 | 2462 | 2462 | 2462 | 2462 | 2462 | 2462 | 2462 | 2462 | 2462 | 2462 | 2462 | 2462 | 2462 | 2462 | 2462 | 2462 | |
| 1 The ‘r’ is short for Pearson product–moment correlation coefficient. 2 The ‘N’ is short for number of data. The number marked by * and ** means test value is less than 0.05 and 0.01, with significant correlation. | ||||||||||||||||||||||
References
- Cox, D.T.C.; Shanahan, D.F.; Hudson, H.L.; Plummer, K.E.; Siriwardena, G.M.; Fuller, R.A.; Anderson, K.; Hancock, S.; Gaston, K.J. Doses of Neighborhood Nature: The Benefits for Mental Health of Living with Nature. BioScience 2017, 67, 147–155. [Google Scholar] [CrossRef]
- Escobedo, F.J.; Kroeger, T.; Wagner, J.E. Urban forests and pollution mitigation: Analyzing ecosystem services and disservices. Environ. Pollut. 2011, 159, 2078–2087. [Google Scholar] [CrossRef] [PubMed]
- Li, D.; Deal, B.; Zhou, X.; Slavenas, M.; Sullivan, W.C. Moving beyond the neighborhood: Daily exposure to nature and adolescents’ mood. Landsc. Urban Plan. 2018, 173, 33–43. [Google Scholar] [CrossRef]
- Tyrvaeinen, L.; Ojala, A.; Korpela, K.; Lanki, T.; Tsunetsugu, Y.; Kagawa, T. The influence of urban green environments on stress relief measures: A field experiment. J. Environ. Psychol. 2014, 38, 1–9. [Google Scholar] [CrossRef]
- Romolini, M.; Ryan, R.L.; Simso, E.R.; Strauss, E.G. Visitors’ attachment to urban parks in Los Angeles, CA. Urban For. Urban Green. 2019, 41, 118–126. Available online: https://www.sciencedirect.com/science/article/pii/S1618866718305041 (accessed on 5 March 2023). [CrossRef]
- Ordóñez, C.; Beckley, T.; Duinker, P.N.; Sinclair, A.J. Public values associated with urban forests: Synthesis of findings and lessons learned from emerging methods and cross-cultural case studies. Urban For. Urban Green. 2017, 25, 74–84. Available online: https://www.sciencedirect.com/science/article/pii/S1618866716304009 (accessed on 5 March 2023). [CrossRef]
- Chen, S.; Liu, L.; Chen, C.; Haase, D. The interaction between human demand and urban greenspace supply for promoting positive emotions with sentiment analysis from twitter. Urban For. Urban Green. 2022, 78, 127763. Available online: https://scholar.google.com/scholar?hl=zh-CN&as_sdt=0%2C5&q=UGS+Cultural+Background&btnG= (accessed on 5 March 2023). [CrossRef]
- Ostoić, S.K.; van den Bosch, C.C.K.; Vuletić, D.; Stevanov, M.; Živojinović, I.; Mutabdžija-Bećirović, S.; Lazarević, J.; Stojanova, B.; Blagojević, D.; Stojanovska, M. Citizens’ perception of and satisfaction with urban forests and green space: Results from selected Southeast European cities. Urban For. Urban Green. 2017, 23, 93–103. [Google Scholar] [CrossRef]
- Tratalos, J.A.; Haines-Young, R.; Potschin, M.; Fish, R.; Church, A. Cultural ecosystem services in the UK: Lessons on designing indicators to inform management and policy. Ecol. Indic. 2016, 61, 63–73. Available online: https://www.sciencedirect.com/science/article/pii/S1470160x15001703 (accessed on 5 March 2023). [CrossRef]
- Sreetheran, M.; Van Den Bosch, C.C.K. A socio-ecological exploration of fear of crime in urban green spaces–A systematic review. Urban For. Urban Green. 2014, 13, 1–18. Available online: https://www.sciencedirect.com/science/article/pii/S1618866713001350 (accessed on 5 March 2023). [CrossRef]
- Bertram, C.; Rehdanz, K. Preferences for cultural urban ecosystem services: Comparing attitudes, perception, and use. Ecosyst. Serv. 2015, 12, 187–199. Available online: https://www.sciencedirect.com/science/article/pii/S2212041614001685 (accessed on 5 March 2023). [CrossRef]
- Lo, A.Y.; Jim, C.Y. Citizen attitude and expectation towards greenspace provision in compact urban milieu. Land Use Policy 2011, 36, 577–586. Available online: https://www.sciencedirect.com/science/article/pii/S0264837711001116 (accessed on 5 March 2023). [CrossRef]
- Özgüner, H. Cultural differences in attitudes towards urban parks and green spaces. Landsc. Res. 2011, 36, 599–620. Available online: https://www.tandfonline.com/doi/abs/10.1080/01426397.2011.560474 (accessed on 5 March 2023). [CrossRef]
- Madureira, H.; Nunes, F.; Oliveira, J.V.; Cormier, L.; Madureira, T. Urban residents’ beliefs concerning green space benefits in four cities in France and Portugal. Urban For. Urban Green. 2015, 14, 56–64. Available online: https://www.sciencedirect.com/science/article/pii/S1618866714001320 (accessed on 5 March 2023). [CrossRef]
- Swapan, M.S.H.; Iftekhar, M.S.; Li, X. Contextual variations in perceived social values of ecosystem services of urban parks: A comparative study of China and Australia. Cities 2017, 61, 17–26. Available online: https://www.sciencedirect.com/science/article/pii/S0264275116302554 (accessed on 5 March 2023). [CrossRef]
- Bubalo, M.; van Zanten, B.T.; Verburg, P.H. Crowdsourcing geo-information on landscape perceptions and preferences: A review. Landsc. Urban Plan. 2019, 184, 101–111. Available online: https://www.sciencedirect.com/science/article/pii/S0169204619300143 (accessed on 5 March 2023). [CrossRef]
- Talal, M.L.; Gruntman, M. What Influences Shifts in Urban Nature Site Visitation During COVID-19? A Case Study in Tel Aviv-Yafo, Israel. Front. Environ. Sci. 2022, 477, 874707. [Google Scholar] [CrossRef]
- Wang, K.Y.; Yu, J. Policy Compliance and Ritual Maintenance Dilemma: Can Chinese Folk Temples’ Air Pollution Control Measures Ensure Visitor Satisfaction? Front. Environ. Sci. 2022, 10, 907701. [Google Scholar] [CrossRef]
- Qiu, C.; Qiu, N.; Zhang, T. What causes the spatiotemporal disparities in greenway use intensity? Evidence from the central urban area of Beijing, China. Front. Environ. Sci. 2022, 1637, 957641. [Google Scholar] [CrossRef]
- Tan, R.; Wang, R.; Wang, Y.; Yi, D.; Chen, Y.; Cai, W.; Wang, X. The Park city perspective study: Revealing the park accessibility influenced by experiences of visitors under different travel modes. Front. Environ. Sci. 2022, 10, 924996. [Google Scholar] [CrossRef]
- Dwevedi, R.; Krishna, V.; Kumar, A. Environment and Big Data: Role in Smart Cities of India. Resources 2018, 7, 64. [Google Scholar] [CrossRef]
- Liu, Q.; Ullah, H.; Wan, W.; Peng, Z.; Hou, L.; Rizvi, S.S.; Ali Haidery, S.; Qu, T.; Muzahid, A.A.M. Categorization of Green Spaces for a Sustainable Environment and Smart City Architecture by Utilizing Big Data. Electronics 2020, 9, 1028. [Google Scholar] [CrossRef]
- Liu, Q.; Ullah, H.; Wan, W.; Peng, Z.; Hou, L.; Qu, T.; Ali Haidery, S. Analysis of Green Spaces by Utilizing Big Data to Support Smart Cities and Environment: A Case Study About the City Center of Shanghai. ISPRS Int. J. Geo-Inf. 2020, 9, 360. [Google Scholar] [CrossRef]
- Jim, C.Y.; Shan, X. Socioeconomic effect on perception of urban green spaces in Guangzhou, China. Cities 2013, 31, 123–131. [Google Scholar] [CrossRef]
- Zhang, L.; Chen, P.; Hui, F. Refining the accessibility evaluation of urban green spaces with multiple sources of mobility data: A case study in Shenzhen, China. Urban For. Urban Green. 2022, 70, 127550. [Google Scholar] [CrossRef]
- Cheng, Y.; Zhang, J.; Wei, W.; Zhao, B. Effects of urban parks on residents’ expressed happiness before and during the COVID-19 pandemic. Landsc. Urban Plan. 2021, 212, 104118. [Google Scholar] [CrossRef]
- Thelwall, M. A web crawler design for data mining. J. Inf. Sci. 2001, 27, 319–325. Available online: https://journals.sagepub.com/doi/pdf/10.1177/016555150102700503 (accessed on 5 March 2023). [CrossRef]
- Wartmann, F.M.; Acheson, E.; Purves, R.S. Describing and comparing landscapes using tags, texts, and free lists: An interdisciplinary approach. Int. J. Geogr. Inf. Sci. 2018, 32, 1572–1592. Available online: https://www.tandfonline.com/doi/abs/10.1080/13658816.2018.1445257 (accessed on 5 March 2023). [CrossRef]
- Liu, S.; Su, C.; Yang, R.; Zhao, J.; Liu, K.; Ham, K.; Takeda, S.; Zhang, J. Using Crowdsourced Big Data to Unravel Urban Green Space Utilization during COVID-19 in Guangzhou, China. Land 2022, 11, 990. [Google Scholar] [CrossRef]
- Komossa, F.; Wartmann, F.M.; Kienast, F.; Verburg, P.H. Comparing outdoor recreation preferences in peri-urban landscapes using different data gathering methods. Landsc. Urban Plan. 2020, 199, 103796. Available online: https://www.sciencedirect.com/science/article/pii/S0169204619309521 (accessed on 5 March 2023). [CrossRef]
- Nicolas, C.; Kim, J.; Chi, S. Natural Language Processing-Based Characterization of Top-Down Communication in Smart Cities for Enhancing Citizen Alignment. Sustain. Cities Soc. 2021, 66, 102674. Available online: https://www.sciencedirect.com/science/article/pii/S2210670720308891 (accessed on 5 March 2023). [CrossRef]
- Ghahramani, M.; Galle, N.J.; Ratti, C.; Pilla, F. Tales of a city: Sentiment analysis of urban green space in Dublin. Cities 2021, 119, 103395. Available online: https://www.sciencedirect.com/science/article/pii/S0264275121002948 (accessed on 5 March 2023). [CrossRef]
- Liao, S.; Wang, J.; Yu, R.; Sato, K.; Cheng, Z. CNN for situations understanding based on sentiment analysis of twitter data. Procedia Comput. Sci. 2017, 111, 376–381. Available online: https://www.sciencedirect.com/science/article/pii/S1877050917312103 (accessed on 5 March 2023). [CrossRef]
- Wang, R.; Browning, M.H.; Qin, X.; He, J.; Wu, W.; Yao, Y.; Liu, Y. Visible green space predicts emotion: Evidence from social media and street view data. Appl. Geogr. 2022, 148, 102803. Available online: https://www.sciencedirect.com/science/article/pii/S0143622822001746 (accessed on 5 March 2023). [CrossRef]
- Brown, J. China Japan Korea Culture and Customs, 3rd ed.; BookSurge, LLC: North Charleston, SC, USA, 2006; pp. 86–125. [Google Scholar]
- Li, K.; Woudstra, J.; Feng, W. ‘Eight Views’ versus ‘Eight Scenes’: The History of the Bajing Tradition in China. Landsc. Res. 2010, 35, 83–110. Available online: https://www.tandfonline.com/doi/abs/10.1080/01426390903414968 (accessed on 5 March 2023). [CrossRef]
- Geng, X.; Zhang, J. Current situation and trend of research on eight sceneries in China. Environ. Inf. Sci. (Jpn.) 2008, 37, 60–67. Available online: https://agris.fao.org/agris-search/search.do?recordID=JP2009003417 (accessed on 5 March 2023).
- Xia, Z. China’s “eight scenes” tradition and its cultural significance. Planner 2006, 22, 89–91. [Google Scholar]
- Zhou, Y. The poetry of the “Eight Scenes of Xiaoxiang”: The influence of Chinese painting in Japan. Chin. Cult. Stud. 2008, 1, 170–177. [Google Scholar]
- Ueno, K.; Suzuki, N. Transition and Structure in the Eight Views of Edo: A Comparison with the Eight Views of Omi and Kanazawa. Tech. Rep. Collect. Archit. Inst. Jpn. 1997, 3, 98–102. [Google Scholar] [CrossRef]
- Miwa, K. A study of landscape-trait about traditional roadscapes around Lake Biwa. Environ. Syst. Res. 1995, 23, 424–429. [Google Scholar] [CrossRef]
- Yang, B.E.; Brown, T.J. A cross-cultural comparison of preferences for landscape styles and landscape elements. Environ. Behav. 1992, 24, 471–507. Available online: https://journals.sagepub.com/doi/pdf/10.1177/0013916592244003 (accessed on 5 March 2023). [CrossRef]
- Zaizhi, Z. Landscape changes in a rural area in China. Landsc. Urban Plan. 2000, 47, 33–38. Available online: https://www.sciencedirect.com/science/article/pii/S0169204699000699 (accessed on 5 March 2023). [CrossRef]
- Fukamachi, K.; Oku, H.; Nakashizuka, T. The change of a satoyama landscape and its causality in Kamiseya, Kyoto Prefecture, Japan between 1970 and 1995. Landsc. Ecol. 2001, 16, 703–717. Available online: https://link.springer.com/article/10.1023/A:1014464909698 (accessed on 5 March 2023). [CrossRef]
- Hunan Provincial Census Yearbook. 2020. Available online: http://222.240.193.190/2020rkpcnj/indexch.htm (accessed on 5 March 2023).
- Guangdong Provincial Census Yearbook. 2021. Available online: http://stats.gd.gov.cn/gdtjnj/content/post_3557537.html (accessed on 5 March 2023).
- Estimated Population and Households in Yokohama City. 2023. Available online: https://www.city.yokohama.lg.jp/city-info/yokohamashi/tokei-chosa/portal/jinko/maitsuki/saishin-news.html (accessed on 5 March 2023).
- Otsu Demographic Table. 2021. Available online: https://www.city.otsu.lg.jp/soshiki/001/1209/g/kokai/jinko/40971.html (accessed on 5 March 2023).
- Aoki, Y.; Chen, M.; Kim, D.P.; Sakakibara, E. Preservation of landscape from the viewpoint of “Eight Scenery” in China, Korea and Japan. J. Jpn. Inst. Landsc. Archit. Int. Ed. 2003, 2, 67–72. [Google Scholar]
- Gao, Q.; Abel, F.; Houben, G.J.; Yu, Y. A comparative study of users’ microblogging behavior on Sina Weibo and Twitter. In User Modeling, Adaptation, and Personalization, Proceedings of the20th International Conference, UMAP 2012, Montreal, QC, Canada, 16–20 July 2012; Springer: Berlin/Heidelberg, Germany, 2012; Volume 7379, pp. 88–101. [Google Scholar] [CrossRef]
- Lee, K.; Yu, C. Assessment of airport service quality: A complementary approach to measure perceived service quality based on Google reviews. J. Air Transp. Manag. 2018, 71, 28–44. Available online: https://link.springer.com/chapter/10.1007/978-3-642-31454-4_8 (accessed on 5 March 2023). [CrossRef]
- Rizwan, M.; Wan, W.; Cervantes, O.; Gwiazdzinski, L. Using Location-Based Social Media Data to Observe Check-In Behavior and Gender Difference: Bringing Weibo Data into Play. ISPRS Int. J. Geo-Inf. 2018, 7, 196. [Google Scholar] [CrossRef]
- Directive (EU) 2019/790 of the European Parliament and of the Council of 17 April 2019. Available online: https://eur-lex.europa.eu/eli/dir/2019/790/oj (accessed on 5 March 2023).
- Cloud Translation Documentation. Available online: https://cloud.google.com/translate/docs (accessed on 5 March 2023).
- Google Natural Language, AI. Available online: https://cloud.google.com/natural-language (accessed on 5 March 2023).
- Vargas-Calderón, V.; Camargo, J.E. Characterization of citizens using word2vec and latent topic analysis in a large set of tweets. Cities 2019, 92, 187–196. Available online: https://www.sciencedirect.com/science/article/pii/S0264275119300599 (accessed on 5 March 2023). [CrossRef]
- Google Cloud Vision API. Available online: https://cloud.google.com/vision (accessed on 5 March 2023).
- Ma, Y.; Yang, Y.; Jiao, H. Exploring the Impact of Urban Built Environment on Public Emotions Based on Social Media Data: A Case Study of Wuhan. Land 2021, 10, 986. [Google Scholar] [CrossRef]
- Ngarambe, J.; Oh, J.W.; Su, M.A.; Santamouris, M.; Yun, G.Y. Influences of wind speed, sky conditions, land use and land cover characteristics on the magnitude of the urban heat island in Seoul: An exploratory analysis. Sustain. Cities Soc. 2021, 71, 102953. Available online: https://www.sciencedirect.com/science/article/pii/S2210670721002389 (accessed on 5 March 2023). [CrossRef]
- Lewis, C.A. Green Nature/Human Nature: The Meaning of Plants in Our Lives, 2nd ed.; University of Illinois Press: Champaign, IL, USA, 1996; pp. 13–25. [Google Scholar]
- Rafi, Z.N.; Kazemi, F.; Tehranifar, A. Public preferences toward water-wise landscape design in a summer season. Urban For. Urban Green. 2020, 48, 126563. Available online: https://www.sciencedirect.com/science/article/pii/S1618866719300032 (accessed on 5 March 2023). [CrossRef]
- Polat, A.T.; Akay, A. Relationships between the visual preferences of urban recreation area users and various landscape design elements. Urban For. Urban Green. 2015, 14, 573–582. Available online: https://www.sciencedirect.com/science/article/pii/S1618866715000771 (accessed on 5 March 2023). [CrossRef]
- Mac Con Iomaire, M. Public dining in Dublin: The history and evolution of gastronomy and commercial dining 1700–1900. Int. J. Contemp. Hosp. Manag. 2013, 25, 227–246. Available online: https://www.emerald.com/insight/content/doi/10.1108/09596111311301612/full/html (accessed on 5 March 2023). [CrossRef]
- Marcus, C.C.; Francis, C. People Places: Design Guidelines for Urban Open Space, 1st ed.; John Wiley & Sons, Inc.: Hoboken, NJ, USA, 1997; pp. 13–81. [Google Scholar]
- Gong, J.Z.; Liu, Y.S.; Xia, B.C.; Zhao, G.W. Urban ecological security assessment and forecasting, based on a cellular automata model: A case study of Guangzhou, China. Ecol. Model. 2009, 220, 3612–3620. [Google Scholar] [CrossRef]
- Wu, R.; Song, X.; Chen, D.; Zhong, L.; Huang, X.; Bai, Y.; Hu, W.; Ye, S.; Xu, H.; Feng, B.; et al. Health benefit of air quality improvement in Guangzhou, China: Results from a long time-series analysis (2006–2016). Environ. Int. 2019, 126, 552–559. [Google Scholar] [CrossRef] [PubMed]
- Huang, H.; Chen, X.; Zhu, Z.; Xie, Y.; Liu, L.; Wang, X.; Wang, X.; Liu, K. The changing pattern of urban flooding in Guangzhou, China. Sci. Total Environ. 2018, 622, 394–401. [Google Scholar] [CrossRef]
- Chen, Y.; Ge, Y.; Yang, G.; Wu, Z.; Du, Y.; Mao, F.; Liu, S.; Xu, R.; Qu, Z.; Xu, B.; et al. Inequalities of urban green space area and ecosystem services along urban center-edge gradients. Landsc. Urban Plan. 2022, 217, 104266. [Google Scholar] [CrossRef]
- Administration of Forestry and Gardening of Guangzhou Municipality 2016. Available online: http://www.gz.gov.cn/gzszyljg/zjjjh/201603/5d231d07a27d4cffa419a4c547cc183b.shtml (accessed on 5 March 2023).
- Jim, C.Y.; Chen, W.Y. Perception and attitude of residents toward urban green spaces in Guangzhou (China). Environ. Manag. 2006, 38, 338–349. Available online: https://link.springer.com/article/10.1007/s00267-005-0166-6 (accessed on 5 March 2023). [CrossRef]
- Chen, W.Y.; Jim, C.Y. Valuation of Nature: Economic Contribution of Periurban Protected Areas in Guangzhou Baiyun Mountain Scenic Area. In Sustainable Management of Protected Areas for Future Generations, Gland, Switzerland. 22 May 2006. Available online: https://repository.eduhk.hk/en/publications/valuation-of-nature-economic-contribution-of-periurban-protected- (accessed on 5 March 2023).
- Hunan Provincial People’s Government. 2019. Available online: https://www.hunan.gov.cn/hnszf/jxxx/hngk/zrdl/201904/t20190422_4886850.html (accessed on 5 March 2023).
- Hunan Provincial Main Functional Area Planning (Hunan Provincial Bureau of Statistics). Available online: http://fgw.hunan.gov.cn/xxgk_70899/ghjh/201605/W020160518614311086449.pdf (accessed on 5 March 2023).
- Qiu, X.; Kil, S.-H.; Jo, H.-K.; Park, C.; Song, W.; Choi, Y.E. Cooling Effect of Urban Blue and Green Spaces: A Case Study of Changsha, China. Int. J. Environ. Res. Public Health 2023, 20, 2613. [Google Scholar] [CrossRef]
- Changsha City Urban Green Space System Planning Revision. Available online: http://www.csgky.net/product/15.html (accessed on 5 March 2023).
- Wang, Y.; Peng, Z.; Chen, Q. The choice of residential layout in urban China: A comparison of transportation and land use in Changsha (China) and Leeds (UK). Habitat Int. 2018, 75, 50–58. [Google Scholar] [CrossRef]
- Hunan Provincial People’s Government on “Changsha City, Resource-Saving and Environmentally Friendly Society Construction Comprehensive Supporting Reform Implementation Plan” of the Approval. Available online: http://www.hunan.gov.cn/hnszf/xxgk/wjk/szfwj/201005/t20100504_4824399.html (accessed on 5 March 2023).
- Chen, Q.L.; Long, Y.F.; Xiong, X.Y.; Long, Y.L. Conceptual planning of environmental landscape transformation in Changsha Orange Island Landscape Area. J. Hunan Agric. Univ. Nat. Sci. Ed. 2009, 35, 391–393. [Google Scholar]
- Weather Characteristics of Kanagawa Prefecture. Available online: https://www.data.jma.go.jp/yokohama/shosai/01-bosai/01-sizen/10-kishou-kaisetsu/ (accessed on 5 March 2023).
- Mutiara, S.; Isami, K. Characteristic of public small park usage in Asia Pacific countries: Case study in Jakarta and Yokohama City. Procedia-Soc. Behav. Sci. 2012, 35, 412–419. [Google Scholar] [CrossRef]
- Killmann, N.; Nishino, F.; Suzuki, K.; Rotherham, I.D. Characteristics of urban greenspaces based on analysis of woody plants in Yokohama City, Japan. Landsc. Ecol. Eng. 2022, 18, 221–238. [Google Scholar] [CrossRef]
- Yokohama Official Visitors Guide. Available online: https://www.yokohamajapan.com/cn/maps/visitors-guide.pdf (accessed on 5 March 2023).
- Future Green Initiatives. (Yokohama City Environmental Creation Bureau 2017). Available online: https://www.city.yokohama.lg.jp/kurashi/machizukuri-kankyo/midori-koen/midori_up/midori2019.files/midori2019soan-honpen.pdf (accessed on 5 March 2023).
- SAKURAI, N. Compare two Beach Parks in Yokohama City Kanazawa Ward. Environ. Syst. Res. 1996, 24, 557–568. [Google Scholar] [CrossRef]
- Ishii, H.T.; Manabe, T.; Ito, K.; Fujita, N.; Imanishi, A.; Hashimoto, D.; Iwasaki, A. Integrating ecological and cultural values toward conservation and utilization of shrine/temple forests as urban green space in Japanese cities. Landsc. Ecol. Eng. 2010, 6, 307–315. Available online: https://link.springer.com/article/10.1007/s11355-010-0104-5 (accessed on 5 March 2023). [CrossRef]
- Shrestha, B.K.; Shrestha, S. Water and Urban Development Paradigms, 14th ed.; CRC Press: London, UK, 2008; pp. 123–132. [Google Scholar]
- Biwako Otsu Travel Guide. Available online: https://otsu.or.jp/ (accessed on 5 March 2023).
- HAGA, T. Landscape in cross-cultural perspective: From Hsiao-Hsiang to the Eight Views of Omi. Comp. Lit. Stud. 1986, 50, 1–27. Available online: https://cir.nii.ac.jp/crid/1570572701825001088 (accessed on 5 March 2023).
- Tomoko, O. The Image of Japan in Dautendaye’s Eight Views of Lake Biwa. Departmental Bulletin Paper, Mie University, MieCity, Japan, 25 March 2000. Available online: http://hdl.handle.net/10076/5295 (accessed on 5 March 2023).





| Column | Changsha | Guangzhou | Otsu | Yokohama |
|---|---|---|---|---|
| Country | China | China | Japan | Japan |
| Municipality | Hunan Province | Guangdong Province | Shiga prefecture | Kanagawa prefecture |
| Administrative area (km2) | 11,820 | 7434 | 465 | 437.56 |
| Altitude range (masl), ca. | 63 | 21 | 94 | 23 |
| Total population (million) | 8.155 | 15.31 | 0.35 | 3.77 |
| Bio-geographical region | Indomalayan | Indomalayan | Palearctic | Palearctic |
| Landscape description | The northern, western, and southern edges of Changsha are mountainous, the southeast is dominated by hills, and the northeast is dominated by plains; mountains, hills, plains, and plains account for roughly one-fourth each. | The topography of Guangzhou is high in the northeast and low in the southwest, with mountains at the back and the sea at the front. The topography is complex, with five land types: low and medium mountains, hilly land, terraced land, alluvial plains, and mudflats. | The city area of Otsu City stretches long and narrow from north to south along the southwestern and southern shores of Lake Biwa. A mountain runs north-south on the border with Kyoto City, its western neighbor, and the city has a close relationship with that city, which faces across the mountain. | The topography of Yokohama City is divided into hills, terraces, river terraces, lowlands, and reclaimed land. The hills are mainly located in the western part of the city, running north and south of the city. |
| Column | Guangzhou | Changsha | Yokohama | Otsu | TOTAL | |||||
|---|---|---|---|---|---|---|---|---|---|---|
| N | % | N | % | N | % | N | % | N | % | |
| Image identification objects | ||||||||||
| Sky | 9639 | 27.74 | 13,615 | 36.95 | 1076 | 31.54 | 4440 | 30.49 | 28,770 | 32.12 |
| Plant | 7468 | 21.49 | 5435 | 14.75 | 794 | 23.27 | 4895 | 33.61 | 18,592 | 20.76 |
| Cloud | 5528 | 15.91 | 8673 | 23.54 | 491 | 14.39 | 2017 | 13.85 | 16,709 | 18.65 |
| Water | 4509 | 12.98 | 4355 | 11.82 | 763 | 22.36 | 1275 | 8.75 | 10,902 | 12.17 |
| Pond | 0 | 0.00 | 0 | 0.00 | 85 | 2.49 | 103 | 0.71 | 188 | 0.21 |
| Flower | 2260 | 6.50 | 561 | 1.52 | 106 | 3.11 | 1428 | 9.80 | 4355 | 4.86 |
| Lip | 1439 | 4.14 | 595 | 1.61 | 0 | 0.00 | 0 | 0.00 | 2034 | 2.27 |
| Skin | 1302 | 3.75 | 0 | 0.00 | 0 | 0.00 | 0 | 0.00 | 1302 | 1.45 |
| Hairstyle | 956 | 2.75 | 498 | 1.35 | 0 | 0.00 | 0 | 0.00 | 1454 | 1.62 |
| Food | 906 | 2.61 | 1565 | 4.25 | 23 | 0.67 | 117 | 0.80 | 2611 | 2.91 |
| Chin | 743 | 2.14 | 0 | 0.00 | 0 | 0.00 | 0 | 0.00 | 743 | 0.83 |
| Glasses | 0 | 0.00 | 799 | 2.17 | 0 | 0.00 | 0 | 0.00 | 799 | 0.89 |
| Building | 0 | 0.00 | 750 | 2.04 | 22 | 0.64 | 100 | 0.69 | 872 | 0.97 |
| Wood | 0 | 0.00 | 0 | 0.00 | 0 | 0.00 | 124 | 0.85 | 124 | 0.14 |
| Tableware | 0 | 0.00 | 0 | 0.00 | 0 | 0.00 | 65 | 0.45 | 65 | 0.07 |
| Dog | 0 | 0.00 | 0 | 0.00 | 32 | 0.94 | 0 | 0.00 | 32 | 0.04 |
| Bird | 0 | 0.00 | 0 | 0.00 | 20 | 0.59 | 0 | 0.00 | 20 | 0.02 |
| Semantic identification objects | ||||||||||
| lake park | 806 | 21.20 | 0 | 0.00 | 0 | 0.00 | 0 | 0.00 | 806 | 7.17 |
| liwan lake park | 223 | 5.87 | 0 | 0.00 | 0 | 0.00 | 0 | 0.00 | 223 | 1.98 |
| lake Biwa | 0 | 0.00 | 0 | 0.00 | 0 | 0.00 | 228 | 9.91 | 228 | 2.03 |
| park | 385 | 10.13 | 0 | 0.00 | 34 | 6.50 | 0 | 0.00 | 419 | 3.73 |
| lake | 213 | 5.60 | 0 | 0.00 | 0 | 0.00 | 0 | 0.00 | 213 | 1.89 |
| sea | 0 | 0.00 | 0 | 0.00 | 48 | 9.18 | 0 | 0.00 | 48 | 0.43 |
| beach | 0 | 0.00 | 0 | 0.00 | 74 | 14.15 | 0 | 0.00 | 74 | 0.66 |
| pond | 0 | 0.00 | 0 | 0.00 | 39 | 7.46 | 0 | 0.00 | 39 | 0.35 |
| shrine | 0 | 0.00 | 0 | 0.00 | 32 | 6.12 | 0 | 0.00 | 32 | 0.28 |
| temple | 320 | 8.42 | 0 | 0.00 | 45 | 8.60 | 558 | 24.25 | 923 | 8.21 |
| life | 241 | 6.34 | 177 | 3.83 | 0 | 0.00 | 0 | 0.00 | 418 | 3.72 |
| heart | 0 | 0.00 | 229 | 4.96 | 0 | 0.00 | 0 | 0.00 | 229 | 2.04 |
| world | 0 | 0.00 | 197 | 4.26 | 0 | 0.00 | 0 | 0.00 | 197 | 1.75 |
| people | 146 | 3.84 | 0 | 0.00 | 66 | 12.62 | 156 | 6.78 | 368 | 3.27 |
| precincts | 0 | 0.00 | 0 | 0.00 | 0 | 0.00 | 171 | 7.43 | 171 | 1.52 |
| orange island scenic spot | 0 | 0.00 | 825 | 17.85 | 0 | 0.00 | 0 | 0.00 | 825 | 7.34 |
| national key scenic spot | 0 | 0.00 | 703 | 15.21 | 0 | 0.00 | 0 | 0.00 | 703 | 6.25 |
| orange island | 0 | 0.00 | 442 | 9.57 | 0 | 0.00 | 0 | 0.00 | 442 | 3.93 |
| place | 0 | 0.00 | 0 | 0.00 | 78 | 14.91 | 278 | 12.08 | 356 | 3.17 |
| area | 0 | 0.00 | 433 | 9.37 | 0 | 0.00 | 0 | 0.00 | 433 | 3.85 |
| orange island scenic area | 0 | 0.00 | 382 | 8.27 | 0 | 0.00 | 0 | 0.00 | 382 | 3.40 |
| scenic area | 0 | 0.00 | 295 | 6.38 | 0 | 0.00 | 0 | 0.00 | 295 | 2.62 |
| mountain scenic area | 654 | 17.20 | 0 | 0.00 | 0 | 0.00 | 0 | 0.00 | 654 | 5.81 |
| mountain | 580 | 15.26 | 0 | 0.00 | 0 | 0.00 | 0 | 0.00 | 580 | 5.16 |
| mountain peak plaza | 234 | 6.15 | 0 | 0.00 | 0 | 0.00 | 0 | 0.00 | 234 | 2.08 |
| hall | 0 | 0.00 | 0 | 0.00 | 0 | 0.00 | 183 | 7.95 | 183 | 1.63 |
| autumn leaves | 0 | 0.00 | 0 | 0.00 | 0 | 0.00 | 209 | 9.08 | 209 | 1.86 |
| cherry blossoms | 0 | 0.00 | 0 | 0.00 | 0 | 0.00 | 153 | 6.65 | 153 | 1.36 |
| tower | 0 | 0.00 | 938 | 20.30 | 0 | 0.00 | 0 | 0.00 | 938 | 8.34 |
| walk | 0 | 0.00 | 0 | 0.00 | 46 | 8.80 | 0 | 0.00 | 46 | 0.41 |
| parking lot | 0 | 0.00 | 0 | 0.00 | 61 | 11.66 | 183 | 7.95 | 244 | 2.17 |
| murasaki Shikibu | 0 | 0.00 | 0 | 0.00 | 0 | 0.00 | 182 | 7.91 | 182 | 1.62 |
Disclaimer/Publisher’s Note: The statements, opinions and data contained in all publications are solely those of the individual author(s) and contributor(s) and not of MDPI and/or the editor(s). MDPI and/or the editor(s) disclaim responsibility for any injury to people or property resulting from any ideas, methods, instructions or products referred to in the content. |
© 2023 by the authors. Licensee MDPI, Basel, Switzerland. This article is an open access article distributed under the terms and conditions of the Creative Commons Attribution (CC BY) license (https://creativecommons.org/licenses/by/4.0/).
Share and Cite
Liu, S.; Su, C.; Zhang, J.; Takeda, S.; Liu, J.; Yang, R. Cross-Cultural Comparison of Urban Green Space through Crowdsourced Big Data: A Natural Language Processing and Image Recognition Approach. Land 2023, 12, 767. https://doi.org/10.3390/land12040767
Liu S, Su C, Zhang J, Takeda S, Liu J, Yang R. Cross-Cultural Comparison of Urban Green Space through Crowdsourced Big Data: A Natural Language Processing and Image Recognition Approach. Land. 2023; 12(4):767. https://doi.org/10.3390/land12040767
Chicago/Turabian StyleLiu, Shuhao, Chang Su, Junhua Zhang, Shiro Takeda, Jiarui Liu, and Ruochen Yang. 2023. "Cross-Cultural Comparison of Urban Green Space through Crowdsourced Big Data: A Natural Language Processing and Image Recognition Approach" Land 12, no. 4: 767. https://doi.org/10.3390/land12040767
APA StyleLiu, S., Su, C., Zhang, J., Takeda, S., Liu, J., & Yang, R. (2023). Cross-Cultural Comparison of Urban Green Space through Crowdsourced Big Data: A Natural Language Processing and Image Recognition Approach. Land, 12(4), 767. https://doi.org/10.3390/land12040767

