Prediction of Water-Richness Zoning of Weathered Bedrock Based on Whale Optimisation Algorithm and Random Forest
Abstract
1. Introduction
2. Study Area
3. Analysis and Grading of Main Controlling Factors of Aquifer Water Richness
3.1. Water-Richness Controlling Factors
3.1.1. Thickness of Weathered Bedrock (D)
3.1.2. Degree-of-Weathering Index (m)
3.1.3. Sand–Base Ratio (P)
3.1.4. Core Take Rate (C)
3.1.5. Rock Structure Index (n)
3.2. Classification of Water Richness
3.3. Correlation Analysis
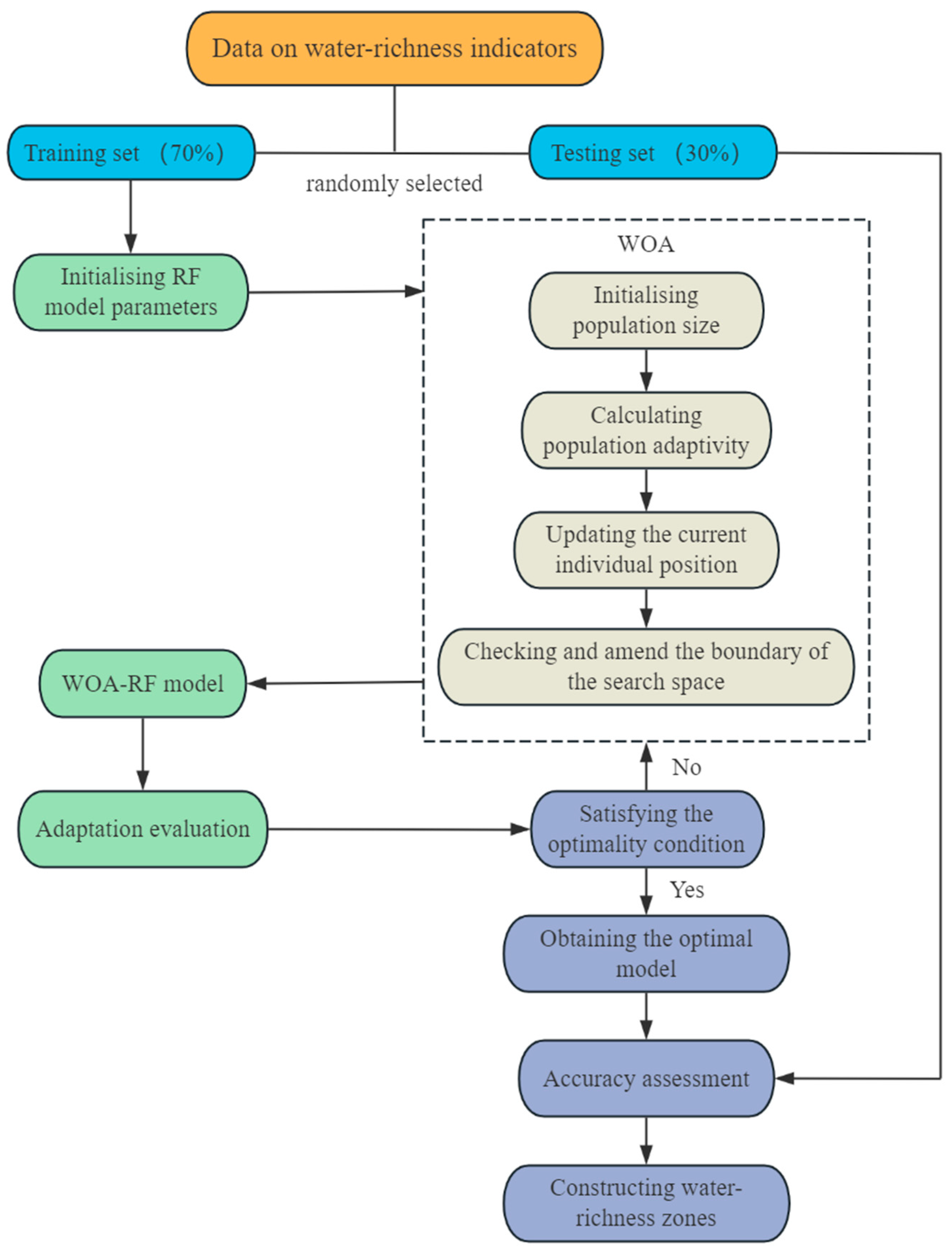
4. Prediction of Water Enrichment of Weathered Bedrock Aquifers via WOA-RF
4.1. Introduction to the WOA-RF Algorithm
4.1.1. Whale Optimisation Algorithm (WOA)
- (1)
- Encircling prey
- (2)
- Hunting behaviour
- (3)
- Searching for prey
4.1.2. Random Forest (RF)
4.1.3. Modelling of Water Richness Assessment
- (1)
- Initialise the parameters of the random forest, including the number of decision trees and the maximum depth of each tree.
- (2)
- Initialise the parameters of the whale optimisation algorithm, including the number of whales and the search range.
- (3)
- For each whale, update its next position on the basis of its current position and velocity.
- (4)
- On the basis of the updated position, construct a decision tree, and select the best subset of features.
- (5)
- Repeat steps 3 and 4 until the specified number of iterations is reached.
4.1.4. Model Evaluation Methodology
4.2. Parameter Optimisation Results
4.3. WOA-RF Model Prediction Results
4.4. Comparative Analysis of Different Models
4.5. Results of Water-Richness Zoning of Weathered Bedrock Aquifers in Study Area
5. Conclusions
Author Contributions
Funding
Data Availability Statement
Acknowledgments
Conflicts of Interest
References
- Dong, S.N.; Ji, Y.D.; Wang, H.; Zhao, B.F.; Cao, H.D.; Liu, Y.; Liu, Y.F.; Ji, Z.K.; Liu, B.G. Prevention and control technology and application of roof water disaster in Jurassic coal field of Ordos Basin. J. China Coal Soc. 2020, 45, 2367–2375. [Google Scholar] [CrossRef]
- Nampak, H.; Pradhan, B.; Manap, A.M. Application of GIS based data driven evidential belief function model to predict groundwater potential zonation. J. Hydrol. 2014, 513, 283–300. [Google Scholar] [CrossRef]
- Jia, P.Z. Study on evaluation method of water abundance for aquifer in coal deposits. Coal Sci. Technol. 2017, 45, 168–172. [Google Scholar]
- Streetly, M.; Chakrabarty, C.; Mclrod, R. Interpretation of pumping tests in the Sherwood Sandstone Group, Sellafield, Cumbria, UK. Q. J. Eng. Geol. Hydrogeol. 2000, 33, 281–299. [Google Scholar] [CrossRef]
- Li, X.; Li, B.; Luo, Y.; Li, T.; Han, H.; Zhang, W.; Zhang, B. Water-Richness Zoning Technology of Karst Aquifers at in the Roofs of Deep Phosphate Mines Based on Random Forest Model. Sustainability 2023, 15, 13852. [Google Scholar] [CrossRef]
- Qiu, M.; Yin, X.Y.; Shi, L.Q.; Zhai, P.H.; Gai, G.C.; Shao, Z.D. Multifactor Prediction of the Water Richness of Coal Roof Aquifers Based on the Combination Weighting Method and TOPSIS Model: A Cas e Study in the Changcheng No. 1 Coal Mine. ACS Omega 2022, 7, 44984–45003. [Google Scholar] [CrossRef]
- Wu, Q.; Fan, Z.L.; Liu, S.Q.; Zhang, Y.W.; Sun, W.J. Water-richness evaluation method of water-filled aquifer based on the principle of information fusion with GIS: Water-richness index method. J. China Coal Soc. 2011, 36, 1124–1128. [Google Scholar] [CrossRef]
- Wu, Q.; Xu, K.; Zhang, W.; Zhao, W. Roof aquifer water abundance evaluation:A case study in taigemiao, China. Arab. J. Geosci. 2017, 10, 254. [Google Scholar] [CrossRef]
- Zeng, Y.F.; Wu, Q.; Liu, S.Q.; Zhai, Y.L.; Zhang, W.; Liu, Y.Z. Vulnerability assessment of water bursting from Ordovician limestone into coal mines of China. Environ. Earth Sci. 2016, 75, 1431. [Google Scholar] [CrossRef]
- Zhou, K. Water Richness Zoning and Evaluation of the Coal Seam Roof Aquifer Based on AHP and Multisource Geological Information Fusion. Geofluids 2021, 1097600. [Google Scholar] [CrossRef]
- Qiu, M.; Shao, Z.D.; Zhang, W.Q.; Zheng, Y.; Yin, X.Y.; Gai, G.C.; Han, Z.D.; Zhao, J.F. Water-richness evaluation method and application of clastic rock aquifer in mining seam roof. Sci. Rep. 2024, 14, 6465. [Google Scholar] [CrossRef] [PubMed]
- Zeng, Y.F.; Wu, Q.; Du, X.; Liu, S.Q.; Zan, J.C.; Dou, K.D.; Wu, Z.T. Further research on “water-richness index method” for evaluation of aquifer water abundance. J. China Coal Soc. 2020, 45, 2423–2431. [Google Scholar] [CrossRef]
- Gai, G.C.; Qiu, M.; Zhang, W.Q.; Shi, L.Q. Evaluation of water richness in coal seam roof aquifer based on factor optimization and random forest method. Sci. Rep. 2024, 14, 24421. [Google Scholar] [CrossRef] [PubMed]
- Kumar, A.; Krishna, P.A. Assessment of groundwater potential zones in coal mining impacted hard-rock terrain of India by integrating geospatial and analytic hierarchy process (AHP) approach. Geocarto Int. 2016, 33, 105–129. [Google Scholar] [CrossRef]
- Xu, J.; Wang, Q.Q.; Zhang, Y.G.; Li, W.P.; Li, X.Q. Evaluation of Coal-Seam Roof-Water Richness Based on Improved Weight Method: A Case Study in the Dananhu No.7 Coal Mine, China. Water 2024, 16, 1847. [Google Scholar] [CrossRef]
- Khatun, R.; Sarda, R.; Pal, S.; Debanshi, S. Temporal Changes in the Effect of Damming on the Degree of Hydrological and Ecological Alteration in Floodplain River and Wetland. Wetlands 2024, 44, 87. [Google Scholar] [CrossRef]
- Wang, Q.Q.; Han, Y.B.; Zhao, L.G.; Li, W.P. Water Abundance Evaluation of Aquifer Using GA-SVR-BP: A Case Study in the Hongliulin Coal Mine, China. Water 2023, 15, 3204. [Google Scholar] [CrossRef]
- Swades, P.; Rajesh, S. Modeling riparian flood plain wetland water richness in pursuance of damming and linking it with a methane emission rate. Geocarto Int. 2022, 37, 7954–7982. [Google Scholar]
- Debanshi, S.; Pal, S. Modelling water richness and habitat suitability of the wetlands and measuring their spatial linkages in mature Ganges delta of India. J. Environ. Manag. 2020, 271, 110956. [Google Scholar] [CrossRef]
- Luo, X.X.; Wang, W. Water-rich Prediction Method of Weathered Bedrock Based on Multimodel Fusion. J. Xi’an Univ. Sci. Technol. 2022, 42, 521–528. [Google Scholar] [CrossRef]
- Hou, E.K.; Yang, S.L.; Miao, Y.P.; Che, X.Y.; Yang, L.; Lu, T.; Xie, X.S.; Wang, H.D.; Dang, B. Prediction of water enrichment of weathered bedrock based on Bayes discriminant model. Saf. Coal Mines 2023, 54, 180–187. [Google Scholar] [CrossRef]
- State Administration of Coal Mine Safety Supervision. Detailed Rules for Water Prevention and Control in Coal Mines; Coal Industry Press: Beijing, China, 2018. [Google Scholar]
- Lan, H.X.; Wu, F.Q.; Zhou, C.H.; Wang, S.M. Analysis on susceptibility of GIS based landslide trigger-ing factors in Yunnan Xiaojiang watershed. Chin. J. Rock Mech. Eng. 2002, 21, 1500–1506. [Google Scholar]
- Chen, W.; Zhang, S.; Li, R.; Li, R.W.; Shahabi, H. Performance evaluation of the GIS-based data mining techniques of best-first decision tree, random forest, and naïve Bayes tree for landslide susceptibility modeling. Sci. Total Environ. 2018, 644, 1006–1018. [Google Scholar] [CrossRef] [PubMed]
- Altmann, A.; Toloşi, L.; Sander, O.; Lengauer, T. Permutation Importance: A Corrected Feature Importance Measure. Bioinformatics 2010, 26, 1340–1347. [Google Scholar] [CrossRef]
- Mirjalili, S.; Lewis, A. The Whale Optimization Algorithm. Adv. Eng. Softw. 2016, 95, 51–67. [Google Scholar] [CrossRef]
- Breiman, L. Random Forests. Mach. Learn. 2001, 45, 5–32. [Google Scholar] [CrossRef]
- Chelgani, C.S.; Matin, S.; Hower, C.J. Explaining relationships between coke quality index and coal properties by Random Forest method. Fuel 2016, 182, 754–760. [Google Scholar] [CrossRef]
- Hou, E.K.; Yan, Y.X.; Wen, Q.; Che, X.Y.; Miao, Y.P.; Li, H.H.; Lu, B. Study on prediction of Water Inrush Hazard in Roof of Roadway Driving. Coal Sci. Technol. 2022, 50, 110–120. [Google Scholar] [CrossRef]
- Zhang, J.T.; Liu, Z.X.; Zhang, S.X.; Guo, T.F.; Yuan, C.X. Slope stability prediction based on WOA-RF hybrid model. Chin. J. High Press. Phys. 2024, 38, 194–205. [Google Scholar]









| Lithology | Weakly Weathered | Medium Weathering | Strongly Weathered |
|---|---|---|---|
| Quantitative value | 1 | 2 | 3 |
| Lithology | Shale | Sandy Mudstone | Siltstone | Fine-Grained Sandstone | Medium Sandstone | Coarse-Grained Sandstone | Coarse-Grained Sandstone |
|---|---|---|---|---|---|---|---|
| Quantitative value | 1 | 2 | 3 | 4 | 5 | 6 | 7 |
| Water-Richness Class | Weakly Water-Rich | Moderately Water-Rich | Strongly Water-Rich |
|---|---|---|---|
| Borehole unit water influx (L/(s.m)) | ≤0.1 | 0.1~1.0 | 1.0~5.0 |
| Quantitative value (q*) | 1 | 2 | 3 |
| Drill Name | D | P | C | n | m | q* |
|---|---|---|---|---|---|---|
| Z6 | 51.95000 | 1.00000 | 0.63503 | 3.53802 | 1.46198 | 2 |
| Z4 | 14.57000 | 1.00000 | 0.86479 | 5.00000 | 1.00000 | 1 |
| Z3 | 14.50000 | 1.00000 | 0.40000 | 4.00000 | 3.00000 | 2 |
| Z1 | 30.66000 | 1.00000 | 0.66536 | 5.00000 | 1.00000 | 2 |
| B23-30 | 20.50000 | 1.00000 | 0.71463 | 5.00000 | 1.00000 | 2 |
| B23-26 | 48.69000 | 0.58513 | 0.88725 | 3.61799 | 1.00000 | 2 |
| B23-25 | 20.00000 | 0.30700 | 0.83150 | 1.92100 | 1.00000 | 1 |
| B23-24 | 59.49000 | 0.55774 | 0.89511 | 3.33031 | 1.00000 | 2 |
| B23-23 | 37.25000 | 1.00000 | 0.88349 | 5.06685 | 1.00000 | 2 |
| B23-16 | 36.58000 | 1.00000 | 0.88272 | 6.00000 | 1.00000 | 2 |
| B23-9 | 12.64000 | 1.00000 | 0.94462 | 5.00000 | 1.00000 | 2 |
| L31 | 18.00000 | 0.22778 | 0.85944 | 1.65000 | 2.68889 | 1 |
| L29 | 36.12000 | 1.00000 | 0.76689 | 4.00000 | 2.00000 | 2 |
| L24 | 16.15000 | 1.00000 | 0.86068 | 4.00000 | 3.00000 | 2 |
| L20 | 14.17000 | 0.92237 | 0.96330 | 3.76711 | 2.84474 | 1 |
| L19 | 13.50000 | 1.00000 | 0.82222 | 4.00000 | 2.00000 | 1 |
| L18 | 21.80000 | 1.00000 | 0.79725 | 4.95183 | 2.31193 | 2 |
| L12 | 17.33000 | 1.00000 | 0.91748 | 4.72764 | 3.00000 | 2 |
| L7 | 13.85000 | 1.00000 | 0.88087 | 3.30614 | 2.57112 | 2 |
| L6 | 22.96000 | 1.00000 | 0.87718 | 3.23563 | 2.52875 | 1 |
| 10-HB4 | 44.26 | 0.86466 | 0.81338 | 4.45865 | 2.00000 | 2 |
| 10-HB7 | 9.80000 | 1.00000 | 0.89000 | 6.00000 | 3.00000 | 2 |
| 11-HB7 | 37.53 | 1.00000 | 0.79939 | 5.36557 | 1.30669 | 2 |
| 11-HB8 | 13.59000 | 0.66372 | 0.65488 | 2.86902 | 1.57027 | 1 |
| HB2-8 | 29.72000 | 0.74529 | 0.44153 | 4.79879 | 2.25471 | 3 |
| B23-8 | 14.61000 | 0.83778 | 0.73922 | 5.18891 | 1.00000 | 1 |
| SK17 | 8.83000 | 1.00000 | 0.88901 | 4.22877 | 1.00000 | 1 |
| SK9 | 16.25000 | 1.00000 | 0.65231 | 4.00000 | 1.00000 | 1 |
| L80 | 40.09000 | 1.00000 | 0.13021 | 5.29010 | 1.93589 | 2 |
| L79 | 54.52000 | 0.88830 | 0.70800 | 4.98771 | 1.41673 | 2 |
| L78 | 40.07000 | 0.88620 | 0.64637 | 4.79112 | 1.26004 | 2 |
| L57 | 18.82000 | 0.93518 | 0.63231 | 5.43146 | 1.00000 | 1 |
| L47 | 12.30000 | 0.97561 | 0.91789 | 4.90244 | 1.00000 | 1 |
| L46 | 13.02000 | 1.00000 | 0.66743 | 6.00000 | 1.00000 | 2 |
| L35 | 41.90000 | 0.93317 | 0.87661 | 3.73031 | 1.00000 | 1 |
| L34 | 32.70000 | 1.00000 | 0.75107 | 4.11315 | 1.88685 | 2 |
| L32 | 29.10000 | 1.00000 | 0.81100 | 4.00000 | 3.00000 | 2 |
| 8-HB3 | 15.70000 | 1.00000 | 0.92356 | 5.57962 | 2.00000 | 2 |
| 8-HB4 | 39.80000 | 0.00216 | 0.93218 | 4.63065 | 1.31910 | 1 |
| HB2-1 | 16.19000 | 1.00000 | 0.86000 | 3.00000 | 3.00000 | 1 |
| HB4-6 | 31.10000 | 1.00000 | 0.91000 | 5.00000 | 1.00000 | 2 |
| 7-HB1 | 23.97000 | 1.00000 | 0.87000 | 5.00000 | 1.00000 | 2 |
| Controlling Factors | Thickness of Weathered Bedrock | Sand–Base Ratio | Core Take Rate | Rock Structure Index | Degree of Weathering | |
|---|---|---|---|---|---|---|
| Controlling Factors | ||||||
| Thickness of weathered bedrock | 1 | −0.142 | −0.007 | −0.271 | −0.215 | |
| Sand–base ratio | −0.142 | 1 | −0.126 | −0.03 | −0.124 | |
| Core take rate | −0.007 | −0.126 | 1 | −0.275 | 0.478 | |
| Rock structure index | −0.271 | −0.03 | −0.275 | 1 | 0.106 | |
| Degree of weathering | −0.215 | −0.124 | 0.478 | 0.106 | 1 | |
| Title | Number of Trees | Max Leaf Divisions | Max Iterations | Population | Characteristic Number |
|---|---|---|---|---|---|
| Range | [50–500] | [2–20] | [0–50] | [20–100] | [1–5] |
| Optimised value | 109 | 13 | 50 | 60 | 5 |
| Model | Accuracy | Score | Precision | Score | Recall | Score | F1 Score | Score | Total |
|---|---|---|---|---|---|---|---|---|---|
| RF | 0.818 | 2 | 0.856 | 4 | 0.818 | 3 | 0.799 | 2 | 11 |
| SVM | 0.688 | 1 | 0.473 | 1 | 0.688 | 1 | 0.56 | 1 | 4 |
| WOA-RF | 0.923 | 4 | 0.833 | 3 | 1 | 4 | 0.909 | 4 | 15 |
| WOA-SVM | 0.846 | 3 | 0.8 | 2 | 0.8 | 2 | 0.8 | 3 | 10 |
| Drill Name | D | P | C | n | m | q* |
|---|---|---|---|---|---|---|
| 225 | 60.08 | 0.70340 | 0.37766 | 3.93309 | 1.00000 | 2 |
| 220 | 18.14 | 1.00000 | 0.51268 | 3.21610 | 1.00000 | 2 |
| 219 | 12.16 | 1.00000 | 0.24671 | 6.00000 | 1.00000 | 1 |
| 218 | 13.73 | 0.86162 | 0.57975 | 4.44647 | 1.00000 | 2 |
| 212 | 17.73 | 0.63959 | 0.32713 | 3.15962 | 1.00000 | 2 |
| 11-HB5 | 54.35 | 1.00000 | 0.83001 | 5.19853 | 2.41564 | 2 |
| L77 | 31.64 | 1.00000 | 0.81542 | 5.61662 | 1.90645 | 2 |
| L49 | 39.37 | 1.00000 | 0.79883 | 6.00000 | 1.00000 | 1 |
| L48 | 22.72 | 1.00000 | 0.67386 | 5.70202 | 1.00000 | 2 |
| L45 | 14.35 | 1.00000 | 0.70592 | 5.00000 | 1.00000 | 1 |
| L43 | 5.91 | 1.00000 | 0.76988 | 4.00000 | 1.00000 | 2 |
| L42 | 20.65 | 0.93850 | 0.71138 | 4.49056 | 1.00000 | 2 |
| L41 | 2.90 | 1.00000 | 0.64828 | 4.00000 | 3.00000 | 2 |
| L37 | 12.10 | 0.90331 | 0.79587 | 4.85207 | 1.00000 | 1 |
| HB2-2 | 54.67 | 0.86647 | 0.95382 | 3.26815 | 1.18840 | 1 |
| 10-HB2 | 47.6 | 0.74160 | 0.87770 | 3.25210 | 1.00000 | 1 |
| HB3-10 | 11.90 | 0.91176 | 0.43613 | 4.12185 | 2.10924 | 1 |
| HB4-1 | 25.82 | 0.65027 | 0.94765 | 2.89737 | 2.36328 | 1 |
| HB4-2 | 45.99 | 0.78908 | 0.96644 | 4.15634 | 2.00000 | 1 |
| HB4-3 | 49.69 | 0.93520 | 0.95381 | 5.47696 | 1.73616 | 2 |
| HB4-4 | 56.53 | 0.92340 | 0.77157 | 5.61702 | 2.00000 | 2 |
| HB4-5 | 46.16 | 1.00000 | 0.67000 | 6.00000 | 2.00000 | 1 |
| HB4-7 | 29.00 | 1.00000 | 0.72000 | 6.00000 | 1.00000 | 2 |
| HB4-8 | 20.30 | 0.55665 | 0.90990 | 2.82020 | 1.88670 | 2 |
| HB5-1 | 50.35 | 0.95293 | 0.54943 | 5.35531 | 2.00000 | 1 |
| HB5-2 | 40.30 | 1.00000 | 0.74000 | 6.00000 | 2.00000 | 2 |
| HB5-3 | 27.90 | 1.00000 | 0.94000 | 6.00000 | 3.00000 | 2 |
| HB5-4 | 37.90 | 1.00000 | 0.64237 | 5.13193 | 1.00000 | 2 |
| HB5-5 | 24.10 | 1.00000 | 0.83000 | 4.00000 | 2.00000 | 2 |
| HB6-1 | 46.90 | 0.73028 | 0.67565 | 4.47868 | 2.00000 | 1 |
| HB6-2 | 48.96 | 0.94077 | 0.90941 | 3.82230 | 2.05923 | 2 |
Disclaimer/Publisher’s Note: The statements, opinions and data contained in all publications are solely those of the individual author(s) and contributor(s) and not of MDPI and/or the editor(s). MDPI and/or the editor(s) disclaim responsibility for any injury to people or property resulting from any ideas, methods, instructions or products referred to in the content. |
© 2024 by the authors. Licensee MDPI, Basel, Switzerland. This article is an open access article distributed under the terms and conditions of the Creative Commons Attribution (CC BY) license (https://creativecommons.org/licenses/by/4.0/).
Share and Cite
Hou, E.; Li, Q.; Yang, L.; Bi, M.; Li, Y.; He, Y. Prediction of Water-Richness Zoning of Weathered Bedrock Based on Whale Optimisation Algorithm and Random Forest. Water 2024, 16, 3655. https://doi.org/10.3390/w16243655
Hou E, Li Q, Yang L, Bi M, Li Y, He Y. Prediction of Water-Richness Zoning of Weathered Bedrock Based on Whale Optimisation Algorithm and Random Forest. Water. 2024; 16(24):3655. https://doi.org/10.3390/w16243655
Chicago/Turabian StyleHou, Enke, Qianlong Li, Lei Yang, Meng Bi, Yan Li, and Yangyang He. 2024. "Prediction of Water-Richness Zoning of Weathered Bedrock Based on Whale Optimisation Algorithm and Random Forest" Water 16, no. 24: 3655. https://doi.org/10.3390/w16243655
APA StyleHou, E., Li, Q., Yang, L., Bi, M., Li, Y., & He, Y. (2024). Prediction of Water-Richness Zoning of Weathered Bedrock Based on Whale Optimisation Algorithm and Random Forest. Water, 16(24), 3655. https://doi.org/10.3390/w16243655

