Establishing a Geo-Database for Drinking Water and Its Delivery and Storage Components with an Object-Based Approach
Abstract
1. Introduction
1.1. Definition of the Problem
1.2. Aim of the Study
1.3. Methodology
2. Materials and Methods
2.1. Infrastructure Information System
2.2. INSPIRE Components
- Water Supply;
- Water Transportation;
- Monitoring of Water Resources;
- Management of Recreation Areas;
- Land Use Planning and Management;
- Research on Biodiversity;
- Freshwater Fishing;
- Purification of Wastewater;
- Monitoring of Pollution;
- Hazardous Waste Storage Site Identification
2.3. LADM: ISO 19152 Standard
2.4. Türkiye’s National Geographical Information System (TNGIS)
2.5. Water Management
2.6. Drinking Water Failure/Malfunction
2.7. Obtaining Drinking Water Data
2.7.1. As-Built Plans
2.7.2. Digitization of Up-to-Date Maps
2.7.3. Processing Lines on Orthophoto Maps with the Aid of Field Workers
2.7.4. Data Collection for Failure/Malfunction
3. Results
3.1. Study Area
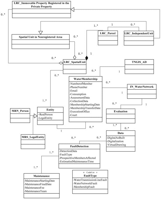
3.2. Creating UML Diagrams Related to Drinking Water Infrastructure
3.3. GIS Database and Its Application Based on Designed UML Model
4. Findings and Discussions
5. Conclusions and Recommendations
Author Contributions
Funding
Data Availability Statement
Acknowledgments
Conflicts of Interest
References
- Weeks, J.R. Defining urban areas. In Remote Sensing of Urban and Suburban Areas; Springer: Berlin/Heidelberg, Germany, 2010; pp. 33–45. [Google Scholar]
- Omole, D.O.; Ndambuki, J.M. Sustainable living in Africa: Case of water, sanitation, air pollution and energy. Sustainability 2014, 6, 5187–5202. [Google Scholar] [CrossRef]
- Delgado, J.A.; Groffman, P.M.; Nearing, M.A.; Goddard, T.; Reicosky, D.; Lal, R.; Salon, P. Conservation practices to mitigate and adapt to climate change. J. Soil Water Conser. 2011, 66, 118–129. [Google Scholar] [CrossRef]
- Lal, R. Climate change and soil degradation mitigation by sustainable management of soils and other natural resources. Agric. Res. 2012, 1, 199–212. [Google Scholar] [CrossRef]
- Gleick, P.H. Water in crisis: Paths to sustainable water use. Ecol. Appl. 1998, 8, 571–579. [Google Scholar] [CrossRef]
- Pedro-Monzonís, M.; Solera, A.; Ferrer, J.; Estrela, T.; Paredes-Arquiola, J. A review of water scarcity and drought indexes in water resources planning and management. J. Hydrol. 2015, 527, 482–493. [Google Scholar] [CrossRef]
- Bozkurt, Y.; Arslan, R. The Place of Water in the Provision of Publıc Services: The Case of Kutahya Munıcipality. Kastamonu Üniversity J. Fac. Econ. Adm. Sci. 2017, 201–213. [Google Scholar]
- Kang, D.; Lansey, K. Scenario-Based Robust Optimization of Regional Water and Wastewater Infrastructure. J. Water Resour. Plan. Manag. 2013, 139, 325–338. [Google Scholar] [CrossRef]
- Alıcı, O.V.; Özaslan, K. Digitızation of Infrastructure Systems in Local Admınistration and Prevention of Water Losses. J. Sci. Res. 2016, 3, 204–218. [Google Scholar]
- Bayraktar, Z. Information System Design in Accordance with Spatial Data Standards for Infrastructure Coordination Centre: Case Study Trabzon Provınce. Master’s Thesis, Karadeniz Technical University Natural Sciences İnstitute, Trabzon, Turkey, 2019. [Google Scholar]
- Cardoso, M.A.; Silva, M.S.; Coelho, S.T.; Almeida, M.C.; Covas, D.I.C. Urban water infrastructure asset management–a structured approach in four water utilities. Water Sci. Technol. 2012, 66, 2702–2711. [Google Scholar] [CrossRef] [PubMed]
- Ahopelto, S.; Vahala, R. Cost–benefit analysis of leakage reduction methods in water supply networks. Water 2020, 12, 195. [Google Scholar] [CrossRef]
- Zhao, X.; Yu, J.; Lin, Y.; Ning, S. The application of WebGIS technology in coal mine. In Computer Applications in the Mineral Industries; CRC Press: Boca Raton, FL, USA, 2020; pp. 837–840. [Google Scholar]
- Clarke, K.C.; McLafferty, S.L.; Tempalski, B.J. On epidemiology and geographic information systems: A review and discussion of future directions. Emerg. Infect. Dis. 1996, 2, 85. [Google Scholar] [CrossRef] [PubMed]
- İşitmezoğlu, S.; Ataman, S. The Importance of Infrastructure Information System for Our Country, TMMOB Chamber of Surveying and Cadastre Engineers. In Proceedings of the National Geographic Information Systems Congress, KTÜ, Trabzon, Türkiye, 30 October–2 November 2007. [Google Scholar]
- Available online: https://knowledge-base.inspire.ec.europa.eu/index_en (accessed on 15 October 2022).
- Available online: https://cbs.csb.gov.tr/cografi-veri-temalari-hakkinda-i-86103 (accessed on 15 October 2022).
- Lemanski, C.; Massey, R. Is the Grid People or Product? Relational Infrastructure Networks in Cape Town’s Energy-Housing Nexus. Urban Geogr. 2022, 44, 1305–1329. [Google Scholar] [CrossRef]
- Karley, N.K. Flooding and physical planning in urban areas in West Africa: Situational analysis of Accra, Ghana. Theor. Empir. Res. Urban Manag. 2009, 4, 25–41. [Google Scholar]
- Aquino Ficarelli, T.R.; Ribeiro, H. The contribution of geographical information systems—GIS in water and sewage companies for water sustainability. In Sustainability in Natural Resources Management and Land Planning; Springer International Publishing: Cham, Switzerland, 2021; pp. 17–29. [Google Scholar]
- Lemmen, C.H.J.; Van Oosterom, P.J.M.; Uitermark, H.T.; De Zeeuw, K. Land administration domain model is an ISO standard now. In Proceedings of the Annual World Bank Conference on Land and Poverty, Washington, DC, USA, 8–11 April 2013; World Bank: Bretton Woods, NH, USA, 2013. [Google Scholar]
- ISO 19152:2012; Geographic Information-Land Administration Domain Model (LADM). ISO: Geneva, Switzerland, 2012.
- Lemmen, C.; Van Oosterom, P.; Bennett, R. The land administration domain model. Land Use Policy 2015, 49, 535–545. [Google Scholar] [CrossRef]
- Kalogianni, E.; Janečka, K.; Kalantari, M.; Dimopoulou, E.; Bydłosz, J.; Radulović, A.; Van Oosterom, P. Methodology for the development of LADM country profiles. Land Use Policy 2021, 105, 105380. [Google Scholar] [CrossRef]
- Coruhlu, Y.E.; Inan, H.I.; Yilmaz, H.; Demir, O. Geographic Data Model of Foundation İmmovable. Sigma J. Eng. Nat. Sci. 2015, 33, 539–559. [Google Scholar]
- Available online: https://www.tkgm.gov.tr/projeler/turkiye-ulusal-cografi-bilgi-sistemi-tucbs (accessed on 21 June 2023).
- Available online: https://tucbs-public-api.csb.gov.tr/tucbs/tucbs_uml_model/index.htm (accessed on 21 June 2023).
- Available online: https://onikinciplan.sbb.gov.tr/wp-content/uploads/2023/11/On-Ikinci-Kalkinma-Plani_2024-2028.pdf (accessed on 21 June 2023).
- Agardi, A. Relontouml: Development of a Model Based on Relational Model, Ontology and UML. Műsz. Tud. Közl. 2022, 16, 1–4. [Google Scholar] [CrossRef]
- Eynard, B.; Gallet, T.; Nowak, P.; Roucoules, L. UML based specifications of PDM product structure and workflow. Comput. Ind. 2004, 55, 301–316. [Google Scholar] [CrossRef][Green Version]
- Polat, Z.A.; Alkan, M. Design and implementation of a LADM-based external archive data model for land registry and cadastre transactions in Türkiye: A case study of municipality. Land Use Policy 2018, 77, 249–266. [Google Scholar] [CrossRef]
- Coruhlu, Y.E.; Toludan, T. Data model development for ‘buying and selling’ transactions as a real estate acquisition method. Surv. Rev. 2020, 52, 403–414. [Google Scholar] [CrossRef]
- Güler, D. Implementation of 3D spatial planning through the integration of the standards. Trans. GIS 2023, 27, 2252–2277. [Google Scholar] [CrossRef]
- Tezcan, A.; Büyüktaş, K.; Aslan, T.A. A multi-criteria model for land valuation in the land consolidation. Land Use Policy 2020, 95, 104572. [Google Scholar] [CrossRef]
- Coruhlu, Y.E.; Baser, V.; Yildiz, O. Object-based geographical data model for determination of the cemetery sites using SWOT and AHP integration. Surv. Rev. 2021, 53, 108–121. [Google Scholar] [CrossRef]
- Kara, A.; Çağdaş, V.; Isikdag, U.; van Oosterom, P.; Lemmen, C.; Stubkjaer, E. The LADM Valuation Information Model and its application to the Türkiye case. Land Use Policy 2021, 104, 105307. [Google Scholar] [CrossRef]
- Coruhlu, Y.E.; Çelik, M.Ö. Protected area geographical management model from design to implementation for specially protected environment area. Land Use Policy 2022, 122, 106357. [Google Scholar] [CrossRef]
- Ertunç, E.; Muchová, Z.; Tomić, H.; Janus, J. Legal, procedural and social aspects of land valuation in land consolidation: A comparative study for selected Central and Eastern Europe countries and Türkiye. Land 2022, 11, 636. [Google Scholar] [CrossRef]
- Polat, Z.A.; Alkan, M.; Paulsson, J.; Paasch, J.M.; Kalogianni, E. Global scientific production on LADM-based research: A bibliometric analysis from 2012 to 2020. Land Use Policy 2022, 112, 105847. [Google Scholar] [CrossRef]
- Günhan, Ö. An Appropriate Methodology Study for the Evaluation of Groundwater Quality. Uzmanlık Thesis, T.C, Orman Ve Su İşleri Bakanlığı, Ankara, Turkey, 2014. [Google Scholar]
- Available online: www.skdturkiye.org/files/yayin/turkiyede-suyun-durumu-ve-su-yonetiminde-yeni-yaklasimlar-raporu.pdf (accessed on 2 March 2024).
- Available online: https://www.worldwatercouncil.org/en (accessed on 2 March 2024).
- Güneş, A.M. European Union Water Framework Directive and Turkish Water Law. In Proceedings of the EU, Turkish and German Environmental Law Symposium, Istanbul, Türkiye, 18–20 October 2010; pp. 18–20. [Google Scholar]
- Official Gazette, Law on Waters. (831), 28 April 1926. Available online: https://www.mevzuat.gov.tr/mevzuat?MevzuatNo=831&MevzuatTur=1&MevzuatTertip=3 (accessed on 1 August 2021).
- Official Gazette, Law on Supply of Drinking, Domestic and Industrial Water to Settlement Areas with Municipal Organizations. (1053), 3.7.1968. Available online: https://www.mevzuat.gov.tr/mevzuat?MevzuatNo=1053&MevzuatTur=1&MevzuatTertip=5 (accessed on 1 August 2021).
- Official Gazette, Law on the Establishment and Duties of ISKI General Directorate. (2560), 20 November 1981. Available online: https://www.mevzuat.gov.tr/mevzuat?MevzuatNo=2560&MevzuatTur=1&MevzuatTertip=5 (accessed on 1 August 2021).
- Official Gazette, Metropolitan Municipality Law. (5216), 10 July 2004. Available online: https://www.mevzuat.gov.tr/mevzuat?MevzuatNo=5216&MevzuatTur=1&MevzuatTertip=5 (accessed on 1 August 2021).
- Official Gazette, Municipal Law. (5393), 13 July 2005. Available online: https://www.mevzuat.gov.tr/mevzuat?MevzuatNo=5393&MevzuatTur=1&MevzuatTertip=5 (accessed on 1 August 2021).
- Available online: https://www.dsi.gov.tr/Sayfa/Detay/692 (accessed on 15 February 2024).
- Available online: https://www.tarimorman.gov.tr/sygm/menu/27/gorev-ve-yetkiler (accessed on 15 February 2024).
- Niemczynowicz, J. Urban hydrology and water management–present and future challenges. Urban Water 1999, 1, 1–14. [Google Scholar] [CrossRef]
- Ayadi, A.; Ghorbel, O.; BenSalah, M.S.; Abid, M. A framework of monitoring water pipeline techniques based on sensors technologies. J. King Saud Univ. Comput. Inf. Sci. 2019, 34, 47–57. [Google Scholar] [CrossRef]
- Sadeghioon, A.M.; Metje, N.; Chapman, D.; Anthony, C. Water pipeline failure detection using distributed relative pressure and temperature measurements and anomaly detection algorithms. Urban Water J. 2018, 15, 287–295. [Google Scholar] [CrossRef]
- Trabzon Drinking Water and Sewerage Administration General Directorate (TISKI), 2015. 2015–2019 Strategic Plan. Available online: https://www.tiski.gov.tr/icerik/detay.aspx?Id=272 (accessed on 15 February 2024).
- Trabzon Drinking Water and Sewerage Administration General Directorate (TISKI), 2020. 2020–2024 Strategic Plan. Available online: https://www.tiski.gov.tr/icerik/detay.aspx?Id=3526 (accessed on 15 February 2024).
- Egenhofer, M.J.; Frank, A. Object-oriented modeling for GIS. J. Urban Reg. Inform. Syst. Assoc. 1992, 4, 3–19. [Google Scholar]
- Polat, Z.A.; Alkan, M.; Sürmeneli, H.G. Determining strategies for the cadastre 2034 vision using an AHP-Based SWOT analysis: A case study for the turkish cadastral and land administration system. Land Use Policy 2017, 67, 151–166. [Google Scholar] [CrossRef]
- Inan, H.İ.; Yomralıoğlu, T. Land Administration Domain Model. Jeodezi Jeoinformasyon Derg. 2011, 104, 21–29. [Google Scholar]
- Inan, H.I. Spatial Data Model for Rural Planning and Land Management in Türkiye. J. Agric. Sci. 2021, 27, 254–266. [Google Scholar]
- Haberl, H. Competition for land: A sociometabolic perspective. Ecol. Econ. 2015, 119, 424–431. [Google Scholar] [CrossRef]
- FIG. Cadastre 2014: A Vision for The Future Cadastral System. 1998. Available online: https://fig.net/resources/publications/figpub/cadastre2014/index.asp (accessed on 3 May 2023).
- Steudler, D. Cadastre 2014 and Beyond; FIG Publication No:61; International Federation of Surveyors: Copenhagen, Denmark, 2014. [Google Scholar]
- Reggio, G.; Leotta, M.; Ricca, F.; Clerissi, D. What are the used UML diagram constructs? A document and tool analysis study covering activity and use case diagrams. In Proceedings of the Model-Driven Engineering and Software Development: Second International Conference, MODELSWARD 2014, Lisbon, Portugal, 7–9 January 2014; Springer International Publishing: Berlin/Heidelberg, Germany, 2015; pp. 66–83. [Google Scholar]


















| Year | Structure (Units/km2) | Valve (Units/km2) | Pipeline (km/km2) | Membership (Membership/km2) |
|---|---|---|---|---|
| 2020 | 0.099 | 0.334 | 0.430 | 94.202 |
| 2021 | 0.169 | 0.476 | 0.710 | 96.582 |
| 2022 | 0.217 | 0.641 | 1.137 | 100.37 |
| 2023 | 0.258 | 0.853 | 1.405 | 103.51 |
Disclaimer/Publisher’s Note: The statements, opinions and data contained in all publications are solely those of the individual author(s) and contributor(s) and not of MDPI and/or the editor(s). MDPI and/or the editor(s) disclaim responsibility for any injury to people or property resulting from any ideas, methods, instructions or products referred to in the content. |
© 2024 by the authors. Licensee MDPI, Basel, Switzerland. This article is an open access article distributed under the terms and conditions of the Creative Commons Attribution (CC BY) license (https://creativecommons.org/licenses/by/4.0/).
Share and Cite
Coruhlu, Y.E.; Altas, S.S. Establishing a Geo-Database for Drinking Water and Its Delivery and Storage Components with an Object-Based Approach. Water 2024, 16, 1753. https://doi.org/10.3390/w16121753
Coruhlu YE, Altas SS. Establishing a Geo-Database for Drinking Water and Its Delivery and Storage Components with an Object-Based Approach. Water. 2024; 16(12):1753. https://doi.org/10.3390/w16121753
Chicago/Turabian StyleCoruhlu, Yakup Emre, and Sait Semih Altas. 2024. "Establishing a Geo-Database for Drinking Water and Its Delivery and Storage Components with an Object-Based Approach" Water 16, no. 12: 1753. https://doi.org/10.3390/w16121753
APA StyleCoruhlu, Y. E., & Altas, S. S. (2024). Establishing a Geo-Database for Drinking Water and Its Delivery and Storage Components with an Object-Based Approach. Water, 16(12), 1753. https://doi.org/10.3390/w16121753

