Coastal Flooding and Erosion under a Changing Climate: Implications at a Low-Lying Coast (Ebro Delta)
Abstract
1. Introduction
2. Study Area
2.1. Origin and Context
2.2. Coastal Morphology
- First, the coastline layout is intricate: (a) The shoreline has a changing orientation; (b) the river mouth influences littoral hydrodynamics and inner land flooding; (c) the bathymetry presents sharp gradients from the emerged zone to the closure depth.
- Secondly, coastal zone limits are diffuse. Since most of the hinterland is placed below one-meter height, uneven coastal flooding may be expected depending on the storm impact regime [58] and on the hydraulic connectivity between low-lying areas. Hence, it is not possible to define in advance which area will be affected by wave action.
- Finally, important seabed changes are expected due to the join effect of fine sediment and extreme wave conditions.
3. Materials and Methods
3.1. Studied Scenarios
3.2. Methodology
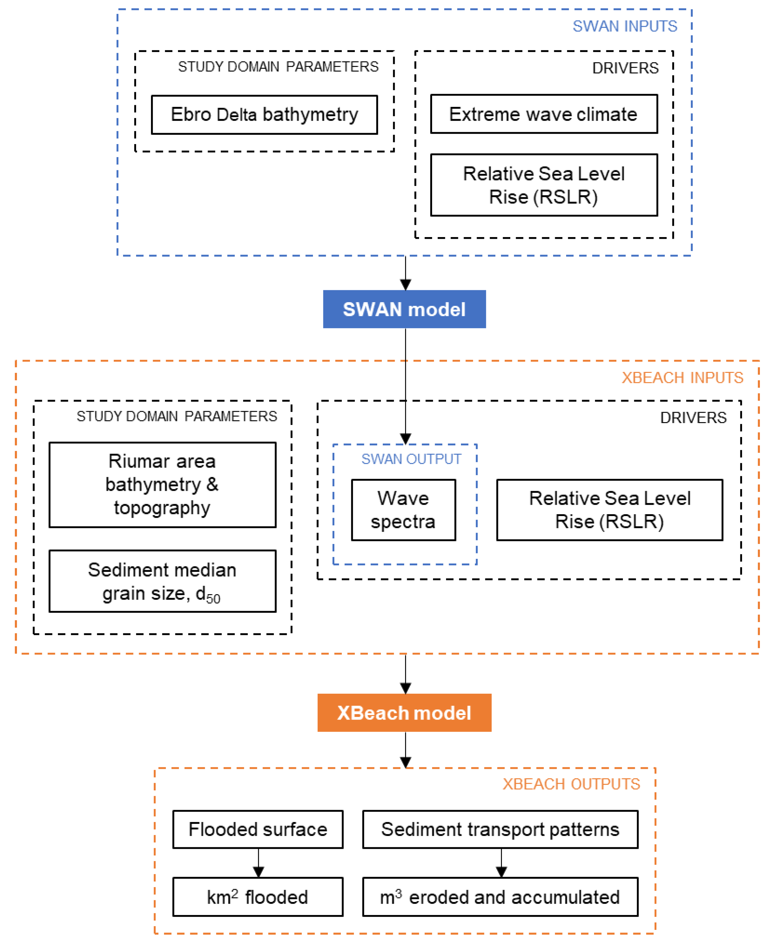
- SWAN model was run in stationary mode at a coarse mesh (100 × 100 m cell size) that spans the whole Ebro Delta continental shelf. The boundary conditions imposed at deep waters were the wave conditions selected in the scenarios from the extreme wave climate (see Table 2).
- A nested SWAN model with a finer mesh (20 × 20 m) was settled around the Ebro north hemidelta, achieving a greater resolution of the wave spectra at the study site. This spatial resolution was necessary to capture the nonlinearities in the bathymetry (Figure 2). Bottom friction, triad interaction, and wave breaking were included in the source and sink term in the balance equation.
- SWAN model outputs (2D wave spectra) were used to run the XBeach model on the study area, which was defined with a curvilinear mesh, finer around the surf zone and the emerged area. The cross-shore resolution ranges from a minimum of 3 m to a maximum of 15 m. The alongshore grid size was constant, of about 10 m. In order to save computational cost, only the storm peak, (that usually lasts around 6 h in the NW Mediterranean Sea [50,64]) was modelled, since most of the morphodynamic changes tend to occur at the storm peak. The modelled response can be considered as representative of the total damage made by the storm.
- XBeach outputs were post-processed obtaining three products:
- (i)
- The flooded surface by comparing XBeach water level outputs, which indicate the position of the water free surface, at the first- and last-time step of the simulation. To obtain accurate results, the cells actually flooded by the storm should be distinguished from those that were erroneously shown as flooded because they were below the sea level, although located in points never reached by sea water.
- (ii)
- The relative contribution of SLR and wave forcing to the total flooded area, which were distinguished as follows: firstly, the increase in the flooded area associated to a certain sea level with respect to zero water level was computed; secondly, for this sea level, the flooded area at the beginning of the simulation (when no wave trains reached the shoreline) and at the end were compared. Hence, the total flooded area was divided into the static contribution of relative sea level and the increase of the inundated area due to wave impact and its associated processes (dune erosion, overwash, etc.).
- (iii)
- The sediment transport patterns, which were obtained from the post-storm sedimentation/erosion provided by XBeach. Boundary conditions at the lateral limits of the domain led to spurious values of sediment erosion and accumulation in a fringe of about 200 m along these boundaries. This area was disregarded in the quantification of the eroded and accumulated volumes being represented as a shadowed area in the eastern and western limits.
3.3. Available Datasets
4. Results
4.1. Flooding Assessment
4.1.1. Present Climate
4.1.2. Future Climate
4.2. Sediment Erosion and Accumulation Assessment
4.2.1. Present Climate
4.2.2. Future Climate
5. Discussion
- For low sea level values (<0.4 m) coastal natural defenses play a major role reducing flood hazard since they are able to withstand wave impact, except for highly energetic storms. In this situation, the floodplain is generally limited to the backshore of the beach.
- For moderate sea level values (0.4–0.7 m) ocean waves can exacerbate coastal flooding. Low energetic storms manage to break the dune barrier. In this context, coastal flooding is determined at the same level by two main factors: (i) Coastal natural defense weak points, which become waterways, and (ii) the hinterland morphology, which defines the hydraulic conductivity between low lying areas. The floodplain results from the combination of both factors.
- Finally, for high sea level values (>0.7 m), flooding is driven by stationary relative sea level rise. Coastal natural defenses have a passive role since they are surpassed at multiple points and they can no longer control the hazard. Then, the morphology of the hinterland becomes the only restriction to water inflow, which in the case of the Ebro Delta results in large flooded areas.
6. Conclusions
Author Contributions
Funding
Acknowledgments
Conflicts of Interest
References
- Hugo, G. Future demographic change and its interactions with migration and climate change. Glob. Environ. Chang. 2011, 21 (Suppl. 1), s21–s33. [Google Scholar] [CrossRef]
- Neumann, E.T.; Vafeidis, A.T.; Zimmermann, J.; Nicholls, R.J. Future coastal population growth and exposure to sea-level rise and coastal flooding—A global assessment. PLoS ONE 2015, 10, e0118571. [Google Scholar] [CrossRef]
- Wadey, M.P.; Nicholls, R.J.; Hutton, C. Coastal flooding in the Solent: An integrated analysis of defenses and inundation. Water 2012, 4, 430–459. [Google Scholar] [CrossRef]
- Barbier, E.B. Climate change impacts on rural poverty in low-elevation coastal zones. Estuar. Coast. Shelf Sci. 2015, 165, a1–a13. [Google Scholar] [CrossRef]
- Güneralp, B.; Güneralp, I.; Liu, Y. Changing global patterns of urban exposure to flood and drought hazards. Glob. Environ. Chang. 2015, 31, 217–225. [Google Scholar] [CrossRef]
- Thompson, D.A.; Karunarathna, H.; Reeve, D.E. Modelling extreme wave overtopping at Aberystwyth promenade. Water 2017, 9, 663. [Google Scholar] [CrossRef]
- Klein, R.J.T.; Nicholls, R.J.; Thomalla, F. Resilience to natural hazards: How useful is this concept? Environ. Hazards 2003, 5, 35–45. [Google Scholar] [CrossRef]
- Sánchez-Arcilla, A.; Mösso, C.; Sierra, J.P.; Mestres, M.; Harzallah, A.; Senouci, M.; El Rahey, M. Climate drivers of potential hazards in Mediterranean coasts. Reg. Environ. Chang. 2011, 11, 617–636. [Google Scholar] [CrossRef]
- Hsu, T.-W.; Shih, D.-S.; Li, C.-Y.; Lan, Y.-J.; Lin, Y.-C. A study on coastal flooding and risk assessment under climate change in the mid-western coast of Taiwan. Water 2017, 9, 390. [Google Scholar] [CrossRef]
- Church, J.A.; Clark, P.U.; Cazenave, A.; Gregory, J.M.; Jevrejeva, S.; Levermann, A.; Merrifield, M.A.; Milne, G.A.; Nerem, R.S. Sea level change. In Climate Change 2013: The Physical Science Basis; Stocker, T.F., Qin, D., Plattner, G.-K., Tignor, M., Allen, S.K., Boschung, J., Nauels, A., Xia, Y., Bex, V., Midgley, P.M., Eds.; Contribution of Working Group I to the Fifth Assessment Report of the Intergovernmental Panel on Climate Change; Cambridge University Press: Cambridge, UK; New York, NY, USA, 2013. [Google Scholar]
- Jevrejeva, S.; Grinsted, A.; Moore, J.C. Upper limit for sea level projections by 2100. Environ. Res. Lett. 2014, 9. [Google Scholar] [CrossRef]
- Wang, X.L.; Feng, Y.; Swail, V.R. Changes in global ocean wave heights as projected using multimodel CMIP5 simulations. Geophys. Res. Lett. 2014, 41, 1026–1034. [Google Scholar] [CrossRef]
- Hemer, M.A.; Katzfey, J.; Trenham, C. Global Dynamical projections of surface ocean wave climate for a future high greenhouse gas emission scenario. Ocean Model 2013, 70, 221–245. [Google Scholar] [CrossRef]
- Nguyen, T.T.; Bonetti, J.; Rogers, K.; Woodroffe, C.D. Indicator-based assessments of climate change impacts on coasts: A review of concepts, methodological approaches and vulnerability indices. Ocean Coast. Manag. 2016, 123, 18–43. [Google Scholar] [CrossRef]
- Lins-de-Barros, F.M. Integrated coastal vulnerability assessment: A methodology for coastal cities management integrating socioeconomic, physical and environmental dimensions—Case study of Regiao dos Lagos, Rio de Janeiro, Brazil. Ocean Coast. Manag. 2017, 149, 1–11. [Google Scholar] [CrossRef]
- Sánchez-Arcilla, A.; Jiménez, J.; Valdemoro, H. The Ebro Delta: Morphodynamics and vulnerability. J. Coast. Res. 1998, 14, 754–772. [Google Scholar]
- Bagdanaviciute, I.; Kelpsaite, L.; Soomere, T. Multi-criteria evaluation approach to coastal vulnerability index development in micro-tidal low-lying areas. Ocean Coast. Manag. 2015, 104, 124–135. [Google Scholar] [CrossRef]
- Kantamaneni, K.; Phillips, M.; Thomas, T.; Jenkins, R. Assessing coastal vulnerability: Development of a combined physical and economical index. Ocean Coast. Manag. 2018, 158, 164–175. [Google Scholar] [CrossRef]
- Ferreira, O.; Plomaritis, T.A.; Costas, S. Process-based indicators to assess storm induced coastal hazards. Earth Sci. Rev. 2017, 173, 159–167. [Google Scholar] [CrossRef]
- Stockton, H.; Holman, R.; Howd, P.; Sallenger, A. Empirical parametrization of setup, swash and runup. Coast. Eng. 2006, 53, 573–588. [Google Scholar] [CrossRef]
- Nielsen, P.; Hanslow, D. Wave run-up distributions on natural beaches. J. Coast. Res. 1991, 7, 1139–1153. [Google Scholar]
- Schüttrumpf, H.; Oumeraci, H. Layer thickness and velocities of wave overtopping flow at sea dikes. Coast. Eng. 2005, 52, 473–495. [Google Scholar] [CrossRef]
- Donnelly, C. Coastal Overwash: Processes and Modelling. Ph.D. Thesis, Lund University, Lund, Sweden, 2008. [Google Scholar]
- Mendoza, E.; Jiménez, J. Storm-induced beach erosion potential on the Catalonian coast. J. Coast. Res. 2006, SI48, 81–88. [Google Scholar]
- Kriebel, D.; Dean, R. Convolution method for time dependent beach profile response. J. Waterw. Port Coast. 1993, 119, 204–226. [Google Scholar] [CrossRef]
- Benassai, G.; Di Paola, G.; Aucelli, P.P. Coastal risk assessment of a micro-tidal littoral plain in response to sea level rise. Ocean Coast. Manag. 2015, 104, 22–35. [Google Scholar] [CrossRef]
- Kuhn, M.; Tuladhar, D.; Corner, R. Visualizing the spatial extent of predicted coastal zone inundation due to sea level rise in south-west Western Australia. Ocean Coast. Manag. 2011, 54, 796–806. [Google Scholar] [CrossRef]
- Seenath, A.; Wilson, M.; Miller, K. Hydrodynamic versus GIS modelling for coastal flood vulnerability assessment: Which is better for guiding coastal management? Ocean Coast. Manag. 2016, 120, 99–109. [Google Scholar] [CrossRef]
- Roelvink, D.; Reniers, A.; Van Dongeren, A.; Van Thiel de Vries, J.; McCall, R.; Lescinski, J. Modeling storm impacts on beaches, dunes and barrier islands. Coast. Eng. 2009, 56, 1133–1152. [Google Scholar] [CrossRef]
- Favaretto, C.; Martinelli, L.; Ruol, P. Coastal flooding hazard due to overflow using a level II method: Application to the Venetian littoral. Water 2019, 11, 134. [Google Scholar] [CrossRef]
- Irish, J.L.; Frey, A.E.; Rosati, J.D.; Olivera, F.; Dunkin, L.M.; Kaihatu, J.M.; Ferreira, C.M.; Edge, B.L. Potential implications of global warming and barrier island degradation on future hurricane inundation, property damages, and population impacted. Ocean Coast. Manag. 2010, 53, 645–657. [Google Scholar] [CrossRef]
- Sánchez-Arcilla, A.; García-León, M.; Gracia, V. Hydro-morphodynamic modelling in Mediterranean storms—Errors and uncertainties under Sharp gradients. Nat. Hazards Earth Syst. Sci. 2014, 14, 2993–3004. [Google Scholar] [CrossRef]
- Ramakrishnan, R.; Agrawal, R.; Remya, P.G.; NagaKumar, K.C.V.; Demudu, G.; Rajawat, A.S.; Nair, B.; Rao, K.N. Modelling coastal erosion: A case study of Yarada beach near Visakhapatnam, east coast of India. Ocean Coast. Manag. 2018, 156, 239–248. [Google Scholar] [CrossRef]
- Schambach, L.; Grilli, A.R.; Grilli, S.T.; Hashemi, M.R.; King, J.W. Assessing the impact of extreme storms on barrier beaches along the Atlantic coastline: Application to the southern Rhode Island coast. Coast. Eng. 2018, 133, 26–42. [Google Scholar] [CrossRef]
- Ferreira, O.; Viavattene, C.; Jiménez, J.A.; Bolle, A.; das Neves, L.; Plomaritis, T.A.; McCall, R.; van Dongeren, A.R. Storm-induced risk assessment: Evaluation of two tools at the regional and hotspot scale. Coast. Eng. 2018, 134, 241–253. [Google Scholar] [CrossRef]
- Walker, W.E.; Marchau, V.A.; Swanson, D. Addressing deep uncertainty using adaptive policies: Introduction to section 2. Technol. Forecast. Soc. Chang. 2010, 77, 917–923. [Google Scholar] [CrossRef]
- O’Neill, B.C.; Kriegler, E.; Ebi, K.L.; Kemp-Benedict, E.; Riahi, K.; Rothman, D.S.; van Ruijven, B.J.; van Vuuren, D.P.; Birkmann, J.; Kok, K.; et al. The roads ahead: Narratives for shared socioeconomic pathways describing world futures in the 21st century. Glob. Environ. Chang. 2017, 42, 169–180. [Google Scholar] [CrossRef]
- Werners, S.E.; Pfenninger, S.; van Slobbe, E.; Haasnoot, M.; Kwakkel, J.H.; Swart, R.J. Thresholds, tipping and turning points for sustainability under climate change. Curr. Opin. Environ. Sustain. 2013, 5, 334–340. [Google Scholar] [CrossRef]
- Haasnoot, M.; Kwakkel, J.H.; Walker, W.; ter Maat, J. Dynamic adaptive policy pathways: A method for crafting robust decisions for a deeply uncertain world. Glob. Environ. Chang. 2013, 23, 485–498. [Google Scholar] [CrossRef]
- Jiménez, J.A.; Sánchez-Arcilla, A.; Valdemoro, H.I.; Gracia, V.; Nieto, F. Processes reshaping the Ebro delta. Mar. Geol. 1997, 144, 59–79. [Google Scholar] [CrossRef]
- CIIRC. Estat de la Zona Costanera a Catalunya; Centre Internacional d’Investigació dels Recursos Costaners, Generalitat de Catalunya: Barcelona, Spain, 2008. [Google Scholar]
- Bolaños, R.; Jordà, G.; Cateura, J.; López, J.; Puigdefàbregas, J.; Gómez, J.; Espino, M. The XIOM: 20 years of regional coastal observatory in the Spanish Catalan coast. J. Mar. Syst. 2009, 77, 237–260. [Google Scholar] [CrossRef]
- DGOTU. Pla d’Ordenació Urbanística Municipal de Deltebre. Document d’Objectius i Propostes; Departament del Territori I Sostenibilitat, Generalitat de Catalunya: Barcelona, Spain, 2017. [Google Scholar]
- Fatorić, S.; Chelleri, L. Vulnerability to the effects of climate change and adaptation: The case of the Spanish Ebro Delta. Ocean Coast. Manag. 2012, 60, 1–10. [Google Scholar] [CrossRef]
- Rovira, A.; Ibáñez, C. Sediment management options for the lower Ebro River and its delta. J. Soils Sedim. 2007, 7, 285–295. [Google Scholar] [CrossRef]
- Ibáñez, C.; Sharpe, P.J.; Day, J.M.; Day, J.N.; Prat, N. Vertical accretion and relative sea level rise in the Ebro Delta wetlands (Catalonia, Spain). Wetlands 2010, 30, 978–988. [Google Scholar] [CrossRef]
- Sánchez-Arcilla, A.; Sierra, J.P.; Brown, S.; Casas-Prat, M.; Nicholls, R.J.; Lionello, P.; Conte, D. A review of potential physical impacts on harbours in the Mediterranean Sea under climate change. Reg. Environ. Chang. 2016, 16, 2471–2484. [Google Scholar] [CrossRef]
- Lionello, P.; Cogo, S.; Galati, M.; Sanna, A. The Mediterranean surface wave climate inferred from future scenario simulations. Glob. Planet. Chang. 2008, 63, 152–162. [Google Scholar] [CrossRef]
- Casas-Prat, M.; Sierra, J.P. Projected future wave climate in the NW Mediterranean Sea. J. Geophys. Res. Oceans 2013, 118, 3548–3568. [Google Scholar] [CrossRef]
- Lin-Ye, J.; García-León, M.; Gracia, V.; Sánchez-Arcilla, A. A multivariate statistical model of extreme events: An application to the Catalan Coast. Coast. Eng. 2016, 117, 138–156. [Google Scholar] [CrossRef]
- Lin-Ye, J.; García-León, M.; Gracia, V.; Ortego, M.I.; Lionello, P.; Sánchez-Arcilla, A. Multivariate statistical modelling of future marine storms. Appl. Ocean Res. 2017, 65, 192–205. [Google Scholar] [CrossRef]
- Sierra, J.P.; Casas-Prat, M. Analysis of potential impacts on coastal areas due to changes in wave conditions. Clim. Chang. 2014, 124, 861–876. [Google Scholar] [CrossRef]
- Casas-Prat, M.; McInnes, K.L.; Hemer, M.A.; Sierra, J.P. Future wave-driven coastal sediment transport along the Catalan coast (NW Mediterranean). Reg. Environ. Chang. 2016, 16, 1739–1750. [Google Scholar] [CrossRef]
- TAE. Framework Studies for Preventing and Adapting to Climate Change in Catalonia; Study N1: Ebro Delta; Taller d’Enginyeria Ambiental per a Departament de Medi Ambient I Habitatge, Generalitat de Catalunya: Barcelona, Spain, 2008. [Google Scholar]
- LIM. Evolución de la Línea de Orilla en el Hemidelta Norte. Análisis de Alternativas de Actuación y Gestión del Frente Costero del Delta del Ebro; Laboratori d’Enginyeria Marítima para la Dirección General de Sostenibilidad de la Costa y el Mar, MInisterior de Medio Ambiente, Medio Rural y Marino: Madrid, Spain, 2011. [Google Scholar]
- Medina, R.; Castanedo, S.; Jiménez, M. Estudio Sobre el Efecto del Cambio Climático en la Inundación y Erosión del Sector Riumar IV-I; Instituto de Hidráulica de Cantabria para el Taller d’Enginyeria Ambiental: Santander, Spain, 2011. [Google Scholar]
- Jiménez, J.A.; Valdemoro, H.I. Estudio de la Dinámica Litoral en la Playa de Riumar (Delta del Ebro); Laboratori d’Enginyeria Marítima per al Taller d’Enginyeria Ambiental: Barcelona, Spain, 2012. [Google Scholar]
- Sallenger, A.J. Storm impact scale for barrier islands. J. Coast. Res. 2000, 16, 890–895. [Google Scholar]
- Conte, D.; Lionello, P. Characteristics of large positive and negative surges in the Mediterranean Sea and their attenuation in future climate scenarios. Glob. Planet. Chang. 2013, 111, 159–173. [Google Scholar] [CrossRef]
- Sánchez-Arcilla, A.; García-León, M.; Gracia, V.; Devoy, R.; Stanica, A.; Gault, J. Managing coastal environments under climate change: Pathways to adaptation. Sci. Total Environ. 2016, 572, 1336–1352. [Google Scholar] [CrossRef] [PubMed]
- Booij, N.; Ris, R.C.; Holthuijsen, L.H. A third-generation wave model for coastal regions. 1. Model description and validation. J. Geophys. Res. 1999, 104, 7649–7666. [Google Scholar] [CrossRef]
- Pinyol, J.; García-León, M.; González, M.; Lin-Ye, J.; Oller, P.; Gracia, V.; Sánchez-Arcilla, A. Coastal flooding assessment on the map for the prevention of geological hazards in Catalonia. In Proceedings of the VIII Jornadas de Geomorfología Litoral, Costa del Sol, Marbella, Spain, 3–5 June 2015. [Google Scholar]
- Gracia, V.; García-León, M.; Grifoll, M.; Sánchez-Arcilla, A. Breaching of a barrier under extreme events. The role of morphodynamic simulations. J. Coast. Res. 2013, SI65, 951–956. [Google Scholar] [CrossRef]
- Mendoza, E.T.; Jiménez, J.A.; Mateo, J. A coastal storms intensity scale for the Catalan sea (NW Mediterranean). Nat. Hazards Earth Syst. Sci. 2011, 11, 2453–2462. [Google Scholar] [CrossRef]
- Donat, M.G.; Leckebush, G.C.; Wild, S.; Ulbrich, U. Future changes in European winter storm losses and extreme wind speeds inferred from GCM and RCM multi-model simulations. Nat. Hazards Earth Syst. Sci. 2011, 11, 1351–1370. [Google Scholar] [CrossRef]
- Wang, X.L.; Feng, Y.; Swail, V.R. Climate change signal and uncertainty in CMIP5-based projections of ocean surface wave heights. J. Geophys. Res. Oceans 2015, 120, 3859–3871. [Google Scholar] [CrossRef]
- Puertos del Estado. Oceanografía: Datos Históricos. Available online: http://www.puertos.es/es-es/oceanografia/Paginas/portus.aspx (accessed on 20 March 2017).
- Sánchez-Arcilla, A.; Gracia, V.; Sierra, J.P.; García-León, M.; Mösso, C. Sistemas costaners I dinàmica litoral. In Tercer Informe Sobre el Canvi Climàtic a Catalunya; Institut d’Estudis Catalans i Generalitat de Catalunya: Barcelona, Spain, 2016; pp. 189–210. [Google Scholar]
- De Vriend, H.J. Mathematical modeling and largescale coastal behavior. Part 1: Physical processes. J. Hydraul. Res. 1991, 29, 727–740. [Google Scholar] [CrossRef]
- De Vriend, H.J. Mathematical modeling and largescale coastal behavior. Part 2: Predictive models. J. Hydraul. Res. 1991, 29, 741–753. [Google Scholar] [CrossRef]
- French, J.; Payo, A.; Murray, B.; Orford, J.; Eliot, M.; Cowell, P. Appropriate complexity for the prediction of coastal and estuarine geomorphic behavior at decadal to centennial scales. Geomorphology 2016, 256, 3–16. [Google Scholar] [CrossRef]
- van Maanen, B.; Barkwith, A.; Bonaldo, D.; Burningham, H.; Murray, B.; Payo, A.; Sutherland, J.; Thornhill, G.; Townend, I.; van der Wegen, M.; et al. Simulating mesoscale coastal evolution for decadal coastal management: A new framework integrating multiple, complementary modelling approaches. Geomorphology 2016, 256, 68–80. [Google Scholar] [CrossRef]
- Ranasinghe, R. Assessing climate change impacts on open sandy coasts: A review. Earth Sci. Rev. 2016, 160, 320–332. [Google Scholar] [CrossRef]
- Dean, R.G.; Houston, J.R. Determining shoreline response to sea level rise. Coast. Eng. 2016, 114, 1–8. [Google Scholar] [CrossRef]
- Le Cozannet, G.; Bulteau, T.; Castelle, B.; Ranasinghe, R.; Woppelmann, G.; Rohmer, J.; Bernon, N.; Idier, D.; Louisor, J.; Salas-y-Mélia, D. Quantify Uncertainties of Sandy Shoreline Change Projections as Sea Level Rises. Sci. Rep. 2019, 9, 42. [Google Scholar] [CrossRef]
- Williams, A.; Rangel-Buitrago, N.G.; Pranzini, E.; Anfuso, G. The management of coastal erosion. Ocean Coast. Manag. 2018, 156, 4–40. [Google Scholar] [CrossRef]
- Roca, E.; Villares, M. Public perceptions of managed realignment strategies: The case study of the Ebro Delta in the Mediterranean basin. Ocean Coast. Manag. 2012, 60, 38–47. [Google Scholar] [CrossRef]
- Stronkhorst, J.; Huisman, B.; Giardino, A.; Santinelli, G.; Santos, F.D. Sand nourishment strategies to mitigate coastal erosion and sea level rise at the coasts of Holland (The Netherlands) and Aveiro (Portugal) in the 21st century. Ocean Coast. Manag. 2018, 156, 266–276. [Google Scholar] [CrossRef]















| Scenario | Wave Climate | Sea Level (m) | |||||
|---|---|---|---|---|---|---|---|
| Wave Conditions | Wave Directions | Return Period | Storm Surge | SLR | Land Subsidence | Total SL | |
| 1 | Current climate | NE, ENE, E | 5, 100 | 0 | 0 | 0 | 0 |
| 2 | 0.35 | 0 | 0 | 0.35 | |||
| 3 | Future climate | NNE, NE, E | 5, 100 | 0 | 0.26 | 0.10 | 0.36 |
| 4 | 0.35 | 0.26 | 0.10 | 0.71 | |||
| 5 | 0 | 0.78 | 0.25 | 1.03 | |||
| 6 | 0.35 | 0.78 | 0.25 | 1.38 | |||
| TR (years) | NNE | NE | ENE | E | |||||
|---|---|---|---|---|---|---|---|---|---|
| Hs (m) | Tp (s) | Hs (m) | Tp (s) | Hs (m) | Tp (s) | Hs (m) | Tp (s) | ||
| Current climate | 5 | 3.52 | 8.8 | 5.03 | 10.5 | 4.38 | 9.8 | ||
| 100 | 5.17 | 10.6 | 7.39 | 12.7 | 6.43 | 11.8 | |||
| Future climate | 5 | 2.62 | 10.5 | 2.67 | 10.6 | 2.66 | 10.6 | ||
| 100 | 4.34 | 12.4 | 4.42 | 12.5 | 4.40 | 12.4 | |||
© 2020 by the authors. Licensee MDPI, Basel, Switzerland. This article is an open access article distributed under the terms and conditions of the Creative Commons Attribution (CC BY) license (http://creativecommons.org/licenses/by/4.0/).
Share and Cite
Grases, A.; Gracia, V.; García-León, M.; Lin-Ye, J.; Sierra, J.P. Coastal Flooding and Erosion under a Changing Climate: Implications at a Low-Lying Coast (Ebro Delta). Water 2020, 12, 346. https://doi.org/10.3390/w12020346
Grases A, Gracia V, García-León M, Lin-Ye J, Sierra JP. Coastal Flooding and Erosion under a Changing Climate: Implications at a Low-Lying Coast (Ebro Delta). Water. 2020; 12(2):346. https://doi.org/10.3390/w12020346
Chicago/Turabian StyleGrases, Albert, Vicente Gracia, Manuel García-León, Jue Lin-Ye, and Joan Pau Sierra. 2020. "Coastal Flooding and Erosion under a Changing Climate: Implications at a Low-Lying Coast (Ebro Delta)" Water 12, no. 2: 346. https://doi.org/10.3390/w12020346
APA StyleGrases, A., Gracia, V., García-León, M., Lin-Ye, J., & Sierra, J. P. (2020). Coastal Flooding and Erosion under a Changing Climate: Implications at a Low-Lying Coast (Ebro Delta). Water, 12(2), 346. https://doi.org/10.3390/w12020346

