Estimation of High-Spatial-Resolution Near-Surface Ozone over Hubei Province
Abstract
1. Introduction
2. Materials and Methods
2.1. Study Area
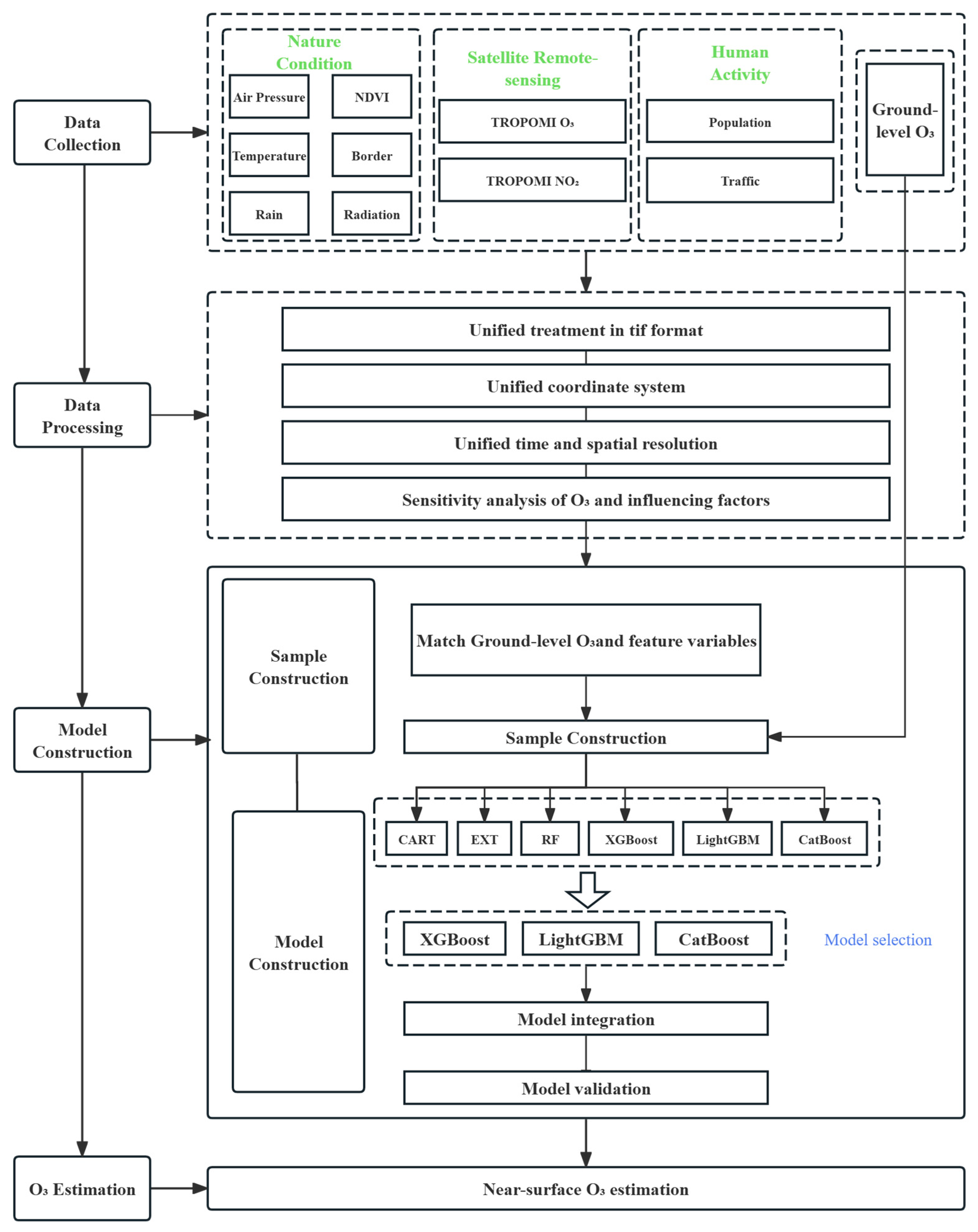
2.2. Technology Roadmap
2.3. Data and Preprocessing
2.3.1. Data Overview
2.3.2. Satellite Ozone Data
2.3.3. Meteorological Data
2.3.4. Human Activity Data
2.3.5. Data Preprocessing
2.4. Methods
2.4.1. Basic Machine Learning Model
- (1)
- Classification and regression tree (CART)
- (2)
- CatBoost
- (3)
- Extreme Trees (EXT)
- (4)
- XGBoost
- (5)
- Random Forest (RF)
- (6)
- LightGBM (LGBM)
2.4.2. Integrated Methods
- (1)
- Voting Integration
- (2)
- Stacking Integration
2.4.3. Feature Selection
- (1)
- Feature correlation analysis
- (2)
- Characteristic ablation experiment
2.4.4. Model Evaluation
3. Results
3.1. Results of Model Evaluation
3.1.1. Basic Model Comparison
3.1.2. Analysis and Selection of Characteristic Variables
3.1.3. Integration Model Selection
3.2. Spatial Heterogeneity of Ozone Distribution
3.2.1. Annual Ozone Distribution
3.2.2. Quarterly and Monthly Ozone Distribution
4. Discussions
5. Conclusions
Author Contributions
Funding
Institutional Review Board Statement
Informed Consent Statement
Data Availability Statement
Conflicts of Interest
References
- Zhang, J.; Wei, Y.; Fang, Z. Ozone Pollution: A Major Health Hazard Worldwide. Front. Immunol. 2019, 10, 2518. [Google Scholar] [CrossRef]
- Fan, B.; Wang, W.; Geng, C.; Xu, B.; Song, Z.; Liu, Y.; Yang, W. Composition of Photochemical Consumed Volatile Organic Compounds and Their Impact on Ozone Formation Regime: A Case Study in Zibo, China. Atmos. Environ. 2025, 343, 120984. [Google Scholar] [CrossRef]
- Zhang, M.; Liu, Y.; Xu, X.; He, J.; Ji, D.; Qu, K.; Xu, Y.; Cong, C.; Wang, Y. A Systematic Review on Atmospheric Ozone Pollution in a Typical Peninsula Region of North China: Formation Mechanism, Spatiotemporal Distribution, Source Apportionment, and Health and Ecological Effects. Curr. Pollut. Rep. 2025, 11, 9. [Google Scholar] [CrossRef]
- Du, N.; Chen, L.; Liao, H.; Zhu, J.; Li, K. Impact of Summer Tropospheric Ozone Radiative Forcing on Meteorology and Air Quality in North China. Environ. Sci. 2023, 44, 3705–3714. Available online: https://www.hjkx.ac.cn/hjkx/ch/html/20230709.htm (accessed on 11 March 2025).
- Xie, X.-D.; Hu, J.-L.; Zhang, Y.-H. Research Topic and Trend Analysis of Ozone Pollution in China Based on Bibliometric Review. Chin. Environ. Sci. 2024, 44, 6513–6521. [Google Scholar] [CrossRef]
- Department of Ecology and Environment of Hubei Province (DEEHP). Annual Report on Air Quality in Hubei Province; Hubei Provincial Department of Ecology and Environment: Wuhan, China, 2020. Available online: https://sthjt.hubei.gov.cn (accessed on 15 June 2024).
- Zong, M.; Song, T.; Zhang, Y.; Feng, Y.; Fan, S. A Deep Forest Algorithm Based on TropOMI Satellite Data to Estimate Near-Ground Ozone Concentration. Atmosphere 2024, 15, 1020. [Google Scholar] [CrossRef]
- Yang, Z.; Li, Z.; Cheng, F.; Lv, Q.; Li, K.; Zhang, T.; Zhou, Y.; Zhao, B.; Xue, W.; Wei, J. Two-Decade Surface Ozone (O3) Pollution in China: Enhanced Fine-Scale Estimations and Environmental Health Implications. Remote Sens. Environ. 2024, 317, 114459. [Google Scholar] [CrossRef]
- Huang, K.; Luo, W.; Wan, C.; Gong, M.; Ma, J. Estimation of Near-Surface Ozone Concentrations in China from 2001 to 2020. J. Atmos. Environ. Opt. 2024, 19, 646. [Google Scholar] [CrossRef]
- Xia, N.; Li, A.; Quan, W.; Tang, M.; Tang, Y.; Xu, Z. Analysis of Ground-Level Ozone Pollution and Its Driving Factors Based on GTWR in China. Trans. Chin. Soc. Agric. Eng. 2024, 40, 283–293. [Google Scholar] [CrossRef]
- Gong, D.; Du, N.; Wang, L.; Zhang, X.; Li, L.; Zhang, H. Estimation of Near-Surface Ozone Concentration in the Beijing-Tianjin-Hebei Region Based on XGBoost-LME Model. Environ. Sci. 2024, 45, 3815–3827. [Google Scholar] [CrossRef]
- Song, S.P.; Fan, M.; Tao, J.H.; Chen, S.M.; Gu, J.B.; Han, Z.F.; Liang, X.X.; Lu, X.Y.; Wang, T.T.; Zhang, Y. Estimating Ground-Level Ozone Concentration in China Using Ensemble Learning Methods. Natl. Remote Sens. Bull. 2023, 27, 1792–1806. [Google Scholar] [CrossRef]
- Wang, S.; Huo, Y.; Mu, X.; Jiang, P.; Xun, S.; He, B.; Wu, W.; Liu, L.; Wang, Y. A High-Performance Convolutional Neural Network for Ground-Level Ozone Estimation in Eastern China. Remote Sens. 2022, 14, 1640. [Google Scholar] [CrossRef]
- Man, X.; Liu, R.; Zhang, Y.; Yu, W.; Kong, F.; Liu, L.; Luo, Y.; Feng, T. High-Spatial Resolution Ground-Level Ozone in Yunnan, China: A Spatiotemporal Estimation Based on Comparative Analyses of Machine Learning Models. Environ. Res. 2024, 251, 118609. [Google Scholar] [CrossRef] [PubMed]
- Li, R.; Cui, L.; Hongbo, F.; Li, J.; Zhao, Y.; Chen, J. Satellite-Based Estimation of Full-Coverage Ozone (O3) Concentration and Health Effect Assessment Across Hainan Island. J. Clean. Prod. 2020, 244, 118773. [Google Scholar] [CrossRef]
- European Environment Agency. Tropospheric Ozone: Background Information; European Environment Agency: Copenhagen, Denmark, 1998; Available online: https://www.eea.europa.eu/publications/TOP08-98/page004.html (accessed on 27 May 2025).
- Stratosphere: UV Index: Effects of Clouds. Available online: https://www.cpc.ncep.noaa.gov/PRODUCTS/STRATOSPHERE/UV_INDEX/uv_clouds.shtml (accessed on 23 June 2025).
- Zhou, S.S.; Tai, A.P.K.; Sun, S.; Sadiq, M.; Heald, C.L.; Geddes, J.A. Coupling Between Surface Ozone and Leaf Area Index in a Chemical Transport Model: Strength of Feedback and Implications for Ozone Air Quality and Vegetation Health. Atmos. Chem. Phys. 2018, 18, 14133–14148. [Google Scholar] [CrossRef]
- Bais, A.F.; McKenzie, R.L.; Bernhard, G.; Aucamp, P.J.; Ilyas, M.; Madronich, S.; Tourpali, K. Ozone Depletion and Climate Change: Impacts on UV Radiation. Photochem. Photobiol. Sci. 2014, 14, 19–52. [Google Scholar] [CrossRef]
- Coates, J.; Mar, K.A.; Ojha, N.; Butler, T.M. The Influence of Temperature on Ozone Production under Varying NOx Conditions—A Modelling Study. Atmos. Chem. Phys. 2016, 16, 11601–11615. [Google Scholar] [CrossRef]
- Estupiñán, E.G.; Nicovich, J.M.; Wine, P.H. A Temperature-Dependent Kinetics Study of the Important Stratospheric Reaction O(3P) + NO2 → O2 + NO. J. Phys. Chem. A 2001, 105, 9697–9703. [Google Scholar] [CrossRef]
- Kesselmeier, J.; Staudt, M. Biogenic Volatile Organic Compounds (VOC): An Overview on Emission, Physiology and Ecology. J. Atmos. Chem. 1999, 33, 23–88. [Google Scholar] [CrossRef]
- Zhao, W.; Tang, G.; Yu, H.; Yang, Y.; Wang, Y.; Wang, L.; An, J.; Gao, W.; Hu, B.; Cheng, M.; et al. Evolution of Boundary Layer Ozone in Shijiazhuang, a Suburban Site on the North China Plain. J. Environ. Sci. 2019, 83, 152–160. [Google Scholar] [CrossRef]
- Hu, J.; Li, Y.; Zhao, T.; Liu, J.; Hu, X.-M.; Liu, D.; Jiang, Y.; Xu, J.; Chang, L. An Important Mechanism of Regional O3 Transport for Summer Smog over the Yangtze River Delta in Eastern China. Atmos. Chem. Phys. 2018, 18, 16239–16251. [Google Scholar] [CrossRef]
- Du, J.; Wang, X.; Zhou, S. Dominant Mechanism Underlying the Explosive Growth of Summer Surface O3 Concentrations in the Beijing-Tianjin-Hebei Region, China. Atmos. Environ. 2024, 333, 120658. [Google Scholar] [CrossRef]
- Wu, J.; Zhang, Q.; Wang, L.; Li, L.; Lun, X.; Chen, W.; Gao, Y.; Huang, L.; Wang, Q.; Liu, B. Seasonal Biogenic Volatile Organic Compound Emission Factors in Temperate Tree Species: Implications for Emission Estimation and Ozone Formation. Environ. Pollut. 2024, 361, 124895. [Google Scholar] [CrossRef]
- Yao, L.-D.; Ju, X.; James, T.Y.; Qiu, J.-Z.; Liu, X.-Y. Relationship Between Saccharifying Capacity and Isolation Sources for Strains of the Rhizopus Arrhizus Complex. Mycoscience 2018, 59, 409–414. [Google Scholar] [CrossRef]
- Liu, Y.; Tang, G. Contradictory Response of Ozone and Particulate Matter Concentrations to Boundary Layer Meteorology. Environ. Pollut. 2024, 343, 123209. [Google Scholar] [CrossRef]
- Guo, K.; Huang, Q.; Dai, Y.; Zhang, Y.; Wang, Z.; Du, J.; Chou, Y. Clear Air Turbulence over the Tibetan Plateau and Its Effect on Ozone Transport in the Upper Troposphere-Lower Stratosphere. Atmos. Res. 2025, 318, 108005. [Google Scholar] [CrossRef]
- MEIC (Multi-resolution Emission Inventory for China). China Multi-Resolution Emission Inventory Model; Tsinghua University: Beijing, China, 2023; Available online: http://meicmodel.org (accessed on 15 June 2024).
- Jacob, D.J.; Winner, D.A. Effect of Climate Change on Air Quality. Atmos. Environ. 2009, 43, 51–63. [Google Scholar] [CrossRef]
- National Climate Centre (NCC). China Climate Bulletin; Meteorological Press: Beijing, China, 2020; Available online: http://ncc-cma.net/cn (accessed on 1 January 2024).
- Ministry of Ecology and Environment of the People’s Republic of China (MEE). National Remote Sensing Monitoring Report on Crop Straw Burning; Ministry of Ecology and Environment of the People’s Republic of China: Beijing, China, 2022. Available online: https://www.mee.gov.cn/ (accessed on 15 June 2023).
- Juráň, S.; Karl, T.; Ofori-Amanfo, K.K.; Šigut, L.; Zavadilová, I.; Grace, J.; Urban, O. Drought Shifts Ozone Deposition Pathways in Spruce Forest from Stomatal to Non-Stomatal Flux. Environ. Pollut. 2025, 372, 126081. [Google Scholar] [CrossRef] [PubMed]
- Zhu, B.; Zhang, Y.; Chen, N.; Quan, J. Assessment of Air Pollution Aggravation during Straw Burning in Hubei, Central China. Int. J. Environ. Res. Public Health 2019, 16, 1446. [Google Scholar] [CrossRef]
- Tian, Y.; Wang, Y.; Han, Y.; Che, H.; Qi, X.; Xu, Y.; Chen, Y.; Long, X.; Wei, C. Spatiotemporal Characteristics of Ozone Pollution and Resultant Increased Human Health Risks in Central China. Atmosphere 2023, 14, 1591. [Google Scholar] [CrossRef]
- Mbululo, Y.; Qin, J.; Hong, J.; Yuan, Z. Characteristics of Atmospheric Boundary Layer Structure during PM2.5 and Ozone Pollution Events in Wuhan, China. Atmosphere 2018, 9, 359. [Google Scholar] [CrossRef]
- Mao, Y.-H.; Yu, S.; Shang, Y.; Liao, H.; Li, N. Response of Summer Ozone to Precursor Emission Controls in the Yangtze River Delta Region. Front. Environ. Sci. 2022, 10, 864897. [Google Scholar] [CrossRef]
- Lu, S.; Gong, S.; Chen, J.; Zhang, L.; Ke, H.; Pan, W.; Lu, J.; You, Y. Contribution Assessment of Meteorology vs. Emissions in the Summer Ozone Trend from 2014 to 2023 in China by an Environmental Meteorology Index. Atmos. Environ. 2025, 343, 120992. [Google Scholar] [CrossRef]
- Fan, K.; Dhammapala, R.; Harrington, K.; Lamb, B.; Lee, Y. Machine Learning-Based Ozone and PM2.5 Forecasting: Application to Multiple AQS Sites in the Pacific Northwest. Front. Big Data 2023, 6, 1124148. [Google Scholar] [CrossRef]
- Zhang, B.; Zhang, Y.; Jiang, X. Feature Selection for Global Tropospheric Ozone Prediction Based on the BO-XGBoost-RFE Algorithm. Sci. Rep. 2022, 12, 9244. [Google Scholar] [CrossRef]









| Name | Time Resolution | Spatial Resolution | Source |
|---|---|---|---|
| O3 | —— | 1 h | CNEMC |
| TRO_O3 | 1113.2 m | 1 d | GEE |
| TRO_NO2 | 1113.2 m | 1 d | GEE |
| D2M | 0.5° × 0.5° | 1 d | ECMWF |
| T2M | 0.5° × 0.5° | 1 d | ECMWF |
| Lai_hv | 0.5° × 0.5° | 1 d | ECMWF |
| Lai_lv | 0.5° × 0.5° | 1 d | ECMWF |
| SP | 0.5° × 0.5° | 1 d | ECMWF |
| SSR | 0.5° × 0.5° | 1 d | ECMWF |
| STR | 0.5° × 0.5° | 1 d | ECMWF |
| TP | 0.5° × 0.5° | 1 d | ECMWF |
| U10 | 0.5° × 0.5° | 1 d | ECMWF |
| V10 | 0.5° × 0.5° | 1 d | ECMWF |
| BLR | 0.5° × 0.5° | 1 d | ECMWF |
| BLH | 0.5° × 0.5° | 1 d | ECMWF |
| POP_LIGHT Road | 500 m —— | 1 m 1 y | GEE OSM |
Disclaimer/Publisher’s Note: The statements, opinions and data contained in all publications are solely those of the individual author(s) and contributor(s) and not of MDPI and/or the editor(s). MDPI and/or the editor(s) disclaim responsibility for any injury to people or property resulting from any ideas, methods, instructions or products referred to in the content. |
© 2025 by the authors. Licensee MDPI, Basel, Switzerland. This article is an open access article distributed under the terms and conditions of the Creative Commons Attribution (CC BY) license (https://creativecommons.org/licenses/by/4.0/).
Share and Cite
Xu, P.; Xie, Z.; Zhao, Y.; Wu, Y.; Yuan, Y. Estimation of High-Spatial-Resolution Near-Surface Ozone over Hubei Province. Atmosphere 2025, 16, 786. https://doi.org/10.3390/atmos16070786
Xu P, Xie Z, Zhao Y, Wu Y, Yuan Y. Estimation of High-Spatial-Resolution Near-Surface Ozone over Hubei Province. Atmosphere. 2025; 16(7):786. https://doi.org/10.3390/atmos16070786
Chicago/Turabian StyleXu, Pengfei, Zhaoquan Xie, Yingyi Zhao, Yijia Wu, and Yanbin Yuan. 2025. "Estimation of High-Spatial-Resolution Near-Surface Ozone over Hubei Province" Atmosphere 16, no. 7: 786. https://doi.org/10.3390/atmos16070786
APA StyleXu, P., Xie, Z., Zhao, Y., Wu, Y., & Yuan, Y. (2025). Estimation of High-Spatial-Resolution Near-Surface Ozone over Hubei Province. Atmosphere, 16(7), 786. https://doi.org/10.3390/atmos16070786
